Logistyka
Zmiany w zakresie wysyłki faktur do KSeF
Wysyłanie do KSeF faktur dla wielu Nabywców
W obrocie gospodarczym występują transakcje sprzedaży towarów i usług dla wielu nabywców przy określeniu procentowego udziału w transakcji dla każdego z kontrahentów. Zasady ujmowania takich faktur w JPK/KSeF są następujące:
- W pliku JPK_V7 należy wykazywać taką transakcję oddzielnie dla każdego z nabywców i w wartości wynikającej z jego udziału w tej transakcji
- Do KSeF taką fakturę należy wysłać jeden raz na pełną wartość, przekazując w sekcji Podmiot2 jednego spośród nabywców, a w sekcji Podmiot3 z rolą 4 informacje o dodatkowych nabywcach. Dla dodatkowych nabywców podaje się w polu Udzial procentowy udział danego dodatkowego nabywcy w fakturze. Różnica pomiędzy wartością 100% a sumą udziałów dodatkowych nabywców jest udziałem nabywcy wysłanego w sekcji Podmiot2. W przypadku niewypełnienia pola przyjmuje się, że udziały występujących na fakturze nabywców są równe.
System Comarch ERP XL nie posiada funkcjonalności rejestrowania faktury dla wielu nabywców. Aby wesprzeć Użytkowników w tym zakresie przygotowana została funkcjonalność pozwalająca na prawidłowe ujęcie tego typu transakcji w JPK_V7 oraz podczas wysyłki takich faktur do KSeF. Aby Użytkownik mógł skorzystać z tego udogodnienia powinien zachować poniższe zasady rejestrowania dokumentów na okoliczność takiej sprzedaży:
- Rejestrować fakturę główną na jednego spośród nabywców na pełną wartość transakcji, z elementami na sprzedawane pozycje towarowe/świadczone usługi
- Rejestrować oddzielne faktury cząstkowe dla poszczególnych nabywców o wartości wynikającej z procentowego udziału danego nabywcy w danej transakcji, z elementami z towarem A-vista.
- Ww. faktury oznaczyć stosownymi atrybutami:
- Do faktury głównej przypisać atrybut KSEF_FakturaDlaWieluNabywcow z wartością Tak
- Do faktur cząstkowych przypisać atrybut FakturaDlaWieluNabywcow o typie dokument z wartością wskazującą w Atr_AtrTyp/Numer na fakturę główną oraz atrybut KSEF_Podmiot3_Udzial z wartością zgodną z procentowym udziałem danego nabywcy (wartość należy podać jako liczbę, bez znaku %)

- Wszystkim ww. fakturom (głównej i cząstkowym) nadać ten sam numer obcy (Trn_DokumentObcy)
- W Konfiguracja/KSeF/Eksport ustawić opcję Podczas eksportu wysyłaj/Numer dokumentu: obcy
- Stosownie oznaczyć dokumenty w zakresie ujmowania w JPK_V7 i KSeF wg zasad przedstawionych w poniższej tabeli
| Parametry JPK_V7 i KSeF |
||
|---|---|---|
| Dokument | KSeF | JPK_V7 |
| Faktura główna | Wyślij do KSeF | Nie |
| Faktury cząstkowe | Wyślij do KSeF/Poza systemem | Tak |
Taką samą logikę należy zachować dla faktur zaliczkowych oraz korekt faktur dla wielu nabywców.
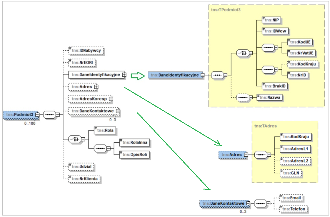
Obsługa Podmiotu3 z rolą 4 – dodatkowy nabywca

Wysyłka sekcji Podmiot3 z rolą 4 odbywa się dla faktur/korekt faktur, dla których przypisano atrybut KSEF_FakturaDlaWieluNabywcow z wartością Tak. Dane dotyczące kolejnych powtórzeń sekcji Podmiot3 ustalane są na podstawie adresu kontrahenta/kontrahentów głównych na fakturach cząstkowych tj. fakturach, dla których zdefiniowano atrybut FakturaDlaWieluNabywcow i przypisano ww. fakturę główną. Wyjątek w tej kwestii dotyczy faktury na kontrahenta głównego. Dane identyfikacyjne, adres oraz dane kontaktowe Pomiotów3 ustalane są na podstawie adresów kontrahentów głównych z tychże faktur, wartość pola Udzial wysyłana jest zaś na podstawie wartości atrybutu o nazwie KSEF_Podmiot3_Udzial przypisanego do danej faktury cząstkowej.
Kopiowanie parametrów KSeF na faktury cząstkowe
Jak napisano powyżej wysyłce do KSeF podlega faktura główna, ona bowiem posiada elementy towarowe i inne szczegółowe dane transakcji. Na fakturach cząstkowych Użytkownik powinien natomiast włączyć parametry: Wyślij do KSeF oraz Poza systemem. Jest to podyktowane tym, że w JPK_VAT należy wykazywać numer KSeF faktury/faktur. Aby więc z jednej strony takie dokumenty nie zostały wysłane do KSeF (ponieważ do KSeF został/zostanie wysłany dokument główny) a z drugiej strony, aby można było na nie nanieść dane KSeF konieczne jest włączenie obu ww. parametrów. Zakres aktualizacji danych KSeF na fakturach cząstkowych wskutek zmian na fakturze głównej obejmuje poniżej opisane scenariusze.
- Aktualizacja parametrów KSeF na fakturach cząstkowych wskutek zmiany na dokumencie głównym
- Wyłączenie parametru Wyślij do KSeF na dokumencie głównym powoduje jego wyłączenie na fakturach cząstkowych wyłącznie, jeżeli dotąd były one oznaczona parametrem Poza systemem. Podczas wyłączania ww. parametru System usuwa wszystkie dane KSeF dokumentu (tj. usuwa stosowne rekordy tabeli cdn.KSeFDokumenty).
- Włączenie parametru Wyślij do KSeF na dokumencie głównym powoduje jego włączenie na dokumentach cząstkowych jeżeli dotąd miały one ten parametr wyłączony, przy czym dodatkowo włączany jest na nich parametr Poza systemem. Jeśli dokument główny posiada już numer KSeF, wówczas System kopiuje dane KSeF na faktury cząstkowe.
- Zmiana trybu online na offline na dokumencie głównym powoduje ustalenie trybu offline/poza systemem na fakturach cząstkowych wówczas, jeżeli dotąd miały one ustawienie online/poza systemem
- Zmiana trybu offline na online na dokumencie głównym powoduje ustalenie trybu online/poza systemem na fakturach cząstkowych, jeżeli dotąd miały one ustawienie offline/poza systemem
- Podczas ww. aktualizacji System dokonuje stosownego kopiowania/usuwania typu trybu offline (Offline24, Niedostępność itd.)
- Pobieranie UPO a faktury cząstkowe
Podczas pobierania UPO dokumentom nadawany jest numer KSeF i ustalane/aktualizowane są inne dane KSeF takie jak: status, data wysłania do KSeF, data przyjęcia w KSeF i data pobrania UPO. Obsłużone zostało kopiowanie zarówno numeru KSeF jak i innych, ww. parametrów na faktury cząstkowe. Dokonywane jest ono wyłącznie wówczas, jeśli faktury te są oznaczone parametrem Poza systemem.
- Faktury cząstkowe – inne zagadnienia
- Jeżeli dokument główny dla którego zostały utworzone faktury cząstkowe został oznaczony parametrem Poza systemem, wówczas podczas edycji parametrów KSeF takich jak numer KSeF, data wysłania itp. na takim dokumencie System nie dokonuje żadnych zmian na fakturach cząstkowych, takiej zmiany powinien dokonać Użytkownik samodzielnie.
- Faktury cząstkowe są udostępniona do edycji wg ogólnych zasad, Użytkownik może więc zmieniać na nich również parametry KSeF, niezależnie od ich ustawienia na fakturze głównej.
Obsługa Podmiotu3 z określoną rolą na podstawie atrybutu
Dotychczasowa obsługa sekcji Podmiot3 faktury ustrukturyzowanej oparta na danych kontrahenta docelowego, płatnika oraz osoby u kontrahenta głównego została wzbogacona o obsługę tychże podmiotów opartą na atrybutach, dzięki którym obsłużono wszystkie przewidziane przez KSeF role Podmiotów3, w tym rolę opisową.
- Dla Podmiotu3 dedykowane są atrybuty o konkretnej nazwie, wskazujące na odpowiednią rolę Podmiotu3, dzięki czemu dla danej faktury można zdefiniować Podmioty3 z różnymi rolami.
- Dla podmiotu3 z rolami od 1 do 10 należy stosować atrybut o typie Kontrahent, przy czym obsłużone zostały dla nich również atrybuty wielowartościowe, dzięki czemu dla danej faktury można przypisać wiele Podmiotów3 z tą samą rolą.
- W specyficzny sposób obsłużony został Podmiot3 z rolą opisową: aby z niego skorzystać należy zdefiniować atrybut w nazwie którego zawarta będzie jednocześnie informacja o tym że jest to Podmiot3 z rolą inna oraz opis tejże roli
- Dane identyfikacyjne, adres oraz dane kontaktowe Podmiotu3 z rolą 1-10 oraz rolą opisową wysyłane są na podstawie adresu bieżącego (aktualnego) kontrahenta przypisanego w atrybucie. Jeśli więc jako identyfikator Podmiotu3 ma zostać wysłany jego identyfikator wewnętrzy KSeF Użytkownik powinien przypisać atrybut KSEF_Podmiot3_IDWew do jego adresu bieżącego (a nie do karty kontrahenta)
- Dla Podmiotu3 z rolą 11 (pracownik) oprócz dotychczasowego wysyłania danych na podstawie osoby u kontrahenta głównego dokumentu umożliwiono wysyłkę w oparciu o atrybut tekstowy KSEF_Podmiot3_Pracownik, w którym Użytkownik powinien podać imię i nazwisko pracownika i opcjonalnie w atrybucie KSEF_Podmiot3_Pracownik_IdWew jego identyfikator wewnętrzny w KSeF. Dzięki temu Użytkownik bez konieczności rejestrowania osoby u kontrahenta może podać takie dane bezpośrednio na konkretnej fakturze. W przypadku pracownika atrybuty wielowartościowe nie są obsługiwane.
- Dla Podmiotów3 z rolą 4 (faktura dla wielu nabywców) Użytkownicy mogą korzystać z atrybutu KSEF_Podmiot3_DodatkowyNabywca o ile udział procentowi poszczególnych nabywców jest taki sam, w przeciwnym razie powinni korzystać z opisanej wyżej funkcjonalności Wysyłanie do KSeF faktur dla wielu Nabywców.
Zasady obsługi Podmiotu3 na podstawie atrybutów przedstawia poniższa tabela:
| Obsługa Podmiotu3 za pomocą atrybutów |
||
|---|---|---|
| Klasa atrybutu | Typ atrybutu | Rola Podmiotu3 |
| KSEF_Podmiot3_Faktor | Kontrahent, w tym wielowartościowy | 1 |
| KSEF_Podmiot3_Odbiorca | 2 | |
| KSEF_Podmiot3_PodmiotPierwotny | 3 | |
| KSEF_Podmiot3_DodatkowyNabywca | 4 | |
| KSEF_Podmiot3_WystawcaFaktury | 5 | |
| KSEF_Podmiot3_DokonującyPłatności | 6 | |
| KSEF_Podmiot3_JSTWystawca | 7 | |
| KSEF_Podmiot3_JSTOdbiorca | 8 | |
| KSEF_Podmiot3_GVWystawca | 9 | |
| KSEF_Podmiot3_Pracownik | 10 | |
| KSEF_Podmiot3_Pracownik_IDWew | Tekst (bez obsługi wielowartościowego) | 11 |
| KSEF_Podmiot3_RolaInna_XXX | Kontrahent, w tym wielowartościowy | - |
Parametryzacja wysyłania Podmiotu3 w roli Odbiorcy na podstawie adresu kontrahenta docelowego
Dotychczas podczas wysyłki faktury do KSeF adres kontrahenta docelowego był interpretowany jako Podmiot 3 w roli 8 (JST- odbiorca) jeśli w karcie kontrahenta docelowego włączono znacznik JST, w roli 10 (GV – odbiorca) jeśli w karcie kontrahenta docelowego włączono znacznik GV oraz w roli 2 (Odbiorca) jeśli brak ww. znaczników i adres ten jest inny niż adres kontrahenta głównego dokumentu.
Zasady wysyłania danych z adresu kontrahenta docelowego jako Podmiotu3 z rolą 8 (JST- odbiorca) oraz rolą 10 (GV- odbiorca) nie uległy zmianie, zmiana dotyczy natomiast zasad wysyłania kontrahenta docelowego jako Odbiorcy (Podmiot3 z rolą 2).
Zgodnie z broszurą struktury logicznej FA(3) sekcja Podmiot3 z rolą 2 służy do oznaczenia „Odbiorcy – w przypadku gdy na fakturze występują dane jednostek wewnętrznych, oddziałów, wyodrębnionych w ramach nabywcy, które same nie stanowią nabywcy w rozumieniu ustawy”.
W związku z powyższym dotychczasowe każdorazowe wysyłanie Podmiotu3 z rolą 2 w przypadkach użycia na fakturze innego adresu kontrahenta docelowego niż głównego dla niektórych Użytkowników jest zbędne lub wręcz niepożądane. Aby temu zaradzić wprowadzona została w tym zakresie parametryzacja zachowanie Systemu.

Zasady wysyłania danych kontrahenta docelowego jako Odbiorcy, zależnie od ww. parametrów oraz warunków handlowych ustalonych na wysyłanym dokumencie przedstawia poniższa tabela.
| Kontrahenta docelowy jako Podmiot3 w roli 2 |
|
|---|---|
| Scenariusz | Warunek wysyłania |
| Adresy kontrahenta głównego i docelowego są zgodne (Trn_AdWNumer=Trn_KnANumer) | Jeśli zdefiniowano IDWew dla adresu kontrahenta docelowego i włączono parametr Dane odbiorcy na podstawie knt docelowego gdy/Zgodne nr NIP |
| Ww. adresy są rożne, ale mają ten sam numer NIP | Jeśli włączono parametr Dane odbiorcy na podstawie knt docelowego gdy/Zgodne nr NIP |
| Ww. adresy mają różne numery NIP | Jeśli włączono parametr Dane odbiorcy na podstawie knt docelowego gdy/Różne nr NIP |
| Na adresie kontrahenta docelowego brak nr NIP | Jeśli włączono parametr Dane odbiorcy na podstawie knt docelowego gdy/Brak nr NIP docelowego |
Zmiana zasad wysyłania danych identyfikacyjnych Podmiotu3
Dotychczasowe zasady co do rodzaju identyfikatora Podmiotu3 zawodzą w przypadkach, gdy podmiotem tym jest kontrahent o innych rodzaju niż rodzaj transakcji na który wskazuje faktura, np. FSE wystawiona dla transakcji wewnątrzwspólnotowej, ale jako płatnik wskazany kontrahent oznaczony jako krajowy.
Aby ww. poprawić a także uprościć i ujednolicić zasady wysyłania identyfikatorów dla Podmiotu3 wysyłanych w oparciu o adres kontrahenta docelowego, płatnika, czy też adresy Podmiotów3 określonych za pomocą atrybutów dokonane zostały stosowne zmiany, po których obowiązują poniższe zasady wysyłania identyfikatora Podmiotu3:
- Atrybuty pomocnicze: KSEF_ Odbiorca_NrID i KSEF_ Platnik_NrID nie są już obsługiwane
- Nadal nadrzędnym identyfikatorem jest IDWew (przypisywany do danego adresu za pomocą atrybutu o nazwie KSEF_Podmiot3_IdWew)
- W przypadku braku ww. IDWew wysyłany jest identyfikator podany w kontrolce NIP adresu kontrahenta, przy czym rodzaj identyfikatora ustalany jest na podstawie prefiksu NIP i prefiksu kraju w adresie wg zasad przedstawionych w poniższej tabeli
| Rodzaj identyfikatora Podmiotu3 ustalanego na podstawie wartości w kontrolce NIP |
||
|---|---|---|
| Prefiks NIP | Prefiks kraju w adresie | Rodzaj identyfikatora |
| Pusty | PL | NIP |
| <>PL | NrID | |
| PL | Bez znaczenia | NIP |
| Niepusty <> PL | Bez znaczenia | KodUE |
| NrVatUE | ||
- Przy braku ww. IDWew oraz wartości w kontrolce NIP wysyłany jest znacznik BrakId
Zmiany w wysyłce znacznika JST i GV sekcji Podmiot2
Znacznik JST wysyłany w sekcji Podmiot2 faktury oznacza, że dotyczy ona jednostki podrzędnej samorządu terytorialnego. W takim wypadku wysyła się ww. znacznik oraz dane tej jednostki samorządu terytorialnego w sekcji Podmiot3 z rolą 8.
Znacznik GV wysyłany w sekcji Podmiot2 faktury oznacza z kolei, że dotyczy ona członka grupy VAT. W takim wypadku wysyła się ww. znacznik oraz dane członka grupy VAT w sekcji Podmiot3 z rolą 10.
Od wersji 2025.1 informacja o podmiotach JST i GV wysyłana jest na podstawie adresu kontrahenta docelowego oznaczonego odpowiednio parametrem JST i GV. Od wersji 2025.1.5, w związku z możliwością określenia Podmiotu3 za pomocą atrybutów rozszerzone zostały przypadki, dla jakich wysyłany jest znacznik JST i GV w sekcji Podmiot2 o scenariusze, w których Podmiot3 w roli 8 lub 10 został przypisany za pomocą atrybutów. Obecnie obowiązujące zasady przedstawia poniższa tabela.
| Znacznik JST i GV w sekcji Podmiot2 |
|
|---|---|
| Znacznik | Okoliczności wysyłania znacznika |
| JST | Wartość 1 jeżeli: - w karcie kontrahenta docelowego włączono parametr JST i/lub - do dokumentu przypisano atrybut KSEF_Podmiot3_JSTOdbiorca i wypełniono jego wartość |
| GV | Wartość 1 jeżeli: - w karcie kontrahenta docelowego włączono parametr GV i/lub - do dokumentu przypisano atrybut KSEF_Podmiot3_GVOdbiorca i wypełniono jego wartość |
Rachunek bankowy faktora – obsługa podczas wysyłki
W wersji 2025.1.5 umożliwiono wysłanie w fakturze ustrukturyzowanej informacji o rachunkach bankowych faktora. Aby z tej możliwości skorzystać należy do faktury przypisać zestaw atrybutów o określonej nazwie. W przypadku rozliczeń w różnych walutach lub mechanizmu podzielonej płatności, czyli wówczas gdy istnieje potrzeba przesłania dwóch numerów rachunków faktora należy użyć dwóch zestawów atrybutów. Zasady nazewnictwa ww. atrybutów przedstawia poniższa tabela.
| Prefiks NIP |
||
|---|---|---|
| Pole w e-fakturze | Nazwy klas atrybutów | |
| Sekwencja A | Sekwencja B |
|
| NrRB | KSeF_RachunekFaktora_NrRB | KSeF_Rachunek2Faktora_NrRB |
| SWIFT | KSeF_RachunekFaktora_SWIFT | KSeF_Rachunek2Faktora_SWIFT |
| RachunekWlasnyBanku | KSeF_RachunekFaktora_RachunekWlasnyBanku | KSeF_Rachunek2Faktora_RachunekWlasnyBanku |
| NazwaBanku | KSeF_RachunekFaktora_NazwaBanku | KSeF_Rachunek2Faktora_NazwaBanku |
| OpisRachunku | KSeF_RachunekFaktora_OpisRachunku | KSeF_Rachunek2Faktora_OpisRachunku |
W wersji 2026.0 planowana jest dodanie parametru Faktor na rejestr bankowy i obsługa wysyłki rachunków bankowych faktora w oparciu o ten parametr, a wówczas użycie atrybutów do obsługi rachunków Faktora nie będzie już potrzebne.
Obsługa daty zamówienia podczas wysyłki dokumentów i rozszerzenie zakresu identyfikacji zamówień
Schemat e-faktury umożliwia przesłanie informacji o numerach i datach zamówień realizowanych daną fakturą.

Dotychczas Comarch ERP XL wysyłał numer/numery zamówień, data zamówienia nie była wysyłana. W wersji 2025.1.5 pole to zostało obsłużone, dokonano również rozszerzania zakresu identyfikacji zamówień. Zmiany w zakresie tej sekcji objęły poniższe zagadnienia:
- Obsługa pola DataZamowienia
- Obsługa wysyłki numeru i daty zamówienia w oparciu o atrybut tekstowy nazwie KSEF_NrZamowienia i atrybyt typu data o nazwie KSEF_DataZamowienia przypisane do nagłówka wysyłanego dokumentu. Obsługa tych informacji w oparciu o atrybuty ma na celu głównie wysyłkę korekt, dla których niektóre sieci handlowe wymagają podania w tej sekcji specyficznych informacji np. numeru dokumentu zwrotu
- W przypadku, gdy dla numeru zamówienia użyto atrybutu wielowartościowego wysyłane są na jego podstawie kolejne powtórzenia sekcji Zamowienia, przy czym dla każdego z nich wysyłana jest ta sama data zamówienia – na podstawie wartości atrybutu KSEF_DataZamowienia
- Obsługa wysyłki numeru/numerów zamówienia dla faktur typu spinacz w przypadkach, gdy Użytkownik samodzielnie podał numer zamówienia czy to bezpośrednio na formatce spinacza, czy to na formatkach dokumentów w nich spiętych
- Dla numeru zamówienia podanych przez Użytkownika samodzielnie data zamówienia wysyłana jest na podstawie wartości atrybutu KSEF_DataZamowienia
- Obsługa wysyłania numerów i dat zamówień dla korekt, która została częściowo sparametryzowana.
- dla korekt faktur zaliczkowych KSL i KEL numer zamówienia wysyłany jest każdorazowo
- dla pozostałych typów korekt: numer i data zamówienia podane za pomocą atrybutów wysyłane są każdorazowo, w pozostałych przypadkach numer/numery zamówień dla korekt wysyłane są wówczas jeśli włączony zostanie parametr Podczas eksportu wysyłaj/Numer zamówienia dla korekt

Po wyżej opisanych zmianach obsługa sekcji Zamówienia podczas wysyłki określonych typów dokumentów przedstawia się jak niżej:
- Wysyłka FS, (A)FS, FSE
| Obsługa sekcji Zamówienia podczas wysyłki FS, (A)FS, FSE |
|||
|---|---|---|---|
| Scenariusz | Opcja w Konfiguracji: Podczas eksportu wysyłaj/Numer zamówienia | Data zamówienia |
|
| Obcy | Systemowy |
||
| Numer zamówienia |
|||
| Faktura wygenerowana z zamówienia/z wielu zamówień | Zan_DokumentObcy a jeżeli jest puste, wówczas numer systemowy realizowanych zamówień | Numer systemowy realizowanych zamówień | Data wystawienia poszczególnych zamówień (Zan_DataWystawienia) |
| Numer zamówienia podany samodzielnie przez Użytkownika na formatce dokumentu | Numer podany przez Użytkownika (Trn_ZamDokumentObcy) | Wartość atrybutu KSEF_DataZamowienia przypisanego do dokumentu | |
| Do dokumentu przypisano atrybut KSEF_NrZamowienia | Wartość atrybutu KSEF_NrZamowienia, wiele powtórzeń nr zamówienia, jeśli atrybut jest wielowartościowy | Wartość atrybutu KSEF_DataZamowienia przypisanego do dokumentu | |
- Wysyłka (S)FS, (S)FSE, RA, (s)FS, (s)FSE
| Obsługa sekcji Zamówienia podczas wysyłki (S)FS, (S)FSE, RA, (s)FS, (s)FSE |
|||
|---|---|---|---|
| Scenariusz | Opcja w Konfiguracji: Podczas eksportu wysyłaj/Numer zamówienia | Data zamówienia |
|
| Obcy | Systemowy |
||
| Numer zamówienia |
|||
| Zamówienie/zamówienia realizowane przez dokumenty spięte w fakturze | Zan_DokumentObcy a jeżeli jest puste, wówczas numer systemowy realizowanych zamówień | Numer systemowy realizowanych zamówień | Data wystawienia poszczególnych zamówień (Zan_DataWystawienia) |
| Numer/numery zamówień podany samodzielnie przez Użytkownika na formatkach dokumentów spiętych w fakturze | Numer podany przez Użytkownika (Trn_ZamDokumentObcy) na formatce dokumentu spiętego | Wartość atrybutu KSEF_DataZamowienia przypisanego do dokumentu spiętego | |
| Numer zamówienia podany samodzielnie przez Użytkownika na formatce spinacza | Numer podany przez Użytkownika (Trn_ZamDokumentObcy) na formatce spinacza | Wartość atrybutu KSEF_DataZamowienia przypisanego do spinacza | |
| Do dokumentu przypisano atrybut KSEF_NrZamowienia | Wartość atrybutu KSEF_NrZamowienia, wiele powtórzeń nr zamówienia, jeśli atrybut jest wielowartościowy | Wartość atrybutu KSEF_DataZamowienia przypisanego do dokumentu | |
- Wysyłka FSL, FEL, KSL, KEL
| O\Obsługa sekcji Zamówienia podczas wysyłki FSL, FEL, KSL, KEL |
|||
|---|---|---|---|
| Scenariusz | Opcja w Konfiguracji: Podczas eksportu wysyłaj/Numer zamówienia | Data zamówienia |
|
| Obcy | Systemowy |
||
| Numer zamówienia |
|||
| Zamówienie z którym powiązanych jest dokument | Zan_DokumentObcy a jeżeli jest puste, wówczas numer systemowy ZS | Numer systemowy ZS | Data wystawienia ZS (Zan_DataWystawienia) |
| Do dokumentu przypisano atrybut KSEF_NrZamowienia | Wartość atrybutu KSEF_NrZamowienia, wiele powtórzeń nr zamówienia, jeśli atrybut jest wielowartościowy | Wartość atrybutu KSEF_DataZamowienia przypisanego do dokumentu | |
- Wysyłka FSK, (A)FSK, FKE i korekt ręcznych
- Jeżeli parametr w Konfiguracji/KSeF/Eksport/Podczas eksportu wysyłaj/ Numer zamówienia dla korekt pozostanie wyłączony, wówczas numer/numery zamówień i data zamówienia wysyłane są wyłącznie na podstawie atrybutów KSEF_NrZamowienia i KSEF_DataZamowienia
- Jeśli ww. parametr zostanie włączony, wówczas obsługa sekcji Zamówienia przebiega według zasad opisanych w poniższej tabeli
| Obsługa sekcji Zamówienia dla FSK, (A)FSK, FKE i korekt ręcznych przy włączonym parametrze wysyłania nr zamówień |
|||
|---|---|---|---|
| Scenariusz | Opcja w Konfiguracji: Podczas eksportu wysyłaj/Numer zamówienia | Data zamówienia |
|
| Obcy | Systemowy |
||
| Numer zamówienia |
|||
| Korekta do faktury wygenerowanej z zamówienia/z wielu zamówień | Zan_DokumentObcy a jeżeli jest puste, wówczas numer systemowy zamówień | Numer systemowy zamówień | Data wystawienia poszczególnych zamówień (Zan_DataWystawienia) |
| Numer zamówienia podany samodzielnie przez Użytkownika na formatce dokumentu korygowanego | Numer podany przez Użytkownika (Trn_ZamDokumentObcy) | Wartość atrybutu KSEF_DataZamowienia przypisanego do korekty | |
| Do korekty przypisano atrybut KSEF_NrZamowienia | Wartość atrybutu KSEF_NrZamowienia, wiele powtórzeń nr zamówienia, jeśli atrybut jest wielowartościowy | Wartość atrybutu KSEF_DataZamowienia przypisanego do korekty | |
- Wysyłka (S)FSK, (S)FKE, RAK, (s)FSK, (s)FKE, (Z)FSK, (Z)FKE
- Jeżeli parametr w Konfiguracji/KSeF/Eksport/Podczas eksportu wysyłaj/ Numer zamówienia dla korekt pozostanie wyłączony, wówczas numer/numery zamówień i data zamówienia wysyłane są wyłącznie na podstawie atrybutów KSEF_NrZamowienia i KSEF_DataZamowienia
- Jeśli ww. parametr zostanie włączony, wówczas obsługa sekcji Zamówienia przebiega jak w poniższej tabeli
| Obsługa sekcji Zamówienia dla (S)FSK, (S)FKE, RAK, (Z)FSK, (Z)FKE przy włączonym parametrze wysyłania nr zamówień |
|||
|---|---|---|---|
| Scenariusz | Opcja w Konfiguracji: Podczas eksportu wysyłaj/Numer zamówienia | Data zamówienia |
|
| Obcy | Systemowy |
||
| Numer zamówienia |
|||
| Zamówienia realizowane przez dokumenty korygowane dokumentami spiętymi w korekcie spinacza | Zan_DokumentObcy a jeżeli jest puste, wówczas numer systemowy zamówień | Numer systemowy zamówień | Data wystawienia poszczególnych zamówień (Zan_DataWystawienia) |
| Numery zamówień podane samodzielnie przez Użytkownika na formatkach dokumentów korygowanych dokumentami spiętymi w korekcie spinacza | Numer podany przez Użytkownika (Trn_ZamDokumentObcy) | Wartość atrybutu KSEF_DataZamowienia | |
| Do korekty przypisano atrybut KSEF_NrZamowienia | Wartość atrybutu KSEF_NrZamowienia, wiele powtórzeń nr zamówienia, jeśli atrybut jest wielowartościowy | Wartość atrybutu KSEF_DataZamowienia przypisanego do korekty | |
| Obsługa sekcji Zamówienia dla (s)FSK, (s)FKE przy włączonym parametrze wysyłania nr zamówień | |||
|---|---|---|---|
| Scenariusz | Opcja w Konfiguracji: Podczas eksportu wysyłaj/Numer zamówienia | Data zamówienia |
|
| Obcy | Systemowy |
||
| Numer zamówienia |
|||
| Zamówienia realizowane przez dokumenty spięte w korygowanym spinaczu | Zan_DokumentObcy a jeżeli jest puste, wówczas numer systemowy zamówień | Numer systemowy zamówień | Data wystawienia poszczególnych zamówień (Zan_DataWystawienia) |
| Numery zamówień podane samodzielnie przez Użytkownika na formatkach dokumentów spiętych w korygowanym spinaczu | Numer podany przez Użytkownika (Trn_ZamDokumentObcy) | Wartość atrybutu KSEF_DataZamowienia | |
| Numer zamówienia podany samodzielnie przez Użytkownika na formatce korygowanego spinacza | Numer podany przez Użytkownika (Trn_ZamDokumentObcy) | Wartość atrybutu KSEF_DataZamowienia | |
| Do korekty przypisano atrybut KSEF_NrZamowienia | Wartość atrybutu KSEF_NrZamowienia, wiele powtórzeń nr zamówienia, jeśli atrybut jest wielowartościowy | Wartość atrybutu KSEF_DataZamowienia przypisanego do korekty | |
Obsługa sekcji Transport podczas wysyłki do KSeF
Zgodnie z budową sekcji Transport schematu e-faktury polami obowiązkowymi tej sekcji są: Rodzaj transportu oraz Opis ładunku, pozostałe pola są opcjonalne. W Systemie Comarch ERP XL nie ma pola dedykowanego do opisu ładunku, stąd obsługa tego pola została oparta na atrybucie o nazwie KSEF_OpisLadunku. W związku z tym przyjęta została zasada, zgodnie z którą sekcja Transport jest wysyłana wyłącznie wówczas, jeśli dla wysyłanego dokumentu podany zostanie ww. atrybut.

Transport/Rodzaj transportu
Rodzaj transportu wysyłany jest w oparciu o wartość wskazaną w kontrolce Rodzaj transportu formatki dokumentu. Jeśli wartość ta wskazuje na jeden z dozwolonych w KSeF rodzajów transportu, wówczas jego numer wysyłany jest w polu Rodzaj transportu, w przeciwnym razie wysyłany jest znacznik TransportInny a w polu OpisInnegoTransportu wysyłana jest nazwa danego rodzaju transportu.


Transport/Przewoźnik
Dane dotyczące przewoźnika wysyłane są na podstawie atrybutu typu kontrahent o nazwie KSEF_Przewoznik przypisanego do wysyłanego dokumentu.
Dane identyfikacyjne oraz adres Przewoźnika wysyłane są na podstawie adresu bieżącego (aktualnego) kontrahenta przypisanego w ww. atrybucie. Rodzaj identyfikatora wysyłanego dla Przewoźnika ustalany jest według identycznych zasad, jak opisane wyżej dla Podmiotu3.

Transport/Numer zlecenia transportu
Pole NrZleceniaTransportu wysyłane jest w oparciu o wartość atrybutu tekstowego o nazwie KSEF_NrZleceniaTransportu przypisanego do wysyłanego dokumentu.
Transport/Opis ładunku
Informacja o rodzaju ładunku wysyłana jest w oparciu o wartość atrybutu tekstowego o nazwie KSEF_OpisLadunku przypisanego do wysyłanego dokumentu, przy czym, jeśli w atrybucie tym podano jedną z wartości ujętych wśród dozwolonych w KSeF rodzajów opakowania zbiorczego, wówczas w polu OpisLadunku wysyłany jest numer rodzaju opakowania, w przeciwnym wypadku wysyłany jest znacznik LadunekInny oraz w polu OpisInnegoLadunku wysyłana jest wprost wartość ww. atrybutu.


Transport/ Jednostka opakowania
Pole JednostkaOpakowania wysyłane jest w oparciu o wartość atrybutu tekstowego o nazwie KSEF_JednostkaOpakowania przypisanego do wysyłanego dokumentu.
Transport/Daty i godziny rozpoczęcia/zakończenia transportu
Informacje o datach i godzinach rozpoczęcia i zakończenia transportu wysyłane są na podstawie atrybutów o nazwach j.n. przypisanych do wysyłanego dokumentu:
- KSEF_DataRozpTransportu i KSEF_GodzRozpTransportu
- KSEF_DataZakTransportu i KSEF_GodzZakTransportu
Transport/Wysyłka Z
Sekcja Wysyłka Z jest wysyłana opcjonalnie, o ile w Konfiguracji włączony zostanie parametr Podczas eksportu wysyłaj/Adres rozpoczęcia transportu.

Dane adresowe sekcji Wysyłki Z są pobierane z domyślnego adresu wysyłkowego kontrahenta wewnętrznego przypisanego do pieczątki firmy właściwej dla wysyłanego dokumentu. Jeśli dla kontrahenta tego nie przypisano takiego adresu, wówczas z pierwszego adresu wysyłkowego. Jeśli dla kontrahenta wewnętrznego nie zdefiniowano żadnego adresu wysyłkowego lub na pieczątce w ogóle nie ma kontrahenta wewnętrznego, wówczas dane pobierane są z pieczątki firmy, zakładka [Ogólne].

Transport/Wysyłka do

Dane adresu docelowego transportu ustalane są na podstawie adresu kontrahenta docelowego ustalonego na wysyłanym do KSeF dokumencie.
Inne zmiany w wysyłce faktur do KSeF
Oprócz opisanej wyżej obsługi kolejnych pól/sekcji podczas wysyłki faktur do KSeF poprawiono zachowanie Systemu w poniższych zakresie
- Zmiana w zakresie wyliczania i wysyłania wartości netto dokumentów walutowych FEL/KEL oraz FSE/FKE rejestrowanych metodą od brutto
- Zmiana w zakresie obsługi pola P_18 (znacznik odwrotnego obciążenia): znacznik ten jest wysyłany obecnie dla transakcji Podatnikiem jest nabywca (Trn_ExpoNorm=20), transakcji typu Dostawa opodatkowana poza terytorium kraju (TrN_ExpoNorm=21 i 23) oraz dla transakcji Usługi rozlicza odbiorca (Trn_RodzajZakupu=8)
Zmiany w zakresie importu faktur z KSeF
Import faktur w paczkach
Środowisko API KSeF nakłada na Użytkowników limity w zakresie ilości zapytań w określonym czasie. Szczegółowe informacja na ten temat znajdują się w dokumentacji opublikowanej pod poniższym linkiem:
https://github.com/CIRFMF/ksef-docs/blob/main/limity/limity-api.md
Na dzień powstawania niniejszego dokumentu limity te ustalone były na przedstawionym w poniższej tabeli poziomie.

Dotychczas stosowana w Systemie Comarch ERP XL metoda importowania pojedynczo kolejnych faktur z KSeF powodowała, że w przypadku Użytkowników importujących duże ilości faktur ww. limity wyczerpywane były zbyt szybko. Aby temu zaradzić udostępniona została metoda import faktur paczkami, przy czym Użytkownik ma możliwość określenia poniższych parametrów tego importu:
- Próg importu paczkami, tj. ilość importowanych faktur od której System ma stosować import paczkami
- Ilość faktur importowanych w jednej paczce, wpływający na ilość paczek, na jaką System podzieli importowane faktury
Domyślnie import paczkami odbywa się wówczas, jeśli zgodnie z kryteriami importu (zakres czasowy, konkretni dostawcy itp.) System będzie importował co najmniej pięć faktur i odbędzie się on wówczas paczkami zawierającymi nie więcej niż 250 dokumentów. Użytkownik może te wielkości zmienić w Konfiguracja/KSeF/Import/Import paczkami odpowiednio w kontrolce Próg oraz Ilość w paczce. Dozwolony zakres edycji od 10 do 250 w kontrolce Ilość w paczce wynika z zakresu dozwolonego w KSeF. W konsekwencji również próg można ustawić w zakresie od 1 do 250.

Opcjonalne pomijanie faktur zaimportowanych z KSeF poza systemem
Podczas importu faktur zakupu z KSeF System pomija te faktury, które zostały już zaimportowane do Systemu Comarch ERP XL i znajdują się na liście Faktury zakupu z KSeF. W przypadku, gdy Użytkownik zarejestrował w Systemie fakturę zakupu i samodzielnie nadał jej numer KSeF, włączając uprzednio parametr Źródłowy z KSeF/Poza systemem faktura o takim numerze KSeF była importowana na listę Faktury zakupu z KSeF.
W wersji 2025.1.5 zachowanie Systemu w tym zakresie zostało sparametryzowane i zależy od ustawienia parametru Pomijaj faktury zaimportowane poza systemem w Konfiguracja/KSeF/Import.
Włączenie parametru oznacza, że podczas importu pomięte zostaną nie tylko faktury zaimportowane z KSeF bezpośrednio przez Comarch ERP XL ale również zarejestrowane w nim na podstawie faktur KSeF pobranych samodzielnie z aplikacji podatnika, czy też przez inny system np. BPM.

Inne zmiany
Obsługa kaucji z Comarch EDI za pomocą noty księgowej
Przesyłanie WKA wystawionych w Comarch ERP XL do Comarch EDI (ECOD)
Kaucje wydawane do dokumentów handlowych, takich jak faktury czy dokumenty WZ, rejestrowane są oddzielnymi dokumentami WKA oraz WKK w przypadku korekt. Kaucje nie są wykazywane na dokumentach handlowych jako pozycje tychże dokumentów, jednak mogą być prezentowane na fakturze/WZ jako oddzielne pozycje.
Dokumenty wydania kaucji, zarówno te wystawione niezależnie od dokumentów handlowych, jak również te wystawione razem z dokumentami handlowymi mogą zostać przesłane do Comarch EDI (ECOD) jako noty księgowe ACCNOT.
Na liście dokumentów WKA dodano przycisk
Eksport do ECOD, który umożliwia utworzenie komunikatu ACCNOT – nota księgowa i zapisanie go we wskazanej lokalizacji.
Warunkiem wysłania dokumentu do ECOD jest ustawienie parametru Płatność na dokumencie oraz wskazanie rejestru bankowego na zakładce [Płatności].
Obecność GLN kontrahentów sprawdzana jest tylko wówczas, gdy w Konfiguracji nie zaznaczono parametru: Nie sprawdzaj obecności GLN kontrahenta.
Ponieważ opakowania zwrotne nie posiadają własnych kodów EAN nie jest sprawdzana obecność kodów EAN na wydawanych/zwracanych kaucjach podczas eksportu do ECOD.
GLN kontrahenta oraz EAN towarów nie są walidowane również w Comarch EDI.
Jeśli dokumenty kaucyjne zostały wystawione do dokumentu handlowego (FS lub WZ), wówczas dodatkowo przesyłany jest numer faktury/WZ oraz data wystawienia powiązanego dokumentu handlowego w sekcji Reference.
Jeśli na zakładce [Nagłówek] zostanie zapisany numer zamówienia wówczas jest on przesłany w sekcji Order.
Towary będące opakowaniami zwrotnymi (kaucjami) nie podlegają opodatkowaniu podatkiem VAT, dlatego na pozycjach kaucyjnych stawkę VAT należy ustawić jako 0,00% NP. W komunikacie ACCNOT stawka ta będzie prezentowana w polu TaxRate jako „O” – nie dotyczy.
Import dokumentów kaucyjnych jako PKA i PKK z plików Comarch EDI (ECOD)
Na liście dokumentów PKA dodano przycisk
Import z ECOD z rozwijanym menu, za pomocą którego można zaimportować dokumenty ACCNOT jako PKA i PKK. Aby zaimportować dokument wydania kaucji należy wybrać opcję Import PKA z ECOD. Aby zaimportować korektę należy ustawić kursor na dokumencie, do którego wystawiono korektę i wybrać opcję Import PKK z ECOD. Zaimportowane dokumenty zapisywane są na liście dokumentów PKA a w przypadku importu korekt tworzone jest powiązanie pomiędzy korektą a dokumentem korygowanym.
Na zaimportowanych dokumentach ustawiany jest parametr Płatność i naliczane są płatności zgodnie z przesłanymi informacjami.
Pozostałe zmiany – współpraca z KSeF
Sprzedaż dla członków grupy VAT – GV
W przypadku, gdy faktura ma być przekazywana z poziomu Comarch EDI do KSeF, a sprzedaż realizowana jest dla Członka grupy VAT (GV), konieczne jest zaznaczenie na karcie kontrahenta, na zakładce [Księgowe] parametru GV. Jeśli kontrahent ten zostanie wskazany jako kontrahent docelowy (odbiorca), wówczas zostanie przekazany za pośrednictwem EDI do KSeF z odpowiednią rolą (10), jako odbiorca – członek grupy VAT.

Informacja ta przesyłana jest w komunikacie Invoice w sekcji AdditionalParty z ustawieniem <Role>10</Role>. Oprócz roli w sekcji tej przesyłane są dane adresowe odbiorcy oraz NIP.
Księgowość
Zmiany w nadawaniu oznaczeń w JPK_V7 (wersja 3) do wymogów KSeF
W wersji Comarch ERP XL 2025.1.5 zaktualizowano hierarchię oraz priorytety nadawania znaczników DI, BFK i OFF. Nowe reguły uwzględniają wartość atrybutu JPK_KSeF oraz weryfikują rodzaju transakcji.
Zmiany dotyczą przede wszystkim sposobu oznaczania:
- faktur wewnętrznych dokumentujących naliczenie podatku VAT w obrocie wewnątrzwspólnotowym (WNT, Import Usług),
- faktur zakupu od kontrahentów zagranicznych.
W aktualnej wersji dokumenty te, jeśli nie posiadają numeru KSeF otrzymują znacznik DI (w poprzedniej wersji nadawany był znacznik BFK). Nowy atrybut JPK_KSeF pozwala użytkownikowi na ręczne wymuszenie znacznika BFK, DI lub OFF, przy czym dane pobrane bezpośrednio z systemu KSeF (numer KSeF) mają zawsze charakter priorytetowy.
Nowy typ atrybutu JPK_KSeF
Cel wprowadzenia
Nowy atrybut o nazwie JPK_KSeF służy do obsługi scenariuszy niestandardowych, takich jak dokumenty SAD rejestrowane w trybie a-vista czy dokumentowanie rabatów pośrednich. Atrybut ten umożliwia użytkownikowi ręczne nadanie znaczników DI, OFF oraz BFK bezpośrednio na dokumentach sprzedaży lub zakupu (zakładka [Atrybuty]).
Wskazanie konkretnej wartości atrybutu pozwala na wymuszenie odpowiedniego oznaczenia w pliku JPK, co nadpisuje standardowe mechanizmy automatyczne systemu.
Wartości atrybutu JPK_KSeF
Atrybut o nazwie JPK_KSeF to atrybut typu „Lista zamknięta” z czterema wartościami:
- AUTO – w przypadku braku atrybutu JPK_KSeF lub dodania atrybutu z wartością AUTO, system ustali oznaczenie KSeF na poziomie pliku JPK_V7(3) za pomocą standardowego algorytmu.
- BFK – w przypadku braku numeru KSeF, danej pozycji w pliku JPK_V7(3) zostanie przypisana wartość 1 w kolumnie BFK.
- DI – w przypadku braku numeru KSeF, danej pozycji w pliku JPK_V7(3) zostanie przypisana wartość 1 w kolumnie DI.
- OFF – w przypadku braku numeru KSeF, danej pozycji w pliku JPK_V7(3) zostanie przypisana wartość 1 w kolumnie OFF.



Dodawanie atrybutu na dokumentach
Atrybut JPK_KSeF będzie dostępny na dokumentach sprzedaży oraz zakupu, które ujmowane są w pliku JPK_V7.
Ręczne ustawianie wartości dla atrybutu JPK_KSeF na dokumentach wygląda następująco:
- Nowe dokumenty – atrybut nie jest nadawany automatycznie z wartością AUTO podczas tworzenia dokumentu. Użytkownik może dodać go ręcznie, jeżeli ma pewność, że dokument powinien posiadać znacznik DI, OFF lub BFK. Po wybraniu atrybutu domyślnie ustawi się wartość AUTO, jednak istnieje możliwość zmiany na inną wartość. Atrybut jest niewymagany. Oprócz czterech wspomnianych wartości (AUTO, DI, OFF, BFK) dostępna jest także opcja BRAK, której nie należy wybierać. Jej użycie spowoduje, że w przypadku braku numeru KSeF pozycje VAT nie zostaną ocechowane żadnym ze znaczników. W efekcie plik JPK_V7 nie przejdzie poprawnej walidacji.
- Istniejące dokumenty – atrybut nie dodaje się wstecznie do dokumentów, które już istnieją w systemie, ale w każdej chwili jest możliwość ręcznego dodania atrybutu i wskazania jednej z czterech ww. wartości.

Proces przypisywania wartości atrybutu pozycjom w pliku JPK_V7(3)
Proces przypisywania oznaczeń (hierarchia logiki) przebiega następująco:
- Weryfikacja numeru KSeF – w pierwszej kolejności system sprawdza obecność numeru identyfikacyjnego w systemie KSeF.
- Weryfikacja atrybutu JPK_KSeF – w przypadku braku numeru KSeF system sprawdza, czy użytkownik ręcznie wskazał kategorię JPK_KSeF. Jeśli wybrana zostanie jedna z wartości: BFK, DI lub OFF zostanie ona przypisana bezpośrednio do wpisu w pliku JPK, co kończy proces sprawdzania dla danego wiersza.
- Algorytm standardowy – w pozostałych scenariuszach (brak numeru KSeF oraz brak ręcznego wyboru Klasy atrybutu lub wybrania go z wartością AUTO) zastosowanie znajduje standardowy algorytm automatyczny.
Konwersja do wersji Comarch ERP XL 2026.0
W wersji Comarch ERP XL 2026.0 atrybut JPK_KSeF otrzyma status „Archiwalny”. Jego zadanie przejmie nowe pole JPK_KSeF, które zostanie udostępnione na dokumentach sprzedaży i zakupu, na zakładce [VAT]. Podczas konwersji system przepisze wartości nadane na dokumencie za pomocą atrybutu JPK_KSeF na wartość pola JPK_KSeF. Wartość atrybutu JPK_KSeF oraz pole JPK_KSeF będą udostępniały identyczne wartości. Przykładowo, jeżeli na dokumencie wybrano atrybut JPK_KSeF z wartością DI, taka sama wartość zostanie ustawiona na dokumencie w polu JPK_KSeF.
Procedura oznaczania transakcji sprzedażowych pod kątem KSeF
Definicje oznaczeń
Każdy dokument sprzedażowy w ewidencji JPK_VAT otrzyma jedno z czterech oznaczeń w kontekście KSeF:
| Oznaczenie | Nazwa pełna | Znaczenie w systemie |
|---|---|---|
| NrKSeF | Numer KSeF | Dokument posiada unikalny numer identyfikacyjny nadany przez Krajowy System e-Faktur. |
| BFK | Brak Faktury w KSeF | Faktura wystawiona poza systemem KSeF i do niego nieprzesłana (np. z powodu awarii całkowitej lub braku takiego obowiązku). |
| OFF | Offline | Faktura wystawiona w trakcie oficjalnie ogłoszonego trybu awaryjnego KSeF. |
| DI | Dokument Inny | Dokument wewnętrzny lub inny niepodlegający wysyłce do KSeF |
Proces przypisywania oznaczeń
Po wprowadzeniu atrybutu JPK_KSeF proces weryfikacji i przypisywania oznaczeń w pliku JPK (hierarchia logiki) przebiega następująco:
- Krok 1. Weryfikacja numeru KSeF – w pierwszej kolejności system sprawdza obecność numeru identyfikacyjnego w systemie KSeF.
- Krok 2. Weryfikacja atrybutu JPK_KSeF (Obsługa ręczna) – w przypadku braku numeru KSeF, system sprawdza, czy użytkownik ręcznie wskazał kategorię JPK_KSeF. Jeśli wybrana zostanie jedna z wartości: BFK, DI lub OFF, zostaje ona przypisana bezpośrednio do wpisu w pliku JPK, co kończy proces weryfikacji dla danego wiersza.
- Krok 3. Algorytm standardowy – w pozostałych scenariuszach (brak numeru KSeF oraz brak ręcznego wyboru Klasy atrybutu lub wybrania go z wartością AUTO) zastosowanie znajduje standardowy algorytm automatyczny
Zmiany w algorytmie standardowym (weryfikacja dokumentów wewnętrznych):
W ramach algorytmu standardowego wprowadzono dodatkowy krok weryfikujący typ dokumentu oraz przypisany do niego rodzaj transakcji. Mechanizm ten działa według poniższych reguł:
1. Analiza dokumentów wewnętrznych (FW, FWK, FWS, FKS) – jeśli dokument należy do tej grupy, system sprawdza jego rodzaj transakcji:
-
- Nadanie znacznika DI – jeżeli rodzaj transakcji jest inny niż Kraj, Kraj/Podatnikiem jest nabywca, Wewnątrzwspólnotowa dostawa, Wewnątrzwspólnotowa dostawa trójstronna lub Eksport, system automatycznie przypisze znacznik DI i zakończy weryfikację.
- Zastosowanie algorytmu dotychczasowego – jeżeli rodzaj transakcji to jedna z wyżej wymienionych wartości np. Kraj, system zignoruje ten krok i przejdzie do weryfikacji według dotychczasowego algorytmu.
2. Analiza pozostałych dokumentów: Jeżeli typ dokumentu nie należy do grupy faktur wewnętrznych (nie jest to FW, FWK, FWS ani FKS), system całkowicie pomija powyższy krok i od razu stosuje dotychczasowy algorytm.
Procedura oznaczania transakcji zakupowych pod kątem KSeF
Definicje oznaczeń
Każdy dokument zakupu w ewidencji JPK_VAT otrzyma jedno z czterech oznaczeń w kontekście KSeF:
| Oznaczenie | Nazwa pełna | Znaczenie w systemie |
|---|---|---|
| NrKSeF | Numer KSeF | Dokument posiada unikalny numer identyfikacyjny nadany przez Krajowy System e-Faktur. |
| BFK | Brak Faktury w KSeF | Faktura wystawiona zgodnie z przepisami ustawy o VAT, ale poza systemem KSeF i do niego nieprzesłana (np. z powodu awarii całkowitej lub braku takiego obowiązku). |
| OFF | Offline | Faktura wystawiona i doręczona w trakcie oficjalnie ogłoszonego trybu awaryjnego KSeF. |
| DI | Dokument Inny | Dokument wewnętrzny lub inny niepodlegający wysyłce do KSeF (np. faktury wystawione przez kontrahentów zagranicznych, które nie podlegają zapisom polskiej ustawy o VAT). |
Proces przypisywania oznaczeń
Po wprowadzeniu atrybutu JPK_KSeF, proces weryfikacji i przypisywania oznaczeń w pliku JPK (hierarchia logiki) przebiega następująco:
- Krok 1. Weryfikacja numeru KSeF – w pierwszej kolejności system sprawdza obecność numeru identyfikacyjnego w systemie KSeF.
- Krok 2. Weryfikacja atrybutu JPK_KSeF (obsługa ręczna) – w przypadku braku numeru KSeF, system weryfikuje, czy użytkownik ręcznie wskazał wartość atrybutu JPK_KSeF. Jeśli wybrana zostanie jedna z wartości: BFK, DI lub OFF, zostaje ona przypisana bezpośrednio do wpisu w pliku JPK, co kończy proces weryfikacji dla danego wiersza.
- Krok 3. Algorytm standardowy – w pozostałych scenariuszach (brak numeru KSeF oraz brak ręcznego wyboru klasy atrybutu lub pozostawienie wartości AUTO) zastosowanie znajduje zaktualizowany algorytm automatyczny.
Zmiany w algorytmie standardowym (Krok 3):
W ramach standardowego algorytmu wprowadzono dodatkowy etap weryfikacji rodzaju transakcji przypisanego do dokumentu. System analizuje go według poniższych reguł:
- Transakcje krajowe – Jeżeli na dokumencie wybrano rodzaj transakcji Kraj, system od razu stosuje standardowy algorytm przypisywania numeru (tj. sprawdza kolejne wartości parametrów: „Źródłowy z KSeF”, „Offline”, „JPK_TypDok”).
- Transakcje inne niż krajowe: Jeżeli rodzaj transakcji jest inny niż Kraj (np. są to faktury wystawione przez kontrahentów zagranicznych), system weryfikuje stan parametru „Źródłowy z KSeF”:
-
- Jeżeli parametr jest odznaczony, system automatycznie nada znacznik DI i zakończy proces.
- Jeżeli parametr jest zaznaczony, system powróci do sprawdzania według standardowego algorytmu (opisanego w punkcie wyżej).
Zmiana sposobu prezentacji obrotów i sald na kontach w walucie systemowej (powiązanych i niepowiązanych z kontami walutowymi)
W wersji Comarch ERP XL 2025.1.5 w oknie Obroty i salda zmieniono sposób prezentacji danych dla kont w walucie systemowej (zarówno powiązanych, jak i niepowiązanych z kontami walutowymi).
Kluczową zmianą jest rezygnacja z wyświetlania wartości w kolumnach dotyczących waluty transakcji. Od tej wersji, dla tego typu kont, wszystkie kwoty prezentowane są wyłącznie w walucie systemowej (PLN).

Umożliwienie rozrachowywania dekretów z wybranym parametrem Kwota tylko w walucie systemowej
W poprzednich wersjach systemu rozrachunki dekretów z zaznaczonym parametrem Kwota tylko w walucie systemowej były blokowane, z wyjątkiem dekretów powiązanych dokumentami Przeszacowania walut.
W wersji Comarch ERP XL 2025.1.5 rozszerzono listę scenariuszy dopuszczających takie operacje. Obecnie rozrachunek jest możliwy dla dekretów z tym parametrem, które zostały wprowadzone:
- ręcznie,
- poprzez dokumenty Bilansu Otwarcia (BO/BOK),
- za pomocą Uproszczonych not memoriałowych (UNM/UNK).


Ponadto umożliwiono rozliczanie dekretów stornowanych z ich stornami (np. w przypadku różnic kursowych).
Nowo dodane scenariusze obsługi służą właśnie usprawnieniu rozliczania tego typu zapisów. Standardowo, wprowadzając dekret na konto „walutowe starego typu” z kwotą wyłącznie w walucie systemowej (PLN), w zakładce [Waluty] nie należy wprowadzać konta pozabilansowego, walutowe – pole to powinno pozostać puste.
Aktualizacja deklaracji
W systemie Comarch ERP XL wprowadzono obsługę aktualnych wzorów deklaracji podatkowych oraz sprawozdań statystycznych GUS:
- CIT-8(34) – Zeznanie o wysokości osiągniętego dochodu (poniesionej straty) i należnego podatku dochodowego od osób prawnych, wraz z załącznikami CIT-8/O oraz CIT-D.
- IFT-2/IFT-2R(12) – Informacja o wysokości przychodu (dochodu) uzyskanego przez podatników podatku dochodowego od osób prawnych niemających siedziby lub zarządu na terytorium Rzeczypospolitej Polskiej.
- F-01/I-01 – Sprawozdanie o przychodach, kosztach i wyniku finansowym oraz o nakładach na aktywa trwałe.
- DG-1 – Meldunek o działalności gospodarczej.
- Załącznik DG-1 – Załącznik do meldunku DG-1 dla przedsiębiorstw budowlanych.
Aktualizacja wysokości stóp procentowych dla odsetek
W konfiguracji, na zakładce [Odsetki] zaktualizowano wysokość stóp procentowych dla odsetek kapitałowych, ustawowych za opóźnienia i w transakcjach handlowych które w wyniku decyzji Rady Polityki Pieniężnej zmieniały się z dniem 01.01.2026 r. oraz 05.03.2026 r.
- Odsetki ustawowe (kapitałowe) należne na podstawie art. 359 § 2 kodeksu cywilnego:
- 7,25% w skali roku od 05 marca 2026 r.
- Odsetki za opóźnienie należne na podstawie art. 481 § 2 kodeksu cywilnego:
- 9,25% w skali roku od 05 marca 2026 r.
- Odsetki ustawowe za opóźnienie w transakcjach handlowych:
- 14,00% w skali roku od 01 stycznia 2026 r.

Współpraca z Comarch POS
Przesyłanie numeru rachunku bankowego
Poszerzono obsługę przesyłania rejestrów bankowych o następujące dane:
- nazwa banku
- numeru rachunku bankowego
- kod SWIFT
Przesyłanie numeru BDO
Kontrahenci zarejestrowani w Bazie Danych o Odpadach posiadają nadany numer BDO.
Numer BDO ustalany jest i przesyłany do POS na podstawie informacji zapisanych w Pieczątce firmy centrum powiązanego z oddziałem POS.



