Wstęp
Celem niniejszego biuletynu jest zapoznanie Użytkowników systemu Comarch ERP XL z zasadami wypełniania poszczególnych linii pliku .xml faktury wysyłanej do KSeF wg schematu FA(3).
Budowa ww. pliku omówiona jest w broszurze udostępnionej przez Ministerstwo Finansów pod adresem j.n..:
https://ksef.podatki.gov.pl/pliki-do-pobrania-ksef-20/
Wszystkie dane przesyłane przez Comarch ERP XL w ww. pliku ustalane są za pomocą funkcji/procedur, o których mowa w dalszej części dokumentu. Jeżeli standardowy sposób ustalania przez System tych danych jest niewystarczający/niesatysfakcjonujący Klienta, wówczas Partner/ zespoły IT Klienta mogą je zamienić poprzez modyfikację stosownej procedury. Nie ma natomiast możliwości, aby Użytkownik samodzielnie dodał obsługę pola nieprzewidzianego w standardowej obsłudze w Comarch ERP XL. Jeżeli Klient będzie miał potrzebę obsługi pola niewymienionego w niniejszym biuletynie, wówczas powinien to zgłosić. Obsługa nowych, zgłaszanych przez Klientów pól będzie sukcesywnie dodawana w kolejnych wersjach Systemu.
Mapowanie danych na schemat e-faktury

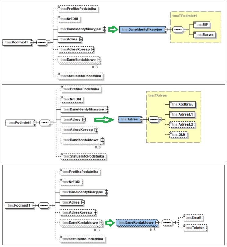
Podmiot1 (Sprzedawca)

Dane dotyczące Sprzedawcy wysyłane są na podstawie danych zdefiniowanych na pieczątce przypisanej do dokumentu, a jeżeli dokument nie ma przypisanej pieczątki, wówczas z pieczątki przypisanej do centrum głównego struktury Firmy.
Prefiks NIP Sprzedawcy
| Nazwa linii KSEF | Obsługa | |
| PrefiksPodatnika | Prefiks NIP z pieczątki firmy, wysyłany w przypadku transakcji wewnątrzwspólnotowych. Jeżeli nie jest wypełniony, wówczas wysyłana jest wartość PL. | |
Dane identyfikacyjne Sprzedawcy

Nazwa Sprzedawcy ustalana jest na podstawie na podstawie poszczególnych kontrolek nazwy z zakładki {Ogólne} pieczątki firmy.

| Nazwa linii KSEF | Obsługa | |
| NIP | NIP z pieczątki firmy | |
| Nazwa | Wartość z kontrolek Nazwa w pieczątce firmy | |
Adres Sprzedawcy

Dane adresowe ustalane są na podstawie danych wprowadzonych na zakładce {Deklaracje cd.} pieczątki firmy.
System ustala ich składowe i wysyła je wszystkie w polu AdresL1. Dane ustalane są w kolejności: ulica wraz z numerem domu i numerem lokalu, kod pocztowy, miasto, województwo, gmina, powiat, poczta, przy czym nazwą składowej adresowej poprzedzone są: gmina, powiat i poczta.

Kraj Sprzedawcy identyfikowany jest na podstawie kraju przypisanego na zakładce {Deklaracje cd.} pieczątki firmy. Użytkownik powinien na pieczątce wprowadzić nazwę kraju, a na jej podstawie System ustali jego symbol.
Aby System prawidłowo zidentyfikował dany kraj konieczne jest, aby wprowadzona w pieczątce firmy nazwa kraju była zgodna z nazwą kraju w tabeli KrajeCelne (KPC_NazwaPL). W przypadku błędnego podania nazwy kraju lub nie podania go w ogóle jako kraj przyjmowana jest Polska.
| Nazwa linii KSEF | Obsługa | |
| KodKraju | Symbol kraju ustalony na podstawie nazwy kraju wprowadzonego na zakładce {Deklaracje cd.} pieczątki firmy. | |
| AdresL1 | Dane adresowe wprowadzone na zakładce {Deklaracje cd.} pieczątki firmy. Składowe adresu: ulica, nr domu, nr lokalu, kod pocztowy, miasto, województwo, gmina, powiat i poczta. | |
| GLN | Numer GLN wprowadzony na zakładce {Ogólne} pieczątki firmy. | |
Dane kontaktowe Sprzedawcy

Ww. dane wysyłane są wyłącznie, jeżeli w Konfiguracji systemu włączony jest parametr Podczas eksportu wysyłaj/Dane kontaktowe Sprzedawcy.

Ww. informacje wysyłane są na podstawie adresu E-mail sekretariatu oraz numeru telefonu zdefiniowanych na zakładce {Deklaracje c.d.} pieczątki firmy.
| Nazwa linii KSEF | Obsługa | |
| Adres zdefiniowany w kontrolce Email sekretariatu zakładki {Deklaracje cd.} pieczątki firmy. | ||
| Telefon | Zawartość kontrolki Telefon sekcji Adres siedziby zakładki {Deklaracje cd.} pieczątki firmy. | |
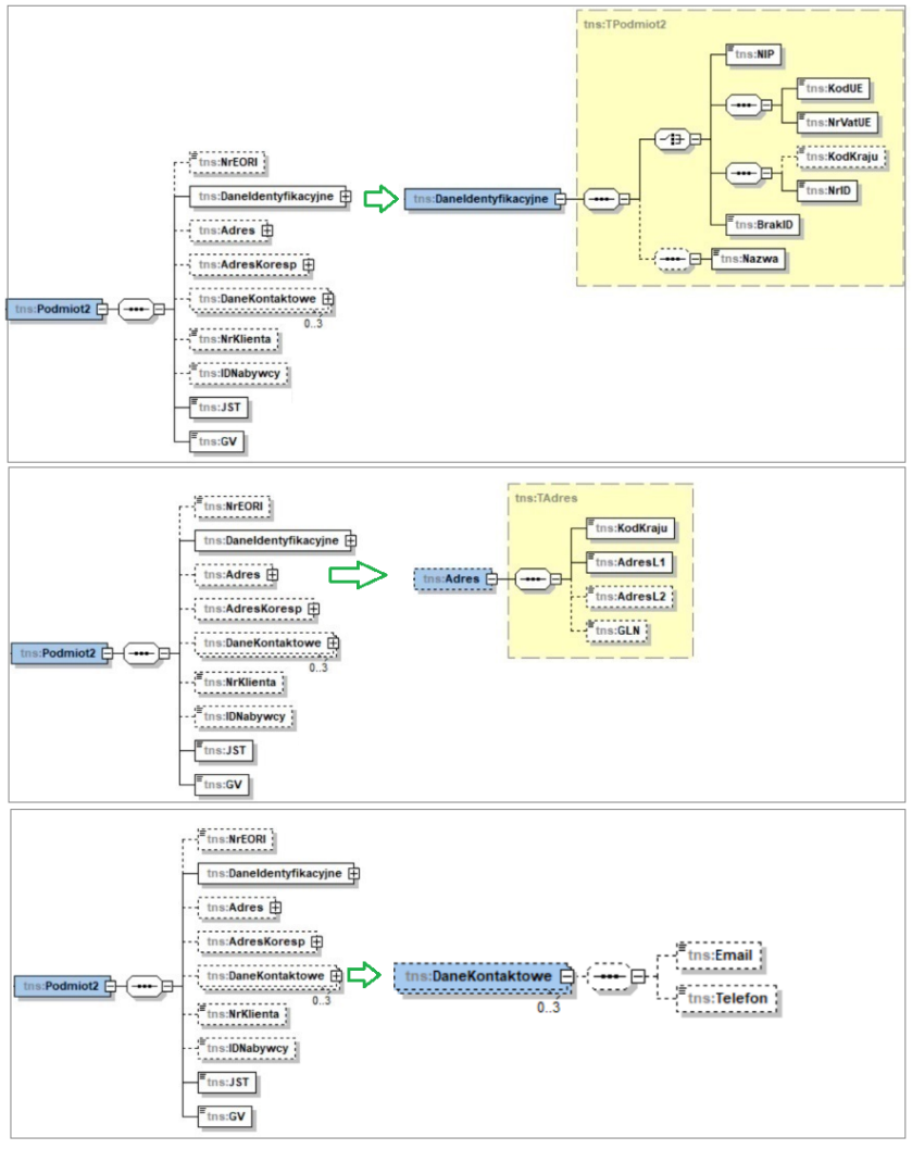
Podmiot2 (Nabywca)

Dane jw. wysyłane są na podstawie adresu kontrahenta głównego użytego na wysyłanym dokumencie, z zastrzeżeniem pól JST i GV o czym w dalszej części dokumentu.
Dane identyfikacyjne Nabywcy

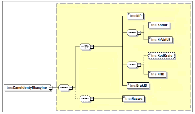
Dla Nabywcy należy podać numer, przy pomocy którego można go zidentyfikować. Służy do tego pole NIP lub komplet linii: KodUE (kod kraju UE) i NrVatUE lub pole NrId (identyfikator inny). Pole BrakID z wartością 1 należy przesłać dla podmiotu nieposiadającego numeru NIP, ani też innego identyfikatora podatkowego.
Wartość dla ww. linii ustalana jest w oparciu o NIP przypisany do adresu kontrahenta głównego dokumentu (KnA_NIP) oraz dodatkowo w oparciu o wartość atrybutu KSEF_Nabywca_NrID przypisanego do wysyłanego dokumentu wg poniższych zasad:
- NIP wysyłany jest dla transakcji innych niż wewnątrzwspólnotowe, gdy kraj nabywcy (KnA_Kraj) jest pusty lub wypełniony wartością PL i NIP został podany (niepusty Kna_NIP).
- Linie: KodUE i NrVatUE wysyłane są dla transakcji wewnątrzwspólnotowych. KodUE ustalany jest na podstawie prefiksu NIP, NrVatUE zaś na podstawie KnA_NIP.
- NrID wysyłany jest dla transakcji innych niż wewnątrzwspólnotowe, gdy kraj nabywcy (KnA_Kraj) jest wypełniony i ma wartość inną niż PL i KnA_NIP jest wypełniony oraz wówczas, jeżeli do dokumentu przypisano atrybut o nazwie KSEF_Nabywca _NrID i podano jego wartość. W tym ostatnim przypadku inne warunki (poza atrybutem) nie są sprawdzane.
- Pole BrakID jest wysyłane wówczas, jeżeli NIP nie został podany (KnA_NIP jest pusty) i do dokumentu nie przypisano wartości ww. atrybutu.
Nazwa Nabywcy wysyłana jest na podstawie zawartości kontrolki/kontrolek Nazwa formatki adresu kontrahenta głównego na dokumencie (pola: Kna_Nazwa1, Kna_Nazwa2 i Kna_Nazwa3).
| Nazwa linii KSEF | Obsługa | |
| NIP | Numer NIP (KnA_NIP) z adresu kontrahenta głównego dokumentu, wysyłany o ile spełnione są wszystkie poniższe warunki:
– transakcja nie jest transakcją wewnątrzwspólnotową – KnA_Kraj jest pusty lub wypełniony wartością PL – KnA_NIP jest wypełniony – do dokumentu nie przypisano atrybutu KSEF_ Nabywca_NrID |
|
| KodUE | Prefiks NIP (KnA_NIPPrefiks) z adresu kontrahenta głównego dokumentu wysyłany w przypadkach j.n. | |
| NrVatUE | Numer NIP (KnA_NIP) z adresu kontrahenta głównego dokumentu, wysyłany o ile spełnione są wszystkie poniższe warunki:
– transakcja jest transakcją wewnątrzwspólnotową – KnA_NIP jest wypełniony – do dokumentu nie przypisano atrybutu KSEF_ Nabywca _NrID |
|
| NrID | Pole wypełniane jest w następujących przypadkach:
|
|
| BrakID | Pole z wartością 1 wysyłane jest wówczas, gdy nabywca nie posiada ani numeru NIP, ani innego identyfikatora tj. wówczas, jeżeli KnA_NIP jest puste i do dokumentu nie przepisano ww. atrybutu. | |
| Nazwa | Zawartości kontrolki/kontrolek Nazwa formatki adresu kontrahenta (Kna_Nazwa1, Kna_Nazwa2 i Kna_Nazwa3) | |
Adres Nabywcy

Dane adresowe Nabywcy ustalane są na podstawie danych wprowadzonych na formatce adresu kontrahenta głównego na dokumencie i wysyłane w polu AdresL1. Ww. dane wysyłane są w kolejności: ulica wraz z numerem domu i numerem lokalu, kod pocztowy, miejscowość, województwo, gmina, powiat, przy czym nazwą składowej adresowej poprzedzone są: gmina i powiat.

W Systemie Comarch ERP XL na formatkach kart kontrahentów i ich adresów nie ma odrębnych pól na miasto (miejscowość) i pocztę, stąd informacja ta wysyłana jest jeden raz i traktowana jest jako miejscowość.
Ulica, numer domu i numer lokalu wysyłane są na podstawie zawartości obu kontrolek Ulica formatki adresu kontrahenta (KnA_Ulica, KnA_Adres)
W przypadku miejscowości bez nazw ulic Użytkownicy powinni stosować jedną z poniższych zasad definiowania adresu:
- Kontrolkę Ulica pozostawić pustą, natomiast w kontrolce Miasto podać zarówno nazwę miejscowości jak i numer domu i lokalu

- Numer domu i lokalu wpisać w kontrolce Ulica, ale poprzedzić ją nazwą miejscowości

| Nazwa linii KSEF | Obsługa | |
| KodKraju | Dane z formatki adresu kontrahenta głównego. | |
| AdresL1 | ||
| GLN | ||
Dane kontaktowe Nabywcy

| Nazwa linii KSEF | Obsługa | |
| Zawartość kontrolki E-Mail adresu kontrahenta głównego (KnA_Email). | ||
| Telefon | Zawartość kontrolki Telefon1 adresu kontrahenta głównego (KnA_Telefon1) | |
ID Nabywcy
ID Nabywcy to unikalny klucz powiązania danych nabywcy w fakturach korygujących, w przypadku gdy dane nabywcy w fakturze korygującej zmieniły się w stosunku do danych w fakturze korygowanej.
Pole IDNabywcy przewidziane zostało dla sekcji Podmiot2 (nabywca), sekcji Podmiot3 z rolą=4 (dodatkowy Nabywca) oraz sekcji Podmiot2K. Są to pola właściwe dla korekt typu korekta danych. Za pomocą tego dodatkowego identyfikatora podaje się informację o tym, którego nabywcę dotyczy zmiana danych dokonywana tą korektą. W standardzie Systemu Comarch ERP XL dodatkowi Nabywcy oraz ich identyfikatory nie są obsługiwani, taką obsługę może wprowadzić Partner/dział IT Klienta stosownie modyfikując procedury zwracające ww. dane.

Pola JST i GV
| Nazwa linii KSEF | Obsługa | ||
| JST | Znacznik jednostki podrzędnej JST. Wartość “1” oznacza, że faktura dotyczy jednostki podrzędnej JST. | Wartość 1 wysyłana jest wówczas, jeżeli do nagłówka wysyłanego dokumentu przypisano atrybut KSEF_Nabywca_JST i przypisano mu wartość Tak (jednostka podrzędna samorządu terytorialnego). | |
| GV | Znacznik członka grupy VAT. Wartość “1” oznacza, że faktura dotyczy członka grupy VAT. | Wartość 1 wysyłana jest wówczas, jeżeli do nagłówka wysyłanego dokumentu przypisano atrybut KSEF_Nabywca_JST i przypisano mu wartość Tak (członek grupy VAT). | |
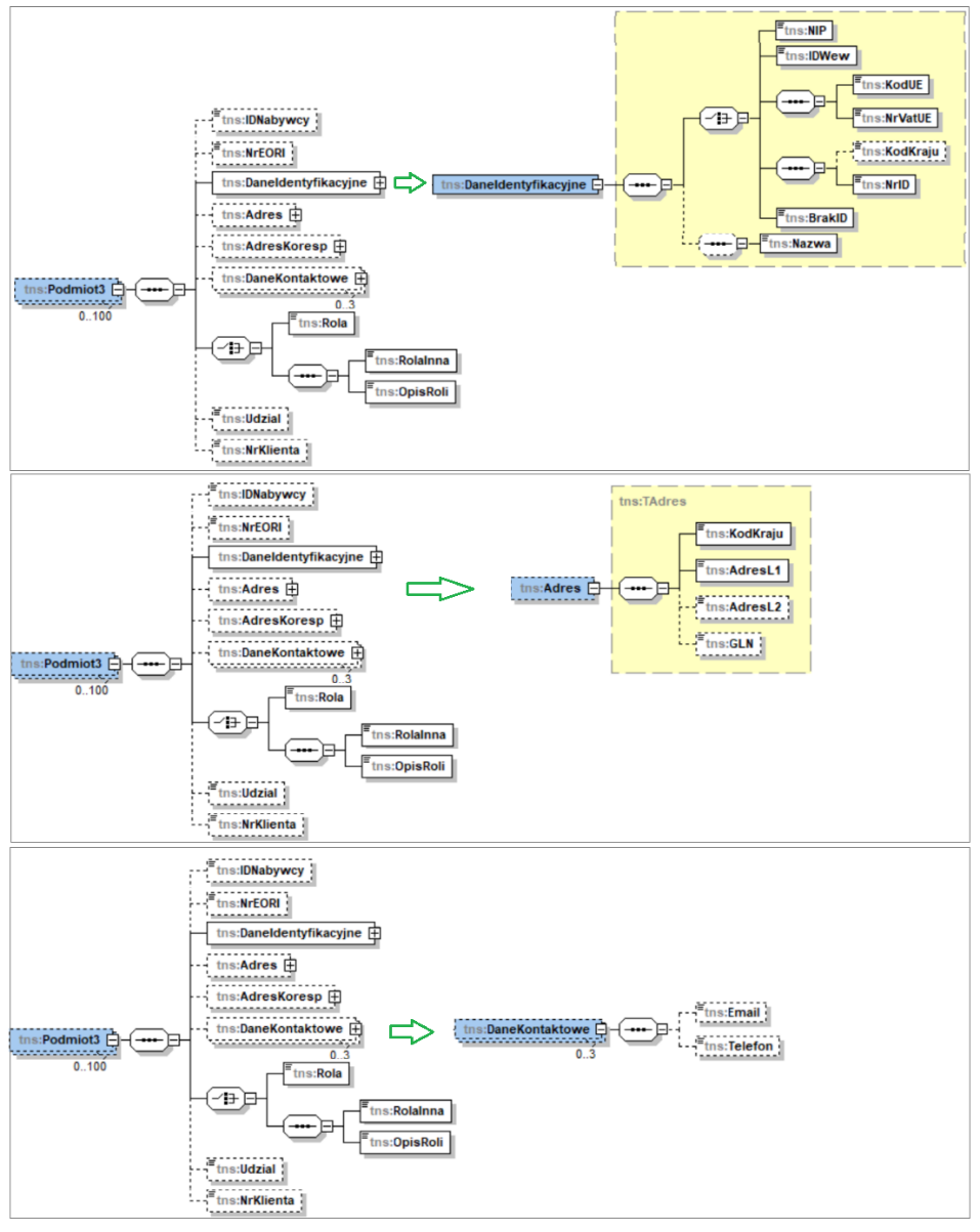
Podmiot3

Schemat e-faktury umożliwia przesłanie informacji dotyczących podmiotów trzecich takich jak faktor, odbiorca, podmiot pierwotny, dodatkowy nabywca, wystawca faktury, dokonujący płatności, jednostka samorządu terytorialnego – wystawca, jednostka samorządu terytorialnego – odbiorca, członek grupy VAT – wystawca, członek grupy VAT – odbiorca, pracownik.
Podmiot3 – obsługiwane role
W Systemie Comarch ERP XL za pomocą ww. sekcji wysyłana jest informacja o odbiorcy faktury, płatniku, jednostce samorządu terytorialnego – odbiorcy, członku grupy VAT – odbiorcy oraz o pracowniku.
| Wysyłane dane | Warunek wysyłania | Rola |
| Adres kontrahenta docelowego | Do nagłówka dokumentu przypisano atrybut KSEF_Nabywca_JST i przypisano mu wartość Tak. | 8 |
| Do nagłówka dokumentu przypisano atrybut KSEF_Nabywca_GV i przypisano mu wartość Tak | 10 | |
| Do adresu kontrahenta docelowego przypisano atrybut KSeF_Podmiot3_IDWew | 2 | |
| Adres kontrahenta docelowego jest inny niż adres kontrahenta głównego. | 2 | |
| Adres Płatnika | Adres płatnika jest inny niż adres kontrahenta głównego. | 6 |
| Dane osoby u kontrahenta | Do nagłówka dokumentu przypisano atrybut KSEF_Podmiot3_Pracownik i przypisano mu wartość Tak | 11 |
Obsługa innych podmiotów trzecich możliwa jest wdrożeniowo poprzez stosowną modyfikację procedury używanej do wysyłania danych w tej sekcji. Partner/dział IT Klienta mogą w tej sposób wpłynąć na pole Rola, w którym podaje się rodzaj podmiotu trzeciego oraz wysłać informacje w polu Udzial (pole podawane dla dodatkowego nabywcy tj. podmiotu z Rolą 4), IDNabywcy (identyfikator dodatkowego nabywcy na korekcie danych). Pola Udzial i IDNabywcy nie są w standardzie wypełniane.
Podmiot3 – zasady wysyłania danych
| Nazwa sekcji/linii KSEF | Obsługa | |
| IDNabywcy | Pole nieobsługiwane w standardzie, możliwe do obsługi wdrożeniowej poprzez stosowną modyfikację procedury. | |
| DaneIdentyfikacyjne | Dla Podmiotu3 wysyłanego na podstawie kontrahenta docelowego/płatnika informacje obsługiwane wg identycznych zasad jak opisane w pkt 2.2.1, z tym, że ustalane są w oparciu o adres kontrahenta docelowego lub płatnika, a zastrzeżeniem obsługi dodatkowo pola IDWew o którym więcej w pkt 2.3.3
Dla Podmiotu3 wysyłanego na podstawie osoby u kontrahenta wysyłane jest IDWew, o którym więcej w pkt 2.3.3 lub znacznik BrakID oraz Nazwa (Imię i nazwisko). |
|
| Adres | Dla Podmiotu3 wysyłanego na podstawie kontrahenta docelowego/płatnika informacje obsługiwane są wg identycznych zasad jak opisane w pkt 2.2.2, z tym, że ustalane są w oparciu o adres kontrahenta docelowego lub płatnika.
Dla Podmiotu3 wysyłanego na podstawie osoby u kontrahenta dane te nie są wysyłane. |
|
| DaneKontaktowe | Dla Podmiotu3 wysyłanego na podstawie kontrahenta docelowego/płatnika informacje obsługiwane są wg identycznych zasad jak opisane w pkt 2.2.3, z tym, że ustalane są w oparciu o adres kontrahenta docelowego lub płatnika.
Dla Podmiotu3 wysyłanego na podstawie osoby u kontrahenta dane te nie są wysyłane. |
|
| Rola | Dla Podmiotu3 wysyłanego na podstawie adresu kontrahenta docelowego: 2, 8, 10
Dla Podmiotu3 wysyłanego na podstawie adresu płatnika: 6 Dla Podmiotu3 wysyłanego na podstawie osoby u kontrahenta: 11 |
|
| Udział | Pole nieobsługiwane w standardzie, możliwe do obsługi wdrożeniowej poprzez stosowną modyfikację procedury. | |
Obsługa pola IDWew podczas wysyłania danych Podmiotu3
Identyfikator wewnętrzny to wytworzony w KSeF unikalny identyfikator zakładu/oddziału osoby prawnej lub innej wyodrębnionej jednostki wewnętrznej podatnika. Podatnik może utworzyć takie identyfikatory w Aplikacji Podatnika i się nimi posługiwać. Identyfikator wewnętrzny dla Podmiotu3 jest wysyłany do KSeF w oparciu o atrybut KSeF_Podmiot3_IDWew.
| Podmiot3 – źródło wysyłanych danych | IdWew | |
| Adres kontrahenta docelowego | Wartość atrybutu KSEF_Podmiot3_IDWew przypisanego do adresu kontrahenta docelowego. | |
| Adres płatnika | Wartość atrybutu KSEF_Podmiot3_IDWew przypisanego do adresu płatnika. | |
| Osoba u kontrahenta | Wartość atrybutu KSEF_Podmiot3_IDWew przypisanego do osoby u kontrahenta. | |
Faktura: waluta, daty, numer oraz związane dokumenty WZ

- Waluta faktury
Dla dokumentów FSE, (s)FSE, (S)FSE, FEL i ich korekt wysyłany jest symbol waluty użytej na dokumencie, ze szczególnym uwzględnieniem waluty ZŁ, dla której wysyłany jest symbol PLN. Dla dokumentów FS, (A)FS, (s)FS, (S)FS, RA, FSL i ich korekt wysyłany jest symbol PLN.
- Data wystawienia [P_1] – data wystawienia wysyłanej faktury/korekty
- Data sprzedaży [P_6]
W zakresie przekazywania informacji o dacie sprzedaży wysyłanej faktury sprzedaży obsłużone są poniższe metody:
- Możliwość podania okresu którego dotyczy faktura zamiast podawania jednej daty sprzedaży tj. wysyłanie pól P_6_Od i P_6_Do w oparciu o atrybuty typu data o nazwach: KSEF_P_6_Od i KSEF_P_6_Do przypisane do nagłówka wysyłanego dokumentu
- Możliwość podania różnych dat sprzedaży dla poszczególnych elementów faktury zamiast podawania jednej daty sprzedaży, tj. wysyłanie pola P_6A dla poszczególnych elementów FAWiersz w oparciu o atrybut typu data o nazwie KSEF_P_6A przypisany do poszczególnych elementów faktury
- Możliwość nieprzesyłania daty sprzedaży (np. wówczas, gdy nie jest ona jeszcze znana): data ta nie jest wysyłana, jeżeli do nagłówka dokumentu przypisany zostanie atrybut o nazwie KSEF_DataDostawy z wartością <Nieokreślona>.
- Data P_6 nie jest również przesyłana wówczas, jeżeli data sprzedaży jest taka sama jak data wystawienia
- W innych niż ww. przypadkach w polu P_6 wysyłana jest data sprzedaży (Trn_Data3) faktury
W przypadku faktur korekt obowiązują poniższe zasady wysyłania daty P_6:
- Możliwość nieprzesyłania daty korekty: data ta nie jest wysyłana, jeżeli do nagłówka dokumentu przypisany zostanie atrybut o nazwie KSEF_DataDostawy z wartością <Nieokreślona>.
- Data P_6 nie jest również przesyłana wówczas, jeżeli data korekty jest taka sama jak data jej wystawienia
- W innych niż ww. przypadkach w polu P_6 wysyłana jest data korekty (Trn_Data3 wysyłanego dokumentu)
- Numer faktury [P_2]
Jako numer dokumentu wysyłany jest numer obcy dokumentu z kontrolki Faktura zakładki [Nagłówek] formatki dokumentu (Trn_DokumentObcy), lub numer własny dokumentu, zależnie od parametru Podczas eksportu wysyłaj/Numer dokumentu: Obcy/Własny w Konfiguracji firmy.
Ww. zasada ustalania i wysyłania numeru dokumentu dotyczy numeru faktury sprzedaży, numeru korekty faktury sprzedaży, numeru dokumentu WZ, z którym powiązana jest faktura, numeru Umowy oraz numeru faktury zaliczkowej odliczanej na wysyłanej fakturze końcowej.

Dokumenty WZ
Informacja o numerach WZ, WZE, WKA i ich korektach wysyłana jest dla dokumentów (S)FS, (s)FS, (S)FSE, (s)FSE i ich korekt, z wyjątkiem korekt zbiorczych. Każdy kolejny numer ww. dokumentów wysyłany jest w kolejnej linii WZ. Jako numer wysyłany jest numer obcy lub numer własny dokumentu, zależnie od ww. opcji w Konfiguracji firmy.
Dodatkowo dla Użytkowników którzy nie rejestrują dokumentów WZ jako obiektów w Systemie Comarch ERP XL obsłużono wysyłanie numeru WZ w oparciu o wartość atrybutu u nazwie KSEF_WZ przypisanego do wysyłanej faktury. Jeżeli takich dokumentów jest wiele, wówczas należy zdefiniować i przypisać atrybut wielowartościowy.
| Nazwa linii KSEF | Znaczenie | Obsługa | |
| KodWaluty | Waluta dokumentu | Dla dokumentów FSE, (s)FSE, (S)FSE, FEL i ich korekt - symbol waluty użytej na dokumencie.
Dla dokumentów FS, (A)FS, (s)FS, (S)FS, RA, FSL i ich korekt - PLN. |
|
| P_1 | Data wystawienia | Data wystawienia faktury/korekty | |
| P_2 | Numer faktury | Numer obcy faktury/korekty, tj. wartość z kontrolki Faktura zakładki {Nagłówek} formatki dokumentu lub numer własny, zależnie od parametru w Konfiguracji firmy. | |
| WZ | Numer dokumentu WZ | Kolejne numery dokumentów WZ/WZE/WKA, WZK/WKE/WKK, rozumiane jako Numer obcy tj. wartość z kontrolki Faktura zakładki {Nagłówek} formatki dokumentu, lub numer własny, zależnie od parametru w Konfiguracji firmy. Dane wysyłane dla dokumentów: (S)FS, (s)FS, (S)FSE, (s)FSE, (S)FSK, (s)FSK, (S)FKE, (s)FKE.
oraz Numery WZ wysyłane w oparciu o wartość atrybutu u nazwie KSEF_WZ przypisanego do wysyłanej faktury. |
|
| P_6 | Data sprzedaży | Dla faktur: data sprzedaży (Trn_Data3). Pole nie jest wysyłane jeżeli:
- Do dokumentu został przypisany atrybut o nazwie KSEF_DataDostawy z wartością <Nieokreślona> - Do dokumentu został przypisany atrybut o nazwie KSEF_P_6_Od z niepustą wartością - Istnieje element dokumentu, dla którego przypisano atrybut KSEF_P_6A z niepustą wartością - Data sprzedaży jest taka sama jak data wystawienia Dla korekt: data korekty (Trn_Data3). Pole nie jest wysyłane jeżeli: - Do dokumentu został przypisany atrybut o nazwie KSEF_DataDostawy z wartością <Nieokreślona> - Data korekty jest taka sama jak data wystawienia |
|
| P_6_Od | Data początkowa okresu, którego dotyczy faktura | Wartość atrybutu KSEF_P_6_Od przypisanego do nagłówka dokumentu. | |
| P_6_Do | Data końcowa okresu, którego dotyczy faktura | Wartość atrybutu KSEF_P_6_Do przypisanego do nagłówka dokumentu. | |
Faktura: wartość netto, kwota podatku, należność i kurs faktury zaliczkowej

Wartość netto, kwota podatku, należność
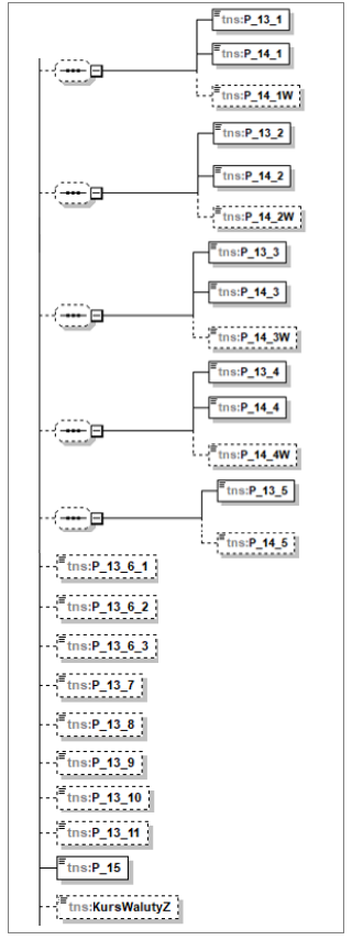
Zestaw pól dla wartości netto i kwot podatku to pola od P_13_1 do P_13_11, w polu P_15 podaje się łączną należność z tytułu faktury. To, w którym polu wykazuje się poszczególne wartości faktury zależy od stawki Vat i rodzaju transakcji. Dana faktura może więc być wykazana w wielu spośród ww. pól.
Wartości netto dla poszczególnych typów transakcji i stawek VAT danej faktury oraz wielkości tegoż podatku należy wykazywać w walucie dokumentu. Dodatkowo, w przypadku dokumentów w walucie obcej wykazywana jest kwota podatku w PLN. Wielkość należności z tytułu faktury wykazywana jest w walucie dokumentu.
W przypadku dokumentów FS, (A)FS, (s)FS, (S)FSE, RA, FSL i ich korekt, dla których wartość netto, wartość VAT i należność wykazywane są w PLN, dane te wysyłane są wprost na podstawie zapisów w bazie danych Systemu.
W przypadku dokumentów FSE, (S)FSE, (s)FSE, FEL w walucie obcej i ich korekt przyjęto zasadę, zgodnie z którą te wielkości, które są wprost zapisywane w bazie Systemu są przesyłane wprost do KSeF (wartość netto w walucie, VAT w PLN), natomiast wielkości, które w bazie nie są zapisywane (w szczególności VAT w walucie obcej) jest stosownie wyliczany.
- Wartość netto w walucie obcej
Ww. wartość ustalana jest na podstawie Trv_WartoscWal (w przypadku dokumentów rejestrowanych metodą od brutto na jej podstawie obliczana jest wartość netto i to ona jest przesyłana)
- VAT w walucie obcej
W Systemie Comarch ERP XL wielkość podatku VAT w walucie obcej nie jest zapisywana/prezentowana, natomiast wartość brutto dokumentu walutowego ustalana jest jako suma netto w walucie i VAT-u w PLN przeliczonego na walutę obcą po kursie z dokumentu. W związku z tym VAT w walucie obcej na potrzeby KSEF ustalany jest wg tej samej zasady (podobnie jak w JPK_FA) tj. w oparciu o VAT w PLN i kurs dokumentu.
- VAT w PLN
Ww. wielkość wysyłana jest na podstawie wartość VAT zapisanego w tabeli TraVAT (Trv_VatR).
- Należność w walucie obcej
Wartość należności w walucie obcej ustalana jest wg identycznych zasad jakie obowiązują na formatce dokumentu walutowego tj.: dla dokumentu rejestrowanego metodą od brutto na podstawie pola TrN_WartoscWal, dla dokumentu rejestrowanego metodą od netto na podstawie suma wartości netto w walucie i kwoty VAT w PLN przeliczonej na walutę dokumentu po kursie z jego nagłówka.
Znaczenie poszczególnych linii w zakresie wartości netto oraz kwot podatku VAT i zasady kwalifikowania do nich transakcji rejestrowanych w Systemie przedstawia poniższa tabela.
| Nazwa linii KSEF | Opis w schemacie KSeF | Zasady kwalifikowania transakcji | |
| P_13_1 | Suma wartości sprzedaży netto ze stawką podstawową - aktualnie 23% albo 22%. W przypadku faktur zaliczkowych, kwota zaliczki netto. W przypadku faktur korygujących, kwota różnicy, o której mowa w art. 106j ust. 2 pkt 5 ustawy. | Sprzedaż netto w stawce 23% i 22% poza przypadkami opisanymi dla pola P_13_9. | |
| P_14_1 | Kwota podatku od sumy wartości sprzedaży netto ze stawką podstawową - aktualnie 23% albo 22%. W przypadku faktur zaliczkowych, kwota podatku wyliczona według wzoru, o którym mowa w art. 106f ust. 1 pkt 3 ustawy. W przypadku faktur korygujących, kwota różnicy, o której mowa w art. 106j ust. 2 pkt 5 ustawy. | Suma VAT od sprzedaży jw. (w walucie dokumentu) | |
| P_14_1W | W przypadku, gdy faktura jest wystawiona w walucie obcej, kwota podatku od sumy wartości sprzedaży netto objętej stawką podstawową, przeliczona zgodnie z przepisami Działu VI w związku z art. 106e ust. 11 ustawy - aktualnie 23% albo 22%. W przypadku faktur zaliczkowych, kwota podatku wyliczona według wzoru, o którym mowa w art. 106f ust. 1 pkt 3 ustawy. W przypadku faktur korygujących, kwota różnicy, o której mowa w art. 106j ust. 2 pkt 5 ustawy. | Suma VAT od sprzedaży jw. (w walucie systemowej) | |
| P_13_2 | Suma wartości sprzedaży netto ze stawką obniżoną pierwszą - aktualnie 8 % albo 7%. W przypadku faktur zaliczkowych, kwota zaliczki netto. W przypadku faktur korygujących, kwota różnicy, o której mowa w art. 106j ust. 2 pkt 5 ustawy. | Sprzedaż netto w stawce 8% i 7% poza przypadkami opisanymi dla pola P_13_9. | |
| P_14_2 | Kwota podatku od sumy wartości sprzedaży netto ze stawką obniżoną pierwszą - aktualnie 8% albo 7%. W przypadku faktur zaliczkowych, kwota podatku wyliczona według wzoru, o którym mowa w art. 106f ust. 1 pkt 3 ustawy. W przypadku faktur korygujących, kwota różnicy, o której mowa w art. 106j ust. 2 pkt 5 ustawy. | Suma VAT od sprzedaży jw. (w walucie dokumentu) | |
| P_14_2W | W przypadku, gdy faktura jest wystawiona w walucie obcej, kwota podatku od sumy wartości sprzedaży netto objętej stawką obniżoną, przeliczona zgodnie z przepisami Działu VI w związku z art. 106e ust. 11 ustawy - aktualnie 8% albo 7%. W przypadku faktur zaliczkowych, kwota podatku wyliczona według wzoru, o którym mowa w art. 106f ust. 1 pkt 3 ustawy. W przypadku faktur korygujących, kwota różnicy, o której mowa w art. 106j ust. 2 pkt 5 ustawy. | Suma VAT od sprzedaży jw. (w walucie systemowej) | |
| P_13_3 | Suma wartości sprzedaży netto ze stawką obniżoną drugą - aktualnie 5%. W przypadku faktur zaliczkowych, kwota zaliczki netto. W przypadku faktur korygujących, kwota różnicy, o której mowa w art. 106j ust. 2 pkt 5 ustawy. | Sprzedaż netto w stawce 5% poza przypadkami opisanymi dla pola P_13_9. | |
| P_14_3 | Kwota podatku od sumy wartości sprzedaży netto ze stawką obniżoną drugą - aktualnie 5%. W przypadku faktur zaliczkowych, kwota podatku wyliczona według wzoru, o którym mowa w art. 106f ust. 1 pkt 3 ustawy. W przypadku faktur korygujących, kwota różnicy, o której mowa w art. 106j ust. 2 pkt 5 ustawy. | Suma VAT od sprzedaży jw. (w walucie dokumentu) | |
| P_14_3W | W przypadku, gdy faktura jest wystawiona w walucie obcej, kwota podatku od sumy wartości sprzedaży netto objętej stawką obniżoną drugą, przeliczona zgodnie z 45 przepisami Działu VI w związku z art. 106e ust. 11 ustawy - aktualnie 5%. W przypadku faktur zaliczkowych, kwota podatku wyliczona według wzoru, o którym mowa w art. 106f ust. 1 pkt 3 ustawy. W przypadku faktur korygujących, kwota różnicy, o której mowa w art. 106j ust. 2 pkt 5 ustawy. | Suma VAT od sprzedaży jw. (w walucie systemowej) | |
| P_13_4 | Suma wartości sprzedaży netto objętej ryczałtem dla taksówek osobowych. W przypadku faktur zaliczkowych, kwota zaliczki netto. W przypadku faktur korygujących, kwota różnicy, o której mowa w art. 106j ust. 2 pkt 5 ustawy | Sprzedaż krajowa netto w stawce 4% i 3%. | |
| P_14_4 | Kwota podatku od sumy wartości sprzedaży netto w przypadku ryczałtu dla taksówek osobowych. W przypadku faktur zaliczkowych, kwota podatku wyliczona według wzoru, o którym mowa w art. 106f ust. 1 pkt 3 ustawy. W przypadku faktur korygujących, kwota różnicy, o której mowa w art. 106j ust. 2 pkt 5 ustawy. | Suma VAT od sprzedaży jw. (w walucie dokumentu) | |
| P_14_4W | W przypadku, gdy faktura jest wystawiona w walucie obcej, kwota podatku ryczałtu dla taksówek osobowych, przeliczona zgodnie z przepisami Działu VI w związku z art. 106e ust. 11 ustawy. W przypadku faktur zaliczkowych, kwota podatku wyliczona według wzoru, o którym mowa w art. 106f ust. 1 pkt 3 ustawy. W przypadku faktur korygujących, kwota różnicy, o której mowa w art. 106j ust. 2 pkt 5 ustawy. | Suma VAT od sprzedaży jw. (w walucie systemowej) | |
| P_13_5 | Suma wartości sprzedaży netto w przypadku procedury szczególnej, o której mowa w dziale XII w rozdziale 6a ustawy. W przypadku faktur zaliczkowych, kwota zaliczki netto. W przypadku faktur korygujących, kwota różnicy, o której mowa w art. 106j ust. 2 pkt 5 ustawy | Transakcje w procedurze OSS (Trn_ProceduraOSS=1) | |
| P_14_5 | Kwota podatku od wartości dodanej w przypadku procedury szczególnej, o której mowa w dziale XII w rozdziale 6a ustawy. W przypadku faktur zaliczkowych, kwota podatku wyliczona według wzoru, o którym mowa w art. 106f ust. 1 pkt 3 ustawy. W przypadku faktur korygujących, kwota różnicy, o której mowa w art. 106j ust. 2 pkt 5 ustawy. | Suma Vat od sprzedaży jw. | |
| P_13_6_1 | Suma wartości sprzedaży objętej stawką 0% z wyłączeniem wewnątrzwspólnotowej dostawy towarów i eksportu. W przypadku faktur zaliczkowych, kwota zaliczki. W przypadku faktur korygujących, kwota różnicy, o której mowa w art. 106j ust. 2 pkt 5 ustawy [pole opcjonalne]. | W polu tym wykazywane są transakcje j.n.
- transakcja krajowa w stawce 0% - transakcja Podatnikiem jest Nabywca w stawce 0% (uwaga: zarejestrowanie takiego dokumentu jest błędem Użytkownika) - transakcja inna zagraniczna dostawa opodatkowana poza terytorium kraju (ExpoNorm=23) w stawce 0% o ile włączony jest parametr „Interpretuj transakcje dst. opodatk. poza terytorium kraju w stawce 0% jako krajową” |
|
| P_13_6_2 | Suma wartości sprzedaży objętej stawką 0% w przypadku wewnątrzwspólnotowej dostawy towarów. W przypadku faktur korygujących, kwota różnicy, o której mowa w art. 106j ust. 2 pkt 5 ustawy. | Transakcje wewnątrzwspólnotowe, w tym trójstronne (ExpoNorm 6, 7, 8, 9, 16, 17, 18, 19) w stawce 0% dla rodzaju zakupu innego niż Usługi rozlicza odbiorca (RodzajZakupu<>8) | |
| P_13_6_3 | Suma wartości sprzedaży objętej stawką 0% w przypadku eksportu. W przypadku faktur zaliczkowych, kwota zaliczki. W przypadku faktur korygujących, kwota różnicy, o której mowa w art. 106j ust. 2 pkt 5 ustawy. | Transakcje inna zagraniczna (ExpoNorm 2, 3, 4, 5) w stawce 0%. | |
| P_13_7 | Suma wartości sprzedaży zwolnionej od podatku. W przypadku faktur zaliczkowych, kwota zaliczki. W przypadku faktur korygujących, kwota różnicy wartości sprzedaży. | Sprzedaż netto w stawce zw, poza przypadkami opisanymi dla pól P_13_8 i P_13_9. | |
| P_13_8 | Suma wartości sprzedaży w przypadku dostawy towarów oraz świadczenia usług poza terytorium kraju, z wyłączeniem kwot wykazanych w polach P_13_5 i P_13_9. W przypadku faktur zaliczkowych, kwota zaliczki. W przypadku faktur korygujących, kwota różnicy wartości sprzedaży. | W polu tym wykazywane są transakcje j.n.
- transakcja krajowa, inna zagraniczna, trójstronna (ExpoNorm 1, 2, 3, 4, 5, 8, 9, 16, 17, 18, 19) w stawce np o ile faktura nie została oznaczona jako VAT marża (więcej na temat faktury VAT marża w dalszej części dokumentu) - transakcja wewnątrzwspólnotowa dostawa (Exponorm 6, 7) o rodzaju innym niż Usługi rozlicza odbiorca w stawce np - transakcja wewnątrzwspólnotowa dostawa transakcja opodatkowana poza terytorium kraju (ExpoNorm=21) o rodzaju innym niż Usługi rozlicza odbiorca w stawce 0%, zw i np. - transakcja inna zagraniczna transakcja opodatkowana poza terytorium kraju (ExpoNorm=23) w stawce zw i np. - transakcja inna zagraniczna transakcja opodatkowana poza terytorium kraju (ExpoNorm=23) w stawce 0% o ile wyłączony jest parametr konfiguracyjny Interpretuj Dost. Opodatkowana poza terytorium kraju w stawce 0% jako Kraj” |
|
| P_13_9 | Suma wartości świadczenia usług, o których mowa w art. 100 ust. 1 pkt 4 ustawy. W przypadku faktur zaliczkowych, kwota zaliczki. W przypadku faktur korygujących, kwota różnicy wartości sprzedaży. | Transakcje wewnątrzwspólnotowe, w tym ww. dst. opodatkowana poza terytorium kraju (ExpoNorm 6, 7, 21) o rodzaju „Usługi rozlicza odbiorca”, bez względu na stawkę. | |
| P_13_10 | Suma wartości sprzedaży w procedurze odwrotnego obciążenia, dla której podatnikiem jest nabywca zgodnie z art. 17 ust. 1 pkt 7 i 8 ustawy oraz innych przypadków odwrotnego obciążenia występujących w obrocie krajowym. W przypadku faktur zaliczkowych, kwota zaliczki. W przypadku faktur korygujących, kwota różnicy, o której mowa w art. 106j ust. 2 pkt 5 ustawy. | Sprzedaż w transakcji Podatnikiem jest Nabywca (ExpoNorm=20) w stawce np. | |
| P_13_11 | Suma wartości sprzedaży w procedurze marży, o której mowa w art. 119 i art. 120 ustawy. W przypadku faktur zaliczkowych, kwota zaliczki. W przypadku faktur korygujących, kwota różnicy wartości sprzedaży. | Sprzedaż netto w stawce np faktur oznaczonych jako faktura VAT marża. Więcej na temat faktury VAT marża w dalszej części dokumentu. | |
| P_15 | Kwota należności ogółem. | Dla dokumentów FSE, (s)FSE, (S)FSE, FEL i ich korekt:
- rejestrowanych metodą od brutto na podstawie wartości brutto dokumentu (TrN_WartoscWal), - rejestrowanych metodą od netto na podstawie sumy wartości netto w walucie i kwoty VAT w PLN przeliczonej na walutę dokumentu po kursie z jego nagłówka Dla dokumentów FS, (A)FS, (s)FS, (S)FS, RA i ich korekt – na podstawie wartości brutto (TrN_NettoR + TrN_VatR) |
|
Kurs na fakturze zaliczkowej
| Nazwa linii KSEF | Znaczenie | Obsługa | |
| KursWalutyZ | Kursu waluty w fakturze zaliczkowej | Pole wysyłane dla dokumentów FEL i KEL w walucie obcej.
Wysyłany jest kurs użyty na wysyłanym dokumencie, z wyjątkiem szczególnych przypadków utworzenia dokumentu powiązanego (A)FS aplikacją CDNAVAT, o czym więcej w dalszej części dokumentu. |
|
Adnotacje na fakturze

Sekcja Adnotacje służy do wprowadzania na fakturze dodatkowych informacji dotyczących danej transakcji, np. metoda kasowa, mechanizm podzielonej płatności itp.
Dla tych spośród ww. specyficznych transakcji, które nie są obsługiwane w Comarch ERP XL adnotacje zostały oparte na atrybutach o stosownej nazwie. Wiele spośród nich obsługiwanych jest już w JPK_FA. Aby Użytkownicy stosujący te specyficzne transakcje nie byli zmuszeni do definiowania odrębnych atrybutów na potrzeby JPK_FA i odrębnych na potrzeby KSeF podczas wysyłki faktur do KSeF System honoruje dwie nazwy atrybutów dla danego pola, zarówno te z JPK w nazwie, jak i te z KSeF w nazwie. Podobną dualność obsłużono w zakresie adnotacji faktura VAT-marża dla usług turystycznych - System honoruje tu zarówno procedurę MR_T przypisaną na zakładce {VAT} dokumentu jak i atrybut o stosownej nazwie.
Adnotacje: metoda kasowa, samofakturowanie, odwrotne obciążenie i MPP
| Nazwa linii KSEF | Znaczenie | Obsługa | |
| P_16 | Metoda kasowa (1 – tak, 2 – nie) | Wartość 1-tak wysyłana jest wówczas, jeżeli do nagłówka dokumentu przypisano atrybut o nazwie JPK_P_16 lub KSEF_P_16 i ustalono dla niego wartość TAK. | |
| P_17 | Samofakturowanie (1 – tak, 2 – nie) | Wartość 1-tak dla tej adnotacji wysyłana jest wówczas, jeżeli do nagłówka dokumentu przypisano atrybut o nazwie JPK_P_17 lub KSEF_P_17 i ustalono dla niego wartość TAK. | |
| P_18 | Odwrotne obciążenie (1 – tak, 2 – nie) | Wartość 1-tak wysyłana jest dla transakcji Podatnikiem jest nabywca (Exponorm=20) oraz Usługi rozlicza odbiorca (Trn_RodzajZakupu=8). | |
| P_18A | Mechanizm podzielonej płatności (1 – tak, 2 – nie) | Wartość 1-tak wysyłana jest wówczas, jeżeli na dokumencie włączony został parametr Podzielona płatność (MPP), czyli gdy Trn_MPP=1. | |
Adnotacje: Zwolnienie

| Nazwa linii KSEF | Znaczenie | Obsługa | |
| P_19 | Sprzedaż zwolniona - tak | Wartość 1-tak wysyłana jest wówczas, jeżeli na dokumencie użyto stawki zw. | |
| P_19A | W jednym z tych pól podaje się podstawę zwolnienia z podatku VAT.
Jeżeli podstawą tą jest Ustawa, wówczas należy przesłać linię P_19A z przepisem tej ustawy. Jeżeli podstawą tą jest Dyrektywa UE, wówczas należy przesłać linię P_19B z przepisem tej dyrektywy. Jeżeli podstawa jest inna niż ww. wówczas należy przesłać linię P_19C i podać w niej inną podstawę zwolnienia. |
Linia wysyłana jest wówczas, jeżeli na fakturze, na zakładce {Nagłówek} przypisano wartość w kontrolce Zw.z VAT i jest to wartość ze słownika kategorii o podstawie zwolnienia: Polska ustawa. | |
| P_19B | Linia wysyłana jest wówczas, jeżeli na fakturze, na zakładce {Nagłówek} przypisano wartość w kontrolce Zw.z VAT i jest to wartość ze słownika kategorii o podstawie zwolnienia: Dyrektywa unijna. | ||
| P_19C | Linia wysyłana jest wówczas, jeżeli na fakturze, na zakładce {Nagłówek} przypisano wartość w kontrolce Zw.z VAT i jest to wartość ze słownika kategorii o podstawie zwolnienia: Inne. | ||
| P_19N | Sprzedaż zwolniona - nie | Wartość 1-nie wysyłana jest wówczas, jeżeli na dokumencie nie użyto stawki zw. | |
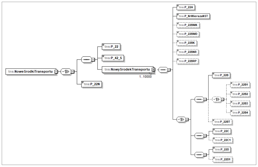
Adnotacje: Nowe środki transportu

| Nazwa linii KSEF | Znaczenie | Obsługa | |
| P_22 | Znaczniki wewnątrzwspólnotowej dostawy nowych środków transportu (1 – tak) | Wartość 1-tak wysyłana jest wówczas, jeżeli do nagłówka dokumentu przypisano atrybut o nazwie JPK_P_22 lub KSEF_P_22 i ustalono dla niego wartość TAK. | |
| P_42_5 | Za pomocą tego pola przekazuje się informację o tym, czy występuje obowiązek posiadania dodatkowego dokumentu o którym mowa w art. 42 ust 5 | Pole wysyłane wówczas, jeżeli dokument oznaczono jako ww. dostawa nowych środków transportu (czyli gdy P_22=1).
Jeżeli do nagłówka dokumentu przypisano atrybut o nazwie KSEF_P_42_5 i ustalono dla niego wartość TAK, wówczas wysyłana jest wartość 1, w przeciwnym razie wysyłana wartość 2. |
|
| Uwaga: w przypadku ww. dostawy nowych środków transportu należy przesłać znacznik P_22=1, datę dopuszczenia P_22A oraz, w zależności od typu środka transportu wyłącznie jedno spośród pól: P_22B (dla pojazdów lądowych), P_22C (dla jednostek pływających), P_22D (dla statków powietrznych). Użytkownik powinien więc przypisać atrybuty dla P_22, P_22A oraz wyłącznie dla jednego spośród P_22B, P_22C i P_22D, jeżeli uczyni inaczej, wówczas faktura nie zostanie wysłana. | |||
| P_22A | Data dopuszczenia nowego środka transportu do użytku. | Wysyłana wartość atrybutu o nazwie JPK_P_22A lub KSEF_P_22A. | |
| P_NrWierszaNST | Numer wiersza faktury, w którym wykazano dostawę nowego środka transportu. | Wysyłana wartość 1 (Lp1) | |
| P_22B | Przebieg pojazdu lądowego | Wysyłana wartość atrybutu o nazwie JPK_P_22B lub KSEF_P_22B. | |
| P_22C | Liczba godzin używania jednostki pływającej | Wysyłana wartość atrybutu o nazwie JPK_P_22C lub KSEF_P_22C | |
| P_22D | Liczba godzin używania statku powietrznego | Wysyłana wartość atrybutu o nazwie JPK_P_22D lub KSEF_P_22D | |
| P_22N | Znacznik braku wystąpienia wewnątrzwspólnotowej dostawa nowych środków transportu. | „Odwrotność” pola P_22. | |
Adnotacje: P_23
| Nazwa linii KSEF | Znaczenie | Obsługa | |
| P_23 | Adnotacja "VAT: Faktura WE uproszczona na mocy art. 135-138 ustawy o ptu" lub "VAT: Faktura WE uproszczona na mocy artykułu 141 dyrektywy 2006/112/WE" (1 – tak, 2 – nie) | Wartość 1-tak wysyłana jest wówczas, jeżeli do nagłówka dokumentu przypisano atrybut o nazwie JPK_P_23 lub KSEF_P_23 i ustalono dla niego wartość TAK. | |
Adnotacje: Procedura marży

| Nazwa linii KSEF | Znaczenie | Obsługa | |
| P_PMarzy | Znacznik wystąpienia procedury marży | Wartość 1-tak wysyłana jest wówczas, jeżeli na dokumencie przypisano procedurę MR_T (Marża-usługi turystyczne) lub jeden z atrybutów j.n. z wartością TAK:
KSEF_P_PMarzy_3_1 KSEF_P_PMarzy_3_2 KSEF_P_PMarzy_3_3 |
|
| W przypadku procedury marży należy przesłać znacznik P_PMarzy=1 oraz dodatkowo jedno z pól: P_PMarzy_2, P_PMarzy_3_1, P_PMarzy_3_2, P_PMarzy_3_3 za pomocą których Użytkownik podaje czego dotyczy marża.
Podczas obsługi pól dotyczących marży System opiera się na atrybutach dotyczących szczegółów procedur, a dodatkowo na procedurze MR_T przypisywanej na zakładce {VAT} dokumentu. Jeżeli któryś z atrybutów i/lub znacznik MR_T zostanie przypisany do dokumentu, wówczas wysłana zostanie zarówno linia P_PMarzy jak i jedna z pozostałych linii. Przykład: Użytkownik chce zarejestrować fakturę vat marża na dzieła sztuki – wystarczy aby przypisał do dokumentu atrybut KSEF_P_PMarzy_3_2 z wartością Tak a System wyśle P_PMarzy=1 i P_PMarzy_3_2=1 Uwaga: Użytkownik powinien przypisać tylko jedną sposób ww. procedur/atrybutów, jeżeli uczyni inaczej, wówczas faktura nie zostanie wysłana. |
|||
| P_PMarzy_2 | Procedura marży dla biur podróży (1 – tak, brak linii – nie) | Linia jest wysyłana i wypełniana wartością 1-tak wówczas, jeżeli na dokumencie przypisano procedurę MR_T (Marża-usługi turystyczne). | |
| P_PMarzy_3_1 | Procedura marży- towary używane (1 – tak, brak linii – nie) | Linia jest wysyłana i wypełniana wartością 1-tak wówczas, jeżeli na dokumencie przypisano atrybut o nazwie KSEF_P_PMarzy_3_1 i wypełniono wartością TAK. | |
| P_PMarzy_3_2 | Procedura marży-dzieła sztuki (1 – tak, brak linii – nie) | Linia jest wysyłana i wypełniana wartością 1-tak wówczas, jeżeli na dokumencie przypisano atrybut o nazwie KSEF_P_PMarzy_3_2 i wypełniono wartością TAK. | |
| P_PMarzy_3_3 | Procedura marży-przedmioty kolekcjonerskie i antyki (1 – tak, brak linii – nie) | Linia jest wysyłana i wypełniana wartością 1-tak wówczas, jeżeli na dokumencie przypisano atrybut o nazwie KSEF_P_PMarzy_3_3 i wypełniono wartością TAK. | |
| P_PMarzyN | Znacznik braku wystąpienia procedury marży | „Odwrotność” linii P_PMarzy_2. | |
Rodzaj faktury

Schemat e-faktury przewiduje przedstawione w poniższej tabeli oznaczenia rodzaju faktur.
| Symbol | Znaczenie | Obsługa | |
| ZAL | Faktury zaliczkowe | Tak oznaczane są faktury zaliczkowe FSL, FEL | |
| ROZ | Faktury obejmujące zaliczki | Tak oznaczane są faktury FS, (s)FS, FSE, (s)FSE odliczające FSL/FEL oraz te spinacze (S)FS, (S)FSE, w których dokument spięty (WZ/WZE) odlicza fakturę zaliczkową.
Dodatkowo te FS, (A)FS, (s)FS, (S)FS, FSE, (s)FSE, (S)FSE które rozliczono zapisem kasowo-bankowym przyjętym przed datą sprzedaży. |
|
| VAT | Faktury sprzedaży inne niż zaliczkowe i końcowe | Tak oznaczany jest RA oraz FS, (s)FS, FSE, (s)FSE, (S)FS, (S)FSE o ile nie odliczają faktur zaliczkowych. | |
| KOR_ZAL | Korekty faktur zaliczkowych | Tak oznaczane są korekty faktur zaliczkowych KSL, KEL | |
| KOR_ROZ | Korekty do faktur obejmujących zaliczki | Tak oznaczane są FSK, (s)FSK, (S)FSK, FKE, (s)FKE, (S)FKE których oryginał odlicza fakturę zaliczkową.
Dodatkowo korekty FSK, (A)FSK, (s)FSK, (S)FSK, FKE, (s)FKE dokumentów, które rozliczono zapisem kasowo-bankowym przyjętym przed datą sprzedaży. |
|
| KOR | Korekty do faktur innych niż zaliczkowe i końcowe | Tak oznaczane są korekty danych, korekty zbiorcze (Z)FSK, (Z)FKE oraz pozostałe korekty, o ile ich oryginał nie odlicza faktur zaliczkowych. | |
| UPR | Faktury uproszczone | Brak obsługi | |
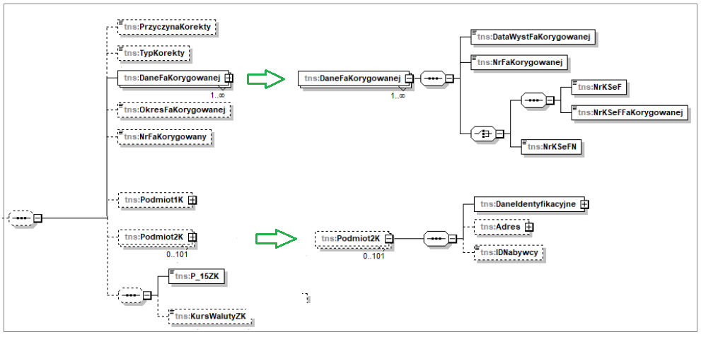
Dane nagłówkowe na fakturze korygującej

- Przyczyna korekty wysyłana jest na podstawie wartości przypisanej w kontrolce Przyczyna kor. na zakładce {Nagłówek} korekty
- Dane dotyczące faktury korygowanej
Dla faktury korygowanej (każdej z faktur korygowanych w przypadku korekty zbiorczej) wysyłane są poniższe informacje
-
- Data wystawienia i numer faktury korygowanej, rozumiany jako numer obcy z kontrolki Faktura zakładki [Nagłówek] formatki dokumentu korygowanego (Trn_DokumentObcy), lub numer własny dokumentu korygowanego, zależnie od parametru Podczas eksportu wysyłaj/Numer dokumentu: Obcy/Własny w Konfiguracji firmy
- Znacznik, informujący o tym, że faktura korygowana była wysyłana do KSeF (NrKseF=1) lub znacznik informujący o tym, że nie była ona wysyłana do KSeF (NrKSeFN=1)
- W przypadku znacznika NrKseF=1 wysyłany jest numer KSeF faktury korygowanej
Dla korekty zbiorczej (Z)FSK, (Z)FKE przesyłane są dane dotyczących kolejnych dokumentów korygowanych daną korektą zbiorczą. Występuje więc wiele powtórzeń sekwencji dotyczących poszczególnych faktur korygowanych. Dla korekt innych niż korekty zbiorcze wysyłana jest jedna sekwencja z danymi faktury korygowanej. Dla korekty ręcznej FSK, (A)FSK, FKE dane faktury korygowanej przesyłane są na podstawie danych wprowadzonych przez Użytkownika na zakładce {Nagłówek} formatki korekty ręcznej, w tym numer KSeF wprowadzony w kontrolce Nr KSeF oryg.
- Okres faktury korygowanej
Ww. informacja wysyłana jest dla korekty zbiorczych (Z)FSK, (Z)FKE na podstawie dat podanych w kontrolkach Data od i Data do formatki korekty zbiorczej.
- Dane nabywcy na dokumencie korygowanym (Podmiot2K)
W sekcji Podmiot2K schematu e-faktury przewidziano możliwość wskazania danych Nabywcy ujętych w fakturze korygowanej. W przypadku korekty danych nabywcy należy podać w niej kompletne dane tego podmiotu występujące w fakturze korygowanej.
Ww. sekcja została obsłużona w Comarch ERP XL dla korekt danych. System porównuje adresy kontrahenta głównego na wysyłanej korekcie danych i na dokumencie korygowanym i wysyła sekcję Podmiot2K w oparciu o adres kontrahenta głównego dokumentu korygowanego o ile te adresy są różne.
- Dane identyfikacyjne dla Podmiotu2K obsługiwane są wg identycznych zasad jak opisane w pkt 2.2.1
- Adres dla Podmiotu2K obsługiwany jest wg identycznych zasad jak opisane w pkt 2.2.2,
- IDNabywcy w standardzie Systemu Comarch ERP XL nie jest obsługiwane, taką obsługę może wprowadzić Partner/dział IT Klienta stosownie modyfikując procedurą zwracającą tą informację.
| Nazwa linii KSEF | Znaczenie | Obsługa | |
| PrzyczynaKorekty | Przyczyna wystawienia faktury korygującej | Wartości przypisanej w kontrolce Przyczyna kor. na zakładce {Nagłówek} korekty | |
| DataWystFaKorygowanej | Data wystawienia faktury korygowanej. | Data wystawienia faktury korygowanej (Trn_data2)
W przypadku korekty ręcznej FSK, (A)FSK, FKE data wprowadzona w kontrolce Daty oryginału/wystawienia formatki korekty ręcznej. |
|
| NrFaKorygowanej | Numer faktury korygowanej | Numer faktury korygowanej rozumiany jako numer obcy dokumentu (Trn_DokumentObcy), tj. wartość z kontrolki Faktura zakładki {Nagłówek} formatki dokumentu lub numer systemowy, zależnie od parametru Podczas eksportu wysyłaj/Numer dokumentu: Obcy/Własny w Konfiguracji firmy.
W przypadku korekty ręcznej FSK, (A)FSK, FKE numer wprowadzony w kontrolce Korygowana formatki korekty ręcznej. |
|
| NrKsef | Znacznik numeru KSeF faktury korygowanej. | Pole z wartością 1 wysyłane jest wówczas, jeżeli faktura korygowana była wysyłane do KSeF tj. posiada numer KSeF. | |
| NrKSeFFaKorygowanej | Numer nadany w KSeF fakturze korygowanej | Numer faktury korygowanej nadany w KSeF (ustalany na podstawie ksf_Numer tabeli KSeFDokumenty).
W przypadku korekty ręcznej FSK, (A)FSK, FKE numer wprowadzony w kontrolce Nr KSeF oryg. formatki korekty ręcznej |
|
| NrKSeFN | Znacznik faktury korygowanej wystawionej poza KSeF. | Pole z wartością 1 wysyłane jest wówczas, jeżeli faktura korygowana nie była wysyłane do KSeF tj. nie posiada numeru KSeF. | |
| OkresFaKorygowanej | Okres, do którego odnosi się udzielany opust lub obniżka. | Wysyłany wyłącznie dla korekt zbiorczych (Z)FSK, (Z)FKE.
Okres korekty ustalany na podstawie dat w kontrolkach Data od i Data do formatki korekty zbiorczej. |
|
| Podmiot2K | Dane Nabywcy na fakturze korygowanej w przypadku przesyłania korekty danych | Sekcja wysyłana dla faktur korygujących typu Korekta danych, na których użyto adresu kontrahenta głównego innego, niż na fakturze korygowanej.
Dane identyfikacyjne oraz dane adresowe wysyłane są na podstawie adresu kontrahenta głównego faktury korygowanej wg zasad opisanych w pkt 2.2.1 i 2.2.2. IDNabywcy w standardzie Systemu Comarch ERP XL nie jest obsługiwane, taką obsługę może wprowadzić Partner/dział IT Klienta stosownie modyfikując procedurą zwracającą tą informację |
|
Zaliczka Częściowa

Ww. sekcja obsługiwana jest w poniższych okolicznościach:
- W przypadku faktur zaliczkowych FSL, FEL wówczas, jeżeli dokumentuje ona więcej niż jedną wpłatę, a dokładniej rzecz ujmując, wpłaty dokonana w różnych datach
- W przypadku FS, (A)FS, (s)FS, (S)FS, FSE, (s)FSE, (S)FSE sekcja wysyłana jest wówczas, jeżeli dokonano na nich rozliczenia z zapisami kasowymi/bankowymi przyjętymi przed datą sprzedaży
W przypadku faktur FS, (A)FS, (s)FS, (S)FS ww. kwoty wykazywane są w walucie systemowej, bez względu na walutę użytą na tym dokumencie, w przypadku zaś FSE, (s)FSE, (S)FSE są to kwoty w walucie dokumentu.
Ilość wysyłanych powtórzeń sekcji wynika z ilości różnych terminów, w jakich przyjęto wpłaty typu zaliczka odjęte danym dokumentem.
Pole KursWalutyZW nie jest przez System obsługiwane.
| Nazwa linii KSEF | Znaczenie | Obsługa | |
| P_6Z | Data otrzymania płatności, o której mowa w art. 106b ust. 1 pkt 4 ustawy | Data otrzymania jednej z wielu zaliczek dokumentowanych daną FSL/FEL.
Data wpłaty dokonanej przed datą sprzedaży dokumentowanej daną fakturą FS, (A)FS, (s)FS, (S)FS, FSE, (s)FSE, (S)FSE |
|
| P_15Z | Kwota płatności, o której mowa w art. 106b ust. 1 pkt 4 ustawy | Kwota ww. wpłaty | |
Znaczniki FP i TP

| Nazwa linii KSEF | Znaczenie | Obsługa | |
| FP | Znacznik dla faktury rejestrowanej do paragonu. | Znacznik wysyłany jest wówczas, jeżeli w kontrolce JPK_Typ dok na zakładce {VAT} faktury przypisano wartość FP (Faktura do paragonu) | |
| TP | Znacznik dotyczący powiązania między nabywcą a dostawcą. | Znacznik wysyłany jest wówczas, jeżeli do faktury, zakładka {VAT} w JPK_Procedury przypisano wartość TP (Powiązania między nabywcą a dostawcą art. 32.2.1) | |
Dodatkowe opisy nagłówka i elementów dokumentu

W sekcji tej wysyłane są poniższe informacje
- Opis z nagłówka dokumentu
- Opisy poszczególnych elementów dokumentu, o ile w Konfiguracji/KSeF włączony jest parametr Podczas eksportu wysyłaj/Opis elementu.

- Wartości atrybutów przypisanych czy to do nagłówka dokumentu, czy to do poszczególnych elementów faktury, które zostały oznaczone parametrem KSeF. Na podstawie każdego z tak oznaczonych atrybutów wysyłana jest sekwencja danych:
- Nr wiersza: numer elementu faktury, dla której zdefiniowano ten atrybut, pole nie jest wysyłane, jeżeli atrybut zdefiniowany został dla nagłówka dokumentu
- Klucz: nazwa klasy atrybutu
- Wartość: wartość atrybutu

- Kwoty do zapłaty z poszczególnych płatności dokumentu
Wykorzystanie dodatkowego opisu do wysyłania informacji o kwotach do zapłaty wynika ze zmian jakie dokonane zostały w schemacie FA(3) w sekcji Platności. Więcej na ten temat w dalszej części dokumentu.
| Nazwa linii KSEF | Znaczenie | Obsługa | |
| DodatkowyOpis/NrWiersza | Sekcja przeznaczona dla wykazywania dodatkowych informacji na fakturze, w tym wymaganych przepisami prawa, dla których nie przewidziano innych pól/elementów. | W sekcji tej wysyłane są:
- Opis umieszczony na zakładce {Nagłówek} formatki dokumentu. W polu Klucz wysyłana jest wartość Opis, w polu Wartosc zaś zawartość ww. kontrolki. Pole NrWiersza nie jest wysyłane. - Opcjonalnie, o ile włączony został parametr Podczas eksportu wysyłaj/opis elementu w Konfiguracji opisy umieszczone na formatkach poszczególnych elementów faktury. W polu NrWiersza wysłane jest LP elementu, w polu Klucz wysyłana jest wartość Opis, w polu Wartosc zaś zawartość ww. kontrolki - Atrybuty oznaczone parametrem KSeF przypisane do nagłówka dokumentu. W polu Klucz wysyłana jest nazwa klasy atrybutu, w polu Wartosc zaś wartość tego atrybutu. Pole NrWiersza nie jest wysyłane. - Atrybuty oznaczone parametrem KSeF przypisane do elementów dokumentu. W polu NrWiersza wysłane jest LP elementu, w polu Klucz wysyłana jest nazwa klasy atrybutu, w polu Wartosc zaś wartość tego atrybutu. - Kwoty do zapłaty z poszczególnych płatności dokumentu. W polu Klucz wysyłana jest wartość składająca się z ze stałej frazy Kwota do zapłaty w terminie oraz terminu danej płatności, w polu Wartość wysyłana jest wartość składająca się z formy płatności, kwoty pozostającej do zapłaty oraz waluty płatności. Ilość powtórzeń tej sekcji wynika z ilości nierozliczonych płatności dokumentu. Pole NrWiersza nie jest wysyłane. Przykład: Klucz: Kwota do zapłaty w terminie 2025-10-30 Wartość: Przelew 1000,00 PLN |
|
| DodatkowyOpis/Klucz | |||
| DodatkowyOpis/Wartosc | |||
Numery faktur zaliczkowych i znacznik Zwrot Akcyzy

Sekcja FakturaZaliczkowa wysyłana jest:
- podczas wysyłania faktur końcowych (odliczających zaliczkowe). System wysyła wówczas kolejne numery tych odliczanych faktur
- podczas wysyłania faktury zaliczkowej FSL, FEL – System wysyła kolejne numery poprzednich faktur zaliczkowych zarejestrowanych do danego zamówienia
W przypadku tych faktur zaliczkowych, które zostały wysłane do KSeF podaje się ich numery KSeF, w przypadku zaś faktur zaliczkowych, które do KSeF nie zostały wysłane podaje się numer dokumentu.
| Nazwa linii KSEF | Znaczenie | Obsługa | |
| NrKSeFZN | Znacznik faktury zaliczkowej wystawionej poza KSeF. | Pole z wartością 1 wysyłane jest dla faktury zaliczkowej, która nie została wysłana do KSeF. | |
| NrFaZaliczkowej | Numer faktury zaliczkowej wystawionej poza KSeF. | Numer faktury zaliczkowej, która nie została wysłana do KSeF. Ww. numer faktury rozumiany jest jako numer obcy dokumentu (Trn_DokumentObcy), tj. wartość z kontrolki Faktura zakładki {Nagłówek} formatki faktury zaliczkowej lub numer systemowy FSL/FEL zależnie od parametru Podczas eksportu wysyłaj/Numer dokumentu w Konfiguracji. | |
| NrKSeFFaZaliczkowej | Numer identyfikujący fakturę zaliczkową w KSeF. | Numer KSeF faktury zaliczkowej (KSF_Numer rekordu KSeFDokumenty). | |
| ZwrotAkcyzy | Podaje się „1” w celu zawarcia na fakturze informacji dodatkowej dotyczącej zwrotu akcyzy, niezbędnej dla rolników ubiegających się o zwrot podatku akcyzowego zawartego w cenie oleju napędowego. | Pole w wartością 1 wysyłane jest wówczas, jeżeli do nagłówka dokumentu przypisano atrybut o nazwie KSEF_ZwrotAkcyzy i ustalono dla niego wartość TAK. | |
Elementy towarowe faktury

Ogólne zasady wysyłania elementów
W FAWiersz wykazuje się dane dotyczące poszczególnych elementów (towarów/usług) faktury/korekty faktury.
W zakresie sekcji elementów obowiązują poniższe zasady:
- Ww. sekcja elementów nie jest wysyłana dla faktur zaliczkowych i ich korekt, jak również dla korekty typu korekta danych
- W przypadku faktur (A)FS, (A)FSK rejestrowanych bez elementów a jedynie z użyciem tabeli VAT sekcja elementów ustalana jest w oparciu o kolejne rekordy tabeli VAT.
- W przypadku pozostałych dokumentów wysyłana jest lista elementów faktury/korekty
- Obsłużone są dwa modele wysyłania elementów korekt: metoda różnicowa oraz metoda Przed/Po korekcie. Więcej o tych metodach w dalszej części dokumentu.
- O tym, czy System prześle do KSeF ilość i cenę dla jednostki głównej czy pomocniczej elementu transakcji decyduje ustawienie opcji Ilość/cenę dla jednostki: podstawowej/pomocniczej sekcji Podczas eksportu wysyłaj w Konfiguracji Systemu, zakładka {KSeF}.

- W zakresie wysyłania informacji o elementach faktur typu spinacz nagłówkowy (S)FS, (S)FSE, RA obowiązują poniższe zasady:
- Lista elementów wysyłana jest w oparciu o elementy PA/WZ/WKA/WZE spięte w danym spinaczu
-
- Podczas ustalania ilości/ceny/wartości/stawki VAT dla każdego z ww. elementów System honoruje nie tylko dany element, ale również elementy korekt odwołujące się do tego elementu, spięte w tym spinaczu
Przykład 1: WZ-1 T1 3szt x 10 PLN =30 PLN WZK-2 T1 -1szt (S)FS z WZ-1 i WZK-2 Do KSeF zostanie wysłany element: T1 2szt x 10PLN=20 PLN Przykład 2: WZ-1 T1 10szt x 10PLN=100; stawka 23% WZK-2 T1 -1szt WZK-3 T1 korekta wartości -9,00 WZK-4 T1zmiana stawki VAT na 8% (S)FS z ww. dokumentów Do KSeF zostanie wysłany element: T1 9szt x 9,00=81,00; stawka 8%
Powyższe nie oznacza, że podczas tej operacji System grupuje elementy. System nadal wysyła każdy z elementów WZ/WZE/WKA/PA oddzielnie, nawet, jeżeli dotyczą tego samego towaru w tej samej cenie i stawce, łączenie elementów ma miejsce wyłącznie w odniesieniu do elementu korygowanego i elementu korygującego.
Przykład 3: WZ1: LP1 T1 3szt x 10PLN Lp2 T2 4szt x 10PLN WZ2: Lp1 T1 2szt x 10PLN Lp2 T3 3szt x 10PLN WZK do WZ1: Lp1 T1 -1szt Lp2 T2 -4szt (S)FS ze wszystkich ww. dokumentów Do KSeF zostaną wysłane elementy: T1 2szt x 10PLN T1 2szt x 10PLN T3 3szt x 10PLN
| Nazwa linii KSEF | Znaczenie | Obsługa | |
| NrWierszaFa | Kolejny numer wiersza faktury | Kolejny Lp wysyłanych elementów | |
| P_7 | Nazwa towaru lub usługi | Dla (A)FS, (A)FSK rejestrowanych bez użycia elementów a jedynie za pomocą rekordów tabeli VAT wysyłana jest wartość Koszt.
Dla dokumentów inne niż ww. wysyłana jest nazwa z elementu dokumentu (Tre_TwrNazwa) |
|
| Indeks | Pole przeznaczone do wpisania wewnętrznego kodu towaru lub usługi, nadanego przez podatnika albo dodatkowego opisu towaru lub usługi | Dla (A)FS, (A)FSK rejestrowanych bez użycia elementów a jedynie za pomocą rekordów tabeli VAT wysyłana jest wartość Koszt.
Dla dokumentów innych niż ww. wysyłany jest kod towaru z elementu dokumentu (Tre_TwrKod). |
|
| GTIN | Globalny Numer Jednostki Handlowej, cyfrowy odpowiednik kodu EAN | Numer EAN towaru z elementu faktury, wysyłany zależnie od ustalonej opcji w Konfiguracja/KSeF/Podczas eksportu wysyłaj/Ilość/cenę dla jednostki:
- Jeżeli ww. opcja ustawiona jest na pomocnicza i na elemencie użyto jednostki pomocniczej, wówczas wysyłany jest EAN przypisany do tejże jednostki pomocniczej towaru, a jeżeli takiego EAN-u nie zdefiniowano, wówczas kod u kontrahenta z karty Odbiorcy zgodnego z kontrahentem głównym dokumentu, o ile na karcie Odbiorcy wskazano tą jednostką. Jeżeli na elemencie nie została użyta jednostka pomocnicza, wówczas poszukiwany jest EAN jednostki podstawowej tj. EAN z karty towaru, a jeżeli go tam nie zdefiniowano, wówczas kod u kontrahenta z karty Odbiorcy, o ile nie przypisano na niej żadnej jednostki. - Jeżeli ww. opcja ustawiona jest na podstawowej wówczas wysyłany jest EAN jednostki podstawowej, a jeżeli go nie zdefiniowano, wówczas kod u kontrahenta z karty Odbiorcy, o ile nie przypisano na niej żadnej jednostki. |
|
| CN | Symbol Nomenklatury Scalonej CN | Symbol symbol CN/PCN elementu (Tre_PCN) wg poniższych zasad
- jeżeli na 9-tym i/lub 10-tym znaku występuje wartość inna niż 0, wówczas wysyłany jest pełny numer PCN - jeżeli na 9-tym oraz na 10 tym znaku występuje wartość 0, wówczas wysyłane jest 8 znaków ww. kodu PCN |
|
| P_8A | Jednostka miary | Dla (A)FS, (A)FSK rejestrowanych bez użycia elementów a jedynie za pomocą rekordów tabeli VAT wysyłana jest jednostka podstawowa z kartu towaru A-vista.
Dla pozostałych dokumentów wysyłany jest symbol jednostki podstawowej lub pomocniczej elementu, zależnie od ustawienia parametru Ilość/cenę dla jednostki: podstawowej/pomocniczej sekcji Podczas eksportu wysyłaj w Konfiguracji Systemu, zakładka {KSeF} |
|
| P_8B | Ilość | Dla (A)FS, (A)FSK rejestrowanych bez użycia elementów a jedynie za pomocą rekordów tabeli VAT wysyłana jest ilość 1.
Dla faktur innych niż ww. wysyłana jest ilość w jednostce podstawowej lub pomocniczej elementu, zależnie od ustawienia parametru Ilość/cenę dla jednostki: podstawowej/pomocniczej sekcji Podczas eksportu wysyłaj w Konfiguracji Systemu, zakładka {KSeF}. Dla faktur korygujących wysyłanych metodą różnicową: - dla korekty ilościowej: ilość o jaką jest korygowana transakcja wyrażona w jednostce podstawowej lub pomocniczej zależnie od ww. parametru - dla korekty ceny, w tym korekta ceny dla części ilości: ilość której dotyczy zmiana ceny, wyrażona w jednostce jw. - dla korekty stawki VAT : ilość której dotyczy zmiana stawki, wyrażona w jednostce jw. Dla faktur korygujących wysyłanych metodą przed/po korekcie: - dla elementu „przed korektą”: ilość przed korektą w jednostce jw. - dla elementu „po korekcie”: ilość po korekcie w jednostce jw. |
|
| P_9A | Cena netto | Dla (A)FS, (A)FSK rejestrowanych bez użycia elementów a jedynie za pomocą rekordów tabeli VAT wysyłana jest wartość netto danego rekordu tabeli VAT (TrV_NettoR).
Dla faktur innych niż ww. wysyłana jest cena dla jednostki podstawowej lub pomocniczej elementu, zależnie od ustawienia parametru Ilość/cenę dla jednostki: podstawowej/pomocniczej sekcji Podczas eksportu wysyłaj w Konfiguracji Systemu, zakładka {KSeF}. Dla faktur korygujących wysyłanych metodą różnicową.: - dla korekty ilościowej: cena zwracanego towaru, rozumiana jako cena dla jednostki podstawowej lub pomocniczej zależnie od ww. parametru - dla korekty ceny, w tym korekty ceny dla części ilości: wielkość o jaką zmienia się cena (dla jednostki jw.) - dla korekty stawki VAT wysyłana jest cena 0,00 Dla faktur korygujących wysyłanych metodą przed/po korekcie: - dla elementu „przed korektą”: cena przed korektą w jednostce jw. - dla elementu „po korekcie”: cena po korekcie w jednostce jw.. Cena netto wysyłana jest dla dokumentów rejestrowanych metodę od netto. |
|
| P_9B | Cena brutto | Dla (A)FS, (A)FSK rejestrowanych bez użycia elementów a jedynie za pomocą rekordów tabeli VAT wysyłana jest wartość brutto danego rekordu tabeli VAT (TrV_NettoR+TrV_VatR).
Dla dokumentów innych niż ww. wg zasad opisanych dla ceny netto. Cena brutto wysyłana jest dla dokumentów rejestrowanych metodę od brutto. |
|
| P_11 | Wartość netto elementu | Dla (A)FS, (A)FSK rejestrowanych bez użycia elementów a jedynie za pomocą rekordów tabeli VAT wysyłana jest wartość netto danego rekordu tabeli VAT (TrV_NettoR).
Dla dokumentów FSE, (s)FSE, (S)FSE oraz FKE, (s)FKE, (S)FKE, (Z)FKE wysyłanych metodą różnicową: wartość elementu w walucie dokumentu (TrE_WartoscPoRabacie) Dla dokumentów FS, (s)FS, (S)FSE, RA oraz ich korekt wysyłanych metodą różnicową: wartość netto w PLN (Tre_KsiegowaNetto). W przypadku korekt wysyłanych metodą przed/po korekcie ww. wartości odpowiednio: przed korektą/po korekcie. W przypadku korekty ceny dla części ilości wysyłana jest sumę ww. wartości obu elementów „pary” elementów C/I. Wartość netto wysyłana jest dla dokumentów rejestrowanych metodę od netto. |
|
| P_11A | Wartość brutto elementu | Dla (A)FS, (A)FSK rejestrowanych bez użycia elementów a jedynie za pomocą rekordów tabeli VAT wysyłana jest wartość brutto danego rekordu tabeli VAT (TrV_NettoR+TrV_VatR).
Dla dokumentów FSE, (s)FSE, (S)FSE oraz FKE, (s)FKE, (S)FKE, (Z)FKE wysyłanych metodą różnicową: wartość elementu w walucie dokumentu (TrE_WartoscPoRabacie). Dla dokumentów FS, (s)FS, (S)FSE, RA oraz ich korekt wysyłanych metodą różnicową: wartość brutto w PLN (Tre_KsiegowaBrutto). W przypadku korekt wysyłanych metodą przed/po korekcie ww. wartości odpowiednio: przed korektą/po korekcie. W przypadku korekty ceny dla części ilości wysyłana jest sumę ww. wartości obu elementów „pary” elementów C/I. Wartość brutto wysyłana jest dla dokumentów rejestrowanych metodę od brutto. |
|
| P_12 | Stawka podatku: 23, 22, 8, 7, 5, 4, 3, 0 KR, 0 WDT, 0 EX, np I, np II, zw, oo | Wysyłana stawka VAT elementu (Tre_StawkaPod) z wyjątkami j.n.
Stawka 0 KR wysyłana jest jeżeli na dokumencie użyto transakcji krajowej (ExpoNorm 1, 20, 23) a na elemencie użyto stawki 0%. Stawka 0 WDT wysyłana jest jeżeli na dokumencie użyto transakcji wewnątrzwspólnotowej (ExpoNorm 6, 7, 8, 9, 16, 17, 18, 19, 21) a na elemencie użyto stawki 0%. Stawka 0 EX wysyłana jest jeżeli na dokumencie użyto transakcji inna zagraniczna (ExpoNorm 2, 3, 4, 5) a na elemencie użyto stawki 0%. Stawka np I wysyłana jest w przypadku niepodlegających opodatkowaniu dostaw towarów/usług z wyłączeniem transakcji, o których mowa w art. 100 ust. 1 pkt 4 ustawy tj. w poniższych przypadkach: - ExpoNorm 1, 2, 3, 4, 5, 8, 9, 23 i na elemencie użyto stawki np. - ExpoNorm 6, 7, 16, 17, 18, 19, 21, rodzaj zakupu inny niż „usługi rozlicza odbiorca” i na elemencie użyto stawki np. Stawka np II wysyłana jest w przypadku niepodlegającego opodatkowaniu na terytorium kraju, świadczenia usług o których mowa w art. 100 ust. 1 pkt 4 ustawy tj. ExpoNorm 6, 7, 16, 17, 18, 19, 21, rodzaj zakupu „usługi rozlicza odbiorca” i na elemencie użyto stawki np. Stawka oo wysyłana jest wówczas, jeżeli na dokumencie użyto transakcji Podatnikiem jest Nabywca a na elemencie użyto stawki np (TrN_ExpoNorm = 20 i Tre_flagavat = 2). Stawka zw wysyłana jest wówczas, jeżeli na elemencie użyto stawki zw. Pole nie jest wypełniane w przypadku dokumentów zarejestrowanych w Procedurze OSS oraz oznaczonych jako procedura Vat-marża, o czym więcej w dalszej części dokumentu. |
|
| P_12_XII | Stawka podatku w kraju odbiory (WSTO/OSS) | Pole wypełniana jest dla dokumentów zarejestrowanych w procedurze. Wysyłana jest stawka VAT elementu (Tre_StawkaPod). | |
| P_12_Zal_15 | Znacznik dla towaru lub usługi wymienionych w załączniku nr 15 do ustawy. | Pole z wartością 1 wysyłane jest wówczas, jeżeli na karcie towaru zaznaczono parametr Podzielona płatność (MPP) (Twr_MPP=1). | |
| KursWaluty | Kurs waluty stosowany do wyliczenia kwoty podatku w przypadkach, o których mowa w dziale VI ustawy. | Informacja o kursie wysyłana jest wyłącznie dla dokumentów FSE, (s)FSE, (S)FSE, FKE, (s)FKE, (S)FKE, (Z)FKE w walucie innej niż waluta systemowa.
Wysyłany jest kurs użyty na wysyłanym dokumencie, z wyjątkiem szczególnych przypadków utworzenia dokumentu powiązanego (A)FS aplikacją CDNAVAT, o czym więcej w dalszej części dokumentu. |
|
| StanPrzed | Znacznik stanu przed korektą w przypadku faktury korygującej. | Znacznik oznaczający że dana sekwencja pól dotyczy stanu elementu przed korektą. Znacznik wysyłany dla korekt w przypadku wyboru metody Przed/Po wysyłania elementów korekt. | |
Wysyłanie elementów faktur korekt
Struktura faktury KSeF przewiduje dwie alternatywne metody przekazywania informacji o elementach korekty:
- Metoda różnicowa polega na wykazywaniu różnic tj. wielkości korekty, w której to metodzie dla danej korygowanej pozycji przesyłany jest jeden zestaw pól sekcji FaWiersz
- Metoda przed/po polega na przekazaniu dla danej korygowanej pozycji informacji o stanie elementu przed korektą oraz o stanie elementu po korekcie, w której to metodzie dla danej korygowanej pozycji przesyłane są dwa zestawy pól sekcji FaWiersz
Przykład: FS: T1 3szt x 90 PLN zł, wartość netto 270 FSK: -1szt T1: 3szt x 90=270 T1: 2szt x 90=180
Metoda według której System przesyła informacje o elementach korekty zależna jest od wskazanej przez Użytkownika opcji w Konfiguracji Systemu.

W zakresie metody wysyłania elementów korekt występują pewne wyjątki – dla poniższych przypadków, niezależnie od wskazanej w Konfiguracji opcji wysyłanie elementów odbywa się metodą różnicową:
- (A)FSK do (A)FS bez elementów
- (S)FSK/FKE/RAK spinająca dokument nie będący korektą
- Dokument zawierający element korekty ceny dla części ilości
Dla innych niż ww. przypadki System wysyła elementy korekt metodą wskazaną w Konfiguracji.
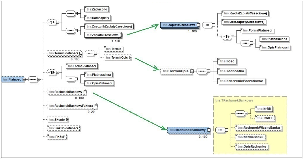
Faktura: Płatność

W ramach ww. sekcji wysyłane są poniższe informacje
- Informacja o dokonanej zapłacie
Jeżeli przyjęto całościową zapłatę za fakturę, wówczas wysyłany jest stosowny znacznik zapłaty całościowej oraz termin dokonania takiej zapłaty, tj. wysyłane jest pole Zaplacono oraz DataZaplaty.
W przypadku całościowej zapłaty, ale dokonanej w wielu różnych terminach wysyłany jest ZnacznikZaplatyCzesciowej z wartością 2.
W przypadku zapłaty częściowej wysyłany jest ZnacznikZaplatyCzesciowej z wartością 1.
W sekcji ZaplataCzesciowa wysyłane są informacje o kwotach i terminach zapłat częściowych, w tym takich, które łącznie stanowią całościową zapłatę.
- Termin płatności
W sekcji tej wysyłane są w kolejnych powtórzeniach pola Termin terminu płatności na podstawie daty Do tych płatności dokumentu, które nie zostały rozliczone.
Alternatywnie, zamiast wysyłania ww. terminów płatności System wysyła sekwencję pól TerminOpis służącą do innego niż data sposobu określenia terminu płatności np. 12 dni od daty wystawienia. Pola te zostały obsłużone w oparciu o atrybuty KSEF_TerminPlatnosci_Ilosc, KSEF_TerminPlatnosci_Jednostka, KSEF_TerminPlatnosci_ZdarzeniePoczatkowe
- Forma płatności
Na formatce formy płatności udostępniona została kontrolka Płatność KSeF, w której Użytkownik ma możliwość jednoznacznego przypisania tej formie odpowiadającej jej nazwy KSeF poprzez wybór wartości spośród przewidzianych w schemacie e-faktury. Przypisanie to pozwala na jednoznaczne mapowanie użytej na wysyłanym dokumencie formy płatności na formę dozwoloną w KSeF.

W zakresie wysyłania informacji o formie płatności obowiązują poniższe zasady:
-
- Forma płatności wysyłana jest na podstawie formy użytej w nagłówku dokumentu (Trn_FormaNr), niezależnie od formy użytej na poszczególnych płatnościach dokumentu
- Dla ww. systemowej formy płatności ustalana jest przypisana przez Użytkownika w kontrolce Płatność KSeF nazwa formy płatności właściwa dla KSeF i to ona jest wysyłana
- Jeżeli dla danej systemowej formy płatności nie przypisano ww. wartości, wówczas zamiast pola FormaPlatnosci wysyłany jest znacznik PlatnoscInna a w polu OpisPlatnosci wysyłana jest wprost nazwa systemowa formy płatności
- Numer rachunku bankowego
W Konfiguracji Systemu na zakładce [KSeF] udostępniono parametr, decydujący o tym, czy numer rachunku bankowego ma zostać wysłany na podstawie rejestru przypisanego do dokumentu, czy na podstawie rejestru/ów przypisanych do poszczególnych płatności dokumentu. W tym ostatnim przypadku wysyłanych rachunków bankowych może być wiele.

- Link do płatności
Ww. pole obsłużone jest w oparciu o atrybut KSEF_LinkDoPlatnosci przypisany do nagłówka dokumentu
- Identyfikator płatności
Ww. pole obsłużone jest w oparciu o atrybut KSEF_IPKSeF przypisany do nagłówka dokumentu.
- Informacja o kwotach nierozliczonych płatności w sekcji Dodatkowy opis
W związku ze zmianą budowy schematu FA(3) e-faktury w zakresie sekcji Terminy Płatności nie ma już możliwości przekazania w węźle Płatności informacji o tym w taki sposób tj. na jakie kwoty, terminy i formy zostały rozbite płatności dokumentu. W przykładach przygotowanych przez Ministerstwo informacje takie wysyłane są jako dodatkowe opisy dokumentu. Taki też sposób przekazywania tych danych został przyjęty w Systemie Comarch ERP XL. W sekcji Dodatkowy Opis wysyłane są dane o nierozliczonych płatnościach. W polu Klucz wysyłana jest wartość zbudowana w oparciu o stałą frazę: Kwota do zapłaty w terminie oraz termin płatności, a jako Wartość wysyłana jest forma płatności, kwota do zapłaty i waluta. Obrazuje to przykład j.n.

| Nazwa linii KSEF | Znaczenie | Obsługa | |
| Zaplacono | Znacznik informujący, że kwota należności wynikająca z faktury została zapłacona w całości. | Pole z wartością 1 wysyłane jest wówczas, jeżeli faktura została w całości zapłacona w jednym terminie. | |
| DataZaplaty | Data zapłaty, jeśli do wystawienia faktury płatność została dokonana. | Pole wysyłane jest wówczas, jeżeli faktura została w całości zapłacona w jednym terminie. Wypełniane jest wówczas datą zapłaty. | |
| ZnacznikZaplatyCzesciowej | Znacznik z wartością 1: kwota należności wynikająca z faktury została zapłacona w części.
Znacznik z wartością 2: należność wynikająca z faktury została zapłacona w całości – w dwóch lub więcej częściach, a ostatnia płatność jest płatnością końcową. |
Pole z wartością 1 wysyłane jest wówczas, jeżeli faktura została zapłacona częściowo.
Pole z wartością 2 wysyłane jest wówczas, jeżeli faktura została zapłacona całościowo w wielu częściach. |
|
| KwotaZaplatyCzesciowej | Kwota zapłaty częściowej. | Kolejne powtórzenie kwot i dat zapłaty częściowej/całościowej w wielu częściach. | |
| DataZaplatyCzesciowej | Data zapłaty częściowej | ||
| Termin | Termin płatności podany w formie daty | Kolejne powtórzeniach pola na podstawie daty Do nierozliczonych płatności. | |
| TerminOpis
(Ilość, jednostka, zdarzenie początkowe) |
Termin płatności podany w formie opisowej np. 14 dni od dnia wystawienia faktury. | Wartości atrybutów KSEF_TerminPlatnosci_Ilosc, KSEF_TerminPlatnosci_Jednostka, KSEF_TerminPlatnosci_ZdarzeniePoczatkowe przypisane do nagłówka dokumentu | |
| FormaPlatnosci | Forma płatności spośród dozwolonych w KSeF form płatności | Forma płatności KSeF przypisana do użytej na nagłówku dokumentu formy płatności. | |
| PlatnoscInna | Znacznik innej niż przewidziana w KSeF formie płatności | Znacznik wysyłany wówczas, jeżeli do użytej w nagłówku dokumentu formy płatności nie przypisano formy płatności KSeF. | |
| OpisPlatnosci | Opis innej niż przewidziana w KSeF formy płatności | Systemowa nazwa formy płatności przypisanej do nagłówka dokumentu, wysyłana wówczas, jeżeli nie przypisano do niej formy płatności KSeF. | |
| NrRB | Numer rachunku bankowego. | Numer rachunku bankowego ustalony na podstawie rejestru przypisanego do dokumentu lub na podstawie rejestru/ów przypisanych do poszczególnych płatności dokumentu, zależnie od parametru Podczas eksportu wysyłaj/Rachunek bankowy w Konfiguracji Systemu. | |
| SWIFT | Kod SWIFT.
Identyfikator (cyfrowo – literowy) instytucji finansowej prowadzącej zagraniczny rachunek. |
Kod SWIFT na karcie banku, na który wskazuje rejestr dokumentu/płatności. | |
| NazwaBanku | Nazwa banku. | Nazwa banku na który wskazuje rejestr dokumentu/płatności. | |
| OpisRachunku | Opis rachunku. | Waluta rejestru dokumentu/płatności. | |
| LinkDoPlatnosci | Link do płatności bezgotówkowej. | Wartość atrybutu KSEF_LinkDoPlatnosci przypisanego do nagłówka dokumentu. | |
| IPKSeF | Identyfikator płatności bezgotówkowej, wygenerowany przez agenta rozliczeniowego dla należności wynikającej z faktury. | Wartość atrybutu KSEF_IPKSeF przypisanego do nagłówka dokumentu. | |
Warunki transakcji: Umowy, Zamówienia i Numery partii towaru

Numer umowy
W sekcji tej wysyłane są daty i numery Umów powiązanych z daną fakturą. O tym, czy System wysyła numer pod jakim ta umowa została zarejestrowana w Systemie czy też numer jakim posługuje się Nabywca decyduje parametr w Konfiguracji/KSeF/Eksport/Podczas eksportu wysyłaj/Numer dokumentu: Obcy lub Systemowy


Dodatkowo dla Użytkowników którzy nie rejestrują Umów jako obiektów w Systemie Comarch ERP XL obsłużono wysyłanie numeru umowy w oparciu o wartość atrybutu u nazwie KSEF_NrUmowy przypisanego do nagłówka wysyłanej faktury. Jeżeli takich umów jest wiele, wówczas należy zdefiniować i przypisać atrybut wielowartościowy.
Numer zamówienia
W sekcji Zamowienia wysyłana jest informacja o numerze/numerach zamówienia, które jest związane z fakturą/realizowane daną fakturą. Informacja ta jest wysyłana dla faktur zaliczkowych FSL i FEL oraz tych faktur sprzedaży, które są związane z zamówieniem/wieloma zamówieniami. Sekcja nie jest wysyłana dla faktur korygujących.
W zakresie wysyłania informacji o zamówieniach powiązanych z fakturą obowiązują poniższe zasady:
- O tym, czy System wysyła numer pod jakim to zamówienie zostało zarejestrowane w Systemie Comarch ERP XL czy też numer zamówienia jakim posługuje się Nabywca decyduje parametr w Konfiguracji/KSeF/Eksport/Podczas eksportu wysyłaj/Numer zamówienia: Obcy lub Systemowy

- Wysyłane są kolejno wszystkie numery zamówień realizowane daną fakturą (w przypadku (S)FS/(s)FS realizowane spiętymi w nich dokumentami/elementami)
- Dla dokumentu FS/FSE niezwiązanego z zamówieniem systemowym wysyłany jest numer zamówienia wprowadzony przez Użytkownika samodzielnie w kontrolce U kontrahenta
Numer partii towaru
Struktura e-faktury umożliwia przesyłanie informacji o numerach partii towarów, z której/których pochodzą towary będące przedmiotem transakcji dokumentowanej fakturą. Ww. dane przesyłane są wówczas, jeżeli w Konfiguracji systemu włączony zostanie parametr Podczas eksportu wysyłaj/ Numer partii towaru.

Jako partia towaru wysyłana jest wartość tekstowa ustalona na podstawie: kodu towaru, cechy dostawy, EAN-u dostawy i daty ważności dostawy, o ile dostawy posiadają takie dane.
| Nazwa linii KSEF | Obsługa | |
| DataUmowy | Data zawarcia umowy j.n. | |
| NrUmowy | - Zależnie od Konfiguracji - numer systemowy lub numer obcy umowy/umów związanych z daną fakturą.
- Wartość atrybutu KSEF_NRUmowy przypisanego do nagłówka dokumentu |
|
| NrZamowienia | Zależnie od Konfiguracji - numer systemowy lub numer obcy zamówienia/zamówień realizowanych daną fakturą.
Dla dokumentu FS/FSE niezwiązanego z zamówieniem systemowym: numer zamówienia wprowadzony przez Użytkownika w kontrolce U kontrahenta. |
|
| NrPartiiTowaru | Pole wysyłane o ile w Konfiguracji włączono parametr Podczas eksportu wysyłaj/ Numer partii towaru, wypełniane wartością zbudowana w oparciu o: kodu towaru, cechy dostawy, EAN-u dostawy i daty ważności dostawy użytej na dokumencie. | |
Wartość i elementy zamówienia dla faktury zaliczkowej

Pola sekcji Zamowienie wysyłane są dla faktur zaliczkowych FSL, FEL.
- Wartość zamówienia
| Nazwa linii KSEF | Obsługa | |
| WartoscZamowienia | Wartość brutto zamówienia. Dla dokumentu FEL jest to wartość w walucie zamówienia, dla dokumentu FSL natomiast wartość w PLN bez względu na walutę użytą na ZS/FSL. | |
- Elementy zamówienia
| Nazwa linii KSEF | Znaczenie | Obsługa | |
| NrWierszaZam | Kolejny numer wiersza zamówienia | Kolejny Lp wysyłanych elementów | |
| P_7Z | Nazwa towaru lub usługi | Nazwa z elementu zamówienia (Zae_TwrNazwa) | |
| IndeksZ | Pole przeznaczone do wpisania wewnętrznego kodu zamawianego towaru lub usługi nadanego przez podatnika albo dodatkowego opisu zamawianego towaru lub usługi [pole fakultatywne] | Wysyłany jest kod towaru z elementu zamówienia (Zae_TwrKod). | |
| GTINZ | Globalny Numer Jednostki Handlowej, cyfrowy odpowiednik kodu EAN | Numer EAN towaru z elementu zamówienia, wysyłany zależnie od ustalonej opcji w Konfiguracja/KSeF/Podczas eksportu wysyłaj/Ilość/cenę dla jednostki:
- Jeżeli ww. opcja ustawiona jest na pomocnicza i na elemencie użyto jednostki pomocniczej, wówczas wysyłany jest EAN przypisany do tejże jednostki pomocniczej towaru, a jeżeli takiego EAN-u nie zdefiniowano, wówczas kod u kontrahenta z karty Odbiorcy zgodnego z kontrahentem głównym dokumentu, o ile na karcie Odbiorcy wskazano tą jednostką. Jeżeli na elemencie nie została użyta jednostka pomocnicza, wówczas poszukiwany jest EAN jednostki podstawowej tj. EAN z karty towaru, a jeżeli go tam nie zdefiniowano, wówczas kod u kontrahenta z karty Odbiorcy, o ile nie przypisano na niej żadnej jednostki. - Jeżeli ww. opcja ustawiona jest na podstawowej wówczas wysyłany jest EAN jednostki podstawowej, a jeżeli go nie zdefiniowano, wówczas kod u kontrahenta z karty Odbiorcy, o ile nie przypisano na niej żadnej jednostki. |
|
| P_8AZ | Jednostka miary | Symbol jednostki podstawowej lub pomocniczej elementu, zależnie od ustawienia parametru Ilość/cenę dla jednostki: podstawowej/pomocniczej sekcji Podczas eksportu wysyłaj w Konfiguracji Systemu, zakładka {KSeF} | |
| P_8BZ | Ilość | Ilość w jednostce podstawowej lub pomocniczej elementu, zależnie od ustawienia parametru Ilość/cenę dla jednostki: podstawowej/pomocniczej sekcji Podczas eksportu wysyłaj w Konfiguracji Systemu, zakładka {KSeF}.. | |
| P_9AZ | Cena netto | Cena dla jednostki podstawowej lub pomocniczej elementu, zależnie od ustawienia parametru Ilość/cenę dla jednostki: podstawowej/pomocniczej sekcji Podczas eksportu wysyłaj w Konfiguracji Systemu, zakładka {KSeF}. | |
| P_11NettoZ | Wartość netto elementu | Wartość netto elementu zamówienia. W przypadku FEL jest to wartość w walucie ZS, natomiast w przypadku FSL wartość w PLN bez względu na walutę użytą na ZS. | |
| P_11VatZ | Kwota podatku od zamówionego towaru lub usługi | Wartość obliczona na podstawie ww. wartości netto i stawki VAT użytej na elemencie ZS.
Pole nie jest wysyłane w przypadku FEL w Procedurze OSS. |
|
| P_12Z | Stawka podatku: 23, 22, 8, 7, 5, 4, 3, 0 KR, 0 WDT, 0 EX, np I, np II, zw, oo | Wysyłana stawka VAT elementu (Zae_StawkaPod) z wyjątkami j.n.
Stawka 0 KR wysyłana jest jeżeli na dokumencie użyto transakcji krajowej (ExpoNorm 1, 20, 23) a na elemencie zamówienia użyto stawki 0%. Stawka 0 WDT wysyłana jest jeżeli na dokumencie użyto transakcji wewnątrzwspólnotowej (ExpoNorm 6, 7, 8, 9, 16, 17, 18, 19, 21) i na elemencie zamówienia użyto stawki 0%. Stawka 0 EX wysyłana jest jeżeli na dokumencie użyto transakcji inna zagraniczna (ExpoNorm 2, 3, 4, 5) i na elemencie zamówienia użyto stawki 0%. Stawka np I wysyłana jest w przypadku niepodlegających opodatkowaniu dostaw towarów/usług z wyłączeniem transakcji, o których mowa w art. 100 ust. 1 pkt 4 ustawy tj. w poniższych przypadkach: - ExpoNorm 1, 2, 3, 4, 5, 8, 9, 23 i na elemencie użyto stawki np. - ExpoNorm 6, 7, 16, 17, 18, 19, 21, rodzaj zakupu inny niż „usługi rozlicza odbiorca” i na elemencie użyto stawki np. Stawka np II wysyłana jest w przypadku niepodlegającego opodatkowaniu na terytorium kraju, świadczenia usług o których mowa w art. 100 ust. 1 pkt 4 ustawy tj. ExpoNorm 6, 7, 16, 17, 18, 19, 21, rodzaj zakupu „usługi rozlicza odbiorca” i na elemencie użyto stawki np. Stawka oo wysyłana jest wówczas, jeżeli na dokumencie użyto transakcji Podatnikiem jest Nabywca a na elemencie użyto stawki np (ExpoNorm = 20 i Zae_flagavat = 2). Stawka zw wysyłana jest wówczas, jeżeli na elemencie użyto stawki zw. Pole nie jest wypełniane w przypadku dokumentów zarejestrowanych w Procedurze OSS oraz oznaczonych jako procedura Vat-marża, o czym więcej w dalszej części dokumentu. |
|
| P_12_XIIZ | Stawka podatku w kraju odbiory (WSTO/OSS) | Pole wypełniana jest dla dokumentów w Procedurze OSS. Wysyłana jest stawka VAT elementu (Zae_StawkaPod). | |
| P_12Z_Zal_15 | Znacznik dla towaru lub usługi wymienionych w załączniku nr 15 do ustawy. | Pole z wartością 1 wysyłane jest wówczas, jeżeli na karcie towaru zaznaczono parametr Podzielona płatność (MPP) (Twr_MPP=1). | |
Stopka faktury i dodatkowe oznaczenie Sprzedawcy

| Nazwa linii KSEF | Obsługa | |
| StopkaFaktury | Wysyłana jest treść stopki wydruku przypisanej do definicji dokumentu danego centrum (w kontrolce Stopka wydruku zakładki {Ogólne} definicji dokumentu). | |
| KRS | Numer wprowadzony w kontrolce Numer w rejestrze zakładki {Deklaracje} pieczątki firmy przypisanej na dokumencie, a jeżeli brak takiej pieczątki wówczas z pieczątki centrum głównego (Frm_DNumerRej). | |
| REGON | Wartość wprowadzona w kontrolce Identyfikator REGON zakładki {Deklaracje} pieczątki firmy jw. (Frm_DRegon) | |
| BDO | Wartość wprowadzona w kontrolce Numer BDO zakładki {Deklaracje} pieczątki firmy jw. (Frm_NumerBDO) | |
Wykorzystanie atrybutów podczas wysyłki dokumentu do KSeF
W poniższej tabeli zebrano wszystkie atrybuty za pomocą których można przekazać do KSeF te informacje, które nie są obsługiwane/zapisywane wprost w Systemie Comarch ERP XL. Atrybuty te zostały omówione we wcześniejszej części dokumentu.
| Nazwa klasy atrybutu | Obsługa | |
| KSEF_Nabywca_NrID | Za pomocą tego atrybutu można podać inny identyfikator podatkowy Nabywcy (kontrahenta głównego), dla którego standardowy sposób obsługi pola jest zawodny. | |
| KSEF_Nabywca_JST | Jeżeli do nagłówka wysyłanego dokumentu przypisano atrybut KSEF_Nabywca_JST i przypisano mu wartość Tak, wówczas
- w sekcji Podmiot2 (dane kontrahenta głównego FS) wysyłany jest znacznik JST=1 - w sekcji Podmiot3 wysyłane są dane kontrahenta docelowego z Rolą=8 |
|
| KSEF_Nabywca_GV | Jeżeli do nagłówka wysyłanego dokumentu przypisano atrybut KSEF_Nabywca_GV i przypisano mu wartość Tak, wówczas
- w sekcji Podmiot2 (dane kontrahenta głównego FS) wysyłany jest znacznik GV=1 - w sekcji Podmiot3 wysłane są dane kontrahenta docelowego z Rolą=10 |
|
| KSEF_Podmiot3_IDWew | Za pomocą tego atrybutu, przypisanego do adresu kontrahenta docelowego, adresu płatnika oraz formatki karty osoby u kontrahenta można przekazać informację w polu IDWew. | |
| KSEF_Podmiot3_Pracownik | Dla faktury do której przypisano atrybut KSEF_Podmiot3_Pracownik i przypisano wartość Tak w sekcji Podmiot3 wysłane zostaną dane osoby u kontrahenta głównego z rolą 11. | |
| KSEF_DataDostawy | Przypisanie do dokumentu tego atrybutu i podanie dla niego wartości <Nieokreślona> skutkuje tym, że System nie wyśle pola P_6 (data zakończenia dostawy). Należy go stosować, gdy data zakończenia dostawy nie jest znana w chwili wysyłania dokumentu do KSeF. | |
| KSEF_P_6_Od | Za pomocą tych atrybutów można podać okres Od-Do, którego dotyczy faktura, zamiast przesyłania jednej daty dostawy. | |
| KSEF_P_6_Od | ||
| KSEF_P_6A | Za pomocą tego atrybutu przypisanego do poszczególnych elementów faktury można przekazać różne daty dostawy tych elementów, zamiast przesyłania jednej wspólnej daty dostawy. | |
| KSEF_WZ | Za pomocą tego atrybutu (w tym wielowartościowego) można przekazać numer wydania zewnętrznego w przypadku, gdy Użytkownik nie stosuje dokumentów WZ jako obiektów w systemie. | |
| JPK_P_16 | Przypisanie do dokumentu jednego z tych atrybutów z wartością TAK oznacza Metoda kasowa | |
| KSEF_P_16 | ||
| JPK_P_17 | Przypisanie do dokumentu jednego z tych atrybutów z wartością TAK oznacza Samofakturowanie | |
| KSEF_P_17 | ||
| JPK_P_22 | Przypisanie do dokumentu jednego z tych atrybutów z wartością TAK oznacza Wewnątrzwspólnotowa dostawa nowych środków transportu | |
| KSEF_P_22 | ||
| KSEF_P_42_5 | Przypisanie do dokumentu atrybutu z wartością TAK oznacza, że występuje obowiązek posiadania dodatkowego dokumentu o którym mowa w art. 42 ust 5 (dotyczy Wewnątrzwspólnotowej dostawy nowych środków transportu) | |
| JPK_P_22A | Data dopuszczenia nowego środka transportu do użytku | |
| KSEF_P_22A | ||
| JPK_P_22B | Przebieg pojazdu lądowego | |
| KSEF_P_22B | ||
| JPK_P_22C | Liczba godzin używania jednostki pływającej | |
| KSEF_P_22C | ||
| JPK_P_22D | Liczba godzin używania statku powietrznego | |
| KSEF_P_22D | ||
| JPK_P_23 | Przypisanie do dokumentu jednego z tych atrybutów z wartością TAK oznacza adnotację VAT: Faktura WE uproszczona(…). | |
| KSEF_P_23 | ||
| KSEF_P_PMarzy_3_1 | Przypisanie do dokumentu atrybutu z wartością TAK oznacza procedura marży dla biur podróży | |
| KSEF_P_PMarzy_3_2 | Przypisanie do dokumentu atrybutu z wartością TAK oznacza procedura marży – towary używane | |
| KSEF_P_PMarzy_3_3 | Przypisanie do dokumentu atrybutu z wartością TAK oznacza procedura marży – dzieła sztuki | |
| KSEF_ZwrotAkcyzy | Przypisanie do dokumentu atrybutu z wartością TAK oznacza przekazanie informacji dodatkowej dotyczącej zwrotu akcyzy, niezbędnej dla rolników ubiegających się o zwrot podatku akcyzowego zawartego w cenie oleju napędowego. | |
| KSEF_TerminPlatnosci_Ilosc | Za pomocą tych atrybutów przypiętych do nagłówka dokumentu można przesłać informację o terminie płatności w formie „opisowej” zamiast podawania konkretnej daty jako terminu płatności. | |
| KSEF_TerminPlatnosci_Jednostka | ||
| KSEF_TerminPlatnosci_ZdarzeniePoczatkowe | ||
| KSEF_LinkDoPlatnosci | Na podstawie tego atrybutu wypełniane jest pole LinkDoPlatnosci. | |
| KSEF_IPKSeF | Na podstawie tego atrybutu wypełniane jest pole IPKSeF (identyfikator płatności bezgotówkowej, wygenerowany przez agenta rozliczeniowego dla należności wynikającej z faktury). | |
| KSEF_NrUmowy | Za pomocą tego atrybutu (w tym wielowartościowego) można przekazać numer umowy w przypadku, gdy Użytkownik nie stosuje umów jako obiektów w systemie. | |
Procedury wykorzystywane podczas wysyłki dokumentu do KSeF
Wszystkie dane przesyłane przez Comarch ERP XL w pliku e-faktury ustalane są za pomocą funkcji/procedur przedstawionych w poniższej tabeli. Procedury te mogą być stosownie modyfikowane przez Partnerów/zespoły IT na potrzeby konkretnego Klienta.
| Procedury główne | Procedury pomocnicze | |
| CDN.KSEF_Dane3 | CDN.KSeF_DaneFaKorygowanej_FA3 | Dane dotyczące faktury korygowanej. |
| CDN.KSeF_Atrybuty_FA3 | Tabela atrybutów przypisanych do nagłówka dokumentu. | |
| CDN.KSeF_Atrybuty_Korygowanych_FA3 | Tabela atrybutów przypisanych do faktury pierwotnej przy korekcie danych (dane adresowe nabywcy). | |
| CDN.KSeF_Umowy_FA3 | Datę zawarcia i numer umowy powiązanej z fakturą. | |
| CDN.KSeF_CzyMetodaPrzedPo_FA3 | Zwraca informację wskazującą czy korekta ma być przekazana metodą „przed/po”. | |
| CDN.KSeF_Podmiot3_Odbiorca_FA3 | Dane dodatkowego odbiorcy jeśli różni się od nabywcy. Rola 2. | |
| CDN.KSeF_Podmiot3_Platnik_FA3 | Dane płatnika gdy jest inny niż nabywca. Rola 6. | |
| CDN.KSeF_Podmiot2K_FA3 | Skorygowane dane nabywcy przy korekcie jego danych. | |
| CDN.KSeF_KorDokNiespietyLubSpinElemPrzedPo_FA3 | Pozycje korekty w układzie „stan przed” i „stan po” dla zwykłych lub spiętych elementów. | |
| CDN.KSeF_DokNiespietyLubSpinElemZKorRoznicowa_FA3 | Pozycje korekty różnicowej (tylko zmiany) dla dokumentu niespiętego lub elementów spiętych oraz pozycje dokumentów nieskorygowanych (innych niż spinacze nagłówkowe). | |
| CDN.KSeF_KorSpinNaglPrzedPo_FA3 | Pozycje korekty dla spinaczy nagłówkowych metodą „przed/po”. | |
| CDN.KSeF_KorSpinNaglRoznicowa_FA3 | Pozycje korekty różnicowej dla spinaczy nagłówkowych (tylko zmienione wartości). | |
| CDN.KSeF_KorRecznaPrzedPo_FA3 | Pozycje ręcznej korekty metodą „przed/po”. | |
| CDN.KSeF_Atrybuty_WZ_FA3 | Lista numerów WZ powiązanych z fakturą. | |
| CDN.KSeF_Atrybuty_Umowy_FA3 | Lista numerów umów powiązanych (w atrybucie) z fakturą . | |
| CDN.KSeF_Podmiot3_JST_Odbiorca_FA3 | Dane odbiorcy w roli jednostki samorządowej (JST). Rola 8. | |
| CDN.KSeF_Podmiot3_GV_Odbiorca_FA3 | Dane odbiorcy w roli GV. Rola 10. | |
| CDN.KSeF_Podmiot3_Pracownik_FA3 | Dane pracownika powiązanego z dokumentem. Rola 11. | |
| CDN.KSeF_Dane3_ZAM | Dane pozycji zamówienia powiązanego z dokumentem. | |
| CDN.KSEF_DanePlatnosci3 | CDN.KSeF_Platnosci3 | Lista płatności dokumentu, dane dotyczące formy płatności, statusu zapłaty za dokument, kwot i terminów zapłaty za dokument. lista rachunków bankowych. |
| CDN.KSeF_Zapisy3 | ||
| CDN. KSeF_RachunkiBankowe3 | ||
| CDN. KSeF_Dokumenty3 |
Specyficzne transakcje w wysyłce do KSeF
Faktury sprzedaży w walucie obcej
W Systemie Comarch ERP XL jako dokumenty w walucie obcej traktowane są wyłącznie faktury FSE, (S)FSE, (s)FSE, FEL oraz ich korekty FKE, (S)FKE, (s)FKE, (Z)FKE, KEL w walucie innej niż PLN. Pozostałe dokumenty sprzedaży podlegające wysyłce do KSeF traktowane są jak dokumenty w PLN, niezależnie od waluty na nich użytej i dla takowych wysyłane jest wyłącznie cena/wartość/tabela VAT w PLN.
Faktura VAT marża w wysyłce KSeF
W Systemie Comarch ERL XL nie są obsługiwane faktury VAT-marża. Dla tych, Klientów, którzy zobowiązani są je rejestrować proponowane jest rozwiązanie pomocnicze, pozwalające na ich prawidłowe ujęcie w JPK a obecnie również prawidłowo wysłanie do KSeF poprzez wystawianie na tą okoliczność dwóch dokumentów:
- Faktura sprzedaży: udokumentowanie sprzedaży VAT brutto w stawce np
- Faktura wewnętrzna: wprowadzenie marży, z dwoma rekordami tabeli Vat
- Rekord in minus w stawce np
- Rekord in plus w stawce krajowej na kwotę marży
Na potrzeby KSeF ww. fakturę sprzedaży należy oznaczyć za pomocą procedury MR_T przypisanej na zakładce {VAT} dokumentu lub za pomocą jednego z atrybutów przypisanych do dokumentu: KSEF_P_PMarzy_3_1, KSEF_P_PMarzy_3_2, KSEF_P_PMarzy_3_3 o czym więcej w rozdziale Adnotacje na fakturze.
Jak napisano powyżej na ww. fakturze należy użyć stawki NP., tylko bowiem wartość w takiej stawce zostanie wykazana w polu P_13_11 przeznaczonym dla faktur VAT-marża. Wartości w stawkach innych niż NP. zostaną przez System wykazane w polach przeznaczonych dla tych stawek.
Użytkownik powinien oznaczać faktury ww. znacznikami w rozważny sposób, w szczególności, jeżeli niesłusznie oznaczy nimi faktury rejestrowane w stawce NP dla specyficznych rodzajów transakcji, wówczas kwoty netto zostaną wykazane dwukrotnie: dla pola Vat-marża i dla pola właściwego dla tej specyficznej transakcji (np. Podatnikiem jest nabywca, sprzedaż z rodzajem „Usługi rozlicza odbiorca”, dostawa opodatkowana poza terytorium kraju).
Jeżeli przyjęty w Systemie sposób obsługi tych pól dla tak oznaczonych faktur nie odpowiada Użytkownikowi, wówczas może on dokonać stosownych zmian w procedurach obsługujących te pola.
Kwalifikacja transakcji wg jej rodzaju a stawki Vat na elementach
Stawka VAT elementu (pole P_12) wysłana jest na podstawie stawki użytej na elemencie, z wyjątkiem transakcji Podatnikiem jest Nabywca w stawce NP, kiedy to wysyłane jest oznaczenie oo, z wyjątkiem faktur oznaczonych znacznikiem Vat-marża w stawce np, kiedy to stawka nie jest wysyłana oraz z wyjątkiem WSTO w procedurze OSS, kiedy to zamiast stawki krajowej wysyłane jest w polu P-12_XII stawka kraju konsumenta. Użytkownik powinien więc stosować na elementach stawki właściwe dla danego rodzaju transakcji, w przeciwnym razie faktura może zostać potraktowana przez organy kontrolne jako niewłaściwa. Jeżeli przyjęty w Systemie sposób mapowania poszczególnych rodzajów transakcji na pola struktury e-faktury czy też sposób obsługi pola P_12 nie odpowiada Użytkownikowi, wówczas może on dokonać stosownych zmian w procedurach obsługujących te pola.
Szczególne przypadki przedstawiono poniżej:
- Transakcja „Usługi rozlicza odbiorca” (ExpoNorm 6, 7, 21 i RodzajZakupu=8). Tego typu transakcje wykazywane są w polu P_13_9. Właściwą dla niej stawką jest stawka NP (do KSeF wysyłana np II) i to taką stawkę powinien użyć Użytkownik. System nie dokonuje żadnej podmiany stawki VAT, wysyła w polu P_12 wprost stawkę podaną przez Operatora.
- Transakcja wewnątrzwspólnotowej dostawy opodatkowanej poza terytorium kraju o rodzaju innym niż ww. (ExpoNorm=21, RodzajZakupu<>8). W polu P_13_8 (dostawa opodatkowana poza terytorium kraju) ujmowane są wartości w stawce NP, ZW i 0, natomiast System nie dokonuje żadnej podmiany stawki, wysyła w polu P_12 wprost stawkę podaną przez Operatora. Użytkownik powinien więc rozważyć rezygnację użycia stawki innej niż NP.
- Transakcja inna zagraniczna opodatkowana poza terytorium kraju (ExpoNorm=23) w stawce NP i ZW wykazywana jest w polu P_13_8 (dostawa opodatkowana poza terytorium kraju), natomiast System nie dokonuje żadnej podmiany stawki, wysyła w polu P_12 wprost stawkę podaną przez Operatora. Użytkownik powinien więc rozważyć rezygnację ze stawki ZW na takim dokumencie.
- Transakcja inna zagraniczna opodatkowana poza terytorium kraju (ExpoNorm=23) w stawce 0% wykazywana jest zależnie od ustawienia parametru Interpretuj transakcje dost. opodatkowanej poza terytorium kraju w stawce 0% jako krajowe. Jeżeli parametr jest włączony, wówczas transakcja taka wykazywana jest w polu P_13_6_1 (kraj 0%), jeżeli wyłączony, wówczas w polu P-13_8 (dostawa opodatkowana poza terytorium kraju), natomiast System nie dokonuje żadnej podmiany stawki, wysyła w polu P_12 wprost stawkę użytą na elemencie. Jeżeli więc ww. parametr jest wyłączony, wówczas Użytkownik nie powinien używać stawki 0% na takim dokumencie.
Faktury rejestrowane aplikacją CDNAVAT a wysyłka do KSeF
Aplikacja CDNAVAT ma za zadanie wspierać Użytkowników w tych sytuacjach, kiedy to dla danej transakcji zastosowanie ma inny kurs dla podatku dochodowego (CIT/PIT) a inny dla podatku VAT. W Systemie Comarch ERP XL na dokumentach w walucie obcej kurs ustalany jest wg zasad obowiązujących dla podatku dochodowego, tj. na podstawie mniejszej z dat: wystawienia i sprzedaży. Jeżeli kurs dla VAT jest inny, wówczas przy użyciu CDNAVAT Użytkownicy mogą wygenerować do takich dokumentów fakturę (A)FS po innym kursie. W takiej sytuacji to nie dokument źródłowy, ale powiązana z nim (A)FS jest ujmowana w JPK_VAT.
Jeżeli chodzi o kwestię CDNAVAT w KSeF, to przyjęte zostały poniższe założenia:
- na dokumentach pierwotnych (FSE, FEL) parametr Wyślij do KSeF ustalany jest wg ogólnych zasad, tj. na podstawie definicji dokumentu i karty kontrahenta
- na generowanych aplikacją CDNAVAT dokumentach (A)FS ww. parametr jest domyślnie wyłączony, niezależnie od definicji FS i niezależnie od ustawienia ww. parametrów na dokumencie pierwotnym. Uwaga: planowane są w tym zakresie zmiany tj. oznaczanie takich faktur parametrem Wyślij/Poza systemem i kopiowanie numeru KSeF w celu prawidłowego wykazania tych dokumentów w JPK.
- jeżeli dla dokumentu FEL/FSE w walucie obcej czy też ich korekcie wygenerowana zostanie aplikacją CDNAVAT faktura (A)FS, wówczas:
- jako kurs wysyłanego dokumentu ustalony zostaje kurs z powiązanej (A)FS
- kwota podatku VAT w PLN zostaje obliczona na podstawie kursu z (A)FS.
Ww. zasada wysyłania kursu i kwoty VAT na podstawie powiązanej (A)FS jest domyślną zasadą w Systemie, jeżeli Użytkownik nie chce z niej skorzystać, wówczas może ją wyłączyć w cdn.Konfig (Kon_Komentarz= KSeF- dla FSE kurs z (A)FS wygenerowanej w CDNAVAT).
Użytkownik powinien wziąć pod uwagę fakt, że na standardowym wydruku ww. FSE/FEL drukowany jest kurs/podatek VAT wprost na podstawie FSE/FEL, dlatego taki wydruk nie powinien być udostępniany Klientowi. Nabywca powinien pobrać go z KSeF. Jeżeli Użytkownik zdecyduje się przekazać Klientowi fakturę w tradycyjny sposób powinien przygotować dedykowany do tego wydruk.
W przypadku dokumentów FSL/FS ww. zasada nie obwiązuje, jak już napisano we wcześniejszej części dokumentu, w kontekście KSeF traktowane są jako dokumenty rejestrowane w walucie systemowej, bez względu na walutę użytą na nagłówku tego dokumentu, co za tym idzie, w przypadku FS wysyłane są ceny, wartości i tabela VAT wyłącznie w PLN. W przypadku dokumentów sprzedaży w walucie obcej Użytkownik powinien stosować dokumenty walutowe FEL/FSE.
Specjalna obsługa dokumentu (A)FSK związanego z rabatem retro
Rabat retrospektywny (rabat retro) polega na udzieleniu rabatu posprzedażowego, zazwyczaj z tytułu osiągnięcia w danym okresie określonej wielkości obrotu. W Systemie Comarch ERP XL należny Nabywcy rabat retro można rozliczać nie tylko za pomocą korekty zbiorczej (Z)FSK/FKE, ale również za pomocą ręcznej korekty A-vista (A)FSK. Taki dokument (A)FSK jest traktowany w sposób szczególny, jako zbiorcza korekta rabatowa z zastosowaniem poniższych zasad:
- W sekcji DaneFaKorygowanej wysyłane są dane dotyczące faktur, dla których naliczono rabat retro
- Wysyłane jest pole OkresFaKorygowanej, a w nim zakres dat ustalony na podstawie okresu retro
- Sekcja FaWiersz nie jest wysyłana. Jeżeli Użytkownik chce, aby elementy korekty były wysyłane, wówczas do rozliczania rabatu retro powinien stosować korekty zbiorcze (Z)FSK/FKE zamiast dokumentu (A)FSK.
Wysyłka do KSeF a nieznana data zakończenia dostawy
W Systemie Comarch ERP XL jako data zakończania dostawy rozumiana jest data sprzedaży podana na formatce faktury. Podanie tej daty jest obowiązkowe, w oparciu o nią ustalana jest bowiem cena początkowa, promocje itp. warunki handlowe. Użytkownik nie ma możliwości, aby na dokumencie w jakiś sposób podać informację o tym, że ostateczna data zakończenia dostawy nie jest jeszcze znana. Dotychczas Użytkownik ustalał datę sprzedaży na określonym poziomie, zatwierdzał fakturę, drukował ją bez daty sprzedaży (możliwość wskazania stosownej opcji w parametrach wydruku okna pojawiającego się podczas drukowania faktury), a następnie uprawniony do tego Operator zmieniał datę sprzedaży na fakturze wówczas, gdy okazała się ona inna, niż pierwotnie ustalona na fakturze.
Aby realizacja ww. scenariusza była nadal możliwa z chwilą gdy Użytkownik zamiast drukowania faktury będzie zobowiązany wysłać ją do KSeF dokonane zostały poniższe zmiany w zakresie obsługi daty sprzedaży:
- Pole P_6 (data zakończenia dostawy) nie jest wysyłane, jeżeli do dokumentu przypisany zostanie atrybut o nazwie KSEF_DataDostawy z wartością <Nieokreślona> i/lub data sprzedaży jest taka sama jak data wystawienia.
- Operator z prawem Edycja daty sprzedaży na zatwierdzonym dokumencie może edytować datę sprzedaży na dokumencie zatwierdzonym, w tym również na fakturach wysłanych do KSeF.



