XL154 - Krajowy System e-Faktur (KSeF)
W zakresie integracji z Krajowym Systemem e-Faktur udostępniono integrację z KSeF w zakresie eksportu i importu faktur i ich korekt zarówno na środowisko Demo jak i środowisko produkcyjne.
Funkcjonalność z zakresu eksportu/importu faktur z KSeF dostępna jest w wersji 2025.0.3 i wyższych wersjach. Obecnie obowiązuje okres promocyjny, w którym można z tej funkcjonalności korzystać bezpłatnie. Okres ten obowiązuje:- do 31.07.2026 dla obecnych Klientów;
- do 31.12.2026 dla nowych Klientów.
- Licencja Comarch KSeF
- Pakiet OCR
Uwierzytelnianie Użytkownika w KSeF
Komunikacja z Systemem KSeF wymaga stosownego uwierzytelnienia Użytkownika na platformie KSeF. W Comarch ERP XL udostępniono możliwość dokonywania takiego uwierzytelniania za pomocą tokena oraz za pomocą certyfikatu.

Tokeny przypisywane są na poszczególnych pieczątkach firmy. Użytkownik ma możliwość samodzielnego wprowadzenia/wklejenia tokena wygenerowanego bezpośrednio w KSeF, jak również możliwość wygenerowania go przy użyciu operacji Generuj, dostępnej na niearchiwalnej pieczątce na której podano NIP, a na której dotąd takiego tokena nie wygenerowano/nie przypisano.
Token generowany jest w oparciu o numer NIP pieczątki i certyfikat wskazany przez Użytkownika. Tak generowany token otrzymuje wszystkie role: dostęp do faktur, wystawianie faktur, przeglądanie uprawnień, zarządzanie uprawnieniami. Token zapisywany jest jako wartość zaszyfrowana.

Użytkownik ma możliwość usunięcia tokena z pieczątki poprzez usunięcie zawartości kontrolki Token KSeF. Usunięcie tokena z pieczątki nie oznacza jego dezaktywacji w KSeF. Takiej dezaktywacji należy dokonywać bezpośrednio w KSeF, np. na stronie https://web2tr-ksef.mf.gov.pl/web/ oraz https://ksef.mf.gov.pl/ udostępnionej przez Ministerstwo Finansów.
Token jest kopiowany na pieczątkę tworzoną w wyniku archiwizacji poprzedniej pieczątki oraz podczas kopiowania pieczątki metodą <Ctrl>+<Insert>. Sama zmiana tokena nie powoduje natomiast archiwizacji pieczątki.
Na pieczątce z przypisanym tokenem niedostępna jest edycja numeru NIP, aby więc dokonać na niej zmiany NIP‑u należy najpierw usunąć z niej token.
Jeżeli na pieczątce firmy przypisanej do centrum, w kontekście którego zalogowany jest Użytkownik przypisano token i w karcie tego Operatora włączony jest parametr Uwierzytelnienie za pomocą tokena, wówczas taki Operator jest uwierzytelniany w KSeF automatycznie. Jeżeli do danego centrum nie przypisano pieczątki, wówczas do autoryzacji pobierany jest token przypisany na pieczątce centrum głównego.
Jeśli ww. parametr karty Operatora jest wyłączony lub na pieczątce nie zdefiniowano tokena, wówczas przed operacją wysłania faktury, czy też pobrania UPO wymagane jest wskazanie certyfikatu przez Użytkownika.
Wskazany przez Użytkownika certyfikat jest przez System zapamiętywany aż do zamknięcia modułu, czy też zmiany kontekstu pracy Operatora.
Prawa z zakresu KSeF na karcie operatora
Nie każdy Operator może dokonywać wysyłki dokumentów do KSeF/pobierać UPO z KSeF. O takiej możliwości decyduje prawo Wysyłanie faktur/Pobieranie UPO na jego karcie. Parametr Edycja numeru KSeF natomiast decyduje o tym, czy Operator może wprowadzić na dokument numer KSeF dokumentu i inne informacje dotyczące wysyłki dokumentu do KSeF. Taka edycja możliwa jest wyłącznie na tych dokumentach, które są oznaczone jako wysłane do KSeF poza systemem (np. zostały wysłane przez inny system/aplikację), omówione w dalszej części dokumentu. Parametr Uwierzytelnienie za pomocą tokena decyduje o tym, czy dany Operator ma być uwierzytelniany za pomocą tokena, o czym napisano powyżej.
W zakresie operacji związanych z KSeF dodane zostało prawo Operatora: Pobieranie faktur, decydujące o tym, czy Operator ten może pobierać faktury zakupu ze środowiska KSeF. Dodatkowo rozszerzony został zakres prawa Edycja numeru KSeF na dok./Spinanie z KSeF na zatw. dok. Odtąd prawo to jest wymagane do dokonania poniższych operacji:
- Ręczna edycja danych KSeF na fakturach sprzedaży i fakturach zakupu
- Edycja parametru Poza systemem na zatwierdzonych fakturach sprzedaży
- Edycja parametru Poza systemem na fakturach zakupu (bez względu na ich stan)
- Spinanie zatwierdzonego (a w przypadku A-visty zaksięgowanego) dokumentu systemowego z fakturą KSeF, o czym więcej w dalszej części dokumentu
- Odłączanie faktury KSeF od zatwierdzonego (a w przypadku A-visty zaksięgowanego) dokumentu systemowego, o czym więcej w dalszej części dokumentu

Parametry KSeF w Konfiguracji systemu
W oknie Konfiguracji udostępniona została zakładka [KSeF], a na niej parametry dotyczące integracji z Krajowym Systemem e-Faktur.
Środowisko pracy KSeF
Ww. opcja decyduje o tym, czy Firma jedynie testuje funkcjonalność wysyłki faktur do KSeF pracując na wersji Demo, tj. wysyłając faktury na serwer demo Ministerstwa Finansów, czy też używa tej funkcjonalności produkcyjnie, tj. rejestruje w pełni ustrukturyzowaną e-fakturę i wysyła ją na serwer produkcyjny MF.
Zmiana środowiska z Demo na Produkcyjne powinna być świadomą decyzją Użytkownika, wysłanie bowiem faktury na środowisko produkcyjne oznacza wprowadzenie faktury do obiegu gospodarczego. Podczas zmiany środowiska na produkcyjne System usuwa z pieczątek wszystkie zdefiniowane tokeny oraz wszystkie informacje dotyczące dotychczasowych operacji KSeF na dokumentach. Po wysłaniu faktury na środowisko produkcyjne KSeF powrotna zmiana środowiska na Demo nie jest już możliwa. Zmiany środowiska KSeF należy dokonywać wówczas, gdy żaden inny Użytkownik nie pracuje w Systemie. Operator dokonujący zmiany środowiska KSeF na produkcyjne musi potwierdzić, że jest świadom ww. operacji.

W związku z przekazaniem do pliku JPK_V7(3) numerów dokumentów w KSeF zalecamy korzystanie ze środowiska produkcyjnego KSeF. Do pliku JPK_V7(3) przekazywane są wszystkie numery KSeF, które są dodane na dokumentach sprzedażowych i zakupowych, niezależnie od wybranego środowiska i sposobu wysyłki.
Środowisko Demo może być wykorzystywane na bazach testowych.
Pozwoli to na uniknięcie przekazywania do pliku JPK_V7(3) numerów dokumentów dotyczących środowiska demo. Dodatkowo, jeżeli w bazie ustawiona jest wersja środowiska KSeF -Demo, podczas zmiany środowiska na Produkcyjne, wszystkie dotychczas wprowadzone numery (również numery KSEF wprowadzane ręcznie z danymi ze środowiska produkcyjnego) zostaną automatycznie usunięte.
Opcja decydująca o sposobie dokonywania eksportu wielu dokumentów jednocześnie
Podczas wysyłania do KSeF jednego dokumentu wysyłka taka dokonywana jest w ramach sesji interaktywnej. Podczas wysyłki seryjnej wielu zaznaczonych dokumentów natomiast o sposobie dokonywanie tej wysyłki decyduje ustawienie opcji w sekcji Eksport wielu dokumentów. Wybór opcji Sesja interaktywna oznacza, że każda z zaznaczonych faktur zostanie wysłana w oddzielnym pliku, wybór opcji Plik wsadowy natomiast oznacza, że wszystkie one zostaną wysłane w jednej paczce.
W Konfiguracji/KSeF dodana została możliwość wskazania czasu oczekiwania Systemu Comarch ERP XL na odpowiedź serwera KSeF podczas wysyłania dokumentów. Otrzymana w tym czasie informacja zwrotna z KSeF prezentowana jest w kontrolce Status wysyłki każdego z wysłanych dokumentów.
Parametry dotyczące zapisywanie pliku wysłanej faktury oraz pobranego urzędowego poświadczenia odbioru jako załącznika faktury
Obsłużona została funkcjonalność podpinania pliku .xml wysyłanej faktury oraz pliku .xml pobieranego UPO jako załączników do faktury. Załączniki te tworzone są o ile włączony jest stosowny parametr sekcji Zapisuj jako załącznik. Tak tworzone załączniki oznaczane są nowym typem załącznika - Plik KSeF.
Jeżeli Użytkownik decyduje się na tworzenie ww. załącznika/załączników wówczas ma możliwość wyboru, czy ma być on zapisywany w bazie, czy jako link do pliku zapisanego na dysku. W tym ostatnim przypadku Użytkownik może wskazać katalog, w którym mają być te pliki zapisywane. Katalog ten można wskazać również w Parametrach komputera/[Wymiana danych].

Zasada zapisywania plików jest następująca: tworzony plik zapisany zostaje w katalogu wskazanym dla danego Użytkownika w Parametrach komputera, a jeżeli go tam nie wskazano, wówczas w katalogu ogólnym wskazanym w Konfiguracji systemu. Jeżeli i tej ścieżki nie wskazano, wówczas pliki te umieszczane są w katalogu o nazwie KSeFXML katalogu instalacyjnego Comarch ERP XL. We wskazanych jw. katalogach tworzone są podkatalogi dla każdej daty z jaką tworzone są pliki i w tychże podkatalogach są one umieszczane.
Parametry sekcji Podczas eksportu wysyłaj
W ww. sekcji Użytkownik decyduje, czy dla poszczególnych elementów faktury ma być wysyłana ilość/cena dla jednostki głównej, czy jednostki pomocniczej użytej na elemencie, a także ma możliwość wskazania czy System ma wysyłać w pliku opis z elementu faktury.
W Konfiguracji Systemu na zakładce [KSeF] udostępniono parametr, decydujący o tym, czy numer rachunku bankowego ma zostać wysłany na podstawie rejestru przypisanego do dokumentu, czy na podstawie rejestru/ów przypisanych do poszczególnych płatności dokumentu. W tym ostatnim przypadku wysyłanych rachunków bankowych może być wiele.

Jako numer dokumentu wysyłanego/korygowanego wysyłany jest numer obcy dokumentu z kontrolki Faktura na zakładce [Nagłówek] formatki dokumentu, domyślnie ustalany na podstawie numeru systemowego FS/FSK. Dla tych Użytkowników, którzy wykorzystują to pole do dodatkowego oznaczania dokumentów, udostępniona została możliwość wysyłania do KSeF numeru systemowego dokumentu. O tym, który z numerów (własny/obcy) ma został wysłany decyduje stosowny parametr w Konfiguracji systemu.

Struktura e-faktury umożliwia przesyłanie informacji o numerach partii towarów, z której/których pochodzą towary będące przedmiotem transakcji dokumentowanej fakturą. Ww. dane przesyłane są wówczas, jeżeli w Konfiguracji systemu włączony zostanie parametr Podczas eksportu wysyłaj/Numer partii towaru.

Jako partia towaru wysyłana jest wartość tekstowa ustalona na podstawie: kodu towaru, cechy dostawy, EAN-u dostawy i daty ważności dostawy, o ile dostawy posiadają takie dane.
Zmienione zostały zasady aktywności kontrolki pozwalającej na podanie ścieżki do katalogu, w którym zapisywane mają być załączniki KSeF wysyłanych/importowanych faktur. Zapisywanie takich załączników dla wysyłanych faktur jest opcjonalne, natomiast dla faktur pobieranych ze środowiska KSeF zapisywane są one zawsze, stąd parametr Zapisuj jako załącznik/Plik importowanej faktury ma jedynie charakter informacyjnych jest włączony na trwale. Co za tym idzie kontrolka wyboru katalogu pozostaje aktywna cały czas.
Sekcja Klucz KSeF nie jest obsługiwana. Została ona dodana w ramach prac przygotowawczych do obsługi licencjonowania KSeF.

Zakładka Import w Konfiguracji/KSeF
W Konfiguracji systemu na zakładce [KSeF] dodana została pod-zakładka [Import], a na niej szereg parametrów. Parametry te stanowią element funkcjonalności tworzenia dokumentu zakupu w Systemie Comarch ERP XL na podstawie faktury zakupu zaimportowanej z KSeF.

Parametry KSeF na definicji dokumentu
Na definicję dokumentów FS, FSE, FSL i FEL dodane zostały stosowne parametry dotyczącej obsługi tego typu dokumentu w danym centrum w zakresie wysyłki do KSeF.

Stosowna opcja decyduje o tym, czy domyślnie dokument tego typu ma być oznaczony jako podlegający wysyłce do KSeF. Użytkownik ma możliwość wyboru jednej z czterech opcji:
- Opcja Nie wysyłaj oznacza, że tego typu dokumenty w danym centrum nie podlegają wysyłce do KSeF
- Opcja Wysyłaj oznacza, że wszystkie dokumenty tego typu rejestrowane w danym centrum mają być domyślnie oznaczona jako podlegające wysyłce do KSeF
- Opcja Poza systemem oznacza, że dokumenty co prawda podlegają wysyłce do KSeF ale będzie ona dokonywana poza Systemem Comarch ERP XL
- Opcja Zależnie od kontrahenta
Ostatnia z opcji, w połączeniu z parametrami na karcie kontrahenta decyduje o tym, czy faktury rejestrowane dla danego kontrahenta podlegają wysyłce do KSeF, a jeżeli tak, to czy będzie ona dokonywana z Systemu Comarch ERP XL czy poza nim. Domyślnie parametr Wysyłaj dokumenty do KSeF kart kontrahentów jest włączony, natomiast parametr Poza systemem wyłączony. Użytkownik może zmienić ich ustawienie czy to bezpośrednio na karcie/kartach kontrahentów, czy też z użyciem wzorca kontrahenta.

Ww. zasady zostały utrzymane, natomiast wprowadzona została zależność pomiędzy statusem kontrahenta (podmiot gospodarczy/odbiorca detaliczny) i parametrem WSTO a parametrami KSeF – po zmianie statusu na odbiorca detaliczny i/lub po włączeniu WSTO parametr Wysyłaj dokumenty do KSeF jest automatycznie wyłączany, choć nadal dostępny do edycji.

Podczas konwersji bazy System wyłącza parametr wysyłki do KSeF na kartach typu odbiorca detaliczny oraz tych, które mają włączony parametr WSTO. Na pozostałych kartach ustawienie parametru pozostaje bez zmian.
Podobna zależność wprowadzona została na wzorcu (grupie) kontrahenta.
Parametr Automatycznie podczas zatwierdzania definicji dokumentu, jak sama nazwa wskazuje decyduje o tym, czy podczas zatwierdzania dokumentu czy to z formatki czy to z listy ma być on automatycznie wysłany do KSeF. Obsłużona została również opcjonalna kontrola poprawności semantycznej dokumentu ze schemą KSeF przed jego zatwierdzeniem. Jest ona dokonywana o ile na definicji dokumentu włączony jest parametr Weryfikuj w KSeF przed zatwierdzeniem. W związku z tym, że przed wysłaniem dokumentu do KSeF System najpierw wstępnie weryfikuje jego poprawność, po zaznaczeniu parametru wysyłki podczas zatwierdzania parametr weryfikacji w KSeF jest automatycznie włączany.
Na definicji FZ/FZL, w sekcji Dokument źródłowy z KSeF udostępnione zostały parametry dotyczącej obsługi tego typu dokumentów w zakresie ich powiązania z systemem KSeF.

Stosowna opcja decyduje o tym, czy domyślnie dokument tego typu ma być oznaczony jako rejestrowany na podstawie faktury pobranej z KSeF. Użytkownik ma możliwość wyboru jednej z czterech opcji:
- Opcja Nie dotyczy oznacza, że tego typu dokumenty w danym centrum nie będą rejestrowane na podstawie faktur z KSeF (np. otrzymywane są wyłącznie od Dostawców zagranicznych)
- Opcja Pobrany z KSeF oznacza, że dokumenty tego typu będą rejestrowane na podstawie faktur pobranych do Systemu z KSeF
- Opcja Poza systemem oznacza, że dokumenty będą rejestrowane na podstawie faktur z KSeF, ale będą one pobierane poza Systemem Comarch ERP XL
- Opcja Zależnie od kontrahenta
Ostatnia z opcji, w połączeniu z parametrami Źródłowy z KSeF i Poza systemem sekcji KSeF/Zakup karty kontrahenta decyduje o tym, czy faktury od danego Dostawcy będą rejestrowane na podstawie faktur pobranych z KSeF, a jeżeli tak, to czy będą pobierane z KSeF do Systemu Comarch ERP XL czy poza nim.

Domyślnie parametr Źródłowy z KSeF kart dostawców krajowych jest włączony, natomiast parametr Poza systemem wyłączony, w przypadku kart dostawców zagranicznych oba parametry są domyślnie wyłączone. Użytkownik może zmienić ich ustawienie czy to bezpośrednio na karcie/kartach kontrahentów, czy też z użyciem aktualizacji kart przy pomocy wzorca kontrahenta.
Parametry KSeF na formatkach faktur sprzedaży i ich korekt
Na formatkach faktur sprzedaży i formatkach korekt faktur sprzedaży udostępniona została zakładka [KSeF], na której prezentowane są poniższe informacje dotyczące wysyłki dokumentu do KSeF.
- Parametr Wyślij do KSeF decydujący o tym, czy dokument podlega wysyłce do KSeF
- Parametr Poza systemem pozwalający na oznaczenie, że dokument został/zostanie wysłany do KSeF, ale zostanie to dokonane poza Comarch ERP XL
Ww. parametry ustalane są domyślnie na podstawie opcji wybranej w sekcji Wysyłanie dokumentu do KSeF definicji dokumentu. Jeżeli na definicji wybrano opcję Nie wysyłaj, wówczas ww. parametry są domyślnie wyłączone, jeżeli wybrano opcję Wysyłaj, wówczas parametr Wyślij do KSeF zostaje włączony a Poza systemem wyłączony, jeżeli w definicji wybrano opcję Poza systemem, wówczas oba parametry na dokumencie zostają włączone. Jeżeli zaś na definicji wybrano opcję Zależnie od kontrahenta, wówczas parametry ustalana są zależy od ustawienia parametrów KSeF na karcie kontrahenta, dla którego rejestrowana jest faktura.
Ww. zasada ustalania parametrów na podstawie definicji dokumentu dotyczy również tworzenia nowego dokumentu poprzez kopiowanie <CTRL>+<Insert>, natomiast na korektach ww. parametry ustalane są na podstawie dokumentu korygowanego.
Edycja parametru Wyślij do KSeF jest możliwa pod poniższymi warunkami:
- Operator ma prawo do edycji dokumentu tego centrum
- Stan dokumentu jest inny niż anulowany
- Parametr Poza systemem jest wyłączony
- Dokument nie został jeszcze wysłany do KSeF
Użytkownik może dokonać zmiany ustawienia ww. parametru również w sposób seryjny, przy użyciu stosownych opcji menu kontekstowego listy FS/FSE.

Edycja parametru Poza systemem jest możliwa na dokumencie, który nie został dotąd wysłany do KSeF, przy czym
- parametr może zostać włączony o ile włączony jest parametr Wyślij do KSeF
- na zatwierdzonym dokumencie jego edycji może dokonać wyłącznie Operator z prawem Edycja numeru KSeF na dokumentach
Zaznaczenie parametrów Wyślij do KSeF/Poza systemem na dokumencie oznacza, że dokument został/zostanie wysłany do KSeF poza Systemem Comarch ERP XL. Na tak oznaczonym dokumencie Operator z prawem Edycja numeru KSeF na dokumentach może samodzielnie wprowadzić dane dotyczące KSeF: numer KSeF dokumentu, status KSeF, numer sesji, numer referencyjny dokumentu oraz daty wysłania/przyjęcia/odebrania UPO.
- Numer KSeF dokumentu
Ww. numer jest to numer identyfikujący fakturę, nadawany przez KSeF i zapisywany na dokumencie po pobraniu Urzędowego Poświadczenia Odbioru (UPO).
- Status KSeF dokumentu
Status KSeF zmieniany jest automatycznie podczas operacji wysyłania faktury i pobierania UPO i może przyjąć jedną z poniższych wartości:
- Nie wysłano
- Wysłano/nie odebrano UPO
- Wysłano/odebrano UPO
- Odrzucono
- Data i godzina wysłania dokumentu w KSeF oraz identyfikator Operatora, który dokonał wysyłki
- Data i godzina przyjęcia dokumentu w KSeF, ustalana po pobraniu UPO
- Data i godzina pobranie UPO oraz identyfikator Operatora, który dokonał jego pobrania
- Numer referencyjny sesji, w ramach której dokonano wysyłki faktury
- Numer referencyjny dokumentu, zapisywany wyłącznie w przypadku jeżeli wysyłka dokumentu odbyła się w trybie interaktywnym

Ww. zakładka dostępna jest na formatkach poniższych typów dokumentów:
- FS, (s)FS, (S)FS, (A)FS, FSL
- FSE, (s)FSE, (S)FSE, FEL
- RA, RAK
- FSK, (s)FSK, (S)FSK, (Z)FSK, (A)FSK, KSL
- FKE, (s)FKE, (S)FKE, (Z)FKE, KEL
Użytkownik ma możliwość dokonania poniższych operacji bezpośrednio z formatki ww. dokumentów. Służą do tego stosowne opcje dostępne na prawej belce zakładki [KSeF] dokumentu. Operacje te zostały omówione w dalszej części dokumentu.
- Operacja Sprawdź poprawność w KSeF
- Operacja Wyślij do KSeF
- Operacja Pobierz UPO
Na uproszczonej formatce dokumentu (A)FS podstawowe dane z zakresu KSeF prezentowane są w sekcji KSeF zakładki [Ogólne}, a ww. operacje z zakresu weryfikacji/wysyłki do KSeF/pobierania UPO dostępne są z każdej zakładki tej formatki. Wysyłka, w tym seryjna z listy Rejestru VAT planowana jest w jednej z kolejnych wersji.

Edycja numeru obcego na zatwierdzonym dokumencie sprzedaży
Operator z prawem Edycja daty sprzedaży na zatwierdzonym dokumencie może zmieniać datę sprzedaży na zatwierdzonych dokumentach: FS, (S)FS, (s)FS, RA, WZ, FSL, FSE, (S)FSE, (s)FSE, WZE, FEL do chwili ich zaksięgowania.

Zasady edycji daty sprzedaży na dokumentach handlowych i fakturach A-vista przedstawiają poniższe tabele:
- Zatwierdzony dokument handlowy sprzedaży (FS, (S)FS, (s)FS, RA, WZ, FSL, FSE, (S)FSE, (s)FSE, WZE, FEL)
| Edycja daty sprzedaży na zatwierdzonej FS | ||
| Zatwierdzona, niezaksięgowana | Zaksięgowana | |
| Czy Operator posiada prawo Edycja daty sprzedaży na zatwierdzonym dokumencie | Blokada edycji | |
| Nie | Tak | |
| Blokada edycji | Możliwość edycji | |
- Faktury A-Vista: (A)FS i (A)FSK) – formatka zwykła i uproszczona)
| Edycja daty sprzedaży na (A)FS/FSK | |||
| Niezaksięgowana | Zaksięgowana | ||
| Czy dokument został wysłany do KSeF | Blokada edycji | ||
| Nie | Tak | ||
| Możliwość edycji | Czy Operator ma prawo Edycja daty sprzedaży na zatw. dokumencie | ||
| Nie | Tak | ||
| Blokada edycji | Możliwość edycji | ||
- Zatwierdzona, w tym zaksięgowana FS, zaksięgowana (A)FS, (A)FSK – formatka zwykła i uproszczona
|
Edycja numeru obcego na zatwierdzonej FS (w tym również zaksięgowanej) Edycja numeru obcego na zaksięgowanej (A)FS/FSK |
|||
| Czy Operator ma prawo Edycja nr obcego na zatwierdzonym dokumencie | |||
| Nie | Tak | ||
| Możliwość edycji | Podczas eksportu wysyłaj/numer dokumentu | ||
| Systemowy | Obcy | ||
| Możliwość edycji | Czy dokument został wysłany do KSeF | ||
| Nie | Tak | ||
| Blokada edycji | Możliwość edycji | ||
- Niezaksięgowana (A)FS, (A)FSK
| Edycja numeru obcego na niezaksięgowanej (A)FS, (A)FSK | ||
| Podczas eksportu wysyłaj/numer dokumentu | ||
| Systemowy | Obcy | |
| Możliwość edycji | Czy dokument został wysłany do KSeF | |
| Nie | Tak | |
| Możliwość edycji | Blokada edycji | |
Numer KSeF oryginału na korekcie ręcznej
Na formatce korekty ręcznej FSK/(A)FSK/FKE/FZK udostępniona została kontrolka pozwalająca na wprowadzenie przez Użytkownika numeru KSeF oryginału, zarejestrowanego poza Systemem Comarch ERP XL. Na niezatwierdzonym dokumencie numer ten może wprowadzić każdy z Operatorów posiadający prawo do edycji tego dokumentu, natomiast po zatwierdzeniu dokumentu może to uczynić Operator z prawem Edycja numer KSeF na dokumentach. Edycja kontrolki zostaje zablokowana po wysłaniu dokumentu do KSeF.

Sesje KSeF
Komunikacja z Systemem KSeF odbywa się w ramach konkretnej sesji KSeF danego Użytkownika. W przypadku wysyłki interaktywnej, tj. dokonywanej dla pojedynczego dokumentu czy też wysyłki seryjnej dokonywanej przy opcji Sesja interaktywna sekcji Eksport wielu dokumentów, o której mowa w rozdziale dotyczącym Konfiguracji systemu sesja nawiązywana jest podczas wysłania pierwszego dokumentu po zalogowaniu się do aplikacji Comarch ERP XL. Wysyłka kolejnych faktur odbywa się już w ramach tej sesji, aż do jej zamknięcia. Sesja zamykana jest podczas/wskutek:
- Zamknięcia modułu systemu Comarch ERP XL
- Zmiany Operatora
- Zmiany kontekstu Operatora
- Zamknięcia sesji na żądanie Operatora
- Pobrania UPO dla danej sesji
Informacja o aktualnej sesji interaktywnej bieżącego Operatora dostępna jest w menu System/Sesja KSeF. Użytkownik ma tutaj możliwość samodzielnego zakończenia danej sesji, czy też pobrania UPO dla dokumentów wysłanych w ramach tej sesji.

W przypadku wysyłki dokonywanej w trybie wsadowym, czyli wysyłki seryjnej dokonywanej przy opcji Plik wsadowy sekcji Eksport wielu dokumentów, o której mowa w rozdziale dotyczącym Konfiguracji systemu każda taka wysyłka dokonywana jest w ramach odrębnej sesji.
Numer sesji KSeF w ramach której został wysyłany dany dokument jest prezentowany na zakładce [KSeF] formatki dokumentu.

Wysyłanie faktur do KSeF
Wysyłanie dokumentów do KSeF obejmuje poniższe typy dokumentów:
- FS, (s)FS, (S)FS, (A)FS, FSL
- FSE, (s)FSE, (S)FSE, FEL
- RA, RAK
- FSK, (s)FSK, (S)FSK, (Z)FSK, (A)FSK, KSL
- FKE, (s)FKE, (S)FKE, (Z)FKE, KEL
O tym, czy wysyłka jest wysyłką testową, mającą na celu jedynie weryfikację poprawności danych wprowadzonych w Systemie Comarch ERP XL, poprawności ich interpretacji, poprawności procedur wdrożonych w Firmie czy też jest rzeczywistym wprowadzeniem faktury do obiegu gospodarczego decyduje opisane wyżej ustawienie opcji Środowisko pracy na zakładce [KSeF] Konfiguracji systemu.
Wysłania dokumentu do KSeF może dokonać wyłącznie Operator z prawem Wysyłanie faktur/Pobieranie UPO.
Wysłanie dokumentu może być dokonane jedną z poniżej opisanych metod.
Automatyczne wysyłanie faktur podczas ich zatwierdzania
Operacja automatycznej wysyłki dokonywana jest wówczas, jeżeli na definicji tego typu dokumentu włączony jest parametr Automatycznie podczas zatwierdzania i dokument oznaczony jest jako podlegający wysyłce w systemie Comarch ERP XL, tj. parametr Wyślij do KSeF jest włączony, a parametr Poza systemem jest wyłączony. Taka wysyłka realizowana jest zarówno podczas zatwierdzania dokumentu z jego formatki, jak i podczas jego zatwierdzania opcją menu kontekstowego listy dokumentów, w tym podczas seryjnego zatwierdzania wielu zaznaczonych dokumentów.

Przed zatwierdzeniem dokumentu połączonym z automatyczną wysyłką System weryfikuje jego datę, w przypadku, gdy data wystawienia dokumentu jest inna niż bieżąca prezentowane jest stosowne pytanie/ostrzeżenie.

Jedyną przeszkodą nie pozwalającą na zatwierdzenie dokumentu podlegającego automatycznej wysyłce jest jego niezgodność ze schematem KSeF. W takim wypadku zatrzymanie dokumentu w buforze jest uzasadnione, ponieważ takiego dokumentu bez dokonania na nim zmian nie udałoby się wysłać do KSeF żadnemu Operatorowi, w żadnym czasie. W przypadku innych przeszkód takim jak brak prawa Operatora do wysyłki faktur KSeF czy też czasowa niedostępność środowiska KSeF dokument zostanie zatwierdzony i będzie oczekiwał na wysyłkę w późniejszym terminie czy też przez innego Operatora.
Wysyłka faktury dokonywana z jej formatki
Operacja Wyślij do KSeF dostępna jest na zakładce [KSeF] formatek faktur sprzedaży i ich korekt, natomiast na uproszczonej formatce faktury A-vista (A)FS na każdej z nich. Przycisk dostępny jest o ile spełnione są wszystkie poniższe warunki
- Dokument został zatwierdzony (nie dotyczy faktur A-vista)
- Dokument jest oznaczony jako podlegający wysyłce w Systemie Comarch ERP XL
- Dokument nie był dotąd wysyłany do KSeF lub został odrzucony w KSeF
- Operator ma prawo do wysyłania dokumentów do KSeF

Seryjna wysyłka faktur z listy FS/FSE
Użytkownik może dokonać wysłania faktury przy użyciu stosownego przycisku pod listą dokumentów oraz za pomocą opcji Wyślij do KSeF menu kontekstowego listy FS/FSE, w tym seryjnie dla wielu zaznaczonych dokumentów.
Ww. przycisk pod listą dokumentów FS/FSE jest aktywny o ile kursor wskazuje na zatwierdzony dokument i Operator ma prawo do wysyłania dokumentów do KSeF, pozostałe warunki niezbędne do wysłania dokumentu są sprawdzane już po uruchomieniu operacji. Natomiast zasady dostępności opcji w menu kontekstowym są identyczne jak opisane dla przycisku formatki dokumentu.

Warunki skutecznej wysyłki dokumentu do KSeF
System dokonuje wysyłki danego dokumentu, o ile spełnione są wszystkie poniższe warunki. Spełnienie niektórych z nich decyduje o dostępności opcji wysyłki, niektóre zaś sprawdzane są już po jej wywołaniu. Poniżej znajduje się ich pełna lista:
- Operator ma prawo Wysyłanie faktur/Pobieranie UPO
- Stan dokumentu: wysyłce podlegają dokumenty, które zostały już zatwierdzone, a nie zostały anulowane (nie dotyczy faktur A-vista (A)FS/FSK)
- Status KSeF dokumentu: wysyłce podlegają dokumenty, które nie były dotąd wysyłane do KSeF lub zostały odrzucone w KSeF
- Dokument jest oznaczony jako podlegający wysyłce w Systemie Comarch ERP XL tj. parametr Wyślij do KSeF jest włączony, a parametr Poza systemem jest wyłączony
- W przypadku korekt ręcznych FSK/FKE – Użytkownik podał numer KSeF oryginału- więcej na ten temat w dalszej części dokumentu
- W przypadku faktur A-vista (A)FS/FSK – na dokument wprowadzono element lub rekord tabeli VAT
- Dokument spełnia wstępne warunki zgodności ze schemą FA(2)
- Dokument jest wysyłany do KSeF wyłącznie, jeżeli spełnione są wszystkie ww. warunki. Jeżeli wstępna weryfikacja zgodności ze schemą jest negatywna, wówczas Użytkownik jest o tym informowany i powinien poprawić stosowne dane czy to na dokumencie, czy to na obiektach powiązanych takich jak pieczątka Firmy, karta kontrahenta, karta adresu, karta towaru itp.
- Dokument pozytywnie zweryfikowany jest wysyłany do KSeF. Po dokonaniu takiej wysyłki status KSeF dokumentu zostaje zmieniony na Wysłano/nie odebrano UPO, a dodatkowo na dokumencie zapisany zostaje numer referencyjny sesji w ramach której został on wysłany, numer referencyjny dokumentu (wyłącznie przy wysyłce interaktywnej) oraz informacja o dacie wysłania i Operatorze, który tej wysyłki dokonał.


Kontrola uzyskania numer KSeF dokumentu powiązanego przed wysyłką dokumentu
Podczas wysyłania dokumentów do KSeF przesyłane są informacje dotyczące innych, powiązanych z nimi faktur, a są to:
- Dla korekt – dane dotyczące faktury korygowanej
- Dla faktur zaliczkowych – dane dotyczące poprzednich faktur zaliczkowych
- Dla faktur końcowych – dane dotyczące odliczanych faktur końcowych
Dla każdego z ww. dokumentów wysyłany jest numer rozumiany jako numer KSeF tego dokumentu o ile go posiada lub numer własny dokumentu, jeżeli dokument został zarejestrowany poza KSeF.
Wprowadzono kontrolę w tym zakresie dokonywaną przez System:
- Jeżeli faktura korygowana podlega wysyłce do KSeF a nie ma nadanego numeru KSeF, wówczas System nie pozwoli na wysłanie do KSeF korekty takiego dokumentu
- Jeżeli poprzednia faktura zaliczkowa podlega wysyłce do KSeF a nie ma nadanego numeru KSeF, wówczas System nie pozwoli na wysłanie do KSeF kolejnej faktury zaliczkowej do tego samego zamówienia
- Jeżeli faktura odliczana na danej fakturze końcowej podlega wysyłce do KSeF a nie ma nadanego numeru KSeF, wówczas System nie pozwoli na wysłanie do KSeF faktury końcowej z nią powiązanej
Status wysyłki dokumentu do KSeF
Na fakturach wysłanych do KSeF obsłużono zapisywanie i prezentowanie tekstowego statusu wysyłki, czyli informacji otrzymanej ze środowiska KSeF w trakcie komunikacji z tym środowiskiem. W Konfiguracji/KSeF dodana została możliwość wskazania czasu oczekiwania Systemu Comarch ERP XL na odpowiedź serwera KSeF podczas wysyłania dokumentów. Otrzymana w tym czasie informacja zwrotna z KSeF prezentowana jest w kontrolce Status wysyłki każdego z wysłanych dokumentów.


Ww. status wysyłki aktualizowany jest na dokumencie podczas pobierania UPO dla danego dokumentu.
Treść informacji otrzymanej ze środowiska KSeF poprzedzona jest numerem, pozwalającym Użytkownikowi na lepsze rozpoznanie, na jakim etapie wysyłki dokumentu zakończyła się komunikacja z KSeF. KSeF przewiduje poniższe statusy informacji:
- <100 – 200) – kod inicjalny, proces jest w trakcie lub został zainicjowany, ale nie został jeszcze rozpoczęty
- <200 – 300) – sukces, proces został zakończony poprawnie
- <300 – 400) – kod operacyjny, proces jest w trakcie realizacji zdefiniowanych zadań
- <400 – 500) – kod terminalny, błąd, proces został zakończony ze względu na wystąpienie błędu biznesowego
Ww. funkcjonalność zapisywania statusu wysyłki została połączona z wprowadzeniem dodatkowego statusu KSeF dokumentu: W trakcie wysyłki. Statusem tym oznaczane są te faktury, dla których w określonym w Konfiguracji czasie otrzymano informację zwrotną z przedziału <300-400), o którym mowa poniżej, czyli dla dokumentu tego istnieje duże prawdopodobieństwo jego przyjęcia w KSeF, ale nie pewność co do tego zdarzenia. Dla dokumentów o takim statusie KSeF Użytkownik ma możliwość wykonania operacji pobrania UPO, po której zyska pewność, że dokument został faktycznie przyjęty w KSeF.
Nowy status KSeF dokumentu został uwzględniony na formatce dokumentu, na liście dokumentów w kolumnie KSeF/Status oraz w filtrze Status KSeF listy faktur sprzedaży.


Pełna interpretacja w Systemie Comarch ERP XL informacji zwracanych przez środowisko KSeF przedstawiona została w poniższej tabeli.
| Status informacji z KSeF | ||
| Numer informacji | Znaczenie informacji | Status KSeF dokumentu ustalany w Comarch ERP XL |
| <100 – 200) | Kod inicjalny, proces jest w trakcie lub został zainicjowany, ale nie został jeszcze rozpoczęty | Dokument traktowany jako niewysłany do KSeF |
| <200 – 300) | Sukces, proces został zakończony poprawnie | Wysłano/nie odebrano UPO |
| <300 – 400) | Kod operacyjny, proces jest w trakcie realizacji zdefiniowanych zadań | W trakcie wysyłki |
| <400 – 500) | Kod terminalny, błąd, proces został zakończony ze względu na wystąpienie błędu biznesowego | Odrzucony |
Podczas komunikacji ze środowiskiem KSeF zdarzają się sporadycznie sytuacje, w którym środowisko to staje się chwilowo niedostępne lub połączenie z nim jest niestabilne. W takich przypadkach mogą się pojawić chwilowe problemy w zakresie czy to wysyłki dokumentów, czy to ustalania prawidłowego statusu wysyłki na takich dokumentach. Użytkownik powinien zwrócić szczególną uwagę na przypadki j.n.
- Błąd komunikacji z KSeF

- Błąd aktualizacja statusu KSeF wysyłanych faktur sprzedaży

W obu ww. przypadkach Użytkownik powinien zalogować się bezpośrednio do środowiska KSeF i sprawdzić, czy dokumenty, podczas wysyłania których pojawiał się ww. błąd znajdują się na serwerze KSeF. Jeżeli faktury zostały przyjęte przez KSeF, wówczas na tych dokumentach w Systemie Comarch ERP XL należy poprawić status KSeF. W tym celu należy na dokumencie zaznaczyć parametr Poza systemem, a następnie wprowadzić numer KSeF dokumentu, datę wysłania, przyjęcia, pobrania UPO oraz ustalić status na Wysłano/Odebrano UPO. Na zatwierdzonym dokumencie może to uczynić Operator z prawem Edycja numeru KSeF na dok./ Spinanie z KSeF na zatw. dok.


Mapowanie danych na strukturę logiczną e-faktur wg schemy FA(3)
Wprowadzona w wersji 2025.1 Systemu i opisana w niniejszym dokumencie integracja z KseF opiera się na dotychczasowych regulacjach i schemie FA(3).
- wysyłka produkcyjna odbywa się wg schematu FA(2) i w oparciu o API KSeF 1.0
- wysyłka testowa odbywa się wg schematu FA(3) i w oparciu o API KSeF 2.0
Wszystkie dane przesyłane przez System do KSeF ustalane są za pomocą stosownych funkcji/procedur, które mogą być stosownie modyfikowane przez Partnerów/zespoły IT na potrzeby konkretnego Klienta.
Szczegółowe informacje dotyczące sposobu mapowania danych wprowadzonych w Systemie Comarch ERP XL na strukturę logiczną e-faktur zostały opisane w odrębnym dokumencie. W niniejszym rozdziale opisano jedynie te, które wymagają szczególnej uwagi Użytkowników.
Numer faktury
Jako numer dokumentu wysyłany jest numer obcy dokumentu z kontrolki Faktura zakładki [Nagłówek] formatki dokumentu (Trn_DokumentObcy), lub numer własny dokumentu, zależnie od parametru Podczas eksportu wysyłaj/Numer dokumentu: Obcy/Własny w Konfiguracji firmy.
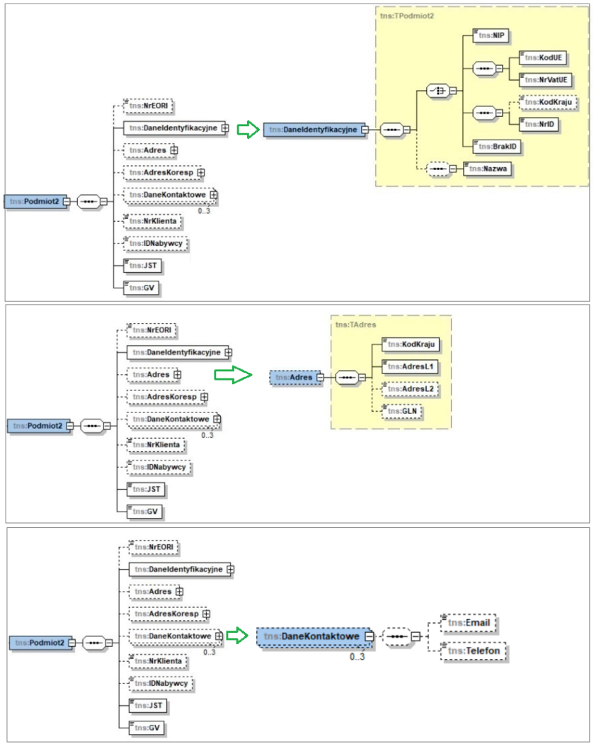
Dane Sprzedawcy
Ww. dane ustalane są na podstawie danych z pieczątki przypisanej do dokumentu, a jeżeli dokument nie ma przypisanej pieczątki, wówczas z pieczątki przypisanej do centrum głównego struktury Firmy. Nazwa i adres pobierane są z zakładki [Deklaracje cd.]. Dodatkowo sparametryzowane zostało wysyłanie danych kontaktowych sprzedawcy, decyduje o nim stosowny parametr w Konfiguracji.

Imię i nazwisko Nabywcy
Sekcja Podmiot2 (Nabywca)
Dla faktury na której jako kontrahent docelowy zastanie wprowadzony podmiot oznaczony parametrem JST wysyłane są poniższe dane:
- w sekcji Podmiot2 (dane kontrahenta głównego FS) wysyłany jest znacznik JST=1
- w sekcji Podmiot3 wysyłane są dane kontrahenta docelowego z Rolą=8
Dla faktury, na której jako kontrahent docelowy zastanie wprowadzony podmiot oznaczony parametrem GV wysyłane są poniższe dane:
- w sekcji Podmiot2 (dane kontrahenta głównego FS) wysyłany jest znacznik GV=1
- w sekcji Podmiot3 wysłane są dane kontrahenta docelowego z Rolą=10

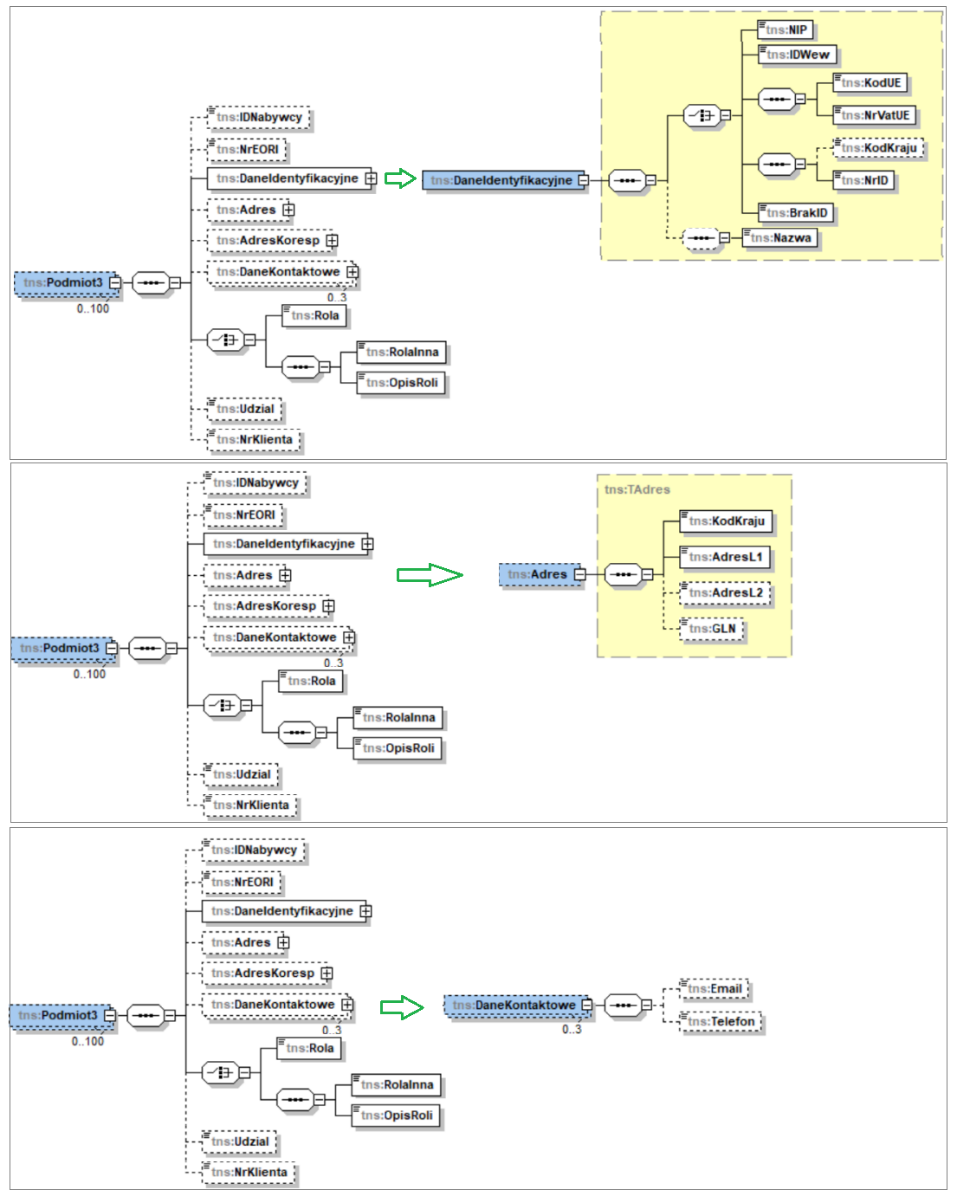
Sekcja Podmiot 3
W zakresie obsługi sekcji Podmiot3 dokonano poniższych zmian
- Wysyłanie informacji o Podmiocie3 z rolą 8 (jednostka podrzędna samorządu terytorialnego)
Dla faktury, na której jako kontrahent docelowy zastanie wprowadzony podmiot oznaczony wyżej opisanym parametrem JST w sekcji Podmiot3 wysłane zostaną dane kontrahenta docelowego z rolą 8.
- Wysyłanie informacji o Podmiocie3 z rolą 10 (członek grupy VAT)
Dla faktury, na której jako kontrahent docelowy zastanie wprowadzony podmiot oznaczony wyżej opisanym parametrem GV w sekcji Podmiot3 wysłane zostaną dane kontrahenta docelowego z rolą 10.
- Wysyłanie informacji o pracowniku dokonującym zakupu w imieniu Nabywcy
Na formatce osoby u kontrahenta dodany został parametr Wysyłaj dane osoby do KSeF. Jeżeli na karcie danej osoby zostanie włączony ten parametr i osoba ta zostanie przypisana jako osoba u kontrahenta głównego na wysyłanej fakturze, wówczas jej dane wysyłane są w sekcji Podmiot3 z rolą 11.

- Obsługa pola IDWew podczas wysyłania danych Podmiotu3
Identyfikator wewnętrzny to wytworzony w KSeF unikalny identyfikator zakładu/oddziału osoby prawnej lub innej wyodrębnionej jednostki wewnętrznej podatnika. Podatnik może utworzyć takie identyfikatory w Aplikacji Podatnika i się nimi posługiwać. Identyfikator wewnętrzny dla Podmiotu3 jest wysyłany do KSeF w oparciu o atrybut KSeF_Podmiot3_IDWew.
Zbiorcze zasady obsługi sekcji Podmiot3 przedstawia poniższa tabela.
| Podmiot3 | |||
|---|---|---|---|
| Wysyłane dane | Warunek wysyłania | Rola | IDWew |
| Adres kontrahenta docelowego | Na karcie kontrahenta docelowego włączono parametr JST | 8 | Wartość atrybutu KSEF_Podmiot3_IDWew przypisanego do adresu kontrahenta docelowego. |
| Na karcie kontrahenta docelowego włączono parametr GV | 10 | ||
| Do adresu kontrahenta docelowego przypisano atrybut KSeF_Podmiot3_IDWew | 2 | ||
| Adres kontrahenta docelowego jest inny niż adres kontrahenta głównego. | 2 | ||
| Adres Płatnika | Adres płatnika jest inny niż adres kontrahenta głównego. | 6 | Wartość atrybutu KSEF_Podmiot3_IDWew przypisanego do adresu płatnika. |
| Dane osoby u kontrahenta | Na osobie u kontrahenta głównego włączono parametr Wysyłaj dane osoby do KSeF. | 11 | Wartość atrybutu KSEF_Podmiot3_IDWew przypisanego do osoby u kontrahenta. |
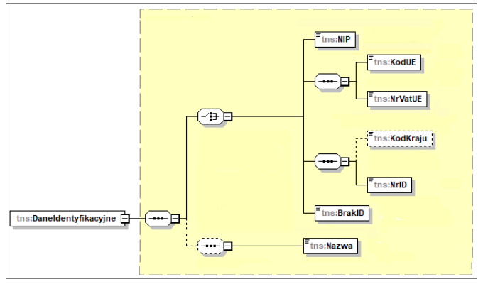
Adres nabywcy
Wprowadzono poniższe zasady identyfikacji i wysyłania danych adresowych Nabywcy, Odbiorcy i Płatnika:
- Ww. dane jak dotąd pobierane są z adresu kontrahenta ustalonego na wysyłanym dokumencie
- Ww. dane wysyłane są w kolejności: ulica wraz z numerem domu i numerem lokalu, kod pocztowy, miejscowość, województwo, gmina, powiat, przy czym nazwą składowej adresowej poprzedzone są: gmina i powiat
![]()
- W Systemie Comarch ERP XL na formatkach kart kontrahentów i ich adresów nie ma odrębnych pól na miasto (miejscowość) i pocztę, stąd informacja ta wysyłana jest jeden raz i traktowana jest jako miejscowość
- Ulica, numer domu i numer lokalu wysyłane są na podstawie zawartości obu kontrolek Ulica formatki adresu kontrahenta (KnA_Ulica, KnA_Adres)
W związku z powyższym w przypadku miejscowości bez nazw ulic Użytkownicy powinni stosować jedną z poniższych zasad definiowania adresu:
- Kontrolkę Ulica pozostawić pustą, natomiast w kontrolce Miasto podać zarówno nazwę miejscowości jak i numer domu i lokalu

- Numer domu i lokalu wpisać w kontrolce Ulica, ale poprzedzić ją nazwą miejscowości

Obsłużone zostały pola GTIN i GTINZ, w których wysyłany jest EAN towaru. Pole GTIN obsługiwane jest podczas wysyłki faktur sprzedaży oraz korekt faktur sprzedaży i wypełniane numerem EAN elementu faktury, pole GTINZ zaś obsługiwane jest podczas wysyłki faktur zaliczkowych i wypełniane numerem EAN elementu zamówienia. Sposób identyfikacji numeru EAN zależny jest od ustalonej opcji w Konfiguracja/KSeF/Podczas eksportu wysyłaj/Ilość/cenę dla jednostki:

- Jeżeli ww. opcja ustawiona jest na pomocnicza i na elemencie użyto jednostki pomocniczej, wówczas wysyłany jest EAN przypisany do tejże jednostki pomocniczej towaru, a jeżeli takiego EAN-u nie zdefiniowano, wówczas Kod u kontrahenta z karty Odbiorcy zgodnego z kontrahentem głównym dokumentu, o ile na karcie Odbiorcy wskazano tą jednostką. Jeżeli na elemencie nie została użyta jednostka pomocnicza, wówczas poszukiwany jest EAN jednostki podstawowej tj. EAN z karty towaru, a jeżeli go tam nie zdefiniowano, wówczas Kod u kontrahenta z karty Odbiorcy, o ile nie przypisano na niej żadnej jednostki.

- Jeżeli ww. opcja ustawiona jest na podstawowej wówczas wysyłany jest EAN jednostki podstawowej, a jeżeli go nie zdefiniowano, wówczas Kod u kontrahenta z karty Odbiorcy, o ile nie przypisano na niej żadnej jednostki.
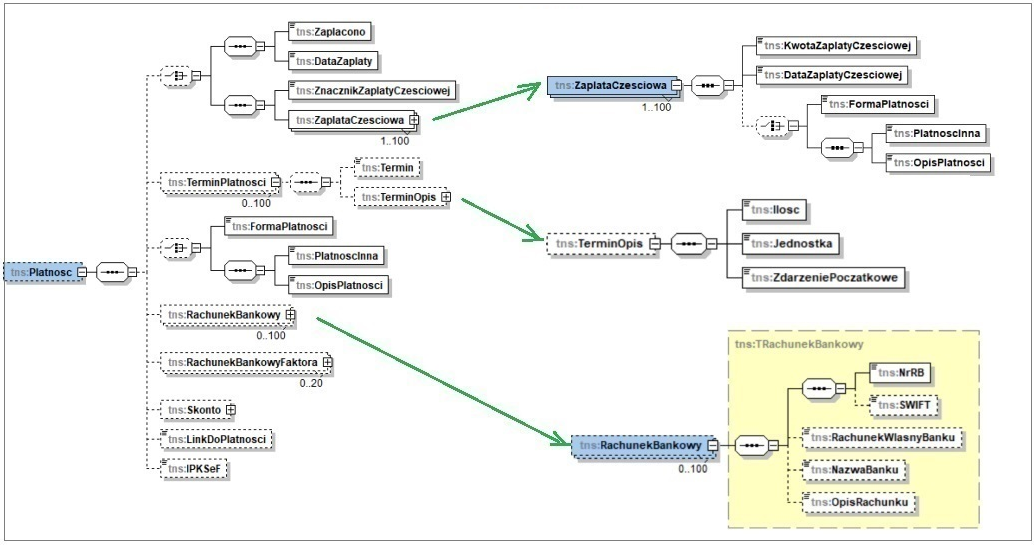
W zakresie obsługi sekcji Płatności dokonano poniższych zmian:
- Znacznik zapłaty za dokument i lista zapłat częściowych
W schemacie FA(3) zmieniona została interpretacja pól: Zaplacono i ZnacznikZaplatyCzesciowej, wyodrębniający oddzielne oznaczenie dla dokumentu zapłaconego w całości ale wieloma zapłatami. Zmiana ta została stosownie zaadoptowana w Systemie Comarch ERP XL. Dodatkowo w wysłce wg schematu FA(3) wysyłane jest tyle powtórzeń pól KwotaZaplatyCzesciowej/DataZaplatyCzesciowej w ilu różnych datach dokonano zapłaty.
- Zmiany w zakresie sekcji Termin płatności
W schemacie FA(3) pole TerminOpis zostało zastąpione sekwencją pól służących do innego niż data sposobu określenia terminu płatności np. 12 dni od daty wystawienia. Pola te zostały w Systemie obsłużone w oparciu o atrybuty KSEF_TerminPlatnosci_Ilosc, KSEF_TerminPlatnosci_Jednostka, KSEF_TerminPlatnosci_ZdarzeniePoczatkowe.
- Wysyłanie informacji o kwotach nierozliczonych płatności w sekcji Dodatkowy opis
W związku ze zmianą budowy schematu FA(3) e-faktury w zakresie sekcji Terminy Płatności nie ma już możliwości przekazania w węźle Płatności informacji o tym w taki sposób tj. na jakie kwoty, terminy i formy zostały rozbite płatności dokumentu. W przykładach przygotowanych przez Ministerstwo informacje takie wysyłane są jako dodatkowe opisy dokumentu. Taki też sposób przekazywania tych danych został przyjęty w Systemie Comarch ERP XL. W sekcji Dodatkowy Opis wysyłane są dane o nierozliczonych płatnościach. W polu Klucz wysyłana jest wartość zbudowana w oparciu o stałą frazę: Kwota do zapłaty w terminie oraz termin płatności, a jako Wartość wysyłana jest forma płatności, kwota do zapłaty i waluta. Obrazuje to przykład j.n.

- Zmiany zasad wysyłania informacji o Formie płatności
Na formatce formy płatności udostępniona została kontrolka Płatność KSeF, w której Użytkownik ma możliwość jednoznacznego przypisania tej formie odpowiadającej jej nazwy KSeF poprzez wybór wartości spośród przewidzianych w schemacie e-faktury. Przypisanie to pozwala na jednoznaczne mapowanie użytej na wysyłanym dokumencie formy płatności na formę dozwoloną w KSeF.

W zakresie formy płatności schemat e-faktury przewiduje możliwość przesłania albo pola FormaPlatnosci z wartością 1-7 (1- oznacza gotówkę, 2- kartę itp.), albo zamiast tego pola przesłanie znacznika PlatnoscInna i w OpisPlatnosci dowolnej nazwy formy płatności. W wersji 2025.1 w ramach obsługi schematu FA(3) przyjęto poniższe zasady wysyłania informacji o formie płatności:
-
- Forma płatności wysyłana jest na podstawie formy użytej w nagłówku dokumentu (Trn_FormaNr), niezależnie od formy użytej na poszczególnych płatnościach dokumentu
- Dla ww. systemowej formy płatności ustalana jest przypisana przez Użytkownika w kontrolce Płatność KSeF nazwa formy płatności właściwa dla KSeF i to ona jest wysyłana
- Jeżeli dla danej systemowej formy płatności nie przypisano ww. wartości, wówczas zamiast pola FormaPlatnosci wysyłany jest znacznik PlatnoscInna a w polu OpisPlatnosci wysyłana jest wprost nazwa systemowa formy płatności
- Obsługa pól: link do płatności i identyfikator płatności
Obsłużone zostało wysyłanie ww. informacji w oparciu o atrybuty KSEF_LinkDoPlatnosci i KSEF_IPKSeF przypisane do nagłówka wysyłanego dokumentu.
Numer rachunku bankowego W Konfiguracji Systemu na zakładce [KSeF] udostępniono parametr, decydujący o tym, czy numer rachunku bankowego ma zostać wysłany na podstawie rejestru przypisanego do dokumentu, czy na podstawie rejestru/ów przypisanych do poszczególnych płatności dokumentu. W tym ostatnim przypadku wysyłanych rachunków bankowych może być wiele. Dodatkowy opisW sekcji Dodatkowy Opis wysyłany jest opis z nagłówka dokumentu oraz opisy z poszczególnych elementów dokumentu, o ile w Konfiguracji/KSeF włączono parametr Podczas eksportu wysyłaj/Opis elementu. Oprócz ww. opisów w ww. sekcji wysyłane są również te atrybuty przypisane czy to do nagłówka dokumentu, czy to do danego elementu faktury, które zostały oznaczone parametrem KSeF.

Na podstawie każdego z tak oznaczonych atrybutów wysyłana jest sekwencja danych:
- Nr wiersza: numer elementu faktury, dla której zdefiniowano ten atrybut, pole nie jest wysyłane, jeżeli atrybut zdefiniowany został dla nagłówka dokumentu
- Klucz: nazwa klasy atrybutu
- Wartość: wartość atrybutu

Sekcja Dodatkowy Opis została wykorzystana do przesyłania informacji o kwotach pozostających do zapłaty z poszczególnych płatności dokumentu. Więcej szczegółów podano w rozdziale dotyczącym sekcji Płatności.
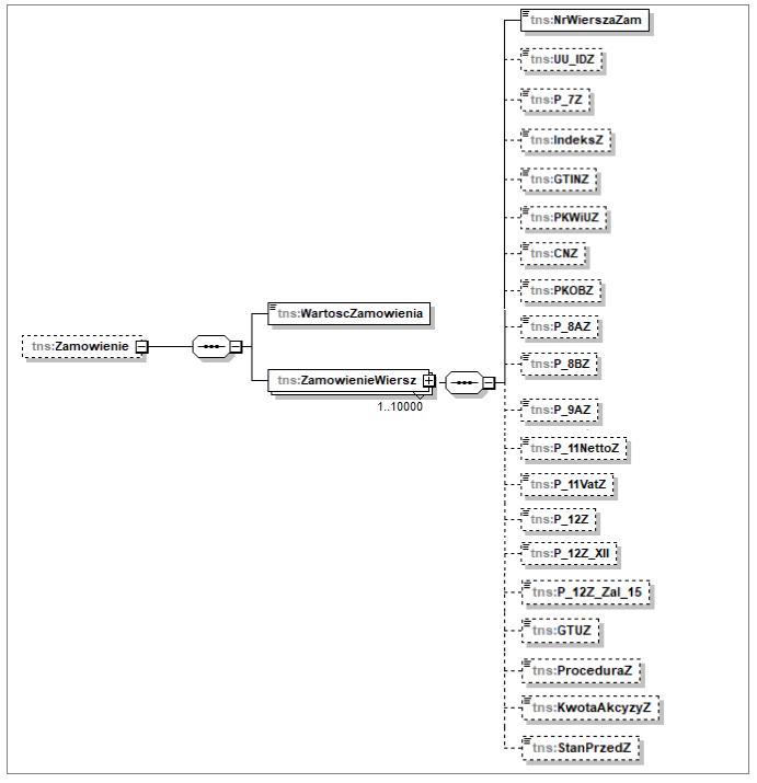
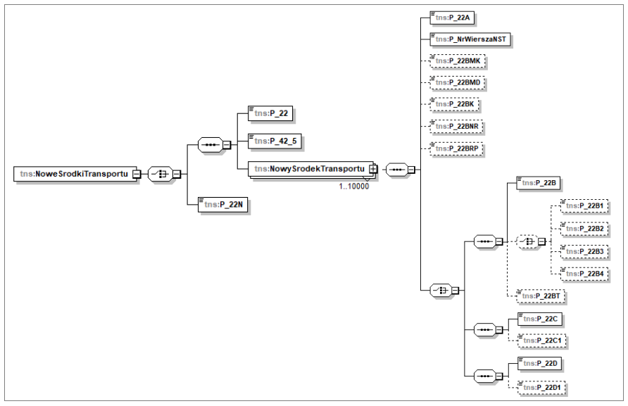
Numer WZInformacja o dokumentach WZ, których dotyczy dana faktura przesyłana jest w kolejnych powtórzeniach pola WZ pliku e-faktury. Informacja ta jest odczytywana i zapisywana w bazie Systemu podczas importu faktur ze środowiska KSeF, a następnie prezentowana na liście. Kolejne numery dokumentów WZ zapisywane są po przecinku. W przypadku gdy dana faktura KSeF dotyczy dużej ilości dokumentów System zapisuje/prezentuje ich ograniczoną liczbę, a na końcu pola zapisuje/prezentuje trzykropek. W takim przypadku pełna lista dokumentów WZ prezentowana jest na formatce szczegółów danej faktury KSeF.
Dla Użytkowników którzy nie rejestrują dokumentów WZ jako obiektów w Systemie Comarch ERP XL obsłużono wysyłanie numeru WZ w oparciu o wartość atrybutu u nazwie KSEF_WZ przypisanego do wysyłanej faktury. Jeżeli takich dokumentów jest wiele, wówczas należy zdefiniować i przypisać atrybut wielowartościowy. Numer zamówienia O tym, czy System wysyła numer pod jakim to zamówienie zostało zarejestrowane w Systemie Comarch ERP XL czy też numer zamówienia jakim posługuje się Nabywca decyduje parametr w Konfiguracji/KSeF/Eksport/Podczas eksportu wysyłaj/Numer zamówienia: Obcy lub Systemowy
- Wysyłane są kolejno wszystkie numery zamówień realizowane daną fakturą (w przypadku (S)FS/(s)FS realizowane spiętymi w nich dokumentami/elementami)
- Dla dokumentu FS/FSE niezwiązanego z zamówieniem systemowym wysyłany jest numer zamówienia wprowadzony przez Użytkownika samodzielnie w kontrolce Zamówienie
Weryfikacja poprawności faktury wg schemy KSeF
Operacja Sprawdź poprawność w KSeF polega na sprawdzeniu poprawności semantycznej dokumentu tj. zgodności ze schemą e-faktury.
Dzięki tej funkcjonalności Użytkownik ma możliwość dokonania weryfikacji dokumentu przed jego zatwierdzeniem.
Ww. funkcjonalność dostępna jest na formatkach faktur sprzedaży i formatkach korekt sprzedaży oraz w menu kontekstowym listy FS/FSE.



Obsłużona została również automatyczna weryfikacja poprawności dokumentu wg schemy KSeF podczas zatwierdzania dokumentu. Jest ona dokonywana wówczas, jeżeli dokument jest oznaczony jako podlegający wysyłce i na definicji dokumentu włączono parametr Weryfikuj w KSeF przed zatwierdzeniem.
Jeżeli weryfikacja dokumentu przebiegnie pozytywnie, wówczas zatwierdzanie dokumentu jest kontynuowane, w przypadku negatywnej weryfikacji zatwierdzenie dokumentu nie jest możliwe.
W ramach ww. weryfikacji dokumentu System sprawdza jego datę, w przypadku, gdy data wystawienia dokumentu jest inna niż bieżąca prezentowane jest stosowne pytanie/ostrzeżenie.
Obsługa przypadków nieznanej daty zakończenia dostawy w kontekście wysyłki do KSeF
Zmienione zostały zasady obsługi pola P_6 (data zakończenia dostawy) podczas wysyłania dokumentów do KSeF oraz zasady edycji daty sprzedaży na dokumentach wysłanych do KSeF. Zmiana dokonana została celem obsługi scenariuszy j.n.
- Użytkownik rejestruje w danym dniu fakturę z datą sprzedaży ustaloną w przyszłości, faktyczna data zakończenia dostawy nie jest znana
- Po ustaleniu daty dostarczenia towaru Użytkownik podaje na dokumencie faktyczną datę zakończenia dostawy
W Systemie Comarch ERP XL jako data zakończania dostawy rozumiana jest data sprzedaży podana na formatce faktury. Podanie tej daty jest obowiązkowe, w oparciu o nią ustalana jest bowiem cena początkowa, promocje itp. warunki handlowe. Użytkownik nie ma możliwości, aby na dokumencie w jakiś sposób podać informację o tym, że ostateczna data zakończenia dostawy nie jest jeszcze znana. Dotychczas Użytkownik ustalał datę sprzedaży na określonym poziomie, zatwierdzał fakturę, drukował ją bez daty sprzedaży (możliwość wskazania stosownej opcji w parametrach wydruku okna pojawiającego się podczas drukowania faktury), a następnie uprawniony do tego Operator zmieniał datę sprzedaży na fakturze wówczas, gdy okazała się ona inna, niż pierwotnie ustalona na fakturze.
Aby realizacja ww. scenariusza była nadal możliwa z chwilą, gdy Użytkownik zamiast drukowania faktury będzie zobowiązany wysłać ją do KSeF dokonane zostały poniższe zmiany w zakresie obsługi daty sprzedaży:
- Możliwość podania okresu którego dotyczy faktura zamiast podawania jednej daty sprzedaży tj. wysyłanie pól P_6_Od i P_6_Do w oparciu o atrybuty KSEF_P_6_Od i KSEF_P_6_Do przypisane do nagłówka wysyłanego dokumentu
- Możliwość podania różnych dat sprzedaży dla poszczególnych elementów faktury zamiast podawania jednej daty sprzedaży, tj. wysyłanie pola P_6A dla poszczególnych elementów FAWiersz w oparciu o atrybut KSEF_P_6A przypisany do poszczególnych elementów faktury
- Możliwość nieprzesyłania daty sprzedaży: data ta nie jest wysyłana, jeżeli do nagłówka dokumentu przypisany zostanie atrybut o nazwie KSEF_DataDostawy z wartością <Nieokreślona> i/lub data sprzedaży jest taka sama jak data wystawienia
- W innych niż ww. przypadkach w polu P_6 wysyłana jest data sprzedaży (Trn_Data3) dokumentu
- Operator z prawem Edycja daty sprzedaży na zatwierdzonym dokumencie może edytować datę sprzedaży na dokumencie zatwierdzonym, w tym również na fakturach wysłanych do KSeF.
Specjalna obsługa dokumentu (A)FSK związanego z rabatem retro
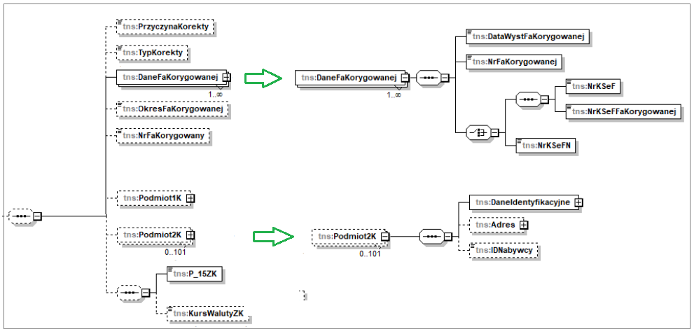
Rabat retrospektywny (rabat retro) polega na udzieleniu rabatu posprzedażowego, zazwyczaj z tytułu osiągnięcia w danym okresie określonej wielkości obrotu. W Systemie Comarch ERP XL należny Nabywcy rabat retro można rozliczać nie tylko za pomocą korekty zbiorczej (Z)FSK/FKE, ale również za pomocą ręcznej korekty A-vista (A)FSK. Dotąd taki dokument (A)FSK powiązany z rabatem retro był traktowany podczas wysyłki do KSeF jak każda inna ręczna (A)FSK, od wersji 2024.0 traktowana jest ona w sposób szczególny, jako zbiorcza korekta rabatowa z zastosowaniem poniższych zasad:
- W sekcji DaneFaKorygowanej wysyłane są dane dotyczące faktur, dla których naliczono rabat retro
- Wysyłane jest pole OkresFaKorygowanej, a w nim zakres dat ustalony na podstawie okresu retro
- Sekcja FaWiersz nie jest wysyłana. Zgodnie z art. 106j ust.3 pkt 2 Ustawy, w przypadku korekty rabatowej obejmującej wszystkie dostawy dla danego kontrahenta w danym okresie, korekta taka może nie zawierać nazwy (rodzaju) towaru/usługi objętych korektą. Jeżeli Użytkownik chce, aby elementy korekty były wysyłane, wówczas do rozliczania rabatu retro powinien stosować korekty zbiorcze (Z)FSK/FKE zamiast dokumentu (A)FSK.

Spinacze zawierające korekty z tytułu zwrotu towaru, a KSeF
Obowiązują obecnie w tym zakresie poniższe zasady:
- Lista elementów wysyłana jest w oparciu o elementy PA/WZ/WKA/WZE spięte w danym spinaczu
- Podczas ustalania ilości/ceny/wartości/stawki VAT dla każdego z ww. elementów System honoruje nie tylko dany element, ale również elementy korekt odwołujące się do tego elementu, spięte w tym spinaczu
WZ-1 T1 3szt x 10 PLN =30 PLN WZK-2 T1 -1szt (S)FS z WZ-1 i WZK-2 Do KseF zostanie wysłany element: T1 2szt x 10PLN=20 PLN Przykład 2: WZ-1 T1 10szt x 10PLN=100; stawka 23% WZK-2 T1 -1szt WZK-3 T1 korekta wartości -9,00 WZK-4 T1zmiana stawki VAT na 8% (S)FS z ww. dokumentów Do KSeF zostanie wysłany element: T1 9szt x 9,00=81,00; stawka 8%
Ww. zmiana zasad wysyłki elementów (S)FS, (S)FSE, RA nie oznacza, że podczas tej operacji System grupuje elementy. System nadal wysyła każdy z elementów WZ/WZE/WKA/PA oddzielnie, nawet, jeżeli dotyczą tego samego towaru w tej samej cenie i stawce, łączenie elementów ma miejsce wyłącznie w odniesieniu do elementu korygowanego i elementu korygującego.
- Korekta kontrahenta/NIP-u kontrahenta
Zgodnie z objaśnieniami do schemy faktura na niewłaściwego kontrahenta (lub pomyłka w jego NIP-e) nie powinna być rejestrowana i przesyłana jako korekta danych, należy wystawić korektę całościową i nową fakturę.
Obsługa metody Przed/Po dla elementów korekty wysyłanej do KSeF
Struktura faktury KSeF przewiduje dwie alternatywne metody przekazywania informacji o elementach korekty:
- Metoda różnicowa polega na wykazywaniu różnic tj. wielkości korekty, w której to metodzie dla danej korygowanej pozycji przesyłany jest jeden zestaw pól sekcji FaWiersz
- Metoda przed/po polega na przekazaniu dla danej korygowanej pozycji informacji o stanie elementu przed korektą oraz o stanie elementu po korekcie, w której to metodzie dla danej korygowanej pozycji przesyłane są dwa zestawy pól sekcji FaWiersz
FS: T1 3szt x 90 PLN zł, wartość netto 270 FSK: -1szt T1: 3szt x 90=270 T1: 2szt x 90=180
Dotychczas w Systemie Comarch ERP XL obsługiwana była wyłącznie metoda różnicową, w wersji 2025.1 obsłużona została również druga z ww. metod.
Metoda według której System przesyła informacje o elementach korekty zależna jest od wskazanej przez Użytkownika opcji w Konfiguracji Systemu/KSeF/Eksport/Podczas eksportu wysyłaj/Elementy korekty metodą/ Różnicową lub Przed/Po korekcie.

W zakresie metody wysyłania elementów korekt występują pewne wyjątki – dla poniższych przypadków, niezależnie od wskazanej w Konfiguracji opcji wysyłanie elementów odbywa się metodą różnicową:
- (A)FSK do (A)FS bez elementów
- (S)FSK/FKE/RAK spinająca dokument nie będący korektą
- Dokument zawierający element korekty ceny dla części ilości
Dla innych niż ww. przypadki System wysyła elementy korekt metodą wskazaną w Konfiguracji.
KSeF - link weryfikacyjny i kod QR faktur rejestrowanych w trybie online
Od 1 lutego 2026 roku, tj. od momentu, gdy Krajowy System e-Faktur stanie się obowiązkowym sposób udostępniania faktury ustrukturyzowanej KSeF będzie zależał od statusu nabywcy i trybu, w jakim faktura zostanie wystawiona.
W przypadku standardowego wystawiania faktur w trybie online faktura wystawiona dla przedsiębiorcy krajowego będzie udostępniana i otrzymywana za pomocą oprogramowania interfejsowego KSeF, tj. przedsiębiorca krajowy posługujący się numerem identyfikacji podatkowej otrzyma fakturę wyłącznie w KSeF.
W określonych ustawowo przypadkach poza obowiązkiem wystawienia faktury w KSeF wystawca przekaże nabywcy fakturę w sposób z nim uzgodniony (np. jako plik PDF, wydruk). Dotyczy to m.in. podmiotów j.n.:
- Osoba fizyczna nieprowadząca działalności gospodarczej (konsument)
- Podmiot, który nie posługuje się numerem NIP
- Podmiot zagraniczny nieposiadający siedziby działalności gospodarczej ani stałego miejsca prowadzenia działalności gospodarczej na terytorium kraju
Od 1 lutego 2026 roku faktury udostępniane nabywcy w sposób inny niż przy użyciu KSeF lub używane poza KSeF powinny być oznaczone odpowiednim kodem weryfikującym QR wraz z numerem KSeF dokumentu. Taki kod zapewni dostęp do faktury w KSeF oraz umożliwi weryfikację zawartych na niej danych.
W sytuacjach gdy podatnik będzie wystawiał fakturę w trybach specjalnych: offline/awaria będą miały zastosowanie szczególne zasady ich udostępniania: przekazanie nabywcy faktury w sposób z nim uzgodniony (np. jako plik PDF, wydruk) oraz przesłanie do KSeF w ustawowo określonym terminie. Tak udostępniane faktury powinny być oznaczone dwoma kodami QR:
- I kod QR – kod weryfikujący zapewniający dostęp do faktury w KSeF i weryfikację danych, posiadający oznaczenie OFFLINE
- II kod QR – kod powiązany z Certyfikatem KSeF, umożliwiający potwierdzenie tożsamości wystawcy
W wersji 2025.1 Systemu Comarch ERP XL wprowadzona została obsługa kodów QR dla faktur rejestrowanych w trybie online, obsługa trybu offline/awarii i oznaczanie faktur rejestrowanych w tych trybach stosownymi, dwoma kodami QR planowana jest w HF do 2025.1 dotąd bowiem Ministerstwo nie udostępniło Certyfikatów KSeF niezbędnych do obsługi kodu II.
Link weryfikacyjny KSeF
Link weryfikacyjny KSeF to unikalny ciąg znaków, który umożliwia dostęp do faktur w KSeF oraz weryfikację danych zawartych na tej fakturze. Link weryfikacyjny został udostępniony na poniższych formatkach Systemu Comarch ERP XL:.
- Formatka faktury zaimportowanej z KSeF
- Formatka faktur sprzedaży i korekt faktur sprzedaży
- Formatka faktur zakupu i korekt faktur zakupu


Przycisk
Sprawdź w KSeF dostępny za kontrolką z linkiem przenosi Użytkownika na stronę zgodną z adresem podaną w linku.
Na formularzu uproszczonym dokumentu (A)FS link weryfikacyjny nie jest prezentowany, jednak za kontrolką z numerem KSeF dokumentu dostępny jest przycisk Sprawdź w KSeF obsługiwany jw.

Link weryfikacyjny jest generowany automatycznie podczas:
- importu faktur zakupu z KSeF
- pobierania UPO dla wysłanych uprzednio faktur sprzedaży
Niezależnie od ww. Użytkownik ma możliwość generowania linków na żądanie. Można tego dokonać dla faktur sprzedaży za pomocą operacji w menu kontekstowym listy dokumentów FS i FSE, Rejestru VAT sprzedaży, a także z formatki dokumentu sprzedaży.


Dla poprawnego generowania linku weryfikacyjnego niezbędne są:
- Numer KSeF dokumentu
- Plik .xml faktury zapisany jako załącznik dokumentu o typie Plik KSeF
Ww. załącznik zapisywany jest automatycznie podczas wysyłania faktury do KSeF o ile w Konfiguracji włączony jest parametr Zapisuj jako załącznik/Plik wysłanej faktury.

Link weryfikacyjny faktury można również wprowadzić samodzielnie na formatce faktury oznaczonej jako wysyłana/pobierana Poza systemem.

Kod QR KSeF faktury rejestrowanej w trybie online
Opisany wyżej link weryfikacyjny KSeF służy do budowania i drukowania kodu QR, który z dniem 1 lutego 2026 będzie wymagany na fakturze udostępnianej poza KSeF. Na podstawie tego linku na wydrukach w formacie sPrint umieszczane są wszystkie wymagane dane.
![Kod QR i link weryfikacyjny KSeF na wydruku Faktury VAT [sPrint]](https://pomoc.comarch.pl/xl/wp-content/uploads/2025/10/word-image-61482-33.png)
Inaczej jest w przypadku wydruków w formacie Crystal Report. Aby na takim wydruku umieścić kod QR, powinien on zostać dodany do faktury jako jej załącznik w formie obrazka. Takie załączniki mogą być tworzone automatycznie, o czym decydują stosowne parametry w Konfiguracja/KSeF/Parametry/Zapisuj jako załącznik:
- Kod QR faktury sprzedaży – jeżeli parametr zostanie włączony, wówczas System tworzy dla faktur sprzedaży załącznik z kodem QR podczas pobierania UPO.
- Kod QR faktury zakupu – jeżeli parametr zostanie włączony, wówczas podczas importu faktur zakupu z KSeF System tworzy dla nich załącznik z kodem QR. Załącznik ten jest następnie kopiowany na generowany na jego podstawie dokument/na spinany z nim dokument systemowy.
Ww. załączniki zapisywane są we wskazanej przez Użytkownika lokalizacji wprowadzonej w kontrolce za ww. parametrami. Dla załączników tych dedykowany jest nowy typ: QR KSeF, dodawany podczas konwersji/kreacji bazy.



Obowiązek oznaczania faktur kodem QR nie obejmuje celów wewnętrznych podatnika, na przykład wydruku faktury zakupu. Jeżeli jednak Użytkownik ze względu na bezpieczeństwo obiegu dokumentów zechce je oznaczać kodem QR, wówczas ma taką możliwość. Wystarczy włączyć ww. parametr tworzenia załączników z kodem QR dla dokumentów zakupowych, a wówczas link i kod QR są umieszczane na wydruku faktury zakupu.

Generowanie załącznika z kodem QR KSeF faktury sprzedaży wymagane będzie wyłącznie wówczas, jeżeli firma faktycznie udostępni Nabywcy fakturę poza Systemem KSeF i będzie to wydruk w formacie Crystal Report. Jeżeli będzie to miało miejsce sporadycznie, wówczas zamiast automatycznego tworzenia takich załączników Użytkownik może utworzyć go dla konkretnej, udostępnianej w ten sposób faktury. Służy do tego stosowna opcja w menu kontekstowym listy faktur FS/FSE oraz Rejestru VAT sprzedaży.

Funkcjonalność umieszczania linku weryfikacyjnego i kodu QR KSeF faktury została obsłużona na większości wydruków dostępnych dla faktur sprzedaży i ich korekt oraz faktur zakupu i ich korekta, poza nielicznymi wyjątkami:
- Dla korekt zbiorczych (Z)FSK, (Z)FKE ww. obsłużone zostało na wybranych wydrukach:
- Faktura VAT – korekta zbiorcza (dok.źródłowe)
- Faktura VAT – korekta zbiorcza (dok.źródłowe i towary)
- Faktura VAT-korekta zbiorcza (elementy – duplikat) [sPrint]
- Faktura VAT – korekta zbiorcza (elementy)[sPrint]
- Faktura VAT – korekta zbiorcza (ang.) – dostępny dla (Z)FKE
- W zakresie duplikatów faktur ww. udostępniono na wydruku w formacie sPrint
- Kod QR nie jest drukowany na wydrukach tekstowych
System nie blokuje w żaden sposób drukowania faktur bez kodu QR. Udostępniona została natomiast możliwość umieszczania dodatkowej adnotacji na wydruku faktury nie spełniającej tego wymogu. Adnotacja ta drukowana jest na podstawie wartości zdefiniowanej w słowniku kategorii Stopki i adnotacje na wydruku i przypisanej w definicji dokumentu.


Pobieranie urzędowego poświadczenia odbioru – UPO
Pewność i potwierdzenie tego, że faktura została faktycznie przyjęta w Systemie KSeF Użytkownik uzyskuje po odebraniu Urzędowego Poświadczenia Odbioru. Wówczas to na fakturze zapisywany jest numer KSeF dokumentu, a status dokumentu zmieniany na Wysłano/odebrano UPO.
Pobrania UPO może dokonać wyłącznie Operator z prawem Wysyłanie faktur/Pobieranie UPO, a może to uczynić jedną z poniżej opisanych metod.
Pobranie UPO dokonywane z formatki dokumentu
Operacja Pobierz UPO dostępna jest na zakładce [KSeF] formatki faktur sprzedaży/korekt faktur sprzedaży, natomiast na uproszczonej formatce faktury A-vista (A)FS na każdej z nich. Przycisk dostępny jest o ile spełnione są poniższe warunki:
- Dokument został wysłany do KSeF i dotąd nie pobrano dla niego UPO
- Operator ma prawo do pobierania UPO
Pobranie UPO dokonywane jest w kontekście sesji KSeF, w ramach której dany dokument został wysłany. Jest ono pobierane kolejno dla wszystkich dokumentów wysłanych w ramach tej sesji. Tak więc, nawet jeżeli operacja pobrania UPO zostanie wywołana z formatki dokumentu, System pobierze UPO nie tylko dla niego, ale również dla innych dokumentów wysłanych w tej sesji, co obrazuje drugi z umieszczonych poniższej rysunków.


- Numer KSeF dokumentu
- Data przyjęcia przez KSeF
- Data pobrania UPO oraz identyfikator Operatora, który tego pobrania dokonał
- Status KSeF dokumentu ustalany jest na Wysłano/odebrano UPO

Pobieranie UPO z listy FS/FSE
Użytkownik może dokonać pobrania UPO przy użyciu stosownego przycisku pod listą dokumentów oraz opcji Pobierz UPO menu kontekstowego listy FS/FSE, w tym seryjnie dla wielu zaznaczonych dokumentów.
Ww. opcja w menu kontekstowym pozostaje aktywna jeżeli kursor wskazuje na dokument o statusie Wysłano/nie odebrano UPO i Operator ma prawo do pobierania UPO. Aktywność opcji przy przycisku natomiast warunkowana jest ww. prawem Operatora oraz stanem dokumentu (dokument zatwierdzony), status KSeF dokumentu weryfikowany jest już po wywołaniu operacji.
Jak już napisano powyżej pobranie UPO dokonywane jest w kontekście konkretnej sesji KSeF, tj. dla wszystkich dokumentów wysłanym w ramach tej sesji. Operacja pobrania UPO z listy dokumentów, w tym dla wielu zaznaczonych polega więc na pobraniu UPO dla dokumentów wysłanych w ramach tych sesji, na które wskazują zaznaczone dokumenty. Może się więc przykładowo zdarzyć, że Użytkownik zaznaczy kilka dokumentów, natomiast UPO zostanie pobrane dla kilkunastu. Użytkownik jest informowany o każdym dokumencie, dla którego pobrano UPO.

Pobieranie UPO dla bieżącej sesji KSeF
Pobrania UPO można dokonać również dla bieżącej sesji KSeF Użytkownika, tj. wszystkich dokumentów, które zostały w ramach tej sesji wysłane. Służy to tego przycisk Pobierz UPO formatki dostępnej w menu System/Sesja KSeF.
Informacje z zakresu KSeF na liście faktur
Na liście dokumentów handlowych, na zakładkach [FA] i [FSE] udostępniono kolumny z informacjami dotyczącymi integracji z KSeF: Status, Numer, Data wysłania.
Dokumenty mogą przyjmować jeden z poniższych statusów KSeF:
- Nie dotyczy. Status ten otrzymują faktury, które oznaczone są jako nie podlegające wysyłce do KSeF.
- Nie wysłano. Taki status posiadają dokumentu oznaczone jako podlegające wysyłce, a które dotąd nie zostały wysłane.
- Wysłano/nie odebrano UPO to status dokumentu wysłanego do KSeF, dla którego nie pobrano jeszcze UPO.
- Wysłano/odebrano UPO to status dokumentu wysłanego do KSeF, dla którego pobrano UPO.
- Odrzucono. Status ten nadawany jest dokumentom, które zostały przesłane do KSeF, ale zostały przez KSeF odrzucone.

Udostępniony został filtr pozwalających na ograniczanie listy dokumentów wg Statusu KSeF. W filtrze udostępniono ww. wartości a dodatkowo wartość Wysłano, obejmującą wszystkie wysłane dokumenty bez względu na to czy pobrano już dla nich UPO czy dopiero zostanie ono pobrane.
Obsłużone zostało filtrowanie listy dokumentów FS/FSE po numerze KSeF dokumentu przy użyciu filtra prostego. Dodatkowo tabela KSeFDokumenty, przechowująca informacje dotyczące numerów KSeF, dat wysłania dokumentów do KSeF itp. dane została udostępniona w konstruktorze filtra listy dokumentów handlowych.
Na liście faktur sprzedaży oraz na liście faktur zaimportowanych z KSeF dostępna jest informacja o ilości dostępnej w pakiecie KSeF oraz ilości dostępnej w pakiecie OCR. Informacje te zostały dodane w ramach prac przygotowawczych do obsługi licencjonowania KSeF, które zacznie obowiązywać po okresie promocyjnym.Ograniczenie w zakresie edycji dokumentu wysłanego do KSeF
Dokumentów wysłanych na środowisko produkcyjne KSeF nie można anulować, a dokumentów A-vista usunąć. System blokuje taką operację, prezentując stosowną informację:
Dokumenty rejestrowane w aplikacji Detal a KSeF
Opisane wyżej funkcjonalności z zakresu integracji z KSeF nie są dostępne w aplikacji Detal. Niezależnie od definicji dokumentu nie jest również dokonywana weryfikacja poprawności KSeF, ani też automatyczna wysyłka dokumentu. Dokumenty rejestrowane w Detalu należy wysyłać do KSeF z modułu Sprzedaż.
Tryb awaryjny rejestrowania faktur
Opublikowany w dniu 2022-12-01 projekt ustawy o zmianie ustawy o podatku od towarów i usług oraz niektórych innych ustaw, dotyczący funkcjonowania e-fakturowania w okresie obowiązkowego stosowania KSeF zakłada poniższe zasady postępowania w przypadku awarii systemu KSeF i innych sytuacji szczególnych: Niedostępność KSeF związana z serwisem tego systemu O planowanych pracach serwisowych i związanej z nimi niedostępności KSeF Podatnicy mają być odpowiednio wcześniej informowani. Niedostępność systemu ma być krótkotrwała. W tym okresie nie będzie możliwości wystawiania faktur, ani faktur korygujących. Awaria KSeF Informacja o awarii KSeF również będzie publikowana komunikatami na BIP MF. W okresie awarii podatnik będzie stosował ten sam wzór faktury, który będzie stosowany powszechnie po wdrożeniu obligatoryjnego e-fakturowania. Wypełniony przez podatnika wzór faktury wraz z wprowadzoną w polu P_1 datą wystawienia faktury będzie stanowił pełnoprawną fakturę, którą następnie podatnik jest zobowiązany przekazać nabywcy w sposób z nim uzgodniony. Po zakończeniu awarii KSeF faktury wystawiane w tym okresie wystawca będzie miał obowiązek przesłać do KSeF w terminie do 7 dni od dnia zakończenia awarii KSeF. Zdarzenia nie związane z awarią systemu – sytuacje kryzysowe W ww. sytuacjach faktury/faktury korygujące będą mogły być wystawiane i dostarczane nabywcom wg dotychczasowych zasad tj. w postaci papierowej lub elektronicznej.
Znacznik Awaria na fakturach sprzedaży
Na formatkach dokumentów sprzedaży i ich korekt udostępniony został parametr Awaria, pozwalający na stosowne oznaczenie dokumentów rejestrowanych w sytuacjach, kiedy ich wysłanie do KSeF było niemożliwe z uwagi na awarię systemu KSeF. Znacznik ten udostępniony został na formatkach j.n.:
-
- FS, (s)FS, (S)FS, (A)FS, FSL
-
- FSE, (s)FSE, (S)FSE, FEL
-
- RA, RAK
-
- FSK, (s)FSK, (S)FSK, (Z)FSK, (A)FSK, KSL
-
- FKE, (s)FKE, (S)FKE, (Z)FKE, KEL


Znacznikiem tym można oznaczyć te dokumenty, które podlegają wysyłce, tj. te, które mają włączony parametr Wysyłaj do KSeF. Edycja parametru dostępna jest do chwili wysłania dokumentu do KSeF.
Zbiorcze zestawienie zasad edycji poszczególnych parametrów KSeF na dokumencie sprzedaży prezentuje poniższa tabela.
| Parametr | |||
| Wyślij do KSeF | Poza systemem | Awaria | |
| Dokument handlowy niezatwierdzony | Operator ma prawo do edycji dokumentu | Operator ma prawo do edycji dokumentu | Operator ma prawo do edycji dokumentu |
| Parametr Poza systemem jest wyłączony | Parametr Wyślij do KSeF jest włączony | Parametr Wyślij do KSeF jest włączony | |
| Dokument nie został wysłany do KSeF | |||
|
Dokument handlowy zatwierdzony oraz (A)FS/FSK |
Jw. | Operator ma prawo do edycji dokumentu | Operator ma prawo do edycji dokumentu |
| Parametr Wyślij do KSeF jest włączony | Parametr Wyślij do KSeF jest włączony | ||
| Operator ma prawo Edycja numeru KSeF na dok. | Dokument nie został wysłany do KSeF | ||
| Dokument nie został wysłany do KSeF | |||
Dokumenty oznaczone parametrem Awaria mogą być wysyłane do KSeF z chwilą, gdy awaria ustanie, przy czym po ich wysłaniu ustawienie znacznika Awaria nie ulega zmianie, dzięki czemu Użytkownik może nawet w późniejszym czasie zweryfikować, dlaczego dokument został wysłany do KSeF z opóźnieniem.
Dla dokumentów, które oznaczone zostały parametrem Awaria i nie zostały wysłane do KSeF w kolumnie Status listy dokumentów prezentowana jest wartość Awaria, natomiast po wysłaniu takiego dokumentu do KSeF prezentowany jest aktualny, tj. wyższy status np. Wysłano/nie odebrano UPO.
W filtrze Status KSeF na liście dokumentów sprzedaży została dodana wartość Awaria pozwalająca na odfiltrowanie listy do dokumentów oznaczonych parametrem Awaria, które nie zostały dotąd wysłane do KSeF.

Znacznik Awaria na fakturach zakupu
Znacznik Awaria został udostępniony również na formatkach dokumentów zakupu: FZ, (s)FZ, (S)FZ, (A)FZ, FZL, FZK, (s)FZK, (S)FZK, (Z)/FZK, (A)FZK, KZL. Oznaczenie dokumentu tym parametrem oznacza, że otrzymano fakturę od Dostawcy w tradycyjny sposób z powodu awarii systemu KSeF.

Znacznikiem tym można oznaczyć te dokumenty, które mają włączony parametr Źródłowy z KSeF. Edycja parametru dostępna jest do chwili powiązania dokumentu z fakturą KSeF.
Zbiorcze zestawienie zasad edycji poszczególnych parametrów KSeF na ww. dokumentach handlowych zakupu oraz fakturach (A)FZ, (A)FZK prezentuje poniższa tabela.
| Źródłowy do KSeF | Poza systemem | Awaria |
| Operator ma prawo do edycji dokumentu | Operator ma prawo do edycji dokumentu | Operator ma prawo do edycji dokumentu |
| Parametr Poza systemem jest wyłączony | Parametr Źródłowy z KSeF jest włączony | Parametr Źródłowy z KSeF jest włączony |
| Dokument nie jest związany ze źródłowym pobranym z KSeF | Operator ma prawo Edycja numeru KSeF na dok. | Dokument nie jest związany ze źródłowym pobranym z KSeF |
| Dokument nie jest związany ze źródłowym pobranym z KSeF |
Dla dokumentów, które oznaczone zostały parametrem Awaria i nie zostały powiązane z fakturą KSeF prezentowany jest stosowny status KSeF listy dokumentów, obsłużone zostało również filtrowanie listy dokumentów wg tego statusu. Więcej na ten temat w dalszej części dokumentu.
Numer KSeF dokumentu na wydrukach faktur sprzedaży i ich korekt
Fakturę wysłaną do KSeF można uznać na skutecznie wystawioną dopiero po odebraniu dla niej UPO i otrzymaniu numeru nadanego tej fakturze w KSeF. Z dotychczasowych publikacji, w tym również odpowiedzi na najczęstsze pytania dostępnych na stronach Ministerstwa Finansów https://www.podatki.gov.pl/ksef/pytania-i-odpowiedzi-ksef/ wynika, że wysłanie faktury poprzez System KSeF nie oznacza, że nie można jej przekazać Nabywcy również w tradycyjny sposób, papierowo, czy też elektronicznie, kanałami, jakimi dotąd posługiwały się podmioty. Kluczowa jest tutaj jednak kolejność poszczególnych operacji, tj. przekazanie Klientowi faktury w sposób tradycyjny powinno się odbyć już po tym, jak faktura taka otrzyma numer KSeF, tylko wówczas bowiem taką fakturę można uznać za wystawioną i z tą chwilą dopiero wchodzi ona do obiegu gospodarczego. Być może ww. zasady zostaną zmienione z chwilą, gdy System KSeF stanie się obowiązkowy.
W Systemie Comarch ERP XL nie przewiduje się żadnej formy blokowania drukowania faktur, czy też ostrzegania przed dokonaniem takiego wydruku, to w gestii Użytkowników leży przyjęcie odpowiednich procedur w zakresie wysyłania/drukowania faktur.
Aby ułatwić wprowadzenie/przestrzeganie ww. procedur, na wydrukach faktur sprzedaży i ich korekt obsłużone zostało opcjonalne drukowanie numeru KSeF dokumentu. O tym, czy taki numer ma zostać wydrukowany decyduje ustawienie parametru Drukuj numer KSeF dokumentu w oknie parametrów drukowania. Parametr ten jest dostępny wówczas, jeżeli Firma dokonuje wysyłki na serwer produkcyjny KSeF.

Drukowanie numeru KSeF zostało obsłużone na podstawowych wydrukach dostępnych dla poniższych typów dokumentów:
- FS, (s)FS, (S)FS, (A)FS, RA
- FSE, (s)FSE, (S)FSE
- Faktury zaliczkowe FSL, FEL
- Faktury końcowe: FS, (s)FS, (S)FS, FSE, (s)FSE, (S)FSE
- Korekty do ww. dokumentów z wyjątkiem korekt ręcznych, zbiorczych i korekty danych
Numer KSeF na wydrukach faktur zakupu
Na wzór obsługi numeru KSeF na wydrukach faktur sprzedaży dodano ten numer również na wydruki faktur zakupu i ich korekty. Numer ten pojawi się na wydruku takiej faktury o ile w Konfiguracji włączono produkcyjne środowisko KSeF i dokument jest związany z fakturą KSeF. Numer KSeF drukowany jest na wydrukach: FZ, (s)FZ, (S)FZ, (A)FZ, FZL, KZL, FZK, (s)FZK, (S)FZK, (A)FZK.

Numer KSeF faktur zaliczkowych na wydrukach faktur końcowych sprzedaży
Obowiązek drukowania numeru KSeF faktury zaliczkowej na fakturze odliczającej taką fakturę będzie nakładał art. 106f ust. 3 Ustawy o VAT. Aby spełnić ww. wymagania na wydrukach faktur końcowych oprócz numeru własnego faktury zaliczkowej drukowany jest jej numer KSeF. Numer ten jest drukowany o ile w Konfiguracji włączono produkcyjne środowisko KSeF i faktura taka posiada numer KSeF. Zmiany zostały obsłużone na fakturach końcowych: FS, (s)FS, (S)FS, FSE, (s)FSE, (S)FSE.

Numer KSeF poprzednich zaliczkowych na wydrukach faktur zaliczkowych sprzedaży
Obowiązek drukowania numeru KSeF poprzednich faktur zaliczkowych będzie wynikał z art. 106f ust.4 Ustawy o VAT. Oprócz numeru własnego faktury zaliczkowej drukowany jest jej numer KSeF, o ile faktura go posiada i w Konfiguracji włączono produkcyjne środowisko KSeF. Zmiany zostały dokonane na wydrukach dokumentów: FSL, FEL, KSL, KEL.

Numer KSeF korygowanej na wydrukach korekt faktur sprzedaży
Obowiązek drukowania numeru KSeF faktury korygowanej będzie nakładał art. 106j ust. 2 pkt 2a Ustawy o Vat. Jeżeli faktura korygująca dotyczy faktury wysłanej do KSeF, wówczas na takiej korekcie należy podać numer KSeF faktury korygowanej. W związku z powyższym na wydrukach faktur korygujących sprzedaży oprócz numeru własnego faktury korygowanej drukowany jest jej numer KSeF, o ile go posiada i w Konfiguracji włączono produkcyjne środowisko KSeF. Zmiany zostały dokonane na wydrukach dokumentów: FSK, (s)FSK, (S)FSK, (Z)FSK, (A)FSK, RAK, KSL, FKE, (s)FKE, (S)FKE, (Z)FKE, KEL, w tym korektach ręcznych FSK, (A)FSK, FKE, przy czym w tym ostatnim przypadku drukowany jest numer KSeF podany przez Użytkownika.


Import faktur z KSeF
Funkcjonalność importu faktur zakupu z KSeF dokonywana jest ze środowiska Demo lub środowiska Produkcyjnego, zgodnie ze wskazaną opcją sekcji Środowisko pracy KSeF.
Obsłużona została funkcjonalność pobierania z KSeF faktur, na których Nabywcą jest firma będąca Użytkownikiem Systemu Comarch ERP XL. Faktura taka nie jest jeszcze dokumentem w rozumieniu dokumentu zakupu zarejestrowanego w Systemie, ale zapisem źródłowym dla takiego dokumentów tj. na jego podstawie Użytkownik powinien utworzyć dokument w Systemie.
Pobrane z KSeF faktury prezentowane są na dedykowanej do tego nowej liście Faktury zakupu z KSeF dostępnej w modułach: Sprzedaż, Księgowość i Zamówienia.


Import faktur zakupu odbywa się ze środowiska Demo lub Produkcyjnego, zgodnie z wcześniej opisaną opcją w Konfiguracji systemu. Importu takiego może dokonać Operator z prawem KSeF/Pobieranie faktur, uwierzytelniając się w KSeF za pomocą certyfikatu lub tokena według zasad identycznych jak podczas wysyłki faktur do KSeF. Zakres importowanych faktur zależy od wskazanej przez Użytkownika opcji w dedykowanym do tego oknie pomocniczym. Możliwe jest dokonanie importu wg poniższych kryteriów:
- Nowe – import dokonywany w tym trybie polega na pobraniu tych faktur, które zostały zarejestrowane od ostatniego importu tj. faktur z datą przyjęcia w KSeF równą i większą od daty dotąd pobranych faktur. Jeżeli żadna z faktur nie została dotąd pobrana, wówczas importowane są faktury z datą z bieżącego i poprzedniego miesiąca
- Za okres – importowane są faktury z datą przyjęcia w KSeF należącą do podanego przez Użytkownika okresu

- Kontrahenci, po wybraniu której Użytkownik może przypisać na formatkę kontrahenta/listę kontrahentów, co oznacza, że System ma zaimportować z KSeF wyłącznie faktury wystawione przez tych Dostawców. Funkcjonalność ta może być wykorzystywana w następujących przypadkach:
- Firma importuje faktury wyłącznie od Podmiotów, które są jej znane
- Poszczególni Operatorzy importują wyłącznie faktury od Dostawców, którymi się opiekują

Lista Dostawców od których dokonywany jest import faktur KSeF jest przez System zapamiętywana i stosownie aktualizowana dla każdego Operatora dokonującego takiego importu. Nie ma więc potrzeby każdorazowego definiowania listy Dostawców, System domyślnie podpowiada ją na podstawie listy kontrahentów poprzednio wykonanego importu.
Dla każdej z zaimportowanych z KSeF faktur prezentowane są poniższe dane:- VAT: Faktura VAT
- UPR: Faktura uproszczona
- ROZ: Faktura rozliczeniowa – faktura końcowa odliczająca zaliczkową
- ZAL: Faktura zaliczkowa
- KOR: Faktura korygująca
- KOR_ROZ: Faktura korygująca fakturę rozliczeniową
- KOR_ZAL: Korekta faktury zaliczkowej
- Numer KSeF tj. numer faktury nadany w KSeF
- Nazwa i Nip kontrahenta
- Data przyjęcia w KSeF
- Wartość netto
- Wartość brutto
- VAT
- Waluta
- Kwalifikacja
Użytkownik może wstępnie określić czy na podstawie danej faktury KSeF powinien zostać utworzony dokument handlowy, czy kosztowa faktura A-vista bezpośrednio w Rejestrze VAT. Można to uczynić wybierając na formatce szczegółów faktury z KSeF jedną z wartości: Dokument handlowy lub Dokument VAT w kontrolce Kwalifikacja. Przypisanie/zmiana kwalifikacji dostępne będzie w jednej z kolejnych wersji również jako operacja seryjna w menu kontekstowym listy. Kwalifikacja dokumentu prezentowana jest wprost na liście.
Właściciel
Lista faktur z KSeF ograniczana jest standardowo wg Właściciela, jak inne listy w Systemie. Podczas importu faktur z KSeF Właściciel ustalany jest na podstawie centrum, w kontekście którego zalogowany jest Operator dokonujący takiego importu. Tak ustalonego Właściciela można zmienić na formatce szczegółów danego rekordu, a w jednej z kolejnych wersji również seryjnie za pomocą stosownej opcji w menu kontekstowym. W ten sposób Użytkownik może wskazać, które centrum ma mieć dostęp do danej puli faktur z KSeF, czyli które centrum powinno zarejestrować na ich podstawie faktury zakupu w Systemie. Właściciel poszczególnych faktur KSeF prezentowany jest w stosownej kolumnie listy faktur KSeF.
Faktura
Jeżeli na podstawie danej faktury zaimportowanej z KSeF został utworzony dokument w Systemie, wówczas jego numer prezentowany jest w kolumnie Faktura. Numer ten prezentowany jest w kolorystyce właściwej dla stanu, w jakim się on znajduje.
Opis
Kontrolka Opis dostępna na formatce faktury zaimportowanej z KSeF służy do wprowadzanie przez Użytkownika dowolnych adnotacji, które prezentowane są również bezpośrednio na liście.

Filtry na liście Faktur zakupu z KSeF
Lista faktur zakupu z KSeF została wyposażona w szereg filtrów:- Konstruktor filtra
- Filtr prosty obsługujący kolumny: numer dokumentu, rodzaj dokumentu, numer KSeF, nazwa i NIP kontrahenta
- Właściciel – filtr pozwalający na ograniczenie listy rekordów do tych, które przypisane zostały do wskazanego centrum
- Stan – filtr pozwalający na odfiltrowanie listy do rekordów, dla których zarejestrowano już dokument w Systemie (dowolny, handlowy lub dokument rejestrowany wprost w Rejestrze VAT), rekordów, dla których takowego dokumentu nie zarejestrowano, czy też do rekordów odrzuconych
- Kwalifikacja – filtr pozwalający na ograniczenie listy do faktur, dla których nie określono kwalifikacji lub do listy faktur zakwalifikowanych jako dokument handlowy, czy też zakwalifikowanych jako dokument VAT. Filtr umożliwi również prezentację łącznej listy rekordów: niezakwalifikowanych i zakwalifikowanych jako handlowy oraz niezakwalifikowanych i zakwalifikowanych jako dokument VAT
- Lista za – filtr pozwalający ograniczyć listę do dokumentów przyjętych w KSeF w konkretnym miesiącu, danym roku lub w podanym przez Użytkownika okresie Od-Do
Operacje dostępne na liście Faktur zakupu z KSeF
Udostępnione zostały poniższe operacje dla dokumentów zaimportowanych z KSeF:
Spinanie faktury KSeF z dokumentem zarejestrowanym w Systemie
Fakturę KSeF można spiąć z dokumentem handlowym zakupu lub z fakturą zakupu A-vista zarejestrowaną wprost w Rejestrze VAT. Służy do tego stosowny przycisk pod listą oraz stosowna opcja w menu kontekstowym listy. Po wywołaniu operacji System otwiera listę faktur zakupu lub listę Rejestr VAT w trybie do wybory i dokonuje wiązania faktury KSeF ze wskazanym dokumentem. Operacja spinania dostępna jest dla faktury KSeF, która nie została odrzucona i nie została dotąd spięta z dokumentem XL-owym. Do wykonania operacji spięcia z dokumentem, który został już zatwierdzony wymagane jest prawo Operatora Edycja numeru KSeF na dok./Spinanie z KSeF na zatw. dok. Podczas spinania dokumentów System dokonuje weryfikacji zgodność podstawowych danych faktury KSeF i dokumentu XL-owego, sprawdzany jest: NIP kontrahenta, numer obcy dokumentu, wartość, rodzaj i kwalifikacja. W przypadku braku zgodności prezentowane jest stosowne ostrzeżenie. Brak zgodności nie stanowi przeszkody do spięcia dokumentów.

Oprócz dostępnej od kilku wersji Systemu funkcjonalności spinania dokumentu zarejestrowanego w Systemie z fakturą zaimportowaną z KSeF polegającej na wskazaniu przez Użytkownika dokumentu do spięcia udostępniona została opcja spinania Spinaj wg NIP i numeru, w której to System sam identyfikuje dokument do spięcia i takiego spięcia dokonuje. Identyfikacja dokumentu do spięcia polega na odszukaniu dokumentu o zgodnym numerze NIP kontrahenta i zgodnym numerze własnym faktury.
- KSF_NIPSprzedawcy zgodny z KnA_NIP
- KSF_DokumentObcy zgodny z Trn_DokumentObcy
- Na liście faktur zaimportowanych w KSeF
- Na formatce faktury KSeF
- Na liście faktur zakupu FZ oraz w Rejestrze VAT
- Na formatce dokumentu zakupu
Rozłączenie faktury KSeF z dokumentem systemowym
Za pomocą operacji rozłączenia faktury KSeF dostępnej jako przycisk pod listą oraz opcja w menu kontekstowym listy, w tym jako operacja seryjna, Użytkownik może wycofać operację spięcia. Aby dokonać rozpięcia z dokumentem systemowym, który został już zatwierdzony Operator musi mieć prawo Edycja numeru KSeF na dok./Spinanie z KSeF na zatw. dok.

Podgląd dokumentu utworzonego na podstawie faktury KSeF
Jeżeli dana faktura KSeF została już związana z dokumentem zarejestrowanym w Systemie, wówczas dostępny jest jej podgląd. Służy do tego stosowna opcja w menu przycisku lupy oraz opcja w menu kontekstowym listy.
W kolejnej wersji Systemu obsłużone zostaną dodatkowo poniższe operacje menu kontekstowego:
Zmiana właściciela
Operacja zmiany Właściciela pozwoli na szybką, seryjną zmianę centrum na wskazanych fakturach KSeF, a tym samym zmianę zasad dostępu poszczególnych Operatorów/centrów praw do tych dokumentów.
Zmiana kwalifikacji
Za pomocą ww. opcji Użytkownik będzie mógł dokonać przypisania/zmiany kwalifikacji na wskazanych fakturach KSeF tj. ustalić jaki typ dokumentu ma został zarejestrowany na jego podstawie: dokument handlowy czy dokument rejestrowany wprost w Rejestrze VAT, bez konieczności podnoszenia formatki szczegółów faktury.
Odrzucenie/Przywrócenie faktury KSeF [/su_list]
Fakturę pobraną z KSeF można odrzucić, co oznacza, że z jakiegoś powodu nie będzie na jej podstawie tworzony dokument w Systemie. Z takiej operacji można się wycofać, tj. przywrócić taką fakturę. Odrzucanie/przywracanie faktury KSeF dokonywane jest na formatce szczegółów faktury, natomiast w kolejnej wersji dostępne będzie również jako operacja seryjna w menu kontekstowym. Faktury odrzucone prezentowane są w szarym kolorze.
Formatka podglądu faktury KSeF
Dane dotyczące danej faktury KSeF prezentowane są na dedykowanej do tego formatce, składającej się z dwóch sekcji. W sekcji lewej prezentowane są podstawowe dane dotyczące tej faktur, w sekcji prawej zaś podgląd faktury KSeF na podstawie pliku html tejże faktury.

Ww. załącznik podłączany do importowanej faktury tworzony jest podobnie jak to ma miejsce podczas wysyłki faktury tj. zależnie od opcji w Konfiguracji/KSeF zapisywany jest w bazie lub jako link do pliku zapisanego na dysku. W tym ostatnim przypadku plik zapisywany jest z lokalizacji wskazanej przez Użytkownika wg następującej zasady: tworzony plik zapisany zostaje w katalogu wskazanym dla danego Użytkownika w Parametrach komputera, a jeżeli go tam nie wskazano, wówczas w katalogu ogólnym wskazanym w Konfiguracji systemu. Jeżeli i tej ścieżki nie wskazano, wówczas pliki te umieszczane są w katalogu o nazwie KSeFXML katalogu instalacyjnego Comarch ERP XL. We wskazanych jw. katalogach tworzone są podkatalogi dla każdej daty z jaką tworzone są pliki i w tychże podkatalogach są one umieszczane.

- VAT: Faktura VAT
- UPR: Faktura uproszczona
- ROZ: Faktura rozliczeniowa – faktura końcowa odliczająca zaliczkową
- ZAL: Faktura zaliczkowa
- KOR: Faktura korygująca
- KOR_ROZ: Faktura korygująca fakturę rozliczeniową
- KOR_ZAL: Korekta faktury zaliczkowej
Data odbioru faktury, tj. data dokonanego importu w Comarch ERP XL oraz Operator, który tego importu dokonał
Kontrolka Właściciel prezentująca centrum, które dokonało importu, z możliwością jego zmiany. W ten sposób Użytkownik może wskazać, które centrum ma mieć dostęp do danej faktury KSeF, czyli które centrum powinno zarejestrować fakturę w Systemie.
Kontrolka Kwalifikacja, pozwalająca na określenie typu dokumentu, jaki powinien zostać utworzony na podstawie danej faktury KSeF. W menu kontrolki dostępne są dwie wartości: Dokument handlowy oraz Dokument VAT.
Sekcja Opis pozwala na wprowadzanie przez Użytkownika dowolnych adnotacji
Parametr Odrzucony pozwala zarchiwizować fakturę KSeF tj, oznaczyć ją jako nie podlegającą rejestracji w Systemie. Operację można odwrócić tj. przywrócić taką fakturę wyłączając parametr Odrzucony
Na prawej belce formatki dostępne są operacje: Spinaj z dokumentem i Rozłącz pozwalające na spięcie faktury KSeF z dokumentem zarejestrowanym w Systemie lub wycofanie takiej operacji, wg zasad opisanych we wcześniejszej części dokumentu.
Użytkownik może przypisać atrybuty i załączniki do zaimportowanej faktury KSeF wg zasad jak dla innych obiektów w Systemie.
Generowanie dokumentów na podstawie faktury zaimportowanej z KSeF
W Systemie Comarch ERP XL udostępniona została funkcjonalność generowania poniższych typów dokumentów na podstawie faktury zaimportowanej z KSeF:
- Faktur zakupu FZ
- Faktur kosztowych (A)FZ – dokumentów tworzonych bez elementów, a jedynie z tabelą VAT
- Faktur kosztowych (A)FZ z elementami – dokumentów tworzonych z elementami na towar A-vista
- Faktura zaliczkowa zakupu FZL
- Korekta faktury zaliczkowej zakupu KZL
- Faktura zakupu typu spinacz nagłówkowych (S)FZ
- Faktura zakupu typu spinacz elementów (s)FZ
- Korekta (A)FZK
Generowanie dokumentów na podstawie KSeF z rozpoznawaniem typu tworzonego dokumentu
Generowanie z listy faktur KSeF
Generowania poszczególnych typów dokumentów na podstawie faktur zaimportowanych z KSeF można dokonywać poprzez wybór danego typu dokumentu. Dodatkowo udostępniona została operacja, w której to System samodzielnie rozpoznaje typ dokumentu jaki powinien zostać utworzony kolejno dla wskazanych faktur KSeF.

- Rodzaj faktury otrzymanej z KSeF
- Kwalifikacja nadana przez Użytkownika, wpływająca na to czy generowanym dokumentem będzie faktura kosztowa czy dokument handlowy

- Dla dokumentów KSeF na których przypisano kwalifikację VAT możliwe do wyboru są dwa typy: (A)FZ z elementami i (A)FZ bez elementów.
- Dla dokumentu KSeF z przypisaną kwalifikacją Dokument handlowy możliwe jest wskazanie typu: FZ, (S)FZ lub (s)FZ, w rozbiciu na przypadki dokumentu KSeF z przesłaną i nieprzesłaną informacją o dokumentach WZ Dostawcy.

Rozpoznawanie przez System typu dokumentu generowanego na podstawie faktury KSeF odbywa się wg poniższych zasad:
- Dla faktur KSeF o rodzaju VAT, ROZ, UPR, ZAL zgodnie z tabelą poniżej
| Rodzaj faktury KSeF | Kwalifikacja | ||
|---|---|---|---|
| Dokument handlowy lub nieokreślony | VAT | ||
| W pliku e-faktury brak informacji o WZ Sprzedawcy | W pliku e-faktury przesłana informacja o WZ Sprzedawcy | ||
| VAT | Typ dokumentu wskazany w Domyślny typ tworzonego dokumentu/Brak WZ Dostawcy (FZ, (S)FZ lub (s)FZ) | Typ dokumentu wskazany w Domyślny typ tworzonego dokumentu/Przesłany WZ Dostawcy (FZ, (S)FZ lub (s)FZ) | (A)FZ z pozycjami lub bez pozycji zależnie od opcji Domyślny typ tworzonego dokumentu/Dokument VAT |
| ROZ | |||
| UPR | |||
| ZAL | FZL | (A)FZ bez pozycji | |
- Dla faktur KSeF rodzaju KOR, KOR_ROZ i KOR_ZAL zależnie od rodzaju dokumentu korygowanego
| Typ dokumentu korygowanego | Typ generowanego dokumentu |
|---|---|
| FZL | KZL |
| (A)FZ bez elementów | (A)FZK |
| (A)FZ z elementami | Nieobsługiwany typ korekty, do czasu obsługi dokument należy korektę rejestrować samodzielnie i spinać z fakturą KSeF |
| FZ | |
| (s)FZ | |
| (S)FZK |
Generowanie FZ/(A)FZ na podstawie faktury zaimportowanej z KSeF
Fakturę zakupu FZ oraz (A)FZ z pozycjami można utworzyć na podstawie dokumentu KSeF o rodzaju VAT, UPR oraz ROZ, natomiast fakturę (A)FZ bez pozycji dodatkowo na podstawie dokumentu o rodzaju ZAL. Przed generowaniem dokumentu System sprawdza, czy faktura KSeF nie została przez Użytkownika odrzucona, jak również to, czy nie utworzono już na jej podstawie dokumentu w Systemie. Podczas tworzenia danego typu dokumentu System nie kontroluje ustalonej dla danej faktury KSeF Kwalifikacji (dokument handlowy, dokument VAT), kwalifikacja ta jest jedynie podpowiedzią/sugestią dla Operatora jaki typ dokumentu powinien on utworzyć (FZ, czy (A)FZ).
| Generowanie FZ/(A)FZ na podstawie faktury z KSeF | ||||
|---|---|---|---|---|
| Generowany dokument | VAT (Faktura VAT) | UPR (Faktura uproszczona) | ROZ (Faktura odliczająca zaliczkowe) | ZAL (Faktura zaliczkowa) |
| FZ | Tak | Tak | Tak | Nie |
| (A)FZ z elementami | Tak | Tak | Tak | Nie |
| (A)FZ | Tak | Tak | Tak | Tak |
- Z listy Faktury zakupu z KSeF
- Z listy dokumentów handlowych, zakładka [FZ]
- Z listy Rejestr VAT, przy ustawieniu filtra na rejestr zakupu


Przed generowaniem dokumentu System sprawdza, czy plik .xml będący załącznikiem do faktury KSeF jest zgodny ze schematem e-faktury. Weryfikacja ta jest opcjonalna, decyduje o niej stosowny parametr w System/Konfiguracja/KSeF/Import.

Nie przewiduje się możliwości tworzenia FZ na podstawie KSeF na liście dokumentów magazynowych. Jeżeli Użytkownik najpierw rejestruje dokument PM/AWD, a dopiero później fakturę, wówczas powinien postępować w jeden z poniższych sposobów:
- Utworzyć FZ na podstawie danej faktury z KSeF, a następnie dokonać spięcia FZ z PM
- Utworzyć FZ bezpośrednio do PM z listy dokumentów magazynowych, a następnie spiąć tą FZ z fakturą z KSeF za pomocą operacji Spinaj z KSeF, dostępnej z formatki i listy dokumentów FZ
- Jeżeli na fakturze z KSeF występują również elementy nieujęte na PM, wówczas Użytkownik powinien je dodać samodzielnie na tak utworzoną FZ
- Jeżeli pomiędzy PM a fakturą z KSeF występują różnice w zakresie towarów/ilości i nie ma możliwości odwzorowania za pomocą jednego dokumentu FZ danej faktury KSeF, wówczas Użytkownik powinien zarejestrować w Systemie wiele dokumentów, dokonać spięcia na jednym z nich, na pozostałych zaś zaznaczyć parametr Poza Systemem i samodzielnie podać numer KSeF danej faktury
Funkcjonalność generowania na podstawie faktury KSeF dokumentu FZ realizującego zamówienie zakupu odbywa się podczas tworzenia faktury z listy faktur KSeF oraz z listy dokumentów FZ i została opisana w dalszej części dokumentu. Generowanie dokonywane na liście zamówień zakupu odbywa się według dotychczasowych zasad. Jeżeli więc Użytkownik będzie nadal generował FZ z listy zamówień, wówczas tak utworzoną fakturę powinien samodzielnie spiąć z fakturą KSeF za pomocą operacji Spinaj z KSeF.
Podobnie należy postępować rejestrując w Systemie inne niż FZ/(A)FZ typy dokumentów zakupu – należy je zarejestrować w dotychczasowy sposób, a następnie dokonać ich samodzielnego spięcia z fakturą KSeF.
Kontrahent na FZ/(A)FZ tworzonej na podstawie faktury KSeF
Podczas importu faktur zakupu ze środowiska KSeF System odczytuje i zapisuje w tabeli cdn.KSeFDokumenty dane dotyczące Sprzedawcy, przesłane w pliku e-faktury. Dane te są następnie wykorzystywane podczas identyfikacji kontrahenta w Systemie, czy też podczas zakładania karty kontrahenta głównego ustalanego na tworzonym dokumencie FZ/(A)FZ.
| Zapisywanie danych Sprzedawcy podczas importu faktur z KSeF | |
|---|---|
| Dane w tabeli cdn.KSeFDokumenty [KSF] | Pole w pliku e-faktury |
| NIP Sprzedawcy | Podmiot1/DaneIdentyfikacyjne/NIP |
| Nazwa Sprzedawcy | Podmiot1/DaneIdentyfikacyjne/Nazwa |
| Ulica Sprzedawcy Nr Domu Sprzedawcy Nr Lokalu Sprzedawcy Miejscowość Sprzedawcy Kod Pocztowy Sprzedawcy Poczta Sprzedawcy | Dane parsowane na poszczególne składowe adresu na podstawie danych adresowych przekazanych w Podmiot1/Adres/AdresL1 |
Identyfikacja kontrahenta dokonywana jest na podstawie numeru NIP Sprzedawcy wg zasad przedstawianych na poniższym rysunku i opisanych w dalszej części dokumentu.

Identyfikacja kontrahenta na podstawie adresu podstawowego
Identyfikacja kontrahenta przebiega wg poniższych zasad:- Jeżeli wśród adresów bieżących (podstawowych) znajduje się tylko jeden adres o danym numerze NIP, wówczas kontrahent jest ustalany na jego podstawie
- Jeżeli takich adresów jest wiele, wówczas System sprawdza ustawienie parametru Źródłowy z KSeF na kartach takich kontrahentów. Jeżeli tylko jeden spośród ww. kontrahentów ma włączony ww. parametr, wówczas to on zostaje przypisany na tworzony dokument FZ/(A)FZ

- Jeżeli żaden/wielu kontrahentów zostało oznaczonych ww. parametrem, wówczas System prezentuje listę kontrahentów o tym numerze NIP i to Użytkownik powinien wskazać właściwego kontrahenta. Aby ułatwić Operatorowi tą decyzję, w górnej części okna prezentowane są dane Sprzedawcy odczytane z pliku e-faktury, Użytkownik ma również możliwość podglądu poszczególnych kart kontrahentów za pomocą dostępnego tu przycisku lupy.

- Jeżeli w Systemie nie zdefiniowano adresu podstawowego o danym numerze NIP, wówczas System przechodzi do identyfikacji w oparciu o adres dodatkowy
Identyfikacja kontrahenta na podstawie adresu dodatkowego
Jeżeli w Systemie nie zdefiniowano karty kontrahenta (adresu podstawowego) o danym numerze NIP, wówczas System poszukuje adresu dodatkowego o takim numerze NIP i jeżeli takowy znajdzie, wówczas ustala kontrahenta głównego na jego podstawie. Jeżeli takich adresów jest wiele, wówczas System ustala kontrahenta na podstawie 1-go z nich. Zachowanie Systemy w przypadku, gdy adresu o danym numerze NIP nie udało się odnaleźć opisane zostało w rozdziale poniżej.
Sprzedawca niezidentyfikowany w Systemie
Jeżeli System nie odnajdzie kontrahenta o danym numerze NIP, wówczas dalsze zachowanie zależne jest od ustawienia stosownych opcji w System/Konfiguracja/KSeF/Import:
- Jeżeli parametr tworzenie nowych kart kontrahentów jest wyłączony, wówczas na dokumencie FZ/(A)FZ ustalany jest kontrahent Jednorazowy i to Użytkownik samodzielnie powinien zmienić go na właściwego bezpośrednio na utworzonym dokumencie
- Jeżeli parametr Karty kontrahentów jest włączony, parametr Z udziałem Operatora zaś wyłączony, wówczas System tworzy nową kartę kontrahenta i ustala nowego kontrahenta na tworzonej FZ/(A)FZ, prezentując stosowne ostrzeżenie
- Jeżeli włączone są oba ww. parametry, wówczas System prezentuje okno pomocnicze, w którym Użytkownik może utworzyć nową kartę kontrahenta lub wskazać samodzielnie kontrahenta z bazy

Zakładanie nowej karty przez Operatora dokonywane jest za pośrednictwem okna pomocniczego, w którym prezentowane są podstawowe dane Sprzedawcy odczytane z e-faktury. Na formatce tej dostępne są poniższe operacje:
- Za pomocą przycisku
Utwórz kartę kontrahenta Użytkownik ma możliwość utworzenia na podstawie ww. danych nowej karty kontrahenta. Po wywołaniu tej operacji System tworzy nowego kontrahenta i podnosi jego kartę, dzięki czemu Użytkownik może dokonać jeszcze ewentualnych zmian w zakresie jego danych. Po zapisie karty kontrahenta zostaje ona przypisana na formatkę pomocniczą
- Zamiast tworzenia nowej karty Operator może wskazać kartę już istniejącego kontrahenta. Odbywa się to za pomocą przycisku Kontrahent, otwierającego listę kontrahentów w trybie do wyboru lub poprzez podanie Akronimu tego kontrahenta w kontrolce za tym przyciskiem
- Odpięcie niewłaściwie przypisanego kontrahenta odbywa się poprzez usunięcie wartości w ww. kontrolce
- Przycisk lupy służy do podniesienie karty przypisanego/utworzonego kontrahenta w trybie do edycji
Ostatecznie, po akceptacji okna pomocniczego System ustala na dokumencie kontrahenta przypisanego na formatkę pomocniczą (przypisanego z listy kontrahenta lub utworzonego przez Operatora).

Karta nowego kontrahenta dodawana jest w kontekście grupy wskazanej w Konfiguracji. Akronim zakładanej karty kontrahenta nadawany jest zależnie od ustalonej tam stosownej opcji:
- na podstawie numeru NIP kontrahenta
- na podstawie nazwy kontrahenta – w tym przypadku nadawanie akronimu odbywa się wg identycznych zasad, jakie obowiązują przy pobieraniu danych z GUS dokonywanego z formatki karty kontrahenta tj. poprzez sklejenie pól Knt_Nazwa1, Knt_Nazwa2, Knt_Nazwa3 i pobranie z takiej wartości 5-ciu pierwszych znaków, następnie 5-ciu znaków od znaku 31 i kolejne 10-ciu znaków od 61-go znaku
- na podstawie GidNumer-u zakładanej karty kontrahenta

Zasady ustalania poszczególnych parametrów tworzonej karty kontrahenta i jego adresu podstawowego przedstawia poniższa tabela.
| Zakładanie nowej karty kontrahenta | |
|---|---|
| Karta kontrahenta | Zasady ustalania pola |
| Knt_Akronim | Wg metody wskazanej w Konfiguracji |
| Knt_Nip Knt_NipE | Na podstawie KsF_NIPSprzedawcy |
| Knt_Nazwa1 Knt_Nazwa2 Knt_Nazwa3 | Na podstawie KsF_NazwaSprzedawcy |
| Knt_KodP | Na podstawie KsF_KodPocztowySprzedawcy |
| Knt_Miasto | Na podstawie KsF_MiejscowoscSprzedawcy |
| Knt_Ulica | Na podstawie KsF_UlicaSprzedawcy |
| KsF_NrDomuSprzedawcy | |
| Knt_Adres | KsF_NrLokaluSprzedawcy |
| Knt_Kraj | PL |
| Knt_Typ | 8 (Dostawca) |
| Knt_ExpoKraj | 1 (Krajowy) |
| Inne | Na podstawie grupy, w kontekście której jest dodawany kontrahent |
Kontrahent na generowanej (s)FZ
Identyfikacja kontrahenta dokonywana jest na podstawie numeru NIP Sprzedawcy przesłanego w pliku KSeF i obsłużona została w podobny sposób, jak podczas generowania FZ na podstawie KSeF. W pierwszej kolejności System dokonuje identyfikacji w oparciu o adres podstawowy kontrahenta:
- Jeżeli wśród adresów bieżących (podstawowych) znajduje się tylko jeden adres o danym numerze NIP, wówczas kontrahent jest ustalany na jego podstawie
- Jeżeli takich adresów jest wiele, wówczas System sprawdza ustawienie parametru Źródłowy z KSeF na kartach takich kontrahentów. Jeżeli tylko jeden spośród ww. kontrahentów ma włączony ww. parametr, wówczas to on zostaje przypisany na tworzony dokument

- Jeżeli żaden/wielu kontrahentów zostało oznaczonych ww. parametrem, wówczas System prezentuje listę kontrahentów o tym numerze NIP i to Użytkownik wskazuje właściwego kontrahenta.

Jeżeli w Systemie nie zdefiniowano karty kontrahenta (adresu podstawowego) o danym numerze NIP, wówczas System poszukuje adresu dodatkowego o takim numerze NIP i jeżeli takowy znajdzie, wówczas ustala kontrahenta na jego podstawie. Jeżeli takich adresów jest wiele, wówczas System ustala kontrahenta na podstawie 1-go z nich.
Jeżeli System nie odnajdzie kontrahenta o danym numerze NIP, wówczas operacja generowania (s)FZ zostaje przerwana. System, w odróżnieniu od operacji generowania FZ nie zakłada nowej karty kontrahenta podczas generowania (s)FZ. W Systemie Comarch ERP XL faktury typu spinacz (s)FZ tworzone są zawsze w powiązaniu z dokumentami PZ, skoro więc w bazie nie ma kontrahenta, którego dotyczy dana faktura KSeF nie ma więc i dokumentów PZ, na podstawie których taki spinacz byłby tworzony.
Adres kontrahenta głównego na tworzonej FZ
W przypadkach kiedy System zidentyfikuje w bazie kontrahenta o danym numerze NIP lub Użytkownik wskaże go spośród wielu kontrahentów adres ustalany jest wg poniższych zasad:
- Jeżeli wśród adresów tego kontrahenta znajduje się adres zgodny z danymi przesłanymi w fakturze KSeF, wówczas to ten adres jest przypisywany na tworzoną FZ/(A)FZ, przy czym priorytetowo traktowany jest adres bieżący (podstawowy) kontrahenta. Identyfikacja adresu dokonywana jest poprzez mapowania danych odczytanych z faktury i zapisanych w tabeli cdn.KSeFDokumenty z danymi zapisanymi na adresie kontrahenta (w tabeli cdn.KntAdresy). Przedstawia to tabeli poniżej.
- Jeżeli dla danego kontrahenta nie zdefiniowano takiego adresu, wówczas System dodaje nowy adres, ustalając na nim parametry j.n.
| Identyfikacja adresu/ Dodawanie adresu kontrahenta | |
|---|---|
| Adres kontrahenta | Zasady ustalania pola |
| KnA_Nip | KsF_NIPSprzedawcy |
| Kna_Nazwa1 Kna_Nazwa2 Kna_Nazwa3 | KsF_NazwaSprzedawcy |
| Kna_Ulica | KsF_UlicaSprzedawcy |
| KsF_NrDomuSprzedawcy | |
| KnA_Adres | KsF_NrLokaluSprzedawcy |
| KnA_KodP | KsF_KodPocztowySprzedawcy |
| Kna_Miasto | KsF_MiejscowoscSprzedawcy |
W przypadkach, kiedy System nie zidentyfikował kontrahenta i Użytkownik wskazał go samodzielnie ustalany jest adres bieżący wskazanego kontrahenta.
Jeżeli na dokumencie ustalany jest kontrahent Jednorazowy, wówczas przypisywany jest jego 1-wszy y adres.
W przypadku, kiedy zakładana jest nowa karta kontrahenta ustalany jest adres bieżący zakładany wraz z tą kartą.
Kontrahent Docelowy i Płatnik na FZ/(A)FZ
Jako kontrahent docelowy na generowanej FZ/(A)FZ ustalany jest kontrahent zgodny z kontrahentem głównym dokumentu, adres kontrahenta docelowego ustalany jest w standardowy sposób tj.
- Dla kontrahenta Jednorazowego – 1-wszy adres kontrahenta
- Dla pozostałych kontrahentów – adres wysyłkowy (domyślny, jeżeli takowy zdefiniowano) lub lub aktualny adres kontrahenta, jeżeli nie istnieje adres wysyłkowy
Płatnik i jego adres również ustalany jest standardowo tj. Płatnik na podstawie płatnika przypisanego do karty kontrahenta głównego, adres zaś wg poniższych zasad:
- W przypadku gdy w karcie kontrahenta głównego wskazany jest on sam jako Płatnik, wówczas adres płatnika jest zgodny z adresem kontrahenta głównego
- Jeżeli w karcie kontrahenta głównego jako Płatnik wskazany jest inny kontrahent, wówczas jako adres płatnika ustalany jest bieżący (podstawowy) adres tego kontrahenta
Waluta i kurs na fakturze generowanej na podstawie dokumentu KSeF
Waluta tworzonego dokumentu FZ/(A)FZ ustalana jest na podstawie waluty przekazanej w e-fakturze KSeF w polu KodWaluty, kurs zaś na dokumencie walutowym ustalany jest zależnie od ustawienia stosownych parametrów w System/Konfiguracja/KSeF/Import w sekcji Kurs na tworzonym dokumencie.

Jeżeli ustawiono opcję Z importowanej faktury, wówczas kurs ustalany jest na podstawie kursu przesłanego w polu:
- Fa/FaWiersze/FaWiersz/KursWaluty o ile jest taki sam dla wszystkich elementów faktury
- KursWalutyZ w przypadku faktury o rodzaju ZAL
Jeżeli w fakturze KSeF kurs nie został przesłany lub jest on różny dla poszczególnych elementów faktury, wówczas dalsze zachowanie Systemu zależy od ustawienia parametru Wylicz, jeśli nie został podany. Jeżeli jest on włączony, wówczas System wylicza przybliżony kurs na podstawie innych wielkości przesłanych w e-fakturze (kwota VAT w PLN i kwota VAT w walucie) i taki ustala na dokumencie. W przypadku dokumentów na których VAT nie został naliczony i nie przekazano kursu ustalony zostaje kurs bieżący.
Jeżeli ww. parametr jest wyłączony, wówczas na tworzonym dokumencie ustalany jest kurs bieżący. Podobnie się dzieje wówczas, jeżeli opcja ustalania kursu ustalona jest na Bieżący.
Przez ww. kurs bieżący należy rozumieć kurs ustalany w Systemie standardowo tj. na podstawie rodzaju daty i ilości dni przed tą datą z definicji dokumentu FZ i dat ustalonych na generowanym dokumencie.
Waluta i kurs na generowanej (s)FZ
Waluta generowanego dokumentu (s)FZ ustalana jest na podstawie waluty przesłanej w fakturze KSeF. Na tak tworzony dokument spinane są wyłącznie PZ/PKA w walucie zgodnej w walutą faktury KSeF. Jeżeli przesłana w fakturze KSeF waluta nie została zdefiniowana w Systemie, wówczas operacja generowania (s)FZ jest przerywana.
W zakresie ustalania kursu na (s)FZ przyjęte zostały poniższe zasady:

- Jeżeli na definicji FZ/Spinacz elementów parametr Wymagaj zgodności kursu jest włączony, wówczas kurs ustalany jest na podstawie kursu 1-wszej z PZ/PKA na podstawie której tworzony jest (s)FZ.
- W przypadku wyłączonego parametru jw. prezentowane jest okno wyboru sposobu ustalania kursu i to od wskazanej na nim opcji zależy sposób jego ustalania:

-
- Opcja bieżący z tabeli kursów: System proponuje kurs dla daty ustalonej w oparciu o typ daty i ilość dni przed tą datą, wskazane na definicji dokumentu FZ. Data ta ustalana jest w odniesieniu do dat ustalonych na generowanym (s)FZ wg logiki opisanej w dalszej części dokumentu. Kurs proponowany w tej kontrolce może zostać przez Użytkownika zmieniony.

-
- Opcja z faktury KSeF: kurs dla tej opcji ustalany jest wg przedstawionych w poniższej tabeli zasad:
| Kurs przesłany na fakturze KSeF | Wypełnianie kontrolki z kursem wg kursu z faktury KSeF | |
|---|---|---|
| Zgodny na wszystkich elementach | Kurs z faktury KSeF | |
| Różny na poszczególnych elementach | Brak | |
| Nie został przesłany | Parametr Wylicz dla kursu w Konfiguracji włączony | Kurs wyliczony na podstawie tabeli VAT faktury KSeF |
| Parametr Wylicz dla kursu w Konfiguracji wyłączony | Brak | |
-
- Opcja z pierwszego spinanego dokumentu: System proponuje kurs zgodny z kursem z 1-go dokumentu PZ wskazanego podczas generowania dokumentu
Domyślnie System proponuje jedną z poniższych opcji
- Jeżeli w Konfiguracja/KSeF/Import w sekcji Kurs na tworzonym dokumencie ustawiony jest opcja Z zaimportowanej faktury i do formatki przekazany został kurs z faktury KSeF, wówczas proponowana jest opcja z faktury KSeF,
- W pozostałych przypadkach proponowana jest opcja bieżący z tabeli kursów

Numer obcy oraz daty na generowanej FZ/(A)FZ
Numer obcy generowanej faktury ustalany jest w oparciu o pole P_2 pliku e-faktury.
Faktura KSeF pozostaje do dyspozycji Nabywcy z dniem jej przyjęcia w KSeF, w związku z czym data wpływu faktury tworzonej na jej podstawie, a co za tym idzie pozostałe parametry zależne od tej daty takie jak rok/miesiąc w numeracji dokumentu, rok/miesiąc ujęcia faktury w deklaracji, prawo do odliczenia itp. ustalane są na podstawie daty przyjęcia faktury w KSeF. Na podstawie tej daty ustalana jest również data wystawienia dokumentu.
Data zakupu zaś ustalana jest podstawie daty zakończenia dostawy faktury KSeF tj. na podstawie pola P_6 lub P_6_Do, w zależności od tego, które z tych pól zostało przekazane.
Numer obcy oraz daty na generowanej (s)FZ
Numer obcy generowanej (s)FZ ustalany jest w oparciu o pole P_2 pliku e-faktury. Daty dokumentu zaś ustalane są następująco:
- Data wpływu dokumentu (s)FZ oraz pozostałe parametry zależne od tej daty takie jak rok/miesiąc w numeracji dokumentu, rok/miesiąc ujęcia faktury w deklaracji, prawo do odliczenia itp. ustalane są na podstawie daty przyjęcia faktury w KSeF.
- Data wystawienia (s)FZ ustalana jest na podstawie daty wystawienia dokumentu przez Dostawcę, przesłanej w polu P_1.
- Data zakupu ustalana jest podstawie daty przesłanej w polu P_6 lub P_6_Do, w zależności które z tych pól zostanie przekazane, a jeżeli data ta nie została w fakturze przesłana, wówczas na podstawie daty wystawienia faktury tj. pola P_1.
Podczas tworzenia dokumentu System prezentuje stosowne ostrzeżenie w przypadku, kiedy w Systemie istnieje już dokument od tego Dostawcy z identycznym numerem. Stosowne ostrzeżenie prezentowane jest również wówczas, jeżeli w Systemie istnieje już dokument o takim samym numerze KSeF.
Forma, termin płatności i rachunek bankowy na generowanej FZ/A)FZ
Jeżeli w Systemie istnieje forma płatności zgodna z formą przesłaną w polu FormaPlatnosci faktury KSeF, wówczas to ona zostaje ustalona jako forma płatności na dokumencie oraz na tworzonej płatności. Termin płatności ustalany jest na podstawie daty przesłanej w 1-wszym polu TerminPlatnosci, o ile data ta nie jest wcześniejsza niż data, w oparciu o którą zgodnie z definicją tworzonego dokumentu ustalany jest termin płatności.
Obsłużone zostało opcjonalne dodawanie do karty kontrahenta rachunku bankowego przekazanego w pliku e-faktury o ile nie został dotąd przypisany. Odbywa się ono wówczas, jeżeli włączono parametr Podczas tworzenia dokumentu dodawaj/ Rachunki bankowe kontrahentów. Operacja ta dokonywana jest dla 1-go spośród rachunków przekazanych w e-fakturze.

Tak dodany rachunek bankowy posiada stosowną adnotację w sekcji Uwagi.

Forma, termin płatności i rachunek bankowy na (s)FZ
Ww. parametry ustalane są na podstawie faktury KSeF. Interpretowane są:
- FormaPlatnosci – na jej podstawie ustalana jest forma płatności w nagłówku dokumentu oraz na tworzonej płatności spinacza
- TerminPlatnosci – na jego podstawie ustalany jest termin płatności w nagłówku oraz na tworzonej płatności własnej spinacza, przy czym w przypadku wielu terminów interpretowany jest pierwszy z nich
- Rachunek bankowy kontrahenta – na tej podstawie ustalany jest rachunek na płatności spinacza. Jeżeli danego rachunku nie ma w Systemie, wówczas opcjonalnie jest on dodawany do karty kontrahenta. Dodanie rachunku odbywa się wówczas, jeżeli włączono parametr Podczas tworzenia dokumentu dodawaj Rachunki bankowe kontrahentów w Konfiguracja/KSeF/Import

Na (s)FZ, podobnie jak na FZ tworzona jest standardowo jedna płatność, z wyjątkiem przypadku, kiedy to na karcie kontrahenta głównego włączony jest parametr Podziel płatności z wyodrębnieniem kwoty VAT. W takim wypadku System tworzy dwie płatności – jedną na kwotę netto, 2-gą na kwotę VAT-u.
Identyfikacja towarów na fakturze FZ generowanej z dokumentu KSeF
Identyfikacja towarów dokonywana jest na podstawie pól: GTIN, Indeks oraz P_7 (nazwa) przesłanych w pliku e‑faktury. W pierwszej kolejności interpretowane jest pole GTIN, a jeżeli nie zostało ono przesłane lub za jego pomocą nie udało się zidentyfikować towaru, wówczas interpretowane jest pole Indeks. Jeżeli i po tym polu nie udało się odszukać towaru, wówczas jego identyfikacja odbywa się w oparciu o pole P_7 (nazwa).
Identyfikacja towaru oparta jest na procedurze, którą Partnerzy/Klienci mogą na własne potrzeby zmienić, wpływając w ten sposób zarówno na sposób jak i kolejność interpretacji pól z pliku KSeF.
Opisane w niniejszym rozdziale zasady identyfikacji towaru dotyczą tworzenia FZ na podstawie faktury KSeF. W przypadku dokumentu realizującego zamówienie zachowanie Systemu zależy od wskazanej przez Użytkownika opcji jego tworzenia i ustalane są albo w oparciu o dokument KSeF albo w oparciu o elementy zamówienia, o czym więcej w dalszej części dokumentu.
Identyfikacja towaru na podstawie pola GTIN
Kolejność identyfikacji towaru na podstawie pola GTIN jest następująca:
- Odszukiwany jest towar o kodzie u dostawcy zgodnym z wartością pola GTIN, przy czym przez dostawcę rozumie się tu kontrahenta zgodnego z kontrahentem głównym dokumentu FZ. Jeżeli taki towar istnieje, wówczas zostaje on ustalony na elemencie FZ (jeżeli ww. towarów jest wiele, wówczas przyjmowany jest 1-wszy z nich)

- Jeżeli w bazie nie ma towaru jw., wówczas odszukiwany jest towar o numerze EAN zgodnym z wartością pola GTIN. Jeżeli taki towar istnieje, wówczas ustalany jest na elemencie FZ (1-wszy z nich, jeżeli jest ich wiele)

- Jeżeli ww. towar nie istnieje, wówczas odszukiwany jest towar o Kodzie własnym zgodnym z wartością pola GTIN.

Identyfikacja towaru na podstawie pola Indeks
Zasady i kolejność identyfikacji towaru wg pola Indeks są identyczne, jak opisane wyżej dla GTIN, tj. towar poszukiwany jest wg: kodu u dostawcy, EAN-u własnego, Kodu własnego.
Jeżeli towaru nie uda się zidentyfikować, wówczas System przechodzi do identyfikacji w oparciu o pole P_7 (nazwa towaru).
Identyfikacja towaru na podstawie pola P_7
Kolejność identyfikacji towaru na podstawie pola P_7 jest następująca:
- Odszukiwana jest towar o nazwie u Dostawcy zgodnej z wartością pola P_7, przy czym przez dostawcę rozumie się tu kontrahenta zgodnego z kontrahentem głównym dokumentu FZ. Jeżeli taki towar istnieje, wówczas zostaje on ustalony na elemencie FZ (jeżeli ww. towarów jest wiele, wówczas przyjmowany jest 1-wszy z nich)

- Jeżeli w bazie nie ma towaru jw., wówczas odszukiwany jest towar o Kodzie u dostawcy zgodnym z wartością pola P_7. Jeżeli taki towar istnieje, wówczas zostaje ustalony na elemencie FZ (jeżeli ww. towarów jest wiele, wówczas przyjmowany jest 1-wszy z nich)
- Jeżeli ww. towar nie istnieje, wówczas System obszukuje towaru o Nazwie własnej zgodnej z wartością pola P_7. Jeżeli taki towar istnieje, wówczas zostaje ustalony na elemencie FZ (jeżeli ww. towarów jest wiele, wówczas przyjmowany jest 1-wszy z nich)
- Jeżeli ww. towar nie istnieje, wówczas odszukiwany jest towar o Kodzie własnym zgodnym z wartością pola P_7 i towar ten zostaje ustalony na elemencie dokumentu
Jeżeli takiego towaru nie ma w bazie, wówczas dalsze zachowanie Systemu zależne jest od stosownych parametrów Konfiguracji.
Towar niezidentyfikowany w Systemie
Jeżeli towar nie zostanie w bazie zidentyfikowany, wówczas zachowanie Systemu zależy od stosownych parametrów w System/Konfiguracja/KSeF/Import:- Jeżeli parametr dodawania kart towaru jest wyłączony, wówczas na elemencie FZ ustalany jest towar A-vista i to Użytkownik samodzielnie powinien go zmienić na właściwy towar bezpośrednio na elemencie utworzonego dokumentu FZ
- Jeżeli parametr Karty towarów jest włączony, parametr Z udziałem Operatora zaś wyłączony, wówczas System tworzy nową kartę towaru w tle i przypisuje ten towar na element FZ
- Jeżeli włączone są oba ww. parametry, wówczas prezentowane jest okno pomocnicze z listą tych odczytanych elementów danej faktury, dla których nie udało się zidentyfikować towarów w bazie. W oknie tym Operator może utworzyć nową kartę towarów lub wskazać, który z już istniejących towarów ma zostać użyty

Karta nowego towaru dodawana jest w kontekście grupy wskazanej w Konfiguracji. Parametry ustalane dla tworzonej karty towaru przedstawia poniższa tabela:
| Zakładanie nowej karty towaru | |
|---|---|
| Karta towaru | Zasady ustalania pola |
| Kod | Na podstawie pola GTIN z pliku, a jeżeli takowego brak, wówczas na podstawie pola Indeks, a jeżeli i takowego brak, wówczas na podstawie pola P_7 |
| EAN | Na podstawie pola GTIN |
| Nazwa | Na podstawie pola P_7 |
| Jednostka | Na podstawie pola P_8A wg poniższych zasad: - Jeżeli istnieje w Systemie jednostka miary zgodna z przekazaną w polu P_8A (lub P_8A i po niej kropka np. szt lub szt.) wówczas to on zostaje przypisana do towaru - Jeżeli ww. jednostka nie istnieje lub pole P_8A nie jest przekazane, wówczas ustalana jest jednostka z grupy towarowej |
| Stawka VAT zakup/sprzedaż | Na podstawie pola P_12 o ile dana stawka istnieje w Systemie. Jeżeli stawka nie istnieje, wówczas przypisywana jest stawka z grupy towarowej |
| Inne | Na podstawie grupy towarowej w kontekście której dodawany jest towar |
Zakładanie karty towaru z udziałem Operatora
Zakładanie nowych kart towarowych z udziałem Operatora odbywa się w oknie pomocniczym, w którym prezentowana jest lista tych elementów faktury, dla których nie udało się zidentyfikować towaru. Dla każdego z tych towarów prezentowane są:
- Grupa kolumn Parametry, a w niej podstawowe dane odczytane z pliku e-faktury: Indeks, Nazwa (P_7), GTIN i Jm. (P_8A).
- Grupa kolumn Towar, a w niej Kod i nazwa towaru utworzonego/przypisanego przez Użytkownika
Formatka wyposażona została w poniższe operacje:
- Za pomocą przycisku
Utwórz kartę kontrahenta Użytkownik ma możliwość utworzenia na podstawie ww. danych nowej karty towaru. Po wywołaniu tej operacji System dodaje nowy towar i podnosi jego kartę, dzięki czemu Użytkownik może dokonać na niej ewentualnych zmian. Po zapisie karty zostaje ona przypisana dla danego rekordu - Zamiast tworzenia nowej karty Operator może wskazać kartę już istniejącego towaru. Odbywa się to za pomocą przycisku
Przypisz towar otwierającego listę towarów w trybie do wyboru - Odpięcie niewłaściwie przypisanego towaru odbywa się za pomocą przycisku
Odłącz towar
- Przycisk lupy służy do podniesienie karty przypisanego/utworzonego towaru w trybie do edycji
Ostatecznie, po akceptacji okna pomocniczego System ustala na elementach towary przypisane/utworzone przez Użytkownika. Dla tych rekordów, dla których Użytkownik nie wskaże towaru elementy FZ nie są dodawane.

Elementy generowanej faktury (s)FZ
Elementy (s)FZ tworzone ją na podstawie tych niezafakturowanych elementów wskazanych PZ/PKA, które występują na fakturze KSeF na podstawie której to generowania się odbywa.
Identyfikacja towarów
Identyfikacja towarów będących przedmiotem transakcji dokonywana jest wg identycznych zasad, jak podczas generowania FZ na podstawie faktury KSeF tj. odbywa się na podstawie pól: GTIN, Indeks oraz P_7 (nazwa) przesłanych w pliku e‑faktury. W pierwszej kolejności interpretowane jest pole GTIN, a jeżeli nie zostało ono przesłane lub za jego pomocą nie udało się zidentyfikować towaru, wówczas interpretowane jest pole Indeks. Jeżeli i po tym polu nie udało się odszukać towaru, wówczas jego identyfikacja odbywa się w oparciu o pole P_7 (nazwa). Więcej informacji na temat identyfikacji towarów znajduje się w dokumencie Zmiany funkcjonalne wprowadzone w Comarch ERP XL Web w wersji 2024.1
https://pomoc.comarch.pl/xl/index.php/dokumentacja/zmiany-funkcjonalne-wprowadzone-w-comarch-erp-xl-web-w-wersji-2024-1/Jeżeli towaru nie uda się zidentyfikować, wówczas dany element faktury KSeF jest pomijany, nowe karty towarów nie są zakładane.
Generowanie elementów (s)FZ
Informacja o tych elementach faktury KSeF, dla których uda się zidentyfikować towar jest przekazywana do funkcji tworzenia spinacza (s)FZ. W tej funkcji z kolei odbywa się weryfikacja czy i na jaką ilość można taki element utworzyć, na dokumencie (s)FZ mogą się bowiem znaleźć wyłącznie niezafakturowane elementy wskazanych PZ/PKA w ilości nie większej niż ilość dotąd niezafakturowana. Tak więc elementy (s)FZ tworzone są na mniejszą spośród ilości: występującej na fakturze KSeF i możliwej do zafakturowania ze spinanych PZ/PKA.
Sposób tworzenia poszczególnych elementów (s)FZ zależny jest od parametru Spinacz elementów/Edycja ceny w karcie Operatora:

- Jeżeli parametr ten jest wyłączony, wówczas na tworzonych elementach (s)FZ ustalana jest cena/wartość wynikająca z ceny/wartości na elementach źródłowych PZ/PKA
- Jeżeli zaś parametr jest włączony, wówczas cena/wartość elementów (s)FZ ustalana jest na podstawie ceny/wartości elementu na fakturze KSeF (poza przypadkiem dostawy biorącej udział w podmianie dostaw na korektach przychodu).
W zależności od ww. parametru ilość tworzonych elementów (s)FZ może być różna. W przypadku włączonego parametru, czyli wówczas, gdy System ma swobodę w ustalaniu ceny na elementach (s)FZ System dąży do tworzenia elementów w ilości takiej jaka jest na fakturze KSeF. W przypadku wyłączonego parametru, czyli wówczas, gdy System ma utrzymać ceny z dokumentu/ów PZ ilość elementów (s)FZ wynika nie tylko z tego ile jest elementów na fakturze KSeF, ale również z tego w ilu różnych cenach dany towar został przyjęty na dokumentach PZ. Bywają więc przypadki, gdy na podstawie jednego elementu faktury KSeF System tworzy wiele elementów (s)FZ.
Podczas tworzenia elementów (s)FZ System mapuje elementy PZ i elementy faktury KSeF wg zgodności w zakresie: towaru, stawki VAT, waluty i ceny oraz jednostki. Jeżeli takiej zgodności nie uda się uzyskać, wówczas mapowanie odbywa się w sposób bardziej elastyczny, poprzez rezygnację kolejno z poszczególnych parametrów zgodności.
Po identyfikacji odpowiedniego elementu PZ zostaje na jego podstawie utworzony element (s)FZ a następnie, jeżeli ilość na tym elemencie jest mniejsza niż ilość na elemencie faktury KSeF odbywa się dołączenie do niego innych elementów PZ. Podczas takiego dołączania kontrolowana jest zgodność towaru, stawki VAT, jednostki i jej przelicznika, a w przypadku gdy Operator nie ma prawa Spinacz elementów/Edycja ceny również zgodność waluty i ceny.
Algorytm tworzenia elementu/ów na (s)FZ na podstawie danego elementu faktury KSeF przebiega wg poniższych zasad:
- Krok I: tworzenie elementu (s)FZ na podstawie elementu PZ o towarze, stawce VAT, walucie, cenie i jednostce zgodnej z elementem KSeF
- Krok II: tworzenie elementu (s)FZ na podstawie elementu PZ o towarze, stawce VAT, walucie i cenie zgodnej z elementem KSeF
- Krok III: tworzenie elementu (s)FZ na podstawie elementu PZ o towarze i stawce VAT zgodnej z elementem KSeF
- Krok IV: tworzenie elementu (s)FZ na podstawie elementu PZ o towarze zgodnym z elementem faktury KSeF
Cena/wartość generowanego elementu (s)FZ
Jeżeli na karcie operatora generującego dokument (s)FZ parametr Spinacz elementów/Edycja ceny jest wyłączony, wówczas cena elementu (s)FZ ustalana jest na podstawie źródłowego elementu PZ/PKA. Taka sama zasada (bez względu na ww. prawo operatora) dotyczy elementów PZ, których dostawy brały udział w podmianie dostaw na korektach przychodu.
W pozostałych przypadkach tj. podczas generowania (s)FZ przez Operatora z ww. prawem i dla elementów innych niż z podmianą dostaw System honoruje cenę/wartość elementu faktury KSeF, przy czym obowiązują w tym zakresie poniższe zasady:
- W przypadku, gdy ilości na wygenerowanym elemencie (s)FZ jest zgodna z ilością na elemencie faktury KSeF wartość elementu ustalana jest na podstawie wartości elementu faktury KSeF, cena na (s)FZ ustalana jest natomiast wtórnie
- W przypadku, gdy System generuje element (s)FZ na ilość mniejszą niż ilość na elemencie faktury KSeF cena ustalana jest na podstawie ceny z faktury KSeF, a wartość wyliczana jako iloczyn ilości i tej ceny
W szczególnym przypadku generowania elementu (s)FZ na podstawie elementu PZ, którego dostawa uczestniczyła w podmianie dostaw na korekcie przychodu niezależnie od ww. prawa Operatora cena elementu (s)FZ ustalana jest na podstawie ceny elementu PZ. Taki element PZ jest dołączany do innego elementu (s)FZ wyłącznie w przypadku zgodności ich cen. Taka sama zasada obowiązuje podczas dołączania innych elementów PZ do elementu (s)FZ powstałego na podstawie elementu PZ z taką dostawą.
Odliczanie faktur zaliczkowych podczas tworzenia (s)FZ
Lista faktur zaliczkowych proponowanych do odliczenia podczas tworzenia faktur zakupu typu spinacz (s)FZ zależna jest od:
- Parametrów sekcji Odliczanie faktur zaliczkowych definicji dokumentu FZ

- Powiązania spinanych na (s)FZ dokumentów PZ z zamówieniami
- Przekazania w fakturze KSeF informacja o odliczanych fakturach zaliczkowych. Identyfikacja faktur zaliczkowych FZL od danego Dostawcy na podstawie informacji przesłanych w pliku e-faktury odbywa się na podstawie numeru KSeF dokumentu oraz na podstawie numeru u Dostawcy (Trn_DokumentObcy).
Zasady proponowania faktur zaliczkowych do odliczenia z uwzględnieniem ww. parametrów przedstawia poniższa tabela.
| Lista faktur zaliczkowych | ||
|---|---|---|
| Żadna spinana PZ nie jest związana z ZZ | Parametr: Automatycznie na dokumencie niezwiązanym z zamówieniem | |
| Wyłączony | Włączony | |
| Faktury zaliczkowe przesłane w fakturze KSeF | Wszystkie FZL tego Dostawcy | |
| Spinana PZ jest związana z zamówieniem | Parametr: Z innych niż realizowane zamówienie | |
| Wyłączony | Włączony | |
| FZL realizowanego ZZ uzupełnione o zaliczkowe z faktury KSeF | FZL z realizowanego i innych zamówień | |
Wartość i tabela VAT generowanej (s)FZ
W zakresie tworzenia i modyfikacji tabeli VAT na (s)FZ przyjęte zostały zasady podobne jak podczas tworzenia FZ na podstawie faktury KSeF:
- Tabela VAT jest wstępnie ustalana na podstawie elementów dokumentu
- W przypadku faktury odliczającej faktury zaliczkowe tak utworzona tabela VAT nie jest już przez System modyfikowana
- W przypadkach innych niż faktury końcowe System porównuje kwotę VAT PLN rekordu tabeli Vat utworzonego na podstawie elementów z kwotą VAT przesłaną w pliku e-faktury i jeżeli różnica pomiędzy tymi wielkościami mieści się w określonym przedziale, wówczas kwota VAT na takim rekordzie ustalana jest ostatecznie na podstawie kwoty VAT w PLN z dokumentu od Dostawcy (pliku e-faktury)
- Wielkość różnicy o której mowa powyżej została ustalona na poziomie 0,10 PLN. Służby informatyczne Klienta mogą ją zmienić, w szczególności ustalić na poziomie 0,00, a wówczas tabela VAT będzie ustalana wprost na podstawie elementów (s)FZ i to Użytkownik, a nie System będzie dokonywał ewentualnej edycji utworzonego dokumentu
Weryfikacja dokumentu (s)FZ przez Użytkownika
Podobnie jak dla innych typów dokumentów zakupu rejestrowanych na podstawie faktury KSeF również dla faktury typu spinacz elementów (s)FZ udostępniono narzędzia ułatwiające weryfikację zgodności utworzonego dokumentu z fakturą KSeF:
- Wizualizacja faktury KSeF na formatce (s)FZ wraz z jej wydrukiem
- Operacja Oznacz jako zweryfikowany dostępna w menu przycisku włączającego/wyłączającego podgląd faktury KSeF oraz w menu kontekstowym listy dokumentów
- Kontrola unikalności numeru KSeF podczas zapisu/zatwierdzania dokumentu (s)FZ

Generowanie FZ na podstawie KSeF, a realizacja zamówień zakupu
Podczas generowania faktury zakupu FZ System honoruje przekazaną w fakturze KSeF informację o zamówieniu/zamówieniach, których ta faktura dotyczy. System odczytuje z e-faktury kolejne powtórzenia pól NrZamowienia i dla każdego z nich identyfikuje w bazie zamówienie zakupu od danego Dostawcy. W pierwszej kolejności odszukiwane jest zamówienia z numerem obcym (Zan_DokumentObcv) zgodnym z wartością pola NrZamowienia, a jeżeli nie zostanie znalezione, wówczas odszukiwane jest zamówienie ZZ z numerem systemowym zgodnym z wartością NrZamowienia.
Po zidentyfikowaniu zamówień System prezentuje ich listę i jego dalsze zachowanie zależy od decyzji Użytkownika, w tym od wybranej przez niego opcji Utwórz dokument na podstawie: Faktury KSeF/Zamówienia oraz od tego, czy dla zamówień tych istnieją dokumenty magazynowe niezwiązane z handlowymi (czyli takie, które wymagają zafakturowania).

Przebieg procesu tworzenia dokumentu FZ w powiazaniu z ZZ przedstawia poniższy diagram. Szczegóły omówione zostały w dalszej części dokumentu.

Faktura zakupu do zamówień niepowiązanych z PM/AWD
W przypadku, gdy faktura KSeF dotyczy zamówienia/zamówień niezwiązanych z dokumentami magazynowymi sposób generowania faktury zakupu FZ zależy od wskazanej przez Użytkownika opcji na liście zidentyfikowanych zamówień:
- Jeżeli Operator wybierze opcję Utwórz dokument na podstawie: Zamówienia, wówczas tworzony jest dokument według tych samych zasad, jakie obowiązują podczas generowania FZ wprost z listy zamówień, tj. tworzony jest dokument na podstawie niezrealizowanych elementów tego/tych zamówień i ustalane są na nim towary, ilości, ceny i wartość na podstawie ZZ. W takim przypadku z faktury KSeF przenoszone są jedynie daty: wpływu, wystawienia i zakupu, numer obcy, numer KSeF oraz następuje spięcie faktury FZ z fakturą KSeF. Wybór tej opcji przez Użytkownika oznaczał, że wstępnie System ma utworzyć FZ na podstawie zamówienia, a Użytkownik we własnym zakresie będzie ją później modyfikował, uzgadniając ją z fakturą pobraną z KSeF. Opcja ta pozwala Użytkownikowi na weryfikację w jakim stopniu warunki uzgodnione z Dostawcą na zamówieniu zostały przez niego utrzymane na fakturze i na zdecydowanie co w sytuacji, jeżeli pomiędzy zamówieniem na fakturą występują rozbieżności
- Jeżeli Użytkownik wybierze opcję Utwórz dokument na podstawie: Faktury KSeF, wówczas System tworzy fakturę FZ, jej elementy, towary, ustala ilości i ceny na podstawie faktury KSeF, przy czym na dodawanych elementach dokonuje realizacji zamówienia tj. wiąże tworzone subelementy z niezrealizowanymi rezerwacjami tych zamówień, w stopniu, na jaki pozwala zgodność tej faktury z zamówieniem. Jeżeli wiązanie to się nie uda, wówczas System dodaje elementy niezwiązane z zamówieniem. Wybór tej opcji oznacza, że Użytkownik priorytetowo traktuje to, co znajduje się na fakturze z KSeF. W takim przypadku powinien on zweryfikować w jakim stopniu faktura taka zrealizowała zamówienie i również zdecydować jak postąpić w przypadku rozbieżności faktury z zamówieniem.
Faktura zakupu do zamówień realizowanych dokumentami magazynowymi
Niezależnie od wybranej na liście zamówień opcji tworzenia dokumentu generowanie dokumentu FZ w oparciu o dokumenty magazynowe PM/AWD przebiega według dotychczasowych zasad, tj. elementy, towary i ich ilości ustalane są na podstawie elementów/ilości z dokumentu PM/AWD, ceny zaś na podstawie cen ustalonych w zamówieniu, niezależnie od towarów/ilości/cen przesłanych w fakturze KSeF.

- Jeżeli Użytkownik wybierze opcję Utwórz dokument na podstawie: Faktury KSeF, wówczas System prezentuje listę wygenerowanych z nich dokumentów PM/AWD (niezależnie, czy wskazano jedno, czy wiele zamówień)
- Jeżeli Użytkownik wybierze opcję Utwórz dokument na podstawie: Zamówienia, wówczas System zachowuje się jak podczas tworzenia dokumentu wprost z listy zamówień tj. jeżeli wskazano jedno zamówienie, wówczas prezentowana jest lista dokumentów PM/AWD i to Użytkownik albo je akceptuje, albo z nich rezygnuje, jeżeli zaś wskazanych zostanie wiele zamówień, wówczas System nie prezentuje listy magazynowych, ale w tle generuje FZ na ich podstawie
W procesie rejestrowania faktury zakupu realizującej zamówienie, dla którego zarejestrowano już dokumenty magazynowe Użytkownik powinien wziąć pod uwagę to, na ile dana faktura pokrywa się z poprzedzającym ją dokumentem magazynowym i na ile warunki handlowe na zamówieniu są zgodne z fakturą otrzymywaną od danego Dostawcy i wybrać taki wariant tworzenia dokumentu, który dla danego przypadku będzie optymalny. Użytkownik ma możliwość realizacji ww. na wiele sposobów, z których niektóre wymieniono poniżej:
- Utworzyć FZ na podstawie danej faktury z KSeF a następnie dokonać spięcia FZ z PM (pamiętają o ograniczeniu – opcja spinania handlowego z magazynowym nie powiedzie się, jeżeli handlowy będzie powiązany z ZZ)
- Utworzyć FZ bezpośrednio do PM a następnie spiąć tą FZ z fakturą z KSeF. Jeżeli na fakturze z KSeF występują również elementy nieujęte na PM, wówczas Użytkownik powinien je dodać samodzielnie na tak utworzoną FZ
- Utworzyć FZ na podstawie faktury KSeF akceptując zidentyfikowane w niej ZZ i akceptując dokumenty PM/AWD wygenerowane z tego ZZ (wówczas System utworzy FZ na podstawie PM/AWD i dokona spięcia z fakturą KSeF).
- Jeżeli pomiędzy PM a fakturą z KSeF występują różnice w zakresie towarów/ilości i nie ma możliwości odwzorowania za pomocą jednego dokumentu FZ danej faktury KSeF, wówczas Użytkownik powinien zarejestrować w Systemie wiele dokumentów, dokonać spięcia na jednym z nich, na pozostałych zaś zaznaczyć parametr Poza systemem i samodzielnie podać numer KSeF danej faktury
Odliczanie faktur zaliczkowych podczas tworzenia FZ
Lista faktur zaliczkowych proponowanych do odliczenia podczas tworzenia faktur zakupu FZ zależna jest od:
- Parametrów sekcji Odliczanie faktur zaliczkowych definicji dokumentu FZ

- Powiązania danej faktura KSeF z zamówieniem
- Wskazanej przez Użytkownika opcji Utwórz dokument na podstawie w oknie zidentyfikowanych zamówień
- Przekazania w fakturze KSeF informacja o odliczanych fakturach zaliczkowych.
W fakturze KSeF informacja o odliczanych fakturach zaliczkowych przesyłana jest w przypadku faktur o rodzaju ROZ, a Dostawca może przesłać numer KSeF lub numer własny odliczonej faktury zaliczkowej. Identyfikacja faktur zaliczkowych FZL od danego Dostawcy odbywa się więc w Systemie albo na podstawie numeru KSeF tj. identyfikacja odbywa się w tabeli KSeFDokumenty albo na podstawie numeru u Dostawy (Trn_DokumentObcy).
Zasady proponowania faktur zaliczkowych do odliczenia z uwzględnieniem ww. parametrów przedstawia poniższa tabela. Zasady te omówione zostały szczegółowo w pod-rozdziałach.
| Lista faktur zaliczkowych | ||
|---|---|---|
| FZ niezwiązana z ZZ | Parametr: Automatycznie na dokumencie niezwiązanym z zamówieniem | |
| Wyłączony | Włączony | |
| Faktury zaliczkowe przesłane w fakturze KSeF (kolumna Iden.KSeF) | Wszystkie FZL tego Dostawcy (kolumna Iden.KSeF) | |
| FZ z ZZ | Parametr: Z innych niż realizowane zamówienie | |
| Wyłączony | Włączony | |
| Opcja na podstawie: Faktury KSeF | ||
| FZL realizowanego ZZ uzupełnione o zaliczkowe z faktury KSeF (kolumna Iden.KSeF) | FZL z realizowanego i innych zamówień (kolumna Iden.KSeF) | |
| Opcja na podstawie: Zamówienia | ||
| FZL z realizowanego ZZ | FZL z realizowanego i innych zamówień | |
Lista faktur zaliczkowych dla FZ generowanej na podstawie zamówienia
Jeżeli faktura z KSeF dotyczy transakcji realizującej zamówienia i w oknie z listą zidentyfikowanych zamówień Użytkownik wybierze opcję Utwórz dokument na podstawie: Zamówienia, wówczas zachowanie Systemu jest takie samo, jak podczas generowania FZ wprost z listy zamówień tj.
- Jeżeli w definicji FZ parametr Odliczanie faktur zaliczkowych/Z innych niż realizowane zamówienie jest wyłączony, wówczas prezentowana jest lista faktur zaliczkowych realizowanego/realizowanych zamówień
- Jeżeli ww. parametr jest włączony, wówczas prezentowana jest formatka dzielona na dwie listy – na górnej faktury zaliczkowe realizowanego/ych zamówienia, na dolnej, faktury zaliczkowe związane z pozostałymi zamówieniami Dostawcy.
Przy ww. opcji na liście zidentyfikowanych zamówień informacja o fakturach zaliczkowych zawarta w pliku e-faktury nie jest interpretowana.

Lista faktur zaliczkowych dla FZ na podstawie faktury KSeF z realizacją ZZ
Jeżeli faktura z KSeF dotyczy transakcji realizującej zamówienia i w oknie z listą zidentyfikowanych zamówień Użytkownik wybrał opcję Utwórz dokument na podstawie: Faktury KSeF wówczas lista prezentowanych faktur zaliczkowych złożona jest z dwóch sekcji:
- W górnej sekcji prezentowane są faktury zaliczkowe związane z realizowanym zamówieniem
- Na dolnej liście prezentowane są te faktury zaliczkowe zidentyfikowane na podstawie informacji NrFaZaliczkowej/NrKSeFZaliczkowej w pliku e-faktury, których nie ma na górnej liście oraz dodatkowo faktury zaliczkowe z innych niż realizowane zamówienia, ale wyłącznie, jeżeli parametr Odliczanie faktur zaliczkowych/Z innych niż realizowane zamówienie definicji FZ jest włączony.
- Zarówno w górnej jak i w dolnej sekcji prezentowana jest dodatkowa kolumna Ident. KSeF wypełniana wówczas, jeżeli Dostawca faktycznie odliczył daną fakturę zaliczkową na tej fakturze KSeF. Kolumna wypełniana jest numerem KSeF lub numerem FZL u dostawcy, zależnie od tego która z informacji została przekazana w pliku (NrFaZaliczkowej lub NrKSeFZaliczkowej).

Lista faktur zaliczkowych dla FZ niezwiązanej z zamówieniem
Jeżeli faktura z KSeF nie jest powiązana z zamówienie, wówczas lista faktur zaliczkowych pojawia się w dwóch okolicznościach:
- Jeżeli włączony jest parametr Odliczanie faktur zaliczkowych/Automatycznie na dokumencie niezwiązanym z zamówieniem wówczas prezentowana jest lista wszystkich faktur zaliczkowych danego Dostawcy, a wypełniona kolumna Ident. KSeF świadczy o tym, którą z nich Dostawca faktycznie odliczył na danej fakturze KSeF.
- Jeżeli ww. parametr jest wyłączony, wówczas lista faktur zaliczkowych pojawia się wówczas, jeżeli informacja o odliczanej fakturze zaliczkowej została przesłana w pliku KSeF

Weryfikacja dokumentu przez Użytkownika
Podczas generowania faktury zakupu na podstawie dokumentu zaimportowanego z KSeF prezentowanych jest szereg ostrzeżeń, których celem jest zasygnalizowanie Użytkownikowi tych aspektów, na które powinien zwrócić uwagę weryfikując poprawność utworzonego dokumentu. Przykładowe ostrzeżenia przedstawione zostały w poniższej tabeli.
| Ostrzeżenia podczas generowania FZ na podstawie KSeF | |
|---|---|
| Treść ostrzeżenie | Okoliczność prezentowania ostrzeżenia |
| Nie udało się zidentyfikować kontrahenta o numerze NIP XXX-XX-XX-XXX. Utworzona została nowa karta kontrahenta, którą należy zweryfikować. | W bazie brak kontrahenta o danym NIP-ie, włączona opcja zakładania kart kontrahentów bez udziału Operatora |
| Nie udało się zidentyfikować kontrahenta o numerze NIP XXX-XX-XX-XXX. Na dokumencie przypisano kontrahenta Jednorazowego. | W bazie brak kontrahenta o danym NIP-ie, wyłączona opcja zakładania kart kontrahentów |
| Brak kursu na zaimportowanej fakturze, kurs został wyliczony i należy go zweryfikować | W pliku e-faktury nie przesłano kursu, włączona opcja wyliczania kursu |
| Nie udało się zidentyfikować towaru XXX. Utworzona została nowa karta towaru, którą należy zweryfikować | W bazie brak towaru będącego przedmiotem danej faktury, włączona opcja zakładania kart towarowych bez udziału Operatora |
| Nie udało się zidentyfikować towaru XXX. Dodano na dokument element z towarem A-vista | W bazie brak towaru będącego przedmiotem danej faktury, wyłączona opcja zakładania kart towarowych |
| Dodano nowy rachunek bankowy kontrahenta, należy zweryfikować jego poprawność | W karcie kontrahenta brak numeru rachunku przesłanego w e-fakturze, włączona opcja dodawania rachunków bankowych |
| Wartość i/lub kwota VAT na utworzonym dokumencie różni się od wielkości na dokumencie zaimportowanym z KSeF. Zweryfikuj poprawność dokumentu | Rozbieżność w wartości dokumentu wygenerowanego i źródłowej faktury KSeF |
Aby ułatwić Użytkownikowi weryfikację poprawności utworzonego dokumentu, w tym jego zgodności z dokumentem KSeF formatka dokumentu zakupu wyposażona została w podgląd dokumentu źródłowego wraz z możliwością jego wydruku.

Fakt dokonania przez Użytkownika weryfikacji dokumentu powinien zostać przez niego odnotowany. Służy do tego opcja Oznacz jako zweryfikowany w menu przycisku włączającego/wyłączającego podgląd faktury KSeF oraz stosowna opcja w menu kontekstowym listy dokumentów FZ/listy Rejestr VAT. Dodatkowo dostępna jest ona w menu przycisku dodawania faktur na podstawie KSeF. Faktury nie uda się zatwierdzić, jeżeli nie zostanie ona zweryfikowana. Odszukanie dokumentów do weryfikacji ułatwia filtr Status KSeF, pozwalający na ograniczanie listy m.in do faktur niezweryfikowanych.


Parametry KSeF na formatkach faktur zakupu
Na dokumentach zakupu udostępnione zostały informacje dotyczące powiązania danego dokumentu z fakturą źródłową pobraną ze środowiska KSeF. Dane te prezentowane są na zakładce [KSeF] formatek dokumentów:
- FZ, (A)FZ, (s)FZ, (S)FZ, FZL
- FZK, (A)FZK, (s)FZK, (S)FZK, (Z)FZK, KZL
W przypadku faktury (A)FZ, rejestrowanej na formatce uproszczonej podstawowe dane dotyczące KSeF prezentowane są w sekcji KSeF zakładki [Ogólne].


Włączony parametr Źródłowy z KSeF oznacza, że dany dokument ma być/został zarejestrowany na podstawie faktury z KSeF. Włączony parametr Poza systemem oznacza, że dokument ma być/został zarejestrowany na podstawie faktury z KSeF, ale faktura KSeF nie będzie importowana do systemu Comarch ERP XL, lecz Użytkownik poda jej numer i datę samodzielnie. Aby mógł to uczynić, musi mieć przydzielone prawo Edycja numeru KSeF na dok/Spinanie z KSeF na zatw.dok.
Jeżeli natomiast Użytkownik dokona spięcia danego dokumentu systemowego z fakturą KSeF, o którym więcej w dalszej części dokumentu, wówczas jej Numer i Data przyjęcia w KSeF wypełniane są na ww. zakładce/sekcji automatycznie. Data odebrania to data zaimportowania faktury KSeF do Systemu. Na formatce prezentowana jest również informacja o Operatorze, który Odebrał tj. zaimportował tą fakturę z KSeF.
Domyślnie parametry: Źródłowy z KSeF i Poza systemem ustalane są na podstawie definicji dokumentu i karty kontrahenta. Jeżeli na definicji FZ/FZL w sekcji Dokument źródłowy z KSeF została wybrana opcja Nie dotyczy, wówczas parametry są wyłączone, jeżeli wybrana została opcja Pobrany z KSeF, wówczas parametr Źródłowy z KSeF jest włączony a Poza systemem wyłączony, jeżeli w definicji wybrano Poza systemem, wówczas oba parametry są włączone. Jeżeli zaś na definicji wybrano opcję Zależnie od kontrahenta, wówczas ustawienie parametrów zależne jest od ustawienia parametru Źródłowy z KSeF i Poza systemem na karcie kontrahenta.
Ustawienie parametrów aktualizowane jest podczas zmiany kontrahenta oraz podczas zmiany rodzaju transakcji na dokumencie, o ile dany dokumencie nie został dotąd związany z fakturą KSeF.
Użytkownik ma możliwość samodzielnej zmiany ustawienia ww. parametrów. Parametr Źródłowy z KSeF jest dostępny do edycji, o ile spełnione są poniższe warunki:
- Operator ma prawo do edycji dokumentu
- Na dokumencie wyłączony jest parametr Poza systemem
- Dokument nie jest związany z fakturą z KSeF
Parametr Poza systemem jest dostępny do edycji o ile spełnione są poniższe warunki:
- Operator ma prawo do edycji dokumentu
- Na dokumencie włączony jest parametr Źródłowy z KSeF
- Operator ma prawo Edycja numeru KSeF na dok/Spinanie z KSeF na zatw.dok
- Dokument nie jest związany z fakturą z KSeF
Zmiany ustawienia ww. parametrów można dokonać również seryjnie, przy pomocy udostępnionych w menu kontekstowym opcji: Zaznacz parametr KSeF i Odznacz parametr KSeF.

Dla ww. dokumentów zakupu/korekt dokumentu zakupu udostępniona została możliwość spięcia danego dokumentu z fakturą zaimportowaną z KSeF oraz rozłączenia tych dokumentów, jeżeli takiego spięcia dokonano niesłusznie. Operacja Spinaj z KSeF dostępna jest z formatki dokumentu zakupu, zakładka [KSeF] oraz z menu kontekstowego listy FZ. Po wywołaniu tej operacji System otwiera listę Faktury zakupu z KSeF w trybie do wybory i wiąże dany dokument systemowy ze wskazaną fakturą KSeF. Operacja spięcia dla danego dokumentu systemowego dokonywana jest, o ile spełnione są poniższe warunki:
- Operator ma prawo do edycji dokumentu
- Na dokumencie włączony jest parametr Źródłowy z KSeF a wyłączony Poza systemem
- Dokument nie został dotąd powiązany z KSeF
- W przypadku dokumentu, który został już zatwierdzony do wykonania tej operacji konieczne jest prawo Operatora Edycja numeru KSeF na dok/Spinanie z KSeF na zatw.dok.
Spięcie ze wskazaną fakturą KSeF uda się, o ile faktura ta nie została odrzucona i nie została dotąd związana z dokumentem systemowym. Podczas spinania dokumentów System weryfikuje zgodność podstawowych danych faktury KSeF i dokumentu systemowego: NIP kontrahenta, numer obcy dokumentu, wartość, rodzaj, kwalifikacja i w przypadku braku zgodności prezentuje stosowne ostrzeżenie. Brak zgodności nie jest jednak przeszkodą do dokonania spięcia.
Za pomocą operacji Rozłącz z KSeF dostępnej na formatce dokumentu zakupu oraz w menu kontekstowym listy faktur zakupu Użytkownik może wycofać operację spięcia danego dokumentu systemowego z fakturą KSeF. Operacja rozłączenia danego dokumentu jest dokonywana wówczas, jeżeli spełnione są poniższe warunki:
- Operator ma prawo do edycji dokumentu
- Dokument został wcześniej spięty z fakturą KSeF
- W przypadku dokumentu, który został już zatwierdzony do wykonania tej operacji konieczne jest prawo Operatora Edycja numeru KSeF na dok/Spinanie z KSeF na zatw.dok.

Faktura systemowa, dla której dokumentem źródłowym jest faktura zaimportowana z KSeF powinna zostać zweryfikowana przez Użytkownika pod względem jego zgodności z zaimportowanym dokumentem. Oznaczenia dokumentu jako zweryfikowanego oraz cofnięcia dokumentu do weryfikacji można dokonać za pomocą opcji: Oznacz jako zweryfikowany i Cofnij do: niezweryfikowany dostępnych w menu przycisku na prawej belce formatki dokumentu oraz w menu kontekstowym listy faktur zakupu.

Kontrola duplikacji numeru KSeF na dokumentach zakupu
Aby wesprzeć Użytkownika w procesie rejestrowania faktur zakupu, w szczególności w przypadkach, gdy będą one otrzymywane z różnych źródeł, wprowadzono stosowne ostrzeżenie w przypadkach, gdy w Systemie zarejestrowano już fakturę zakupu o takim samym numerze KSeF. Ostrzeżenia takie prezentowane są podczas:
- Zapisu/zatwierdzania dokumentu zakupu
- Spinania faktury KSeF z dokumentem wystawionym w Systemie
- Generowania faktury zakupu na podstawie dokumentu KSeF

Element faktury FZ – wybrane aspekty
Zasady ustalania parametrów elementu FZ dotyczą tworzenia dokumentu na podstawie faktury KSeF. W przypadku dokumentu realizującego zamówienie zachowanie Systemu zależy od wskazanej przez Użytkownika opcji jego tworzenia i ustalane są albo w oparciu o dokument KSeF albo w oparciu o elementy zamówienia.
Jednostka pomocnicza na elemencie (Tre_JmZ)
Jednostka pomocnicza elementu ustalana jest na podstawie jednostki przesłanej w pliku e-faktury w polu P_8A o ile taka jednostka została w Systemie zdefiniowana dla danego towaru. Jeżeli towar nie posiada takiej jednostki, wówczas zachowanie Systemu jest standardowe tj. jako jednostka pomocnicza na elemencie FZ ustalana jest domyślna jednostka zakupu tego towaru, jeżeli takowa została zdefiniowana, w przeciwnym wypadku jednostka pomocnicza jest zgodna z podstawową.
Przelicznik jednostki ustalany jest standardowo tj. na podstawie przelicznika zdefiniowanego na ustalonej jw. jednostce pomocniczej towaru.
Ilość na elemencie (Tre_Ilosc)
Ilość na elemencie ustalana jest w oparciu o pole P_8B pliku e-faktury, przy czym jeżeli jednostka przekazana w P_8A jest jednostką pomocniczą towaru, wówczas przekazana w P_8B wielkość traktowana jest jako ilość w tejże jednostce pomocniczej. W takim wypadku System oblicza ilość w jednostce głównej na podstawie pola P_8B i przelicznika jednostki i tak ustaloną ilość ustala na elemencie. W pozostałych przypadkach (tj. brak pola P_8A lub przesłana w nim jednostka nie jest przypisana do towaru czy też przesłana jednostka jest zgodna z jednostką podstawową towaru) ilość przekazana w P_8B traktowana jest jako ilość w jednostce podstawowej i taka ilość ustalana jest na elemencie faktury.
Stawka VAT
Stawka VAT elementu ustalana jest na podstawie pola P_12. Jeżeli pole to jest przekazane i dana stawka istnieje w Systemie, wówczas to ona zostaje ustalona na elemencie, w przeciwnym razie ustalana jest stawka zakupu z karty towaru.
Cena i wartość na elemencie FZ
Wartość elementu FZ ustalana jest na podstawie pola P_11 (przypadek dokumentu od netto) lub P_11A (przypadek dokumentu od brutto). Cena zaś ustalana jest wtórnie, tj. jako iloraz: wartość/ilość.
Tabela VAT dokumentu FZ tworzonego na podstawie faktury KSeF
W zakresie sposobu tworzenia rekordów tabeli VAT dokumentu FZ/(A)FZ z elementami, a co za tym idzie wartości całego dokumentu i jego płatności przyjęto rozwiązanie, którego celem było z jednej strony zachowanie integralności dokumentu w Systemie, z drugiej zaś honorowanie danych przekazanych w fakturze od Dostawcy, w tym stosowanie przez niego innej niż obowiązująca w Systemie Comarch ERP XL metody naliczania podatku VAT.
Aby spełnić ww. wymagania przyjęte zostały w tym zakresie poniższe zasady:
- Tabela VAT jest wstępnie ustalana na podstawie elementów dokumentu
- W przypadku faktury odliczającej faktury zaliczkowe, tak utworzona tabela VAT nie jest już przez System modyfikowana
- W przypadkach innych niż faktury końcowe System porównuje kwotę VAT PLN rekordu tabeli Vat utworzonego na podstawie elementów z kwotą VAT przesłaną w pliku e-faktury i jeżeli różnica pomiędzy tymi wielkościami mieści się w określonym przedziale, wówczas kwota VAT na takim rekordzie ustalana jest ostatecznie na podstawie kwoty VAT w PLN z dokumentu od Dostawcy (a pliku e-faktury)
- Wielkość różnicy, o której mowa powyżej została ustalona na poziomie 0,10 PLN. Służby informatyczne Klienta mogą ją zmienić, w szczególności ustalić na poziomie 0,00, a wówczas tabela VAT będzie ustalana wprost na podstawie elementów FZ i to Użytkownik, a nie System będzie dokonywał ewentualnej edycji utworzonego dokumentu
Ww. mechanizm dwuetapowego tworzenia tabeli VAT dotyczy generowania faktury zakupu na podstawie faktury KSeF. W przypadku dokumentu realizującego zamówienie zachowanie Systemu zależy od wskazanej przez Użytkownika metody generowania faktury, o czym więcej w dalszej części dokumentu.
Ww. mechanizm nie dotyczy również tworzenia (A)FZ bez elementów, o czym napisano w rozdziale poniżej.
Wizualizacja faktury KSeF na formatce faktury zakupu
Formatka dokumentu zakupu powiązanego z fakturą KSeF została obsłużona podobnie jak FZ wczytana przez OCR. Na prawej belce dostępny jest stosowny przycisk włączający/wyłączający specjalny tryb formatki, przy którym jest ona dzielona na sekcję lewą właściwą dla dokumentu i sekcję prawą z podglądem faktury KSeF. Dokonywana w sekcji prawej wizualizacja faktury KSeF dokonywana jest na podstawie pliku xml będącego załącznikiem faktury KSeF, z którą spięty jest bieżący dokument. Użytkownik ma możliwość dokonania wydruku tej wizualizacji.
W menu przycisku włączającego/wyłączającego podgląd faktury KSeF dostępne są opcje pozwalające na oznaczenie dokumentu jako zweryfikowanego przez Użytkownika oraz cofanie go do stanu niezweryfikowanego. Wygląd przycisku zależny jest do tego, czy dokument został już zweryfikowany czy też nie. System nie pozwala na zatwierdzenie dokumentu zakupu powiązanego z KSeF, jeżeli nie został on oznaczony jako zweryfikowany. Operacja oznaczania dokumentu jako zweryfikowanego/cofania do stanu niezweryfikowanego dostępna jest również jako opcja w menu kontekstowym listy.

Dodawanie dokumentów na podstawie faktury KSeF z listy faktur zakupu
Operacja dodawania faktur zakupu na podstawie dokumentów zaimportowanych z KSeF udostępniona została bezpośrednio na liście faktur zakupu FZ. Służy do niej przycisk Dodaj dokument na podstawie faktury KSeF.

Po wskazaniu faktur na otwieranej za pomocą ww. przycisku liście faktur KSeF System ustala właściwy typ dokumentu, który ma zostać wygenerowany z poszczególnych faktur KSeF i przystępuje do ich tworzenia. Ww. typ generowanego dokumentu ustalany jest wg poniższych zasad
- Dla faktur KSeF o rodzaju VAT, ROZ, UPR, ZAL
| Rodzaj faktury KSeF | W pliku e-faktury brak informacji o WZ Sprzedawcy | W pliku e-faktury przesłana informacja o WZ Sprzedawcy |
|---|---|---|
| VAT | Typ dokumentu wskazany w Domyślny typ tworzonego dokumentu/Brak WZ Dostawcy (FZ, (S)FZ lub (s)FZ) | Typ dokumentu wskazany w Domyślny typ tworzonego dokumentu/Przesłany WZ Dostawcy (FZ, (S)FZ lub (s)FZ) |
| ROZ | ||
| UPR | ||
| ZAL | FZL | |
- Dla faktur KSeF rodzaju KOR, KOR_ROZ i KOR_ZAL
| Typ korygowanego dokumentu | Typ generowanego dokumentu |
|---|---|
| FZL | KZL |
| (A)FZ | Niewłaściwy typ dokumentu, operację należy wykonać z listy faktur KSeF lub z Rejestru VAT |
| FZ | Nieobsługiwany typ korekty, do czasu obsługi dokument należy korektę rejestrować samodzielnie i spinać z fakturą KSeF |
| (s)FZ | |
| (S)FZK |
Operacje seryjne na liście faktur zakupu z KSeF
Na liście faktur zakupu zaimportowanych z KSeF obsłużone zostały poniższe operacje seryjne:
- Seryjna zmiana Właściciela, czyli centrum, które ma się zająć danymi dokumentami. Po wybraniu tej opcji prezentowane jest menu z centrami struktury firmy. System dokonuje zmiany Właściciela na centrum wskazane przez Użytkownika

- Seryjna zmiana Kwalifikacji, pozwalająca na wstępne określenie czy na podstawie danej faktury KSeF powinien zostać utworzony dokument handlowy, czy kosztowa faktura A-vista bezpośrednio w Rejestrze VAT. Zmiana dokonywana jest poprzez wybór jednej z wartości: Dokument handlowy lub Dokument VAT

- Seryjne Odrzucanie i Przywracanie faktur. Fakturę pobraną z KSeF można odrzucić, co oznacza, że z jakiegoś powodu nie będzie na jej podstawie tworzony dokument w Systemie. Z takiej operacji można się wycofać, tj. przywrócić taką fakturę. Odrzucanie/przywracanie faktury KSeF dotąd dokonywane było wyłącznie na formatce szczegółów faktury, w wersji 2024.0 dostępne zostało jako operacja seryjna


Aktualizacja wartości dostawy na podstawie faktury KSeF
Na liście faktur KSeF oprócz generowania poszczególnych typów dokumentów udostępniona została możliwość aktualizowania wartości dostawy PZ/PKA na podstawie faktury KSeF, którą Użytkownik może wykonać jako operację poprzedzającą tworzenie faktury typu spinacz. Aktualizacja taka dokonywana jest na tych zidentyfikowanych na podstawie danej faktury dokumentach PZ/PKA, na których wyłączony jest parametr Ustalana wartość dostawy. Dzięki tej operacji Użytkownik może ustalić ceny/wartości elementów PZ/PKA na podstawie cen/wartości otrzymanej od Dostawcy faktury.
Ww. operacji można dokonać na podstawie faktury KSeF o rodzaju VAT, UPR, ROZ, która nie została odrzucona ani spięta z dokumentem systemowym. Aktualizacja cen/wartości odbywa się pod warunkiem, że Operator ma prawo do edycji danego dokumentu PZ/PKA.

Identyfikacja i weryfikacja dokumentów PZ/PKA
Identyfikacja dokumentów PZ/PKA odbywa się na podstawie kolejnych powtórzeń pola WZ faktury KSeF. System odszukuje dokumenty PZ, PKA zarejestrowane na danego Dostawcę, identyfikowanego wg identycznych jak opisane dla generowania (s)FZ zasad, których numer obcy (Trn_DokumentObcy) jest zgodny z wartością przesłaną w polu WZ i prezentuje ich listę. Użytkownik ma możliwość samodzielnego dołączenia dokumentu PZ na ww. listę, jeżeli Systemowi nie udało się zidentyfikować danego dokumentu.
Operacja aktualizacji PZ/PKA dokonywana jest dla tych spośród wskazanych przez Operatora dokumentów, które spełniają poniższe warunki:
- Dokument niezatwierdzony lub zatwierdzony ale z nieustaloną wartością dostawy
- Waluta i kierunek VAT zgodny z fakturą KSeF
- Operator ma prawo do edycji danego dokumentu
Aktualizacja PZ/PKA na podstawie faktury KSeF
Aktualizacja dokumentu PZ/PKA polega na ustaleniu ceny lub wartości elementu na podstawie ceny/wartości elementu faktury KSeF dla danego towaru. Opcjonalnie System dokonuje również zmiany kursu w nagłówku i na elementach PZ w walucie obcej, ustalając go na podstawie kursu faktury KSeF wg poniższych zasad:
- Zmiana kursu dokonywana jest o ile w Konfiguracja/KSeF/Import opcja Kurs na tworzonym dokumencie ustawiona jest na z zaimportowanej faktury.
- Jeżeli w fakturze KSeF kurs nie zostanie przesłany, wówczas System wylicza go na podstawie innych danych z faktury, ale wyłącznie, jeżeli włączony jest parametr Wylicz, jeżeli nie został przesłany.
- W innych niż opisane wyżej przypadki kurs na PZ pozostaje bez zmian.
Aktualizacja cen/wartości elementów PZ/PKA przebiega w następujący sposób:
- Jeżeli na fakturze KSeF znajduje się element z danym towarem, ilością i wartością zgodną z elementem PZ, wówczas taki element PZ pozostaje bez zmian (nawet, jeśli jego cena różni się np. precyzją od ceny na fakturze KSeF).
- Jeżeli wśród elementów faktury KSeF nie ma ww. elementów o zgodnej ilości i wartości, znajduje się zaś element z tym towarem, wówczas element PZ jest stosownie aktualizowany wg poniższych zasad
- Jeżeli ilości: na elemencie KSeF i na elemencie PZ są zgodne, wówczas System ustala wartość elementu PZ na podstawie wartości elementu KSeF, cenę zaś ustala wtórnie
- W przypadku ilości niezgodnej System ustala cenę elementu PZ na podstawie ceny elementu KSeF, wartość zaś ustala jako iloczyn Cena x Ilość
- W przypadku wielu elementów faktury KSeF na dany towar i ilość niezgodną z ilością na elemencie PZ System sięga do tego elementu faktury KSeF, którego ilość jest najbliższa ilości na elemencie PZ
Dokonywana aktualizacja nie wpływa na zmianę ustawienia parametru Ustalana wartość dostawy, to Użytkownik powinien zweryfikować poprawność dokumentu PZ, w tym jego zgodność z fakturą KSeF i samodzielnie zaznaczyć ten parametr czy to na formatce PZ/PKA, czy to za pomocą opcji Zatwierdź wartość dostawy menu kontekstowego listy PZ/PKA.
Wizualizacja faktury KSeF na formatce dokumentu PZ
Aby ułatwić Użytkownikowi weryfikację zgodności dokumentu PZ z fakturą KSeF na formatce przyjęcia zewnętrznego udostępniony został podgląd faktury KSeF na podstawie której dokonano aktualizacji. Podgląd ten jest realizowany poprzez zapisanie w DokZwiazane powiązania tych obiektów. Do włączania/wyłączania podglądu służy stosowny przycisk na prawej belce formatki PZ. Dostępna w menu tego przycisku opcja Rozłącz z KSeF usuwa to powiązanie.

Lista faktur zakupu
Na liście faktur zakupu dodane zostały kolumny sekcji KSeF: Status, Numer, Data przyjęcia. W kolumnie Numer prezentowany jest numer KSeF dokumentu źródłowego, na podstawie którego zarejestrowany został dany dokument, w kolumnie Data przyjęcia zaś data przyjęcia tego dokumentu źródłowego w KSeF. Kolumna Status wypełniana jest wartościami j.n.
- Nie dotyczy: dla dokumentów z wyłączonym parametrem Źródłowy z KSeF
- Niezweryfikowany: dla dokumentów spiętych z fakturą KSeF, które nie zostały zweryfikowane przez Użytkownika
- Zweryfikowany: dla dokumentów spiętych z fakturą KSeF, które zostały zweryfikowane przez Użytkownika oraz dla dokumentów, na których Operator samodzielnie wprowadził numer KSeF
- Niespięty: dla dokumentów z włączonym parametrem Źródłowy z KSeF, które nie zostały w żaden sposób powiązane z KSeF (ani poprzez spięcie z fakturą z KSeF ani poprzez ręczne podanie numeru KSeF)
- Awaria: dla dokumentów, które oznaczone zostały parametrem Awaria i nie zostały powiązane z fakturą KSeF
Pod listą faktur zakupu udostępniony został filtr Status KSeF pozwalający na ograniczanie listy do faktur niespiętych, spiętych (wszystkich, niezweryfikowanych, zweryfikowanych), takich, których KSeF nie dotyczy oraz tych, które zostały zarejestrowane podczas awarii systemu KSeF.

Generowanie (A)FZ na podstawie faktury KSeF
Operacja tworzenia dokumentu (A)FZ z elementami przebiega według zasad opisanych dla faktury zakupu FZ, z zastrzeżeniem ustalania na każdym z jej elementów towaru A-vista.
Generowanie faktury kosztowej (A)FZ bez elementów, a jedynie z tabelą VAT przebiega wg odmiennych zasad. W tym wypadku tabela VAT dokumentu tworzona jest wprost na podstawie wartości netto i kwot VAT dokumentu KSeF przesłanych w polach od P_13_1 do P_13_11. System najpierw mapuje dane pole na właściwą stawkę VAT, następnie sprawdza, czy dana stawka w Systemie jest zdefiniowana, a następnie tworzy dla niej stosowny rekord tabeli VAT.
W przypadku faktur w PLN kwota podatku VAT ustalana jest na takich rekordach wprost na podstawie podatku PLN z faktury KSeF, w przypadku dokumentu w walucie obcej zaś jest wyliczana przez System w oparciu o podstawę VAT i stawkę VAT. W przypadku takich dokumentów po wstępnym utworzeniu rekordu tabelki VAT System stosuje dodatkowo mechanizm uzgadniania kwoty podatku w PLN ustaloną wstępnie na (A)FZ z przekazaną w fakturze KSeF wg identycznych zasad, jak opisane w części dotyczącej tworzenia dokumentu FZ.
Dodawanie dokumentów (A)FZ na podstawie KSeF w Rejestrze VAT
Operacja rejestrowania faktur kosztowych (A)FZ na podstawie dokumentów zaimportowanych z KSeF dostępna jest również w Rejestrze VAT/zakup. W tym celu udostępniony został stosowny przycisk, a w jego menu dwie opcje:
- Za pomocą przycisku/opcji Dodaj dokument na podstawie faktury KSeF tworzone są faktury kosztowe (A)FZ bez elementów, a jedynie z tabelą VAT
- Za pomocą opcji Dodaj dokument z pozycjami tworzone są faktury kosztowe (A)FZ z elementami na towar A-vista
Przycisk/opcja w menu otwiera listę faktur zaimportowanych z KSeF. Po wskazaniu konkretnych dokumentów System tworzy na ich podstawie kolejne dokumenty (A)FZ według zasad opisanych we wcześniejszej część dokumentu.

Generowanie (S)FZ na podstawie faktury KSeF
Fakturę zakupu typu spinacz nagłówkowych (S)FZ można wygenerować na podstawie faktury o typie VAT, UPR, ROZ.

Tworzenie spinacza (S)FZ odbywa się w oparciu o dokumenty PZ/PKA zidentyfikowane w Systemie na podstawie kolejnych powtórzeń pola WZ pliku e-faktury. Dokument (S)FZ nie posiada własnych elementów, jego elementami są wszystkie elementy dokumentów w nim spiętych. Co za tym idzie na dokumencie (S)FZ znajdzie się cała zawartość tychże dokumentów.
Kontrahent na (S)FZ tworzonej na podstawie faktury KSeF
Identyfikacja kontrahenta podczas generowania (S)FZ na podstawie faktury KSeF dokonywana jest według identycznych zasad jak opisane powyżej podczas generowania FZL.
Identyfikacja dokumentów PZ podczas generowania (S)FZ
Po ustaleniu kontrahenta System przystępuje do identyfikacji dokumentów PZ/PKA na podstawie których ma zostać utworzony dokument (S)FZ. Identyfikacja ta odbywa się na podstawie kolejnych powtórzeń pola WZ faktury KSeF. System odszukuje niezafakturowane dokumenty PZ, PZK, PKA, PKK zarejestrowane na ww. Dostawcę, których numer obcy (Trn_DokumentObcy) jest zgodny z wartością przesłaną w polu WZ i prezentuje Użytkownikowi ich listę. Lista ta uzupełniana jest o korekty do dokumentów PZ/PKA zidentyfikowanych jw. nawet jeżeli identyfikator tych korekt nie jest w fakturze KSeF przesyłany. Użytkownik ma możliwość samodzielnego dołączenia dokumentu PZ na ww. listę, jeżeli Systemowi nie udało się zidentyfikować danego dokumentu.

Po akceptacji dokumentu/ów PZ przez Użytkownika System generuje (S)FZ i spina na niego te ze wskazanych dokumentów, dla których takie spięcie jest możliwe. Podczas takiego spinania kontrolowane są standardowe warunki takie jak stan dokumentu, zgodność kierunku VAT, ustalona wartość dostawy itp.
Jeżeli nie uda się zidentyfikować w bazie żadnego z ww. dokumentów PZ, czy też Użytkownik żadnego z nich nie zaakceptuje, wówczas System tworzy pusty spinacz (S)FZ tj. bez dokumentów spiętych.
Waluta i kurs na generowanej (S)FZ
Waluta na dokumencie (S)FZ ustalana jest na podstawie pierwszego spośród dokumentów PZ spinanych na generowany (S)FZ, kurs zaś ustalany jest wg ogólnych zasad tj. zgodnie z rodzajem daty i ilością dni przed tą datą z definicji dokumentu FZ. Kurs ten wpływa jedynie na płatność własną dokumentu (S)FZ.
Numer obcy oraz daty na generowanej (S)FZ
Numer obcy generowanej (S)FZ ustalany jest w oparciu o pole P_2 pliku e-faktury. Daty dokumentu zaś ustalane są następująco:
- Data wpływu dokumentu (S)FZ oraz pozostałe parametry zależne od tej daty takie jak rok/miesiąc w numeracji dokumentu, rok/miesiąc ujęcia faktury w deklaracji, prawo do odliczenia itp. ustalane są na podstawie daty przyjęcia faktury w KSeF.
- Data wystawienia (S)FZ ustalana jest na podstawie daty wystawienia dokumentu przez Dostawcę, przesłanej w polu P_1.
- Data zakupu ustalana jest podstawie daty przesłanej w polu P_6 lub P_6_Do, w zależności które z tych pól zostanie przekazane, a jeżeli data ta nie została w fakturze przesłana, wówczas na podstawie daty wystawienia faktury tj. pola P_1.
Forma, termin płatności i rachunek bankowy na (S)FZ
Ww. parametry ustalane są na podstawie faktury KSeF, przy czym w przypadku spinaczy nagłówkowych (S)FZ opisane poniżej parametry płatności dotyczą płatności własnej dokumentu (S)FZ, płatności dziedziczone z dokumentów spinanych PZ nie są modyfikowane. Interpretowane są:
- FormaPlatnosci – na jej podstawie ustalana jest forma płatności w nagłówku dokumentu oraz na tworzonej płatności własnej spinacza
- TerminPlatnosci – na jego podstawie ustalany jest termin płatności w nagłówku oraz na tworzonej płatności własnej spinacza, przy czym w przypadku wielu terminów interpretowany jest pierwszy z nich
- Rachunek bankowy kontrahenta – na tej podstawie ustalany jest rachunek na płatności własnej spinacza. Jeżeli danego rachunku nie ma w Systemie, wówczas opcjonalnie jest on dodawany do karty kontrahenta. Dodanie rachunku odbywa się wówczas, jeżeli włączono parametr Podczas tworzenia dokumentu dodawaj Rachunki bankowe kontrahentów w Konfiguracja/KSeF/Import
Dokument (S)FZ a faktury zaliczkowe
W przypadku spinacza nagłówkowego (S)FZ odliczane faktury zaliczkowe są dziedziczone ze spinanych dokumentów PZ. Aby więc dana faktura zaliczkowa została odliczona na (S)FZ, odliczenie to musi zostać dokonane na dokumencie PZ. Podczas generowania (S)FS System nie dokonuje już identyfikacji faktur zaliczkowych, są one odliczane wyłącznie, jeżeli zostały odliczone na spinanych PZ.
Jeżeli Użytkownik nie odliczył faktur zaliczkowych na PZ, wówczas przed utworzeniem (S)FZ powinien samodzielnie dołączyć FZL na dokumencie PZ (uprawniony do tego Użytkownik może to uczynić na zatwierdzonym PZ).
Tabela VAT generowanego (S)FZ
Na generowanym dokumencie (S)FZ obowiązują poniższe zasady tworzenia tabeli VAT dokumentu:
- Tabela VAT zostaje ustalona wstępnie na podstawie spiętych dokumentów
- W przypadku gdy dokumenty spięte odliczają faktury zaliczkowe, tak utworzona tabela VAT nie jest już przez System modyfikowana
- W przypadkach innych niż faktury końcowe System porównuje kwotę VAT w PLN rekordu tabeli VAT utworzonego na podstawie dokumentów spiętych z kwotą VAT przesłaną w pliku e-faktury i jeżeli różnica pomiędzy tymi wielkościami mieści się w określonym przedziale, wówczas kwota VAT na takim rekordzie ustalana jest ostatecznie na podstawie kwoty VAT w PLN z dokumentu od Dostawcy (pliku e-faktury)
- Wielkość różnicy o której mowa powyżej została ustalona na poziomie 0,10 PLN. Dział informatyczny Klienta może ją zmienić, w szczególności ustalić na poziomie 0,00, a wówczas tabela VAT będzie ustalana wprost na podstawie dokumentów spiętych i to Użytkownik, a nie System będzie dokonywał ewentualnej edycji utworzonego dokumentu
- W przypadku niezgodności wartości pomiędzy utworzonym dokumentem (S)FZ a fakturą KSeF prezentowane jest stosowne ostrzeżenie
Weryfikacja dokumentu (S)FZ przez Użytkownika
Podobnie jak dla innych typów dokumentów zakupu rejestrowanych na podstawie faktury KSeF, również dla faktury typu spinacza nagłówkowy (S)FZ udostępniono narzędzia ułatwiające weryfikację zgodności utworzonego dokumentu z fakturą KSeF:
- Wizualizacja faktury KSeF na formatce (S)FZ wraz z jej wydrukiem
- Operacja Oznacz jako zweryfikowany dostępna w menu przycisku włączającego/wyłączającego podgląd faktury KSeF oraz w menu kontekstowym listy dokumentów
- Kontrola unikalności numeru KSeF podczas zapisu/zatwierdzania dokumentu (S)FZ


Podgląd elementów dokumentów spiętych na (S)FZ i (S)FZK
Na formatce spinaczy nagłówkowych (S)FZ i (S)FZK powiązanych z fakturą KSeF udostępnione zostało okno pomocnicze z podglądem elementów (towarów) znajdujących się dokumentach PZ/PKA/PZK/PKK spiętych w danym spinaczu. Dzięki temu Użytkownik może dokonać weryfikacji zgodności elementów tegoż spinacza z elementami faktury KSeF z nim powiązanej bez konieczności oglądania zawartości kolejnych dokumentów spiętych w (S)FZ/FZK. Formatka pomocnicza elementów dokumentów spiętych dostępna jest na (S)FZ/FZK powiązanych z fakturą KSeF, tj. czy to wygenerowanych na podstawie faktury KSeF, czy też ręcznie spiętych z fakturą KSeF.
Formatka podzielona jest na dwie zakładki, na 1-wszej z nich prezentowane są wprost kolejne elementy dokumentów spiętych, na drugiej zaś elementy dokumentów spiętych pogrupowane wg towaru, ceny i stawki VAT.

Generowanie FZL na podstawie faktury KSeF
Generowanie faktur zaliczkowych na podstawie faktur KSeF udostępnione zostało na liście Faktury zakupu z KSeF. Dokument taki można utworzyć z faktury o rodzaju ZAL. Przed generowaniem dokumentu System sprawdza, czy faktura KSeF nie została przez Użytkownika odrzucona, jak również to, czy nie utworzono dotąd na jej podstawie dokumentu w Systemie. Podczas tworzenia danego typu dokumentu System nie kontroluje ustalonej dla danej faktury KSeF Kwalifikacji (dokument handlowy, dokument VAT), kwalifikacja ta jest jedynie podpowiedzią/sugestią dla Operatora jaki typ dokumentu powinien on utworzyć (FZL, czy (A)FZ).

Kontrahent na FZL tworzonej na podstawie faktury KSeF
Identyfikacja kontrahenta dokonywana jest na podstawie numeru NIP Sprzedawcy przesłanego w pliku KSeF i obsłużona została w podobny sposób, jak podczas generowania FZ na podstawie KSeF. W pierwszej kolejności System dokonuje identyfikacji w oparciu o adres podstawowy kontrahenta:
- Jeżeli wśród adresów bieżących (podstawowych) znajduje się tylko jeden adres o danym numerze NIP, wówczas kontrahent jest ustalany na jego podstawie
- Jeżeli takich adresów jest wiele, wówczas System sprawdza ustawienie parametru Źródłowy z KSeF na kartach takich kontrahentów. Jeżeli tylko jeden spośród ww. kontrahentów ma włączony ww. parametr, wówczas to on zostaje przypisany na tworzony dokument FZL

- Jeżeli żaden/wielu kontrahentów zostało oznaczonych ww. parametrem, wówczas System prezentuje listę kontrahentów o tym numerze NIP i to Użytkownik powinien wskazać właściwego kontrahenta. Aby ułatwić Operatorowi tą decyzję, w górnej części okna prezentowane są dane Sprzedawcy odczytane z pliku e-faktury, Użytkownik ma również możliwość podglądu poszczególnych kart kontrahentów za pomocą dostępnego tu przycisku lupy.

Jeżeli w Systemie nie zdefiniowano karty kontrahenta (adresu podstawowego) o danym numerze NIP, wówczas System poszukuje adresu dodatkowego o takim numerze NIP i jeżeli takowy znajdzie, wówczas ustala kontrahenta na jego podstawie. Jeżeli takich adresów jest wiele, wówczas System ustala kontrahenta na podstawie 1-go z nich.
Jeżeli System nie odnajdzie kontrahenta o danym numerze NIP, wówczas operacja generowania FZL zostaje przerwana. System, w odróżnieniu od operacji generowania FZ nie zakłada nowej karty kontrahenta podczas generowania FZL. W Systemie Comarch ERP XL faktury zaliczkowe tworzone są zawsze w powiązaniu z zamówieniem zakupu ZZ, skoro więc w bazie nie ma kontrahenta, którego dotyczy dana faktura KSeF nie ma więc i zamówienia, z którym można byłoby powiązać fakturę zaliczkową.
Identyfikacja zamówienia Dostawcy
Po ustaleniu jw. kontrahenta System przystępuje do identyfikacji zamówienia, którego dana faktura KSeF dotyczy. System odczytuje z e-faktury kolejne powtórzenia pól NrZamowienia i dla każdego z nich identyfikuje w bazie zamówienie zakupu od danego Dostawcy. W pierwszej kolejności odszukiwane jest zamówienie z numerem obcym (Zan_DokumentObcv) zgodnym z wartością pola NrZamowienia, a jeżeli nie zostanie znalezione, wówczas odszukiwane jest zamówienie ZZ z numerem systemowym zgodnym z wartością NrZamowienia.
Po zidentyfikowaniu zamówień System prezentuje ich listę w trybie jednokrotnego wyboru, a Użytkownik wskazuje z którym spośród zidentyfikowanych zamówień należy powiązać tworzoną fakturę zaliczkową. System tworzy FZL o ile wskazane/zaakceptowane przez Użytkownika zamówienie spełnia oba poniższe warunki:
- Zamówienie znajduje się w stanie: potwierdzone lub w realizacji
- Waluta zamówienia jest zgodna z walutą faktury KSeF

Jeżeli nie uda się zidentyfikować żadnego zamówienia lub Użytkownik nie zaakceptuje żadnego z nich, czy też wskazane przez Użytkownika zamówienie nie spełnia ww. warunków, wówczas operacja tworzenia FZL zostaje przerwana.
Tworzona faktura zaliczkowa FZL jest wiązana z płatnością zamówienia oznaczoną parametrem Zaliczka do faktury zarejestrowaną w walucie i wartości zgodnej z walutą i wartością faktury KSeF. Jeżeli na zamówieniu nie ma takiej płatności, wówczas jest ona przez System tworzona.

Waluta i kurs na fakturze FZL
Waluta tworzonego dokumentu FZL ustalana jest na podstawie waluty przekazanej w e-fakturze KSeF w polu KodWaluty (i zgodna z walutą zamówienia, z którym wiązana jest FZL). Kurs na dokumencie ustalany jest zależnie od ustawienia stosownych parametrów w System/Konfiguracja/KSeF/Import w sekcji Kurs na tworzonym dokumencie.

Jeżeli ustawiono opcję Z zaimportowanej faktury wówczas kurs ustalany jest w oparciu o kurs przesłany w fakturze KSeF w polu Fa/KursWalutyZ. Jeżeli w fakturze KSeF kurs nie został przesłany, wówczas dalsze zachowanie Systemu zależy od ustawienia parametru Wylicz, jeśli nie został podany. Jeżeli jest on włączony, wówczas System wylicza przybliżony kurs na podstawie innych wielkości przesłanych w e-fakturze (kwota VAT w PLN i kwota VAT w walucie) i taki ustala na dokumencie. Jeżeli ww. parametr jest wyłączony, wówczas na tworzonym dokumencie ustalany jest kurs bieżący. Podobnie się dzieje wówczas, jeżeli opcja ustalania kursu ustalona jest na Bieżący. Przez ww. kurs bieżący należy rozumieć kurs ustalany w Systemie standardowo podczas generowania dokumentu z zamówienia zakupu tj. stosownie do opcji dotyczących kursu ustalonych na tym zamówieniu (Bieżące/Ustalone/Ustalone do daty ważności, potem bieżące).
Tabela VAT dokumentu FZL
Tabela VAT dokumentu FZL tworzona jest na podstawie wartości netto i kwot VAT dokumentu KSeF przesłanych w polach od P_13_1 do P_13_11. System mapuje dane pole na właściwą stawkę VAT, następnie sprawdza, czy dana stawka została zdefiniowana w Systemie i jeżeli ten warunek jest spełniony wówczas tworzy dla niej rekord TraVat metodą od brutto. W przypadku faktury KSeF w walucie obcej ww. wartości najpierw zostają przeliczone na wielkości w PLN, w Systemie Comarch ERP XL bowiem w tabeli VAT FZL zapisywane są wyłącznie wielkości w walucie systemowej.
W przypadku faktur w walucie obcej po wstępnym utworzeniu rekordów tabeli VAT System dodatkowo stosuje mechanizm uzgadniania kwoty podatku w PLN ustaloną na FZL z wielkością przekazaną w fakturze KSeF wg identycznych zasad, jak zastosowane przy tworzeniu FZ tj.
- jeżeli różnica pomiędzy tymi wielkościami mieści się w określonym przedziale, wówczas kwota VAT na takim rekordzie ustalana jest ostatecznie na podstawie kwoty VAT w PLN z dokumentu od Dostawcy (pliku e-faktury)
- wielkość różnicy o której mowa powyżej została ustalona na poziomie 0,10 PLN. Dział informatyczny Klienta może ją zmienić, w szczególności ustalić na poziomie 0,00, a wówczas tabela VAT nie będzie już przeliczana i to Użytkownik, a nie System będzie dokonywał ewentualnej edycji utworzonego dokumentu
Obsłużone zostało prezentowanie ostrzeżenia dla przypadków tworzenia dokumentu o wartości niezgodnej z wartością dokumentu od Dostawcy. Dla dokumentów w walucie systemowej porównywana jest sumę wartości netto tabeli VAT faktury z KSeF z wartością netto utworzonej FZL oraz suma kwot podatku VAT faktury z KSeF z łączną wielkością VAT-u na FZL. W przypadku dokumentów w walucie obcej porównanie dokonywane jest w zakresie łącznej wielkości podatku VAT w PLN.
Numer obcy oraz daty na generowanej FZL
Numer obcy generowanej faktury ustalany jest w oparciu o pole P_2 pliku e-faktury. Daty dokumentu FZL zaś ustalane są następująco:
- Data wpływu, a co za tym idzie pozostałe parametry zależne od tej daty takie jak rok/miesiąc w numeracji dokumentu, rok/miesiąc ujęcia faktury w deklaracji, prawo do odliczenia itp. ustalane są na podstawie daty przyjęcia faktury w KSeF.
- Data wystawienia FZL ustalana jest na podstawie daty wystawienia dokumentu przez Dostawcę, przesłanej w polu P_1.
- Data zakupu (data zaliczki) ustalana jest podstawie daty otrzymania zapłaty, przesłanej w polu P_6, a jeżeli data ta nie została w fakturze przesłana, wówczas na podstawie daty wystawienia faktury tj. pola P_1.
Forma, termin płatności i rachunek bankowy na FZL
Zasady ustalania ww. parametrów na FZL są identyczne, jak podczas tworzenia FZ z faktury KSeF.- Jeżeli w Systemie istnieje forma płatności zgodna z formą przesłaną w polu FormaPlatnosci faktury KSeF, wówczas to ona zostaje ustalona jako forma płatności na dokumencie oraz na tworzonej płatności.
- Termin płatności ustalany jest na podstawie daty przesłanej w 1-wszym polu TerminPlatnosci, o ile data ta nie jest wcześniejsza niż data, w oparciu o którą zgodnie z definicją tworzonego dokumentu ustalany jest termin płatności.
- Opcjonalnie do karty kontrahenta dodawany jest rachunek bankowy przekazany w pliku e-faktury o ile nie został on dotąd przypisany. Dodanie rachunku odbywa się wówczas, jeżeli włączono parametr Podczas tworzenia dokumentu dodawaj Rachunki bankowe kontrahentów w Konfiguracja/KSeF/Import.
Weryfikacja dokumentu FZL przez Użytkownika
Aby ułatwić Użytkownikowi weryfikację poprawności utworzonego dokumentu, w tym jego zgodności z dokumentem KSeF, formatka FZL wyposażona została w podgląd dokumentu źródłowego wraz z możliwością jego wydruku. Funkcjonalność ta dostępna jest już od wersji 2024.0, w której można było jedynie spinać dokument utworzony w Systemie z dokumentem KSeF. W przypadku faktury FZL wygenerowanej z dokumentu zaimportowanego z KSeF takie spięcie dokonywane jest automatycznie.

Fakt dokonania przez Użytkownika weryfikacji dokumentu powinien zostać przez niego odnotowany. Służy do tego opcja Oznacz jako zweryfikowany dostępna w menu przycisku włączającego/wyłączającego podgląd faktury KSeF oraz w menu kontekstowym listy dokumentów.
Podczas zapisu/zatwierdzania dokumentu FZL dokonywana jest kontrola unikalności numeru KSeF dokumentu. W przypadkach, gdy w Systemie zarejestrowano już fakturę zakupu o takim samym numerze KSeF jak numer zapisywanej/zatwierdzanej faktury zaliczkowe FZL pojawia się stosowne ostrzeżenie.

Generowanie KZL na podstawie faktury KSeF
Na podstawie faktury KSeF można wygenerować korektę faktury zaliczkowej zakupu KZL. Operacja ta dostępna jest z listy Faktury zakupu z KSeF dla faktury o rodzaju KOR_ZAL. Przed generowaniem dokumentu System standardowo sprawdza, czy faktura KSeF nie została przez Użytkownika odrzucona, jak również to, czy nie utworzono już na jej podstawie dokumentu w Systemie.

Identyfikacja kontrahenta i faktury korygowanej
Identyfikacja kontrahenta podczas generowania KZL na podstawie faktury KSeF dokonywana jest według identycznych zasad jak opisane powyżej podczas generowania FZL. Po ustaleniu kontrahenta odszukiwana jest faktura zaliczkowa, korygowana danym dokumentem KSeF. Jeżeli taka FZL zostanie zidentyfikowana, wówczas operacja generowania KZL jest kontynuowana, jeżeli zaś takiego dokumentu nie uda się odnaleźć, wówczas pojawia się stosowny komunikat i KZL nie jest tworzona.
Identyfikując dokument korygowany System poszukuje zatwierdzonej FZL wystawionej dla danego Dostawcy i numerem zgodnym z przesłanym w dokumencie KSeF:
- w pierwszej kolejności poszukiwana jest FZL o numerze KSeF zgodnym z przesłanym w polu NrKSeFFaKorygowanej e-faktury
- jeżeli ww. faktura nie zostanie zidentyfikowana, wówczas poszukiwana jest FZL o numerze obcym zgodnym z numerem pod jakim ten dokument funkcjonuje u Dostawcy, przesłanym w polu NrKSeFFaKorygowanej
Waluta i kurs na dokumencie KZL
Zarówno waluta jak i kurs na dokumencie KZL ustalane są na podstawie waluty i kursu korygowanej FZL niezależnie od waluty/kursu przesłanego w fakturze KSeF. Ww. ustalanie kursu na podstawie korygowanej FZL jest standardowym zachowaniem Systemu Comarch ERP XL. Jeżeli Dostawca z jakiegoś powodu użyje innego kursu, wówczas wartości: utworzonej FZL i faktury KSeF będą różne, o czym Użytkownik zostanie poinformowany.
Tabela VAT i wartość generowanego dokumentu KZL
Korekta faktury zaliczkowej zakupu KZL tworzona jest na podstawie wartości netto i kwot VAT dokumentu KSeF przesłanych w polach od P_13_1 do P_13_11. W przypadku faktury KSeF w walucie obcej ww. wartości najpierw zostają przeliczone na wielkości w PLN, w Systemie Comarch ERP XL bowiem w tabeli VAT KZL zapisywane są wyłącznie wielkości w walucie systemowej. Do tego przeliczenia zastosowany zostanie kurs ustalony na KZL, a on pobierany jest z korygowanej FZL.
System, podobnie jak dla FZL najpierw mapuje dane pole na właściwą stawkę VAT, a następnie sprawdza, czy dana stawka występuje na korygowanej FZL i czy pozostaje dla niej niezerowa wartość nieodliczona/nieskorygowana, po czym tworzy dla niej rekord tabeli VAT wyłącznie, jeżeli ten warunek jest spełniony. Wartość tworzonego rekordu tabeli VAT KZL ustalana jest albo na podstawie wartości brutto przesłanej w dokumencie KSeF albo na poziomie wartości możliwej do skorygowania. Wartość możliwa do skorygowania determinowana jest przez wartość korygowanej FZL, dotychczasowe korekty zarejestrowane do tego dokumentu oraz przez wielkość zaliczki odliczonej już na dokumentach końcowych.
Jeżeli całość faktury FZL została już skorygowana, czy też odliczona na dokumentach końcowych, wówczas KZL nie jest tworzona. Operacja przerywana jest również wówczas, jeżeli istnieje niezatwierdzona korekta do korygowanej FZL.
System Comarch ERP XL nie posiada funkcjonalności korekt faktur zaliczkowych zwiększających ich wartość, stąd podczas ww. operacji generowania KZL pomijane są rekordy faktury KSeF o wartości dodatniej.
Numer obcy oraz daty na generowanej KZL
Numer obcy generowanej KZL ustalany jest w oparciu o pole P_2 pliku e-faktury. Daty dokumentu KZL zaś ustalane są następująco:
- Data wpływu dokumentu KZL oraz pozostałe parametry zależne od tej daty takie jak rok/miesiąc w numeracji dokumentu, rok/miesiąc ujęcia faktury w deklaracji, prawo do odliczenia itp. ustalane są na podstawie daty przyjęcia faktury w KSeF.
- Data wystawienia KZL ustalana jest na podstawie daty wystawienia dokumentu przez Dostawcę, przesłanej w polu P_1.
- Data korekty ustalana jest podstawie daty przesłanej w polu P_6, a jeżeli data ta nie została przesłana, wówczas na podstawie daty wystawienia korekty tj. pola P_1.
Weryfikacja dokumentu KZL przez Użytkownika
Podobnie jak dla dokumentu FZL również dla jego korekty KZL udostępniono narzędzia ułatwiające weryfikację zgodności utworzonego dokumentu z fakturą KSeF:
- Wizualizacja faktury KSeF na formatce korekty faktury zaliczkowej zakupu KZL wraz z jej wydrukiem
- Operacja Oznacz jako zweryfikowany dostępna w menu przycisku włączającego/wyłączającego podgląd faktury KSeF oraz w menu kontekstowym listy dokumentów
- Kontrola unikalności numeru KSeF podczas zapisu/zatwierdzania dokumentu KZL


Generowanie korekty (A)FZK na podstawie faktury KSeF
Operacja generowania korekty na podstawie faktury KSeF
Generowanie korekty na podstawie dokumentu zaimportowanego z KSeF odbywa się za pomocą stosownej opcji dostępnej w menu przycisku generowania dokumentów oraz w menu kontekstowym listy. Domyślnie korekta jest też tworzona wprost przy użyciu przycisku, jeżeli ustawienie kursora na liście wskazuje na fakturę KSeF o rodzaju KOR.

Po wywołaniu operacji generowania korekty System identyfikuje kontrahenta według identycznych zasad, jak opisane dla (s)FZ, a następnie przystępuje do identyfikacji dokumentu korygowanego. Identyfikacja korygowanej faktury odbywa się na podstawie informacji przekazanej w sekcji DaneFaKorygowanej pliku e-faktury wg poniższych zasad:
- W pierwszej kolejności identyfikacja dokonywana jest na podstawie przesłanego numeru KSeF dokumentu korygowanego tj. na podstawie pola NrKSeFFaKorygowanej, tj. odszukiwany jest w Systemie dokument FZL/(A)FZ… o takim numerze KSeF
- Jeżeli w pliku e-faktury ww. numer nie został przesłany lub na jego podstawie nie udało się zidentyfikować faktury korygowanej, wówczas następuje identyfikacja na podstawie numeru jakim posługuje się Sprzedawca tj. na podstawie pola NrFaKorygowanej. tj. odszukiwany jest w Systemie dokument o takim numerze u Dostawcy (Trn_DokumentObcy)
- Jeżeli w pliku e-faktury jest wiele powtórzeń sekcji DaneFaKorygowanej, wówczas faktura korygowana ustalana jest na podstawie pierwszej faktury spełniającej warunek zgodności któregokolwiek z przesłanych w pliku numerów faktur korygowanych
Jeżeli zidentyfikowanym dokumentem korygowanym jest faktura zaliczkowa FZL lub faktura kosztowa (A)FZ bez elementów, wówczas System generuje stosowną korektę (KZL lub (A)FZK). W przypadku gdy korekta dotyczy innych typów dokumentów korygowanych Użytkownik jest informowany o tym, że dany typ korekty nie jest jeszcze obsługiwany w integracji z KSeF. W takich przypadkach korektę należy zarejestrować w Systemie samodzielnie a następnie dokonać jej spięcia z fakturą-korektą KSeF.
Parametry generowanej (A)FZK
Podczas generowania korekty (A)FZK System interpretuje poniższe parametry e-faktury
- Numer obcy generowanej (A)FZ ustalany jest w oparciu o pole P_2 pliku e-faktury.
- Data wpływu dokumentu (A)FZK oraz pozostałe parametry zależne od tej daty takie jak rok/miesiąc w numeracji dokumentu, rok/miesiąc ujęcia faktury w deklaracji, prawo do odliczenia itp. ustalane są na podstawie daty przyjęcia faktury-korekty w KSeF.
- Data wystawienia (A)FZK ustalana jest na podstawie daty wystawienia dokumentu przez Dostawcę, przesłanej w polu P_1.
- Data korekty ustalana jest podstawie daty przesłanej w polu P_6 lub P_6_Do, w zależności które z tych pól zostanie przekazane, a jeżeli data ta nie została w fakturze przesłana, wówczas na podstawie daty wystawienia faktury-korekty tj. pola P_1.
- Forma i termin płatności ustalane są na podstawie wartości przesłanych w polach FormaPlatnosci i TerminPlatnosci
- Rachunek bankowy kontrahenta – na tej podstawie ustalany jest rachunek na płatności. Jeżeli danego rachunku nie ma w Systemie, wówczas opcjonalnie jest on dodawany do karty kontrahenta wg zasad opisanych dla (s)FZ
- Tabela VAT tworzona jest wprost na podstawie faktury KSeF niezależnie od tabeli VAT dokumentu korygowanego i dotychczasowych korekt
Przesyłanie faktur do KSeF za pośrednictwem Comarch EDI
Użytkownik ma dodatkową możliwość wysyłki dokumentów do KSeF za pośrednictwem systemu Comarch EDI. Aby nie procesować oddzielnie wysyłki dokumentów do EDI, a oddzielenie do KSeF można wysyłać dokumenty tylko do Comarch EDI, a system zadba o wysłanie faktur do KSeF.
Jeśli wszystkie faktury wystawiane w XLu są wysyłane do Comarch EDI warto zaznaczyć na definicji dokumentu FS parametr dotyczący KSeF – Poza systemem.
Jeśli tylko dla części kontrahentów wysyłka faktur realizowana jest z wykorzystaniem EDI, wówczas należy zaznaczyć opcję Zależnie od kontrahenta. Następnie na karcie kontrahenta, dla którego wysyłka do KSeF ma być wykonywana za pośrednictwem EDI, należy zaznaczyć opcję Poza systemem.
Jeśli jednak wszystkie dokumenty nadal mają być wysyłane do KSeF z poziomu Comarch ERP XL, parametru Poza systemem nie należy zaznaczać. W takiej sytuacji wysyłka będzie realizowana w XLu, a podczas eksportu do EDI będą przekazywane następujące dane: numer KSeF oraz daty wysłania i przyjęcia, tak aby informacje te mogły być przekazane do odbiorcy faktur.
Eksport faktur do Comarch EDI
Podczas eksportu faktur do Comarch EDI uwzględniane są dane i parametry KSeF. Ustawienia parametrów na zakładce [KSeF] faktur i faktur eksportowych zależą od ustawień na definicji dokumentu oraz na karcie kontrahenta i maja wpływ na przesyłanie faktur do KSeF. Zasady wysyłki faktur, faktur eksportowych i korekt w powiązaniu z KSeF wyglądają następująco:
- Jeśli na dokumencie nie zaznaczono parametru Wysyłaj do KSeF wówczas dokument bez ograniczeń będzie mógł być wysyłany do Comarch EDI
- Jeśli na dokumencie zaznaczono parametr Wysyłaj do KSeF i nie zaznaczono Poza systemem wówczas fakturę należy wysłać do KSeF z poziomu Xla. Nie będzie możliwe wysłanie dokumentu do Comarch EDI do czasu jego wysłania z Xla do KSeF i pobrania UPO. Przy próbie wysłania pojawi się stosowny komunikat.
- Jeśli zaznaczono parametry Wysyłaj do KSeF oraz Poza systemem, wówczas dokument będzie przesyłany do platformy EDI a następnie wysłany do KSeF z poziomu Comarch EDI.
Pobieranie potwierdzeń dla faktur wysłanych do KSeF za pośrednictwem EDI
Jeśli faktura zostanie wysłana do KSeF z poziomu Comarch EDI, możliwe będzie pobranie raportu, w którym zostaną przekazane następujące informacje: numer KSeF, data wysłania oraz data przyjęcia w KSeF.
Pobranie raportu KSeF możliwe jest na liście faktur sprzedaży i faktur eksportowych pod przyciskiem
Import potwierdzeń KSeF z ECOD.

Na wyświetlonej liście należy wybrać jeden lub więcej raportów i zaimportować dane KSeF. Po stronie Comarch EDI możliwe jest konfigurowanie czy raport generowany będzie dla każdego dokumentu oddzielnie czy zbiorczo.
Po wykonaniu importu dokumenty są aktualizowane i na zakładce [KSeF] pojawi się numer KSeF oraz daty wysłania i przyjęcia w KSeF.
![Zakładka [KSeF] na fakturze po pobraniu raportów z Comarch EDI](https://pomoc.comarch.pl/xl/wp-content/uploads/2024/06/word-image-55964-9.png)
Import faktur zakupu wysłanych do KSeF bezpośrednio przez wystawcę lub za pośrednictwem Comarch EDI
Faktury zakupu przekazywane przez Comarch EDI mogą zawierać dane KSeF, które zawarte są w importowanym pliku Invoice. Na tej podstawie na zaimportowanym dokumencie FZ, na zakładce [KSeF] zapisywane są informacje: Numer KSeF oraz data przyjęcia w KSeF.

- Nie dotyczy – faktura, która nie zawiera danych KSeF oraz ma odznaczony parametr Źródłowy z KSeF
- Niespięty – faktura, która nie zawiera danych KSeF ale ma zaznaczony parametr Źródłowy z KSeF
- Zweryfikowany – faktura, która posiada dane KSeF oraz ma zaznaczony parametr Źródłowy z KSeF
Użytkownicy XLa mają możliwość pobierania faktur zakupu bezpośrednio z KSeF. Może zdarzyć się sytuacja gdy ta sama faktura zostanie zaimportowana z KSeF jak i z Comarch EDI z uzupełnionymi danymi KSeF. Aby uniknąć dublowania danych możliwe jest powiązanie zapisu na liście Faktury z KSeF z importowanym dokumentem.
Parametr pozwalający na łączenie importowanej faktury z zapisami na liście faktur KSeF dostępny jest w Konfiguracji na zakładce [Sprzedaż], podzakładce [Parametry 1] w sekcji ECOD. Nazwa parametru Spinaj importowane faktury zakupu z dokumentami KSeF.

Po zaznaczeniu powyższego parametru, podczas importu faktur zakupu (FZ) z Comarch EDI, sprawdzana jest obecności faktury o identycznym numerze KSeF a następnie dokumenty są ze sobą spinane.
Dokumentów spiętych automatycznie nie można rozpiąć. Jedyna możliwość to odznaczenie parametru Poza systemem, jednakże wówczas usuwane są z FZ dane KSeF.
Możliwe jest również pobieranie faktur wraz z elementami na podstawie faktur w KSeF. Opcja ta jest dostępna na liście FZ, pod przyciskiem
Dodaj dokument na podstawie faktury z KSeF. W związku z wieloma możliwościami zautomatyzowanego wprowadzania faktur zakupu, podczas dodawania dokumentu sprawdzany jest numer KSeF i w przypadku importowania dokumentu o istniejącym numerze KSeF, pojawia się stosowny komunikat.
XL173 - Mapowanie danych na strukturę logiczną schematu FA(2) e-faktury KSeF w wersji 2025.0
Wstęp
Celem niniejszego biuletynu jest zapoznanie Użytkowników systemu Comarch ERP XL z zasadami wypełniania poszczególnych linii pliku .xml faktury wysyłanej do KSeF wg schematu FA(2). Budowa ww. pliku omówiona jest w broszurze udostępnionej przez Ministerstwo Finansów pod adresem j.n..: https://www.podatki.gov.pl/ksef/baza-wiedzy-ksef/pliki-do-pobrania-ksef/ Wszystkie dane przesyłane przez Comarch ERP XL w ww. pliku ustalane są za pomocą funkcji/procedur, o których mowa w dalszej części dokumentu. Jeżeli standardowy sposób ustalania przez System tych danych jest niewystarczający/niesatysfakcjonujący Klienta, wówczas Partner/ zespoły IT Klienta mogą je zamienić poprzez modyfikację stosownej procedury. Nie ma natomiast możliwości, aby Użytkownik samodzielnie dodał obsługę pola nieprzewidzianego w standardowej obsłudze w Comarch ERP XL. Jeżeli Klient będzie miał potrzebę obsługi pola niewymienionego w niniejszym biuletynie, wówczas powinien to zgłosić. Obsługa nowych, zgłaszanych przez Klientów pól będzie sukcesywnie dodawana w kolejnych wersjach Systemu.Zmiany w wersji 2024.1
W wersji 2024.1 Systemu obsłużona została sekcja Zaliczka Częściowa, opisana w dalszej części dokumentu, zmieniona też została nieznacznie zasada ustalania rodzaju ROZ i KOR_ROZ wysyłanych faktur.Zmiany w wersji 2025.0
W wersji 2025.0 Systemu dokonano zmian w zakresie zasad wysyłania informacji o elementach faktury typu spinacz nagłówkowy (S)FS, (S)FSE, RA, pozwalających na spinanie w nich zarówno WZ/WZE/PA jak i ich korekt. Więcej na ten temat w rozdziale Elementy towarowe faktury.
Podmiot1 (Sprzedawca)

Prefiks NIP Sprzedawcy
| Nazwa linii KSEF | Obsługa | |
| PrefiksPodatnika | Prefiks NIP z pieczątki firmy, wysyłany w przypadku transakcji wewnątrzwspólnotowych. | |
Dane identyfikacyjne Sprzedawcy

- Jako nazwisko przyjmowana jest ta wartość ww. kontroli, po której występuje pierwszy przecinek
- Jako imię przyjmowana jest wartość pomiędzy pierwszym a drugim przecinkiem

| Nazwa linii KSEF | Obsługa | |
| NIP | NIP z pieczątki firmy | |
| Nazwa | Wartość z kontrolki Nazwa pełna/ Nazwisko, pierwsze imię, drugie imię w pieczątce firmy | |
Adres Sprzedawcy


| Nazwa linii KSEF | Obsługa | |
| KodKraju | Symbol kraju ustalony na podstawie nazwy kraju wprowadzonego na zakładce {Deklaracje cd.} pieczątki firmy. | |
| AdresL1 | Dane adresowe wprowadzone na zakładce {Deklaracje cd.} pieczątki firmy. Składowe adresu: ulica, nr domu, nr lokalu, kod pocztowy, miasto, województwo, gmina, powiat i poczta. | |
| GLN | Numer GLN wprowadzony na zakładce {Ogólne} pieczątki firmy. | |
Dane kontaktowe Sprzedawcy

| Nazwa linii KSEF | Obsługa | |
| Adres zdefiniowany w kontrolce Email sekretariatu zakładki {Deklaracje cd.} pieczątki firmy. | ||
| Telefon | Zawartość kontrolki Telefon sekcji Adres siedziby zakładki {Deklaracje cd.} pieczątki firmy. | |
Podmiot2 (Nabywca)

Dane identyfikacyjne Nabywcy

- NIP wysyłany jest dla transakcji innych niż wewnątrzwspólnotowe, gdy kraj nabywcy (KnA_Kraj) jest pusty lub wypełniony wartością PL i NIP został podany (niepusty Kna_NIP).
- Linie: KodUE i NrVatUE wysyłane są dla transakcji wewnątrzwspólnotowych. KodUE ustalany jest na podstawie prefiksu NIP, NrVatUE zaś na podstawie KnA_NIP.
- NrID wysyłany jest dla transakcji innych niż wewnątrzwspólnotowe, gdy kraj nabywcy (KnA_Kraj) jest wypełniony i ma wartość inną niż PL i KnA_NIP jest wypełniony oraz wówczas, jeżeli do dokumentu przypisano atrybut o nazwie KSEF_Nabywca _NrID i podano jego wartość. W tym ostatnim przypadku inne warunki (poza atrybutem) nie są sprawdzane.
- Pole BrakID jest wysyłane wówczas, jeżeli NIP nie został podany (KnA_NIP jest pusty) i do dokumentu nie przypisano wartości ww. atrybutu
| Nazwa linii KSEF | Obsługa | |
| NIP | Numer NIP (KnA_NIP) z adresu kontrahenta głównego dokumentu, wysyłany o ile spełnione są wszystkie poniższe warunki: - transakcja nie jest transakcją wewnątrzwspólnotową - KnA_Kraj jest pusty lub wypełniony wartością PL - KnA_NIP jest wypełniony - do dokumentu nie przypisano atrybutu KSEF_ Nabywca _NrID | |
| KodUE | Prefiks NIP (KnA_NIPPrefiks) z adresu kontrahenta głównego dokumentu wysyłany w przypadkach j.n. | |
| NrVatUE | Numer NIP (KnA_NIP) z adresu kontrahenta głównego dokumentu, wysyłany o ile spełnione są wszystkie poniższe warunki: - transakcja jest transakcją wewnątrzwspólnotową - KnA_NIP jest wypełniony - do dokumentu nie przypisano atrybutu KSEF_ Nabywca _NrID | |
| NrID | Pole wypełniane jest w następujących przypadkach:
|
|
| BrakID | Pole z wartością 1 wysyłane jest wówczas, gdy nabywca nie posiada ani numeru NIP, ani innego identyfikatora tj. wówczas, jeżeli KnA_NIP jest puste i do dokumentu nie przepisano ww. atrybutu. | |
| Nazwa | Zawartości kontrolki/kontrolek Nazwa formatki adresu kontrahenta (Kna_Nazwa1, Kna_Nazwa2 i Kna_Nazwa3) | |
Adres Nabywcy


- Kontrolkę Ulica pozostawić pustą, natomiast w kontrolce Miasto podać zarówno nazwę miejscowości jak i numer domu i lokalu

- Numer domu i lokalu wpisać w kontrolce Ulica, ale poprzedzić ją nazwą miejscowości

| Nazwa linii KSEF | Obsługa | |
| KodKraju | Dane z formatki adresu kontrahenta głównego. | |
| AdresL1 | ||
| GLN | ||
Dane kontaktowe Nabywcy

| Nazwa linii KSEF | Obsługa | |
| Zawartość kontrolki E-Mail adresu kontrahenta głównego (KnA_Email). | ||
| Telefon | Zawartość kontrolki Telefon1 adresu kontrahenta głównego (KnA_Telefon1) | |
ID Nabywcy
ID Nabywcy to unikalny klucz powiązania danych nabywcy w fakturach korygujących, w przypadku gdy dane nabywcy w fakturze korygującej zmieniły się w stosunku do danych w fakturze korygowanej. Pole IDNabywcy przewidziane zostało dla sekcji Podmiot2 (nabywca), sekcji Podmiot3 z rolą=4 (dodatkowy Nabywca) oraz sekcji Podmiot2K. Są to pola właściwe dla korekt typu korekta danych. Za pomocą tego dodatkowego identyfikatora podaje się informację o tym, którego nabywcę dotyczy zmiana danych dokonywana tą korektą. W standardzie Systemu Comarch ERP XL dodatkowi Nabywcy oraz ich identyfikatory nie są obsługiwani, taką obsługę może wprowadzić Partner/dział IT Klienta stosownie modyfikując procedury zwracające ww. dane.
Podmiot3 (Odbiorca, Płatnik)

| Nazwa sekcji/linii KSEF | Obsługa | |
| IDNabywcy | Pole nieobsługiwane w standardzie, możliwe do obsługi wdrożeniowej poprzez stosowną modyfikację procedury. | |
| DaneIdentyfikacyjne | Informacje obsługiwane wg identycznych zasad jak opisane w pkt 2.2.1, z tym, że ustalane są w oparciu o adres kontrahenta docelowego lub płatnika. | |
| Adres | Informacje ww. sekcji obsługiwane są wg identycznych zasad jak opisane w pkt 2.2.2, z tym, że ustalane są w oparciu o adres kontrahenta docelowego lub płatnika. | |
| DaneKontaktowe | Informacje ww. sekcji obsługiwane są wg identycznych zasad jak opisane w pkt Dane kontaktowe Nabywcy, z tym, że ustalane są w oparciu o adres kontrahenta docelowego lub płatnika. | |
| Rola | Odbiorca (kontrahent docelowy) = 2 Płatnik = 6 | |
| Udział | Pole nieobsługiwane w standardzie, możliwe do obsługi wdrożeniowej poprzez stosowną modyfikację procedury. | |
Faktura: waluta, daty, numer oraz związane dokumenty WZ

- Waluta faktury
- Data wystawienia
- Data sprzedaży
- Numer faktury

- Dokumenty WZ
| Nazwa linii KSEF | Znaczenie | Obsługa | |
| KodWaluty | Waluta dokumentu | Dla dokumentów FSE, (s)FSE, (S)FSE, FEL i ich korekt - symbol waluty użytej na dokumencie. Dla dokumentów FS, (A)FS, (s)FS, (S)FS, RA, FSL i ich korekt - PLN. | |
| P_1 | Data wystawienia | Data wystawienia faktury/korekty | |
| P_2 | Numer faktury | Numer obcy faktury/korekty, tj. wartość z kontrolki Faktura zakładki {Nagłówek} formatki dokumentu lub numer własny, zależnie od parametru w Konfiguracji firmy. | |
| WZ | Numer dokumentu WZ | Kolejne numery dokumentów WZ/WZE/WKA, WZK/WKE/WKK, rozumiane jako Numer obcy tj. wartość z kontrolki Faktura zakładki {Nagłówek} formatki dokumentu, lub numer własny, zależnie od parametru w Konfiguracji firmy. Informacja wysyłana dla dokumentów: (S)FS, (s)FS, (S)FSE, (s)FSE, (S)FSK, (s)FSK, (S)FKE, (s)FKE. | |
| P_6 | Data sprzedaży | Dla faktur wysyłana jest data sprzedaży z faktury, dla korekt zaś daty sprzedaży z dokumentu korygowanego. Pole nie jest wysyłane, jeżeli do dokumentu przypisany zostanie atrybut o nazwie KSEF_DataDostawy z wartością <Nieokreślona> i/lub data sprzedaży jest taka sama jak data wystawienia. Dla korekt zbiorczych (Z)FSK/FKE wysyłana jest data korekty. | |
Faktura: wartość netto, kwota podatku, należność i kurs faktury zaliczkowej

Wartość netto, kwota podatku, należność
Zestaw pól dla wartości netto i kwot podatku to pola od P_13_1 do P_13_11, w polu P_15 podaje się łączną należność z tytułu faktury. To, w którym polu wykazuje się poszczególne wartości faktury zależy od stawki Vat i rodzaju transakcji. Dana faktura może więc być wykazana w wielu spośród ww. pól. Wartości netto dla poszczególnych typów transakcji i stawek VAT danej faktury oraz wielkości tegoż podatku należy wykazywać w walucie dokumentu. Dodatkowo, w przypadku dokumentów w walucie obcej wykazywana jest kwota podatku w PLN. Wielkość należności z tytułu faktury wykazywana jest w walucie dokumentu.- Wartość netto w walucie obcej
- VAT w walucie obcej
- VAT w PLN
- Należność w walucie obcej
| Nazwa linii KSEF | Opis w schemacie KSeF | Zasady kwalifikowania transakcji | |
| P_13_1 | Suma wartości sprzedaży netto ze stawką podstawową - aktualnie 23% albo 22%. W przypadku faktur zaliczkowych, kwota zaliczki netto. W przypadku faktur korygujących, kwota różnicy, o której mowa w art. 106j ust. 2 pkt 5 ustawy. | Sprzedaż netto w stawce 23% i 22% poza przypadkami opisanymi dla pola P_13_9. | |
| P_14_1 | Kwota podatku od sumy wartości sprzedaży netto ze stawką podstawową - aktualnie 23% albo 22%. W przypadku faktur zaliczkowych, kwota podatku wyliczona według wzoru, o którym mowa w art. 106f ust. 1 pkt 3 ustawy. W przypadku faktur korygujących, kwota różnicy, o której mowa w art. 106j ust. 2 pkt 5 ustawy. | Suma VAT od sprzedaży jw. (w walucie dokumentu) | |
| P_14_1W | W przypadku, gdy faktura jest wystawiona w walucie obcej, kwota podatku od sumy wartości sprzedaży netto objętej stawką podstawową, przeliczona zgodnie z przepisami Działu VI w związku z art. 106e ust. 11 ustawy - aktualnie 23% albo 22%. W przypadku faktur zaliczkowych, kwota podatku wyliczona według wzoru, o którym mowa w art. 106f ust. 1 pkt 3 ustawy. W przypadku faktur korygujących, kwota różnicy, o której mowa w art. 106j ust. 2 pkt 5 ustawy. | Suma VAT od sprzedaży jw. (w walucie systemowej) | |
| P_13_2 | Suma wartości sprzedaży netto ze stawką obniżoną pierwszą - aktualnie 8 % albo 7%. W przypadku faktur zaliczkowych, kwota zaliczki netto. W przypadku faktur korygujących, kwota różnicy, o której mowa w art. 106j ust. 2 pkt 5 ustawy. | Sprzedaż netto w stawce 8% i 7% poza przypadkami opisanymi dla pola P_13_9. | |
| P_14_2 | Kwota podatku od sumy wartości sprzedaży netto ze stawką obniżoną pierwszą - aktualnie 8% albo 7%. W przypadku faktur zaliczkowych, kwota podatku wyliczona według wzoru, o którym mowa w art. 106f ust. 1 pkt 3 ustawy. W przypadku faktur korygujących, kwota różnicy, o której mowa w art. 106j ust. 2 pkt 5 ustawy. | Suma VAT od sprzedaży jw. (w walucie dokumentu) | |
| P_14_2W | W przypadku, gdy faktura jest wystawiona w walucie obcej, kwota podatku od sumy wartości sprzedaży netto objętej stawką obniżoną, przeliczona zgodnie z przepisami Działu VI w związku z art. 106e ust. 11 ustawy - aktualnie 8% albo 7%. W przypadku faktur zaliczkowych, kwota podatku wyliczona według wzoru, o którym mowa w art. 106f ust. 1 pkt 3 ustawy. W przypadku faktur korygujących, kwota różnicy, o której mowa w art. 106j ust. 2 pkt 5 ustawy. | Suma VAT od sprzedaży jw. (w walucie systemowej) | |
| P_13_3 | Suma wartości sprzedaży netto ze stawką obniżoną drugą - aktualnie 5%. W przypadku faktur zaliczkowych, kwota zaliczki netto. W przypadku faktur korygujących, kwota różnicy, o której mowa w art. 106j ust. 2 pkt 5 ustawy. | Sprzedaż netto w stawce 5% poza przypadkami opisanymi dla pola P_13_9. | |
| P_14_3 | Kwota podatku od sumy wartości sprzedaży netto ze stawką obniżoną drugą - aktualnie 5%. W przypadku faktur zaliczkowych, kwota podatku wyliczona według wzoru, o którym mowa w art. 106f ust. 1 pkt 3 ustawy. W przypadku faktur korygujących, kwota różnicy, o której mowa w art. 106j ust. 2 pkt 5 ustawy. | Suma VAT od sprzedaży jw. (w walucie dokumentu) | |
| P_14_3W | W przypadku, gdy faktura jest wystawiona w walucie obcej, kwota podatku od sumy wartości sprzedaży netto objętej stawką obniżoną drugą, przeliczona zgodnie z 45 przepisami Działu VI w związku z art. 106e ust. 11 ustawy - aktualnie 5%. W przypadku faktur zaliczkowych, kwota podatku wyliczona według wzoru, o którym mowa w art. 106f ust. 1 pkt 3 ustawy. W przypadku faktur korygujących, kwota różnicy, o której mowa w art. 106j ust. 2 pkt 5 ustawy. | Suma VAT od sprzedaży jw. (w walucie systemowej) | |
| P_13_4 | Suma wartości sprzedaży netto objętej ryczałtem dla taksówek osobowych. W przypadku faktur zaliczkowych, kwota zaliczki netto. W przypadku faktur korygujących, kwota różnicy, o której mowa w art. 106j ust. 2 pkt 5 ustawy | Sprzedaż krajowa netto w stawce 4%. | |
| P_14_4 | Kwota podatku od sumy wartości sprzedaży netto w przypadku ryczałtu dla taksówek osobowych. W przypadku faktur zaliczkowych, kwota podatku wyliczona według wzoru, o którym mowa w art. 106f ust. 1 pkt 3 ustawy. W przypadku faktur korygujących, kwota różnicy, o której mowa w art. 106j ust. 2 pkt 5 ustawy. | Suma VAT od sprzedaży jw. (w walucie dokumentu) | |
| P_14_4W | W przypadku, gdy faktura jest wystawiona w walucie obcej, kwota podatku ryczałtu dla taksówek osobowych, przeliczona zgodnie z przepisami Działu VI w związku z art. 106e ust. 11 ustawy. W przypadku faktur zaliczkowych, kwota podatku wyliczona według wzoru, o którym mowa w art. 106f ust. 1 pkt 3 ustawy. W przypadku faktur korygujących, kwota różnicy, o której mowa w art. 106j ust. 2 pkt 5 ustawy. | Suma VAT od sprzedaży jw. (w walucie systemowej) | |
| P_13_5 | Suma wartości sprzedaży netto w przypadku procedury szczególnej, o której mowa w dziale XII w rozdziale 6a ustawy. W przypadku faktur zaliczkowych, kwota zaliczki netto. W przypadku faktur korygujących, kwota różnicy, o której mowa w art. 106j ust. 2 pkt 5 ustawy | Transakcje w procedurze OSS (Trn_ProceduraOSS=1) | |
| P_14_5 | Kwota podatku od wartości dodanej w przypadku procedury szczególnej, o której mowa w dziale XII w rozdziale 6a ustawy. W przypadku faktur zaliczkowych, kwota podatku wyliczona według wzoru, o którym mowa w art. 106f ust. 1 pkt 3 ustawy. W przypadku faktur korygujących, kwota różnicy, o której mowa w art. 106j ust. 2 pkt 5 ustawy. | Suma Vat od sprzedaży jw. | |
| P_13_6_1 | Suma wartości sprzedaży objętej stawką 0% z wyłączeniem wewnątrzwspólnotowej dostawy towarów i eksportu. W przypadku faktur zaliczkowych, kwota zaliczki. W przypadku faktur korygujących, kwota różnicy, o której mowa w art. 106j ust. 2 pkt 5 ustawy [pole opcjonalne]. | W polu tym wykazywane są transakcje j.n. - transakcja krajowa w stawce 0% - transakcja Podatnikiem jest Nabywca w stawce 0% (uwaga: zarejestrowanie takiego dokumentu jest błędem Użytkownika) - transakcja inna zagraniczna dostawa opodatkowana poza terytorium kraju (ExpoNorm=23) w stawce 0% o ile włączony jest parametr „Interpretuj transakcje dst. opodatk. poza terytorium kraju w stawce 0% jako krajową” | |
| P_13_6_2 | Suma wartości sprzedaży objętej stawką 0% w przypadku wewnątrzwspólnotowej dostawy towarów. W przypadku faktur korygujących, kwota różnicy, o której mowa w art. 106j ust. 2 pkt 5 ustawy. | Transakcje wewnątrzwspólnotowe, w tym trójstronne (ExpoNorm 6, 7, 8, 9, 16, 17, 18, 19) w stawce 0% dla rodzaju zakupu innego niż Usługi rozlicza odbiorca (RodzajZakupu<>8) | |
| P_13_6_3 | Suma wartości sprzedaży objętej stawką 0% w przypadku eksportu. W przypadku faktur zaliczkowych, kwota zaliczki. W przypadku faktur korygujących, kwota różnicy, o której mowa w art. 106j ust. 2 pkt 5 ustawy. | Transakcje inna zagraniczna (ExpoNorm 2, 3, 4, 5) w stawce 0%. | |
| P_13_7 | Suma wartości sprzedaży zwolnionej od podatku. W przypadku faktur zaliczkowych, kwota zaliczki. W przypadku faktur korygujących, kwota różnicy wartości sprzedaży. | Sprzedaż netto w stawce zw, poza przypadkami opisanymi dla pól P_13_8 i P_13_9. | |
| P_13_8 | Suma wartości sprzedaży w przypadku dostawy towarów oraz świadczenia usług poza terytorium kraju, z wyłączeniem kwot wykazanych w polach P_13_5 i P_13_9. W przypadku faktur zaliczkowych, kwota zaliczki. W przypadku faktur korygujących, kwota różnicy wartości sprzedaży. | W polu tym wykazywane są transakcje j.n. - transakcja krajowa, inna zagraniczna, trójstronna (ExpoNorm 1, 2, 3, 4, 5, 8, 9, 16, 17, 18, 19) w stawce np o ile faktura nie została oznaczona jako VAT marża (więcej na temat faktury VAT marża w dalszej części dokumentu) - transakcja wewnątrzwspólnotowa dostawa (Exponorm 6, 7) o rodzaju innym niż Usługi rozlicza odbiorca w stawce np - transakcja wewnątrzwspólnotowa dostawa transakcja opodatkowana poza terytorium kraju (ExpoNorm=21) o rodzaju innym niż Usługi rozlicza odbiorca w stawce 0%, zw i np. - transakcja inna zagraniczna transakcja opodatkowana poza terytorium kraju (ExpoNorm=23) w stawce zw i np. - transakcja inna zagraniczna transakcja opodatkowana poza terytorium kraju (ExpoNorm=23) w stawce 0% o ile wyłączony jest parametr konfiguracyjny Interpretuj Dost. Opodatkowana poza terytorium kraju w stawce 0% jako Kraj” | |
| P_13_9 | Suma wartości świadczenia usług, o których mowa w art. 100 ust. 1 pkt 4 ustawy. W przypadku faktur zaliczkowych, kwota zaliczki. W przypadku faktur korygujących, kwota różnicy wartości sprzedaży. | Transakcje wewnątrzwspólnotowe, w tym ww. dst. opodatkowana poza terytorium kraju (ExpoNorm 6, 7, 21) o rodzaju „Usługi rozlicza odbiorca”, bez względu na stawkę. | |
| P_13_10 | Suma wartości sprzedaży w procedurze odwrotnego obciążenia, dla której podatnikiem jest nabywca zgodnie z art. 17 ust. 1 pkt 7 i 8 ustawy oraz innych przypadków odwrotnego obciążenia występujących w obrocie krajowym. W przypadku faktur zaliczkowych, kwota zaliczki. W przypadku faktur korygujących, kwota różnicy, o której mowa w art. 106j ust. 2 pkt 5 ustawy. | Sprzedaż w transakcji Podatnikiem jest Nabywca (ExpoNorm=20) w stawce np. | |
| P_13_11 | Suma wartości sprzedaży w procedurze marży, o której mowa w art. 119 i art. 120 ustawy. W przypadku faktur zaliczkowych, kwota zaliczki. W przypadku faktur korygujących, kwota różnicy wartości sprzedaży. | Sprzedaż netto w stawce np faktur oznaczonych jako faktura VAT marża. Więcej na temat faktury VAT marża w dalszej części dokumentu. | |
| P_15 | Kwota należności ogółem. | Dla dokumentów FSE, (s)FSE, (S)FSE, FEL i ich korekt: - rejestrowanych metodą od brutto na podstawie wartości brutto dokumentu (TrN_WartoscWal), - rejestrowanych metodą od netto na podstawie sumy wartości netto w walucie i kwoty VAT w PLN przeliczonej na walutę dokumentu po kursie z jego nagłówka Dla dokumentów FS, (A)FS, (s)FS, (S)FS, RA i ich korekt – na podstawie wartości brutto (TrN_NettoR + TrN_VatR) | |
Kurs na fakturze zaliczkowej
| Nazwa linii KSEF | Znaczenie | Obsługa | |
| KursWalutyZ | Kursu waluty w fakturze zaliczkowej | Pole wysyłane dla dokumentów FEL i KEL w walucie obcej. Wysyłany jest kurs użyty na wysyłanym dokumencie, z wyjątkiem szczególnych przypadków utworzenia dokumentu powiązanego (A)FS aplikacją CDNAVAT, o czym więcej w dalszej części dokumentu. | |
Adnotacje na fakturze

Adnotacje: metoda kasowa, samofakturowanie, odwrotne obciążenie i MPP
| Nazwa linii KSEF | Znaczenie | Obsługa | |
| P_16 | Metoda kasowa (1 – tak, 2 – nie) | Wartość 1-tak wysyłana jest wówczas, jeżeli do nagłówka dokumentu przypisano atrybut o nazwie JPK_P_16 lub KSEF_P_16 i ustalono dla niego wartość TAK. | |
| P_17 | Samofakturowanie (1 – tak, 2 – nie) | Wartość 1-tak dla tej adnotacji wysyłana jest wówczas, jeżeli do nagłówka dokumentu przypisano atrybut o nazwie JPK_P_17 lub KSEF_P_17 i ustalono dla niego wartość TAK. | |
| P_18 | Odwrotne obciążenie (1 – tak, 2 – nie) | Wartość 1-tak wysyłana jest dla transakcji Podatnikiem jest nabywca (Exponorm=20). | |
| P_18A | Mechanizm podzielonej płatności (1 – tak, 2 – nie) | Wartość 1-tak wysyłana jest wówczas, jeżeli na dokumencie włączony został parametr Podzielona płatność (MPP), czyli gdy Trn_MPP=1. | |
Adnotacje: Zwolnienie

| Nazwa linii KSEF | Znaczenie | Obsługa | |
| P_19 | Sprzedaż zwolniona - tak | Wartość 1-tak wysyłana jest wówczas, jeżeli na dokumencie użyto stawki zw. | |
| P_19A | W jednym z tych pól podaje się podstawę zwolnienia z podatku VAT. Jeżeli podstawą tą jest Ustawa, wówczas należy przesłać linię P_19A z przepisem tej ustawy. Jeżeli podstawą tą jest Dyrektywa UE, wówczas należy przesłać linię P_19B z przepisem tej dyrektywy. Jeżeli podstawa jest inna niż ww. wówczas należy przesłać linię P_19C i podać w niej inną podstawę zwolnienia. | Linia wysyłana jest wówczas, jeżeli na fakturze, na zakładce {Nagłówek} przypisano wartość w kontrolce Zw.z VAT i jest to wartość ze słownika kategorii o podstawie zwolnienia: Polska ustawa. | |
| P_19B | Linia wysyłana jest wówczas, jeżeli na fakturze, na zakładce {Nagłówek} przypisano wartość w kontrolce Zw.z VAT i jest to wartość ze słownika kategorii o podstawie zwolnienia: Dyrektywa unijna. | ||
| P_19C | Linia wysyłana jest wówczas, jeżeli na fakturze, na zakładce {Nagłówek} przypisano wartość w kontrolce Zw.z VAT i jest to wartość ze słownika kategorii o podstawie zwolnienia: Inne. | ||
| P_19N | Sprzedaż zwolniona - nie | Wartość 1-nie wysyłana jest wówczas, jeżeli na dokumencie nie użyto stawki zw. | |
Adnotacje: Nowe środki transportu

| Nazwa linii KSEF | Znaczenie | Obsługa | |
| P_22 | Znaczniki wewnątrzwspólnotowej dostawy nowych środków transportu (1 – tak) | Wartość 1-tak wysyłana jest wówczas, jeżeli do nagłówka dokumentu przypisano atrybut o nazwie JPK_P_22 lub KSEF_P_22 i ustalono dla niego wartość TAK. | |
| P_42_5 | Za pomocą tego pola przekazuje się informację o tym, czy występuje obowiązek posiadania dodatkowego dokumentu o którym mowa w art. 42 ust 5 | Pole wysyłane wówczas, jeżeli dokument oznaczono jako ww. dostawa nowych środków transportu (czyli gdy P_22=1). Jeżeli do nagłówka dokumentu przypisano atrybut o nazwie KSEF_P_42_5 i ustalono dla niego wartość TAK, wówczas wysyłana jest wartość 1, w przeciwnym razie wysyłana wartość 2. | |
| Uwaga: w przypadku ww. dostawy nowych środków transportu należy przesłać znacznik P_22=1, datę dopuszczenia P_22A oraz, w zależności od typu środka transportu wyłącznie jedno spośród pól: P_22B (dla pojazdów lądowych), P_22C (dla jednostek pływających), P_22D (dla statków powietrznych). Użytkownik powinien więc przypisać atrybuty dla P_22, P_22A oraz wyłącznie dla jednego spośród P_22B, P_22C i P_22D, jeżeli uczyni inaczej, wówczas faktura nie zostanie wysłana. | |||
| P_22A | Data dopuszczenia nowego środka transportu do użytku. | Wysyłana wartość atrybutu o nazwie JPK_P_22A lub KSEF_P_22A. | |
| P_NrWierszaNST | Numer wiersza faktury, w którym wykazano dostawę nowego środka transportu. | Wysyłana wartość 1 (Lp1) | |
| P_22B | Przebieg pojazdu lądowego | Wysyłana wartość atrybutu o nazwie JPK_P_22B lub KSEF_P_22B. | |
| P_22C | Liczba godzin używania jednostki pływającej | Wysyłana wartość atrybutu o nazwie JPK_P_22C lub KSEF_P_22C | |
| P_22D | Liczba godzin używania statku powietrznego | Wysyłana wartość atrybutu o nazwie JPK_P_22D lub KSEF_P_22D | |
| P_22N | Znacznik braku wystąpienia wewnątrzwspólnotowej dostawa nowych środków transportu. | „Odwrotność” pola P_22. | |
Adnotacje: P_23
| Nazwa linii KSEF | Znaczenie | Obsługa | |
| P_23 | Adnotacja "VAT: Faktura WE uproszczona na mocy art. 135-138 ustawy o ptu" lub "VAT: Faktura WE uproszczona na mocy artykułu 141 dyrektywy 2006/112/WE" (1 – tak, 2 – nie) | Wartość 1-tak wysyłana jest wówczas, jeżeli do nagłówka dokumentu przypisano atrybut o nazwie JPK_P_23 lub KSEF_P_23 i ustalono dla niego wartość TAK. | |
Adnotacje: Procedura marży

| Nazwa linii KSEF | Znaczenie | Obsługa | |
| P_PMarzy | Znacznik wystąpienia procedury marży | Wartość 1-tak wysyłana jest wówczas, jeżeli na dokumencie przypisano procedurę MR_T (Marża-usługi turystyczne) lub jeden z atrybutów j.n. z wartością TAK: KSEF_P_PMarzy_3_1 KSEF_P_PMarzy_3_2 KSEF_P_PMarzy_3_3 | |
| W przypadku procedury marży należy przesłać znacznik P_PMarzy=1 oraz dodatkowo jedno z pól: P_PMarzy_2, P_PMarzy_3_1, P_PMarzy_3_2, P_PMarzy_3_3 za pomocą których Użytkownik podaje czego dotyczy marża. Podczas obsługi pól dotyczących marży System opiera się na atrybutach dotyczących szczegółów procedur, a dodatkowo na procedurze MR_T przypisywanej na zakładce {VAT} dokumentu. Jeżeli któryś z atrybutów i/lub znacznik MR_T zostanie przypisany do dokumentu, wówczas wysłana zostanie zarówno linia P_PMarzy jak i jedna z pozostałych linii. Przykład: Użytkownik chce zarejestrować fakturę vat marża na dzieła sztuki – wystarczy aby przypisał do dokumentu atrybut KSEF_P_PMarzy_3_2 z wartością Tak a System wyśle P_PMarzy=1 i P_PMarzy_3_2=1 Uwaga: Użytkownik powinien przypisać tylko jedną sposób ww. procedur/atrybutów, jeżeli uczyni inaczej, wówczas faktura nie zostanie wysłana. | |||
| P_PMarzy_2 | Procedura marży dla biur podróży (1 – tak, brak linii – nie) | Linia jest wysyłana i wypełniana wartością 1-tak wówczas, jeżeli na dokumencie przypisano procedurę MR_T (Marża-usługi turystyczne). | |
| P_PMarzy_3_1 | Procedura marży- towary używane (1 – tak, brak linii – nie) | Linia jest wysyłana i wypełniana wartością 1-tak wówczas, jeżeli na dokumencie przypisano atrybut o nazwie KSEF_P_PMarzy_3_1 i wypełniono wartością TAK. | |
| P_PMarzy_3_2 | Procedura marży-dzieła sztuki (1 – tak, brak linii – nie) | Linia jest wysyłana i wypełniana wartością 1-tak wówczas, jeżeli na dokumencie przypisano atrybut o nazwie KSEF_P_PMarzy_3_2 i wypełniono wartością TAK. | |
| P_PMarzy_3_3 | Procedura marży-przedmioty kolekcjonerskie i antyki (1 – tak, brak linii – nie) | Linia jest wysyłana i wypełniana wartością 1-tak wówczas, jeżeli na dokumencie przypisano atrybut o nazwie KSEF_P_PMarzy_3_3 i wypełniono wartością TAK. | |
| P_PMarzyN | Znacznik braku wystąpienia procedury marży | „Odwrotność” linii P_PMarzy_2. | |
Rodzaj faktury

| Symbol | Znaczenie | Obsługa | |
| ZAL | Faktury zaliczkowe | Tak oznaczane są faktury zaliczkowe FSL, FEL | |
| ROZ | Faktury obejmujące zaliczki | Tak oznaczane są faktury FS, (s)FS, FSE, (s)FSE odliczające FSL/FEL oraz te spinacze (S)FS, (S)FSE, w których dokument spięty (WZ/WZE) odlicza fakturę zaliczkową. Od wersji 2024.1 dodatkowo te FS, (A)FS, (s)FS, (S)FS, FSE, (s)FSE, (S)FSE które rozliczono zapisem kasowo-bankowym przyjętym przed datą sprzedaży | |
| VAT | Faktury sprzedaży inne niż zaliczkowe i końcowe | Tak oznaczany jest RA oraz FS, (s)FS, FSE, (s)FSE, (S)FS, (S)FSE o ile nie odliczają faktur zaliczkowych. | |
| KOR_ZAL | Korekty faktur zaliczkowych | Tak oznaczane są korekty faktur zaliczkowych KSL, KEL | |
| KOR_ROZ | Korekty do faktur obejmujących zaliczki | Tak oznaczane są FSK, (s)FSK, (S)FSK, FKE, (s)FKE, (S)FKE których oryginał odlicza fakturę zaliczkową. Od wersji 2024.1 dodatkowo korekty FSK, (A)FSK, (s)FSK, (S)FSK, FKE, (s)FKE dokumentów, które rozliczono zapisem kasowo-bankowym przyjętym przed datą sprzedaży | |
| KOR | Korekty do faktur innych niż zaliczkowe i końcowe | Tak oznaczane są korekty danych, korekty zbiorcze (Z)FSK, (Z)FKE oraz pozostałe korekty, o ile ich oryginał nie odlicza faktur zaliczkowych. | |
| UPR | Faktury uproszczone | Brak obsługi | |
Dane nagłówkowe na fakturze korygującej

- Przyczyna korekty wysyłana jest na podstawie wartości przypisanej w kontrolce Przyczyna kor. na zakładce {Nagłówek} korekty
- Dane dotyczące faktury korygowanej
-
- Data wystawienia i numer faktury korygowanej, rozumiany jako numer obcy z kontrolki Faktura zakładki [Nagłówek] formatki dokumentu korygowanego (Trn_DokumentObcy), lub numer własny dokumentu korygowanego, zależnie od parametru Podczas eksportu wysyłaj/Numer dokumentu: Obcy/Własny w Konfiguracji firmy
- Znacznik, informujący o tym, że faktura korygowana była wysyłana do KSeF (NrKseF=1) lub znacznik informujący o tym, że nie była ona wysyłana do KSeF (NrKSeFN=1)
- W przypadku znacznika NrKseF=1 wysyłany jest numer KSeF faktury korygowanej
- Okres faktury korygowanej
- Dane nabywcy na dokumencie korygowanym (Podmiot2K)
-
- Dane identyfikacyjne dla Podmiotu2K obsługiwane są wg identycznych zasad jak opisane w pkt 2.2.1
- Adres dla Podmiotu2K obsługiwany jest wg identycznych zasad jak opisane w pkt 2.2.2,
- IDNabywcy w standardzie Systemu Comarch ERP XL nie jest obsługiwane, taką obsługę może wprowadzić Partner/dział IT Klienta stosownie modyfikując procedurą zwracającą tą informację.
| Nazwa linii KSEF | Znaczenie | Obsługa | |
| PrzyczynaKorekty | Przyczyna wystawienia faktury korygującej | Wartości przypisanej w kontrolce Przyczyna kor. na zakładce {Nagłówek} korekty | |
| DataWystFaKorygowanej | Data wystawienia faktury korygowanej. | Data wystawienia faktury korygowanej (Trn_data2) W przypadku korekty ręcznej FSK, (A)FSK, FKE data wprowadzona w kontrolce Daty oryginału/wystawienia formatki korekty ręcznej. | |
| NrFaKorygowanej | Numer faktury korygowanej | Numer faktury korygowanej rozumiany jako numer obcy dokumentu (Trn_DokumentObcy), tj. wartość z kontrolki Faktura zakładki {Nagłówek} formatki dokumentu lub numer systemowy, zależnie od parametru Podczas eksportu wysyłaj/Numer dokumentu: Obcy/Własny w Konfiguracji firmy. W przypadku korekty ręcznej FSK, (A)FSK, FKE numer wprowadzony w kontrolce Korygowana formatki korekty ręcznej. | |
| NrKsef | Znacznik numeru KSeF faktury korygowanej. | Pole z wartością 1 wysyłane jest wówczas, jeżeli faktura korygowana była wysyłane do KSeF tj. posiada numer KSeF. | |
| NrKSeFFaKorygowanej | Numer nadany w KSeF fakturze korygowanej | Numer faktury korygowanej nadany w KSeF (ustalany na podstawie ksf_Numer tabeli KSeFDokumenty). W przypadku korekty ręcznej FSK, (A)FSK, FKE numer wprowadzony w kontrolce Nr KSeF oryg. formatki korekty ręcznej | |
| NrKSeFN | Znacznik faktury korygowanej wystawionej poza KSeF. | Pole z wartością 1 wysyłane jest wówczas, jeżeli faktura korygowana nie była wysyłane do KSeF tj. nie posiada numeru KSeF. | |
| OkresFaKorygowanej | Okres, do którego odnosi się udzielany opust lub obniżka. | Wysyłany wyłącznie dla korekt zbiorczych (Z)FSK, (Z)FKE. Okres korekty ustalany na podstawie dat w kontrolkach Data od i Data do formatki korekty zbiorczej. | |
| Podmiot2K | Dane Nabywcy na fakturze korygowanej w przypadku przesyłania korekty danych | Sekcja wysyłana dla faktur korygujących typu Korekta danych, na których użyto adresu kontrahenta głównego innego, niż na fakturze korygowanej. Dane identyfikacyjne oraz dane adresowe wysyłane są na podstawie adresu kontrahenta głównego faktury korygowanej wg zasad opisanych w pkt 2.2.1 i 2.2.2. IDNabywcy w standardzie Systemu Comarch ERP XL nie jest obsługiwane, taką obsługę może wprowadzić Partner/dział IT Klienta stosownie modyfikując procedurą zwracającą tą informację | |
Zaliczka Częściowa

- W przypadku faktur zaliczkowych FSL, FEL wówczas, jeżeli dokumentuje ona więcej niż jedną wpłatę, a dokładniej rzecz ujmując, wpłaty dokonana w różnych datach
- W przypadku FS, (A)FS, (s)FS, (S)FS, FSE, (s)FSE, (S)FSE sekcja wysyłana jest wówczas, jeżeli dokonano na nich rozliczenia z zapisami kasowymi/bankowymi przyjętymi przed datą sprzedaży
| Nazwa linii KSEF | Znaczenie | Obsługa | |
| P_6Z | Data otrzymania płatności, o której mowa w art. 106b ust. 1 pkt 4 ustawy | Data otrzymania jednej z wielu zaliczek dokumentowanych daną FSL/FEL. Data wpłaty dokonanej przed datą sprzedaży dokumentowanej daną fakturą FS, (A)FS, (s)FS, (S)FS, FSE, (s)FSE, (S)FSE | |
| P_15Z | Kwota płatności, o której mowa w art. 106b ust. 1 pkt 4 ustawy | Kwota ww. wpłaty | |
Znaczniki FP i TP

| Nazwa linii KSEF | Znaczenie | Obsługa | |
| FP | Znacznik dla faktury rejestrowanej do paragonu. | Znacznik wysyłany jest wówczas, jeżeli w kontrolce JPK_Typ dok na zakładce {VAT} faktury przypisano wartość FP (Faktura do paragonu) | |
| TP | Znacznik dotyczący powiązania między nabywcą a dostawcą. | Znacznik wysyłany jest wówczas, jeżeli do faktury, zakładka {VAT} w JPK_Procedury przypisano wartość TP (Powiązania między nabywcą a dostawcą art. 32.2.1) | |
Dodatkowe opisy nagłówka i elementów dokumentu



- Nr wiersza: numer elementu faktury, dla której zdefiniowano ten atrybut, pole nie jest wysyłane, jeżeli atrybut zdefiniowany został dla nagłówka dokumentu
- Klucz: nazwa klasy atrybutu
- Wartość: wartość atrybutu
| Nazwa linii KSEF | Znaczenie | Obsługa | |
| DodatkowyOpis/NrWiersza | Sekcja przeznaczona dla wykazywania dodatkowych informacji na fakturze, w tym wymaganych przepisami prawa, dla których nie przewidziano innych pól/elementów. | W sekcji tej wysyłane są: - Opis umieszczony na zakładce {Nagłówek} formatki dokumentu. W polu Klucz wysyłana jest wartość Opis, w polu Wartosc zaś zawartość ww. kontrolki. Pole NrWiersza nie jest wysyłane. - Opcjonalnie, o ile włączony został parametr Podczas eksportu wysyłaj/opis elementu w Konfiguracji opisy umieszczone na formatkach poszczególnych elementów faktury. W polu NrWiersza wysłane jest LP elementu, w polu Klucz wysyłana jest wartość Opis, w polu Wartosc zaś zawartość ww. kontrolki - Atrybuty oznaczone parametrem KSeF przypisane do nagłówka dokumentu. W polu Klucz wysyłana jest nazwa klasy atrybutu, w polu Wartosc zaś wartość tego atrybutu. Pole NrWiersza nie jest wysyłane. - Atrybuty oznaczone parametrem KSeF przypisane do elementów dokumentu. W polu NrWiersza wysłane jest LP elementu, w polu Klucz wysyłana jest nazwa klasy atrybutu, w polu Wartosc zaś wartość tego atrybutu. | |
| DodatkowyOpis/Klucz | |||
| DodatkowyOpis/Wartosc | |||
Numery faktur zaliczkowych i znacznik Zwrot Akcyzy

- podczas wysyłania faktur końcowych (odliczających zaliczkowe). System wysyła wówczas kolejne numery tych odliczanych faktur
- podczas wysyłania faktury zaliczkowej FSL, FEL – System wysyła kolejne numery poprzednich faktur zaliczkowych zarejestrowanych do danego zamówienia
| Nazwa linii KSEF | Znaczenie | Obsługa | |
| NrKSeFZN | Znacznik faktury zaliczkowej wystawionej poza KSeF. | Pole z wartością 1 wysyłane jest dla faktury zaliczkowej, która nie została wysłana do KSeF. | |
| NrFaZaliczkowej | Numer faktury zaliczkowej wystawionej poza KSeF. | Numer faktury zaliczkowej, która nie została wysłana do KSeF. Ww. numer faktury rozumiany jest jako numer obcy dokumentu (Trn_DokumentObcy), tj. wartość z kontrolki Faktura zakładki {Nagłówek} formatki faktury zaliczkowej lub numer systemowy FSL/FEL zależnie od parametru Podczas eksportu wysyłaj/Numer dokumentu w Konfiguracji. | |
| NrKSeFFaZaliczkowej | Numer identyfikujący fakturę zaliczkową w KSeF. | Numer KSeF faktury zaliczkowej (KSF_Numer rekordu KSeFDokumenty). | |
| ZwrotAkcyzy | Podaje się „1” w celu zawarcia na fakturze informacji dodatkowej dotyczącej zwrotu akcyzy, niezbędnej dla rolników ubiegających się o zwrot podatku akcyzowego zawartego w cenie oleju napędowego. | Pole w wartością 1 wysyłane jest wówczas, jeżeli do nagłówka dokumentu przypisano atrybut o nazwie KSEF_ZwrotAkcyzy i ustalono dla niego wartość TAK. | |
Elementy towarowe faktury

- Ww. sekcja elementów nie jest wysyłana dla faktur zaliczkowych i ich korekt, jak również dla korekty typu korekta danych
- W przypadku faktur (A)FS, (A)FSK rejestrowanych bez elementów a jedynie z użyciem tabeli VAT sekcja elementów ustalana jest w oparciu o kolejne rekordy tabeli VAT.
- W przypadku pozostałych dokumentów wysyłana jest lista elementów faktury/korekty, przy czym elementy korekty ceny dla części ilości wysyłane są jako jeden rekord (jedna sekwencja danych elementu)
- O tym, czy System prześle do KSeF ilość i cenę dla jednostki głównej czy pomocniczej elementu transakcji decyduje ustawienie opcji Ilość/cenę dla jednostki: podstawowej/pomocniczej sekcji Podczas eksportu wysyłaj w Konfiguracji Systemu, zakładka {KSeF}.
- Lista elementów wysyłana jest w oparciu o elementy PA/WZ/WKA/WZE spięte w danym spinaczu
- Podczas ustalania ilości/ceny/wartości/stawki VAT dla każdego z ww. elementów System honoruje nie tylko dany element, ale również elementy korekt odwołujące się do tego elementu, spięte w tym spinaczu
| Nazwa linii KSEF | Znaczenie | Obsługa | |
| NrWierszaFa | Kolejny numer wiersza faktury | Kolejny Lp wysyłanych elementów | |
| P_7 | Nazwa towaru lub usługi | Dla (A)FS, (A)FSK rejestrowanych bez użycia elementów a jedynie za pomocą rekordów tabeli VAT wysyłana jest wartość Koszt. Dla dokumentów inne niż ww. wysyłana jest nazwa z elementu dokumentu (Tre_TwrNazwa) | |
| Indeks | Pole przeznaczone do wpisania wewnętrznego kodu towaru lub usługi, nadanego przez podatnika albo dodatkowego opisu towaru lub usługi | Dla (A)FS, (A)FSK rejestrowanych bez użycia elementów a jedynie za pomocą rekordów tabeli VAT wysyłana jest wartość Koszt. Dla dokumentów innych niż ww. wysyłany jest kod towaru z elementu dokumentu (Tre_TwrKod). | |
| GTIN | Globalny Numer Jednostki Handlowej, cyfrowy odpowiednik kodu EAN | Numer EAN towaru z elementu faktury, wysyłany zależnie od ustalonej opcji w Konfiguracja/KSeF/Podczas eksportu wysyłaj/Ilość/cenę dla jednostki: - Jeżeli ww. opcja ustawiona jest na pomocnicza i na elemencie użyto jednostki pomocniczej, wówczas wysyłany jest EAN przypisany do tejże jednostki pomocniczej towaru, a jeżeli takiego EAN-u nie zdefiniowano, wówczas kod u kontrahenta z karty Odbiorcy zgodnego z kontrahentem głównym dokumentu, o ile na karcie Odbiorcy wskazano tą jednostką. Jeżeli na elemencie nie została użyta jednostka pomocnicza, wówczas poszukiwany jest EAN jednostki podstawowej tj. EAN z karty towaru, a jeżeli go tam nie zdefiniowano, wówczas kod u kontrahenta z karty Odbiorcy, o ile nie przypisano na niej żadnej jednostki. - Jeżeli ww. opcja ustawiona jest na podstawowej wówczas wysyłany jest EAN jednostki podstawowej, a jeżeli go nie zdefiniowano, wówczas kod u kontrahenta z karty Odbiorcy, o ile nie przypisano na niej żadnej jednostki. | |
| CN | Symbol Nomenklatury Scalonej CN | Symbol symbol CN/PCN elementu (Tre_PCN) wg poniższych zasad - jeżeli na 9-tym i/lub 10-tym znaku występuje wartość inna niż 0, wówczas wysyłany jest pełny numer PCN - jeżeli na 9-tym oraz na 10 tym znaku występuje wartość 0, wówczas wysyłane jest 8 znaków ww. kodu PCN | |
| P_8A | Jednostka miary | Dla (A)FS, (A)FSK rejestrowanych bez użycia elementów a jedynie za pomocą rekordów tabeli VAT wysyłana jest jednostka podstawowa z kartu towaru A-vista. Dla pozostałych dokumentów wysyłany jest symbol jednostki podstawowej lub pomocniczej elementu, zależnie od ustawienia parametru Ilość/cenę dla jednostki: podstawowej/pomocniczej sekcji Podczas eksportu wysyłaj w Konfiguracji Systemu, zakładka {KSeF} | |
| P_8B | Ilość | Dla (A)FS, (A)FSK rejestrowanych bez użycia elementów a jedynie za pomocą rekordów tabeli VAT wysyłana jest ilość 1. Dla faktur innych niż ww. wysyłana jest ilość w jednostce podstawowej lub pomocniczej elementu, zależnie od ustawienia parametru Ilość/cenę dla jednostki: podstawowej/pomocniczej sekcji Podczas eksportu wysyłaj w Konfiguracji Systemu, zakładka {KSeF}. Dla faktur korygujących wysyłana jest ilość j.n.: - dla korekty ilościowej: ilość o jaką jest korygowana transakcja wyrażona w jednostce podstawowej lub pomocniczej zależnie od ww. parametru - dla korekty ceny, tym korekta ceny dla części ilości: ilość której dotyczy zmiana ceny, wyrażona w jednostce jw. - dla korekty stawki VAT : ilość której dotyczy zmiana stawki, wyrażona w jednostce jw. | |
| P_9A | Cena netto | Dla (A)FS, (A)FSK rejestrowanych bez użycia elementów a jedynie za pomocą rekordów tabeli VAT wysyłana jest wartość netto danego rekordu tabeli VAT (TrV_NettoR). Dla faktur innych niż ww. wysyłana jest cena dla jednostki podstawowej lub pomocniczej elementu, zależnie od ustawienia parametru Ilość/cenę dla jednostki: podstawowej/pomocniczej sekcji Podczas eksportu wysyłaj w Konfiguracji Systemu, zakładka {KSeF}. Dla faktur korygujących wysyłana jest cena j.n.: - dla korekty ilościowej: cena zwracanego towaru, rozumiana jako cena dla jednostki podstawowej lub pomocniczej zależnie od ww. parametru - dla korekty ceny, w tym korekty ceny dla części ilości: wielkość o jaką zmienia się cena (dla jednostki jw.) - dla korekty stawki VAT wysyłana jest cena 0,00 Cena netto wysyłana jest dla dokumentów rejestrowanych metodę od netto. | |
| P_9B | Cena brutto | Dla (A)FS, (A)FSK rejestrowanych bez użycia elementów a jedynie za pomocą rekordów tabeli VAT wysyłana jest wartość brutto danego rekordu tabeli VAT (TrV_NettoR+TrV_VatR). Dla dokumentów innych niż ww. wg zasad opisanych dla ceny netto. Cena brutto wysyłana jest dla dokumentów rejestrowanych metodę od brutto. | |
| P_11 | Wartość netto elementu | Dla (A)FS, (A)FSK rejestrowanych bez użycia elementów a jedynie za pomocą rekordów tabeli VAT wysyłana jest wartość netto danego rekordu tabeli VAT (TrV_NettoR). Dla dokumentów FSE, (s)FSE, (S)FSE, FKE, (s)FKE, (S)FKE, (Z)FKE: wartość elementu w walucie dokumentu (TrE_WartoscPoRabacie) Dla dokumentów innych niż ww.: wartość netto w PLN (Tre_KsiegowaNetto). W przypadku korekty ceny dla części ilości wysyłana jest sumę ww. wartości obu elementów „pary” elementów C/I. Wartość netto wysyłana jest dla dokumentów rejestrowanych metodę od netto. | |
| P_11A | Wartość brutto elementu | Dla (A)FS, (A)FSK rejestrowanych bez użycia elementów a jedynie za pomocą rekordów tabeli VAT wysyłana jest wartość brutto danego rekordu tabeli VAT (TrV_NettoR+TrV_VatR). Dla dokumentów FSE, (s)FSE, (S)FSE, FKE, (s)FKE, (S)FKE, (Z)FKE: wartość elementu w walucie dokumentu (TrE_WartoscPoRabacie) Dla dokumentów innych niż ww.: wartość brutto w PLN (Tre_KsiegowaBrutto). W przypadku korekty ceny dla części ilości wysyłana jest sumę ww. wartości obu elementów „pary” elementów C/I. Wartość brutto wysyłana jest dla dokumentów rejestrowanych metodę od brutto. | |
| P_12 | Stawka podatku: 23, 22, 8, 7, 5, 4, 3, 0, np, zw, oo | Wysyłana stawka VAT elementu (Tre_StawkaPod) z wyjątkami j.n. Stawka oo wysyłana jest wówczas, jeżeli na dokumencie użyto transakcji Podatnikiem jest Nabywca a na elemencie użyto stawki np (TrN_ExpoNorm = 20 i Tre_flagavat = 2). Stawka np wysyłana jest dla transakcji innej niż Podatnikiem jest Nabywca gdy na elemencie użyto stawki np. Stawka zw wysyłana jest wówczas, jeżeli na elemencie użyto stawki zw. Pole nie jest wypełniane w przypadku dokumentów zarejestrowanych w Procedurze OSS oraz oznaczonych jako procedura Vat-marża, o czym więcej w dalszej części dokumentu. | |
| P_12_XII | Stawka podatku w kraju odbiory (WSTO/OSS) | Pole wypełniana jest dla dokumentów zarejestrowanych w procedurze. Wysyłana jest stawka VAT elementu (Tre_StawkaPod). | |
| P_12_Zal_15 | Znacznik dla towaru lub usługi wymienionych w załączniku nr 15 do ustawy. | Pole z wartością 1 wysyłane jest wówczas, jeżeli na karcie towaru zaznaczono parametr Podzielona płatność (MPP) (Twr_MPP=1). | |
| KursWaluty | Kurs waluty stosowany do wyliczenia kwoty podatku w przypadkach, o których mowa w dziale VI ustawy. | Informacja o kursie wysyłana jest wyłącznie dla dokumentów FSE, (s)FSE, (S)FSE, FKE, (s)FKE, (S)FKE, (Z)FKE w walucie innej niż waluta systemowa. Wysyłany jest kurs użyty na wysyłanym dokumencie, z wyjątkiem szczególnych przypadków utworzenia dokumentu powiązanego (A)FS aplikacją CDNAVAT, o czym więcej w dalszej części dokumentu. | |
| P_8B (ilość) | P_9A (cena netto) | P_11 (wartość netto) | P_12 (Stawka VAT) |
| -2 | 100 | -200 | 23 |
| P_8B | P_9A | P_11 | Stawka (P_12) |
| -1 | 100 | -100 | 23 |
| P_8B | P_9A | P_11 | Stawka (P_12) |
| 7 | -10 | -70 | 23 |
| P_8B | P_9A | P_11 | Stawka (P_12) |
| 7 | 0 | 0 | 8 |
| P_8B | P_9A | P_11 | Stawka (P_12) |
| -2 | 90 | -180 | 8 |
| P_8B | P_9A | P_11 |
| 3 | -20 | -60 |
Faktura: Płatność

- Informacja o dokonanej zapłacie
- Lista płatności dokumentu
- Forma płatności dokumentu wysyłana jest wówczas, jeżeli jest ona taka sama dla wszystkich płatności faktury. Nazwa ww. formy płatności „zmapowana” na formę dozwoloną w KSeF wg poniższych zasad
| Kon_LP | Nazwa formy płatności w KSeF |
| 10-19 | Gotówka |
| 20-29 | Przelew |
| 30-39 | Kredyt |
| 40-49 | Czek |
| 50-59 | Karta |
| 70-79 | Bon |
- Numer rachunku bankowego. W Konfiguracji Systemu na zakładce [KSeF] udostępniono parametr, decydujący o tym, czy numer rachunku bankowego ma zostać wysłany na podstawie rejestru przypisanego do dokumentu, czy na podstawie rejestru/ów przypisanych do poszczególnych płatności dokumentu. W tym ostatnim przypadku wysyłanych rachunków bankowych może być wiele.

| Nazwa linii KSEF | Znaczenie | Obsługa | |
| Zaplacono | Znacznik informujący, że kwota należności wynikająca z faktury została zapłacona w całości. | Pole z wartością 1 wysyłane jest wówczas, jeżeli faktura została w całości zapłacona. | |
| DataZaplaty | Data zapłaty, jeśli do wystawienia faktury płatność została dokonana. | Pole wysyłane jest wówczas, jeżeli faktura została w całości zapłacona. Wypełniane jest wówczas datą zapłaty (najpóźniejszą z dat zapłat, jeżeli było ich wiele). | |
| ZnacznikZaplatyCzesciowej | Znacznik informujący, że kwota należności wynikająca z faktury została zapłacona w części. | Pole z wartością 1 wysyłane jest wówczas, jeżeli faktura została zapłacona częściowo. | |
| KwotaZaplatyCzesciowej | Kwota zapłaty częściowej. | Pole wysyłane jest wówczas, jeżeli faktura została zapłacona częściowo. Wypełniane jest wówczas łączną kwotą przyjętych zapłat. | |
| DataZaplatyCzesciowej | Data zapłaty częściowej | Pole wysyłane jest wówczas, jeżeli faktura została w całości zapłacona. Wypełniane jest wówczas data zapłaty (najpóźniejsza z dat zapłat, jeżeli było ich wiele). | |
| Termin | Termin płatności. | Przy użyciu tej sekcji wysyłana jest listę płatności faktury, bez względu na to, czy dokonano już do nich zapłaty, czy też nie. W linii Termin przekazywany jest termin płatności, w linii TerminOpis zaś wartość zbudowana z formy, kwoty i waluty płatności. | |
| TerminOpis | Opis terminu płatności. | ||
| FormaPlatnosci | Forma płatności. | Pole wysyłane jest wówczas, jeżeli na wszystkich płatnościach dokumentu użyto tej samej formy płatności. Nazwa ww. formy płatności jest mapowana na formę dozwoloną w KSeF. | |
| NrRB | Numer rachunku bankowego. | Numer rachunku bankowego ustalony na podstawie rejestru przypisanego do dokumentu lub na podstawie rejestru/ów przypisanych do poszczególnych płatności dokumentu, zależnie od parametru Podczas eksportu wysyłaj/Rachunek bankowy w Konfiguracji Systemu. | |
| SWIFT | Kod SWIFT. Identyfikator (cyfrowo - literowy) instytucji finansowej prowadzącej zagraniczny rachunek. | Kod SWIFT na karcie banku, na który wskazuje rejestr dokumentu/płatności. | |
| NazwaBanku | Nazwa banku. | Nazwa banku na który wskazuje rejestr dokumentu/płatności. | |
| OpisRachunku | Opis rachunku. | Waluta rejestru dokumentu/płatności. | |
Warunki transakcji: Zamówienia i Numery partii towaru


| Nazwa linii KSEF | Obsługa | |
| NrZamowienia | Wartość z kontrolki Zamówienie zakładki {Nagłówek} faktury (Trn_ZamDokumentObcy). Jeżeli ww. kontrolka nie jest wypełniona, wówczas wysyłany jest symbol i numer systemowy zamówienia ZS związanego z fakturą. Jeżeli takich zamówień jest wiele, wówczas kolejne numery wysyłane są w kolejnych liniach NrZamowienia. | |
| NrPartiiTowaru | Pole wysyłane o ile w Konfiguracji włączono parametr Podczas eksportu wysyłaj/ Numer partii towaru, wypełniane wartością zbudowana w oparciu o: kodu towaru, cechy dostawy, EAN-u dostawy i daty ważności dostawy użytej na dokumencie. | |
Wartość i elementy zamówienia dla faktury zaliczkowej

- Wartość zamówienia
| Nazwa linii KSEF | Obsługa | |
| WartoscZamowienia | Wartość brutto zamówienia. Dla dokumentu FEL jest to wartość w walucie zamówienia, dla dokumentu FSL natomiast wartość w PLN bez względu na walutę użytą na ZS/FSL. | |
- Elementy zamówienia
| Nazwa linii KSEF | Znaczenie | Obsługa | |
| NrWierszaZam | Kolejny numer wiersza zamówienia | Kolejny Lp wysyłanych elementów | |
| P_7Z | Nazwa towaru lub usługi | Nazwa z elementu zamówienia (Zae_TwrNazwa) | |
| IndeksZ | Pole przeznaczone do wpisania wewnętrznego kodu zamawianego towaru lub usługi nadanego przez podatnika albo dodatkowego opisu zamawianego towaru lub usługi [pole fakultatywne] | Wysyłany jest kod towaru z elementu zamówienia (Zae_TwrKod). | |
| GTINZ | Globalny Numer Jednostki Handlowej, cyfrowy odpowiednik kodu EAN | Numer EAN towaru z elementu zamówienia, wysyłany zależnie od ustalonej opcji w Konfiguracja/KSeF/Podczas eksportu wysyłaj/Ilość/cenę dla jednostki: - Jeżeli ww. opcja ustawiona jest na pomocnicza i na elemencie użyto jednostki pomocniczej, wówczas wysyłany jest EAN przypisany do tejże jednostki pomocniczej towaru, a jeżeli takiego EAN-u nie zdefiniowano, wówczas kod u kontrahenta z karty Odbiorcy zgodnego z kontrahentem głównym dokumentu, o ile na karcie Odbiorcy wskazano tą jednostką. Jeżeli na elemencie nie została użyta jednostka pomocnicza, wówczas poszukiwany jest EAN jednostki podstawowej tj. EAN z karty towaru, a jeżeli go tam nie zdefiniowano, wówczas kod u kontrahenta z karty Odbiorcy, o ile nie przypisano na niej żadnej jednostki. - Jeżeli ww. opcja ustawiona jest na podstawowej wówczas wysyłany jest EAN jednostki podstawowej, a jeżeli go nie zdefiniowano, wówczas kod u kontrahenta z karty Odbiorcy, o ile nie przypisano na niej żadnej jednostki. | |
| P_8AZ | Jednostka miary | Symbol jednostki podstawowej lub pomocniczej elementu, zależnie od ustawienia parametru Ilość/cenę dla jednostki: podstawowej/pomocniczej sekcji Podczas eksportu wysyłaj w Konfiguracji Systemu, zakładka {KSeF} | |
| P_8BZ | Ilość | Ilość w jednostce podstawowej lub pomocniczej elementu, zależnie od ustawienia parametru Ilość/cenę dla jednostki: podstawowej/pomocniczej sekcji Podczas eksportu wysyłaj w Konfiguracji Systemu, zakładka {KSeF}.. | |
| P_9AZ | Cena netto | Cena dla jednostki podstawowej lub pomocniczej elementu, zależnie od ustawienia parametru Ilość/cenę dla jednostki: podstawowej/pomocniczej sekcji Podczas eksportu wysyłaj w Konfiguracji Systemu, zakładka {KSeF}. | |
| P_11NettoZ | Wartość netto elementu | Wartość netto elementu zamówienia. W przypadku FEL jest to wartość w walucie ZS, natomiast w przypadku FSL wartość w PLN bez względu na walutę użytą na ZS. | |
| P_11VatZ | Kwota podatku od zamówionego towaru lub usługi | Wartość obliczona na podstawie ww. wartości netto i stawki VAT użytej na elemencie ZS. Pole nie jest wysyłane w przypadku FEL w Procedurze OSS. | |
| P_12Z | Stawka podatku: 23, 22, 8, 7, 5, 4, 3, 0, np, zw, oo | Wysyłana stawka VAT elementu (Zae_StawkaPod) z wyjątkami j.n. Stawka oo wysyłana jest wówczas, jeżeli na dokumencie użyto transakcji Podatnikiem jest Nabywca a na elemencie użyto stawki np (ExpoNorm = 20 i Zae_flagavat = 2). Stawka zw wysyłana jest wówczas, jeżeli na elemencie użyto stawki zw. Stawka np wysyłana jest dla transakcji innej niż Podatnikiem jest Nabywca gdy na elemencie użyto stawki np. Pole nie jest wypełniane w przypadku dokumentów zarejestrowanych w Procedurze OSS oraz oznaczonych jako procedura Vat-marża, o czym więcej w dalszej części dokumentu. | |
| P_12_XIIZ | Stawka podatku w kraju odbiory (WSTO/OSS) | Pole wypełniana jest dla dokumentów w Procedurze OSS. Wysyłana jest stawka VAT elementu (Zae_StawkaPod). | |
| P_12Z_Zal_15 | Znacznik dla towaru lub usługi wymienionych w załączniku nr 15 do ustawy. | Pole z wartością 1 wysyłane jest wówczas, jeżeli na karcie towaru zaznaczono parametr Podzielona płatność (MPP) (Twr_MPP=1). | |
Stopka faktury i dodatkowe oznaczenie Sprzedawcy

| Nazwa linii KSEF | Obsługa | |
| StopkaFaktury | Wysyłana jest treść stopki wydruku przypisanej do definicji dokumentu danego centrum (w kontrolce Stopka wydruku zakładki {Ogólne} definicji dokumentu). | |
| KRS | Numer wprowadzony w kontrolce Numer w rejestrze zakładki {Deklaracje} pieczątki firmy przypisanej na dokumencie, a jeżeli brak takiej pieczątki wówczas z pieczątki centrum głównego (Frm_DNumerRej). | |
| REGON | Wartość wprowadzona w kontrolce Identyfikator REGON zakładki {Deklaracje} pieczątki firmy jw. (Frm_DRegon) | |
| BDO | Wartość wprowadzona w kontrolce Numer BDO zakładki {Deklaracje} pieczątki firmy jw. (Frm_NumerBDO) | |
Wykorzystanie atrybutów podczas wysyłki dokumentu do KSeF
W poniższej tabeli zebrano wszystkie atrybuty za pomocą których można przekazać do KSeF te informacje, które nie są obsługiwane/zapisywane wprost w Systemie Comarch ERP XL. Atrybuty te zostały omówione we wcześniejszej części dokumentu.| Nazwa klasy atrybutu | Obsługa | |
| KSEF_Nabywca_NrID | Za pomocą tego atrybutu można podać inny identyfikator podatkowy Nabywcy (kontrahenta głównego), dla którego standardowy sposób obsługi pola jest zawodny. | |
| KSEF_Odbiorca_NrID | Za pomocą tego atrybutu można podać inny identyfikator podatkowy Odbiorcy (kontrahenta docelowego), dla którego standardowy sposób obsługi pola jest zawodny. | |
| KSEF_Platnik_NrID | Za pomocą tego atrybutu można podać inny identyfikator podatkowy Płatnika, dla którego standardowy sposób obsługi pola jest zawodny. | |
| KSEF_DataDostawy | Przypisanie do dokumentu tego atrybutu i podanie dla niego wartości <Nieokreślona> skutkuje tym, że System nie wyśle pola P_6 (data zakończenia dostawy). Należy go stosować, gdy data zakończenia dostawy nie jest znana w chwili wysyłania dokumentu do KSeF. | |
| JPK_P_16 | Przypisanie do dokumentu jednego z tych atrybutów z wartością TAK oznacza Metoda kasowa | |
| KSEF_P_16 | ||
| JPK_P_17 | Przypisanie do dokumentu jednego z tych atrybutów z wartością TAK oznacza Samofakturowanie | |
| KSEF_P_17 | ||
| JPK_P_22 | Przypisanie do dokumentu jednego z tych atrybutów z wartością TAK oznacza Wewnątrzwspólnotowa dostawa nowych środków transportu | |
| KSEF_P_22 | ||
| KSEF_P_42_5 | Przypisanie do dokumentu atrybutu z wartością TAK oznacza, że występuje obowiązek posiadania dodatkowego dokumentu o którym mowa w art. 42 ust 5 (dotyczy Wewnątrzwspólnotowej dostawy nowych środków transportu) | |
| JPK_P_22A | Data dopuszczenia nowego środka transportu do użytku | |
| KSEF_P_22A | ||
| JPK_P_22B | Przebieg pojazdu lądowego | |
| KSEF_P_22B | ||
| JPK_P_22C | Liczba godzin używania jednostki pływającej | |
| KSEF_P_22C | ||
| JPK_P_22D | Liczba godzin używania statku powietrznego | |
| KSEF_P_22D | ||
| JPK_P_23 | Przypisanie do dokumentu jednego z tych atrybutów z wartością TAK oznacza adnotację VAT: Faktura WE uproszczona(…). | |
| KSEF_P_23 | ||
| KSEF_P_PMarzy_3_1 | Przypisanie do dokumentu atrybutu z wartością TAK oznacza procedura marży dla biur podróży | |
| KSEF_P_PMarzy_3_2 | Przypisanie do dokumentu atrybutu z wartością TAK oznacza procedura marży – towary używane | |
| KSEF_P_PMarzy_3_3 | Przypisanie do dokumentu atrybutu z wartością TAK oznacza procedura marży – dzieła sztuki | |
| KSEF_ZwrotAkcyzy | Przypisanie do dokumentu atrybutu z wartością TAK oznacza przekazanie informacji dodatkowej dotyczącej zwrotu akcyzy, niezbędnej dla rolników ubiegających się o zwrot podatku akcyzowego zawartego w cenie oleju napędowego. | |
Procedury wykorzystywane podczas wysyłki dokumentu do KSeF
Wszystkie dane przesyłane przez Comarch ERP XL w pliku e-faktury ustalane są za pomocą funkcji/procedur przedstawionych w poniższej tabeli. Procedury te mogą być stosownie modyfikowane przez Partnerów/zespoły IT na potrzeby konkretnego Klienta.| Nazwa procedury | Zawartość | |
| CDN.KSEF_Dane2 | Dane nagłówkowe dokumentu oraz dane dotyczące elementów dokumentu. Zwracane jest tyle wierszy, ile jest elementów na dokumencie. Dane nagłówkowe dokumentu są takie same dla każdego z tych wierszy, dane dotyczące poszczególnych elementów (lp elementy, nazwa towaru, cena itp.) są zwracane stosownie dla każdego elementu. | |
| Dane dotyczące faktury korygowanej (istotne podczas wysyłania korekty). | ||
| Dane dotyczące podmiotów innych np. płatnika. | ||
| Dane pierwotne nabywcy (istotne podczas wysyłania korekty danych). | ||
| Dane dotyczące faktur zaliczkowych (istotne dla kolejnej faktury zaliczkowej z danego zamówienia oraz dla faktur końcowych odliczających fakturę/faktury zaliczkowe). | ||
| Dane dotyczące zamówienia/zamówień z którymi związana jest wysyłana faktura. | ||
| Dane dotyczące dokumentów WZ (dotyczy przypadków, gdy wysyłanym dokumentem jest spinacz). | ||
| Dane dotyczące partii towaru sprzedanego wysyłaną fakturą. | ||
| Dane dotyczące elementów zamówienia, dla którego została zarejestrowana wysyłana faktura zaliczkowa. | ||
| Dodatkowe opisu dla nagłówka i elementów dokumentu | ||
| CDN.KSEF_DanePlatnosci | Lista płatności dokumentu. | |
| Lista rachunków bankowych na który wskazuje nagłówek/płatności dokumentu. | ||
| Dane dotyczące formy płatności, statusu zapłaty za dokument, kwoty i terminu zapłaty za dokument. | ||
Specyficzne transakcje w wysyłce do KSeF
Faktury sprzedaży w walucie obcej
W Systemie Comarch ERP XL jako dokumenty w walucie obcej traktowane są wyłącznie faktury FSE, (S)FSE, (s)FSE, FEL oraz ich korekty FKE, (S)FKE, (s)FKE, (Z)FKE, KEL w walucie innej niż PLN. Pozostałe dokumenty sprzedaży podlegające wysyłce do KSeF traktowane są jak dokumenty w PLN, niezależnie od waluty na nich użytej i dla takowych wysyłane jest wyłącznie cena/wartość/tabela VAT w PLN. Użytkownicy korzystających w Comarch ERP XL z integracji z KSeF powinni unikać spinania do (S)FS/FSE/RA dokumentów WZK/WKE/PAK innych niż korekta ilościowa na plus, System nie dokonuje bowiem żadnego grupowania elementów, lecz wysyła każdy z nich oddzielnie, co w przypadku ww. spiętych korekt oznacza przesłanie zerowej lub ujemnej ilości elementu. Dla takich WZK/WKE/PAK rekomendowane jest rejestrowane (S)FSK/FKE/RAK lub na okoliczność takich przypadków zarejestrowanie spinacza elementów (s)FS, (s)FSE zamiast spinacza nagłówkowego. Grupowanie elementów spinaczy (S)FS/FSE/RA podczas wysyłki do KSeF planowane jest w jednej z kolejnych wersji Systemu.Faktura VAT marża w wysyłce KSeF
W Systemie Comarch ERL XL nie są obsługiwane faktury VAT-marża. Dla tych, Klientów, którzy zobowiązani są je rejestrować proponowane jest rozwiązanie pomocnicze, pozwalające na ich prawidłowe ujęcie w JPK a obecnie również prawidłowo wysłanie do KSeF poprzez wystawianie na tą okoliczność dwóch dokumentów:- Faktura sprzedaży: udokumentowanie sprzedaży VAT brutto w stawce np
- Faktura wewnętrzna: wprowadzenie marży, z dwoma rekordami tabeli Vat
- Rekord in minus w stawce np
- Rekord in plus w stawce krajowej na kwotę marży
Kwalifikacja transakcji wg jej rodzaju a stawki Vat na elementach
Stawka VAT elementu (pole P_12) wysłana jest na podstawie stawki użytej na elemencie, z wyjątkiem transakcji Podatnikiem jest Nabywca w stawce NP, kiedy to wysyłane jest oznaczenie oo, z wyjątkiem faktur oznaczonych znacznikiem Vat-marża w stawce np, kiedy to stawka nie jest wysyłana oraz z wyjątkiem WSTO w procedurze OSS, kiedy to zamiast stawki krajowej wysyłane jest w polu P-12_XII stawka kraju konsumenta. Użytkownik powinien więc stosować na elementach stawki właściwe dla danego rodzaju transakcji, w przeciwnym razie faktura może zostać potraktowana przez organy kontrolne jako niewłaściwa. Jeżeli przyjęty w Systemie sposób mapowania poszczególnych rodzajów transakcji na pola struktury e-faktury czy też sposób obsługi pola P_12 nie odpowiada Użytkownikowi, wówczas może on dokonać stosownych zmian w procedurach obsługujących te pola. Szczególne przypadki przedstawiono poniżej:- Transakcja „Usługi rozlicza odbiorca” (ExpoNorm 6, 7, 21 i RodzajZakupu=8). Tego typu transakcje wykazywane są w polu P_13_9. Właściwą dla niej stawką jest stawka NP i to taką stawkę powinien użyć Użytkownik. System nie dokonuje żadnej podmiaany stawki VAT, wysyła w polu P_12 wprost stawkę podaną przez Operatora (0%, ZW, NP, czy też inną niezerową)
- Transakcja wewnątrzwspólnotowej dostawy opodatkowanej poza terytorium kraju o rodzaju innym niż ww. (ExpoNorm=21, RodzajZakupu<>8). W polu P_13_8 (dostawa opodatkowana poza terytorium kraju) ujmowane są wartości w stawce NP, ZW i 0, natomiast System nie dokonuje żadnej podmiany stawki, wysyła w polu P_12 wprost stawkę podaną przez Operatora (NP, ZW, 0). Użytkownik powinien więc rozważyć rezygnację użycia stawki innej niż NP.
- Transakcja inna zagraniczna opodatkowana poza terytorium kraju (ExpoNorm=23) w stawce NP i ZW wykazywana jest w polu P_13_8 (dostawa opodatkowana poza terytorium kraju), natomiast System nie dokonuje żadnej podmiany stawki, wysyła w polu P_12 wprost stawkę podaną przez Operatora (NP, ZW). Użytkownik powinien więc rozważyć rezygnację ze stawki ZW na takim dokumencie.
- Transakcja inna zagraniczna opodatkowana poza terytorium kraju (ExpoNorm=23) w stawce 0% wykazywana jest zależnie od ustawienia parametru Interpretuj transakcje dost. opodatkowanej poza terytorium kraju w stawce 0% jako krajowe. Jeżeli parametr jest włączony, wówczas transakcja taka wykazywana jest w polu P_13_6_1 (kraj 0%), jeżeli wyłączony, wówczas w polu P-13_8 (dostawa opodatkowana poza terytorium kraju), natomiast System nie dokonuje żadnej podmiany stawki, wysyła w polu P_12 wprost stawkę 0. Jeżeli więc ww. parametr jest wyłączony, wówczas Użytkownik nie powinien używać stawki 0% na takim dokumencie
Faktury rejestrowane aplikacją CDNAVAT a wysyłka do KSeF
Aplikacja CDNAVAT ma za zadanie wspierać Użytkowników w tych sytuacjach, kiedy to dla danej transakcji zastosowanie ma inny kurs dla podatku dochodowego (CIT/PIT) a inny dla podatku VAT. W Systemie Comarch ERP XL na dokumentach w walucie obcej kurs ustalany jest wg zasad obowiązujących dla podatku dochodowego, tj. na podstawie mniejszej z dat: wystawienia i sprzedaży. Jeżeli kurs dla VAT jest inny, wówczas przy użyciu CDNAVAT Użytkownicy mogą wygenerować do takich dokumentów fakturę (A)FS po innym kursie. W takiej sytuacji to nie dokument źródłowy, ale powiązana z nim (A)FS jest ujmowana w JPK_VAT. Jeżeli chodzi o kwestię CDNAVAT w KSeF, to przyjęte zostały poniższe założenia:- na dokumentach pierwotnych (FSE, FEL) parametr Wyślij do KSeF ustalany jest wg ogólnych zasad, tj. na podstawie definicji dokumentu i karty kontrahenta
- na generowanych aplikacją CDNAVAT dokumentach (A)FS ww. parametr jest domyślnie wyłączony, niezależnie od definicji FS i niezależnie od ustawienia ww. parametrów na dokumencie pierwotnym.
- jeżeli dla dokumentu FEL/FSE w walucie obcej czy też ich korekcie wygenerowana zostanie aplikacją CDNAVAT faktura (A)FS, wówczas
- jako kurs wysyłanego dokumentu ustalony zostaje kurs z powiązanej (A)FS
- kwota podatku VAT w PLN zostaje obliczona na podstawie kursu z (A)FS.
Specjalna obsługa dokumentu (A)FSK związanego z rabatem retro
Rabat retrospektywny (rabat retro) polega na udzieleniu rabatu posprzedażowego, zazwyczaj z tytułu osiągnięcia w danym okresie określonej wielkości obrotu. W Systemie Comarch ERP XL należny Nabywcy rabat retro można rozliczać nie tylko za pomocą korekty zbiorczej (Z)FSK/FKE, ale również za pomocą ręcznej korekty A-vista (A)FSK. Dotąd taki dokument (A)FSK powiązany z rabatem retro był traktowany podczas wysyłki do KSeF jak każda inna ręczna (A)FSK, od wersji 2024.0 traktowana jest ona w sposób szczególny, jako zbiorcza korekta rabatowa z zastosowaniem poniższych zasad:- W sekcji DaneFaKorygowanej wysyłane są dane dotyczące faktur, dla których naliczono rabat retro
- Wysyłane jest pole OkresFaKorygowanej, a w nim zakres dat ustalony na podstawie okresu retro
- Sekcja FaWiersz nie jest wysyłana. Jeżeli Użytkownik chce, aby elementy korekty były wysyłane, wówczas do rozliczania rabatu retro powinien stosować korekty zbiorcze (Z)FSK/FKE zamiast dokumentu (A)FSK.
>Wysyłka do KSeF a nieznana data zakończenia dostawy
W Systemie Comarch ERP XL jako data zakończania dostawy rozumiana jest data sprzedaży podana na formatce faktury. Podanie tej daty jest obowiązkowe, w oparciu o nią ustalana jest bowiem cena początkowa, promocje itp. warunki handlowe. Użytkownik nie ma możliwości, aby na dokumencie w jakiś sposób podać informację o tym, że ostateczna data zakończenia dostawy nie jest jeszcze znana. Dotychczas Użytkownik ustalał datę sprzedaży na określonym poziomie, zatwierdzał fakturę, drukował ją bez daty sprzedaży (możliwość wskazania stosownej opcji w parametrach wydruku okna pojawiającego się podczas drukowania faktury), a następnie uprawniony do tego Operator zmieniał datę sprzedaży na fakturze wówczas, gdy okazała się ona inna, niż pierwotnie ustalona na fakturze. Aby realizacja ww. scenariusza była nadal możliwa z chwilą gdy Użytkownik zamiast drukowania faktury będzie zobowiązany wysłać ją do KSeF dokonane zostały poniższe zmiany w zakresie obsługi daty sprzedaży:- Pole P_6 (data zakończenia dostawy) nie jest wysyłane, jeżeli do dokumentu przypisany zostanie atrybut o nazwie KSEF_DataDostawy z wartością <Nieokreślona> i/lub data sprzedaży jest taka sama jak data wystawienia. Zasada ta obowiązuje podczas wysyłania faktur zaliczkowych, faktur sprzedaży oraz korekt innych niż korekty ręczne i zbiorcze. W przypadku korekt System sięga do oryginału i wysyła datę sprzedaży z dokumentu korygowanego, z wyjątkiem ww. przypadku, gdy przypisano do niego ww. atrybut i/lub data sprzedaży oryginału jest taka sama jak jego data wystawienia.
- Operator z prawem Edycja daty sprzedaży na zatwierdzonym dokumencie może edytować datę sprzedaży na dokumencie zatwierdzonym, w tym również na fakturach wysłanych do KSeF
XL178-Mapowanie danych na strukturę logiczną schematu FA(3) e-faktury KSeF w wersji 2025.1
Wstęp
Celem niniejszego biuletynu jest zapoznanie Użytkowników systemu Comarch ERP XL z zasadami wypełniania poszczególnych linii pliku .xml faktury wysyłanej do KSeF wg schematu FA(3). Budowa ww. pliku omówiona jest w broszurze udostępnionej przez Ministerstwo Finansów pod adresem j.n..: https://ksef.podatki.gov.pl/pliki-do-pobrania-ksef-20/ Wszystkie dane przesyłane przez Comarch ERP XL w ww. pliku ustalane są za pomocą funkcji/procedur, o których mowa w dalszej części dokumentu. Jeżeli standardowy sposób ustalania przez System tych danych jest niewystarczający/niesatysfakcjonujący Klienta, wówczas Partner/ zespoły IT Klienta mogą je zamienić poprzez modyfikację stosownej procedury. Nie ma natomiast możliwości, aby Użytkownik samodzielnie dodał obsługę pola nieprzewidzianego w standardowej obsłudze w Comarch ERP XL. Jeżeli Klient będzie miał potrzebę obsługi pola niewymienionego w niniejszym biuletynie, wówczas powinien to zgłosić. Obsługa nowych, zgłaszanych przez Klientów pól będzie sukcesywnie dodawana w kolejnych wersjach Systemu.Mapowanie danych na schemat e-faktury

Podmiot1 (Sprzedawca)

Prefiks NIP Sprzedawcy
| Nazwa linii KSEF | Obsługa | |
| PrefiksPodatnika | Prefiks NIP z pieczątki firmy, wysyłany w przypadku transakcji wewnątrzwspólnotowych. Jeżeli nie jest wypełniony, wówczas wysyłana jest wartość PL. | |
Dane identyfikacyjne Sprzedawcy


| Nazwa linii KSEF | Obsługa | |
| NIP | NIP z pieczątki firmy | |
| Nazwa | Wartość z kontrolek Nazwa w pieczątce firmy | |
Adres Sprzedawcy


| Nazwa linii KSEF | Obsługa | |
| KodKraju | Symbol kraju ustalony na podstawie nazwy kraju wprowadzonego na zakładce {Deklaracje cd.} pieczątki firmy. | |
| AdresL1 | Dane adresowe wprowadzone na zakładce {Deklaracje cd.} pieczątki firmy. Składowe adresu: ulica, nr domu, nr lokalu, kod pocztowy, miasto, województwo, gmina, powiat i poczta. | |
| GLN | Numer GLN wprowadzony na zakładce {Ogólne} pieczątki firmy. | |
Dane kontaktowe Sprzedawcy


| Nazwa linii KSEF | Obsługa | |
| Adres zdefiniowany w kontrolce Email sekretariatu zakładki {Deklaracje cd.} pieczątki firmy. | ||
| Telefon | Zawartość kontrolki Telefon sekcji Adres siedziby zakładki {Deklaracje cd.} pieczątki firmy. | |
Podmiot2 (Nabywca)

Dane identyfikacyjne Nabywcy

| Nazwa linii KSEF | Obsługa | |
| NIP | Numer NIP (KnA_NIP) z adresu kontrahenta głównego dokumentu, wysyłany o ile spełnione są wszystkie poniższe warunki: - transakcja nie jest transakcją wewnątrzwspólnotową - KnA_Kraj jest pusty lub wypełniony wartością PL - KnA_NIP jest wypełniony - do dokumentu nie przypisano atrybutu KSEF_ Nabywca_NrID | |
| KodUE | Prefiks NIP (KnA_NIPPrefiks) z adresu kontrahenta głównego dokumentu wysyłany w przypadkach j.n. | |
| NrVatUE | Numer NIP (KnA_NIP) z adresu kontrahenta głównego dokumentu, wysyłany o ile spełnione są wszystkie poniższe warunki: - transakcja jest transakcją wewnątrzwspólnotową - KnA_NIP jest wypełniony - do dokumentu nie przypisano atrybutu KSEF_ Nabywca _NrID | |
| NrID | Pole wypełniane jest w następujących przypadkach:
|
|
| BrakID | Pole z wartością 1 wysyłane jest wówczas, gdy nabywca nie posiada ani numeru NIP, ani innego identyfikatora tj. wówczas, jeżeli KnA_NIP jest puste i do dokumentu nie przepisano ww. atrybutu. | |
| Nazwa | Zawartości kontrolki/kontrolek Nazwa formatki adresu kontrahenta (Kna_Nazwa1, Kna_Nazwa2 i Kna_Nazwa3) | |
Adres Nabywcy




| Nazwa linii KSEF | Obsługa | |
| KodKraju | Dane z formatki adresu kontrahenta głównego. | |
| AdresL1 | ||
| GLN | ||
Dane kontaktowe Nabywcy

| Nazwa linii KSEF | Obsługa | |
| Zawartość kontrolki E-Mail adresu kontrahenta głównego (KnA_Email). | ||
| Telefon | Zawartość kontrolki Telefon1 adresu kontrahenta głównego (KnA_Telefon1) | |
ID Nabywcy
ID Nabywcy to unikalny klucz powiązania danych nabywcy w fakturach korygujących, w przypadku gdy dane nabywcy w fakturze korygującej zmieniły się w stosunku do danych w fakturze korygowanej. Pole IDNabywcy przewidziane zostało dla sekcji Podmiot2 (nabywca), sekcji Podmiot3 z rolą=4 (dodatkowy Nabywca) oraz sekcji Podmiot2K. Są to pola właściwe dla korekt typu korekta danych. Za pomocą tego dodatkowego identyfikatora podaje się informację o tym, którego nabywcę dotyczy zmiana danych dokonywana tą korektą. W standardzie Systemu Comarch ERP XL dodatkowi Nabywcy oraz ich identyfikatory nie są obsługiwani, taką obsługę może wprowadzić Partner/dział IT Klienta stosownie modyfikując procedury zwracające ww. dane.
Pola JST i GV
| Nazwa linii KSEF | Obsługa | ||
| JST | Znacznik jednostki podrzędnej JST. Wartość "1" oznacza, że faktura dotyczy jednostki podrzędnej JST. | Wartość 1 wysyłana jest wówczas, jeżeli w karcie kontrahenta docelowego faktury włączono parametr JST (jednostka podrzędna samorządu terytorialnego). | |
| GV | Znacznik członka grupy VAT. Wartość "1" oznacza, że faktura dotyczy członka grupy VAT. | Wartość 1 wysyłana jest wówczas, jeżeli w karcie kontrahenta docelowego FS włączono parametr GV (członek grupy VAT). | |

Podmiot3

Podmiot3 – obsługiwane role
W Systemie Comarch ERP XL za pomocą ww. sekcji wysyłana jest informacja o odbiorcy faktury, płatniku, jednostce samorządu terytorialnego – odbiorcy, członku grupy VAT – odbiorcy oraz o pracowniku.| Wysyłane dane | Warunek wysyłania | Rola |
| Adres kontrahenta docelowego | Na karcie kontrahenta docelowego włączono parametr JST, o którym mowa w pkt 2.2.5 | 8 |
| Na karcie kontrahenta docelowego włączono parametr GV, o którym mowa w pkt 2.2.5 | 10 | |
| Do adresu kontrahenta docelowego przypisano atrybut KSeF_Podmiot3_IDWew | 2 | |
| Adres kontrahenta docelowego jest inny niż adres kontrahenta głównego. | 2 | |
| Adres Płatnika | Adres płatnika jest inny niż adres kontrahenta głównego. | 6 |
| Dane osoby u kontrahenta | Na osobie u kontrahenta głównego włączono parametr Wysyłaj dane osoby do KSeF, o którym mowa w dalszej części dokumentu. | 11 |
Podmiot3 z rolą 11 – pracownik
Na formatce osoby u kontrahenta dodany został parametr Wysyłaj dane osoby do KSeF. Jeżeli na karcie danej osoby zostanie włączony ten parametr i osoba ta zostanie przypisana jako osoba u kontrahenta głównego na wysyłanej fakturze, wówczas jej dane wysyłane są w sekcji Podmiot3 z rolą 11.
Podmiot3 – zasady wysyłania danych
| Nazwa sekcji/linii KSEF | Obsługa | |
| IDNabywcy | Pole nieobsługiwane w standardzie, możliwe do obsługi wdrożeniowej poprzez stosowną modyfikację procedury. | |
| DaneIdentyfikacyjne | Dla Podmiotu3 wysyłanego na podstawie kontrahenta docelowego/płatnika informacje obsługiwane wg identycznych zasad jak opisane w pkt 2.2.1, z tym, że ustalane są w oparciu o adres kontrahenta docelowego lub płatnika, a zastrzeżeniem obsługi dodatkowo pola IDWew o którym więcej w pkt 2.3.4 Dla Podmiotu3 wysyłanego na podstawie osoby u kontrahenta wysyłane jest IDWew, o którym więcej w pkt 2.3.4 lub znacznik BrakID oraz Nazwa (Imię i nazwisko). | |
| Adres | Dla Podmiotu3 wysyłanego na podstawie kontrahenta docelowego/płatnika informacje obsługiwane są wg identycznych zasad jak opisane w pkt 2.2.2, z tym, że ustalane są w oparciu o adres kontrahenta docelowego lub płatnika. Dla Podmiotu3 wysyłanego na podstawie osoby u kontrahenta dane te nie są wysyłane. | |
| DaneKontaktowe | Dla Podmiotu3 wysyłanego na podstawie kontrahenta docelowego/płatnika informacje obsługiwane są wg identycznych zasad jak opisane w pkt 2.2.3, z tym, że ustalane są w oparciu o adres kontrahenta docelowego lub płatnika. Dla Podmiotu3 wysyłanego na podstawie osoby u kontrahenta dane te nie są wysyłane. | |
| Rola | Dla Podmiotu3 wysyłanego na podstawie adresu kontrahenta docelowego: 2, 8, 10 Dla Podmiotu3 wysyłanego na podstawie adresu płatnika: 6 Dla Podmiotu3 wysyłanego na podstawie osoby u kontrahenta: 11 | |
| Udział | Pole nieobsługiwane w standardzie, możliwe do obsługi wdrożeniowej poprzez stosowną modyfikację procedury. | |
Obsługa pola IDWew podczas wysyłania danych Podmiotu3
Identyfikator wewnętrzny to wytworzony w KSeF unikalny identyfikator zakładu/oddziału osoby prawnej lub innej wyodrębnionej jednostki wewnętrznej podatnika. Podatnik może utworzyć takie identyfikatory w Aplikacji Podatnika i się nimi posługiwać. Identyfikator wewnętrzny dla Podmiotu3 jest wysyłany do KSeF w oparciu o atrybut KSeF_Podmiot3_IDWew.| Podmiot3 – źródło wysyłanych danych | IdWew | |
| Adres kontrahenta docelowego | Wartość atrybutu KSEF_Podmiot3_IDWew przypisanego do adresu kontrahenta docelowego. | |
| Adres płatnika | Wartość atrybutu KSEF_Podmiot3_IDWew przypisanego do adresu płatnika. | |
| Osoba u kontrahenta | Wartość atrybutu KSEF_Podmiot3_IDWew przypisanego do osoby u kontrahenta. | |
Faktura: waluta, daty, numer oraz związane dokumenty WZ

- Możliwość podania okresu którego dotyczy faktura zamiast podawania jednej daty sprzedaży tj. wysyłanie pól P_6_Od i P_6_Do w oparciu o atrybuty typu data o nazwach: KSEF_P_6_Od i KSEF_P_6_Do przypisane do nagłówka wysyłanego dokumentu
- Możliwość podania różnych dat sprzedaży dla poszczególnych elementów faktury zamiast podawania jednej daty sprzedaży, tj. wysyłanie pola P_6A dla poszczególnych elementów FAWiersz w oparciu o atrybut typu data o nazwie KSEF_P_6A przypisany do poszczególnych elementów faktury
- Możliwość nieprzesyłania daty sprzedaży (np. wówczas, gdy nie jest ona jeszcze znana): data ta nie jest wysyłana, jeżeli do nagłówka dokumentu przypisany zostanie atrybut o nazwie KSEF_DataDostawy z wartością <Nieokreślona>.
- Data P_6 nie jest również przesyłana wówczas, jeżeli data sprzedaży jest taka sama jak data wystawienia
- W innych niż ww. przypadkach w polu P_6 wysyłana jest data sprzedaży (Trn_Data3) faktury
- W przypadku faktur korekt obowiązują poniższe zasady wysyłania daty P_6:
- Możliwość nieprzesyłania daty korekty: data ta nie jest wysyłana, jeżeli do nagłówka dokumentu przypisany zostanie atrybut o nazwie KSEF_DataDostawy z wartością <Nieokreślona>.
- Data P_6 nie jest również przesyłana wówczas, jeżeli data korekty jest taka sama jak data jej wystawienia
- W innych niż ww. przypadkach w polu P_6 wysyłana jest data korekty (Trn_Data3 wysyłanego dokumentu)

| Nazwa linii KSEF | Znaczenie | Obsługa | |
| KodWaluty | Waluta dokumentu | Dla dokumentów FSE, (s)FSE, (S)FSE, FEL i ich korekt - symbol waluty użytej na dokumencie. Dla dokumentów FS, (A)FS, (s)FS, (S)FS, RA, FSL i ich korekt - PLN. | |
| P_1 | Data wystawienia | Data wystawienia faktury/korekty | |
| P_2 | Numer faktury | Numer obcy faktury/korekty, tj. wartość z kontrolki Faktura zakładki {Nagłówek} formatki dokumentu lub numer własny, zależnie od parametru w Konfiguracji firmy. | |
| WZ | Numer dokumentu WZ | Kolejne numery dokumentów WZ/WZE/WKA, WZK/WKE/WKK, rozumiane jako Numer obcy tj. wartość z kontrolki Faktura zakładki {Nagłówek} formatki dokumentu, lub numer własny, zależnie od parametru w Konfiguracji firmy. Dane wysyłane dla dokumentów: (S)FS, (s)FS, (S)FSE, (s)FSE, (S)FSK, (s)FSK, (S)FKE, (s)FKE. oraz Numery WZ wysyłane w oparciu o wartość atrybutu u nazwie KSEF_WZ przypisanego do wysyłanej faktury. | |
| P_6 | Data sprzedaży | Dla faktur: data sprzedaży (Trn_Data3). Pole nie jest wysyłane jeżeli: - Do dokumentu został przypisany atrybut o nazwie KSEF_DataDostawy z wartością <Nieokreślona> - Do dokumentu został przypisany atrybut o nazwie KSEF_P_6_Od z niepustą wartością - Istnieje element dokumentu, dla którego przypisano atrybut KSEF_P_6A z niepustą wartością - Data sprzedaży jest taka sama jak data wystawienia Dla korekt: data korekty (Trn_Data3). Pole nie jest wysyłane jeżeli: - Do dokumentu został przypisany atrybut o nazwie KSEF_DataDostawy z wartością <Nieokreślona> - Data korekty jest taka sama jak data wystawienia | |
| P_6_Od | Data początkowa okresu, którego dotyczy faktura | Wartość atrybutu KSEF_P_6_Od przypisanego do nagłówka dokumentu. | |
| P_6_Do | Data końcowa okresu, którego dotyczy faktura | Wartość atrybutu KSEF_P_6_Do przypisanego do nagłówka dokumentu. | |
Faktura: wartość netto, kwota podatku, należność i kurs faktury zaliczkowej

Wartość netto, kwota podatku, należność
Zestaw pól dla wartości netto i kwot podatku to pola od P_13_1 do P_13_11, w polu P_15 podaje się łączną należność z tytułu faktury. To, w którym polu wykazuje się poszczególne wartości faktury zależy od stawki Vat i rodzaju transakcji. Dana faktura może więc być wykazana w wielu spośród ww. pól. Wartości netto dla poszczególnych typów transakcji i stawek VAT danej faktury oraz wielkości tegoż podatku należy wykazywać w walucie dokumentu. Dodatkowo, w przypadku dokumentów w walucie obcej wykazywana jest kwota podatku w PLN. Wielkość należności z tytułu faktury wykazywana jest w walucie dokumentu.| Nazwa linii KSEF | Opis w schemacie KSeF | Zasady kwalifikowania transakcji | |
| P_13_1 | Suma wartości sprzedaży netto ze stawką podstawową - aktualnie 23% albo 22%. W przypadku faktur zaliczkowych, kwota zaliczki netto. W przypadku faktur korygujących, kwota różnicy, o której mowa w art. 106j ust. 2 pkt 5 ustawy. | Sprzedaż netto w stawce 23% i 22% poza przypadkami opisanymi dla pola P_13_9. | |
| P_14_1 | Kwota podatku od sumy wartości sprzedaży netto ze stawką podstawową - aktualnie 23% albo 22%. W przypadku faktur zaliczkowych, kwota podatku wyliczona według wzoru, o którym mowa w art. 106f ust. 1 pkt 3 ustawy. W przypadku faktur korygujących, kwota różnicy, o której mowa w art. 106j ust. 2 pkt 5 ustawy. | Suma VAT od sprzedaży jw. (w walucie dokumentu) | |
| P_14_1W | W przypadku, gdy faktura jest wystawiona w walucie obcej, kwota podatku od sumy wartości sprzedaży netto objętej stawką podstawową, przeliczona zgodnie z przepisami Działu VI w związku z art. 106e ust. 11 ustawy - aktualnie 23% albo 22%. W przypadku faktur zaliczkowych, kwota podatku wyliczona według wzoru, o którym mowa w art. 106f ust. 1 pkt 3 ustawy. W przypadku faktur korygujących, kwota różnicy, o której mowa w art. 106j ust. 2 pkt 5 ustawy. | Suma VAT od sprzedaży jw. (w walucie systemowej) | |
| P_13_2 | Suma wartości sprzedaży netto ze stawką obniżoną pierwszą - aktualnie 8 % albo 7%. W przypadku faktur zaliczkowych, kwota zaliczki netto. W przypadku faktur korygujących, kwota różnicy, o której mowa w art. 106j ust. 2 pkt 5 ustawy. | Sprzedaż netto w stawce 8% i 7% poza przypadkami opisanymi dla pola P_13_9. | |
| P_14_2 | Kwota podatku od sumy wartości sprzedaży netto ze stawką obniżoną pierwszą - aktualnie 8% albo 7%. W przypadku faktur zaliczkowych, kwota podatku wyliczona według wzoru, o którym mowa w art. 106f ust. 1 pkt 3 ustawy. W przypadku faktur korygujących, kwota różnicy, o której mowa w art. 106j ust. 2 pkt 5 ustawy. | Suma VAT od sprzedaży jw. (w walucie dokumentu) | |
| P_14_2W | W przypadku, gdy faktura jest wystawiona w walucie obcej, kwota podatku od sumy wartości sprzedaży netto objętej stawką obniżoną, przeliczona zgodnie z przepisami Działu VI w związku z art. 106e ust. 11 ustawy - aktualnie 8% albo 7%. W przypadku faktur zaliczkowych, kwota podatku wyliczona według wzoru, o którym mowa w art. 106f ust. 1 pkt 3 ustawy. W przypadku faktur korygujących, kwota różnicy, o której mowa w art. 106j ust. 2 pkt 5 ustawy. | Suma VAT od sprzedaży jw. (w walucie systemowej) | |
| P_13_3 | Suma wartości sprzedaży netto ze stawką obniżoną drugą - aktualnie 5%. W przypadku faktur zaliczkowych, kwota zaliczki netto. W przypadku faktur korygujących, kwota różnicy, o której mowa w art. 106j ust. 2 pkt 5 ustawy. | Sprzedaż netto w stawce 5% poza przypadkami opisanymi dla pola P_13_9. | |
| P_14_3 | Kwota podatku od sumy wartości sprzedaży netto ze stawką obniżoną drugą - aktualnie 5%. W przypadku faktur zaliczkowych, kwota podatku wyliczona według wzoru, o którym mowa w art. 106f ust. 1 pkt 3 ustawy. W przypadku faktur korygujących, kwota różnicy, o której mowa w art. 106j ust. 2 pkt 5 ustawy. | Suma VAT od sprzedaży jw. (w walucie dokumentu) | |
| P_14_3W | W przypadku, gdy faktura jest wystawiona w walucie obcej, kwota podatku od sumy wartości sprzedaży netto objętej stawką obniżoną drugą, przeliczona zgodnie z 45 przepisami Działu VI w związku z art. 106e ust. 11 ustawy - aktualnie 5%. W przypadku faktur zaliczkowych, kwota podatku wyliczona według wzoru, o którym mowa w art. 106f ust. 1 pkt 3 ustawy. W przypadku faktur korygujących, kwota różnicy, o której mowa w art. 106j ust. 2 pkt 5 ustawy. | Suma VAT od sprzedaży jw. (w walucie systemowej) | |
| P_13_4 | Suma wartości sprzedaży netto objętej ryczałtem dla taksówek osobowych. W przypadku faktur zaliczkowych, kwota zaliczki netto. W przypadku faktur korygujących, kwota różnicy, o której mowa w art. 106j ust. 2 pkt 5 ustawy | Sprzedaż krajowa netto w stawce 4% i 3%. | |
| P_14_4 | Kwota podatku od sumy wartości sprzedaży netto w przypadku ryczałtu dla taksówek osobowych. W przypadku faktur zaliczkowych, kwota podatku wyliczona według wzoru, o którym mowa w art. 106f ust. 1 pkt 3 ustawy. W przypadku faktur korygujących, kwota różnicy, o której mowa w art. 106j ust. 2 pkt 5 ustawy. | Suma VAT od sprzedaży jw. (w walucie dokumentu) | |
| P_14_4W | W przypadku, gdy faktura jest wystawiona w walucie obcej, kwota podatku ryczałtu dla taksówek osobowych, przeliczona zgodnie z przepisami Działu VI w związku z art. 106e ust. 11 ustawy. W przypadku faktur zaliczkowych, kwota podatku wyliczona według wzoru, o którym mowa w art. 106f ust. 1 pkt 3 ustawy. W przypadku faktur korygujących, kwota różnicy, o której mowa w art. 106j ust. 2 pkt 5 ustawy. | Suma VAT od sprzedaży jw. (w walucie systemowej) | |
| P_13_5 | Suma wartości sprzedaży netto w przypadku procedury szczególnej, o której mowa w dziale XII w rozdziale 6a ustawy. W przypadku faktur zaliczkowych, kwota zaliczki netto. W przypadku faktur korygujących, kwota różnicy, o której mowa w art. 106j ust. 2 pkt 5 ustawy | Transakcje w procedurze OSS (Trn_ProceduraOSS=1) | |
| P_14_5 | Kwota podatku od wartości dodanej w przypadku procedury szczególnej, o której mowa w dziale XII w rozdziale 6a ustawy. W przypadku faktur zaliczkowych, kwota podatku wyliczona według wzoru, o którym mowa w art. 106f ust. 1 pkt 3 ustawy. W przypadku faktur korygujących, kwota różnicy, o której mowa w art. 106j ust. 2 pkt 5 ustawy. | Suma Vat od sprzedaży jw. | |
| P_13_6_1 | Suma wartości sprzedaży objętej stawką 0% z wyłączeniem wewnątrzwspólnotowej dostawy towarów i eksportu. W przypadku faktur zaliczkowych, kwota zaliczki. W przypadku faktur korygujących, kwota różnicy, o której mowa w art. 106j ust. 2 pkt 5 ustawy [pole opcjonalne]. | W polu tym wykazywane są transakcje j.n. - transakcja krajowa w stawce 0% - transakcja Podatnikiem jest Nabywca w stawce 0% (uwaga: zarejestrowanie takiego dokumentu jest błędem Użytkownika) - transakcja inna zagraniczna dostawa opodatkowana poza terytorium kraju (ExpoNorm=23) w stawce 0% o ile włączony jest parametr „Interpretuj transakcje dst. opodatk. poza terytorium kraju w stawce 0% jako krajową” | |
| P_13_6_2 | Suma wartości sprzedaży objętej stawką 0% w przypadku wewnątrzwspólnotowej dostawy towarów. W przypadku faktur korygujących, kwota różnicy, o której mowa w art. 106j ust. 2 pkt 5 ustawy. | Transakcje wewnątrzwspólnotowe, w tym trójstronne (ExpoNorm 6, 7, 8, 9, 16, 17, 18, 19) w stawce 0% dla rodzaju zakupu innego niż Usługi rozlicza odbiorca (RodzajZakupu<>8) | |
| P_13_6_3 | Suma wartości sprzedaży objętej stawką 0% w przypadku eksportu. W przypadku faktur zaliczkowych, kwota zaliczki. W przypadku faktur korygujących, kwota różnicy, o której mowa w art. 106j ust. 2 pkt 5 ustawy. | Transakcje inna zagraniczna (ExpoNorm 2, 3, 4, 5) w stawce 0%. | |
| P_13_7 | Suma wartości sprzedaży zwolnionej od podatku. W przypadku faktur zaliczkowych, kwota zaliczki. W przypadku faktur korygujących, kwota różnicy wartości sprzedaży. | Sprzedaż netto w stawce zw, poza przypadkami opisanymi dla pól P_13_8 i P_13_9. | |
| P_13_8 | Suma wartości sprzedaży w przypadku dostawy towarów oraz świadczenia usług poza terytorium kraju, z wyłączeniem kwot wykazanych w polach P_13_5 i P_13_9. W przypadku faktur zaliczkowych, kwota zaliczki. W przypadku faktur korygujących, kwota różnicy wartości sprzedaży. | W polu tym wykazywane są transakcje j.n. - transakcja krajowa, inna zagraniczna, trójstronna (ExpoNorm 1, 2, 3, 4, 5, 8, 9, 16, 17, 18, 19) w stawce np o ile faktura nie została oznaczona jako VAT marża (więcej na temat faktury VAT marża w dalszej części dokumentu) - transakcja wewnątrzwspólnotowa dostawa (Exponorm 6, 7) o rodzaju innym niż Usługi rozlicza odbiorca w stawce np - transakcja wewnątrzwspólnotowa dostawa transakcja opodatkowana poza terytorium kraju (ExpoNorm=21) o rodzaju innym niż Usługi rozlicza odbiorca w stawce 0%, zw i np. - transakcja inna zagraniczna transakcja opodatkowana poza terytorium kraju (ExpoNorm=23) w stawce zw i np. - transakcja inna zagraniczna transakcja opodatkowana poza terytorium kraju (ExpoNorm=23) w stawce 0% o ile wyłączony jest parametr konfiguracyjny Interpretuj Dost. Opodatkowana poza terytorium kraju w stawce 0% jako Kraj” | |
| P_13_9 | Suma wartości świadczenia usług, o których mowa w art. 100 ust. 1 pkt 4 ustawy. W przypadku faktur zaliczkowych, kwota zaliczki. W przypadku faktur korygujących, kwota różnicy wartości sprzedaży. | Transakcje wewnątrzwspólnotowe, w tym ww. dst. opodatkowana poza terytorium kraju (ExpoNorm 6, 7, 21) o rodzaju „Usługi rozlicza odbiorca”, bez względu na stawkę. | |
| P_13_10 | Suma wartości sprzedaży w procedurze odwrotnego obciążenia, dla której podatnikiem jest nabywca zgodnie z art. 17 ust. 1 pkt 7 i 8 ustawy oraz innych przypadków odwrotnego obciążenia występujących w obrocie krajowym. W przypadku faktur zaliczkowych, kwota zaliczki. W przypadku faktur korygujących, kwota różnicy, o której mowa w art. 106j ust. 2 pkt 5 ustawy. | Sprzedaż w transakcji Podatnikiem jest Nabywca (ExpoNorm=20) w stawce np. | |
| P_13_11 | Suma wartości sprzedaży w procedurze marży, o której mowa w art. 119 i art. 120 ustawy. W przypadku faktur zaliczkowych, kwota zaliczki. W przypadku faktur korygujących, kwota różnicy wartości sprzedaży. | Sprzedaż netto w stawce np faktur oznaczonych jako faktura VAT marża. Więcej na temat faktury VAT marża w dalszej części dokumentu. | |
| P_15 | Kwota należności ogółem. | Dla dokumentów FSE, (s)FSE, (S)FSE, FEL i ich korekt: - rejestrowanych metodą od brutto na podstawie wartości brutto dokumentu (TrN_WartoscWal), - rejestrowanych metodą od netto na podstawie sumy wartości netto w walucie i kwoty VAT w PLN przeliczonej na walutę dokumentu po kursie z jego nagłówka Dla dokumentów FS, (A)FS, (s)FS, (S)FS, RA i ich korekt – na podstawie wartości brutto (TrN_NettoR + TrN_VatR) | |
Kurs na fakturze zaliczkowej
| Nazwa linii KSEF | Znaczenie | Obsługa | |
| KursWalutyZ | Kursu waluty w fakturze zaliczkowej | Pole wysyłane dla dokumentów FEL i KEL w walucie obcej. Wysyłany jest kurs użyty na wysyłanym dokumencie, z wyjątkiem szczególnych przypadków utworzenia dokumentu powiązanego (A)FS aplikacją CDNAVAT, o czym więcej w dalszej części dokumentu. | |
Adnotacje na fakturze

Adnotacje: metoda kasowa, samofakturowanie, odwrotne obciążenie i MPP
| Nazwa linii KSEF | Znaczenie | Obsługa | |
| P_16 | Metoda kasowa (1 – tak, 2 – nie) | Wartość 1-tak wysyłana jest wówczas, jeżeli do nagłówka dokumentu przypisano atrybut o nazwie JPK_P_16 lub KSEF_P_16 i ustalono dla niego wartość TAK. | |
| P_17 | Samofakturowanie (1 – tak, 2 – nie) | Wartość 1-tak dla tej adnotacji wysyłana jest wówczas, jeżeli do nagłówka dokumentu przypisano atrybut o nazwie JPK_P_17 lub KSEF_P_17 i ustalono dla niego wartość TAK. | |
| P_18 | Odwrotne obciążenie (1 – tak, 2 – nie) | Wartość 1-tak wysyłana jest dla transakcji Podatnikiem jest nabywca (Exponorm=20). | |
| P_18A | Mechanizm podzielonej płatności (1 – tak, 2 – nie) | Wartość 1-tak wysyłana jest wówczas, jeżeli na dokumencie włączony został parametr Podzielona płatność (MPP), czyli gdy Trn_MPP=1. | |
Adnotacje: Zwolnienie

| Nazwa linii KSEF | Znaczenie | Obsługa | |
| P_19 | Sprzedaż zwolniona - tak | Wartość 1-tak wysyłana jest wówczas, jeżeli na dokumencie użyto stawki zw. | |
| P_19A | W jednym z tych pól podaje się podstawę zwolnienia z podatku VAT. Jeżeli podstawą tą jest Ustawa, wówczas należy przesłać linię P_19A z przepisem tej ustawy. Jeżeli podstawą tą jest Dyrektywa UE, wówczas należy przesłać linię P_19B z przepisem tej dyrektywy. Jeżeli podstawa jest inna niż ww. wówczas należy przesłać linię P_19C i podać w niej inną podstawę zwolnienia. | Linia wysyłana jest wówczas, jeżeli na fakturze, na zakładce {Nagłówek} przypisano wartość w kontrolce Zw.z VAT i jest to wartość ze słownika kategorii o podstawie zwolnienia: Polska ustawa. | |
| P_19B | Linia wysyłana jest wówczas, jeżeli na fakturze, na zakładce {Nagłówek} przypisano wartość w kontrolce Zw.z VAT i jest to wartość ze słownika kategorii o podstawie zwolnienia: Dyrektywa unijna. | ||
| P_19C | Linia wysyłana jest wówczas, jeżeli na fakturze, na zakładce {Nagłówek} przypisano wartość w kontrolce Zw.z VAT i jest to wartość ze słownika kategorii o podstawie zwolnienia: Inne. | ||
| P_19N | Sprzedaż zwolniona - nie | Wartość 1-nie wysyłana jest wówczas, jeżeli na dokumencie nie użyto stawki zw. | |
Adnotacje: Nowe środki transportu

| Nazwa linii KSEF | Znaczenie | Obsługa | |
| P_22 | Znaczniki wewnątrzwspólnotowej dostawy nowych środków transportu (1 – tak) | Wartość 1-tak wysyłana jest wówczas, jeżeli do nagłówka dokumentu przypisano atrybut o nazwie JPK_P_22 lub KSEF_P_22 i ustalono dla niego wartość TAK. | |
| P_42_5 | Za pomocą tego pola przekazuje się informację o tym, czy występuje obowiązek posiadania dodatkowego dokumentu o którym mowa w art. 42 ust 5 | Pole wysyłane wówczas, jeżeli dokument oznaczono jako ww. dostawa nowych środków transportu (czyli gdy P_22=1). Jeżeli do nagłówka dokumentu przypisano atrybut o nazwie KSEF_P_42_5 i ustalono dla niego wartość TAK, wówczas wysyłana jest wartość 1, w przeciwnym razie wysyłana wartość 2. | |
| Uwaga: w przypadku ww. dostawy nowych środków transportu należy przesłać znacznik P_22=1, datę dopuszczenia P_22A oraz, w zależności od typu środka transportu wyłącznie jedno spośród pól: P_22B (dla pojazdów lądowych), P_22C (dla jednostek pływających), P_22D (dla statków powietrznych). Użytkownik powinien więc przypisać atrybuty dla P_22, P_22A oraz wyłącznie dla jednego spośród P_22B, P_22C i P_22D, jeżeli uczyni inaczej, wówczas faktura nie zostanie wysłana. | |||
| P_22A | Data dopuszczenia nowego środka transportu do użytku. | Wysyłana wartość atrybutu o nazwie JPK_P_22A lub KSEF_P_22A. | |
| P_NrWierszaNST | Numer wiersza faktury, w którym wykazano dostawę nowego środka transportu. | Wysyłana wartość 1 (Lp1) | |
| P_22B | Przebieg pojazdu lądowego | Wysyłana wartość atrybutu o nazwie JPK_P_22B lub KSEF_P_22B. | |
| P_22C | Liczba godzin używania jednostki pływającej | Wysyłana wartość atrybutu o nazwie JPK_P_22C lub KSEF_P_22C | |
| P_22D | Liczba godzin używania statku powietrznego | Wysyłana wartość atrybutu o nazwie JPK_P_22D lub KSEF_P_22D | |
| P_22N | Znacznik braku wystąpienia wewnątrzwspólnotowej dostawa nowych środków transportu. | „Odwrotność” pola P_22. | |
Adnotacje: P_23
| Nazwa linii KSEF | Znaczenie | Obsługa | |
| P_23 | Adnotacja "VAT: Faktura WE uproszczona na mocy art. 135-138 ustawy o ptu" lub "VAT: Faktura WE uproszczona na mocy artykułu 141 dyrektywy 2006/112/WE" (1 – tak, 2 – nie) | Wartość 1-tak wysyłana jest wówczas, jeżeli do nagłówka dokumentu przypisano atrybut o nazwie JPK_P_23 lub KSEF_P_23 i ustalono dla niego wartość TAK. | |
Adnotacje: Procedura marży

| Nazwa linii KSEF | Znaczenie | Obsługa | |
| P_PMarzy | Znacznik wystąpienia procedury marży | Wartość 1-tak wysyłana jest wówczas, jeżeli na dokumencie przypisano procedurę MR_T (Marża-usługi turystyczne) lub jeden z atrybutów j.n. z wartością TAK: KSEF_P_PMarzy_3_1 KSEF_P_PMarzy_3_2 KSEF_P_PMarzy_3_3 | |
| W przypadku procedury marży należy przesłać znacznik P_PMarzy=1 oraz dodatkowo jedno z pól: P_PMarzy_2, P_PMarzy_3_1, P_PMarzy_3_2, P_PMarzy_3_3 za pomocą których Użytkownik podaje czego dotyczy marża. Podczas obsługi pól dotyczących marży System opiera się na atrybutach dotyczących szczegółów procedur, a dodatkowo na procedurze MR_T przypisywanej na zakładce {VAT} dokumentu. Jeżeli któryś z atrybutów i/lub znacznik MR_T zostanie przypisany do dokumentu, wówczas wysłana zostanie zarówno linia P_PMarzy jak i jedna z pozostałych linii. Przykład: Użytkownik chce zarejestrować fakturę vat marża na dzieła sztuki – wystarczy aby przypisał do dokumentu atrybut KSEF_P_PMarzy_3_2 z wartością Tak a System wyśle P_PMarzy=1 i P_PMarzy_3_2=1 Uwaga: Użytkownik powinien przypisać tylko jedną sposób ww. procedur/atrybutów, jeżeli uczyni inaczej, wówczas faktura nie zostanie wysłana. | |||
| P_PMarzy_2 | Procedura marży dla biur podróży (1 – tak, brak linii – nie) | Linia jest wysyłana i wypełniana wartością 1-tak wówczas, jeżeli na dokumencie przypisano procedurę MR_T (Marża-usługi turystyczne). | |
| P_PMarzy_3_1 | Procedura marży- towary używane (1 – tak, brak linii – nie) | Linia jest wysyłana i wypełniana wartością 1-tak wówczas, jeżeli na dokumencie przypisano atrybut o nazwie KSEF_P_PMarzy_3_1 i wypełniono wartością TAK. | |
| P_PMarzy_3_2 | Procedura marży-dzieła sztuki (1 – tak, brak linii – nie) | Linia jest wysyłana i wypełniana wartością 1-tak wówczas, jeżeli na dokumencie przypisano atrybut o nazwie KSEF_P_PMarzy_3_2 i wypełniono wartością TAK. | |
| P_PMarzy_3_3 | Procedura marży-przedmioty kolekcjonerskie i antyki (1 – tak, brak linii – nie) | Linia jest wysyłana i wypełniana wartością 1-tak wówczas, jeżeli na dokumencie przypisano atrybut o nazwie KSEF_P_PMarzy_3_3 i wypełniono wartością TAK. | |
| P_PMarzyN | Znacznik braku wystąpienia procedury marży | „Odwrotność” linii P_PMarzy_2. | |
Rodzaj faktury

| Symbol | Znaczenie | Obsługa | |
| ZAL | Faktury zaliczkowe | Tak oznaczane są faktury zaliczkowe FSL, FEL | |
| ROZ | Faktury obejmujące zaliczki | Tak oznaczane są faktury FS, (s)FS, FSE, (s)FSE odliczające FSL/FEL oraz te spinacze (S)FS, (S)FSE, w których dokument spięty (WZ/WZE) odlicza fakturę zaliczkową. Dodatkowo te FS, (A)FS, (s)FS, (S)FS, FSE, (s)FSE, (S)FSE które rozliczono zapisem kasowo-bankowym przyjętym przed datą sprzedaży. | |
| VAT | Faktury sprzedaży inne niż zaliczkowe i końcowe | Tak oznaczany jest RA oraz FS, (s)FS, FSE, (s)FSE, (S)FS, (S)FSE o ile nie odliczają faktur zaliczkowych. | |
| KOR_ZAL | Korekty faktur zaliczkowych | Tak oznaczane są korekty faktur zaliczkowych KSL, KEL | |
| KOR_ROZ | Korekty do faktur obejmujących zaliczki | Tak oznaczane są FSK, (s)FSK, (S)FSK, FKE, (s)FKE, (S)FKE których oryginał odlicza fakturę zaliczkową. Dodatkowo korekty FSK, (A)FSK, (s)FSK, (S)FSK, FKE, (s)FKE dokumentów, które rozliczono zapisem kasowo-bankowym przyjętym przed datą sprzedaży. | |
| KOR | Korekty do faktur innych niż zaliczkowe i końcowe | Tak oznaczane są korekty danych, korekty zbiorcze (Z)FSK, (Z)FKE oraz pozostałe korekty, o ile ich oryginał nie odlicza faktur zaliczkowych. | |
| UPR | Faktury uproszczone | Brak obsługi | |
Dane nagłówkowe na fakturze korygującej

- Data wystawienia i numer faktury korygowanej, rozumiany jako numer obcy z kontrolki Faktura zakładki [Nagłówek] formatki dokumentu korygowanego (Trn_DokumentObcy), lub numer własny dokumentu korygowanego, zależnie od parametru Podczas eksportu wysyłaj/Numer dokumentu: Obcy/Własny w Konfiguracji firmy
- Znacznik, informujący o tym, że faktura korygowana była wysyłana do KSeF (NrKseF=1) lub znacznik informujący o tym, że nie była ona wysyłana do KSeF (NrKSeFN=1)
- W przypadku znacznika NrKseF=1 wysyłany jest numer KSeF faktury korygowanej
- Dane identyfikacyjne dla Podmiotu2K obsługiwane są wg identycznych zasad jak opisane w pkt 2.2.1
- Adres dla Podmiotu2K obsługiwany jest wg identycznych zasad jak opisane w pkt 2.2.2,
- IDNabywcy w standardzie Systemu Comarch ERP XL nie jest obsługiwane, taką obsługę może wprowadzić Partner/dział IT Klienta stosownie modyfikując procedurą zwracającą tą informację.
| Nazwa linii KSEF | Znaczenie | Obsługa | |
| PrzyczynaKorekty | Przyczyna wystawienia faktury korygującej | Wartości przypisanej w kontrolce Przyczyna kor. na zakładce {Nagłówek} korekty | |
| DataWystFaKorygowanej | Data wystawienia faktury korygowanej. | Data wystawienia faktury korygowanej (Trn_data2) W przypadku korekty ręcznej FSK, (A)FSK, FKE data wprowadzona w kontrolce Daty oryginału/wystawienia formatki korekty ręcznej. | |
| NrFaKorygowanej | Numer faktury korygowanej | Numer faktury korygowanej rozumiany jako numer obcy dokumentu (Trn_DokumentObcy), tj. wartość z kontrolki Faktura zakładki {Nagłówek} formatki dokumentu lub numer systemowy, zależnie od parametru Podczas eksportu wysyłaj/Numer dokumentu: Obcy/Własny w Konfiguracji firmy. W przypadku korekty ręcznej FSK, (A)FSK, FKE numer wprowadzony w kontrolce Korygowana formatki korekty ręcznej. | |
| NrKsef | Znacznik numeru KSeF faktury korygowanej. | Pole z wartością 1 wysyłane jest wówczas, jeżeli faktura korygowana była wysyłane do KSeF tj. posiada numer KSeF. | |
| NrKSeFFaKorygowanej | Numer nadany w KSeF fakturze korygowanej | Numer faktury korygowanej nadany w KSeF (ustalany na podstawie ksf_Numer tabeli KSeFDokumenty). W przypadku korekty ręcznej FSK, (A)FSK, FKE numer wprowadzony w kontrolce Nr KSeF oryg. formatki korekty ręcznej | |
| NrKSeFN | Znacznik faktury korygowanej wystawionej poza KSeF. | Pole z wartością 1 wysyłane jest wówczas, jeżeli faktura korygowana nie była wysyłane do KSeF tj. nie posiada numeru KSeF. | |
| OkresFaKorygowanej | Okres, do którego odnosi się udzielany opust lub obniżka. | Wysyłany wyłącznie dla korekt zbiorczych (Z)FSK, (Z)FKE. Okres korekty ustalany na podstawie dat w kontrolkach Data od i Data do formatki korekty zbiorczej. | |
| Podmiot2K | Dane Nabywcy na fakturze korygowanej w przypadku przesyłania korekty danych | Sekcja wysyłana dla faktur korygujących typu Korekta danych, na których użyto adresu kontrahenta głównego innego, niż na fakturze korygowanej. Dane identyfikacyjne oraz dane adresowe wysyłane są na podstawie adresu kontrahenta głównego faktury korygowanej wg zasad opisanych w pkt 2.2.1 i 2.2.2. IDNabywcy w standardzie Systemu Comarch ERP XL nie jest obsługiwane, taką obsługę może wprowadzić Partner/dział IT Klienta stosownie modyfikując procedurą zwracającą tą informację | |
Zaliczka Częściowa

| Nazwa linii KSEF | Znaczenie | Obsługa | |
| P_6Z | Data otrzymania płatności, o której mowa w art. 106b ust. 1 pkt 4 ustawy | Data otrzymania jednej z wielu zaliczek dokumentowanych daną FSL/FEL. Data wpłaty dokonanej przed datą sprzedaży dokumentowanej daną fakturą FS, (A)FS, (s)FS, (S)FS, FSE, (s)FSE, (S)FSE | |
| P_15Z | Kwota płatności, o której mowa w art. 106b ust. 1 pkt 4 ustawy | Kwota ww. wpłaty | |
Znaczniki FP i TP

| Nazwa linii KSEF | Znaczenie | Obsługa | |
| FP | Znacznik dla faktury rejestrowanej do paragonu. | Znacznik wysyłany jest wówczas, jeżeli w kontrolce JPK_Typ dok na zakładce {VAT} faktury przypisano wartość FP (Faktura do paragonu) | |
| TP | Znacznik dotyczący powiązania między nabywcą a dostawcą. | Znacznik wysyłany jest wówczas, jeżeli do faktury, zakładka {VAT} w JPK_Procedury przypisano wartość TP (Powiązania między nabywcą a dostawcą art. 32.2.1) | |
Dodatkowe opisy nagłówka i elementów dokumentu


- Nr wiersza: numer elementu faktury, dla której zdefiniowano ten atrybut, pole nie jest wysyłane, jeżeli atrybut zdefiniowany został dla nagłówka dokumentu
- Klucz: nazwa klasy atrybutu
- Wartość: wartość atrybutu

| Nazwa linii KSEF | Znaczenie | Obsługa | |
| DodatkowyOpis/NrWiersza | Sekcja przeznaczona dla wykazywania dodatkowych informacji na fakturze, w tym wymaganych przepisami prawa, dla których nie przewidziano innych pól/elementów. | W sekcji tej wysyłane są: - Opis umieszczony na zakładce {Nagłówek} formatki dokumentu. W polu Klucz wysyłana jest wartość Opis, w polu Wartosc zaś zawartość ww. kontrolki. Pole NrWiersza nie jest wysyłane. - Opcjonalnie, o ile włączony został parametr Podczas eksportu wysyłaj/opis elementu w Konfiguracji opisy umieszczone na formatkach poszczególnych elementów faktury. W polu NrWiersza wysłane jest LP elementu, w polu Klucz wysyłana jest wartość Opis, w polu Wartosc zaś zawartość ww. kontrolki - Atrybuty oznaczone parametrem KSeF przypisane do nagłówka dokumentu. W polu Klucz wysyłana jest nazwa klasy atrybutu, w polu Wartosc zaś wartość tego atrybutu. Pole NrWiersza nie jest wysyłane. - Atrybuty oznaczone parametrem KSeF przypisane do elementów dokumentu. W polu NrWiersza wysłane jest LP elementu, w polu Klucz wysyłana jest nazwa klasy atrybutu, w polu Wartosc zaś wartość tego atrybutu. - Kwoty do zapłaty z poszczególnych płatności dokumentu. W polu Klucz wysyłana jest wartość składająca się z ze stałej frazy Kwota do zapłaty w terminie oraz terminu danej płatności, w polu Wartość wysyłana jest wartość składająca się z formy płatności, kwoty pozostającej do zapłaty oraz waluty płatności. Ilość powtórzeń tej sekcji wynika z ilości nierozliczonych płatności dokumentu. Pole NrWiersza nie jest wysyłane. Przykład: Klucz: Kwota do zapłaty w terminie 2025-10-30 Wartość: Przelew 1000,00 PLN | |
| DodatkowyOpis/Klucz | |||
| DodatkowyOpis/Wartosc | |||
Numery faktur zaliczkowych i znacznik Zwrot Akcyzy

| Nazwa linii KSEF | Znaczenie | Obsługa | |
| NrKSeFZN | Znacznik faktury zaliczkowej wystawionej poza KSeF. | Pole z wartością 1 wysyłane jest dla faktury zaliczkowej, która nie została wysłana do KSeF. | |
| NrFaZaliczkowej | Numer faktury zaliczkowej wystawionej poza KSeF. | Numer faktury zaliczkowej, która nie została wysłana do KSeF. Ww. numer faktury rozumiany jest jako numer obcy dokumentu (Trn_DokumentObcy), tj. wartość z kontrolki Faktura zakładki {Nagłówek} formatki faktury zaliczkowej lub numer systemowy FSL/FEL zależnie od parametru Podczas eksportu wysyłaj/Numer dokumentu w Konfiguracji. | |
| NrKSeFFaZaliczkowej | Numer identyfikujący fakturę zaliczkową w KSeF. | Numer KSeF faktury zaliczkowej (KSF_Numer rekordu KSeFDokumenty). | |
| ZwrotAkcyzy | Podaje się „1” w celu zawarcia na fakturze informacji dodatkowej dotyczącej zwrotu akcyzy, niezbędnej dla rolników ubiegających się o zwrot podatku akcyzowego zawartego w cenie oleju napędowego. | Pole w wartością 1 wysyłane jest wówczas, jeżeli do nagłówka dokumentu przypisano atrybut o nazwie KSEF_ZwrotAkcyzy i ustalono dla niego wartość TAK. | |
Elementy towarowe faktury

Ogólne zasady wysyłania elementów
W FAWiersz wykazuje się dane dotyczące poszczególnych elementów (towarów/usług) faktury/korekty faktury. W zakresie sekcji elementów obowiązują poniższe zasady: Ww. sekcja elementów nie jest wysyłana dla faktur zaliczkowych i ich korekt, jak również dla korekty typu korekta danych W przypadku faktur (A)FS, (A)FSK rejestrowanych bez elementów a jedynie z użyciem tabeli VAT sekcja elementów ustalana jest w oparciu o kolejne rekordy tabeli VAT. W przypadku pozostałych dokumentów wysyłana jest lista elementów faktury/korekty Obsłużone są dwa modele wysyłania elementów korekt: metoda różnicowa oraz metoda Przed/Po korekcie. Więcej o tych metodach w dalszej części dokumentu. O tym, czy System prześle do KSeF ilość i cenę dla jednostki głównej czy pomocniczej elementu transakcji decyduje ustawienie opcji Ilość/cenę dla jednostki: podstawowej/pomocniczej sekcji Podczas eksportu wysyłaj w Konfiguracji Systemu, zakładka {KSeF}.
- Lista elementów wysyłana jest w oparciu o elementy PA/WZ/WKA/WZE spięte w danym spinaczu
- Podczas ustalania ilości/ceny/wartości/stawki VAT dla każdego z ww. elementów System honoruje nie tylko dany element, ale również elementy korekt odwołujące się do tego elementu, spięte w tym spinaczu
![]() |
Przykład 1: WZ-1 T1 3szt x 10 PLN =30 PLN WZK-2 T1 -1szt (S)FS z WZ-1 i WZK-2 Do KSeF zostanie wysłany element: T1 2szt x 10PLN=20 PLN Przykład 2: WZ-1 T1 10szt x 10PLN=100; stawka 23% WZK-2 T1 -1szt WZK-3 T1 korekta wartości -9,00 WZK-4 T1zmiana stawki VAT na 8% (S)FS z ww. dokumentów Do KSeF zostanie wysłany element: T1 9szt x 9,00=81,00; stawka 8% |
![]() |
Przykład 3: WZ1: LP1 T1 3szt x 10PLN Lp2 T2 4szt x 10PLN WZ2: Lp1 T1 2szt x 10PLN Lp2 T3 3szt x 10PLN WZK do WZ1: Lp1 T1 -1szt Lp2 T2 -4szt (S)FS ze wszystkich ww. dokumentów Do KSeF zostaną wysłane elementy: T1 2szt x 10PLN T1 2szt x 10PLN T3 3szt x 10PLN |
| Nazwa linii KSEF | Znaczenie | Obsługa | |
| NrWierszaFa | Kolejny numer wiersza faktury | Kolejny Lp wysyłanych elementów | |
| P_7 | Nazwa towaru lub usługi | Dla (A)FS, (A)FSK rejestrowanych bez użycia elementów a jedynie za pomocą rekordów tabeli VAT wysyłana jest wartość Koszt. Dla dokumentów inne niż ww. wysyłana jest nazwa z elementu dokumentu (Tre_TwrNazwa) | |
| Indeks | Pole przeznaczone do wpisania wewnętrznego kodu towaru lub usługi, nadanego przez podatnika albo dodatkowego opisu towaru lub usługi | Dla (A)FS, (A)FSK rejestrowanych bez użycia elementów a jedynie za pomocą rekordów tabeli VAT wysyłana jest wartość Koszt. Dla dokumentów innych niż ww. wysyłany jest kod towaru z elementu dokumentu (Tre_TwrKod). | |
| GTIN | Globalny Numer Jednostki Handlowej, cyfrowy odpowiednik kodu EAN | Numer EAN towaru z elementu faktury, wysyłany zależnie od ustalonej opcji w Konfiguracja/KSeF/Podczas eksportu wysyłaj/Ilość/cenę dla jednostki: - Jeżeli ww. opcja ustawiona jest na pomocnicza i na elemencie użyto jednostki pomocniczej, wówczas wysyłany jest EAN przypisany do tejże jednostki pomocniczej towaru, a jeżeli takiego EAN-u nie zdefiniowano, wówczas kod u kontrahenta z karty Odbiorcy zgodnego z kontrahentem głównym dokumentu, o ile na karcie Odbiorcy wskazano tą jednostką. Jeżeli na elemencie nie została użyta jednostka pomocnicza, wówczas poszukiwany jest EAN jednostki podstawowej tj. EAN z karty towaru, a jeżeli go tam nie zdefiniowano, wówczas kod u kontrahenta z karty Odbiorcy, o ile nie przypisano na niej żadnej jednostki. - Jeżeli ww. opcja ustawiona jest na podstawowej wówczas wysyłany jest EAN jednostki podstawowej, a jeżeli go nie zdefiniowano, wówczas kod u kontrahenta z karty Odbiorcy, o ile nie przypisano na niej żadnej jednostki. | |
| CN | Symbol Nomenklatury Scalonej CN | Symbol symbol CN/PCN elementu (Tre_PCN) wg poniższych zasad - jeżeli na 9-tym i/lub 10-tym znaku występuje wartość inna niż 0, wówczas wysyłany jest pełny numer PCN - jeżeli na 9-tym oraz na 10 tym znaku występuje wartość 0, wówczas wysyłane jest 8 znaków ww. kodu PCN | |
| P_8A | Jednostka miary | Dla (A)FS, (A)FSK rejestrowanych bez użycia elementów a jedynie za pomocą rekordów tabeli VAT wysyłana jest jednostka podstawowa z kartu towaru A-vista. Dla pozostałych dokumentów wysyłany jest symbol jednostki podstawowej lub pomocniczej elementu, zależnie od ustawienia parametru Ilość/cenę dla jednostki: podstawowej/pomocniczej sekcji Podczas eksportu wysyłaj w Konfiguracji Systemu, zakładka {KSeF} | |
| P_8B | Ilość | Dla (A)FS, (A)FSK rejestrowanych bez użycia elementów a jedynie za pomocą rekordów tabeli VAT wysyłana jest ilość 1. Dla faktur innych niż ww. wysyłana jest ilość w jednostce podstawowej lub pomocniczej elementu, zależnie od ustawienia parametru Ilość/cenę dla jednostki: podstawowej/pomocniczej sekcji Podczas eksportu wysyłaj w Konfiguracji Systemu, zakładka {KSeF}. Dla faktur korygujących wysyłanych metodą różnicową: - dla korekty ilościowej: ilość o jaką jest korygowana transakcja wyrażona w jednostce podstawowej lub pomocniczej zależnie od ww. parametru - dla korekty ceny, w tym korekta ceny dla części ilości: ilość której dotyczy zmiana ceny, wyrażona w jednostce jw. - dla korekty stawki VAT : ilość której dotyczy zmiana stawki, wyrażona w jednostce jw. Dla faktur korygujących wysyłanych metodą przed/po korekcie: - dla elementu „przed korektą”: ilość przed korektą w jednostce jw. - dla elementu „po korekcie”: ilość po korekcie w jednostce jw. | |
| P_9A | Cena netto | Dla (A)FS, (A)FSK rejestrowanych bez użycia elementów a jedynie za pomocą rekordów tabeli VAT wysyłana jest wartość netto danego rekordu tabeli VAT (TrV_NettoR). Dla faktur innych niż ww. wysyłana jest cena dla jednostki podstawowej lub pomocniczej elementu, zależnie od ustawienia parametru Ilość/cenę dla jednostki: podstawowej/pomocniczej sekcji Podczas eksportu wysyłaj w Konfiguracji Systemu, zakładka {KSeF}. Dla faktur korygujących wysyłanych metodą różnicową.: - dla korekty ilościowej: cena zwracanego towaru, rozumiana jako cena dla jednostki podstawowej lub pomocniczej zależnie od ww. parametru - dla korekty ceny, w tym korekty ceny dla części ilości: wielkość o jaką zmienia się cena (dla jednostki jw.) - dla korekty stawki VAT wysyłana jest cena 0,00 Dla faktur korygujących wysyłanych metodą przed/po korekcie: - dla elementu „przed korektą”: cena przed korektą w jednostce jw. - dla elementu „po korekcie”: cena po korekcie w jednostce jw.. Cena netto wysyłana jest dla dokumentów rejestrowanych metodę od netto. | |
| P_9B | Cena brutto | Dla (A)FS, (A)FSK rejestrowanych bez użycia elementów a jedynie za pomocą rekordów tabeli VAT wysyłana jest wartość brutto danego rekordu tabeli VAT (TrV_NettoR+TrV_VatR). Dla dokumentów innych niż ww. wg zasad opisanych dla ceny netto. Cena brutto wysyłana jest dla dokumentów rejestrowanych metodę od brutto. | |
| P_11 | Wartość netto elementu | Dla (A)FS, (A)FSK rejestrowanych bez użycia elementów a jedynie za pomocą rekordów tabeli VAT wysyłana jest wartość netto danego rekordu tabeli VAT (TrV_NettoR). Dla dokumentów FSE, (s)FSE, (S)FSE oraz FKE, (s)FKE, (S)FKE, (Z)FKE wysyłanych metodą różnicową: wartość elementu w walucie dokumentu (TrE_WartoscPoRabacie) Dla dokumentów FS, (s)FS, (S)FSE, RA oraz ich korekt wysyłanych metodą różnicową: wartość netto w PLN (Tre_KsiegowaNetto). W przypadku korekt wysyłanych metodą przed/po korekcie ww. wartości odpowiednio: przed korektą/po korekcie. W przypadku korekty ceny dla części ilości wysyłana jest sumę ww. wartości obu elementów „pary” elementów C/I. Wartość netto wysyłana jest dla dokumentów rejestrowanych metodę od netto. | |
| P_11A | Wartość brutto elementu | Dla (A)FS, (A)FSK rejestrowanych bez użycia elementów a jedynie za pomocą rekordów tabeli VAT wysyłana jest wartość brutto danego rekordu tabeli VAT (TrV_NettoR+TrV_VatR). Dla dokumentów FSE, (s)FSE, (S)FSE oraz FKE, (s)FKE, (S)FKE, (Z)FKE wysyłanych metodą różnicową: wartość elementu w walucie dokumentu (TrE_WartoscPoRabacie). Dla dokumentów FS, (s)FS, (S)FSE, RA oraz ich korekt wysyłanych metodą różnicową: wartość brutto w PLN (Tre_KsiegowaBrutto). W przypadku korekt wysyłanych metodą przed/po korekcie ww. wartości odpowiednio: przed korektą/po korekcie. W przypadku korekty ceny dla części ilości wysyłana jest sumę ww. wartości obu elementów „pary” elementów C/I. Wartość brutto wysyłana jest dla dokumentów rejestrowanych metodę od brutto. | |
| P_12 | Stawka podatku: 23, 22, 8, 7, 5, 4, 3, 0 KR, 0 WDT, 0 EX, np I, np II, zw, oo | Wysyłana stawka VAT elementu (Tre_StawkaPod) z wyjątkami j.n. Stawka 0 KR wysyłana jest jeżeli na dokumencie użyto transakcji krajowej (ExpoNorm 1, 20, 23) a na elemencie użyto stawki 0%. Stawka 0 WDT wysyłana jest jeżeli na dokumencie użyto transakcji wewnątrzwspólnotowej (ExpoNorm 6, 7, 8, 9, 16, 17, 18, 19, 21) a na elemencie użyto stawki 0%. Stawka 0 EX wysyłana jest jeżeli na dokumencie użyto transakcji inna zagraniczna (ExpoNorm 2, 3, 4, 5) a na elemencie użyto stawki 0%. Stawka np I wysyłana jest w przypadku niepodlegających opodatkowaniu dostaw towarów/usług z wyłączeniem transakcji, o których mowa w art. 100 ust. 1 pkt 4 ustawy tj. w poniższych przypadkach: - ExpoNorm 1, 2, 3, 4, 5, 8, 9, 23 i na elemencie użyto stawki np. - ExpoNorm 6, 7, 16, 17, 18, 19, 21, rodzaj zakupu inny niż „usługi rozlicza odbiorca” i na elemencie użyto stawki np. Stawka np II wysyłana jest w przypadku niepodlegającego opodatkowaniu na terytorium kraju, świadczenia usług o których mowa w art. 100 ust. 1 pkt 4 ustawy tj. ExpoNorm 6, 7, 16, 17, 18, 19, 21, rodzaj zakupu „usługi rozlicza odbiorca” i na elemencie użyto stawki np. Stawka oo wysyłana jest wówczas, jeżeli na dokumencie użyto transakcji Podatnikiem jest Nabywca a na elemencie użyto stawki np (TrN_ExpoNorm = 20 i Tre_flagavat = 2). Stawka zw wysyłana jest wówczas, jeżeli na elemencie użyto stawki zw. Pole nie jest wypełniane w przypadku dokumentów zarejestrowanych w Procedurze OSS oraz oznaczonych jako procedura Vat-marża, o czym więcej w dalszej części dokumentu. | |
| P_12_XII | Stawka podatku w kraju odbiory (WSTO/OSS) | Pole wypełniana jest dla dokumentów zarejestrowanych w procedurze. Wysyłana jest stawka VAT elementu (Tre_StawkaPod). | |
| P_12_Zal_15 | Znacznik dla towaru lub usługi wymienionych w załączniku nr 15 do ustawy. | Pole z wartością 1 wysyłane jest wówczas, jeżeli na karcie towaru zaznaczono parametr Podzielona płatność (MPP) (Twr_MPP=1). | |
| KursWaluty | Kurs waluty stosowany do wyliczenia kwoty podatku w przypadkach, o których mowa w dziale VI ustawy. | Informacja o kursie wysyłana jest wyłącznie dla dokumentów FSE, (s)FSE, (S)FSE, FKE, (s)FKE, (S)FKE, (Z)FKE w walucie innej niż waluta systemowa. Wysyłany jest kurs użyty na wysyłanym dokumencie, z wyjątkiem szczególnych przypadków utworzenia dokumentu powiązanego (A)FS aplikacją CDNAVAT, o czym więcej w dalszej części dokumentu. | |
| StanPrzed | Znacznik stanu przed korektą w przypadku faktury korygującej. | Znacznik oznaczający że dana sekwencja pól dotyczy stanu elementu przed korektą. Znacznik wysyłany dla korekt w przypadku wyboru metody Przed/Po wysyłania elementów korekt. | |
Wysyłanie elementów faktur korekt
Struktura faktury KSeF przewiduje dwie alternatywne metody przekazywania informacji o elementach korekty: Metoda różnicowa polega na wykazywaniu różnic tj. wielkości korekty, w której to metodzie dla danej korygowanej pozycji przesyłany jest jeden zestaw pól sekcji FaWiersz Metoda przed/po polega na przekazaniu dla danej korygowanej pozycji informacji o stanie elementu przed korektą oraz o stanie elementu po korekcie, w której to metodzie dla danej korygowanej pozycji przesyłane są dwa zestawy pól sekcji FaWiersz![]() |
Przykład:
FS:
T1 3szt x 90 PLN zł, wartość netto 270
FSK: -1szt
|

- (A)FSK do (A)FS bez elementów
- (S)FSK/FKE/RAK spinająca dokument nie będący korektą
- Dokument zawierający element korekty ceny dla części ilości
Faktura: Płatność


- Forma płatności wysyłana jest na podstawie formy użytej w nagłówku dokumentu (Trn_FormaNr), niezależnie od formy użytej na poszczególnych płatnościach dokumentu
- Dla ww. systemowej formy płatności ustalana jest przypisana przez Użytkownika w kontrolce Płatność KSeF nazwa formy płatności właściwa dla KSeF i to ona jest wysyłana
- Jeżeli dla danej systemowej formy płatności nie przypisano ww. wartości, wówczas zamiast pola FormaPlatnosci wysyłany jest znacznik PlatnoscInna a w polu OpisPlatnosci wysyłana jest wprost nazwa systemowa formy płatności


| Nazwa linii KSEF | Znaczenie | Obsługa | |
| Zaplacono | Znacznik informujący, że kwota należności wynikająca z faktury została zapłacona w całości. | Pole z wartością 1 wysyłane jest wówczas, jeżeli faktura została w całości zapłacona w jednym terminie. | |
| DataZaplaty | Data zapłaty, jeśli do wystawienia faktury płatność została dokonana. | Pole wysyłane jest wówczas, jeżeli faktura została w całości zapłacona w jednym terminie. Wypełniane jest wówczas datą zapłaty. | |
| ZnacznikZaplatyCzesciowej | Znacznik z wartością 1: kwota należności wynikająca z faktury została zapłacona w części. Znacznik z wartością 2: należność wynikająca z faktury została zapłacona w całości - w dwóch lub więcej częściach, a ostatnia płatność jest płatnością końcową. | Pole z wartością 1 wysyłane jest wówczas, jeżeli faktura została zapłacona częściowo. Pole z wartością 2 wysyłane jest wówczas, jeżeli faktura została zapłacona całościowo w wielu częściach. | |
| KwotaZaplatyCzesciowej | Kwota zapłaty częściowej. | Kolejne powtórzenie kwot i dat zapłaty częściowej/całościowej w wielu częściach. | |
| DataZaplatyCzesciowej | Data zapłaty częściowej | ||
| Termin | Termin płatności podany w formie daty | Kolejne powtórzeniach pola na podstawie daty Do nierozliczonych płatności. | |
| TerminOpis (Ilość, jednostka, zdarzenie początkowe) | Termin płatności podany w formie opisowej np. 14 dni od dnia wystawienia faktury. | Wartości atrybutów KSEF_TerminPlatnosci_Ilosc, KSEF_TerminPlatnosci_Jednostka, KSEF_TerminPlatnosci_ZdarzeniePoczatkowe przypisane do nagłówka dokumentu | |
| FormaPlatnosci | Forma płatności spośród dozwolonych w KSeF form płatności | Forma płatności KSeF przypisana do użytej na nagłówku dokumentu formy płatności. | |
| PlatnoscInna | Znacznik innej niż przewidziana w KSeF formie płatności | Znacznik wysyłany wówczas, jeżeli do użytej w nagłówku dokumentu formy płatności nie przypisano formy płatności KSeF. | |
| OpisPlatnosci | Opis innej niż przewidziana w KSeF formy płatności | Systemowa nazwa formy płatności przypisanej do nagłówka dokumentu, wysyłana wówczas, jeżeli nie przypisano do niej formy płatności KSeF. | |
| NrRB | Numer rachunku bankowego. | Numer rachunku bankowego ustalony na podstawie rejestru przypisanego do dokumentu lub na podstawie rejestru/ów przypisanych do poszczególnych płatności dokumentu, zależnie od parametru Podczas eksportu wysyłaj/Rachunek bankowy w Konfiguracji Systemu. | |
| SWIFT | Kod SWIFT. Identyfikator (cyfrowo - literowy) instytucji finansowej prowadzącej zagraniczny rachunek. | Kod SWIFT na karcie banku, na który wskazuje rejestr dokumentu/płatności. | |
| NazwaBanku | Nazwa banku. | Nazwa banku na który wskazuje rejestr dokumentu/płatności. | |
| OpisRachunku | Opis rachunku. | Waluta rejestru dokumentu/płatności. | |
| LinkDoPlatnosci | Link do płatności bezgotówkowej. | Wartość atrybutu KSEF_LinkDoPlatnosci przypisanego do nagłówka dokumentu. | |
| IPKSeF | Identyfikator płatności bezgotówkowej, wygenerowany przez agenta rozliczeniowego dla należności wynikającej z faktury. | Wartość atrybutu KSEF_IPKSeF przypisanego do nagłówka dokumentu. | |
Warunki transakcji: Umowy, Zamówienia i Numery partii towaru

Numer umowy
W sekcji tej wysyłane są daty i numery Umów powiązanych z daną fakturą. O tym, czy System wysyła numer pod jakim ta umowa została zarejestrowana w Systemie czy też numer jakim posługuje się Nabywca decyduje parametr w Konfiguracji/KSeF/Eksport/Podczas eksportu wysyłaj/Numer dokumentu: Obcy lub Systemowy

Numer zamówienia
W sekcji Zamowienia wysyłana jest informacja o numerze/numerach zamówienia, które jest związane z fakturą/realizowane daną fakturą. Informacja ta jest wysyłana dla faktur zaliczkowych FSL i FEL oraz tych faktur sprzedaży, które są związane z zamówieniem/wieloma zamówieniami. Sekcja nie jest wysyłana dla faktur korygujących. W zakresie wysyłania informacji o zamówieniach powiązanych z fakturą obowiązują poniższe zasady: O tym, czy System wysyła numer pod jakim to zamówienie zostało zarejestrowane w Systemie Comarch ERP XL czy też numer zamówienia jakim posługuje się Nabywca decyduje parametr w Konfiguracji/KSeF/Eksport/Podczas eksportu wysyłaj/Numer zamówienia: Obcy lub Systemowy
Numer partii towaru
Struktura e-faktury umożliwia przesyłanie informacji o numerach partii towarów, z której/których pochodzą towary będące przedmiotem transakcji dokumentowanej fakturą. Ww. dane przesyłane są wówczas, jeżeli w Konfiguracji systemu włączony zostanie parametr Podczas eksportu wysyłaj/ Numer partii towaru.
| Nazwa linii KSEF | Obsługa | |
| DataUmowy | Data zawarcia umowy j.n. | |
| NrUmowy | - Zależnie od Konfiguracji - numer systemowy lub numer obcy umowy/umów związanych z daną fakturą. - Wartość atrybutu KSEF_NRUmowy przypisanego do nagłówka dokumentu | |
| NrZamowienia | Zależnie od Konfiguracji - numer systemowy lub numer obcy zamówienia/zamówień realizowanych daną fakturą. Dla dokumentu FS/FSE niezwiązanego z zamówieniem systemowym: numer zamówienia wprowadzony przez Użytkownika w kontrolce U kontrahenta. | |
| NrPartiiTowaru | Pole wysyłane o ile w Konfiguracji włączono parametr Podczas eksportu wysyłaj/ Numer partii towaru, wypełniane wartością zbudowana w oparciu o: kodu towaru, cechy dostawy, EAN-u dostawy i daty ważności dostawy użytej na dokumencie. | |
Wartość i elementy zamówienia dla faktury zaliczkowej

| Nazwa linii KSEF | Obsługa | |
| WartoscZamowienia | Wartość brutto zamówienia. Dla dokumentu FEL jest to wartość w walucie zamówienia, dla dokumentu FSL natomiast wartość w PLN bez względu na walutę użytą na ZS/FSL. | |
| Nazwa linii KSEF | Znaczenie | Obsługa | |
| NrWierszaZam | Kolejny numer wiersza zamówienia | Kolejny Lp wysyłanych elementów | |
| P_7Z | Nazwa towaru lub usługi | Nazwa z elementu zamówienia (Zae_TwrNazwa) | |
| IndeksZ | Pole przeznaczone do wpisania wewnętrznego kodu zamawianego towaru lub usługi nadanego przez podatnika albo dodatkowego opisu zamawianego towaru lub usługi [pole fakultatywne] | Wysyłany jest kod towaru z elementu zamówienia (Zae_TwrKod). | |
| GTINZ | Globalny Numer Jednostki Handlowej, cyfrowy odpowiednik kodu EAN | Numer EAN towaru z elementu zamówienia, wysyłany zależnie od ustalonej opcji w Konfiguracja/KSeF/Podczas eksportu wysyłaj/Ilość/cenę dla jednostki: - Jeżeli ww. opcja ustawiona jest na pomocnicza i na elemencie użyto jednostki pomocniczej, wówczas wysyłany jest EAN przypisany do tejże jednostki pomocniczej towaru, a jeżeli takiego EAN-u nie zdefiniowano, wówczas kod u kontrahenta z karty Odbiorcy zgodnego z kontrahentem głównym dokumentu, o ile na karcie Odbiorcy wskazano tą jednostką. Jeżeli na elemencie nie została użyta jednostka pomocnicza, wówczas poszukiwany jest EAN jednostki podstawowej tj. EAN z karty towaru, a jeżeli go tam nie zdefiniowano, wówczas kod u kontrahenta z karty Odbiorcy, o ile nie przypisano na niej żadnej jednostki. - Jeżeli ww. opcja ustawiona jest na podstawowej wówczas wysyłany jest EAN jednostki podstawowej, a jeżeli go nie zdefiniowano, wówczas kod u kontrahenta z karty Odbiorcy, o ile nie przypisano na niej żadnej jednostki. | |
| P_8AZ | Jednostka miary | Symbol jednostki podstawowej lub pomocniczej elementu, zależnie od ustawienia parametru Ilość/cenę dla jednostki: podstawowej/pomocniczej sekcji Podczas eksportu wysyłaj w Konfiguracji Systemu, zakładka {KSeF} | |
| P_8BZ | Ilość | Ilość w jednostce podstawowej lub pomocniczej elementu, zależnie od ustawienia parametru Ilość/cenę dla jednostki: podstawowej/pomocniczej sekcji Podczas eksportu wysyłaj w Konfiguracji Systemu, zakładka {KSeF}.. | |
| P_9AZ | Cena netto | Cena dla jednostki podstawowej lub pomocniczej elementu, zależnie od ustawienia parametru Ilość/cenę dla jednostki: podstawowej/pomocniczej sekcji Podczas eksportu wysyłaj w Konfiguracji Systemu, zakładka {KSeF}. | |
| P_11NettoZ | Wartość netto elementu | Wartość netto elementu zamówienia. W przypadku FEL jest to wartość w walucie ZS, natomiast w przypadku FSL wartość w PLN bez względu na walutę użytą na ZS. | |
| P_11VatZ | Kwota podatku od zamówionego towaru lub usługi | Wartość obliczona na podstawie ww. wartości netto i stawki VAT użytej na elemencie ZS. Pole nie jest wysyłane w przypadku FEL w Procedurze OSS. | |
| P_12Z | Stawka podatku: 23, 22, 8, 7, 5, 4, 3, 0 KR, 0 WDT, 0 EX, np I, np II, zw, oo | Wysyłana stawka VAT elementu (Zae_StawkaPod) z wyjątkami j.n. Stawka 0 KR wysyłana jest jeżeli na dokumencie użyto transakcji krajowej (ExpoNorm 1, 20, 23) a na elemencie zamówienia użyto stawki 0%. Stawka 0 WDT wysyłana jest jeżeli na dokumencie użyto transakcji wewnątrzwspólnotowej (ExpoNorm 6, 7, 8, 9, 16, 17, 18, 19, 21) i na elemencie zamówienia użyto stawki 0%. Stawka 0 EX wysyłana jest jeżeli na dokumencie użyto transakcji inna zagraniczna (ExpoNorm 2, 3, 4, 5) i na elemencie zamówienia użyto stawki 0%. Stawka np I wysyłana jest w przypadku niepodlegających opodatkowaniu dostaw towarów/usług z wyłączeniem transakcji, o których mowa w art. 100 ust. 1 pkt 4 ustawy tj. w poniższych przypadkach: - ExpoNorm 1, 2, 3, 4, 5, 8, 9, 23 i na elemencie użyto stawki np. - ExpoNorm 6, 7, 16, 17, 18, 19, 21, rodzaj zakupu inny niż „usługi rozlicza odbiorca” i na elemencie użyto stawki np. Stawka np II wysyłana jest w przypadku niepodlegającego opodatkowaniu na terytorium kraju, świadczenia usług o których mowa w art. 100 ust. 1 pkt 4 ustawy tj. ExpoNorm 6, 7, 16, 17, 18, 19, 21, rodzaj zakupu „usługi rozlicza odbiorca” i na elemencie użyto stawki np. Stawka oo wysyłana jest wówczas, jeżeli na dokumencie użyto transakcji Podatnikiem jest Nabywca a na elemencie użyto stawki np (ExpoNorm = 20 i Zae_flagavat = 2). Stawka zw wysyłana jest wówczas, jeżeli na elemencie użyto stawki zw. Pole nie jest wypełniane w przypadku dokumentów zarejestrowanych w Procedurze OSS oraz oznaczonych jako procedura Vat-marża, o czym więcej w dalszej części dokumentu. | |
| P_12_XIIZ | Stawka podatku w kraju odbiory (WSTO/OSS) | Pole wypełniana jest dla dokumentów w Procedurze OSS. Wysyłana jest stawka VAT elementu (Zae_StawkaPod). | |
| P_12Z_Zal_15 | Znacznik dla towaru lub usługi wymienionych w załączniku nr 15 do ustawy. | Pole z wartością 1 wysyłane jest wówczas, jeżeli na karcie towaru zaznaczono parametr Podzielona płatność (MPP) (Twr_MPP=1). | |
Stopka faktury i dodatkowe oznaczenie Sprzedawcy

| Nazwa linii KSEF | Obsługa | |
| StopkaFaktury | Wysyłana jest treść stopki wydruku przypisanej do definicji dokumentu danego centrum (w kontrolce Stopka wydruku zakładki {Ogólne} definicji dokumentu). | |
| KRS | Numer wprowadzony w kontrolce Numer w rejestrze zakładki {Deklaracje} pieczątki firmy przypisanej na dokumencie, a jeżeli brak takiej pieczątki wówczas z pieczątki centrum głównego (Frm_DNumerRej). | |
| REGON | Wartość wprowadzona w kontrolce Identyfikator REGON zakładki {Deklaracje} pieczątki firmy jw. (Frm_DRegon) | |
| BDO | Wartość wprowadzona w kontrolce Numer BDO zakładki {Deklaracje} pieczątki firmy jw. (Frm_NumerBDO) | |
Wykorzystanie atrybutów podczas wysyłki dokumentu do KSeF
W poniższej tabeli zebrano wszystkie atrybuty za pomocą których można przekazać do KSeF te informacje, które nie są obsługiwane/zapisywane wprost w Systemie Comarch ERP XL. Atrybuty te zostały omówione we wcześniejszej części dokumentu.| Nazwa klasy atrybutu | Obsługa | |
| KSEF_Nabywca_NrID | Za pomocą tego atrybutu można podać inny identyfikator podatkowy Nabywcy (kontrahenta głównego), dla którego standardowy sposób obsługi pola jest zawodny. | |
| KSEF_Podmiot3_IDWew | Za pomocą tego atrybutu, przypisanego do adresu kontrahenta docelowego, adresu płatnika oraz formatki karty osoby u kontrahenta można przekazać informację w polu IDWew. | |
| KSEF_DataDostawy | Przypisanie do dokumentu tego atrybutu i podanie dla niego wartości <Nieokreślona> skutkuje tym, że System nie wyśle pola P_6 (data zakończenia dostawy). Należy go stosować, gdy data zakończenia dostawy nie jest znana w chwili wysyłania dokumentu do KSeF. | |
| KSEF_P_6_Od | Za pomocą tych atrybutów można podać okres Od-Do, którego dotyczy faktura, zamiast przesyłania jednej daty dostawy. | |
| KSEF_P_6_Od | ||
| KSEF_P_6A | Za pomocą tego atrybutu przypisanego do poszczególnych elementów faktury można przekazać różne daty dostawy tych elementów, zamiast przesyłania jednej wspólnej daty dostawy. | |
| KSEF_WZ | Za pomocą tego atrybutu (w tym wielowartościowego) można przekazać numer wydania zewnętrznego w przypadku, gdy Użytkownik nie stosuje dokumentów WZ jako obiektów w systemie. | |
| JPK_P_16 | Przypisanie do dokumentu jednego z tych atrybutów z wartością TAK oznacza Metoda kasowa | |
| KSEF_P_16 | ||
| JPK_P_17 | Przypisanie do dokumentu jednego z tych atrybutów z wartością TAK oznacza Samofakturowanie | |
| KSEF_P_17 | ||
| JPK_P_22 | Przypisanie do dokumentu jednego z tych atrybutów z wartością TAK oznacza Wewnątrzwspólnotowa dostawa nowych środków transportu | |
| KSEF_P_22 | ||
| KSEF_P_42_5 | Przypisanie do dokumentu atrybutu z wartością TAK oznacza, że występuje obowiązek posiadania dodatkowego dokumentu o którym mowa w art. 42 ust 5 (dotyczy Wewnątrzwspólnotowej dostawy nowych środków transportu) | |
| JPK_P_22A | Data dopuszczenia nowego środka transportu do użytku | |
| KSEF_P_22A | ||
| JPK_P_22B | Przebieg pojazdu lądowego | |
| KSEF_P_22B | ||
| JPK_P_22C | Liczba godzin używania jednostki pływającej | |
| KSEF_P_22C | ||
| JPK_P_22D | Liczba godzin używania statku powietrznego | |
| KSEF_P_22D | ||
| JPK_P_23 | Przypisanie do dokumentu jednego z tych atrybutów z wartością TAK oznacza adnotację VAT: Faktura WE uproszczona(…). | |
| KSEF_P_23 | ||
| KSEF_P_PMarzy_3_1 | Przypisanie do dokumentu atrybutu z wartością TAK oznacza procedura marży dla biur podróży | |
| KSEF_P_PMarzy_3_2 | Przypisanie do dokumentu atrybutu z wartością TAK oznacza procedura marży – towary używane | |
| KSEF_P_PMarzy_3_3 | Przypisanie do dokumentu atrybutu z wartością TAK oznacza procedura marży – dzieła sztuki | |
| KSEF_ZwrotAkcyzy | Przypisanie do dokumentu atrybutu z wartością TAK oznacza przekazanie informacji dodatkowej dotyczącej zwrotu akcyzy, niezbędnej dla rolników ubiegających się o zwrot podatku akcyzowego zawartego w cenie oleju napędowego. | |
| KSEF_TerminPlatnosci_Ilosc | Za pomocą tych atrybutów przypiętych do nagłówka dokumentu można przesłać informację o terminie płatności w formie „opisowej” zamiast podawania konkretnej daty jako terminu płatności. | |
| KSEF_TerminPlatnosci_Jednostka | ||
| KSEF_TerminPlatnosci_ZdarzeniePoczatkowe | ||
| KSEF_LinkDoPlatnosci | Na podstawie tego atrybutu wypełniane jest pole LinkDoPlatnosci. | |
| KSEF_IPKSeF | Na podstawie tego atrybutu wypełniane jest pole IPKSeF (identyfikator płatności bezgotówkowej, wygenerowany przez agenta rozliczeniowego dla należności wynikającej z faktury). | |
| KSEF_NrUmowy | Za pomocą tego atrybutu (w tym wielowartościowego) można przekazać numer umowy w przypadku, gdy Użytkownik nie stosuje umów jako obiektów w systemie. | |
Procedury wykorzystywane podczas wysyłki dokumentu do KSeF
Wszystkie dane przesyłane przez Comarch ERP XL w pliku e-faktury ustalane są za pomocą funkcji/procedur przedstawionych w poniższej tabeli. Procedury te mogą być stosownie modyfikowane przez Partnerów/zespoły IT na potrzeby konkretnego Klienta.| Procedury główne | Procedury pomocnicze | |
| CDN.KSEF_Dane3 | CDN.KSeF_DaneFaKorygowanej_FA3 | Dane dotyczące faktury korygowanej. |
| CDN.KSeF_Atrybuty_FA3 | Tabela atrybutów przypisanych do nagłówka dokumentu. | |
| CDN.KSeF_Atrybuty_Korygowanych_FA3 | Tabela atrybutów przypisanych do faktury pierwotnej przy korekcie danych (dane adresowe nabywcy). | |
| CDN.KSeF_Umowy_FA3 | Datę zawarcia i numer umowy powiązanej z fakturą. | |
| CDN.KSeF_CzyMetodaPrzedPo_FA3 | Zwraca informację wskazującą czy korekta ma być przekazana metodą „przed/po”. | |
| CDN.KSeF_Podmiot3_Odbiorca_FA3 | Dane dodatkowego odbiorcy jeśli różni się od nabywcy. Rola 2. | |
| CDN.KSeF_Podmiot3_Platnik_FA3 | Dane płatnika gdy jest inny niż nabywca. Rola 6. | |
| CDN.KSeF_Podmiot2K_FA3 | Skorygowane dane nabywcy przy korekcie jego danych. | |
| CDN.KSeF_KorDokNiespietyLubSpinElemPrzedPo_FA3 | Pozycje korekty w układzie „stan przed” i „stan po” dla zwykłych lub spiętych elementów. | |
| CDN.KSeF_DokNiespietyLubSpinElemZKorRoznicowa_FA3 | Pozycje korekty różnicowej (tylko zmiany) dla dokumentu niespiętego lub elementów spiętych oraz pozycje dokumentów nieskorygowanych (innych niż spinacze nagłówkowe). | |
| CDN.KSeF_KorSpinNaglPrzedPo_FA3 | Pozycje korekty dla spinaczy nagłówkowych metodą „przed/po”. | |
| CDN.KSeF_KorSpinNaglRoznicowa_FA3 | Pozycje korekty różnicowej dla spinaczy nagłówkowych (tylko zmienione wartości). | |
| CDN.KSeF_KorRecznaPrzedPo_FA3 | Pozycje ręcznej korekty metodą „przed/po”. | |
| CDN.KSeF_Atrybuty_WZ_FA3 | Lista numerów WZ powiązanych z fakturą. | |
| CDN.KSeF_Atrybuty_Umowy_FA3 | Lista numerów umów powiązanych (w atrybucie) z fakturą . | |
| CDN.KSeF_Podmiot3_JST_Odbiorca_FA3 | Dane odbiorcy w roli jednostki samorządowej (JST). Rola 8. | |
| CDN.KSeF_Podmiot3_GV_Odbiorca_FA3 | Dane odbiorcy w roli GV. Rola 10. | |
| CDN.KSeF_Podmiot3_Pracownik_FA3 | Dane pracownika powiązanego z dokumentem. Rola 11. | |
| CDN.KSeF_Dane3_ZAM | Dane pozycji zamówienia powiązanego z dokumentem. | |
| CDN.KSEF_DanePlatnosci3 | CDN.KSeF_Platnosci3 | Lista płatności dokumentu, dane dotyczące formy płatności, statusu zapłaty za dokument, kwot i terminów zapłaty za dokument. lista rachunków bankowych. |
| CDN.KSeF_Zapisy3 | ||
| CDN. KSeF_RachunkiBankowe3 | ||
| CDN. KSeF_Dokumenty3 |
Specyficzne transakcje w wysyłce do KSeF
Faktury sprzedaży w walucie obcej
W Systemie Comarch ERP XL jako dokumenty w walucie obcej traktowane są wyłącznie faktury FSE, (S)FSE, (s)FSE, FEL oraz ich korekty FKE, (S)FKE, (s)FKE, (Z)FKE, KEL w walucie innej niż PLN. Pozostałe dokumenty sprzedaży podlegające wysyłce do KSeF traktowane są jak dokumenty w PLN, niezależnie od waluty na nich użytej i dla takowych wysyłane jest wyłącznie cena/wartość/tabela VAT w PLN.Faktura VAT marża w wysyłce KSeF
W Systemie Comarch ERL XL nie są obsługiwane faktury VAT-marża. Dla tych, Klientów, którzy zobowiązani są je rejestrować proponowane jest rozwiązanie pomocnicze, pozwalające na ich prawidłowe ujęcie w JPK a obecnie również prawidłowo wysłanie do KSeF poprzez wystawianie na tą okoliczność dwóch dokumentów: Faktura sprzedaży: udokumentowanie sprzedaży VAT brutto w stawce np Faktura wewnętrzna: wprowadzenie marży, z dwoma rekordami tabeli Vat- Rekord in minus w stawce np
- Rekord in plus w stawce krajowej na kwotę marży
Kwalifikacja transakcji wg jej rodzaju a stawki Vat na elementach
Stawka VAT elementu (pole P_12) wysłana jest na podstawie stawki użytej na elemencie, z wyjątkiem transakcji Podatnikiem jest Nabywca w stawce NP, kiedy to wysyłane jest oznaczenie oo, z wyjątkiem faktur oznaczonych znacznikiem Vat-marża w stawce np, kiedy to stawka nie jest wysyłana oraz z wyjątkiem WSTO w procedurze OSS, kiedy to zamiast stawki krajowej wysyłane jest w polu P-12_XII stawka kraju konsumenta. Użytkownik powinien więc stosować na elementach stawki właściwe dla danego rodzaju transakcji, w przeciwnym razie faktura może zostać potraktowana przez organy kontrolne jako niewłaściwa. Jeżeli przyjęty w Systemie sposób mapowania poszczególnych rodzajów transakcji na pola struktury e-faktury czy też sposób obsługi pola P_12 nie odpowiada Użytkownikowi, wówczas może on dokonać stosownych zmian w procedurach obsługujących te pola. Szczególne przypadki przedstawiono poniżej: Transakcja „Usługi rozlicza odbiorca” (ExpoNorm 6, 7, 21 i RodzajZakupu=8). Tego typu transakcje wykazywane są w polu P_13_9. Właściwą dla niej stawką jest stawka NP (do KSeF wysyłana np II) i to taką stawkę powinien użyć Użytkownik. System nie dokonuje żadnej podmiany stawki VAT, wysyła w polu P_12 wprost stawkę podaną przez Operatora. Transakcja wewnątrzwspólnotowej dostawy opodatkowanej poza terytorium kraju o rodzaju innym niż ww. (ExpoNorm=21, RodzajZakupu<>8). W polu P_13_8 (dostawa opodatkowana poza terytorium kraju) ujmowane są wartości w stawce NP, ZW i 0, natomiast System nie dokonuje żadnej podmiany stawki, wysyła w polu P_12 wprost stawkę podaną przez Operatora. Użytkownik powinien więc rozważyć rezygnację użycia stawki innej niż NP. Transakcja inna zagraniczna opodatkowana poza terytorium kraju (ExpoNorm=23) w stawce NP i ZW wykazywana jest w polu P_13_8 (dostawa opodatkowana poza terytorium kraju), natomiast System nie dokonuje żadnej podmiany stawki, wysyła w polu P_12 wprost stawkę podaną przez Operatora. Użytkownik powinien więc rozważyć rezygnację ze stawki ZW na takim dokumencie. Transakcja inna zagraniczna opodatkowana poza terytorium kraju (ExpoNorm=23) w stawce 0% wykazywana jest zależnie od ustawienia parametru Interpretuj transakcje dost. opodatkowanej poza terytorium kraju w stawce 0% jako krajowe. Jeżeli parametr jest włączony, wówczas transakcja taka wykazywana jest w polu P_13_6_1 (kraj 0%), jeżeli wyłączony, wówczas w polu P-13_8 (dostawa opodatkowana poza terytorium kraju), natomiast System nie dokonuje żadnej podmiany stawki, wysyła w polu P_12 wprost stawkę użytą na elemencie. Jeżeli więc ww. parametr jest wyłączony, wówczas Użytkownik nie powinien używać stawki 0% na takim dokumencie.Faktury rejestrowane aplikacją CDNAVAT a wysyłka do KSeF
Aplikacja CDNAVAT ma za zadanie wspierać Użytkowników w tych sytuacjach, kiedy to dla danej transakcji zastosowanie ma inny kurs dla podatku dochodowego (CIT/PIT) a inny dla podatku VAT. W Systemie Comarch ERP XL na dokumentach w walucie obcej kurs ustalany jest wg zasad obowiązujących dla podatku dochodowego, tj. na podstawie mniejszej z dat: wystawienia i sprzedaży. Jeżeli kurs dla VAT jest inny, wówczas przy użyciu CDNAVAT Użytkownicy mogą wygenerować do takich dokumentów fakturę (A)FS po innym kursie. W takiej sytuacji to nie dokument źródłowy, ale powiązana z nim (A)FS jest ujmowana w JPK_VAT. Jeżeli chodzi o kwestię CDNAVAT w KSeF, to przyjęte zostały poniższe założenia: na dokumentach pierwotnych (FSE, FEL) parametr Wyślij do KSeF ustalany jest wg ogólnych zasad, tj. na podstawie definicji dokumentu i karty kontrahenta na generowanych aplikacją CDNAVAT dokumentach (A)FS ww. parametr jest domyślnie wyłączony, niezależnie od definicji FS i niezależnie od ustawienia ww. parametrów na dokumencie pierwotnym. Uwaga: planowane są w tym zakresie zmiany tj. oznaczanie takich faktur parametrem Wyślij/Poza systemem i kopiowanie numeru KSeF w celu prawidłowego wykazania tych dokumentów w JPK. jeżeli dla dokumentu FEL/FSE w walucie obcej czy też ich korekcie wygenerowana zostanie aplikacją CDNAVAT faktura (A)FS, wówczas- jako kurs wysyłanego dokumentu ustalony zostaje kurs z powiązanej (A)FS
- kwota podatku VAT w PLN zostaje obliczona na podstawie kursu z (A)FS.
Specjalna obsługa dokumentu (A)FSK związanego z rabatem retro
Rabat retrospektywny (rabat retro) polega na udzieleniu rabatu posprzedażowego, zazwyczaj z tytułu osiągnięcia w danym okresie określonej wielkości obrotu. W Systemie Comarch ERP XL należny Nabywcy rabat retro można rozliczać nie tylko za pomocą korekty zbiorczej (Z)FSK/FKE, ale również za pomocą ręcznej korekty A-vista (A)FSK. Taki dokument (A)FSK jest traktowany w sposób szczególny, jako zbiorcza korekta rabatowa z zastosowaniem poniższych zasad:- W sekcji DaneFaKorygowanej wysyłane są dane dotyczące faktur, dla których naliczono rabat retro
- Wysyłane jest pole OkresFaKorygowanej, a w nim zakres dat ustalony na podstawie okresu retro
- Sekcja FaWiersz nie jest wysyłana. Jeżeli Użytkownik chce, aby elementy korekty były wysyłane, wówczas do rozliczania rabatu retro powinien stosować korekty zbiorcze (Z)FSK/FKE zamiast dokumentu (A)FSK.
Wysyłka do KSeF a nieznana data zakończenia dostawy
W Systemie Comarch ERP XL jako data zakończania dostawy rozumiana jest data sprzedaży podana na formatce faktury. Podanie tej daty jest obowiązkowe, w oparciu o nią ustalana jest bowiem cena początkowa, promocje itp. warunki handlowe. Użytkownik nie ma możliwości, aby na dokumencie w jakiś sposób podać informację o tym, że ostateczna data zakończenia dostawy nie jest jeszcze znana. Dotychczas Użytkownik ustalał datę sprzedaży na określonym poziomie, zatwierdzał fakturę, drukował ją bez daty sprzedaży (możliwość wskazania stosownej opcji w parametrach wydruku okna pojawiającego się podczas drukowania faktury), a następnie uprawniony do tego Operator zmieniał datę sprzedaży na fakturze wówczas, gdy okazała się ona inna, niż pierwotnie ustalona na fakturze. Aby realizacja ww. scenariusza była nadal możliwa z chwilą gdy Użytkownik zamiast drukowania faktury będzie zobowiązany wysłać ją do KSeF dokonane zostały poniższe zmiany w zakresie obsługi daty sprzedaży:- Pole P_6 (data zakończenia dostawy) nie jest wysyłane, jeżeli do dokumentu przypisany zostanie atrybut o nazwie KSEF_DataDostawy z wartością <Nieokreślona> i/lub data sprzedaży jest taka sama jak data wystawienia.
- Operator z prawem Edycja daty sprzedaży na zatwierdzonym dokumencie może edytować datę sprzedaży na dokumencie zatwierdzonym, w tym również na fakturach wysłanych do KSeF.
FAQ lista częstych pytań w zakresie obsługi KSeF w Comarch ERP XL
Wstęp
Dokument zwiera pytania i odpowiedzi dla często pojawiających się problemów. Będzie regularnie aktualizowany i uzupełniany o nowe pojawiające się tematyTechniczne
Jak włączyć logowanie błędów w zakresie operacji z KSeF?
update cdn.konfig set kon_wartosc=1 where kon_numer=-168Po jakim IP i portach jest wykonywana komunikacja w ramach funkcjonalności KSEF?
IP: 145.237.204.182 -> demo 145.237.204.187 -> produkcja Dodatkowo należy odblokować port 443Czy numeru KSeF będzie drukowany na dokumentach?
Dany parametr dynamiczny jest zawarty w kodzie programu, więc zapytanie o drukowanie numeru ksef będzie się pojawiać na standardowych wydrukach. Dla niestandardowych zalecam utworzenie niestandardowego parametru dynamicznego np. @PAR ?@n-14|CDN_DrukNrKsef|CDN_DrukNrKsef: @? PAR@Czy znacznik Awaria będzie nadawał się automatycznie w momencie niedostępności systemu KSeF?
Znacznik Awaria należy oznaczyć ręcznie. Aktualnie nie ma możliwości seryjnego zaznaczenia tego parametru. W systemie ewidencji zgłoszeń TFS została zarejestrowana sugestia rozwojowa pod nr ID: 557649.Modyfikacja procedury CDN.KSeF_Dane2 aby można było dodać więcej niż jeden DodatkowyOpis.
Jest możliwość dodania wielu opisów- pobierany jest opis z nagłówka i elementów, a dodatkowo z dowolnej liczby atrybutów przypisanych zarówno do nagłówka jak i do elementów, które będą miały na klasie zaznaczony parametr „KSeF”.Czy będzie udostępniona funkcja API do tworzenia linku weryfikacyjnego offline ?
Na chwile obecną nie ma takich planów.Czy jest możliwość generowania kodów Offline na wydrukach za pomocą API?
Obecnie nie ma obsługi generowania linków weryfikacyjnych podczas wydruku faktury za pomocą API (XLWykonajPodanyWydruk). Jeżeli link zostanie wcześniej wygenerowany w XL-u, to na wydruku generowanym przez API kody QR offline zostaną wydrukowane. Do wersji 2026.0 jest planowane udostępnienie/obsługa pola KSF_LinkWeryfikacyjnyWystawcy w funkcjach XLKSeFUstalStatusDokumentu i XLKSeFZmienStatusDokumentu, czyli uzupełnianie linkow podczas aktualizacji statusów dokumentów przez API.Czy jest możliwość skonfigurowania systemu tak aby pracować do 01.04.2025 na środowisku demo i wysyłać faktury do KSEF i jednocześnie od 01.02.2025 pobierać część faktur z KSEF ze środowiska produkcyjnego?
Niestety, nie ma takiej możliwości. Środowiska Demo i Produkcyjne KSeF działają jako odrębne serwery i nie mogą być jednocześnie wykorzystywane do wysyłki i odbioru. Podczas zmiany środowiska na produkcyjne System usuwa z pieczątek wszystkie zdefiniowane tokeny oraz wszystkie informacje dotyczące dotychczasowych operacji KSeF na dokumentach. Po wysłaniu faktury na środowisko produkcyjne KSeF powrotna zmiana środowiska na Demo nie jest już możliwa.Czy istnieje możliwość zaimportowania pobranego pliku XML w celu wygenerowania na jego podstawie faktury zakupu?
Import ręcznie pobranego pliku XML nie jest wspierany – wbudowana funkcja „Import z KSeF” pracuje wyłącznie w trybie bezpośredniej komunikacji z serwerem KSeF i wymaga ustawienia parametru „Środowisko pracy KSeF”. W przypadku korzystania z ręcznie pobranego pliku XML konieczne byłoby opracowanie własnego mechanizmu opartego o WebAPI do automatycznej rejestracji dokumentów.Merytoryczne
Jak skorygować datę sprzedaży na fakturze wysłanej do KSeF?
Możliwość podania okresu którego dotyczy faktura zamiast podawania jednej daty sprzedaży tj. wysyłanie pól P_6_Od i P_6_D została zrealizowana w oparciu o atrybuty KSEF_P_6_Od i KSEF_P_6_Do przypisane do nagłówka wysyłanego dokumentu. Szczegóły znajdują się w rozdziale "Obsługa przypadków nieznanej daty zakończenia dostawy w kontekście wysyłki KSeF” w dokumencie https://pomoc.comarch.pl/xl/index.php/dokumentacja/xl154-krajowy-system-e-faktur/ Jeśli jednak korekta daty nie wynika z opisanego wyżej przypadku "nieznanej daty sprzedaży" wówczas wymagana jest całkowita korekta i wystawienie dokumentu z właściwą datą, jeżeli wpływa ona na moment powstania obowiązku podatkowego i ujęcia w deklaracji JPK_V7.Jak skorygować kurs waluty faktury wysłanej do KSeF?
W systemie nie ma korekty kursu waluty, zatem można wystawić korektę ilościową zwracającą wszystko i nową fakturę z poprawnym kursem, lub korektę wartościową na różnicę pomiędzy wartością błędną a poprawną. Ewentualnie jeśli Użytkownik ma trudność z uzyskaniem właściwej wartości takiej korekty, wówczas zamiast dokonywania korekty pierwotnego dokumentu może zarejestrować i wysłać do KSeF korektę ręczną FSK lub (A)FSK, wprowadzając na nią numer faktury korygowanej/numer KSeF faktury korygowanej.
Jak skorygować dane na fakturze wysłanej do KSeF?
Korekty inne niż zmiana ilości/ceny/stawki VAT można obsłużyć poprzez zarejestrowanie „pustej” korekty tj. korekty bez elementów i podanie w opisie dokumentu przyczyny korekty, np. “zmiana adresu kontrahenta “ i wysłanie takiej korekty do KSeF.Jak skorygować błędny NIP kontrahenta na fakturze wysłanej do KSeF?
Zgodnie z objaśnieniami dla schemy KSeF, faktura na niewłaściwego kontrahenta (pomyłka NIP) nie może być rejestrowana i przesyłana jako korekta danych, należy wystawić korektę całościową i nową fakturę na właściwy podmiot.Czy można 2 razy zaimportować fakturę zakupu z KSeF do XL-a?
Nie ma możliwości zaczytania tej samej faktury z KSeF dwa razy.Czy można importować tylko wybrane faktury zakupu do systemu?
Możliwe jest dokonanie importu wg poniższych kryteriów:- Nowe – import dokonywany w tym trybie polega na pobraniu tych faktur, które zostały zarejestrowane od ostatniego importu tj. faktur z datą przyjęcia w KSeF równą i większą od daty dotąd pobranych faktur. Jeżeli żadna z faktur nie została dotąd pobrana, wówczas importowane są faktury z datą z bieżącego i poprzedniego miesiąca
- Za okres – importowane są faktury z datą przyjęcia w KSeF należącą do podanego przez Użytkownika okresu
- Numer KSeF – importowana jest faktura o konkretnym, podanym przez Użytkownika numerze KSeF
- Kontrahenci, po wybraniu której Użytkownik może przypisać na formatkę kontrahenta/listę kontrahentów, co oznacza, że System ma zaimportować z KSeF wyłącznie faktury wystawione przez tych Dostawców.
Co decyduje o roli dla Podmiotu 3 ?
O roli dla Podmiotu 3 decydują następujące warunki: Dla Roli 2 (Odbiorca) - adres kontrahenta docelowego jest inny niż kontrahenta głównego i do adresu kontrahenta docelowego przypisano atrybut KSeF_Podmiot3_IDWew. Dla Roli 6 (Płatnik) - adres płatnika jest inny niż adres kontrahenta głównego W sytuacji kiedy te wszystkie warunki są spełnione, jeśli podmiot spełnia więcej niż jeden warunek, wówczas powinien zostać wysłany z rolą 1-wszą z góry. W tej sytuacji powinna zostać wysłana rola 2 (jest wcześniej w tabeli niż nr6)
W jaki sposób będzie wysyłana faktura do KSeF, która przekroczy rozmiar: Wielkość niezaszyfrowanego dokumentu faktury nie może przekroczyć 1 MB, a po zaszyfrowaniu nie może przekroczyć 2 MB?
Ograniczenie o rozmiarze faktury eksportowanej do KSeF jest określone przez Ministerstwo Finansów. Faktury niezaszyfrowane, które przekroczą rozmiar 1 MB, a po zaszyfrowaniu 2 MB nie zostaną wysłane do KSeF. Podczas wysyłki pojawi się odpowiedni komunikat o przekroczonym rozmiarze dokumentu.Pole GLN na pieczątce, czy jest to pole obowiązkowe czy nie przy KSeF?
W KSeF pole GLN jest fakultatywne. Informacje o tym czy dana informacja jest obligatoryjna, opcjonalna czy fakultatywna Użytkownik może czerpać z broszury informacyjnej MF, dostępnej pod adresem j.n. https://www.podatki.gov.pl/ksef/baza-wiedzy-ksef/pliki-do-pobrania-ksef/Czy planujemy wprowadzenie wydruku UPO?
Nie ma w planach wydruku UPO.Czy po instalacji wersji 2025.1 też wystąpi takie działanie, że token zostanie usunięty i trzeba go będzie generować na nowo?
To zależy z jakiego środowiska firma korzysta. W wersji 2025.1 dokonane zostały zmiany w sposobie zapisu i prezentacji tokena KSeF na pieczątce firmy. Token zapisywany jest jako wartość zaszyfrowana. Podczas konwersji bazy do wersji 2025.1 wszystkie tokeny przypisane na poszczególnych pieczątkach firmy są usuwane. Użytkownicy, którzy korzystają produkcyjnie z KSeF powinni przed konwersją bazy zapisać lokalnie tokeny przypisane w niższej wersji, a następnie po wykonaniu konwersji bazy przypisać je ponownie na właściwych pieczątkach. Użytkownicy, którzy działają z KSeF w ramach środowiska Demo, a co za tym idzie będą testować integrację w ramach KSeF 2.0 i schemty FA(3) powinni wygenerować i przypisać nowe tokeny.Czy numer KSeF i UPO przychodzą razem. Proszę o informację jak działa mechanizm nadawania tego numeru w systemie? Jak to dokładnie wygląda? Szczególnie dla offline i awarii ?
Dokument pozytywnie zweryfikowany jest wysyłany do KSeF. Po dokonaniu takiej wysyłki status KSeF dokumentu zostaje zmieniony na Wysłano/nie odebrano UPO, a dodatkowo na dokumencie zapisany zostaje numer referencyjny sesji w ramach której został on wysłany, numer referencyjny dokumentu (wyłącznie przy wysyłce interaktywnej) oraz informacja o dacie wysłania i Operatorze, który tej wysyłki dokonał. Natomiast po pobraniu UPO uzupełniany jest Numer dokumentu nadany przez KSeF. Zaznaczenie parametrów Wyślij do KSeF/Poza systemem na dokumencie oznacza, że dokument został/zostanie wysłany do KSeF poza Systemem Comarch ERP XL. Na tak oznaczonym dokumencie Operator z prawem Edycja numeru KSeF na dokumentach może samodzielnie wprowadzić dane dotyczące KSeF: numer KSeF dokumentu, status KSeF, numer sesji, numer referencyjny dokumentu oraz daty wysłania/przyjęcia/odebrania UPO.Czy możliwe jest automatycznie pobieranie UPO z KSeF?
Jest to możliwe z wykorzystaniem: -API, funkcja XLKSeFPobierzUPO -poprzez modelowanie procesów, akcja Pobranie UPO z KSeFCzy do KSeF można wysłać więcej niż jeden rachunek bankowy?
W Konfiguracji Systemu na zakładce [KSeF/Eksport] udostępniono parametr, decydujący o tym, czy numer rachunku bankowego ma zostać wysłany na podstawie rejestru przypisanego do dokumentu, czy na podstawie rejestru/ów przypisanych do poszczególnych płatności dokumentu. W tym ostatnim przypadku wysyłanych rachunków bankowych może być wiele.Czy dokumenty zakupowe pobierane oraz sprzedażowe wysyłane przechodzą przez serwery Comarch, czy bezpośrednio do serwerów MF?
Dokumenty zakupowe są pobierane, a sprzedażowe wysyłane bezpośrednio do serwerów MFPytanie odnośnie importu faktur z KSEF do XL-a. Co w przypadku gdy dostawca nie ma kodów EAN ?
Podczas identyfikacji towarów będziemy honorować następujące informacje przewidziane w schemacie e-faktury ustrukturyzowanej: - GTIN - Indeks - P_7 (nazwa) W ramach informacji przesłanych w polu GTIN i Indeks System będzie poszukiwał towaru po kodzie własnym, EAN-ie własnym (przypisanym do karty towaru i do jednostek pomocniczych towarów) i po kodzie u kontrahenta. W przypadku zaś informacji przesłanej w P_7 poszukiwania będą prowadzone po nazwie własnej towaru (XL-owej), nazwie u kontrahenta i kodzie u kontrahenta. Jeżeli nie uda się takiego towaru w Systemie zidentyfikować, wówczas zachowanie Systemu będzie zależało od parametru „Dodawaj karty towarów” w Konfiguracji/KSeF/Import. Jeżeli parametr pozostanie włączony, wówczas System samodzielnie utworzy kartę towarową. Użytkownik będzie miał możliwość wskazania w Konfiguracji grupy towarowej, do której mają trafiać tak zakładane karty towaru. Może to być specjalnie stworzona grupa dla kartotek, które należy zweryfikować, a po dokonaniu takiej weryfikacji „przesunąć” do właściwej grupy. Jeżeli ww. parametr w Konfiguracji będzie wyłączony, wówczas dla elementów wczytywanej faktury, dla których nie uda się zidentyfikować towaru dodawany będzie element z towarem A-vista, nowe karty towarowe nie będą zakładaneW jakim formacie będą faktury pobrane z ksef przez ERP XL?
Faktury pobrane z KSeF są dostępne na liście dokumentów z KSeF w XL-u i dodany jest do nich załącznik xml.Skąd wysyłany jest rachunek bankowy na dokumentach do KSeF?
Do KSeF wysyłany jest numer rachunku bankowego ustalony na podstawie rejestru przypisanego do dokumentu lub na podstawie rejestru/ów przypisanych do poszczególnych płatności dokumentu, zależnie od ustawienia parametru w Konfiguracji Systemu ; Zakładka; KSeF/Eksport, ‘Podczas eksportu wysyłaj’ ,pozycja, ‘Rachunek bankowy’, Dokumentu/Płatności. W przypadku, gdy na FS płatność jest podzielona i do każdej przypisany został inny rejestr
Płatność na fakturze w KSeF widoczna jest w poniższy sposób:
Wszystkie dane przesyłane przez Comarch ERP XL w pliku e-faktury ustalane są za pomocą funkcji/procedur. Procedury te mogą być stosownie modyfikowane przez Partnerów/zespoły IT na potrzeby konkretnego Klienta.
Procedura do obsługi rachunków bankowych dla potrzeb KSef to CDN.KSeF_RachunkiBankowe
Czy ERP XL będzie oznaczał faktury papierowe kodem QR?
Na wydruku faktury zaimportowanej ze stron Ministerstwa znajduje się kod QR, od wersji 2025.1.2 ERP XL kody QR są obsłużone.Czy jak ustawimy automatyczne wysyłanie faktur sprzedaży podczas zatwierdzenia to UPO też będą pobierały się automatycznie?
Nie ma analogicznego parametru na automatyczne pobieranie UPO tak jak jest na wysyłkę przy zatwierdzaniu faktury ale można skonfigurować automatyczne pobieranie UPO przez API i procesy. Opis w pytaniu “Czy możliwe jest automatycznie pobieranie UPO z KSeF?”Czy wysłaną automatycznie fakturę można później pobrać np. do weryfikacji?
Tak, na danej fakturze można podejrzeć plik XML w załącznikachCzy wysyłka automatyczna dotyczy także faktur korekt?
Tak, jeśli na definicji dokumentu FS jest zaznaczony check "Automatycznie podczas zatwierdzania" to korekta również zostanie wysłana automatycznie.Czy korekty wysłane do KSef wymagają potwierdzenia u klienta np. do rozliczenia VAT?
Korektę można zrobić dla danego dokumentu i przesłać ją do KSeF, nie wymaga to potwierdzenia ze strony klienta.Czy do KSef zostaną wysłane wszystkie wymagane dane, które są na fakturze dotychczas, czy trzeba skonfigurować?
Wszystkie obowiązkowe pola są wysyłane do KSeF i niektóre nieobowiązkowe, które można np. skonfigurować atrybutami. Pełne informacje znajdują sie w biuletynach: https://pomoc.comarch.pl/xl/index.php/dokumentacja/xl154-krajowy-system-e-faktur/ https://pomoc.comarch.pl/xl/index.php/dokumentacja/xl178-mapowanie-danych-na-strukture-logiczna-schematu-fa3-e-faktury-ksef-w-wersji-2025-1/Czy czek na karcie kontrahenta „wysyłaj dokumenty do KSef” będzie trzeba zaznaczać indywidualnie czy można zbiorczo?
Na Wzorcu kontrahenta, zakładka ‘Księgowe’ jest możliwość zaznaczenia parametru “Wysyłaj dokumenty do KSeF”.Czy jest możliwy podgląd i wydruk faktury wysłanej do ksef, analogicznie jak dla dokumentów importowanych?
Taka funkcjonalność jest planowana w kolejnych wersjach dla ERP XL 2026.0, realny termin realizacji to w okolicach lipca 2026.Czy jest możliwość importu korekt z KSeF?
Jeżeli zidentyfikowanym dokumentem korygowanym jest faktura zaliczkowa FZL lub faktura kosztowa (A)FZ bez elementów, wówczas System generuje stosowną korektę (KZL lub (A)FZK). W przypadku gdy korekta dotyczy innych typów dokumentów korygowanych Użytkownik jest informowany o tym, że dany typ korekty nie jest jeszcze obsługiwany w integracji z KSeF. W takich przypadkach korektę należy zarejestrować w Systemie samodzielnie a następnie dokonać jej spięcia z fakturą-korektą KSeF. Import korekt FZ/(A)FZK z KSeF planowany jest w wersji 2026.0.Czy będzie wydruk FS wg. wzoru KSeF , tak jak dla FZ?
Tak, planowane jest dodanie wizualizacji i wydruku faktury sprzedaży wg. wzoru KSeF w wersji ERP XL 2026.0W jaki sposób zarejestrować korektę faktury, wysyłaną do KSeF, jeśli dokument pierwotny nie posiada numer KSeF, np. był wystawiony przed obowiazkiem KSeF?
System pozwala na wysłanie do KSeF korekty faktury, której oryginał nie został wysłany do KSeF:
Certyfikaty
Instalacja ERP XL jest na serwerze wirtualnym do którego pracownicy logują się przez połączenie RDP. Czy certyfikaty uwierzytelniające muszą być na serwerze i czy na każdym koncie, czy też na każdym fizycznym komputerze pracownika?
W przypadku pracy przez pulpit zdalny certyfikat należy zainstalować na serwerze na którym jest XLCzy certyfikaty KSeF będą musiały być zainstalowane na serwerze czy na stacji roboczej?
-
- W przypadku instalacji terminalowej dla systemu, gdy ERP XL jest zainstalowany na serwerze terminali z dostępem dla wielu użytkowników, wówczas certyfikat instalujemy :
- W przypadku instalacji stanowiskowej, na stacjach roboczych certyfikat musi być w magazynie certyfikatów osobistych na tym stanowisku .
- Jeśli w przypadku instalacji terminalowej, użytkownik ma dostęp do XL-a ze swojej stacji roboczej (ERP XL jest zainstalowany lokalnie na stanowisku roboczym ) i użytkownik może uruchamiać ERP XL zamiennie albo logując się przez pulpit zdalny albo ze swojego stanowiska roboczego – certyfikat musi być w magazynie certyfikatów osobistych na tym stanowisku lub musi być dostęp do certyfikatu i klucza prywatnego tego certyfikatu, jeśli nie jest w osobistych, oraz równocześnie na pulpicie wg. wskazań z pkt.1
Jak należy wystąpić o nadanie certyfikatów?
O certyfikaty należy się ubiegać na stronie ministerstwa po zalogowaniu na stronę https://https://web2tr-ksef.mf.gov.pl/web/ w zakładce wnioskuj o certyfikat/ Na razie nie przewidujemy funkcjonalności składania wniosków o certyfikaty z poziomu XL-a, Użytkownicy powinni to robić w Module Certyfikatów i Uprawnień/Aplikacji Podatnika.Czy klient będzie mógł przez rok 2026 korzystać z tokena KSEF zamiast certyfikatu?
Tak, ale bez obsługi trybu offline i trybów niedostępności KSeF.Czy w przypadku awarii KSEF i konieczności wystawiania faktury w trybie offline ERP XL pozwoli wysłać do KSEF wystawioną fakturę w trybie awarii z tokenem po zakończonej awarii?
Token nie umożliwi wysyłki faktur do KSeF w trybie offline Certyfikat KSeF posiada dwie kluczowe funkcjonalności. Certyfikat KSeF służy do uwierzytelniania się w systemie (certyfikat typu 1). Certyfikat KSeF (typu 2) będzie natomiast wymagany przy wystawianiu faktur w trybie szczególnym offline (offline24, offline - niedostępność KSeF w związku z trwającymi pracami serwisowymi i w trybie awaryjnym, gdy system nie działa). Certyfikat KSeF typu 2 umożliwi opatrzenie faktury wystawionej offline, przekazywanej nabywcy poza KSeF (w ustawowo określonych sytuacjach), kodem QR umożliwiającym weryfikację tożsamości wystawcy faktury. W celu wystawiania faktury w trybach offline konieczny jest odpowiedni certyfikat KSeF.Co oznacza poniższy błąd podczas uruchomienia Generacji certyfikatów?
Błąd „Nie znaleziono obiektu Comarch.XL.KSeF.KsefCertificateManager.2025.1” oznacza, że moduł odpowiedzialny za Generację certyfikatów nie został poprawnie zainstalowany lub zarejestrowany.
Proszę wykonać rejestr.bat z linii komend CMD uruchomionej jako administrator dla właściwego katalogu. Następnie ponowić generowanie certyfikatu.
Odnośnie uwierzytelniania w KSeF działa zgodnie z kolejnością opisaną w zmianach funkcjonalnych do wersji 2025.1.2 w rozdziale “‘Uwierzytelnianie za pomocą certyfikatu KSeF”
Komunikaty błędów
Co oznacza błąd zawierajacy treść 'KRS- element is invalid ...' podczas wysyłki do KSeF?
Problem wynika z błędnego numeru KRS w pieczątce firmy
Co oznacza błąd KSeF o kodzie 26001 przy próbie wygenerowania tokenu certyfikatem ?
Błąd KSeF 26001 oznacza, że wystąpił problem podczas autoryzacji użytkownika. Zazwyczaj jest to związane z nieprawidłowymi danymi uwierzytelniającymi. Generując token czy to dla środowiska Demo, czy to dla środowiska Produkcyjnego należy uwierzytelniać się rzeczywistym certyfikatem, natomiast należy wygenerować go oddzielnie dla każdego z ww. środowisk.
Spięcie faktury z istniejącym dokumentem handlowym działa prawidłowo. Przy próbie wystawienia nowej faktury na podstawie dokumentu z KSeF jest błąd: Wystąpił błąd:-1005. Co należy zrobić ?
Rozwiązanie: Odznaczenie parametru w Konfiguracji 'Sprawdzaj poprawność pliku źródłowego'.
Kiedy pojawia się komunikat 21301 Brak autoryzacji?
Ww. błąd autoryzacji pojawia się przy imporcie w okolicznościach j.n. być może u Klienta zachodzi któryś z tych przypadków: Token, którego Klient używa został utworzony dla innego środowiska niż to, w którym Klient działa (np.,. token dla Testowego, używa Demo). NIP użyty na pieczątce firmy centrum, do którego loguje się Operator jest inny niż NIP w tokenie. Token, który jest używany nie ma przypisanej roli „Dostęp do faktur”.
Przy próbie wygenerowanie certyfikatów pojawia się błąd "Nie znaleziono obiektu Comarch.XL.KSeF.KsefCertificateManager." ?
Jeżeli przy próbie generowania certyfikatów pojawia się następujący błąd: Nie znaleziono obiektu Comarch.XL.KSeF.KsefCertificateManager.2025.1 (0x0000036B7)
W pierwszej kolejności proszę wykonać rejestr.bat z linii komend CMD uruchomionej jako administrator dla właściwego katalogu w którym znajduje się ERP XL.
Przy próbie pobrania faktury z ksef metodą “Numer KSeF” lub “Nowe” pojawia się komunikat:" ?
Dokumenty nie importują się w wyniku błędów, zostanie to poprawione w HF3 do ERP XL 2025.1 ( termin wydania około 30 stycznia 2026)
Co oznacza błąd 'Nieprawidłowa nazwa kolumny ksf_linkweryfikacyjnywystawcy' podczas edycji faktury wysłanej do KSeF?
Przyczyną jest brak aktualizacji bazy danych do właściwej wersji Hot Fix, w tym przypadku do 2025.1.2, lub nieuruchomiony rejestr.bat.
Rozwiązanie:
- Należy wykonać Rejestr.bat na prawach administratora w katalogu instalacyjnym wersji Comarch ERP XL, lub
- W Menedżerze Baz, należy wykonać konwersję bazy danych do wersji HotFix . Konwersja bazy z wersji 2025.1 do wersji 2025.1.x ogranicza się do wykonania na bazie danych skryptów wykazanych w logu konwersji.
Co oznacza błąd podczas próby wysyłki faktur do KSeF lub zaczytania faktur zakupu ‘503-Strona KSeF chwilowo niedostępna.’
W Konfiguracji prawdopodobnie nie jest wskazany właściwy schemat faktury, powinien być FA(3)
Jak dodać uprawnienia do certyfikatu dla użytkownika w przypadku błędu: Invalid argument 'keyHandle': Value cannot be null. Parameter name: keyHandle.
Należy zweryfikować czy na certyfikacie uwierzytelniającym dodany jest użytkownik Windows. W tym celu za pomocą win+R należy otworzyć certlm.msc
Następnie w certyfikatach osobistych:
należy odnaleźć certyfikat dla KSeF i pod prawym przyciskiem myszy wybrać opcję: Zarządzaj kluczami prywatnymi.
W oknie uprawnień należy dodać użytkowników, którzy będą korzystać z certyfikatów.
OpenOnlineSession: Dostęp zabrionony. Możesz nie mieć uprawnień do wykonania tej operacji.
Jeżeli token/certyfikat operatora ma odpowiednie uprawnienia i mimo to pojawia się komunikat należy usunąć zawartość tabeli cdn.kseftokeny dla danego operatora.
Co oznacza komunikat 'Nie znaleziono tabeli 12'
Podczas próby weryfikacji oraz podczas próby wysyłki pojawia się błąd.
Komunikat może się pojawiać, jeżeli po wgraniu HF nie została wykonana konwersja. Proszę o wykonanie konwersji i weryfikację działania.
Licencje
Czy licencje KSeF i OCR są wymienne?
Tak. W przypadku kiedy Klient będzie miał zarówno Comarch KSeF jak i Comarch OCR system najpierw będzie sprawdzał czy może zrealizować komunikację z KSeF za pomocą licencji Comarch KSeF. W przypadku wyczerpania pakietu Comarch KSeF lub braku licencji KSeF - sprawdzi dostępność pakietu OCR. Przed wysłaniem lub pobraniem dokumentu z KSeF komponent będzie sprawdzał, czy użytkownik ma licencję na Comarch KSeF, jakiego typu jest licencja na KSeF (tzw. "No limit" czy pakietowa), w przypadku licencji pakietowej komponent będzie porównywał ilość faktur wysłanych/odebranych do/z KSeF w systemie faktur w okresie rozliczeniowym z ilością dostępną w licencjUwierzytelnianie w Środowisku KSeF za pomocą certyfikatu
Wstęp
Jak uwierzytelnić się do środowiska DEMO/Produkcyjnym KSeF za pomocą certyfikatu KSeF? Opisana procedura dotyczy Comarch ERP XL od wersji 2025.1.2. Od wersji Comarch ERP XL 2025.1.2 umożliwiono uwierzytelnienie na środowisku DEMO/produkcyjnym KSeF z wykorzystaniem certyfikatu KSeF. Aby móc skorzystać z certyfikatu KSeF po aktualizacji, należy:Generowanie certyfikatu w systemie Comarch ERP XL przy pomocy kreatora
(przycisk Generuj certyfikat
).
Po wybraniu opcji generowania certyfikatu zostanie nam wyświetlona lista wyboru sposobu instalacji.
Pobranie plików .crt oraz .key
Po wybraniu pierwszej opcji pojawi się instrukcja pobierania certyfikatów ze strony KSeF.
Po wejściu na stronie KSeF i wybraniu opcji generowania certyfikatów zostaniemy poproszeni o nadanie mu nazwy oraz hasła do pliku, który zostanie wygenerowany. Hasło to będzie później potrzebne, więc należy je zapisać lub zapamiętać.
W kolejnym kroku należy wybrać typ certyfikatu. Ministerstwo oferuje dwa typy certyfikatów:
- Podpis linku do weryfikacji wystawcy – to tzw. certyfikat offline, który będzie stosowany przy braku połączenia z KSeF.
- Uwierzytelnienie w systemie KSeF – to jest główny certyfikat, który będzie stosowany przy wystawianiu faktur, wraz z ich wysłaniem do systemu.
Po odczytaniu pliku zostanie wyświetlone okno z podsumowaniem parametrów instalacji.
Na tym etapie możemy nadać lub zmienić przyjazną nazwę oraz miejsce instalacji certyfikatu. Plik możemy zainstalować albo w magazynie bieżącego Użytkownika lub w magazynie komputera lokalnego.
W pierwszym przypadku dostęp będzie miał tylko Użytkownik na maszynie, z której następuje proces, a w drugim certyfikat po nadaniu odpowiednich uprawnień, będzie dostępny także dla innych Użytkowników danego komputera. Wybór miejsca instalacji jest zatem podyktowany naturą pracy Użytkownika w systemie Comarch ERP XL.
Po zainstalowaniu certyfikat jest już gotowy do użycia.
Instalacja certyfikatu z kontenera .pfx
Zainstalowany certyfikat można wyeksportować lub połączyć pliki .crt i .key w gotowy kontener o rozszerzeniu .pfx lub .p12. W takim przypadku możemy go również łatwo zaimportować do systemu, korzystając z ostatniej opcji kreatora certyfikatów.
W takiej sytuacji wystarczy wskazać lokalizację pliku oraz podać hasło do jego otwarcia.
Zainstalowanie wygenerowanego certyfikatu w Windows
Aby zainstalować wygenerowany certyfikat w Windows należy:- Zalogować się na stronie Krajowego Systemu e-Faktur (dla wersji demo jest to https://ap-demo.ksef.mf.gov.pl/web/) i wygenerować pliki z rozszerzeniem *.key i *.crt. Nazwy certyfikatów nie powinny zawierać spacji. Zapamiętaj hasło do certyfikatów. Certyfikaty zapisz najlepiej w katalogu c:\KSEF\

- Pobrać darmowy program OPEN SSL – https://slproweb.com/download/Win64OpenSSL_Light-3_6_1.exe i zainstalować z domyślnymi ustawieniami.
- Nacisnąć Start i wpisać cmd i naciśnij Enter. Uruchomi się Wiersz Poleceń.
- Wpisać cd C:\Program Files\OpenSSL-Win64\bin i zatwierdzić Enterem
- Kolejno wpisać poniższe polecenie wcześniej zmieniając w nim nazwy plików „TWOJA_NAZWA_PLIKU” na nazwę wygenerowanego certyfikatu w Aplikacji Podatnika (pkt.1):openssl pkcs12 -export -out C:\KSEF\cert_export.pfx -inkey C:\KSEF\TWOJA_NAZWA_PLIKU.key -in C:\KSEF\TWOJA_NAZWA_PLIKU.crt
- Podczas wykonywania skryptu pojawią się pytania o hasło – wpisz hasło z pkt.1 (hasło należy powtórzyć kilka razy zgodnie z wyświetlonymi poleceniami). Wpisywane hasło nie jest widoczne.

- Zamknąć wiersz poleceń i przejść do C:\KSEF w którym utworzył się plik z rozszerzeniem cert_export.pfx. Kliknij w niego dwukrotnie i zainstaluj go w Windows. Podczas instalacji koniecznie należy zaznaczyć parametr „Oznacz ten klucz jako eksportowalny”.
Stanowisko jest gotowe do wysyłania lub importu faktury do/z KSeF w Comarch ERP XL. Nowy certyfikat pojawi się na automatycznie na liście certyfikatów. Wystawcą będzie Test CCK KSeF
Jak rozpoznać czy zainstalowany certyfikat KSeF w Windowsie jest z właściwego środowiska?
Ministerstwo Finansów stworzyło 3 środowiska: produkcyjne, demo (preprodukcyjne) i testowe. Na każdym z nich można wygenerować certyfikat KSeF, ale będzie on działał tylko w tym jednym środowisku.
Jak te certyfikaty są widoczne w Windowsie, przedstawia poniższa tabela.
| Środowisko | Wystawiony dla | Wystawiony przez | Opis |
|---|---|---|---|
| Produkcyjne – MCU | Prawidłowe Imię i nazwisko + (uwierzytelnienie) | CCK KSeF | Będzie można użyć po 01.02.2026 |
| Demo | Prawidłowe Imię i nazwisko + (uwierzytelnienie) | TEST CCK KSeF | |
| Testowe | Fikcyjne Imię i nazwisko + (uwierzytelnienie) | TEST CCK KSeF |
XL179 - Mapowanie danych na strukturę logiczną schematu FA(3) e-faktury KSeF w wersji 2025.0.4
Wstęp
Celem niniejszego biuletynu jest zapoznanie Użytkowników systemu Comarch ERP XL z zasadami wypełniania poszczególnych linii pliku .xml faktury wysyłanej do KSeF wg schematu FA(3). Budowa ww. pliku omówiona jest w broszurze udostępnionej przez Ministerstwo Finansów pod adresem j.n..: https://ksef.podatki.gov.pl/pliki-do-pobrania-ksef-20/ Wszystkie dane przesyłane przez Comarch ERP XL w ww. pliku ustalane są za pomocą funkcji/procedur, o których mowa w dalszej części dokumentu. Jeżeli standardowy sposób ustalania przez System tych danych jest niewystarczający/niesatysfakcjonujący Klienta, wówczas Partner/ zespoły IT Klienta mogą je zamienić poprzez modyfikację stosownej procedury. Nie ma natomiast możliwości, aby Użytkownik samodzielnie dodał obsługę pola nieprzewidzianego w standardowej obsłudze w Comarch ERP XL. Jeżeli Klient będzie miał potrzebę obsługi pola niewymienionego w niniejszym biuletynie, wówczas powinien to zgłosić. Obsługa nowych, zgłaszanych przez Klientów pól będzie sukcesywnie dodawana w kolejnych wersjach Systemu.Mapowanie danych na schemat e-faktury

Podmiot1 (Sprzedawca)

Dane dotyczące Sprzedawcy wysyłane są na podstawie danych zdefiniowanych na pieczątce przypisanej do dokumentu, a jeżeli dokument nie ma przypisanej pieczątki, wówczas z pieczątki przypisanej do centrum głównego struktury Firmy.
Prefiks NIP Sprzedawcy
| Nazwa linii KSEF | Obsługa | |
| PrefiksPodatnika | Prefiks NIP z pieczątki firmy, wysyłany w przypadku transakcji wewnątrzwspólnotowych. Jeżeli nie jest wypełniony, wówczas wysyłana jest wartość PL. | |
Dane identyfikacyjne Sprzedawcy

Nazwa Sprzedawcy ustalana jest na podstawie na podstawie poszczególnych kontrolek nazwy z zakładki {Ogólne} pieczątki firmy.

| Nazwa linii KSEF | Obsługa | |
| NIP | NIP z pieczątki firmy | |
| Nazwa | Wartość z kontrolek Nazwa w pieczątce firmy | |
Adres Sprzedawcy

Dane adresowe ustalane są na podstawie danych wprowadzonych na zakładce {Deklaracje cd.} pieczątki firmy.
System ustala ich składowe i wysyła je wszystkie w polu AdresL1. Dane ustalane są w kolejności: ulica wraz z numerem domu i numerem lokalu, kod pocztowy, miasto, województwo, gmina, powiat, poczta, przy czym nazwą składowej adresowej poprzedzone są: gmina, powiat i poczta.

Kraj Sprzedawcy identyfikowany jest na podstawie kraju przypisanego na zakładce {Deklaracje cd.} pieczątki firmy. Użytkownik powinien na pieczątce wprowadzić nazwę kraju, a na jej podstawie System ustali jego symbol.
Aby System prawidłowo zidentyfikował dany kraj konieczne jest, aby wprowadzona w pieczątce firmy nazwa kraju była zgodna z nazwą kraju w tabeli KrajeCelne (KPC_NazwaPL). W przypadku błędnego podania nazwy kraju lub nie podania go w ogóle jako kraj przyjmowana jest Polska.
| Nazwa linii KSEF | Obsługa | |
| KodKraju | Symbol kraju ustalony na podstawie nazwy kraju wprowadzonego na zakładce {Deklaracje cd.} pieczątki firmy. | |
| AdresL1 | Dane adresowe wprowadzone na zakładce {Deklaracje cd.} pieczątki firmy. Składowe adresu: ulica, nr domu, nr lokalu, kod pocztowy, miasto, województwo, gmina, powiat i poczta. | |
| GLN | Numer GLN wprowadzony na zakładce {Ogólne} pieczątki firmy. | |
Dane kontaktowe Sprzedawcy

Ww. dane wysyłane są wyłącznie, jeżeli w Konfiguracji systemu włączony jest parametr Podczas eksportu wysyłaj/Dane kontaktowe Sprzedawcy.

Ww. informacje wysyłane są na podstawie adresu E-mail sekretariatu oraz numeru telefonu zdefiniowanych na zakładce {Deklaracje c.d.} pieczątki firmy.
| Nazwa linii KSEF | Obsługa | |
| Adres zdefiniowany w kontrolce Email sekretariatu zakładki {Deklaracje cd.} pieczątki firmy. | ||
| Telefon | Zawartość kontrolki Telefon sekcji Adres siedziby zakładki {Deklaracje cd.} pieczątki firmy. | |
Podmiot2 (Nabywca)

Dane jw. wysyłane są na podstawie adresu kontrahenta głównego użytego na wysyłanym dokumencie, z zastrzeżeniem pól JST i GV o czym w dalszej części dokumentu.
Dane identyfikacyjne Nabywcy

Dla Nabywcy należy podać numer, przy pomocy którego można go zidentyfikować. Służy do tego pole NIP lub komplet linii: KodUE (kod kraju UE) i NrVatUE lub pole NrId (identyfikator inny). Pole BrakID z wartością 1 należy przesłać dla podmiotu nieposiadającego numeru NIP, ani też innego identyfikatora podatkowego.
Wartość dla ww. linii ustalana jest w oparciu o NIP przypisany do adresu kontrahenta głównego dokumentu (KnA_NIP) oraz dodatkowo w oparciu o wartość atrybutu KSEF_Nabywca_NrID przypisanego do wysyłanego dokumentu wg poniższych zasad:
- NIP wysyłany jest dla transakcji innych niż wewnątrzwspólnotowe, gdy kraj nabywcy (KnA_Kraj) jest pusty lub wypełniony wartością PL i NIP został podany (niepusty Kna_NIP).
- Linie: KodUE i NrVatUE wysyłane są dla transakcji wewnątrzwspólnotowych. KodUE ustalany jest na podstawie prefiksu NIP, NrVatUE zaś na podstawie KnA_NIP.
- NrID wysyłany jest dla transakcji innych niż wewnątrzwspólnotowe, gdy kraj nabywcy (KnA_Kraj) jest wypełniony i ma wartość inną niż PL i KnA_NIP jest wypełniony oraz wówczas, jeżeli do dokumentu przypisano atrybut o nazwie KSEF_Nabywca _NrID i podano jego wartość. W tym ostatnim przypadku inne warunki (poza atrybutem) nie są sprawdzane.
- Pole BrakID jest wysyłane wówczas, jeżeli NIP nie został podany (KnA_NIP jest pusty) i do dokumentu nie przypisano wartości ww. atrybutu.
Nazwa Nabywcy wysyłana jest na podstawie zawartości kontrolki/kontrolek Nazwa formatki adresu kontrahenta głównego na dokumencie (pola: Kna_Nazwa1, Kna_Nazwa2 i Kna_Nazwa3).
| Nazwa linii KSEF | Obsługa | |
| NIP | Numer NIP (KnA_NIP) z adresu kontrahenta głównego dokumentu, wysyłany o ile spełnione są wszystkie poniższe warunki: - transakcja nie jest transakcją wewnątrzwspólnotową - KnA_Kraj jest pusty lub wypełniony wartością PL - KnA_NIP jest wypełniony - do dokumentu nie przypisano atrybutu KSEF_ Nabywca_NrID | |
| KodUE | Prefiks NIP (KnA_NIPPrefiks) z adresu kontrahenta głównego dokumentu wysyłany w przypadkach j.n. | |
| NrVatUE | Numer NIP (KnA_NIP) z adresu kontrahenta głównego dokumentu, wysyłany o ile spełnione są wszystkie poniższe warunki: - transakcja jest transakcją wewnątrzwspólnotową - KnA_NIP jest wypełniony - do dokumentu nie przypisano atrybutu KSEF_ Nabywca _NrID | |
| NrID | Pole wypełniane jest w następujących przypadkach:
|
|
| BrakID | Pole z wartością 1 wysyłane jest wówczas, gdy nabywca nie posiada ani numeru NIP, ani innego identyfikatora tj. wówczas, jeżeli KnA_NIP jest puste i do dokumentu nie przepisano ww. atrybutu. | |
| Nazwa | Zawartości kontrolki/kontrolek Nazwa formatki adresu kontrahenta (Kna_Nazwa1, Kna_Nazwa2 i Kna_Nazwa3) | |
Adres Nabywcy

Dane adresowe Nabywcy ustalane są na podstawie danych wprowadzonych na formatce adresu kontrahenta głównego na dokumencie i wysyłane w polu AdresL1. Ww. dane wysyłane są w kolejności: ulica wraz z numerem domu i numerem lokalu, kod pocztowy, miejscowość, województwo, gmina, powiat, przy czym nazwą składowej adresowej poprzedzone są: gmina i powiat.

W Systemie Comarch ERP XL na formatkach kart kontrahentów i ich adresów nie ma odrębnych pól na miasto (miejscowość) i pocztę, stąd informacja ta wysyłana jest jeden raz i traktowana jest jako miejscowość.
Ulica, numer domu i numer lokalu wysyłane są na podstawie zawartości obu kontrolek Ulica formatki adresu kontrahenta (KnA_Ulica, KnA_Adres)
W przypadku miejscowości bez nazw ulic Użytkownicy powinni stosować jedną z poniższych zasad definiowania adresu:
- Kontrolkę Ulica pozostawić pustą, natomiast w kontrolce Miasto podać zarówno nazwę miejscowości jak i numer domu i lokalu

- Numer domu i lokalu wpisać w kontrolce Ulica, ale poprzedzić ją nazwą miejscowości

| Nazwa linii KSEF | Obsługa | |
| KodKraju | Dane z formatki adresu kontrahenta głównego. | |
| AdresL1 | ||
| GLN | ||
Dane kontaktowe Nabywcy

| Nazwa linii KSEF | Obsługa | |
| Zawartość kontrolki E-Mail adresu kontrahenta głównego (KnA_Email). | ||
| Telefon | Zawartość kontrolki Telefon1 adresu kontrahenta głównego (KnA_Telefon1) | |
ID Nabywcy
ID Nabywcy to unikalny klucz powiązania danych nabywcy w fakturach korygujących, w przypadku gdy dane nabywcy w fakturze korygującej zmieniły się w stosunku do danych w fakturze korygowanej.
Pole IDNabywcy przewidziane zostało dla sekcji Podmiot2 (nabywca), sekcji Podmiot3 z rolą=4 (dodatkowy Nabywca) oraz sekcji Podmiot2K. Są to pola właściwe dla korekt typu korekta danych. Za pomocą tego dodatkowego identyfikatora podaje się informację o tym, którego nabywcę dotyczy zmiana danych dokonywana tą korektą. W standardzie Systemu Comarch ERP XL dodatkowi Nabywcy oraz ich identyfikatory nie są obsługiwani, taką obsługę może wprowadzić Partner/dział IT Klienta stosownie modyfikując procedury zwracające ww. dane.

Pola JST i GV
| Nazwa linii KSEF | Obsługa | ||
| JST | Znacznik jednostki podrzędnej JST. Wartość "1" oznacza, że faktura dotyczy jednostki podrzędnej JST. | Wartość 1 wysyłana jest wówczas, jeżeli do nagłówka wysyłanego dokumentu przypisano atrybut KSEF_Nabywca_JST i przypisano mu wartość Tak (jednostka podrzędna samorządu terytorialnego). | |
| GV | Znacznik członka grupy VAT. Wartość "1" oznacza, że faktura dotyczy członka grupy VAT. | Wartość 1 wysyłana jest wówczas, jeżeli do nagłówka wysyłanego dokumentu przypisano atrybut KSEF_Nabywca_JST i przypisano mu wartość Tak (członek grupy VAT). | |
Podmiot3

Schemat e-faktury umożliwia przesłanie informacji dotyczących podmiotów trzecich takich jak faktor, odbiorca, podmiot pierwotny, dodatkowy nabywca, wystawca faktury, dokonujący płatności, jednostka samorządu terytorialnego – wystawca, jednostka samorządu terytorialnego – odbiorca, członek grupy VAT – wystawca, członek grupy VAT – odbiorca, pracownik.
Podmiot3 – obsługiwane role
W Systemie Comarch ERP XL za pomocą ww. sekcji wysyłana jest informacja o odbiorcy faktury, płatniku, jednostce samorządu terytorialnego – odbiorcy, członku grupy VAT – odbiorcy oraz o pracowniku.
| Wysyłane dane | Warunek wysyłania | Rola |
| Adres kontrahenta docelowego | Do nagłówka dokumentu przypisano atrybut KSEF_Nabywca_JST i przypisano mu wartość Tak. | 8 |
| Do nagłówka dokumentu przypisano atrybut KSEF_Nabywca_GV i przypisano mu wartość Tak | 10 | |
| Do adresu kontrahenta docelowego przypisano atrybut KSeF_Podmiot3_IDWew | 2 | |
| Adres kontrahenta docelowego jest inny niż adres kontrahenta głównego. | 2 | |
| Adres Płatnika | Adres płatnika jest inny niż adres kontrahenta głównego. | 6 |
| Dane osoby u kontrahenta | Do nagłówka dokumentu przypisano atrybut KSEF_Podmiot3_Pracownik i przypisano mu wartość Tak | 11 |
Obsługa innych podmiotów trzecich możliwa jest wdrożeniowo poprzez stosowną modyfikację procedury używanej do wysyłania danych w tej sekcji. Partner/dział IT Klienta mogą w tej sposób wpłynąć na pole Rola, w którym podaje się rodzaj podmiotu trzeciego oraz wysłać informacje w polu Udzial (pole podawane dla dodatkowego nabywcy tj. podmiotu z Rolą 4), IDNabywcy (identyfikator dodatkowego nabywcy na korekcie danych). Pola Udzial i IDNabywcy nie są w standardzie wypełniane.
Podmiot3 – zasady wysyłania danych
| Nazwa sekcji/linii KSEF | Obsługa | |
| IDNabywcy | Pole nieobsługiwane w standardzie, możliwe do obsługi wdrożeniowej poprzez stosowną modyfikację procedury. | |
| DaneIdentyfikacyjne | Dla Podmiotu3 wysyłanego na podstawie kontrahenta docelowego/płatnika informacje obsługiwane wg identycznych zasad jak opisane w pkt 2.2.1, z tym, że ustalane są w oparciu o adres kontrahenta docelowego lub płatnika, a zastrzeżeniem obsługi dodatkowo pola IDWew o którym więcej w pkt 2.3.3 Dla Podmiotu3 wysyłanego na podstawie osoby u kontrahenta wysyłane jest IDWew, o którym więcej w pkt 2.3.3 lub znacznik BrakID oraz Nazwa (Imię i nazwisko). | |
| Adres | Dla Podmiotu3 wysyłanego na podstawie kontrahenta docelowego/płatnika informacje obsługiwane są wg identycznych zasad jak opisane w pkt 2.2.2, z tym, że ustalane są w oparciu o adres kontrahenta docelowego lub płatnika. Dla Podmiotu3 wysyłanego na podstawie osoby u kontrahenta dane te nie są wysyłane. | |
| DaneKontaktowe | Dla Podmiotu3 wysyłanego na podstawie kontrahenta docelowego/płatnika informacje obsługiwane są wg identycznych zasad jak opisane w pkt 2.2.3, z tym, że ustalane są w oparciu o adres kontrahenta docelowego lub płatnika. Dla Podmiotu3 wysyłanego na podstawie osoby u kontrahenta dane te nie są wysyłane. | |
| Rola | Dla Podmiotu3 wysyłanego na podstawie adresu kontrahenta docelowego: 2, 8, 10 Dla Podmiotu3 wysyłanego na podstawie adresu płatnika: 6 Dla Podmiotu3 wysyłanego na podstawie osoby u kontrahenta: 11 | |
| Udział | Pole nieobsługiwane w standardzie, możliwe do obsługi wdrożeniowej poprzez stosowną modyfikację procedury. | |
Obsługa pola IDWew podczas wysyłania danych Podmiotu3
Identyfikator wewnętrzny to wytworzony w KSeF unikalny identyfikator zakładu/oddziału osoby prawnej lub innej wyodrębnionej jednostki wewnętrznej podatnika. Podatnik może utworzyć takie identyfikatory w Aplikacji Podatnika i się nimi posługiwać. Identyfikator wewnętrzny dla Podmiotu3 jest wysyłany do KSeF w oparciu o atrybut KSeF_Podmiot3_IDWew.
| Podmiot3 – źródło wysyłanych danych | IdWew | |
| Adres kontrahenta docelowego | Wartość atrybutu KSEF_Podmiot3_IDWew przypisanego do adresu kontrahenta docelowego. | |
| Adres płatnika | Wartość atrybutu KSEF_Podmiot3_IDWew przypisanego do adresu płatnika. | |
| Osoba u kontrahenta | Wartość atrybutu KSEF_Podmiot3_IDWew przypisanego do osoby u kontrahenta. | |
Faktura: waluta, daty, numer oraz związane dokumenty WZ

- Waluta faktury
- Data wystawienia [P_1] – data wystawienia wysyłanej faktury/korekty
- Data sprzedaży [P_6]
W zakresie przekazywania informacji o dacie sprzedaży wysyłanej faktury sprzedaży obsłużone są poniższe metody:
- Możliwość podania okresu którego dotyczy faktura zamiast podawania jednej daty sprzedaży tj. wysyłanie pól P_6_Od i P_6_Do w oparciu o atrybuty typu data o nazwach: KSEF_P_6_Od i KSEF_P_6_Do przypisane do nagłówka wysyłanego dokumentu
- Możliwość podania różnych dat sprzedaży dla poszczególnych elementów faktury zamiast podawania jednej daty sprzedaży, tj. wysyłanie pola P_6A dla poszczególnych elementów FAWiersz w oparciu o atrybut typu data o nazwie KSEF_P_6A przypisany do poszczególnych elementów faktury
- Możliwość nieprzesyłania daty sprzedaży (np. wówczas, gdy nie jest ona jeszcze znana): data ta nie jest wysyłana, jeżeli do nagłówka dokumentu przypisany zostanie atrybut o nazwie KSEF_DataDostawy z wartością <Nieokreślona>.
- Data P_6 nie jest również przesyłana wówczas, jeżeli data sprzedaży jest taka sama jak data wystawienia
- W innych niż ww. przypadkach w polu P_6 wysyłana jest data sprzedaży (Trn_Data3) faktury
- Możliwość nieprzesyłania daty korekty: data ta nie jest wysyłana, jeżeli do nagłówka dokumentu przypisany zostanie atrybut o nazwie KSEF_DataDostawy z wartością <Nieokreślona>.
- Data P_6 nie jest również przesyłana wówczas, jeżeli data korekty jest taka sama jak data jej wystawienia
- W innych niż ww. przypadkach w polu P_6 wysyłana jest data korekty (Trn_Data3 wysyłanego dokumentu)
- Numer faktury [P_2]

Dokumenty WZ
Informacja o numerach WZ, WZE, WKA i ich korektach wysyłana jest dla dokumentów (S)FS, (s)FS, (S)FSE, (s)FSE i ich korekt, z wyjątkiem korekt zbiorczych. Każdy kolejny numer ww. dokumentów wysyłany jest w kolejnej linii WZ. Jako numer wysyłany jest numer obcy lub numer własny dokumentu, zależnie od ww. opcji w Konfiguracji firmy.
Dodatkowo dla Użytkowników którzy nie rejestrują dokumentów WZ jako obiektów w Systemie Comarch ERP XL obsłużono wysyłanie numeru WZ w oparciu o wartość atrybutu u nazwie KSEF_WZ przypisanego do wysyłanej faktury. Jeżeli takich dokumentów jest wiele, wówczas należy zdefiniować i przypisać atrybut wielowartościowy.
| Nazwa linii KSEF | Znaczenie | Obsługa | |
| KodWaluty | Waluta dokumentu | Dla dokumentów FSE, (s)FSE, (S)FSE, FEL i ich korekt - symbol waluty użytej na dokumencie. Dla dokumentów FS, (A)FS, (s)FS, (S)FS, RA, FSL i ich korekt - PLN. | |
| P_1 | Data wystawienia | Data wystawienia faktury/korekty | |
| P_2 | Numer faktury | Numer obcy faktury/korekty, tj. wartość z kontrolki Faktura zakładki {Nagłówek} formatki dokumentu lub numer własny, zależnie od parametru w Konfiguracji firmy. | |
| WZ | Numer dokumentu WZ | Kolejne numery dokumentów WZ/WZE/WKA, WZK/WKE/WKK, rozumiane jako Numer obcy tj. wartość z kontrolki Faktura zakładki {Nagłówek} formatki dokumentu, lub numer własny, zależnie od parametru w Konfiguracji firmy. Dane wysyłane dla dokumentów: (S)FS, (s)FS, (S)FSE, (s)FSE, (S)FSK, (s)FSK, (S)FKE, (s)FKE. oraz Numery WZ wysyłane w oparciu o wartość atrybutu u nazwie KSEF_WZ przypisanego do wysyłanej faktury. | |
| P_6 | Data sprzedaży | Dla faktur: data sprzedaży (Trn_Data3). Pole nie jest wysyłane jeżeli: - Do dokumentu został przypisany atrybut o nazwie KSEF_DataDostawy z wartością <Nieokreślona> - Do dokumentu został przypisany atrybut o nazwie KSEF_P_6_Od z niepustą wartością - Istnieje element dokumentu, dla którego przypisano atrybut KSEF_P_6A z niepustą wartością - Data sprzedaży jest taka sama jak data wystawienia Dla korekt: data korekty (Trn_Data3). Pole nie jest wysyłane jeżeli: - Do dokumentu został przypisany atrybut o nazwie KSEF_DataDostawy z wartością <Nieokreślona> - Data korekty jest taka sama jak data wystawienia | |
| P_6_Od | Data początkowa okresu, którego dotyczy faktura | Wartość atrybutu KSEF_P_6_Od przypisanego do nagłówka dokumentu. | |
| P_6_Do | Data końcowa okresu, którego dotyczy faktura | Wartość atrybutu KSEF_P_6_Do przypisanego do nagłówka dokumentu. | |
Faktura: wartość netto, kwota podatku, należność i kurs faktury zaliczkowej

Wartość netto, kwota podatku, należność
Zestaw pól dla wartości netto i kwot podatku to pola od P_13_1 do P_13_11, w polu P_15 podaje się łączną należność z tytułu faktury. To, w którym polu wykazuje się poszczególne wartości faktury zależy od stawki Vat i rodzaju transakcji. Dana faktura może więc być wykazana w wielu spośród ww. pól.
Wartości netto dla poszczególnych typów transakcji i stawek VAT danej faktury oraz wielkości tegoż podatku należy wykazywać w walucie dokumentu. Dodatkowo, w przypadku dokumentów w walucie obcej wykazywana jest kwota podatku w PLN. Wielkość należności z tytułu faktury wykazywana jest w walucie dokumentu.
W przypadku dokumentów FS, (A)FS, (s)FS, (S)FSE, RA, FSL i ich korekt, dla których wartość netto, wartość VAT i należność wykazywane są w PLN, dane te wysyłane są wprost na podstawie zapisów w bazie danych Systemu.
W przypadku dokumentów FSE, (S)FSE, (s)FSE, FEL w walucie obcej i ich korekt przyjęto zasadę, zgodnie z którą te wielkości, które są wprost zapisywane w bazie Systemu są przesyłane wprost do KSeF (wartość netto w walucie, VAT w PLN), natomiast wielkości, które w bazie nie są zapisywane (w szczególności VAT w walucie obcej) jest stosownie wyliczany.
- Wartość netto w walucie obcej
- VAT w walucie obcej
- VAT w PLN
- Należność w walucie obcej
Znaczenie poszczególnych linii w zakresie wartości netto oraz kwot podatku VAT i zasady kwalifikowania do nich transakcji rejestrowanych w Systemie przedstawia poniższa tabela.
| Nazwa linii KSEF | Opis w schemacie KSeF | Zasady kwalifikowania transakcji | |
| P_13_1 | Suma wartości sprzedaży netto ze stawką podstawową - aktualnie 23% albo 22%. W przypadku faktur zaliczkowych, kwota zaliczki netto. W przypadku faktur korygujących, kwota różnicy, o której mowa w art. 106j ust. 2 pkt 5 ustawy. | Sprzedaż netto w stawce 23% i 22% poza przypadkami opisanymi dla pola P_13_9. | |
| P_14_1 | Kwota podatku od sumy wartości sprzedaży netto ze stawką podstawową - aktualnie 23% albo 22%. W przypadku faktur zaliczkowych, kwota podatku wyliczona według wzoru, o którym mowa w art. 106f ust. 1 pkt 3 ustawy. W przypadku faktur korygujących, kwota różnicy, o której mowa w art. 106j ust. 2 pkt 5 ustawy. | Suma VAT od sprzedaży jw. (w walucie dokumentu) | |
| P_14_1W | W przypadku, gdy faktura jest wystawiona w walucie obcej, kwota podatku od sumy wartości sprzedaży netto objętej stawką podstawową, przeliczona zgodnie z przepisami Działu VI w związku z art. 106e ust. 11 ustawy - aktualnie 23% albo 22%. W przypadku faktur zaliczkowych, kwota podatku wyliczona według wzoru, o którym mowa w art. 106f ust. 1 pkt 3 ustawy. W przypadku faktur korygujących, kwota różnicy, o której mowa w art. 106j ust. 2 pkt 5 ustawy. | Suma VAT od sprzedaży jw. (w walucie systemowej) | |
| P_13_2 | Suma wartości sprzedaży netto ze stawką obniżoną pierwszą - aktualnie 8 % albo 7%. W przypadku faktur zaliczkowych, kwota zaliczki netto. W przypadku faktur korygujących, kwota różnicy, o której mowa w art. 106j ust. 2 pkt 5 ustawy. | Sprzedaż netto w stawce 8% i 7% poza przypadkami opisanymi dla pola P_13_9. | |
| P_14_2 | Kwota podatku od sumy wartości sprzedaży netto ze stawką obniżoną pierwszą - aktualnie 8% albo 7%. W przypadku faktur zaliczkowych, kwota podatku wyliczona według wzoru, o którym mowa w art. 106f ust. 1 pkt 3 ustawy. W przypadku faktur korygujących, kwota różnicy, o której mowa w art. 106j ust. 2 pkt 5 ustawy. | Suma VAT od sprzedaży jw. (w walucie dokumentu) | |
| P_14_2W | W przypadku, gdy faktura jest wystawiona w walucie obcej, kwota podatku od sumy wartości sprzedaży netto objętej stawką obniżoną, przeliczona zgodnie z przepisami Działu VI w związku z art. 106e ust. 11 ustawy - aktualnie 8% albo 7%. W przypadku faktur zaliczkowych, kwota podatku wyliczona według wzoru, o którym mowa w art. 106f ust. 1 pkt 3 ustawy. W przypadku faktur korygujących, kwota różnicy, o której mowa w art. 106j ust. 2 pkt 5 ustawy. | Suma VAT od sprzedaży jw. (w walucie systemowej) | |
| P_13_3 | Suma wartości sprzedaży netto ze stawką obniżoną drugą - aktualnie 5%. W przypadku faktur zaliczkowych, kwota zaliczki netto. W przypadku faktur korygujących, kwota różnicy, o której mowa w art. 106j ust. 2 pkt 5 ustawy. | Sprzedaż netto w stawce 5% poza przypadkami opisanymi dla pola P_13_9. | |
| P_14_3 | Kwota podatku od sumy wartości sprzedaży netto ze stawką obniżoną drugą - aktualnie 5%. W przypadku faktur zaliczkowych, kwota podatku wyliczona według wzoru, o którym mowa w art. 106f ust. 1 pkt 3 ustawy. W przypadku faktur korygujących, kwota różnicy, o której mowa w art. 106j ust. 2 pkt 5 ustawy. | Suma VAT od sprzedaży jw. (w walucie dokumentu) | |
| P_14_3W | W przypadku, gdy faktura jest wystawiona w walucie obcej, kwota podatku od sumy wartości sprzedaży netto objętej stawką obniżoną drugą, przeliczona zgodnie z 45 przepisami Działu VI w związku z art. 106e ust. 11 ustawy - aktualnie 5%. W przypadku faktur zaliczkowych, kwota podatku wyliczona według wzoru, o którym mowa w art. 106f ust. 1 pkt 3 ustawy. W przypadku faktur korygujących, kwota różnicy, o której mowa w art. 106j ust. 2 pkt 5 ustawy. | Suma VAT od sprzedaży jw. (w walucie systemowej) | |
| P_13_4 | Suma wartości sprzedaży netto objętej ryczałtem dla taksówek osobowych. W przypadku faktur zaliczkowych, kwota zaliczki netto. W przypadku faktur korygujących, kwota różnicy, o której mowa w art. 106j ust. 2 pkt 5 ustawy | Sprzedaż krajowa netto w stawce 4% i 3%. | |
| P_14_4 | Kwota podatku od sumy wartości sprzedaży netto w przypadku ryczałtu dla taksówek osobowych. W przypadku faktur zaliczkowych, kwota podatku wyliczona według wzoru, o którym mowa w art. 106f ust. 1 pkt 3 ustawy. W przypadku faktur korygujących, kwota różnicy, o której mowa w art. 106j ust. 2 pkt 5 ustawy. | Suma VAT od sprzedaży jw. (w walucie dokumentu) | |
| P_14_4W | W przypadku, gdy faktura jest wystawiona w walucie obcej, kwota podatku ryczałtu dla taksówek osobowych, przeliczona zgodnie z przepisami Działu VI w związku z art. 106e ust. 11 ustawy. W przypadku faktur zaliczkowych, kwota podatku wyliczona według wzoru, o którym mowa w art. 106f ust. 1 pkt 3 ustawy. W przypadku faktur korygujących, kwota różnicy, o której mowa w art. 106j ust. 2 pkt 5 ustawy. | Suma VAT od sprzedaży jw. (w walucie systemowej) | |
| P_13_5 | Suma wartości sprzedaży netto w przypadku procedury szczególnej, o której mowa w dziale XII w rozdziale 6a ustawy. W przypadku faktur zaliczkowych, kwota zaliczki netto. W przypadku faktur korygujących, kwota różnicy, o której mowa w art. 106j ust. 2 pkt 5 ustawy | Transakcje w procedurze OSS (Trn_ProceduraOSS=1) | |
| P_14_5 | Kwota podatku od wartości dodanej w przypadku procedury szczególnej, o której mowa w dziale XII w rozdziale 6a ustawy. W przypadku faktur zaliczkowych, kwota podatku wyliczona według wzoru, o którym mowa w art. 106f ust. 1 pkt 3 ustawy. W przypadku faktur korygujących, kwota różnicy, o której mowa w art. 106j ust. 2 pkt 5 ustawy. | Suma Vat od sprzedaży jw. | |
| P_13_6_1 | Suma wartości sprzedaży objętej stawką 0% z wyłączeniem wewnątrzwspólnotowej dostawy towarów i eksportu. W przypadku faktur zaliczkowych, kwota zaliczki. W przypadku faktur korygujących, kwota różnicy, o której mowa w art. 106j ust. 2 pkt 5 ustawy [pole opcjonalne]. | W polu tym wykazywane są transakcje j.n. - transakcja krajowa w stawce 0% - transakcja Podatnikiem jest Nabywca w stawce 0% (uwaga: zarejestrowanie takiego dokumentu jest błędem Użytkownika) - transakcja inna zagraniczna dostawa opodatkowana poza terytorium kraju (ExpoNorm=23) w stawce 0% o ile włączony jest parametr „Interpretuj transakcje dst. opodatk. poza terytorium kraju w stawce 0% jako krajową” | |
| P_13_6_2 | Suma wartości sprzedaży objętej stawką 0% w przypadku wewnątrzwspólnotowej dostawy towarów. W przypadku faktur korygujących, kwota różnicy, o której mowa w art. 106j ust. 2 pkt 5 ustawy. | Transakcje wewnątrzwspólnotowe, w tym trójstronne (ExpoNorm 6, 7, 8, 9, 16, 17, 18, 19) w stawce 0% dla rodzaju zakupu innego niż Usługi rozlicza odbiorca (RodzajZakupu<>8) | |
| P_13_6_3 | Suma wartości sprzedaży objętej stawką 0% w przypadku eksportu. W przypadku faktur zaliczkowych, kwota zaliczki. W przypadku faktur korygujących, kwota różnicy, o której mowa w art. 106j ust. 2 pkt 5 ustawy. | Transakcje inna zagraniczna (ExpoNorm 2, 3, 4, 5) w stawce 0%. | |
| P_13_7 | Suma wartości sprzedaży zwolnionej od podatku. W przypadku faktur zaliczkowych, kwota zaliczki. W przypadku faktur korygujących, kwota różnicy wartości sprzedaży. | Sprzedaż netto w stawce zw, poza przypadkami opisanymi dla pól P_13_8 i P_13_9. | |
| P_13_8 | Suma wartości sprzedaży w przypadku dostawy towarów oraz świadczenia usług poza terytorium kraju, z wyłączeniem kwot wykazanych w polach P_13_5 i P_13_9. W przypadku faktur zaliczkowych, kwota zaliczki. W przypadku faktur korygujących, kwota różnicy wartości sprzedaży. | W polu tym wykazywane są transakcje j.n. - transakcja krajowa, inna zagraniczna, trójstronna (ExpoNorm 1, 2, 3, 4, 5, 8, 9, 16, 17, 18, 19) w stawce np o ile faktura nie została oznaczona jako VAT marża (więcej na temat faktury VAT marża w dalszej części dokumentu) - transakcja wewnątrzwspólnotowa dostawa (Exponorm 6, 7) o rodzaju innym niż Usługi rozlicza odbiorca w stawce np - transakcja wewnątrzwspólnotowa dostawa transakcja opodatkowana poza terytorium kraju (ExpoNorm=21) o rodzaju innym niż Usługi rozlicza odbiorca w stawce 0%, zw i np. - transakcja inna zagraniczna transakcja opodatkowana poza terytorium kraju (ExpoNorm=23) w stawce zw i np. - transakcja inna zagraniczna transakcja opodatkowana poza terytorium kraju (ExpoNorm=23) w stawce 0% o ile wyłączony jest parametr konfiguracyjny Interpretuj Dost. Opodatkowana poza terytorium kraju w stawce 0% jako Kraj” | |
| P_13_9 | Suma wartości świadczenia usług, o których mowa w art. 100 ust. 1 pkt 4 ustawy. W przypadku faktur zaliczkowych, kwota zaliczki. W przypadku faktur korygujących, kwota różnicy wartości sprzedaży. | Transakcje wewnątrzwspólnotowe, w tym ww. dst. opodatkowana poza terytorium kraju (ExpoNorm 6, 7, 21) o rodzaju „Usługi rozlicza odbiorca”, bez względu na stawkę. | |
| P_13_10 | Suma wartości sprzedaży w procedurze odwrotnego obciążenia, dla której podatnikiem jest nabywca zgodnie z art. 17 ust. 1 pkt 7 i 8 ustawy oraz innych przypadków odwrotnego obciążenia występujących w obrocie krajowym. W przypadku faktur zaliczkowych, kwota zaliczki. W przypadku faktur korygujących, kwota różnicy, o której mowa w art. 106j ust. 2 pkt 5 ustawy. | Sprzedaż w transakcji Podatnikiem jest Nabywca (ExpoNorm=20) w stawce np. | |
| P_13_11 | Suma wartości sprzedaży w procedurze marży, o której mowa w art. 119 i art. 120 ustawy. W przypadku faktur zaliczkowych, kwota zaliczki. W przypadku faktur korygujących, kwota różnicy wartości sprzedaży. | Sprzedaż netto w stawce np faktur oznaczonych jako faktura VAT marża. Więcej na temat faktury VAT marża w dalszej części dokumentu. | |
| P_15 | Kwota należności ogółem. | Dla dokumentów FSE, (s)FSE, (S)FSE, FEL i ich korekt: - rejestrowanych metodą od brutto na podstawie wartości brutto dokumentu (TrN_WartoscWal), - rejestrowanych metodą od netto na podstawie sumy wartości netto w walucie i kwoty VAT w PLN przeliczonej na walutę dokumentu po kursie z jego nagłówka Dla dokumentów FS, (A)FS, (s)FS, (S)FS, RA i ich korekt – na podstawie wartości brutto (TrN_NettoR + TrN_VatR) | |
Kurs na fakturze zaliczkowej
| Nazwa linii KSEF | Znaczenie | Obsługa | |
| KursWalutyZ | Kursu waluty w fakturze zaliczkowej | Pole wysyłane dla dokumentów FEL i KEL w walucie obcej. Wysyłany jest kurs użyty na wysyłanym dokumencie, z wyjątkiem szczególnych przypadków utworzenia dokumentu powiązanego (A)FS aplikacją CDNAVAT, o czym więcej w dalszej części dokumentu. | |
Adnotacje na fakturze

Sekcja Adnotacje służy do wprowadzania na fakturze dodatkowych informacji dotyczących danej transakcji, np. metoda kasowa, mechanizm podzielonej płatności itp.
Dla tych spośród ww. specyficznych transakcji, które nie są obsługiwane w Comarch ERP XL adnotacje zostały oparte na atrybutach o stosownej nazwie. Wiele spośród nich obsługiwanych jest już w JPK_FA. Aby Użytkownicy stosujący te specyficzne transakcje nie byli zmuszeni do definiowania odrębnych atrybutów na potrzeby JPK_FA i odrębnych na potrzeby KSeF podczas wysyłki faktur do KSeF System honoruje dwie nazwy atrybutów dla danego pola, zarówno te z JPK w nazwie, jak i te z KSeF w nazwie. Podobną dualność obsłużono w zakresie adnotacji faktura VAT-marża dla usług turystycznych - System honoruje tu zarówno procedurę MR_T przypisaną na zakładce {VAT} dokumentu jak i atrybut o stosownej nazwie.
Adnotacje: metoda kasowa, samofakturowanie, odwrotne obciążenie i MPP
| Nazwa linii KSEF | Znaczenie | Obsługa | |
| P_16 | Metoda kasowa (1 – tak, 2 – nie) | Wartość 1-tak wysyłana jest wówczas, jeżeli do nagłówka dokumentu przypisano atrybut o nazwie JPK_P_16 lub KSEF_P_16 i ustalono dla niego wartość TAK. | |
| P_17 | Samofakturowanie (1 – tak, 2 – nie) | Wartość 1-tak dla tej adnotacji wysyłana jest wówczas, jeżeli do nagłówka dokumentu przypisano atrybut o nazwie JPK_P_17 lub KSEF_P_17 i ustalono dla niego wartość TAK. | |
| P_18 | Odwrotne obciążenie (1 – tak, 2 – nie) | Wartość 1-tak wysyłana jest dla transakcji Podatnikiem jest nabywca (Exponorm=20) oraz Usługi rozlicza odbiorca (Trn_RodzajZakupu=8). | |
| P_18A | Mechanizm podzielonej płatności (1 – tak, 2 – nie) | Wartość 1-tak wysyłana jest wówczas, jeżeli na dokumencie włączony został parametr Podzielona płatność (MPP), czyli gdy Trn_MPP=1. | |
Adnotacje: Zwolnienie

| Nazwa linii KSEF | Znaczenie | Obsługa | |
| P_19 | Sprzedaż zwolniona - tak | Wartość 1-tak wysyłana jest wówczas, jeżeli na dokumencie użyto stawki zw. | |
| P_19A | W jednym z tych pól podaje się podstawę zwolnienia z podatku VAT. Jeżeli podstawą tą jest Ustawa, wówczas należy przesłać linię P_19A z przepisem tej ustawy. Jeżeli podstawą tą jest Dyrektywa UE, wówczas należy przesłać linię P_19B z przepisem tej dyrektywy. Jeżeli podstawa jest inna niż ww. wówczas należy przesłać linię P_19C i podać w niej inną podstawę zwolnienia. | Linia wysyłana jest wówczas, jeżeli na fakturze, na zakładce {Nagłówek} przypisano wartość w kontrolce Zw.z VAT i jest to wartość ze słownika kategorii o podstawie zwolnienia: Polska ustawa. | |
| P_19B | Linia wysyłana jest wówczas, jeżeli na fakturze, na zakładce {Nagłówek} przypisano wartość w kontrolce Zw.z VAT i jest to wartość ze słownika kategorii o podstawie zwolnienia: Dyrektywa unijna. | ||
| P_19C | Linia wysyłana jest wówczas, jeżeli na fakturze, na zakładce {Nagłówek} przypisano wartość w kontrolce Zw.z VAT i jest to wartość ze słownika kategorii o podstawie zwolnienia: Inne. | ||
| P_19N | Sprzedaż zwolniona - nie | Wartość 1-nie wysyłana jest wówczas, jeżeli na dokumencie nie użyto stawki zw. | |
Adnotacje: Nowe środki transportu

| Nazwa linii KSEF | Znaczenie | Obsługa | |
| P_22 | Znaczniki wewnątrzwspólnotowej dostawy nowych środków transportu (1 – tak) | Wartość 1-tak wysyłana jest wówczas, jeżeli do nagłówka dokumentu przypisano atrybut o nazwie JPK_P_22 lub KSEF_P_22 i ustalono dla niego wartość TAK. | |
| P_42_5 | Za pomocą tego pola przekazuje się informację o tym, czy występuje obowiązek posiadania dodatkowego dokumentu o którym mowa w art. 42 ust 5 | Pole wysyłane wówczas, jeżeli dokument oznaczono jako ww. dostawa nowych środków transportu (czyli gdy P_22=1). Jeżeli do nagłówka dokumentu przypisano atrybut o nazwie KSEF_P_42_5 i ustalono dla niego wartość TAK, wówczas wysyłana jest wartość 1, w przeciwnym razie wysyłana wartość 2. | |
| Uwaga: w przypadku ww. dostawy nowych środków transportu należy przesłać znacznik P_22=1, datę dopuszczenia P_22A oraz, w zależności od typu środka transportu wyłącznie jedno spośród pól: P_22B (dla pojazdów lądowych), P_22C (dla jednostek pływających), P_22D (dla statków powietrznych). Użytkownik powinien więc przypisać atrybuty dla P_22, P_22A oraz wyłącznie dla jednego spośród P_22B, P_22C i P_22D, jeżeli uczyni inaczej, wówczas faktura nie zostanie wysłana. | |||
| P_22A | Data dopuszczenia nowego środka transportu do użytku. | Wysyłana wartość atrybutu o nazwie JPK_P_22A lub KSEF_P_22A. | |
| P_NrWierszaNST | Numer wiersza faktury, w którym wykazano dostawę nowego środka transportu. | Wysyłana wartość 1 (Lp1) | |
| P_22B | Przebieg pojazdu lądowego | Wysyłana wartość atrybutu o nazwie JPK_P_22B lub KSEF_P_22B. | |
| P_22C | Liczba godzin używania jednostki pływającej | Wysyłana wartość atrybutu o nazwie JPK_P_22C lub KSEF_P_22C | |
| P_22D | Liczba godzin używania statku powietrznego | Wysyłana wartość atrybutu o nazwie JPK_P_22D lub KSEF_P_22D | |
| P_22N | Znacznik braku wystąpienia wewnątrzwspólnotowej dostawa nowych środków transportu. | „Odwrotność” pola P_22. | |
Adnotacje: P_23
| Nazwa linii KSEF | Znaczenie | Obsługa | |
| P_23 | Adnotacja "VAT: Faktura WE uproszczona na mocy art. 135-138 ustawy o ptu" lub "VAT: Faktura WE uproszczona na mocy artykułu 141 dyrektywy 2006/112/WE" (1 – tak, 2 – nie) | Wartość 1-tak wysyłana jest wówczas, jeżeli do nagłówka dokumentu przypisano atrybut o nazwie JPK_P_23 lub KSEF_P_23 i ustalono dla niego wartość TAK. | |
Adnotacje: Procedura marży

| Nazwa linii KSEF | Znaczenie | Obsługa | |
| P_PMarzy | Znacznik wystąpienia procedury marży | Wartość 1-tak wysyłana jest wówczas, jeżeli na dokumencie przypisano procedurę MR_T (Marża-usługi turystyczne) lub jeden z atrybutów j.n. z wartością TAK: KSEF_P_PMarzy_3_1 KSEF_P_PMarzy_3_2 KSEF_P_PMarzy_3_3 | |
| W przypadku procedury marży należy przesłać znacznik P_PMarzy=1 oraz dodatkowo jedno z pól: P_PMarzy_2, P_PMarzy_3_1, P_PMarzy_3_2, P_PMarzy_3_3 za pomocą których Użytkownik podaje czego dotyczy marża. Podczas obsługi pól dotyczących marży System opiera się na atrybutach dotyczących szczegółów procedur, a dodatkowo na procedurze MR_T przypisywanej na zakładce {VAT} dokumentu. Jeżeli któryś z atrybutów i/lub znacznik MR_T zostanie przypisany do dokumentu, wówczas wysłana zostanie zarówno linia P_PMarzy jak i jedna z pozostałych linii. Przykład: Użytkownik chce zarejestrować fakturę vat marża na dzieła sztuki – wystarczy aby przypisał do dokumentu atrybut KSEF_P_PMarzy_3_2 z wartością Tak a System wyśle P_PMarzy=1 i P_PMarzy_3_2=1 Uwaga: Użytkownik powinien przypisać tylko jedną sposób ww. procedur/atrybutów, jeżeli uczyni inaczej, wówczas faktura nie zostanie wysłana. | |||
| P_PMarzy_2 | Procedura marży dla biur podróży (1 – tak, brak linii – nie) | Linia jest wysyłana i wypełniana wartością 1-tak wówczas, jeżeli na dokumencie przypisano procedurę MR_T (Marża-usługi turystyczne). | |
| P_PMarzy_3_1 | Procedura marży- towary używane (1 – tak, brak linii – nie) | Linia jest wysyłana i wypełniana wartością 1-tak wówczas, jeżeli na dokumencie przypisano atrybut o nazwie KSEF_P_PMarzy_3_1 i wypełniono wartością TAK. | |
| P_PMarzy_3_2 | Procedura marży-dzieła sztuki (1 – tak, brak linii – nie) | Linia jest wysyłana i wypełniana wartością 1-tak wówczas, jeżeli na dokumencie przypisano atrybut o nazwie KSEF_P_PMarzy_3_2 i wypełniono wartością TAK. | |
| P_PMarzy_3_3 | Procedura marży-przedmioty kolekcjonerskie i antyki (1 – tak, brak linii – nie) | Linia jest wysyłana i wypełniana wartością 1-tak wówczas, jeżeli na dokumencie przypisano atrybut o nazwie KSEF_P_PMarzy_3_3 i wypełniono wartością TAK. | |
| P_PMarzyN | Znacznik braku wystąpienia procedury marży | „Odwrotność” linii P_PMarzy_2. | |
Rodzaj faktury

Schemat e-faktury przewiduje przedstawione w poniższej tabeli oznaczenia rodzaju faktur.
| Symbol | Znaczenie | Obsługa | |
| ZAL | Faktury zaliczkowe | Tak oznaczane są faktury zaliczkowe FSL, FEL | |
| ROZ | Faktury obejmujące zaliczki | Tak oznaczane są faktury FS, (s)FS, FSE, (s)FSE odliczające FSL/FEL oraz te spinacze (S)FS, (S)FSE, w których dokument spięty (WZ/WZE) odlicza fakturę zaliczkową. Dodatkowo te FS, (A)FS, (s)FS, (S)FS, FSE, (s)FSE, (S)FSE które rozliczono zapisem kasowo-bankowym przyjętym przed datą sprzedaży. | |
| VAT | Faktury sprzedaży inne niż zaliczkowe i końcowe | Tak oznaczany jest RA oraz FS, (s)FS, FSE, (s)FSE, (S)FS, (S)FSE o ile nie odliczają faktur zaliczkowych. | |
| KOR_ZAL | Korekty faktur zaliczkowych | Tak oznaczane są korekty faktur zaliczkowych KSL, KEL | |
| KOR_ROZ | Korekty do faktur obejmujących zaliczki | Tak oznaczane są FSK, (s)FSK, (S)FSK, FKE, (s)FKE, (S)FKE których oryginał odlicza fakturę zaliczkową. Dodatkowo korekty FSK, (A)FSK, (s)FSK, (S)FSK, FKE, (s)FKE dokumentów, które rozliczono zapisem kasowo-bankowym przyjętym przed datą sprzedaży. | |
| KOR | Korekty do faktur innych niż zaliczkowe i końcowe | Tak oznaczane są korekty danych, korekty zbiorcze (Z)FSK, (Z)FKE oraz pozostałe korekty, o ile ich oryginał nie odlicza faktur zaliczkowych. | |
| UPR | Faktury uproszczone | Brak obsługi | |
Dane nagłówkowe na fakturze korygującej

- Przyczyna korekty wysyłana jest na podstawie wartości przypisanej w kontrolce Przyczyna kor. na zakładce {Nagłówek} korekty
- Dane dotyczące faktury korygowanej
-
- Data wystawienia i numer faktury korygowanej, rozumiany jako numer obcy z kontrolki Faktura zakładki [Nagłówek] formatki dokumentu korygowanego (Trn_DokumentObcy), lub numer własny dokumentu korygowanego, zależnie od parametru Podczas eksportu wysyłaj/Numer dokumentu: Obcy/Własny w Konfiguracji firmy
- Znacznik, informujący o tym, że faktura korygowana była wysyłana do KSeF (NrKseF=1) lub znacznik informujący o tym, że nie była ona wysyłana do KSeF (NrKSeFN=1)
- W przypadku znacznika NrKseF=1 wysyłany jest numer KSeF faktury korygowanej
- Okres faktury korygowanej
- Dane nabywcy na dokumencie korygowanym (Podmiot2K)
Ww. sekcja została obsłużona w Comarch ERP XL dla korekt danych. System porównuje adresy kontrahenta głównego na wysyłanej korekcie danych i na dokumencie korygowanym i wysyła sekcję Podmiot2K w oparciu o adres kontrahenta głównego dokumentu korygowanego o ile te adresy są różne.
- Dane identyfikacyjne dla Podmiotu2K obsługiwane są wg identycznych zasad jak opisane w pkt 2.2.1
- Adres dla Podmiotu2K obsługiwany jest wg identycznych zasad jak opisane w pkt 2.2.2,
- IDNabywcy w standardzie Systemu Comarch ERP XL nie jest obsługiwane, taką obsługę może wprowadzić Partner/dział IT Klienta stosownie modyfikując procedurą zwracającą tą informację.
| Nazwa linii KSEF | Znaczenie | Obsługa | |
| PrzyczynaKorekty | Przyczyna wystawienia faktury korygującej | Wartości przypisanej w kontrolce Przyczyna kor. na zakładce {Nagłówek} korekty | |
| DataWystFaKorygowanej | Data wystawienia faktury korygowanej. | Data wystawienia faktury korygowanej (Trn_data2) W przypadku korekty ręcznej FSK, (A)FSK, FKE data wprowadzona w kontrolce Daty oryginału/wystawienia formatki korekty ręcznej. | |
| NrFaKorygowanej | Numer faktury korygowanej | Numer faktury korygowanej rozumiany jako numer obcy dokumentu (Trn_DokumentObcy), tj. wartość z kontrolki Faktura zakładki {Nagłówek} formatki dokumentu lub numer systemowy, zależnie od parametru Podczas eksportu wysyłaj/Numer dokumentu: Obcy/Własny w Konfiguracji firmy. W przypadku korekty ręcznej FSK, (A)FSK, FKE numer wprowadzony w kontrolce Korygowana formatki korekty ręcznej. | |
| NrKsef | Znacznik numeru KSeF faktury korygowanej. | Pole z wartością 1 wysyłane jest wówczas, jeżeli faktura korygowana była wysyłane do KSeF tj. posiada numer KSeF. | |
| NrKSeFFaKorygowanej | Numer nadany w KSeF fakturze korygowanej | Numer faktury korygowanej nadany w KSeF (ustalany na podstawie ksf_Numer tabeli KSeFDokumenty). W przypadku korekty ręcznej FSK, (A)FSK, FKE numer wprowadzony w kontrolce Nr KSeF oryg. formatki korekty ręcznej | |
| NrKSeFN | Znacznik faktury korygowanej wystawionej poza KSeF. | Pole z wartością 1 wysyłane jest wówczas, jeżeli faktura korygowana nie była wysyłane do KSeF tj. nie posiada numeru KSeF. | |
| OkresFaKorygowanej | Okres, do którego odnosi się udzielany opust lub obniżka. | Wysyłany wyłącznie dla korekt zbiorczych (Z)FSK, (Z)FKE. Okres korekty ustalany na podstawie dat w kontrolkach Data od i Data do formatki korekty zbiorczej. | |
| Podmiot2K | Dane Nabywcy na fakturze korygowanej w przypadku przesyłania korekty danych | Sekcja wysyłana dla faktur korygujących typu Korekta danych, na których użyto adresu kontrahenta głównego innego, niż na fakturze korygowanej. Dane identyfikacyjne oraz dane adresowe wysyłane są na podstawie adresu kontrahenta głównego faktury korygowanej wg zasad opisanych w pkt 2.2.1 i 2.2.2. IDNabywcy w standardzie Systemu Comarch ERP XL nie jest obsługiwane, taką obsługę może wprowadzić Partner/dział IT Klienta stosownie modyfikując procedurą zwracającą tą informację | |
Zaliczka Częściowa

Ww. sekcja obsługiwana jest w poniższych okolicznościach:
- W przypadku faktur zaliczkowych FSL, FEL wówczas, jeżeli dokumentuje ona więcej niż jedną wpłatę, a dokładniej rzecz ujmując, wpłaty dokonana w różnych datach
- W przypadku FS, (A)FS, (s)FS, (S)FS, FSE, (s)FSE, (S)FSE sekcja wysyłana jest wówczas, jeżeli dokonano na nich rozliczenia z zapisami kasowymi/bankowymi przyjętymi przed datą sprzedaży
W przypadku faktur FS, (A)FS, (s)FS, (S)FS ww. kwoty wykazywane są w walucie systemowej, bez względu na walutę użytą na tym dokumencie, w przypadku zaś FSE, (s)FSE, (S)FSE są to kwoty w walucie dokumentu.
Ilość wysyłanych powtórzeń sekcji wynika z ilości różnych terminów, w jakich przyjęto wpłaty typu zaliczka odjęte danym dokumentem.
Pole KursWalutyZW nie jest przez System obsługiwane.
| Nazwa linii KSEF | Znaczenie | Obsługa | |
| P_6Z | Data otrzymania płatności, o której mowa w art. 106b ust. 1 pkt 4 ustawy | Data otrzymania jednej z wielu zaliczek dokumentowanych daną FSL/FEL. Data wpłaty dokonanej przed datą sprzedaży dokumentowanej daną fakturą FS, (A)FS, (s)FS, (S)FS, FSE, (s)FSE, (S)FSE | |
| P_15Z | Kwota płatności, o której mowa w art. 106b ust. 1 pkt 4 ustawy | Kwota ww. wpłaty | |
Znaczniki FP i TP

| Nazwa linii KSEF | Znaczenie | Obsługa | |
| FP | Znacznik dla faktury rejestrowanej do paragonu. | Znacznik wysyłany jest wówczas, jeżeli w kontrolce JPK_Typ dok na zakładce {VAT} faktury przypisano wartość FP (Faktura do paragonu) | |
| TP | Znacznik dotyczący powiązania między nabywcą a dostawcą. | Znacznik wysyłany jest wówczas, jeżeli do faktury, zakładka {VAT} w JPK_Procedury przypisano wartość TP (Powiązania między nabywcą a dostawcą art. 32.2.1) | |
Dodatkowe opisy nagłówka i elementów dokumentu

W sekcji tej wysyłane są poniższe informacje
- Opis z nagłówka dokumentu
- Opisy poszczególnych elementów dokumentu, o ile w Konfiguracji/KSeF włączony jest parametr Podczas eksportu wysyłaj/Opis elementu.

- Wartości atrybutów przypisanych czy to do nagłówka dokumentu, czy to do poszczególnych elementów faktury, które zostały oznaczone parametrem KSeF. Na podstawie każdego z tak oznaczonych atrybutów wysyłana jest sekwencja danych:
- Nr wiersza: numer elementu faktury, dla której zdefiniowano ten atrybut, pole nie jest wysyłane, jeżeli atrybut zdefiniowany został dla nagłówka dokumentu
- Klucz: nazwa klasy atrybutu
- Wartość: wartość atrybutu

- Kwoty do zapłaty z poszczególnych płatności dokumentu
Wykorzystanie dodatkowego opisu do wysyłania informacji o kwotach do zapłaty wynika ze zmian jakie dokonane zostały w schemacie FA(3) w sekcji Platności. Więcej na ten temat w dalszej części dokumentu.
| Nazwa linii KSEF | Znaczenie | Obsługa | |
| DodatkowyOpis/NrWiersza | Sekcja przeznaczona dla wykazywania dodatkowych informacji na fakturze, w tym wymaganych przepisami prawa, dla których nie przewidziano innych pól/elementów. | W sekcji tej wysyłane są: - Opis umieszczony na zakładce {Nagłówek} formatki dokumentu. W polu Klucz wysyłana jest wartość Opis, w polu Wartosc zaś zawartość ww. kontrolki. Pole NrWiersza nie jest wysyłane. - Opcjonalnie, o ile włączony został parametr Podczas eksportu wysyłaj/opis elementu w Konfiguracji opisy umieszczone na formatkach poszczególnych elementów faktury. W polu NrWiersza wysłane jest LP elementu, w polu Klucz wysyłana jest wartość Opis, w polu Wartosc zaś zawartość ww. kontrolki - Atrybuty oznaczone parametrem KSeF przypisane do nagłówka dokumentu. W polu Klucz wysyłana jest nazwa klasy atrybutu, w polu Wartosc zaś wartość tego atrybutu. Pole NrWiersza nie jest wysyłane. - Atrybuty oznaczone parametrem KSeF przypisane do elementów dokumentu. W polu NrWiersza wysłane jest LP elementu, w polu Klucz wysyłana jest nazwa klasy atrybutu, w polu Wartosc zaś wartość tego atrybutu. - Kwoty do zapłaty z poszczególnych płatności dokumentu. W polu Klucz wysyłana jest wartość składająca się z ze stałej frazy Kwota do zapłaty w terminie oraz terminu danej płatności, w polu Wartość wysyłana jest wartość składająca się z formy płatności, kwoty pozostającej do zapłaty oraz waluty płatności. Ilość powtórzeń tej sekcji wynika z ilości nierozliczonych płatności dokumentu. Pole NrWiersza nie jest wysyłane. Przykład: Klucz: Kwota do zapłaty w terminie 2025-10-30 Wartość: Przelew 1000,00 PLN | |
| DodatkowyOpis/Klucz | |||
| DodatkowyOpis/Wartosc | |||
Numery faktur zaliczkowych i znacznik Zwrot Akcyzy

Sekcja FakturaZaliczkowa wysyłana jest:
- podczas wysyłania faktur końcowych (odliczających zaliczkowe). System wysyła wówczas kolejne numery tych odliczanych faktur
- podczas wysyłania faktury zaliczkowej FSL, FEL – System wysyła kolejne numery poprzednich faktur zaliczkowych zarejestrowanych do danego zamówienia
W przypadku tych faktur zaliczkowych, które zostały wysłane do KSeF podaje się ich numery KSeF, w przypadku zaś faktur zaliczkowych, które do KSeF nie zostały wysłane podaje się numer dokumentu.
| Nazwa linii KSEF | Znaczenie | Obsługa | |
| NrKSeFZN | Znacznik faktury zaliczkowej wystawionej poza KSeF. | Pole z wartością 1 wysyłane jest dla faktury zaliczkowej, która nie została wysłana do KSeF. | |
| NrFaZaliczkowej | Numer faktury zaliczkowej wystawionej poza KSeF. | Numer faktury zaliczkowej, która nie została wysłana do KSeF. Ww. numer faktury rozumiany jest jako numer obcy dokumentu (Trn_DokumentObcy), tj. wartość z kontrolki Faktura zakładki {Nagłówek} formatki faktury zaliczkowej lub numer systemowy FSL/FEL zależnie od parametru Podczas eksportu wysyłaj/Numer dokumentu w Konfiguracji. | |
| NrKSeFFaZaliczkowej | Numer identyfikujący fakturę zaliczkową w KSeF. | Numer KSeF faktury zaliczkowej (KSF_Numer rekordu KSeFDokumenty). | |
| ZwrotAkcyzy | Podaje się „1” w celu zawarcia na fakturze informacji dodatkowej dotyczącej zwrotu akcyzy, niezbędnej dla rolników ubiegających się o zwrot podatku akcyzowego zawartego w cenie oleju napędowego. | Pole w wartością 1 wysyłane jest wówczas, jeżeli do nagłówka dokumentu przypisano atrybut o nazwie KSEF_ZwrotAkcyzy i ustalono dla niego wartość TAK. | |
Elementy towarowe faktury

Ogólne zasady wysyłania elementów
W FAWiersz wykazuje się dane dotyczące poszczególnych elementów (towarów/usług) faktury/korekty faktury.
W zakresie sekcji elementów obowiązują poniższe zasady:
- Ww. sekcja elementów nie jest wysyłana dla faktur zaliczkowych i ich korekt, jak również dla korekty typu korekta danych
- W przypadku faktur (A)FS, (A)FSK rejestrowanych bez elementów a jedynie z użyciem tabeli VAT sekcja elementów ustalana jest w oparciu o kolejne rekordy tabeli VAT.
- W przypadku pozostałych dokumentów wysyłana jest lista elementów faktury/korekty
- Obsłużone są dwa modele wysyłania elementów korekt: metoda różnicowa oraz metoda Przed/Po korekcie. Więcej o tych metodach w dalszej części dokumentu.
- O tym, czy System prześle do KSeF ilość i cenę dla jednostki głównej czy pomocniczej elementu transakcji decyduje ustawienie opcji Ilość/cenę dla jednostki: podstawowej/pomocniczej sekcji Podczas eksportu wysyłaj w Konfiguracji Systemu, zakładka {KSeF}.

- W zakresie wysyłania informacji o elementach faktur typu spinacz nagłówkowy (S)FS, (S)FSE, RA obowiązują poniższe zasady:
- Lista elementów wysyłana jest w oparciu o elementy PA/WZ/WKA/WZE spięte w danym spinaczu
-
- Podczas ustalania ilości/ceny/wartości/stawki VAT dla każdego z ww. elementów System honoruje nie tylko dany element, ale również elementy korekt odwołujące się do tego elementu, spięte w tym spinaczu
Przykład 1: WZ-1 T1 3szt x 10 PLN =30 PLN WZK-2 T1 -1szt (S)FS z WZ-1 i WZK-2 Do KSeF zostanie wysłany element: T1 2szt x 10PLN=20 PLN Przykład 2: WZ-1 T1 10szt x 10PLN=100; stawka 23% WZK-2 T1 -1szt WZK-3 T1 korekta wartości -9,00 WZK-4 T1zmiana stawki VAT na 8% (S)FS z ww. dokumentów Do KSeF zostanie wysłany element: T1 9szt x 9,00=81,00; stawka 8%
Przykład 3: WZ1: LP1 T1 3szt x 10PLN Lp2 T2 4szt x 10PLN WZ2: Lp1 T1 2szt x 10PLN Lp2 T3 3szt x 10PLN WZK do WZ1: Lp1 T1 -1szt Lp2 T2 -4szt (S)FS ze wszystkich ww. dokumentów Do KSeF zostaną wysłane elementy: T1 2szt x 10PLN T1 2szt x 10PLN T3 3szt x 10PLN
| Nazwa linii KSEF | Znaczenie | Obsługa | |
| NrWierszaFa | Kolejny numer wiersza faktury | Kolejny Lp wysyłanych elementów | |
| P_7 | Nazwa towaru lub usługi | Dla (A)FS, (A)FSK rejestrowanych bez użycia elementów a jedynie za pomocą rekordów tabeli VAT wysyłana jest wartość Koszt. Dla dokumentów inne niż ww. wysyłana jest nazwa z elementu dokumentu (Tre_TwrNazwa) | |
| Indeks | Pole przeznaczone do wpisania wewnętrznego kodu towaru lub usługi, nadanego przez podatnika albo dodatkowego opisu towaru lub usługi | Dla (A)FS, (A)FSK rejestrowanych bez użycia elementów a jedynie za pomocą rekordów tabeli VAT wysyłana jest wartość Koszt. Dla dokumentów innych niż ww. wysyłany jest kod towaru z elementu dokumentu (Tre_TwrKod). | |
| GTIN | Globalny Numer Jednostki Handlowej, cyfrowy odpowiednik kodu EAN | Numer EAN towaru z elementu faktury, wysyłany zależnie od ustalonej opcji w Konfiguracja/KSeF/Podczas eksportu wysyłaj/Ilość/cenę dla jednostki: - Jeżeli ww. opcja ustawiona jest na pomocnicza i na elemencie użyto jednostki pomocniczej, wówczas wysyłany jest EAN przypisany do tejże jednostki pomocniczej towaru, a jeżeli takiego EAN-u nie zdefiniowano, wówczas kod u kontrahenta z karty Odbiorcy zgodnego z kontrahentem głównym dokumentu, o ile na karcie Odbiorcy wskazano tą jednostką. Jeżeli na elemencie nie została użyta jednostka pomocnicza, wówczas poszukiwany jest EAN jednostki podstawowej tj. EAN z karty towaru, a jeżeli go tam nie zdefiniowano, wówczas kod u kontrahenta z karty Odbiorcy, o ile nie przypisano na niej żadnej jednostki. - Jeżeli ww. opcja ustawiona jest na podstawowej wówczas wysyłany jest EAN jednostki podstawowej, a jeżeli go nie zdefiniowano, wówczas kod u kontrahenta z karty Odbiorcy, o ile nie przypisano na niej żadnej jednostki. | |
| CN | Symbol Nomenklatury Scalonej CN | Symbol symbol CN/PCN elementu (Tre_PCN) wg poniższych zasad - jeżeli na 9-tym i/lub 10-tym znaku występuje wartość inna niż 0, wówczas wysyłany jest pełny numer PCN - jeżeli na 9-tym oraz na 10 tym znaku występuje wartość 0, wówczas wysyłane jest 8 znaków ww. kodu PCN | |
| P_8A | Jednostka miary | Dla (A)FS, (A)FSK rejestrowanych bez użycia elementów a jedynie za pomocą rekordów tabeli VAT wysyłana jest jednostka podstawowa z kartu towaru A-vista. Dla pozostałych dokumentów wysyłany jest symbol jednostki podstawowej lub pomocniczej elementu, zależnie od ustawienia parametru Ilość/cenę dla jednostki: podstawowej/pomocniczej sekcji Podczas eksportu wysyłaj w Konfiguracji Systemu, zakładka {KSeF} | |
| P_8B | Ilość | Dla (A)FS, (A)FSK rejestrowanych bez użycia elementów a jedynie za pomocą rekordów tabeli VAT wysyłana jest ilość 1. Dla faktur innych niż ww. wysyłana jest ilość w jednostce podstawowej lub pomocniczej elementu, zależnie od ustawienia parametru Ilość/cenę dla jednostki: podstawowej/pomocniczej sekcji Podczas eksportu wysyłaj w Konfiguracji Systemu, zakładka {KSeF}. Dla faktur korygujących wysyłanych metodą różnicową: - dla korekty ilościowej: ilość o jaką jest korygowana transakcja wyrażona w jednostce podstawowej lub pomocniczej zależnie od ww. parametru - dla korekty ceny, w tym korekta ceny dla części ilości: ilość której dotyczy zmiana ceny, wyrażona w jednostce jw. - dla korekty stawki VAT : ilość której dotyczy zmiana stawki, wyrażona w jednostce jw. Dla faktur korygujących wysyłanych metodą przed/po korekcie: - dla elementu „przed korektą”: ilość przed korektą w jednostce jw. - dla elementu „po korekcie”: ilość po korekcie w jednostce jw. | |
| P_9A | Cena netto | Dla (A)FS, (A)FSK rejestrowanych bez użycia elementów a jedynie za pomocą rekordów tabeli VAT wysyłana jest wartość netto danego rekordu tabeli VAT (TrV_NettoR). Dla faktur innych niż ww. wysyłana jest cena dla jednostki podstawowej lub pomocniczej elementu, zależnie od ustawienia parametru Ilość/cenę dla jednostki: podstawowej/pomocniczej sekcji Podczas eksportu wysyłaj w Konfiguracji Systemu, zakładka {KSeF}. Dla faktur korygujących wysyłanych metodą różnicową.: - dla korekty ilościowej: cena zwracanego towaru, rozumiana jako cena dla jednostki podstawowej lub pomocniczej zależnie od ww. parametru - dla korekty ceny, w tym korekty ceny dla części ilości: wielkość o jaką zmienia się cena (dla jednostki jw.) - dla korekty stawki VAT wysyłana jest cena 0,00 Dla faktur korygujących wysyłanych metodą przed/po korekcie: - dla elementu „przed korektą”: cena przed korektą w jednostce jw. - dla elementu „po korekcie”: cena po korekcie w jednostce jw.. Cena netto wysyłana jest dla dokumentów rejestrowanych metodę od netto. | |
| P_9B | Cena brutto | Dla (A)FS, (A)FSK rejestrowanych bez użycia elementów a jedynie za pomocą rekordów tabeli VAT wysyłana jest wartość brutto danego rekordu tabeli VAT (TrV_NettoR+TrV_VatR). Dla dokumentów innych niż ww. wg zasad opisanych dla ceny netto. Cena brutto wysyłana jest dla dokumentów rejestrowanych metodę od brutto. | |
| P_11 | Wartość netto elementu | Dla (A)FS, (A)FSK rejestrowanych bez użycia elementów a jedynie za pomocą rekordów tabeli VAT wysyłana jest wartość netto danego rekordu tabeli VAT (TrV_NettoR). Dla dokumentów FSE, (s)FSE, (S)FSE oraz FKE, (s)FKE, (S)FKE, (Z)FKE wysyłanych metodą różnicową: wartość elementu w walucie dokumentu (TrE_WartoscPoRabacie) Dla dokumentów FS, (s)FS, (S)FSE, RA oraz ich korekt wysyłanych metodą różnicową: wartość netto w PLN (Tre_KsiegowaNetto). W przypadku korekt wysyłanych metodą przed/po korekcie ww. wartości odpowiednio: przed korektą/po korekcie. W przypadku korekty ceny dla części ilości wysyłana jest sumę ww. wartości obu elementów „pary” elementów C/I. Wartość netto wysyłana jest dla dokumentów rejestrowanych metodę od netto. | |
| P_11A | Wartość brutto elementu | Dla (A)FS, (A)FSK rejestrowanych bez użycia elementów a jedynie za pomocą rekordów tabeli VAT wysyłana jest wartość brutto danego rekordu tabeli VAT (TrV_NettoR+TrV_VatR). Dla dokumentów FSE, (s)FSE, (S)FSE oraz FKE, (s)FKE, (S)FKE, (Z)FKE wysyłanych metodą różnicową: wartość elementu w walucie dokumentu (TrE_WartoscPoRabacie). Dla dokumentów FS, (s)FS, (S)FSE, RA oraz ich korekt wysyłanych metodą różnicową: wartość brutto w PLN (Tre_KsiegowaBrutto). W przypadku korekt wysyłanych metodą przed/po korekcie ww. wartości odpowiednio: przed korektą/po korekcie. W przypadku korekty ceny dla części ilości wysyłana jest sumę ww. wartości obu elementów „pary” elementów C/I. Wartość brutto wysyłana jest dla dokumentów rejestrowanych metodę od brutto. | |
| P_12 | Stawka podatku: 23, 22, 8, 7, 5, 4, 3, 0 KR, 0 WDT, 0 EX, np I, np II, zw, oo | Wysyłana stawka VAT elementu (Tre_StawkaPod) z wyjątkami j.n. Stawka 0 KR wysyłana jest jeżeli na dokumencie użyto transakcji krajowej (ExpoNorm 1, 20, 23) a na elemencie użyto stawki 0%. Stawka 0 WDT wysyłana jest jeżeli na dokumencie użyto transakcji wewnątrzwspólnotowej (ExpoNorm 6, 7, 8, 9, 16, 17, 18, 19, 21) a na elemencie użyto stawki 0%. Stawka 0 EX wysyłana jest jeżeli na dokumencie użyto transakcji inna zagraniczna (ExpoNorm 2, 3, 4, 5) a na elemencie użyto stawki 0%. Stawka np I wysyłana jest w przypadku niepodlegających opodatkowaniu dostaw towarów/usług z wyłączeniem transakcji, o których mowa w art. 100 ust. 1 pkt 4 ustawy tj. w poniższych przypadkach: - ExpoNorm 1, 2, 3, 4, 5, 8, 9, 23 i na elemencie użyto stawki np. - ExpoNorm 6, 7, 16, 17, 18, 19, 21, rodzaj zakupu inny niż „usługi rozlicza odbiorca” i na elemencie użyto stawki np. Stawka np II wysyłana jest w przypadku niepodlegającego opodatkowaniu na terytorium kraju, świadczenia usług o których mowa w art. 100 ust. 1 pkt 4 ustawy tj. ExpoNorm 6, 7, 16, 17, 18, 19, 21, rodzaj zakupu „usługi rozlicza odbiorca” i na elemencie użyto stawki np. Stawka oo wysyłana jest wówczas, jeżeli na dokumencie użyto transakcji Podatnikiem jest Nabywca a na elemencie użyto stawki np (TrN_ExpoNorm = 20 i Tre_flagavat = 2). Stawka zw wysyłana jest wówczas, jeżeli na elemencie użyto stawki zw. Pole nie jest wypełniane w przypadku dokumentów zarejestrowanych w Procedurze OSS oraz oznaczonych jako procedura Vat-marża, o czym więcej w dalszej części dokumentu. | |
| P_12_XII | Stawka podatku w kraju odbiory (WSTO/OSS) | Pole wypełniana jest dla dokumentów zarejestrowanych w procedurze. Wysyłana jest stawka VAT elementu (Tre_StawkaPod). | |
| P_12_Zal_15 | Znacznik dla towaru lub usługi wymienionych w załączniku nr 15 do ustawy. | Pole z wartością 1 wysyłane jest wówczas, jeżeli na karcie towaru zaznaczono parametr Podzielona płatność (MPP) (Twr_MPP=1). | |
| KursWaluty | Kurs waluty stosowany do wyliczenia kwoty podatku w przypadkach, o których mowa w dziale VI ustawy. | Informacja o kursie wysyłana jest wyłącznie dla dokumentów FSE, (s)FSE, (S)FSE, FKE, (s)FKE, (S)FKE, (Z)FKE w walucie innej niż waluta systemowa. Wysyłany jest kurs użyty na wysyłanym dokumencie, z wyjątkiem szczególnych przypadków utworzenia dokumentu powiązanego (A)FS aplikacją CDNAVAT, o czym więcej w dalszej części dokumentu. | |
| StanPrzed | Znacznik stanu przed korektą w przypadku faktury korygującej. | Znacznik oznaczający że dana sekwencja pól dotyczy stanu elementu przed korektą. Znacznik wysyłany dla korekt w przypadku wyboru metody Przed/Po wysyłania elementów korekt. | |
Wysyłanie elementów faktur korekt
Struktura faktury KSeF przewiduje dwie alternatywne metody przekazywania informacji o elementach korekty:
- Metoda różnicowa polega na wykazywaniu różnic tj. wielkości korekty, w której to metodzie dla danej korygowanej pozycji przesyłany jest jeden zestaw pól sekcji FaWiersz
- Metoda przed/po polega na przekazaniu dla danej korygowanej pozycji informacji o stanie elementu przed korektą oraz o stanie elementu po korekcie, w której to metodzie dla danej korygowanej pozycji przesyłane są dwa zestawy pól sekcji FaWiersz
Przykład: FS: T1 3szt x 90 PLN zł, wartość netto 270 FSK: -1szt T1: 3szt x 90=270 T1: 2szt x 90=180
Metoda według której System przesyła informacje o elementach korekty zależna jest od wskazanej przez Użytkownika opcji w Konfiguracji Systemu.

W zakresie metody wysyłania elementów korekt występują pewne wyjątki – dla poniższych przypadków, niezależnie od wskazanej w Konfiguracji opcji wysyłanie elementów odbywa się metodą różnicową:
- (A)FSK do (A)FS bez elementów
- (S)FSK/FKE/RAK spinająca dokument nie będący korektą
- Dokument zawierający element korekty ceny dla części ilości
Dla innych niż ww. przypadki System wysyła elementy korekt metodą wskazaną w Konfiguracji.
Faktura: Płatność

W ramach ww. sekcji wysyłane są poniższe informacje
- Informacja o dokonanej zapłacie
- Termin płatności
- Forma płatności

-
- Forma płatności wysyłana jest na podstawie formy użytej w nagłówku dokumentu (Trn_FormaNr), niezależnie od formy użytej na poszczególnych płatnościach dokumentu
- Dla ww. systemowej formy płatności ustalana jest przypisana przez Użytkownika w kontrolce Płatność KSeF nazwa formy płatności właściwa dla KSeF i to ona jest wysyłana
- Jeżeli dla danej systemowej formy płatności nie przypisano ww. wartości, wówczas zamiast pola FormaPlatnosci wysyłany jest znacznik PlatnoscInna a w polu OpisPlatnosci wysyłana jest wprost nazwa systemowa formy płatności
- Numer rachunku bankowego

- Link do płatności
- Identyfikator płatności
- Informacja o kwotach nierozliczonych płatności w sekcji Dodatkowy opis

| Nazwa linii KSEF | Znaczenie | Obsługa | |
| Zaplacono | Znacznik informujący, że kwota należności wynikająca z faktury została zapłacona w całości. | Pole z wartością 1 wysyłane jest wówczas, jeżeli faktura została w całości zapłacona w jednym terminie. | |
| DataZaplaty | Data zapłaty, jeśli do wystawienia faktury płatność została dokonana. | Pole wysyłane jest wówczas, jeżeli faktura została w całości zapłacona w jednym terminie. Wypełniane jest wówczas datą zapłaty. | |
| ZnacznikZaplatyCzesciowej | Znacznik z wartością 1: kwota należności wynikająca z faktury została zapłacona w części. Znacznik z wartością 2: należność wynikająca z faktury została zapłacona w całości – w dwóch lub więcej częściach, a ostatnia płatność jest płatnością końcową. | Pole z wartością 1 wysyłane jest wówczas, jeżeli faktura została zapłacona częściowo. Pole z wartością 2 wysyłane jest wówczas, jeżeli faktura została zapłacona całościowo w wielu częściach. | |
| KwotaZaplatyCzesciowej | Kwota zapłaty częściowej. | Kolejne powtórzenie kwot i dat zapłaty częściowej/całościowej w wielu częściach. | |
| DataZaplatyCzesciowej | Data zapłaty częściowej | ||
| Termin | Termin płatności podany w formie daty | Kolejne powtórzeniach pola na podstawie daty Do nierozliczonych płatności. | |
| TerminOpis (Ilość, jednostka, zdarzenie początkowe) | Termin płatności podany w formie opisowej np. 14 dni od dnia wystawienia faktury. | Wartości atrybutów KSEF_TerminPlatnosci_Ilosc, KSEF_TerminPlatnosci_Jednostka, KSEF_TerminPlatnosci_ZdarzeniePoczatkowe przypisane do nagłówka dokumentu | |
| FormaPlatnosci | Forma płatności spośród dozwolonych w KSeF form płatności | Forma płatności KSeF przypisana do użytej na nagłówku dokumentu formy płatności. | |
| PlatnoscInna | Znacznik innej niż przewidziana w KSeF formie płatności | Znacznik wysyłany wówczas, jeżeli do użytej w nagłówku dokumentu formy płatności nie przypisano formy płatności KSeF. | |
| OpisPlatnosci | Opis innej niż przewidziana w KSeF formy płatności | Systemowa nazwa formy płatności przypisanej do nagłówka dokumentu, wysyłana wówczas, jeżeli nie przypisano do niej formy płatności KSeF. | |
| NrRB | Numer rachunku bankowego. | Numer rachunku bankowego ustalony na podstawie rejestru przypisanego do dokumentu lub na podstawie rejestru/ów przypisanych do poszczególnych płatności dokumentu, zależnie od parametru Podczas eksportu wysyłaj/Rachunek bankowy w Konfiguracji Systemu. | |
| SWIFT | Kod SWIFT. Identyfikator (cyfrowo – literowy) instytucji finansowej prowadzącej zagraniczny rachunek. | Kod SWIFT na karcie banku, na który wskazuje rejestr dokumentu/płatności. | |
| NazwaBanku | Nazwa banku. | Nazwa banku na który wskazuje rejestr dokumentu/płatności. | |
| OpisRachunku | Opis rachunku. | Waluta rejestru dokumentu/płatności. | |
| LinkDoPlatnosci | Link do płatności bezgotówkowej. | Wartość atrybutu KSEF_LinkDoPlatnosci przypisanego do nagłówka dokumentu. | |
| IPKSeF | Identyfikator płatności bezgotówkowej, wygenerowany przez agenta rozliczeniowego dla należności wynikającej z faktury. | Wartość atrybutu KSEF_IPKSeF przypisanego do nagłówka dokumentu. | |
Warunki transakcji: Umowy, Zamówienia i Numery partii towaru

Numer umowy
W sekcji tej wysyłane są daty i numery Umów powiązanych z daną fakturą. O tym, czy System wysyła numer pod jakim ta umowa została zarejestrowana w Systemie czy też numer jakim posługuje się Nabywca decyduje parametr w Konfiguracji/KSeF/Eksport/Podczas eksportu wysyłaj/Numer dokumentu: Obcy lub Systemowy


Dodatkowo dla Użytkowników którzy nie rejestrują Umów jako obiektów w Systemie Comarch ERP XL obsłużono wysyłanie numeru umowy w oparciu o wartość atrybutu u nazwie KSEF_NrUmowy przypisanego do nagłówka wysyłanej faktury. Jeżeli takich umów jest wiele, wówczas należy zdefiniować i przypisać atrybut wielowartościowy.
Numer zamówienia
W sekcji Zamowienia wysyłana jest informacja o numerze/numerach zamówienia, które jest związane z fakturą/realizowane daną fakturą. Informacja ta jest wysyłana dla faktur zaliczkowych FSL i FEL oraz tych faktur sprzedaży, które są związane z zamówieniem/wieloma zamówieniami. Sekcja nie jest wysyłana dla faktur korygujących.
W zakresie wysyłania informacji o zamówieniach powiązanych z fakturą obowiązują poniższe zasady:
- O tym, czy System wysyła numer pod jakim to zamówienie zostało zarejestrowane w Systemie Comarch ERP XL czy też numer zamówienia jakim posługuje się Nabywca decyduje parametr w Konfiguracji/KSeF/Eksport/Podczas eksportu wysyłaj/Numer zamówienia: Obcy lub Systemowy

- Wysyłane są kolejno wszystkie numery zamówień realizowane daną fakturą (w przypadku (S)FS/(s)FS realizowane spiętymi w nich dokumentami/elementami)
- Dla dokumentu FS/FSE niezwiązanego z zamówieniem systemowym wysyłany jest numer zamówienia wprowadzony przez Użytkownika samodzielnie w kontrolce U kontrahenta
Numer partii towaru
Struktura e-faktury umożliwia przesyłanie informacji o numerach partii towarów, z której/których pochodzą towary będące przedmiotem transakcji dokumentowanej fakturą. Ww. dane przesyłane są wówczas, jeżeli w Konfiguracji systemu włączony zostanie parametr Podczas eksportu wysyłaj/ Numer partii towaru.

Jako partia towaru wysyłana jest wartość tekstowa ustalona na podstawie: kodu towaru, cechy dostawy, EAN-u dostawy i daty ważności dostawy, o ile dostawy posiadają takie dane.
| Nazwa linii KSEF | Obsługa | |
| DataUmowy | Data zawarcia umowy j.n. | |
| NrUmowy | - Zależnie od Konfiguracji - numer systemowy lub numer obcy umowy/umów związanych z daną fakturą. - Wartość atrybutu KSEF_NRUmowy przypisanego do nagłówka dokumentu | |
| NrZamowienia | Zależnie od Konfiguracji - numer systemowy lub numer obcy zamówienia/zamówień realizowanych daną fakturą. Dla dokumentu FS/FSE niezwiązanego z zamówieniem systemowym: numer zamówienia wprowadzony przez Użytkownika w kontrolce U kontrahenta. | |
| NrPartiiTowaru | Pole wysyłane o ile w Konfiguracji włączono parametr Podczas eksportu wysyłaj/ Numer partii towaru, wypełniane wartością zbudowana w oparciu o: kodu towaru, cechy dostawy, EAN-u dostawy i daty ważności dostawy użytej na dokumencie. | |
Wartość i elementy zamówienia dla faktury zaliczkowej

Pola sekcji Zamowienie wysyłane są dla faktur zaliczkowych FSL, FEL.
- Wartość zamówienia
| Nazwa linii KSEF | Obsługa | |
| WartoscZamowienia | Wartość brutto zamówienia. Dla dokumentu FEL jest to wartość w walucie zamówienia, dla dokumentu FSL natomiast wartość w PLN bez względu na walutę użytą na ZS/FSL. | |
- Elementy zamówienia
| Nazwa linii KSEF | Znaczenie | Obsługa | |
| NrWierszaZam | Kolejny numer wiersza zamówienia | Kolejny Lp wysyłanych elementów | |
| P_7Z | Nazwa towaru lub usługi | Nazwa z elementu zamówienia (Zae_TwrNazwa) | |
| IndeksZ | Pole przeznaczone do wpisania wewnętrznego kodu zamawianego towaru lub usługi nadanego przez podatnika albo dodatkowego opisu zamawianego towaru lub usługi [pole fakultatywne] | Wysyłany jest kod towaru z elementu zamówienia (Zae_TwrKod). | |
| GTINZ | Globalny Numer Jednostki Handlowej, cyfrowy odpowiednik kodu EAN | Numer EAN towaru z elementu zamówienia, wysyłany zależnie od ustalonej opcji w Konfiguracja/KSeF/Podczas eksportu wysyłaj/Ilość/cenę dla jednostki: - Jeżeli ww. opcja ustawiona jest na pomocnicza i na elemencie użyto jednostki pomocniczej, wówczas wysyłany jest EAN przypisany do tejże jednostki pomocniczej towaru, a jeżeli takiego EAN-u nie zdefiniowano, wówczas kod u kontrahenta z karty Odbiorcy zgodnego z kontrahentem głównym dokumentu, o ile na karcie Odbiorcy wskazano tą jednostką. Jeżeli na elemencie nie została użyta jednostka pomocnicza, wówczas poszukiwany jest EAN jednostki podstawowej tj. EAN z karty towaru, a jeżeli go tam nie zdefiniowano, wówczas kod u kontrahenta z karty Odbiorcy, o ile nie przypisano na niej żadnej jednostki. - Jeżeli ww. opcja ustawiona jest na podstawowej wówczas wysyłany jest EAN jednostki podstawowej, a jeżeli go nie zdefiniowano, wówczas kod u kontrahenta z karty Odbiorcy, o ile nie przypisano na niej żadnej jednostki. | |
| P_8AZ | Jednostka miary | Symbol jednostki podstawowej lub pomocniczej elementu, zależnie od ustawienia parametru Ilość/cenę dla jednostki: podstawowej/pomocniczej sekcji Podczas eksportu wysyłaj w Konfiguracji Systemu, zakładka {KSeF} | |
| P_8BZ | Ilość | Ilość w jednostce podstawowej lub pomocniczej elementu, zależnie od ustawienia parametru Ilość/cenę dla jednostki: podstawowej/pomocniczej sekcji Podczas eksportu wysyłaj w Konfiguracji Systemu, zakładka {KSeF}.. | |
| P_9AZ | Cena netto | Cena dla jednostki podstawowej lub pomocniczej elementu, zależnie od ustawienia parametru Ilość/cenę dla jednostki: podstawowej/pomocniczej sekcji Podczas eksportu wysyłaj w Konfiguracji Systemu, zakładka {KSeF}. | |
| P_11NettoZ | Wartość netto elementu | Wartość netto elementu zamówienia. W przypadku FEL jest to wartość w walucie ZS, natomiast w przypadku FSL wartość w PLN bez względu na walutę użytą na ZS. | |
| P_11VatZ | Kwota podatku od zamówionego towaru lub usługi | Wartość obliczona na podstawie ww. wartości netto i stawki VAT użytej na elemencie ZS. Pole nie jest wysyłane w przypadku FEL w Procedurze OSS. | |
| P_12Z | Stawka podatku: 23, 22, 8, 7, 5, 4, 3, 0 KR, 0 WDT, 0 EX, np I, np II, zw, oo | Wysyłana stawka VAT elementu (Zae_StawkaPod) z wyjątkami j.n. Stawka 0 KR wysyłana jest jeżeli na dokumencie użyto transakcji krajowej (ExpoNorm 1, 20, 23) a na elemencie zamówienia użyto stawki 0%. Stawka 0 WDT wysyłana jest jeżeli na dokumencie użyto transakcji wewnątrzwspólnotowej (ExpoNorm 6, 7, 8, 9, 16, 17, 18, 19, 21) i na elemencie zamówienia użyto stawki 0%. Stawka 0 EX wysyłana jest jeżeli na dokumencie użyto transakcji inna zagraniczna (ExpoNorm 2, 3, 4, 5) i na elemencie zamówienia użyto stawki 0%. Stawka np I wysyłana jest w przypadku niepodlegających opodatkowaniu dostaw towarów/usług z wyłączeniem transakcji, o których mowa w art. 100 ust. 1 pkt 4 ustawy tj. w poniższych przypadkach: - ExpoNorm 1, 2, 3, 4, 5, 8, 9, 23 i na elemencie użyto stawki np. - ExpoNorm 6, 7, 16, 17, 18, 19, 21, rodzaj zakupu inny niż „usługi rozlicza odbiorca” i na elemencie użyto stawki np. Stawka np II wysyłana jest w przypadku niepodlegającego opodatkowaniu na terytorium kraju, świadczenia usług o których mowa w art. 100 ust. 1 pkt 4 ustawy tj. ExpoNorm 6, 7, 16, 17, 18, 19, 21, rodzaj zakupu „usługi rozlicza odbiorca” i na elemencie użyto stawki np. Stawka oo wysyłana jest wówczas, jeżeli na dokumencie użyto transakcji Podatnikiem jest Nabywca a na elemencie użyto stawki np (ExpoNorm = 20 i Zae_flagavat = 2). Stawka zw wysyłana jest wówczas, jeżeli na elemencie użyto stawki zw. Pole nie jest wypełniane w przypadku dokumentów zarejestrowanych w Procedurze OSS oraz oznaczonych jako procedura Vat-marża, o czym więcej w dalszej części dokumentu. | |
| P_12_XIIZ | Stawka podatku w kraju odbiory (WSTO/OSS) | Pole wypełniana jest dla dokumentów w Procedurze OSS. Wysyłana jest stawka VAT elementu (Zae_StawkaPod). | |
| P_12Z_Zal_15 | Znacznik dla towaru lub usługi wymienionych w załączniku nr 15 do ustawy. | Pole z wartością 1 wysyłane jest wówczas, jeżeli na karcie towaru zaznaczono parametr Podzielona płatność (MPP) (Twr_MPP=1). | |
Stopka faktury i dodatkowe oznaczenie Sprzedawcy

| Nazwa linii KSEF | Obsługa | |
| StopkaFaktury | Wysyłana jest treść stopki wydruku przypisanej do definicji dokumentu danego centrum (w kontrolce Stopka wydruku zakładki {Ogólne} definicji dokumentu). | |
| KRS | Numer wprowadzony w kontrolce Numer w rejestrze zakładki {Deklaracje} pieczątki firmy przypisanej na dokumencie, a jeżeli brak takiej pieczątki wówczas z pieczątki centrum głównego (Frm_DNumerRej). | |
| REGON | Wartość wprowadzona w kontrolce Identyfikator REGON zakładki {Deklaracje} pieczątki firmy jw. (Frm_DRegon) | |
| BDO | Wartość wprowadzona w kontrolce Numer BDO zakładki {Deklaracje} pieczątki firmy jw. (Frm_NumerBDO) | |
Wykorzystanie atrybutów podczas wysyłki dokumentu do KSeF
W poniższej tabeli zebrano wszystkie atrybuty za pomocą których można przekazać do KSeF te informacje, które nie są obsługiwane/zapisywane wprost w Systemie Comarch ERP XL. Atrybuty te zostały omówione we wcześniejszej części dokumentu.
| Nazwa klasy atrybutu | Obsługa | |
| KSEF_Nabywca_NrID | Za pomocą tego atrybutu można podać inny identyfikator podatkowy Nabywcy (kontrahenta głównego), dla którego standardowy sposób obsługi pola jest zawodny. | |
| KSEF_Nabywca_JST | Jeżeli do nagłówka wysyłanego dokumentu przypisano atrybut KSEF_Nabywca_JST i przypisano mu wartość Tak, wówczas - w sekcji Podmiot2 (dane kontrahenta głównego FS) wysyłany jest znacznik JST=1 - w sekcji Podmiot3 wysyłane są dane kontrahenta docelowego z Rolą=8 | |
| KSEF_Nabywca_GV | Jeżeli do nagłówka wysyłanego dokumentu przypisano atrybut KSEF_Nabywca_GV i przypisano mu wartość Tak, wówczas - w sekcji Podmiot2 (dane kontrahenta głównego FS) wysyłany jest znacznik GV=1 - w sekcji Podmiot3 wysłane są dane kontrahenta docelowego z Rolą=10 | |
| KSEF_Podmiot3_IDWew | Za pomocą tego atrybutu, przypisanego do adresu kontrahenta docelowego, adresu płatnika oraz formatki karty osoby u kontrahenta można przekazać informację w polu IDWew. | |
| KSEF_Podmiot3_Pracownik | Dla faktury do której przypisano atrybut KSEF_Podmiot3_Pracownik i przypisano wartość Tak w sekcji Podmiot3 wysłane zostaną dane osoby u kontrahenta głównego z rolą 11. | |
| KSEF_DataDostawy | Przypisanie do dokumentu tego atrybutu i podanie dla niego wartości <Nieokreślona> skutkuje tym, że System nie wyśle pola P_6 (data zakończenia dostawy). Należy go stosować, gdy data zakończenia dostawy nie jest znana w chwili wysyłania dokumentu do KSeF. | |
| KSEF_P_6_Od | Za pomocą tych atrybutów można podać okres Od-Do, którego dotyczy faktura, zamiast przesyłania jednej daty dostawy. | |
| KSEF_P_6_Od | ||
| KSEF_P_6A | Za pomocą tego atrybutu przypisanego do poszczególnych elementów faktury można przekazać różne daty dostawy tych elementów, zamiast przesyłania jednej wspólnej daty dostawy. | |
| KSEF_WZ | Za pomocą tego atrybutu (w tym wielowartościowego) można przekazać numer wydania zewnętrznego w przypadku, gdy Użytkownik nie stosuje dokumentów WZ jako obiektów w systemie. | |
| JPK_P_16 | Przypisanie do dokumentu jednego z tych atrybutów z wartością TAK oznacza Metoda kasowa | |
| KSEF_P_16 | ||
| JPK_P_17 | Przypisanie do dokumentu jednego z tych atrybutów z wartością TAK oznacza Samofakturowanie | |
| KSEF_P_17 | ||
| JPK_P_22 | Przypisanie do dokumentu jednego z tych atrybutów z wartością TAK oznacza Wewnątrzwspólnotowa dostawa nowych środków transportu | |
| KSEF_P_22 | ||
| KSEF_P_42_5 | Przypisanie do dokumentu atrybutu z wartością TAK oznacza, że występuje obowiązek posiadania dodatkowego dokumentu o którym mowa w art. 42 ust 5 (dotyczy Wewnątrzwspólnotowej dostawy nowych środków transportu) | |
| JPK_P_22A | Data dopuszczenia nowego środka transportu do użytku | |
| KSEF_P_22A | ||
| JPK_P_22B | Przebieg pojazdu lądowego | |
| KSEF_P_22B | ||
| JPK_P_22C | Liczba godzin używania jednostki pływającej | |
| KSEF_P_22C | ||
| JPK_P_22D | Liczba godzin używania statku powietrznego | |
| KSEF_P_22D | ||
| JPK_P_23 | Przypisanie do dokumentu jednego z tych atrybutów z wartością TAK oznacza adnotację VAT: Faktura WE uproszczona(…). | |
| KSEF_P_23 | ||
| KSEF_P_PMarzy_3_1 | Przypisanie do dokumentu atrybutu z wartością TAK oznacza procedura marży dla biur podróży | |
| KSEF_P_PMarzy_3_2 | Przypisanie do dokumentu atrybutu z wartością TAK oznacza procedura marży – towary używane | |
| KSEF_P_PMarzy_3_3 | Przypisanie do dokumentu atrybutu z wartością TAK oznacza procedura marży – dzieła sztuki | |
| KSEF_ZwrotAkcyzy | Przypisanie do dokumentu atrybutu z wartością TAK oznacza przekazanie informacji dodatkowej dotyczącej zwrotu akcyzy, niezbędnej dla rolników ubiegających się o zwrot podatku akcyzowego zawartego w cenie oleju napędowego. | |
| KSEF_TerminPlatnosci_Ilosc | Za pomocą tych atrybutów przypiętych do nagłówka dokumentu można przesłać informację o terminie płatności w formie „opisowej” zamiast podawania konkretnej daty jako terminu płatności. | |
| KSEF_TerminPlatnosci_Jednostka | ||
| KSEF_TerminPlatnosci_ZdarzeniePoczatkowe | ||
| KSEF_LinkDoPlatnosci | Na podstawie tego atrybutu wypełniane jest pole LinkDoPlatnosci. | |
| KSEF_IPKSeF | Na podstawie tego atrybutu wypełniane jest pole IPKSeF (identyfikator płatności bezgotówkowej, wygenerowany przez agenta rozliczeniowego dla należności wynikającej z faktury). | |
| KSEF_NrUmowy | Za pomocą tego atrybutu (w tym wielowartościowego) można przekazać numer umowy w przypadku, gdy Użytkownik nie stosuje umów jako obiektów w systemie. | |
Procedury wykorzystywane podczas wysyłki dokumentu do KSeF
Wszystkie dane przesyłane przez Comarch ERP XL w pliku e-faktury ustalane są za pomocą funkcji/procedur przedstawionych w poniższej tabeli. Procedury te mogą być stosownie modyfikowane przez Partnerów/zespoły IT na potrzeby konkretnego Klienta.
| Procedury główne | Procedury pomocnicze | |
| CDN.KSEF_Dane3 | CDN.KSeF_DaneFaKorygowanej_FA3 | Dane dotyczące faktury korygowanej. |
| CDN.KSeF_Atrybuty_FA3 | Tabela atrybutów przypisanych do nagłówka dokumentu. | |
| CDN.KSeF_Atrybuty_Korygowanych_FA3 | Tabela atrybutów przypisanych do faktury pierwotnej przy korekcie danych (dane adresowe nabywcy). | |
| CDN.KSeF_Umowy_FA3 | Datę zawarcia i numer umowy powiązanej z fakturą. | |
| CDN.KSeF_CzyMetodaPrzedPo_FA3 | Zwraca informację wskazującą czy korekta ma być przekazana metodą „przed/po”. | |
| CDN.KSeF_Podmiot3_Odbiorca_FA3 | Dane dodatkowego odbiorcy jeśli różni się od nabywcy. Rola 2. | |
| CDN.KSeF_Podmiot3_Platnik_FA3 | Dane płatnika gdy jest inny niż nabywca. Rola 6. | |
| CDN.KSeF_Podmiot2K_FA3 | Skorygowane dane nabywcy przy korekcie jego danych. | |
| CDN.KSeF_KorDokNiespietyLubSpinElemPrzedPo_FA3 | Pozycje korekty w układzie „stan przed” i „stan po” dla zwykłych lub spiętych elementów. | |
| CDN.KSeF_DokNiespietyLubSpinElemZKorRoznicowa_FA3 | Pozycje korekty różnicowej (tylko zmiany) dla dokumentu niespiętego lub elementów spiętych oraz pozycje dokumentów nieskorygowanych (innych niż spinacze nagłówkowe). | |
| CDN.KSeF_KorSpinNaglPrzedPo_FA3 | Pozycje korekty dla spinaczy nagłówkowych metodą „przed/po”. | |
| CDN.KSeF_KorSpinNaglRoznicowa_FA3 | Pozycje korekty różnicowej dla spinaczy nagłówkowych (tylko zmienione wartości). | |
| CDN.KSeF_KorRecznaPrzedPo_FA3 | Pozycje ręcznej korekty metodą „przed/po”. | |
| CDN.KSeF_Atrybuty_WZ_FA3 | Lista numerów WZ powiązanych z fakturą. | |
| CDN.KSeF_Atrybuty_Umowy_FA3 | Lista numerów umów powiązanych (w atrybucie) z fakturą . | |
| CDN.KSeF_Podmiot3_JST_Odbiorca_FA3 | Dane odbiorcy w roli jednostki samorządowej (JST). Rola 8. | |
| CDN.KSeF_Podmiot3_GV_Odbiorca_FA3 | Dane odbiorcy w roli GV. Rola 10. | |
| CDN.KSeF_Podmiot3_Pracownik_FA3 | Dane pracownika powiązanego z dokumentem. Rola 11. | |
| CDN.KSeF_Dane3_ZAM | Dane pozycji zamówienia powiązanego z dokumentem. | |
| CDN.KSEF_DanePlatnosci3 | CDN.KSeF_Platnosci3 | Lista płatności dokumentu, dane dotyczące formy płatności, statusu zapłaty za dokument, kwot i terminów zapłaty za dokument. lista rachunków bankowych. |
| CDN.KSeF_Zapisy3 | ||
| CDN. KSeF_RachunkiBankowe3 | ||
| CDN. KSeF_Dokumenty3 |
Specyficzne transakcje w wysyłce do KSeF
Faktury sprzedaży w walucie obcej
W Systemie Comarch ERP XL jako dokumenty w walucie obcej traktowane są wyłącznie faktury FSE, (S)FSE, (s)FSE, FEL oraz ich korekty FKE, (S)FKE, (s)FKE, (Z)FKE, KEL w walucie innej niż PLN. Pozostałe dokumenty sprzedaży podlegające wysyłce do KSeF traktowane są jak dokumenty w PLN, niezależnie od waluty na nich użytej i dla takowych wysyłane jest wyłącznie cena/wartość/tabela VAT w PLN.
Faktura VAT marża w wysyłce KSeF
W Systemie Comarch ERL XL nie są obsługiwane faktury VAT-marża. Dla tych, Klientów, którzy zobowiązani są je rejestrować proponowane jest rozwiązanie pomocnicze, pozwalające na ich prawidłowe ujęcie w JPK a obecnie również prawidłowo wysłanie do KSeF poprzez wystawianie na tą okoliczność dwóch dokumentów:
- Faktura sprzedaży: udokumentowanie sprzedaży VAT brutto w stawce np
- Faktura wewnętrzna: wprowadzenie marży, z dwoma rekordami tabeli Vat
- Rekord in minus w stawce np
- Rekord in plus w stawce krajowej na kwotę marży
Na potrzeby KSeF ww. fakturę sprzedaży należy oznaczyć za pomocą procedury MR_T przypisanej na zakładce {VAT} dokumentu lub za pomocą jednego z atrybutów przypisanych do dokumentu: KSEF_P_PMarzy_3_1, KSEF_P_PMarzy_3_2, KSEF_P_PMarzy_3_3 o czym więcej w rozdziale Adnotacje na fakturze.
Jak napisano powyżej na ww. fakturze należy użyć stawki NP., tylko bowiem wartość w takiej stawce zostanie wykazana w polu P_13_11 przeznaczonym dla faktur VAT-marża. Wartości w stawkach innych niż NP. zostaną przez System wykazane w polach przeznaczonych dla tych stawek.
Użytkownik powinien oznaczać faktury ww. znacznikami w rozważny sposób, w szczególności, jeżeli niesłusznie oznaczy nimi faktury rejestrowane w stawce NP dla specyficznych rodzajów transakcji, wówczas kwoty netto zostaną wykazane dwukrotnie: dla pola Vat-marża i dla pola właściwego dla tej specyficznej transakcji (np. Podatnikiem jest nabywca, sprzedaż z rodzajem „Usługi rozlicza odbiorca”, dostawa opodatkowana poza terytorium kraju).
Jeżeli przyjęty w Systemie sposób obsługi tych pól dla tak oznaczonych faktur nie odpowiada Użytkownikowi, wówczas może on dokonać stosownych zmian w procedurach obsługujących te pola.
Kwalifikacja transakcji wg jej rodzaju a stawki Vat na elementach
Stawka VAT elementu (pole P_12) wysłana jest na podstawie stawki użytej na elemencie, z wyjątkiem transakcji Podatnikiem jest Nabywca w stawce NP, kiedy to wysyłane jest oznaczenie oo, z wyjątkiem faktur oznaczonych znacznikiem Vat-marża w stawce np, kiedy to stawka nie jest wysyłana oraz z wyjątkiem WSTO w procedurze OSS, kiedy to zamiast stawki krajowej wysyłane jest w polu P-12_XII stawka kraju konsumenta. Użytkownik powinien więc stosować na elementach stawki właściwe dla danego rodzaju transakcji, w przeciwnym razie faktura może zostać potraktowana przez organy kontrolne jako niewłaściwa. Jeżeli przyjęty w Systemie sposób mapowania poszczególnych rodzajów transakcji na pola struktury e-faktury czy też sposób obsługi pola P_12 nie odpowiada Użytkownikowi, wówczas może on dokonać stosownych zmian w procedurach obsługujących te pola.
Szczególne przypadki przedstawiono poniżej:
- Transakcja „Usługi rozlicza odbiorca” (ExpoNorm 6, 7, 21 i RodzajZakupu=8). Tego typu transakcje wykazywane są w polu P_13_9. Właściwą dla niej stawką jest stawka NP (do KSeF wysyłana np II) i to taką stawkę powinien użyć Użytkownik. System nie dokonuje żadnej podmiany stawki VAT, wysyła w polu P_12 wprost stawkę podaną przez Operatora.
- Transakcja wewnątrzwspólnotowej dostawy opodatkowanej poza terytorium kraju o rodzaju innym niż ww. (ExpoNorm=21, RodzajZakupu<>8). W polu P_13_8 (dostawa opodatkowana poza terytorium kraju) ujmowane są wartości w stawce NP, ZW i 0, natomiast System nie dokonuje żadnej podmiany stawki, wysyła w polu P_12 wprost stawkę podaną przez Operatora. Użytkownik powinien więc rozważyć rezygnację użycia stawki innej niż NP.
- Transakcja inna zagraniczna opodatkowana poza terytorium kraju (ExpoNorm=23) w stawce NP i ZW wykazywana jest w polu P_13_8 (dostawa opodatkowana poza terytorium kraju), natomiast System nie dokonuje żadnej podmiany stawki, wysyła w polu P_12 wprost stawkę podaną przez Operatora. Użytkownik powinien więc rozważyć rezygnację ze stawki ZW na takim dokumencie.
- Transakcja inna zagraniczna opodatkowana poza terytorium kraju (ExpoNorm=23) w stawce 0% wykazywana jest zależnie od ustawienia parametru Interpretuj transakcje dost. opodatkowanej poza terytorium kraju w stawce 0% jako krajowe. Jeżeli parametr jest włączony, wówczas transakcja taka wykazywana jest w polu P_13_6_1 (kraj 0%), jeżeli wyłączony, wówczas w polu P-13_8 (dostawa opodatkowana poza terytorium kraju), natomiast System nie dokonuje żadnej podmiany stawki, wysyła w polu P_12 wprost stawkę użytą na elemencie. Jeżeli więc ww. parametr jest wyłączony, wówczas Użytkownik nie powinien używać stawki 0% na takim dokumencie.
Faktury rejestrowane aplikacją CDNAVAT a wysyłka do KSeF
Aplikacja CDNAVAT ma za zadanie wspierać Użytkowników w tych sytuacjach, kiedy to dla danej transakcji zastosowanie ma inny kurs dla podatku dochodowego (CIT/PIT) a inny dla podatku VAT. W Systemie Comarch ERP XL na dokumentach w walucie obcej kurs ustalany jest wg zasad obowiązujących dla podatku dochodowego, tj. na podstawie mniejszej z dat: wystawienia i sprzedaży. Jeżeli kurs dla VAT jest inny, wówczas przy użyciu CDNAVAT Użytkownicy mogą wygenerować do takich dokumentów fakturę (A)FS po innym kursie. W takiej sytuacji to nie dokument źródłowy, ale powiązana z nim (A)FS jest ujmowana w JPK_VAT.
Jeżeli chodzi o kwestię CDNAVAT w KSeF, to przyjęte zostały poniższe założenia:
- na dokumentach pierwotnych (FSE, FEL) parametr Wyślij do KSeF ustalany jest wg ogólnych zasad, tj. na podstawie definicji dokumentu i karty kontrahenta
- na generowanych aplikacją CDNAVAT dokumentach (A)FS ww. parametr jest domyślnie wyłączony, niezależnie od definicji FS i niezależnie od ustawienia ww. parametrów na dokumencie pierwotnym. Uwaga: planowane są w tym zakresie zmiany tj. oznaczanie takich faktur parametrem Wyślij/Poza systemem i kopiowanie numeru KSeF w celu prawidłowego wykazania tych dokumentów w JPK.
- jeżeli dla dokumentu FEL/FSE w walucie obcej czy też ich korekcie wygenerowana zostanie aplikacją CDNAVAT faktura (A)FS, wówczas:
- jako kurs wysyłanego dokumentu ustalony zostaje kurs z powiązanej (A)FS
- kwota podatku VAT w PLN zostaje obliczona na podstawie kursu z (A)FS.
Ww. zasada wysyłania kursu i kwoty VAT na podstawie powiązanej (A)FS jest domyślną zasadą w Systemie, jeżeli Użytkownik nie chce z niej skorzystać, wówczas może ją wyłączyć w cdn.Konfig (Kon_Komentarz= KSeF- dla FSE kurs z (A)FS wygenerowanej w CDNAVAT).
Użytkownik powinien wziąć pod uwagę fakt, że na standardowym wydruku ww. FSE/FEL drukowany jest kurs/podatek VAT wprost na podstawie FSE/FEL, dlatego taki wydruk nie powinien być udostępniany Klientowi. Nabywca powinien pobrać go z KSeF. Jeżeli Użytkownik zdecyduje się przekazać Klientowi fakturę w tradycyjny sposób powinien przygotować dedykowany do tego wydruk.
W przypadku dokumentów FSL/FS ww. zasada nie obwiązuje, jak już napisano we wcześniejszej części dokumentu, w kontekście KSeF traktowane są jako dokumenty rejestrowane w walucie systemowej, bez względu na walutę użytą na nagłówku tego dokumentu, co za tym idzie, w przypadku FS wysyłane są ceny, wartości i tabela VAT wyłącznie w PLN. W przypadku dokumentów sprzedaży w walucie obcej Użytkownik powinien stosować dokumenty walutowe FEL/FSE.
Specjalna obsługa dokumentu (A)FSK związanego z rabatem retro
Rabat retrospektywny (rabat retro) polega na udzieleniu rabatu posprzedażowego, zazwyczaj z tytułu osiągnięcia w danym okresie określonej wielkości obrotu. W Systemie Comarch ERP XL należny Nabywcy rabat retro można rozliczać nie tylko za pomocą korekty zbiorczej (Z)FSK/FKE, ale również za pomocą ręcznej korekty A-vista (A)FSK. Taki dokument (A)FSK jest traktowany w sposób szczególny, jako zbiorcza korekta rabatowa z zastosowaniem poniższych zasad:
- W sekcji DaneFaKorygowanej wysyłane są dane dotyczące faktur, dla których naliczono rabat retro
- Wysyłane jest pole OkresFaKorygowanej, a w nim zakres dat ustalony na podstawie okresu retro
- Sekcja FaWiersz nie jest wysyłana. Jeżeli Użytkownik chce, aby elementy korekty były wysyłane, wówczas do rozliczania rabatu retro powinien stosować korekty zbiorcze (Z)FSK/FKE zamiast dokumentu (A)FSK.
Wysyłka do KSeF a nieznana data zakończenia dostawy
W Systemie Comarch ERP XL jako data zakończania dostawy rozumiana jest data sprzedaży podana na formatce faktury. Podanie tej daty jest obowiązkowe, w oparciu o nią ustalana jest bowiem cena początkowa, promocje itp. warunki handlowe. Użytkownik nie ma możliwości, aby na dokumencie w jakiś sposób podać informację o tym, że ostateczna data zakończenia dostawy nie jest jeszcze znana. Dotychczas Użytkownik ustalał datę sprzedaży na określonym poziomie, zatwierdzał fakturę, drukował ją bez daty sprzedaży (możliwość wskazania stosownej opcji w parametrach wydruku okna pojawiającego się podczas drukowania faktury), a następnie uprawniony do tego Operator zmieniał datę sprzedaży na fakturze wówczas, gdy okazała się ona inna, niż pierwotnie ustalona na fakturze.
Aby realizacja ww. scenariusza była nadal możliwa z chwilą gdy Użytkownik zamiast drukowania faktury będzie zobowiązany wysłać ją do KSeF dokonane zostały poniższe zmiany w zakresie obsługi daty sprzedaży:
- Pole P_6 (data zakończenia dostawy) nie jest wysyłane, jeżeli do dokumentu przypisany zostanie atrybut o nazwie KSEF_DataDostawy z wartością <Nieokreślona> i/lub data sprzedaży jest taka sama jak data wystawienia.
- Operator z prawem Edycja daty sprzedaży na zatwierdzonym dokumencie może edytować datę sprzedaży na dokumencie zatwierdzonym, w tym również na fakturach wysłanych do KSeF.
XL180 - Mapowanie danych na strukturę logiczną schematu FA(3) e-faktury KSeF w wersji 2025.1.3
Wstęp
Celem niniejszego biuletynu jest zapoznanie Użytkowników systemu Comarch ERP XL z zasadami wypełniania poszczególnych linii pliku .xml faktury wysyłanej do KSeF wg schematu FA(3). Budowa ww. pliku omówiona jest w broszurze udostępnionej przez Ministerstwo Finansów pod adresem j.n..: https://ksef.podatki.gov.pl/pliki-do-pobrania-ksef-20/ Wszystkie dane przesyłane przez Comarch ERP XL w ww. pliku ustalane są za pomocą funkcji/procedur, o których mowa w dalszej części dokumentu. Jeżeli standardowy sposób ustalania przez System tych danych jest niewystarczający/niesatysfakcjonujący Klienta, wówczas Partner/ zespoły IT Klienta mogą je zamienić poprzez modyfikację stosownej procedury. Nie ma natomiast możliwości, aby Użytkownik samodzielnie dodał obsługę pola nieprzewidzianego w standardowej obsłudze w Comarch ERP XL. Jeżeli Klient będzie miał potrzebę obsługi pola niewymienionego w niniejszym biuletynie, wówczas powinien to zgłosić. Obsługa nowych, zgłaszanych przez Klientów pól będzie sukcesywnie dodawana w kolejnych wersjach Systemu. Zmiany w zakresie wysyłki do KSeF w wersji 2025.1.3 w stosunku do funkcjonalności dostępnej w wersji 2025.1 obejmują wymienione poniżej pola, omówione również w dalszej części dokumentu, obsługa pozostałych pól nie uległa zmianie.- Obsługa sekcji Rozliczenie, w której wysyłana jest informacja o wysokości płatności dokumentów WKA/WKK powiązanych z fakturą wysyłaną do KSeF
- Uwzględnianie płatności z ww. WKA/WKK i przyjętych do nich zapłat podczas wysyłania informacji o statusie zapłaty za dokument, kwocie/kwotach dokonanych zapłat oraz informacji o kwotach pozostających do zapłaty
- Poprawa czytelności informacji o nierozliczonych płatnościach przesyłanych w sekcji Dodatkowy Opis poprzez stosowanie fraz: Kwota do zapłaty/Kwota do zwrotu adekwatnie do rodzaju płatności (należność, zobowiązanie).
- Zmiana w zakresie obsługi pól: NIP i NrID danych identyfikacyjnych Nabywcy i Podmiotów3 pozwalająca na wysyłanie polskiego numeru NIP dla podmiotu zagranicznego zarejestrowanego w Polsce
- Zmiana w zakresie obsługi pola P_18 (znacznik odwrotnego obciążenia): oprócz transakcji Podatnikiem jest nabywca (Trn_ExpoNorm=20) znacznik wysyłany jest również dla transakcji Usługi rozlicza odbiorca (Trn_RodzajZakupu=8).
- Zmiana zasad ustalania parametrów KSeF na dokumentach (A)FS rejestrowanych aplikacją CDNAVAT
Mapowanie danych na schemat e-faktury
Struktura schematu głównego FA(3)
Podmiot1 (Sprzedawca)
Sekcja Podmiot1 schematu FA(3)
Dane dotyczące Sprzedawcy wysyłane są na podstawie danych zdefiniowanych na pieczątce przypisanej do dokumentu, a jeżeli dokument nie ma przypisanej pieczątki, wówczas z pieczątki przypisanej do centrum głównego struktury Firmy.Prefiks NIP Sprzedawcy
| Nazwa linii KSEF | Obsługa | |
| PrefiksPodatnika | Prefiks NIP z pieczątki firmy, wysyłany w przypadku transakcji wewnątrzwspólnotowych. Jeżeli nie jest wypełniony, wówczas wysyłana jest wartość PL. | |
Dane identyfikacyjne Sprzedawcy
Dane identyfikacyjne sprzedawcy w schemacie FA(3)
Nazwa Sprzedawcy ustalana jest na podstawie na podstawie poszczególnych kontrolek nazwy z zakładki {Ogólne} pieczątki firmy.
Nazwa Sprzedawcy na pieczątce firmy
| Nazwa linii KSEF | Obsługa | |
| NIP | NIP z pieczątki firmy | |
| Nazwa | Wartość z kontrolek Nazwa w pieczątce firmy | |
Adres Sprzedawcy
Dane adresowe sprzedawcy w schemacie FA(3)
Dane adresowe ustalane są na podstawie danych wprowadzonych na zakładce {Deklaracje cd.} pieczątki firmy. System ustala ich składowe i wysyła je wszystkie w polu AdresL1. Dane ustalane są w kolejności: ulica wraz z numerem domu i numerem lokalu, kod pocztowy, miasto, województwo, gmina, powiat, poczta, przy czym nazwą składowej adresowej poprzedzone są: gmina, powiat i poczta.
Dane adresowe Sprzedawcy w pliku .xml faktury
Kraj Sprzedawcy identyfikowany jest na podstawie kraju przypisanego na zakładce {Deklaracje cd.} pieczątki firmy. Użytkownik powinien na pieczątce wprowadzić nazwę kraju, a na jej podstawie System ustali jego symbol. Aby System prawidłowo zidentyfikował dany kraj konieczne jest, aby wprowadzona w pieczątce firmy nazwa kraju była zgodna z nazwą kraju w tabeli KrajeCelne (KPC_NazwaPL). W przypadku błędnego podania nazwy kraju lub nie podania go w ogóle jako kraj przyjmowana jest Polska.| Nazwa linii KSEF | Obsługa | |
| KodKraju | Symbol kraju ustalony na podstawie nazwy kraju wprowadzonego na zakładce {Deklaracje cd.} pieczątki firmy. | |
| AdresL1 | Dane adresowe wprowadzone na zakładce {Deklaracje cd.} pieczątki firmy. Składowe adresu: ulica, nr domu, nr lokalu, kod pocztowy, miasto, województwo, gmina, powiat i poczta. | |
| GLN | Numer GLN wprowadzony na zakładce {Ogólne} pieczątki firmy. | |
Dane kontaktowe Sprzedawcy
Dane kontaktowe sprzedawcy w schemacie FA(3)
Ww. dane wysyłane są wyłącznie, jeżeli w Konfiguracji systemu włączony jest parametr Podczas eksportu wysyłaj/Dane kontaktowe Sprzedawcy.
Parametryzacja wysyłania do KSeF danych kontaktowych Sprzedawcy
Ww. informacje wysyłane są na podstawie adresu E-mail sekretariatu oraz numeru telefonu zdefiniowanych na zakładce {Deklaracje c.d.} pieczątki firmy.| Nazwa linii KSEF | Obsługa | |
| Adres zdefiniowany w kontrolce Email sekretariatu zakładki {Deklaracje cd.} pieczątki firmy. | ||
| Telefon | Zawartość kontrolki Telefon sekcji Adres siedziby zakładki {Deklaracje cd.} pieczątki firmy. | |
Podmiot2 (Nabywca)
Sekcja Podmiot2 schematu FA(3)
Dane jw. wysyłane są na podstawie adresu kontrahenta głównego użytego na wysyłanym dokumencie, z zastrzeżeniem pól JST i GV o czym w dalszej części dokumentu.Dane identyfikacyjne Nabywcy
Dane identyfikacyjne nabywcy w schemacie FA(3)
Dla Nabywcy należy podać numer, przy pomocy którego można go zidentyfikować. Służy do tego pole NIP lub komplet linii: KodUE (kod kraju UE) i NrVatUE lub pole NrId (identyfikator inny). Pole BrakID z wartością 1 należy przesłać dla podmiotu nieposiadającego numeru NIP, ani też innego identyfikatora podatkowego. Wartość dla ww. linii ustalana jest w oparciu o NIP przypisany do adresu kontrahenta głównego dokumentu (KnA_NIP) oraz dodatkowo w oparciu o wartość atrybutu KSEF_Nabywca_NrID przypisanego do wysyłanego dokumentu wg poniższych zasad: NIP wysyłany jest dla transakcji krajowej (ExpoNorm 1 i 20) przy poniższych warunkach- prefiks NIP pusty i kraj adresu PL (KnA_NIPPrefiks pusty i KnA_Kraj=PL) lub
- w prefiksie NIP podano PL (KnA_NIPPrefiks=PL, a wówczas KnA_Kraj nieistotny)
- transakcja inna zagraniczna
- transakcji krajowa przy poniższych warunkach
- prefiks NIP pusty i kraj adresu <>PL lub
- w prefiksie NIP podano wartość inną niż PL (a wówczas KnA_Kraj nieistotny)
- do dokumentu przypisano atrybut o nazwie KSEF_Nabywca _NrID i podano jego wartość
| Nazwa linii KSEF | Obsługa | |
| NIP | Numer NIP (KnA_NIP) z adresu kontrahenta głównego dokumentu, wysyłany dla transakcji krajowej (ExpoNorm 1 i 20) przy poniższych warunkach - prefiks NIP pusty i kraj adresu PL (KnA_NIPPrefiks pusty i KnA_Kraj=PL) lub - w prefiksie NIP podano PL (KnA_NIPPrefiks=PL, a wówczas KnA_Kraj nieistotny) | |
| KodUE | Prefiks NIP (KnA_NIPPrefiks) z adresu kontrahenta głównego dokumentu wysyłany w przypadkach j.n. | |
| NrVatUE | Numer NIP (KnA_NIP) z adresu kontrahenta głównego dokumentu, wysyłany dla transakcji wewnątrzwspólnotowej | |
| NrID | Pole wypełniane jest w następujących przypadkach: 1. transakcja inna zagraniczna 2. transakcji krajowa przy poniższych warunkach - prefiks NIP pusty i kraj adresu <>PL lub - w prefiksie NIP podano wartość inną niż PL (a wówczas KnA_Kraj nieistotny) 3. do dokumentu przypisano atrybut o nazwie KSEF_Nabywca _NrID i podano jego wartość. | |
| BrakID | Pole z wartością 1 wysyłane jest wówczas, gdy nabywca nie posiada ani numeru NIP, ani innego identyfikatora tj. wówczas, jeżeli KnA_NIP jest puste i do dokumentu nie przepisano atrybutu KSEF_Nabywca _NrID | |
| Nazwa | Zawartości kontrolki/kontrolek Nazwa formatki adresu kontrahenta (Kna_Nazwa1, Kna_Nazwa2 i Kna_Nazwa3) | |
Adres Nabywcy
Adres nabywcy w schemacie FA(3)
Dane adresowe Nabywcy ustalane są na podstawie danych wprowadzonych na formatce adresu kontrahenta głównego na dokumencie i wysyłane w polu AdresL1. Ww. dane wysyłane są w kolejności: ulica wraz z numerem domu i numerem lokalu, kod pocztowy, miejscowość, województwo, gmina, powiat, przy czym nazwą składowej adresowej poprzedzone są: gmina i powiat.
Dane adresowe Nabywcy w pliku .xml faktury
W Systemie Comarch ERP XL na formatkach kart kontrahentów i ich adresów nie ma odrębnych pól na miasto (miejscowość) i pocztę, stąd informacja ta wysyłana jest jeden raz i traktowana jest jako miejscowość. Ulica, numer domu i numer lokalu wysyłane są na podstawie zawartości obu kontrolek Ulica formatki adresu kontrahenta (KnA_Ulica, KnA_Adres) W przypadku miejscowości bez nazw ulic Użytkownicy powinni stosować jedną z poniższych zasad definiowania adresu: Kontrolkę Ulica pozostawić pustą, natomiast w kontrolce Miasto podać zarówno nazwę miejscowości jak i numer domu i lokalu
Definiowanie adresu kontrahenta dla miejscowości bez ulic – propozycja I
Numer domu i lokalu wpisać w kontrolce Ulica, ale poprzedzić ją nazwą miejscowości
Definiowanie adresu kontrahenta dla miejscowości bez ulic – propozycja II
| Nazwa linii KSEF | Obsługa | |
| KodKraju | Dane z formatki adresu kontrahenta głównego. | |
| AdresL1 | ||
| GLN | ||
Dane kontaktowe Nabywcy
Dane kontaktowe Nabywcy w schemacie FA(3)
| Nazwa linii KSEF | Obsługa | |
| Zawartość kontrolki E-Mail adresu kontrahenta głównego (KnA_Email). | ||
| Telefon | Zawartość kontrolki Telefon1 adresu kontrahenta głównego (KnA_Telefon1) | |
ID Nabywcy
ID Nabywcy to unikalny klucz powiązania danych nabywcy w fakturach korygujących, w przypadku gdy dane nabywcy w fakturze korygującej zmieniły się w stosunku do danych w fakturze korygowanej. Pole IDNabywcy przewidziane zostało dla sekcji Podmiot2 (nabywca), sekcji Podmiot3 z rolą=4 (dodatkowy Nabywca) oraz sekcji Podmiot2K. Są to pola właściwe dla korekt typu korekta danych. Za pomocą tego dodatkowego identyfikatora podaje się informację o tym, którego nabywcę dotyczy zmiana danych dokonywana tą korektą. W standardzie Systemu Comarch ERP XL dodatkowi Nabywcy oraz ich identyfikatory nie są obsługiwani, taką obsługę może wprowadzić Partner/dział IT Klienta stosownie modyfikując procedury zwracające ww. dane.
ID Nabywcy w schemacie FA(3)
Pola JST i GV
| Nazwa linii KSEF | Obsługa | ||
| JST | Znacznik jednostki podrzędnej JST. Wartość "1" oznacza, że faktura dotyczy jednostki podrzędnej JST. | Wartość 1 wysyłana jest wówczas, jeżeli w karcie kontrahenta docelowego faktury włączono parametr JST (jednostka podrzędna samorządu terytorialnego). | |
| GV | Znacznik członka grupy VAT. Wartość "1" oznacza, że faktura dotyczy członka grupy VAT. | Wartość 1 wysyłana jest wówczas, jeżeli w karcie kontrahenta docelowego FS włączono parametr GV (członek grupy VAT). | |
- w sekcji Podmiot2 wysyłany jest znacznik JST=1
- w sekcji Podmiot3 wysyłane są dane kontrahenta docelowego z Rolą=8
- w sekcji Podmiot2 wysyłany jest znacznik GV=1
- w sekcji Podmiot3 wysłane są dane kontrahenta docelowego z Rolą=10
Znacznik JST i GV na wzorcu i karcie kontrahenta
Podmiot3
Sekcja Podmiot3 schematu FA(3)
Schemat e-faktury umożliwia przesłanie informacji dotyczących podmiotów trzecich takich jak faktor, odbiorca, podmiot pierwotny, dodatkowy nabywca, wystawca faktury, dokonujący płatności, jednostka samorządu terytorialnego – wystawca, jednostka samorządu terytorialnego – odbiorca, członek grupy VAT – wystawca, członek grupy VAT – odbiorca, pracownik.Podmiot3 – obsługiwane role
W Systemie Comarch ERP XL za pomocą ww. sekcji wysyłana jest informacja o odbiorcy faktury, płatniku, jednostce samorządu terytorialnego – odbiorcy, członku grupy VAT – odbiorcy oraz o pracowniku.| Wysyłane dane | Warunek wysyłania | Rola |
| Adres kontrahenta docelowego | Na karcie kontrahenta docelowego włączono parametr JST, o którym mowa w pkt 2.2.5 | 8 |
| Na karcie kontrahenta docelowego włączono parametr GV, o którym mowa w pkt 2.2.5 | 10 | |
| Do adresu kontrahenta docelowego przypisano atrybut KSeF_Podmiot3_IDWew | 2 | |
| Adres kontrahenta docelowego jest inny niż adres kontrahenta głównego. | 2 | |
| Adres Płatnika | Adres płatnika jest inny niż adres kontrahenta głównego. | 6 |
| Dane osoby u kontrahenta | Na osobie u kontrahenta głównego włączono parametr Wysyłaj dane osoby do KSeF, o którym mowa w dalszej części dokumentu. | 11 |
Podmiot3 z rolą 11 – pracownik
Na formatce osoby u kontrahenta dodany został parametr Wysyłaj dane osoby do KSeF. Jeżeli na karcie danej osoby zostanie włączony ten parametr i osoba ta zostanie przypisana jako osoba u kontrahenta głównego na wysyłanej fakturze, wówczas jej dane wysyłane są w sekcji Podmiot3 z rolą 11.
Parametryzacja wysyłania danych pracownika do KSeF
Podmiot3 – zasady wysyłania danych
| Nazwa sekcji/linii KSEF | Obsługa | |
| IDNabywcy | Pole nieobsługiwane w standardzie, możliwe do obsługi wdrożeniowej poprzez stosowną modyfikację procedury. | |
| DaneIdentyfikacyjne | Wg zasad opisanych w pkt 2.3.3.1 | |
| Adres | Dla Podmiotu3 wysyłanego na podstawie kontrahenta docelowego/płatnika informacje obsługiwane są wg identycznych zasad jak opisane w pkt 2.2.2, z tym, że ustalane są w oparciu o adres kontrahenta docelowego lub płatnika. Dla Podmiotu3 wysyłanego na podstawie osoby u kontrahenta dane te nie są wysyłane. | |
| DaneKontaktowe | Dla Podmiotu3 wysyłanego na podstawie kontrahenta docelowego/płatnika informacje obsługiwane są wg identycznych zasad jak opisane w pkt 2.2.3, z tym, że ustalane są w oparciu o adres kontrahenta docelowego lub płatnika. Dla Podmiotu3 wysyłanego na podstawie osoby u kontrahenta dane te nie są wysyłane. | |
| Rola | Dla Podmiotu3 wysyłanego na podstawie adresu kontrahenta docelowego: 2, 8, 10 Dla Podmiotu3 wysyłanego na podstawie adresu płatnika: 6 Dla Podmiotu3 wysyłanego na podstawie osoby u kontrahenta: 11 | |
| Udział | Pole nieobsługiwane w standardzie, możliwe do obsługi wdrożeniowej poprzez stosowną modyfikację procedury. | |
Dane identyfikacyjne Podmiotu3
| Nazwa linii KSEF | Obsługa | |||
| Dane na podstawie adresu kontrahenta docelowego | Dane na podstawie adresu płatnika | Dane osoby u kontrahenta | ||
| NIP | Numer NIP (KnA_NIP) z adresu, wysyłany dla transakcji krajowej (ExpoNorm 1 i 20) przy poniższych warunkach - prefiks NIP pusty i kraj adresu PL (KnA_NIPPrefiks pusty i KnA_Kraj=PL) lub - w prefiksie NIP podano PL (KnA_NIPPrefiks=PL, a wówczas KnA_Kraj nieistotny) | - | ||
| IDWew | Wg zasad opisanych w pkt Obsługa pola IDWew podczas wysyłania danych Podmiotu3 | |||
| KodUE | Prefiks NIP (KnA_NIPPrefiks) z adresu, wysyłany w przypadkach j.n. | - | ||
| NrVatUE | Numer NIP (KnA_NIP) z adresu, wysyłany dla transakcji wewnątrzwspólnotowej | - | ||
| NrID | Pole wypełniane jest w następujących przypadkach: 1. transakcja inna zagraniczna 2. transakcji krajowa przy poniższych warunkach - prefiks NIP pusty i kraj adresu <>PL lub - w prefiksie NIP podano wartość inną niż PL (a wówczas KnA_Kraj nieistotny) 3. do dokumentu przypisano atrybut o nazwie KSEF_Odbiorca _NrID i podano jego wartość. | Pole wypełniane jest w następujących przypadkach: 1. transakcja inna zagraniczna 2. transakcji krajowa przy poniższych warunkach - prefiks NIP pusty i kraj adresu <>PL lub - w prefiksie NIP podano wartość inną niż PL (a wówczas KnA_Kraj nieistotny) 3. do dokumentu przypisano atrybut o nazwie KSEF_Platnik _NrID i podano jego wartość. | - | |
| BrakID | Pole z wartością 1 wysyłane jest wówczas, gdy podmiot nie posiada ani numeru NIP, ani innego identyfikatora tj. wówczas, jeżeli KnA_NIP jest puste i do dokumentu nie przepisano atrybutu z NrID ani IdWew | Znacznik 1 wysyłany wówczas, jeżeli nie przypisano IdWew | ||
| Nazwa | Zawartości kontrolki/kontrolek Nazwa formatki adresu kontrahenta (Kna_Nazwa1, Kna_Nazwa2 i Kna_Nazwa3) | Imię i nazwisko | ||
Obsługa pola IDWew podczas wysyłania danych Podmiotu3
Identyfikator wewnętrzny to wytworzony w KSeF unikalny identyfikator zakładu/oddziału osoby prawnej lub innej wyodrębnionej jednostki wewnętrznej podatnika. Podatnik może utworzyć takie identyfikatory w Aplikacji Podatnika i się nimi posługiwać. Identyfikator wewnętrzny dla Podmiotu3 jest wysyłany do KSeF w oparciu o atrybut KSeF_Podmiot3_IDWew.| Podmiot3 – źródło wysyłanych danych | IdWew | |
| Adres kontrahenta docelowego | Wartość atrybutu KSEF_Podmiot3_IDWew przypisanego do adresu kontrahenta docelowego. | |
| Adres płatnika | Wartość atrybutu KSEF_Podmiot3_IDWew przypisanego do adresu płatnika. | |
| Osoba u kontrahenta | Wartość atrybutu KSEF_Podmiot3_IDWew przypisanego do osoby u kontrahenta. | |
Faktura: waluta, daty, numer oraz związane dokumenty WZ
Waluta, daty, numer i związane WZ w schemacie FA(3)
Waluta faktury Dla dokumentów FSE, (s)FSE, (S)FSE, FEL i ich korekt wysyłany jest symbol waluty użytej na dokumencie, ze szczególnym uwzględnieniem waluty ZŁ, dla której wysyłany jest symbol PLN. Dla dokumentów FS, (A)FS, (s)FS, (S)FS, RA, FSL i ich korekt wysyłany jest symbol PLN. Data wystawienia [P_1] – data wystawienia wysyłanej faktury/korekty Data sprzedaży [P_6] W zakresie przekazywania informacji o dacie sprzedaży wysyłanej faktury sprzedaży obsłużone są poniższe metody:- Możliwość podania okresu którego dotyczy faktura zamiast podawania jednej daty sprzedaży tj. wysyłanie pól P_6_Od i P_6_Do w oparciu o atrybuty typu data o nazwach: KSEF_P_6_Od i KSEF_P_6_Do przypisane do nagłówka wysyłanego dokumentu
- Możliwość podania różnych dat sprzedaży dla poszczególnych elementów faktury zamiast podawania jednej daty sprzedaży, tj. wysyłanie pola P_6A dla poszczególnych elementów FAWiersz w oparciu o atrybut typu data o nazwie KSEF_P_6A przypisany do poszczególnych elementów faktury
- Możliwość nieprzesyłania daty sprzedaży (np. wówczas, gdy nie jest ona jeszcze znana): data ta nie jest wysyłana, jeżeli do nagłówka dokumentu przypisany zostanie atrybut o nazwie KSEF_DataDostawy z wartością <Nieokreślona>.
- Data P_6 nie jest również przesyłana wówczas, jeżeli data sprzedaży jest taka sama jak data wystawienia
- W innych niż ww. przypadkach w polu P_6 wysyłana jest data sprzedaży (Trn_Data3) faktury
- W przypadku faktur korekt obowiązują poniższe zasady wysyłania daty P_6:
- Możliwość nieprzesyłania daty korekty: data ta nie jest wysyłana, jeżeli do nagłówka dokumentu przypisany zostanie atrybut o nazwie KSEF_DataDostawy z wartością <Nieokreślona>.
- Data P_6 nie jest również przesyłana wówczas, jeżeli data korekty jest taka sama jak data jej wystawienia
- W innych niż ww. przypadkach w polu P_6 wysyłana jest data korekty (Trn_Data3 wysyłanego dokumentu
Parametryzacja numeru dokumentu wysyłanego do KSeF
Dokumenty WZ Informacja o numerach WZ, WZE, WKA i ich korektach wysyłana jest dla dokumentów (S)FS, (s)FS, (S)FSE, (s)FSE i ich korekt, z wyjątkiem korekt zbiorczych. Każdy kolejny numer ww. dokumentów wysyłany jest w kolejnej linii WZ. Jako numer wysyłany jest numer obcy lub numer własny dokumentu, zależnie od ww. opcji w Konfiguracji firmy. Dodatkowo dla Użytkowników którzy nie rejestrują dokumentów WZ jako obiektów w Systemie Comarch ERP XL obsłużono wysyłanie numeru WZ w oparciu o wartość atrybutu u nazwie KSEF_WZ przypisanego do wysyłanej faktury. Jeżeli takich dokumentów jest wiele, wówczas należy zdefiniować i przypisać atrybut wielowartościowy.| Nazwa linii KSEF | Znaczenie | Obsługa | |
| KodWaluty | Waluta dokumentu | Dla dokumentów FSE, (s)FSE, (S)FSE, FEL i ich korekt - symbol waluty użytej na dokumencie. Dla dokumentów FS, (A)FS, (s)FS, (S)FS, RA, FSL i ich korekt - PLN. | |
| P_1 | Data wystawienia | Data wystawienia faktury/korekty | |
| P_2 | Numer faktury | Numer obcy faktury/korekty, tj. wartość z kontrolki Faktura zakładki {Nagłówek} formatki dokumentu lub numer własny, zależnie od parametru w Konfiguracji firmy. | |
| WZ | Numer dokumentu WZ | Kolejne numery dokumentów WZ/WZE/WKA, WZK/WKE/WKK, rozumiane jako Numer obcy tj. wartość z kontrolki Faktura zakładki {Nagłówek} formatki dokumentu, lub numer własny, zależnie od parametru w Konfiguracji firmy. Dane wysyłane dla dokumentów: (S)FS, (s)FS, (S)FSE, (s)FSE, (S)FSK, (s)FSK, (S)FKE, (s)FKE. oraz Numery WZ wysyłane w oparciu o wartość atrybutu u nazwie KSEF_WZ przypisanego do wysyłanej faktury. | |
| P_6 | Data sprzedaży | Dla faktur: data sprzedaży (Trn_Data3). Pole nie jest wysyłane jeżeli: - Do dokumentu został przypisany atrybut o nazwie KSEF_DataDostawy z wartością <Nieokreślona> - Do dokumentu został przypisany atrybut o nazwie KSEF_P_6_Od z niepustą wartością - Istnieje element dokumentu, dla którego przypisano atrybut KSEF_P_6A z niepustą wartością - Data sprzedaży jest taka sama jak data wystawienia Dla korekt: data korekty (Trn_Data3). Pole nie jest wysyłane jeżeli: - Do dokumentu został przypisany atrybut o nazwie KSEF_DataDostawy z wartością <Nieokreślona> - Data korekty jest taka sama jak data wystawienia | |
| P_6_Od | Data początkowa okresu, którego dotyczy faktura | Wartość atrybutu KSEF_P_6_Od przypisanego do nagłówka dokumentu. | |
| P_6_Do | Data końcowa okresu, którego dotyczy faktura | Wartość atrybutu KSEF_P_6_Do przypisanego do nagłówka dokumentu. | |
Faktura: wartość netto, kwota podatku, należność i kurs faktury zaliczkowej
Wartość netto, kwota podatku, należność i kurs fa zaliczkowej w schemacie FA(3)
Wartość netto, kwota podatku, należność
Zestaw pól dla wartości netto i kwot podatku to pola od P_13_1 do P_13_11, w polu P_15 podaje się łączną należność z tytułu faktury. To, w którym polu wykazuje się poszczególne wartości faktury zależy od stawki Vat i rodzaju transakcji. Dana faktura może więc być wykazana w wielu spośród ww. pól. Wartości netto dla poszczególnych typów transakcji i stawek VAT danej faktury oraz wielkości tegoż podatku należy wykazywać w walucie dokumentu. Dodatkowo, w przypadku dokumentów w walucie obcej wykazywana jest kwota podatku w PLN. Wielkość należności z tytułu faktury wykazywana jest w walucie dokumentu.| Nazwa linii KSEF | Opis w schemacie KSeF | Zasady kwalifikowania transakcji | |
| P_13_1 | Suma wartości sprzedaży netto ze stawką podstawową - aktualnie 23% albo 22%. W przypadku faktur zaliczkowych, kwota zaliczki netto. W przypadku faktur korygujących, kwota różnicy, o której mowa w art. 106j ust. 2 pkt 5 ustawy. | Sprzedaż netto w stawce 23% i 22% poza przypadkami opisanymi dla pola P_13_9. | |
| P_14_1 | Kwota podatku od sumy wartości sprzedaży netto ze stawką podstawową - aktualnie 23% albo 22%. W przypadku faktur zaliczkowych, kwota podatku wyliczona według wzoru, o którym mowa w art. 106f ust. 1 pkt 3 ustawy. W przypadku faktur korygujących, kwota różnicy, o której mowa w art. 106j ust. 2 pkt 5 ustawy. | Suma VAT od sprzedaży jw. (w walucie dokumentu) | |
| P_14_1W | W przypadku, gdy faktura jest wystawiona w walucie obcej, kwota podatku od sumy wartości sprzedaży netto objętej stawką podstawową, przeliczona zgodnie z przepisami Działu VI w związku z art. 106e ust. 11 ustawy - aktualnie 23% albo 22%. W przypadku faktur zaliczkowych, kwota podatku wyliczona według wzoru, o którym mowa w art. 106f ust. 1 pkt 3 ustawy. W przypadku faktur korygujących, kwota różnicy, o której mowa w art. 106j ust. 2 pkt 5 ustawy. | Suma VAT od sprzedaży jw. (w walucie systemowej) | |
| P_13_2 | Suma wartości sprzedaży netto ze stawką obniżoną pierwszą - aktualnie 8 % albo 7%. W przypadku faktur zaliczkowych, kwota zaliczki netto. W przypadku faktur korygujących, kwota różnicy, o której mowa w art. 106j ust. 2 pkt 5 ustawy. | Sprzedaż netto w stawce 8% i 7% poza przypadkami opisanymi dla pola P_13_9. | |
| P_14_2 | Kwota podatku od sumy wartości sprzedaży netto ze stawką obniżoną pierwszą - aktualnie 8% albo 7%. W przypadku faktur zaliczkowych, kwota podatku wyliczona według wzoru, o którym mowa w art. 106f ust. 1 pkt 3 ustawy. W przypadku faktur korygujących, kwota różnicy, o której mowa w art. 106j ust. 2 pkt 5 ustawy. | Suma VAT od sprzedaży jw. (w walucie dokumentu) | |
| P_14_2W | W przypadku, gdy faktura jest wystawiona w walucie obcej, kwota podatku od sumy wartości sprzedaży netto objętej stawką obniżoną, przeliczona zgodnie z przepisami Działu VI w związku z art. 106e ust. 11 ustawy - aktualnie 8% albo 7%. W przypadku faktur zaliczkowych, kwota podatku wyliczona według wzoru, o którym mowa w art. 106f ust. 1 pkt 3 ustawy. W przypadku faktur korygujących, kwota różnicy, o której mowa w art. 106j ust. 2 pkt 5 ustawy. | Suma VAT od sprzedaży jw. (w walucie systemowej) | |
| P_13_3 | Suma wartości sprzedaży netto ze stawką obniżoną drugą - aktualnie 5%. W przypadku faktur zaliczkowych, kwota zaliczki netto. W przypadku faktur korygujących, kwota różnicy, o której mowa w art. 106j ust. 2 pkt 5 ustawy. | Sprzedaż netto w stawce 5% poza przypadkami opisanymi dla pola P_13_9. | |
| P_14_3 | Kwota podatku od sumy wartości sprzedaży netto ze stawką obniżoną drugą - aktualnie 5%. W przypadku faktur zaliczkowych, kwota podatku wyliczona według wzoru, o którym mowa w art. 106f ust. 1 pkt 3 ustawy. W przypadku faktur korygujących, kwota różnicy, o której mowa w art. 106j ust. 2 pkt 5 ustawy. | Suma VAT od sprzedaży jw. (w walucie dokumentu) | |
| P_14_3W | W przypadku, gdy faktura jest wystawiona w walucie obcej, kwota podatku od sumy wartości sprzedaży netto objętej stawką obniżoną drugą, przeliczona zgodnie z 45 przepisami Działu VI w związku z art. 106e ust. 11 ustawy - aktualnie 5%. W przypadku faktur zaliczkowych, kwota podatku wyliczona według wzoru, o którym mowa w art. 106f ust. 1 pkt 3 ustawy. W przypadku faktur korygujących, kwota różnicy, o której mowa w art. 106j ust. 2 pkt 5 ustawy. | Suma VAT od sprzedaży jw. (w walucie systemowej) | |
| P_13_4 | Suma wartości sprzedaży netto objętej ryczałtem dla taksówek osobowych. W przypadku faktur zaliczkowych, kwota zaliczki netto. W przypadku faktur korygujących, kwota różnicy, o której mowa w art. 106j ust. 2 pkt 5 ustawy | Sprzedaż krajowa netto w stawce 4% i 3%. | |
| P_14_4 | Kwota podatku od sumy wartości sprzedaży netto w przypadku ryczałtu dla taksówek osobowych. W przypadku faktur zaliczkowych, kwota podatku wyliczona według wzoru, o którym mowa w art. 106f ust. 1 pkt 3 ustawy. W przypadku faktur korygujących, kwota różnicy, o której mowa w art. 106j ust. 2 pkt 5 ustawy. | Suma VAT od sprzedaży jw. (w walucie dokumentu) | |
| P_14_4W | W przypadku, gdy faktura jest wystawiona w walucie obcej, kwota podatku ryczałtu dla taksówek osobowych, przeliczona zgodnie z przepisami Działu VI w związku z art. 106e ust. 11 ustawy. W przypadku faktur zaliczkowych, kwota podatku wyliczona według wzoru, o którym mowa w art. 106f ust. 1 pkt 3 ustawy. W przypadku faktur korygujących, kwota różnicy, o której mowa w art. 106j ust. 2 pkt 5 ustawy. | Suma VAT od sprzedaży jw. (w walucie systemowej) | |
| P_13_5 | Suma wartości sprzedaży netto w przypadku procedury szczególnej, o której mowa w dziale XII w rozdziale 6a ustawy. W przypadku faktur zaliczkowych, kwota zaliczki netto. W przypadku faktur korygujących, kwota różnicy, o której mowa w art. 106j ust. 2 pkt 5 ustawy | Transakcje w procedurze OSS (Trn_ProceduraOSS=1) | |
| P_14_5 | Kwota podatku od wartości dodanej w przypadku procedury szczególnej, o której mowa w dziale XII w rozdziale 6a ustawy. W przypadku faktur zaliczkowych, kwota podatku wyliczona według wzoru, o którym mowa w art. 106f ust. 1 pkt 3 ustawy. W przypadku faktur korygujących, kwota różnicy, o której mowa w art. 106j ust. 2 pkt 5 ustawy. | Suma Vat od sprzedaży jw. | |
| P_13_6_1 | Suma wartości sprzedaży objętej stawką 0% z wyłączeniem wewnątrzwspólnotowej dostawy towarów i eksportu. W przypadku faktur zaliczkowych, kwota zaliczki. W przypadku faktur korygujących, kwota różnicy, o której mowa w art. 106j ust. 2 pkt 5 ustawy [pole opcjonalne]. | W polu tym wykazywane są transakcje j.n. - transakcja krajowa w stawce 0% - transakcja Podatnikiem jest Nabywca w stawce 0% (uwaga: zarejestrowanie takiego dokumentu jest błędem Użytkownika) - transakcja inna zagraniczna dostawa opodatkowana poza terytorium kraju (ExpoNorm=23) w stawce 0% o ile włączony jest parametr „Interpretuj transakcje dst. opodatk. poza terytorium kraju w stawce 0% jako krajową” | |
| P_13_6_2 | Suma wartości sprzedaży objętej stawką 0% w przypadku wewnątrzwspólnotowej dostawy towarów. W przypadku faktur korygujących, kwota różnicy, o której mowa w art. 106j ust. 2 pkt 5 ustawy. | Transakcje wewnątrzwspólnotowe, w tym trójstronne (ExpoNorm 6, 7, 8, 9, 16, 17, 18, 19) w stawce 0% dla rodzaju zakupu innego niż Usługi rozlicza odbiorca (RodzajZakupu<>8) | |
| P_13_6_3 | Suma wartości sprzedaży objętej stawką 0% w przypadku eksportu. W przypadku faktur zaliczkowych, kwota zaliczki. W przypadku faktur korygujących, kwota różnicy, o której mowa w art. 106j ust. 2 pkt 5 ustawy. | Transakcje inna zagraniczna (ExpoNorm 2, 3, 4, 5) w stawce 0%. | |
| P_13_7 | Suma wartości sprzedaży zwolnionej od podatku. W przypadku faktur zaliczkowych, kwota zaliczki. W przypadku faktur korygujących, kwota różnicy wartości sprzedaży. | Sprzedaż netto w stawce zw, poza przypadkami opisanymi dla pól P_13_8 i P_13_9. | |
| P_13_8 | Suma wartości sprzedaży w przypadku dostawy towarów oraz świadczenia usług poza terytorium kraju, z wyłączeniem kwot wykazanych w polach P_13_5 i P_13_9. W przypadku faktur zaliczkowych, kwota zaliczki. W przypadku faktur korygujących, kwota różnicy wartości sprzedaży. | W polu tym wykazywane są transakcje j.n. - transakcja krajowa, inna zagraniczna, trójstronna (ExpoNorm 1, 2, 3, 4, 5, 8, 9, 16, 17, 18, 19) w stawce np o ile faktura nie została oznaczona jako VAT marża (więcej na temat faktury VAT marża w dalszej części dokumentu) - transakcja wewnątrzwspólnotowa dostawa (Exponorm 6, 7) o rodzaju innym niż Usługi rozlicza odbiorca w stawce np - transakcja wewnątrzwspólnotowa dostawa transakcja opodatkowana poza terytorium kraju (ExpoNorm=21) o rodzaju innym niż Usługi rozlicza odbiorca w stawce 0%, zw i np. - transakcja inna zagraniczna transakcja opodatkowana poza terytorium kraju (ExpoNorm=23) w stawce zw i np. - transakcja inna zagraniczna transakcja opodatkowana poza terytorium kraju (ExpoNorm=23) w stawce 0% o ile wyłączony jest parametr konfiguracyjny Interpretuj Dost. Opodatkowana poza terytorium kraju w stawce 0% jako Kraj” | |
| P_13_9 | Suma wartości świadczenia usług, o których mowa w art. 100 ust. 1 pkt 4 ustawy. W przypadku faktur zaliczkowych, kwota zaliczki. W przypadku faktur korygujących, kwota różnicy wartości sprzedaży. | Transakcje wewnątrzwspólnotowe, w tym ww. dst. opodatkowana poza terytorium kraju (ExpoNorm 6, 7, 21) o rodzaju „Usługi rozlicza odbiorca”, bez względu na stawkę. | |
| P_13_10 | Suma wartości sprzedaży w procedurze odwrotnego obciążenia, dla której podatnikiem jest nabywca zgodnie z art. 17 ust. 1 pkt 7 i 8 ustawy oraz innych przypadków odwrotnego obciążenia występujących w obrocie krajowym. W przypadku faktur zaliczkowych, kwota zaliczki. W przypadku faktur korygujących, kwota różnicy, o której mowa w art. 106j ust. 2 pkt 5 ustawy. | Sprzedaż w transakcji Podatnikiem jest Nabywca (ExpoNorm=20) w stawce np. | |
| P_13_11 | Suma wartości sprzedaży w procedurze marży, o której mowa w art. 119 i art. 120 ustawy. W przypadku faktur zaliczkowych, kwota zaliczki. W przypadku faktur korygujących, kwota różnicy wartości sprzedaży. | Sprzedaż netto w stawce np faktur oznaczonych jako faktura VAT marża. Więcej na temat faktury VAT marża w dalszej części dokumentu. | |
| P_15 | Kwota należności ogółem. | Dla dokumentów FSE, (s)FSE, (S)FSE, FEL i ich korekt: - rejestrowanych metodą od brutto na podstawie wartości brutto dokumentu (TrN_WartoscWal), - rejestrowanych metodą od netto na podstawie sumy wartości netto w walucie i kwoty VAT w PLN przeliczonej na walutę dokumentu po kursie z jego nagłówka Dla dokumentów FS, (A)FS, (s)FS, (S)FS, RA i ich korekt – na podstawie wartości brutto (TrN_NettoR + TrN_VatR) | |
Kurs na fakturze zaliczkowej
| Nazwa linii KSEF | Znaczenie | Obsługa | |
| KursWalutyZ | Kursu waluty w fakturze zaliczkowej | Pole wysyłane dla dokumentów FEL i KEL w walucie obcej. Wysyłany jest kurs użyty na wysyłanym dokumencie, z wyjątkiem szczególnych przypadków utworzenia dokumentu powiązanego (A)FS aplikacją CDNAVAT, o czym więcej w dalszej części dokumentu. | |
Sekcja Adnotacje schematu FA(3)
Sekcja Adnotacje służy do wprowadzania na fakturze dodatkowych informacji dotyczących danej transakcji, np. metoda kasowa, mechanizm podzielonej płatności itp. Dla tych spośród ww. specyficznych transakcji, które nie są obsługiwane w Comarch ERP XL adnotacje zostały oparte na atrybutach o stosownej nazwie. Wiele spośród nich obsługiwanych jest już w JPK_FA. Aby Użytkownicy stosujący te specyficzne transakcje nie byli zmuszeni do definiowania odrębnych atrybutów na potrzeby JPK_FA i odrębnych na potrzeby KSeF podczas wysyłki faktur do KSeF System honoruje dwie nazwy atrybutów dla danego pola, zarówno te z JPK w nazwie, jak i te z KSeF w nazwie. Podobną dualność obsłużono w zakresie adnotacji faktura VAT-marża dla usług turystycznych - System honoruje tu zarówno procedurę MR_T przypisaną na zakładce {VAT} dokumentu jak i atrybut o stosownej nazwie.Adnotacje: metoda kasowa, samofakturowanie, odwrotne obciążenie i MPP
| Nazwa linii KSEF | Znaczenie | Obsługa | |
| P_16 | Metoda kasowa (1 – tak, 2 – nie) | Wartość 1-tak wysyłana jest wówczas, jeżeli do nagłówka dokumentu przypisano atrybut o nazwie JPK_P_16 lub KSEF_P_16 i ustalono dla niego wartość TAK. | |
| P_17 | Samofakturowanie (1 – tak, 2 – nie) | Wartość 1-tak dla tej adnotacji wysyłana jest wówczas, jeżeli do nagłówka dokumentu przypisano atrybut o nazwie JPK_P_17 lub KSEF_P_17 i ustalono dla niego wartość TAK. | |
| P_18 | Odwrotne obciążenie (1 – tak, 2 – nie) | Wartość 1-tak wysyłana jest dla transakcji Podatnikiem jest nabywca (Exponorm=20) oraz transakcji Usługi rozlicza odbiorca (RodzajZakupu=8). | |
| P_18A | Mechanizm podzielonej płatności (1 – tak, 2 – nie) | Wartość 1-tak wysyłana jest wówczas, jeżeli na dokumencie włączony został parametr Podzielona płatność (MPP), czyli gdy Trn_MPP=1. | |
Adnotacje: Zwolnienie
Sekcja Adnotacje/zwolnienie w schemacie FA(3)
| Nazwa linii KSEF | Znaczenie | Obsługa | |
| P_19 | Sprzedaż zwolniona - tak | Wartość 1-tak wysyłana jest wówczas, jeżeli na dokumencie użyto stawki zw. | |
| P_19A | W jednym z tych pól podaje się podstawę zwolnienia z podatku VAT. Jeżeli podstawą tą jest Ustawa, wówczas należy przesłać linię P_19A z przepisem tej ustawy. Jeżeli podstawą tą jest Dyrektywa UE, wówczas należy przesłać linię P_19B z przepisem tej dyrektywy. Jeżeli podstawa jest inna niż ww. wówczas należy przesłać linię P_19C i podać w niej inną podstawę zwolnienia. | Linia wysyłana jest wówczas, jeżeli na fakturze, na zakładce {Nagłówek} przypisano wartość w kontrolce Zw.z VAT i jest to wartość ze słownika kategorii o podstawie zwolnienia: Polska ustawa. | |
| P_19B | Linia wysyłana jest wówczas, jeżeli na fakturze, na zakładce {Nagłówek} przypisano wartość w kontrolce Zw.z VAT i jest to wartość ze słownika kategorii o podstawie zwolnienia: Dyrektywa unijna. | ||
| P_19C | Linia wysyłana jest wówczas, jeżeli na fakturze, na zakładce {Nagłówek} przypisano wartość w kontrolce Zw.z VAT i jest to wartość ze słownika kategorii o podstawie zwolnienia: Inne. | ||
| P_19N | Sprzedaż zwolniona - nie | Wartość 1-nie wysyłana jest wówczas, jeżeli na dokumencie nie użyto stawki zw. | |
Adnotacje: Nowe środki transportu
Sekcja Adnotacje/nowe środki transportu w schemacie FA(3)
| Nazwa linii KSEF | Znaczenie | Obsługa | |
| P_22 | Znaczniki wewnątrzwspólnotowej dostawy nowych środków transportu (1 – tak) | Wartość 1-tak wysyłana jest wówczas, jeżeli do nagłówka dokumentu przypisano atrybut o nazwie JPK_P_22 lub KSEF_P_22 i ustalono dla niego wartość TAK. | |
| P_42_5 | Za pomocą tego pola przekazuje się informację o tym, czy występuje obowiązek posiadania dodatkowego dokumentu o którym mowa w art. 42 ust 5 | Pole wysyłane wówczas, jeżeli dokument oznaczono jako ww. dostawa nowych środków transportu (czyli gdy P_22=1). Jeżeli do nagłówka dokumentu przypisano atrybut o nazwie KSEF_P_42_5 i ustalono dla niego wartość TAK, wówczas wysyłana jest wartość 1, w przeciwnym razie wysyłana wartość 2. | |
| Uwaga: w przypadku ww. dostawy nowych środków transportu należy przesłać znacznik P_22=1, datę dopuszczenia P_22A oraz, w zależności od typu środka transportu wyłącznie jedno spośród pól: P_22B (dla pojazdów lądowych), P_22C (dla jednostek pływających), P_22D (dla statków powietrznych). Użytkownik powinien więc przypisać atrybuty dla P_22, P_22A oraz wyłącznie dla jednego spośród P_22B, P_22C i P_22D, jeżeli uczyni inaczej, wówczas faktura nie zostanie wysłana. | |||
| P_22A | Data dopuszczenia nowego środka transportu do użytku. | Wysyłana wartość atrybutu o nazwie JPK_P_22A lub KSEF_P_22A. | |
| P_NrWierszaNST | Numer wiersza faktury, w którym wykazano dostawę nowego środka transportu. | Wysyłana wartość 1 (Lp1) | |
| P_22B | Przebieg pojazdu lądowego | Wysyłana wartość atrybutu o nazwie JPK_P_22B lub KSEF_P_22B. | |
| P_22C | Liczba godzin używania jednostki pływającej | Wysyłana wartość atrybutu o nazwie JPK_P_22C lub KSEF_P_22C | |
| P_22D | Liczba godzin używania statku powietrznego | Wysyłana wartość atrybutu o nazwie JPK_P_22D lub KSEF_P_22D | |
| P_22N | Znacznik braku wystąpienia wewnątrzwspólnotowej dostawa nowych środków transportu. | „Odwrotność” pola P_22. | |
Adnotacje: P_23
| Nazwa linii KSEF | Znaczenie | Obsługa | |
| P_23 | Adnotacja "VAT: Faktura WE uproszczona na mocy art. 135-138 ustawy o ptu" lub "VAT: Faktura WE uproszczona na mocy artykułu 141 dyrektywy 2006/112/WE" (1 – tak, 2 – nie) | Wartość 1-tak wysyłana jest wówczas, jeżeli do nagłówka dokumentu przypisano atrybut o nazwie JPK_P_23 lub KSEF_P_23 i ustalono dla niego wartość TAK. | |
Adnotacje: Procedura marży
Adnotacje/Procedura marży w schemacie FA(3)
| Nazwa linii KSEF | Znaczenie | Obsługa | |
| P_PMarzy | Znacznik wystąpienia procedury marży | Wartość 1-tak wysyłana jest wówczas, jeżeli na dokumencie przypisano procedurę MR_T (Marża-usługi turystyczne) lub jeden z atrybutów j.n. z wartością TAK: KSEF_P_PMarzy_3_1 KSEF_P_PMarzy_3_2 KSEF_P_PMarzy_3_3 | |
| W przypadku procedury marży należy przesłać znacznik P_PMarzy=1 oraz dodatkowo jedno z pól: P_PMarzy_2, P_PMarzy_3_1, P_PMarzy_3_2, P_PMarzy_3_3 za pomocą których Użytkownik podaje czego dotyczy marża. Podczas obsługi pól dotyczących marży System opiera się na atrybutach dotyczących szczegółów procedur, a dodatkowo na procedurze MR_T przypisywanej na zakładce {VAT} dokumentu. Jeżeli któryś z atrybutów i/lub znacznik MR_T zostanie przypisany do dokumentu, wówczas wysłana zostanie zarówno linia P_PMarzy jak i jedna z pozostałych linii. Przykład: Użytkownik chce zarejestrować fakturę vat marża na dzieła sztuki – wystarczy aby przypisał do dokumentu atrybut KSEF_P_PMarzy_3_2 z wartością Tak a System wyśle P_PMarzy=1 i P_PMarzy_3_2=1 Uwaga: Użytkownik powinien przypisać tylko jedną sposób ww. procedur/atrybutów, jeżeli uczyni inaczej, wówczas faktura nie zostanie wysłana. | |||
| P_PMarzy_2 | Procedura marży dla biur podróży (1 – tak, brak linii – nie) | Linia jest wysyłana i wypełniana wartością 1-tak wówczas, jeżeli na dokumencie przypisano procedurę MR_T (Marża-usługi turystyczne). | |
| P_PMarzy_3_1 | Procedura marży- towary używane (1 – tak, brak linii – nie) | Linia jest wysyłana i wypełniana wartością 1-tak wówczas, jeżeli na dokumencie przypisano atrybut o nazwie KSEF_P_PMarzy_3_1 i wypełniono wartością TAK. | |
| P_PMarzy_3_2 | Procedura marży-dzieła sztuki (1 – tak, brak linii – nie) | Linia jest wysyłana i wypełniana wartością 1-tak wówczas, jeżeli na dokumencie przypisano atrybut o nazwie KSEF_P_PMarzy_3_2 i wypełniono wartością TAK. | |
| P_PMarzy_3_3 | Procedura marży-przedmioty kolekcjonerskie i antyki (1 – tak, brak linii – nie) | Linia jest wysyłana i wypełniana wartością 1-tak wówczas, jeżeli na dokumencie przypisano atrybut o nazwie KSEF_P_PMarzy_3_3 i wypełniono wartością TAK. | |
| P_PMarzyN | Znacznik braku wystąpienia procedury marży | „Odwrotność” linii P_PMarzy_2. | |
Rodzaj faktury
Rodzaj faktury w schemacie FA(3)
Schemat e-faktury przewiduje przedstawione w poniższej tabeli oznaczenia rodzaju faktur.| Symbol | Znaczenie | Obsługa | |
| ZAL | Faktury zaliczkowe | Tak oznaczane są faktury zaliczkowe FSL, FEL | |
| ROZ | Faktury obejmujące zaliczki | Tak oznaczane są faktury FS, (s)FS, FSE, (s)FSE odliczające FSL/FEL oraz te spinacze (S)FS, (S)FSE, w których dokument spięty (WZ/WZE) odlicza fakturę zaliczkową. Dodatkowo te FS, (A)FS, (s)FS, (S)FS, FSE, (s)FSE, (S)FSE które rozliczono zapisem kasowo-bankowym przyjętym przed datą sprzedaży. | |
| VAT | Faktury sprzedaży inne niż zaliczkowe i końcowe | Tak oznaczany jest RA oraz FS, (s)FS, FSE, (s)FSE, (S)FS, (S)FSE o ile nie odliczają faktur zaliczkowych. | |
| KOR_ZAL | Korekty faktur zaliczkowych | Tak oznaczane są korekty faktur zaliczkowych KSL, KEL | |
| KOR_ROZ | Korekty do faktur obejmujących zaliczki | Tak oznaczane są FSK, (s)FSK, (S)FSK, FKE, (s)FKE, (S)FKE których oryginał odlicza fakturę zaliczkową. Dodatkowo korekty FSK, (A)FSK, (s)FSK, (S)FSK, FKE, (s)FKE dokumentów, które rozliczono zapisem kasowo-bankowym przyjętym przed datą sprzedaży. | |
| KOR | Korekty do faktur innych niż zaliczkowe i końcowe | Tak oznaczane są korekty danych, korekty zbiorcze (Z)FSK, (Z)FKE oraz pozostałe korekty, o ile ich oryginał nie odlicza faktur zaliczkowych. | |
| UPR | Faktury uproszczone | Brak obsługi | |
Dane nagłówkowe na fakturze korygującej
Przyczyna, okres i inne dane na korekcie w schemacie FA(3)
Przyczyna korekty wysyłana jest na podstawie wartości przypisanej w kontrolce Przyczyna kor. na zakładce {Nagłówek} korekty Dane dotyczące faktury korygowanej Dla faktury korygowanej (każdej z faktur korygowanych w przypadku korekty zbiorczej) wysyłane są poniższe informacje- Data wystawienia i numer faktury korygowanej, rozumiany jako numer obcy z kontrolki Faktura zakładki [Nagłówek] formatki dokumentu korygowanego (Trn_DokumentObcy), lub numer własny dokumentu korygowanego, zależnie od parametru Podczas eksportu wysyłaj/Numer dokumentu: Obcy/Własny w Konfiguracji firmy
- Znacznik, informujący o tym, że faktura korygowana była wysyłana do KSeF (NrKseF=1) lub znacznik informujący o tym, że nie była ona wysyłana do KSeF (NrKSeFN=1)
- W przypadku znacznika NrKseF=1 wysyłany jest numer KSeF faktury korygowanej
- Dane identyfikacyjne dla Podmiotu2K obsługiwane są wg identycznych zasad jak opisane w pkt 2.2.1
- Adres dla Podmiotu2K obsługiwany jest wg identycznych zasad jak opisane w pkt 2.2.2,
- IDNabywcy w standardzie Systemu Comarch ERP XL nie jest obsługiwane, taką obsługę może wprowadzić Partner/dział IT Klienta stosownie modyfikując procedurą zwracającą tą informację.
| Nazwa linii KSEF | Znaczenie | Obsługa | |
| PrzyczynaKorekty | Przyczyna wystawienia faktury korygującej | Wartości przypisanej w kontrolce Przyczyna kor. na zakładce {Nagłówek} korekty | |
| DataWystFaKorygowanej | Data wystawienia faktury korygowanej. | Data wystawienia faktury korygowanej (Trn_data2) W przypadku korekty ręcznej FSK, (A)FSK, FKE data wprowadzona w kontrolce Daty oryginału/wystawienia formatki korekty ręcznej. | |
| NrFaKorygowanej | Numer faktury korygowanej | Numer faktury korygowanej rozumiany jako numer obcy dokumentu (Trn_DokumentObcy), tj. wartość z kontrolki Faktura zakładki {Nagłówek} formatki dokumentu lub numer systemowy, zależnie od parametru Podczas eksportu wysyłaj/Numer dokumentu: Obcy/Własny w Konfiguracji firmy. W przypadku korekty ręcznej FSK, (A)FSK, FKE numer wprowadzony w kontrolce Korygowana formatki korekty ręcznej. | |
| NrKsef | Znacznik numeru KSeF faktury korygowanej. | Pole z wartością 1 wysyłane jest wówczas, jeżeli faktura korygowana była wysyłane do KSeF tj. posiada numer KSeF. | |
| NrKSeFFaKorygowanej | Numer nadany w KSeF fakturze korygowanej | Numer faktury korygowanej nadany w KSeF (ustalany na podstawie ksf_Numer tabeli KSeFDokumenty). W przypadku korekty ręcznej FSK, (A)FSK, FKE numer wprowadzony w kontrolce Nr KSeF oryg. formatki korekty ręcznej | |
| NrKSeFN | Znacznik faktury korygowanej wystawionej poza KSeF. | Pole z wartością 1 wysyłane jest wówczas, jeżeli faktura korygowana nie była wysyłane do KSeF tj. nie posiada numeru KSeF. | |
| OkresFaKorygowanej | Okres, do którego odnosi się udzielany opust lub obniżka. | Wysyłany wyłącznie dla korekt zbiorczych (Z)FSK, (Z)FKE. Okres korekty ustalany na podstawie dat w kontrolkach Data od i Data do formatki korekty zbiorczej. | |
| Podmiot2K | Dane Nabywcy na fakturze korygowanej w przypadku przesyłania korekty danych | Sekcja wysyłana dla faktur korygujących typu Korekta danych, na których użyto adresu kontrahenta głównego innego, niż na fakturze korygowanej. Dane identyfikacyjne oraz dane adresowe wysyłane są na podstawie adresu kontrahenta głównego faktury korygowanej wg zasad opisanych w pkt 2.2.1 i 2.2.2. IDNabywcy w standardzie Systemu Comarch ERP XL nie jest obsługiwane, taką obsługę może wprowadzić Partner/dział IT Klienta stosownie modyfikując procedurą zwracającą tą informację | |
Zaliczka Częściowa
Sekcja Zaliczka Częściowa w schemacie FA(3)
Ww. sekcja obsługiwana jest w poniższych okolicznościach: W przypadku faktur zaliczkowych FSL, FEL wówczas, jeżeli dokumentuje ona więcej niż jedną wpłatę, a dokładniej rzecz ujmując, wpłaty dokonana w różnych datach W przypadku FS, (A)FS, (s)FS, (S)FS, FSE, (s)FSE, (S)FSE sekcja wysyłana jest wówczas, jeżeli dokonano na nich rozliczenia z zapisami kasowymi/bankowymi przyjętymi przed datą sprzedaży W przypadku faktur FS, (A)FS, (s)FS, (S)FS ww. kwoty wykazywane są w walucie systemowej, bez względu na walutę użytą na tym dokumencie, w przypadku zaś FSE, (s)FSE, (S)FSE są to kwoty w walucie dokumentu. Ilość wysyłanych powtórzeń sekcji wynika z ilości różnych terminów, w jakich przyjęto wpłaty typu zaliczka odjęte danym dokumentem. Pole KursWalutyZW nie jest przez System obsługiwane.| Nazwa linii KSEF | Znaczenie | Obsługa | |
| P_6Z | Data otrzymania płatności, o której mowa w art. 106b ust. 1 pkt 4 ustawy | Data otrzymania jednej z wielu zaliczek dokumentowanych daną FSL/FEL. Data wpłaty dokonanej przed datą sprzedaży dokumentowanej daną fakturą FS, (A)FS, (s)FS, (S)FS, FSE, (s)FSE, (S)FSE | |
| P_15Z | Kwota płatności, o której mowa w art. 106b ust. 1 pkt 4 ustawy | Kwota ww. wpłaty | |
Znaczniki FP i TP
Dodatkowe znaczniki na fakturze w schemacie FA(3)
| Nazwa linii KSEF | Znaczenie | Obsługa | |
| FP | Znacznik dla faktury rejestrowanej do paragonu. | Znacznik wysyłany jest wówczas, jeżeli w kontrolce JPK_Typ dok na zakładce {VAT} faktury przypisano wartość FP (Faktura do paragonu) | |
| TP | Znacznik dotyczący powiązania między nabywcą a dostawcą. | Znacznik wysyłany jest wówczas, jeżeli do faktury, zakładka {VAT} w JPK_Procedury przypisano wartość TP (Powiązania między nabywcą a dostawcą art. 32.2.1) | |
Dodatkowe opisy nagłówka i elementów dokumentu
Dodatkowe opisy na fakturze w schemacie FA(3)
W sekcji tej wysyłane są poniższe informacje Opis z nagłówka dokumentu Opisy poszczególnych elementów dokumentu, o ile w Konfiguracji/KSeF włączony jest parametr Podczas eksportu wysyłaj/Opis elementu.
Parametr wysyłania opisu elementów faktury podczas wysyłki do KSeF
Wartości atrybutów przypisanych czy to do nagłówka dokumentu, czy to do poszczególnych elementów faktury, które zostały oznaczone parametrem KSeF. Na podstawie każdego z tak oznaczonych atrybutów wysyłana jest sekwencja danych:- Nr wiersza: numer elementu faktury, dla której zdefiniowano ten atrybut, pole nie jest wysyłane, jeżeli atrybut zdefiniowany został dla nagłówka dokumentu
- Klucz: nazwa klasy atrybutu
- Wartość: wartość atrybutu
Parametr KSeF na klasie atrybutu
Kwoty do zapłaty z poszczególnych płatności dokumentu oraz płatności powiązanych z nim kaucji WKA/WKK Wykorzystanie dodatkowego opisu do wysyłania informacji o kwotach do zapłaty wynika ze zmian jakie dokonane zostały w schemacie FA(3) w sekcji Platności. Więcej na ten temat w dalszej części dokumentu.| Nazwa linii KSEF | Znaczenie | Obsługa | |
| DodatkowyOpis/NrWiersza | Sekcja przeznaczona dla wykazywania dodatkowych informacji na fakturze, w tym wymaganych przepisami prawa, dla których nie przewidziano innych pól/elementów. | W sekcji tej wysyłane są: 1. Opis umieszczony na zakładce {Nagłówek} formatki dokumentu. W polu Klucz wysyłana jest wartość Opis, w polu Wartosc zaś zawartość ww. kontrolki. Pole NrWiersza nie jest wysyłane. 2. Opcjonalnie, o ile włączony został parametr Podczas eksportu wysyłaj/opis elementu w Konfiguracji opisy umieszczone na formatkach poszczególnych elementów faktury. W polu NrWiersza wysłane jest LP elementu, w polu Klucz wysyłana jest wartość Opis, w polu Wartosc zaś zawartość ww. kontrolki 3. Atrybuty oznaczone parametrem KSeF przypisane do nagłówka dokumentu. W polu Klucz wysyłana jest nazwa klasy atrybutu, w polu Wartosc zaś wartość tego atrybutu. Pole NrWiersza nie jest wysyłane. 4. Atrybuty oznaczone parametrem KSeF przypisane do elementów dokumentu. W polu NrWiersza wysłane jest LP elementu, w polu Klucz wysyłana jest nazwa klasy atrybutu, w polu Wartosc zaś wartość tego atrybutu. 5. Kwoty do zapłaty z poszczególnych płatności dokumentu oraz płatności powiązanych z nimi WKA/WKK. W polu Klucz wysyłana jest wartość składająca się z frazy j.n. oraz terminu danej płatności - Kwota do zapłaty w terminie (dla należności z dokumentu) - Kwota do zwrotu w terminie (dla zobowiązania z dokumentu) - Kwota kaucji do zapłaty w terminie (dla należności WKA/WKK powiązanej z dokumentem) - Kwota kaucji do zwrotu w terminie (dla zobowiązania WKA/WKK powiązanej z dokumentem) W polu Wartość wysyłana jest wartość składająca się z formy płatności, kwoty pozostającej do zapłaty oraz waluty płatności. Ilość powtórzeń tej sekcji wynika z ilości nierozliczonych płatności dokumentu. Pole NrWiersza nie jest wysyłane. Przykład: Klucz: Kwota do zapłaty w terminie 2025-10-30 Wartość: Przelew 1000,00 PLN | |
| DodatkowyOpis/Klucz | |||
| DodatkowyOpis/Wartosc | |||
Numery faktur zaliczkowych i znacznik Zwrot Akcyzy
Lista faktur zaliczkowych i znacznik zwrotu akcyzy w schemacie FA(3)
Sekcja FakturaZaliczkowa wysyłana jest: podczas wysyłania faktur końcowych (odliczających zaliczkowe). System wysyła wówczas kolejne numery tych odliczanych faktur podczas wysyłania faktury zaliczkowej FSL, FEL – System wysyła kolejne numery poprzednich faktur zaliczkowych zarejestrowanych do danego zamówienia W przypadku tych faktur zaliczkowych, które zostały wysłane do KSeF podaje się ich numery KSeF, w przypadku zaś faktur zaliczkowych, które do KSeF nie zostały wysłane podaje się numer dokumentu.| Nazwa linii KSEF | Znaczenie | Obsługa | |
| NrKSeFZN | Znacznik faktury zaliczkowej wystawionej poza KSeF. | Pole z wartością 1 wysyłane jest dla faktury zaliczkowej, która nie została wysłana do KSeF. | |
| NrFaZaliczkowej | Numer faktury zaliczkowej wystawionej poza KSeF. | Numer faktury zaliczkowej, która nie została wysłana do KSeF. Ww. numer faktury rozumiany jest jako numer obcy dokumentu (Trn_DokumentObcy), tj. wartość z kontrolki Faktura zakładki {Nagłówek} formatki faktury zaliczkowej lub numer systemowy FSL/FEL zależnie od parametru Podczas eksportu wysyłaj/Numer dokumentu w Konfiguracji. | |
| NrKSeFFaZaliczkowej | Numer identyfikujący fakturę zaliczkową w KSeF. | Numer KSeF faktury zaliczkowej (KSF_Numer rekordu KSeFDokumenty). | |
| ZwrotAkcyzy | Podaje się „1” w celu zawarcia na fakturze informacji dodatkowej dotyczącej zwrotu akcyzy, niezbędnej dla rolników ubiegających się o zwrot podatku akcyzowego zawartego w cenie oleju napędowego. | Pole w wartością 1 wysyłane jest wówczas, jeżeli do nagłówka dokumentu przypisano atrybut o nazwie KSEF_ZwrotAkcyzy i ustalono dla niego wartość TAK. | |
Elementy towarowe faktury
Elementy towarowe w schemacie FA(3)
Ogólne zasady wysyłania elementów
W FAWiersz wykazuje się dane dotyczące poszczególnych elementów (towarów/usług) faktury/korekty faktury. W zakresie sekcji elementów obowiązują poniższe zasady: Ww. sekcja elementów nie jest wysyłana dla faktur zaliczkowych i ich korekt, jak również dla korekty typu korekta danych W przypadku faktur (A)FS, (A)FSK rejestrowanych bez elementów a jedynie z użyciem tabeli VAT sekcja elementów ustalana jest w oparciu o kolejne rekordy tabeli VAT. W przypadku pozostałych dokumentów wysyłana jest lista elementów faktury/korekty Obsłużone są dwa modele wysyłania elementów korekt: metoda różnicowa oraz metoda Przed/Po korekcie. Więcej o tych metodach w dalszej części dokumentu. O tym, czy System prześle do KSeF ilość i cenę dla jednostki głównej czy pomocniczej elementu transakcji decyduje ustawienie opcji Ilość/cenę dla jednostki: podstawowej/pomocniczej sekcji Podczas eksportu wysyłaj w Konfiguracji Systemu, zakładka {KSeF}.
Parametryzacja w zakresie jednostki dla której ma być wysyłana ilość/cena
W zakresie wysyłania informacji o elementach faktur typu spinacz nagłówkowy (S)FS, (S)FSE, RA obowiązują poniższe zasady:- Lista elementów wysyłana jest w oparciu o elementy PA/WZ/WKA/WZE spięte w danym spinaczu
- Podczas ustalania ilości/ceny/wartości/stawki VAT dla każdego z ww. elementów System honoruje nie tylko dany element, ale również elementy korekt odwołujące się do tego elementu, spięte w tym spinaczu
![]() |
Przykład 1: WZ-1 T1 3szt x 10 PLN =30 PLN WZK-2 T1 -1szt (S)FS z WZ-1 i WZK-2 Do KSeF zostanie wysłany element: T1 2szt x 10PLN=20 PLN Przykład 2: WZ-1 T1 10szt x 10PLN=100; stawka 23% WZK-2 T1 -1szt WZK-3 T1 korekta wartości -9,00 WZK-4 T1zmiana stawki VAT na 8% (S)FS z ww. dokumentów Do KSeF zostanie wysłany element: T1 9szt x 9,00=81,00; stawka 8% |
![]() |
Przykład 3: WZ1: LP1 T1 3szt x 10PLN Lp2 T2 4szt x 10PLN WZ2: Lp1 T1 2szt x 10PLN Lp2 T3 3szt x 10PLN WZK do WZ1: Lp1 T1 -1szt Lp2 T2 -4szt (S)FS ze wszystkich ww. dokumentów Do KSeF zostaną wysłane elementy: T1 2szt x 10PLN T1 2szt x 10PLN T3 3szt x 10PLN |
| Nazwa linii KSEF | Znaczenie | Obsługa | |
| NrWierszaFa | Kolejny numer wiersza faktury | Kolejny Lp wysyłanych elementów | |
| P_7 | Nazwa towaru lub usługi | Dla (A)FS, (A)FSK rejestrowanych bez użycia elementów a jedynie za pomocą rekordów tabeli VAT wysyłana jest wartość Koszt. Dla dokumentów inne niż ww. wysyłana jest nazwa z elementu dokumentu (Tre_TwrNazwa) | |
| Indeks | Pole przeznaczone do wpisania wewnętrznego kodu towaru lub usługi, nadanego przez podatnika albo dodatkowego opisu towaru lub usługi | Dla (A)FS, (A)FSK rejestrowanych bez użycia elementów a jedynie za pomocą rekordów tabeli VAT wysyłana jest wartość Koszt. Dla dokumentów innych niż ww. wysyłany jest kod towaru z elementu dokumentu (Tre_TwrKod). | |
| GTIN | Globalny Numer Jednostki Handlowej, cyfrowy odpowiednik kodu EAN | Numer EAN towaru z elementu faktury, wysyłany zależnie od ustalonej opcji w Konfiguracja/KSeF/Podczas eksportu wysyłaj/Ilość/cenę dla jednostki: - Jeżeli ww. opcja ustawiona jest na pomocnicza i na elemencie użyto jednostki pomocniczej, wówczas wysyłany jest EAN przypisany do tejże jednostki pomocniczej towaru, a jeżeli takiego EAN-u nie zdefiniowano, wówczas kod u kontrahenta z karty Odbiorcy zgodnego z kontrahentem głównym dokumentu, o ile na karcie Odbiorcy wskazano tą jednostką. Jeżeli na elemencie nie została użyta jednostka pomocnicza, wówczas poszukiwany jest EAN jednostki podstawowej tj. EAN z karty towaru, a jeżeli go tam nie zdefiniowano, wówczas kod u kontrahenta z karty Odbiorcy, o ile nie przypisano na niej żadnej jednostki. - Jeżeli ww. opcja ustawiona jest na podstawowej wówczas wysyłany jest EAN jednostki podstawowej, a jeżeli go nie zdefiniowano, wówczas kod u kontrahenta z karty Odbiorcy, o ile nie przypisano na niej żadnej jednostki. | |
| CN | Symbol Nomenklatury Scalonej CN | Symbol symbol CN/PCN elementu (Tre_PCN) wg poniższych zasad - jeżeli na 9-tym i/lub 10-tym znaku występuje wartość inna niż 0, wówczas wysyłany jest pełny numer PCN - jeżeli na 9-tym oraz na 10 tym znaku występuje wartość 0, wówczas wysyłane jest 8 znaków ww. kodu PCN | |
| P_8A | Jednostka miary | Dla (A)FS, (A)FSK rejestrowanych bez użycia elementów a jedynie za pomocą rekordów tabeli VAT wysyłana jest jednostka podstawowa z kartu towaru A-vista. Dla pozostałych dokumentów wysyłany jest symbol jednostki podstawowej lub pomocniczej elementu, zależnie od ustawienia parametru Ilość/cenę dla jednostki: podstawowej/pomocniczej sekcji Podczas eksportu wysyłaj w Konfiguracji Systemu, zakładka {KSeF} | |
| P_8B | Ilość | Dla (A)FS, (A)FSK rejestrowanych bez użycia elementów a jedynie za pomocą rekordów tabeli VAT wysyłana jest ilość 1. Dla faktur innych niż ww. wysyłana jest ilość w jednostce podstawowej lub pomocniczej elementu, zależnie od ustawienia parametru Ilość/cenę dla jednostki: podstawowej/pomocniczej sekcji Podczas eksportu wysyłaj w Konfiguracji Systemu, zakładka {KSeF}. Dla faktur korygujących wysyłanych metodą różnicową: - dla korekty ilościowej: ilość o jaką jest korygowana transakcja wyrażona w jednostce podstawowej lub pomocniczej zależnie od ww. parametru - dla korekty ceny, w tym korekta ceny dla części ilości: ilość której dotyczy zmiana ceny, wyrażona w jednostce jw. - dla korekty stawki VAT : ilość której dotyczy zmiana stawki, wyrażona w jednostce jw. Dla faktur korygujących wysyłanych metodą przed/po korekcie: - dla elementu „przed korektą”: ilość przed korektą w jednostce jw. - dla elementu „po korekcie”: ilość po korekcie w jednostce jw. | |
| P_9A | Cena netto | Dla (A)FS, (A)FSK rejestrowanych bez użycia elementów a jedynie za pomocą rekordów tabeli VAT wysyłana jest wartość netto danego rekordu tabeli VAT (TrV_NettoR). Dla faktur innych niż ww. wysyłana jest cena dla jednostki podstawowej lub pomocniczej elementu, zależnie od ustawienia parametru Ilość/cenę dla jednostki: podstawowej/pomocniczej sekcji Podczas eksportu wysyłaj w Konfiguracji Systemu, zakładka {KSeF}. Dla faktur korygujących wysyłanych metodą różnicową.: - dla korekty ilościowej: cena zwracanego towaru, rozumiana jako cena dla jednostki podstawowej lub pomocniczej zależnie od ww. parametru - dla korekty ceny, w tym korekty ceny dla części ilości: wielkość o jaką zmienia się cena (dla jednostki jw.) - dla korekty stawki VAT wysyłana jest cena 0,00 Dla faktur korygujących wysyłanych metodą przed/po korekcie: - dla elementu „przed korektą”: cena przed korektą w jednostce jw. - dla elementu „po korekcie”: cena po korekcie w jednostce jw.. Cena netto wysyłana jest dla dokumentów rejestrowanych metodę od netto. | |
| P_9B | Cena brutto | Dla (A)FS, (A)FSK rejestrowanych bez użycia elementów a jedynie za pomocą rekordów tabeli VAT wysyłana jest wartość brutto danego rekordu tabeli VAT (TrV_NettoR+TrV_VatR). Dla dokumentów innych niż ww. wg zasad opisanych dla ceny netto. Cena brutto wysyłana jest dla dokumentów rejestrowanych metodę od brutto. | |
| P_11 | Wartość netto elementu | Dla (A)FS, (A)FSK rejestrowanych bez użycia elementów a jedynie za pomocą rekordów tabeli VAT wysyłana jest wartość netto danego rekordu tabeli VAT (TrV_NettoR). Dla dokumentów FSE, (s)FSE, (S)FSE oraz FKE, (s)FKE, (S)FKE, (Z)FKE wysyłanych metodą różnicową: wartość elementu w walucie dokumentu (TrE_WartoscPoRabacie) Dla dokumentów FS, (s)FS, (S)FSE, RA oraz ich korekt wysyłanych metodą różnicową: wartość netto w PLN (Tre_KsiegowaNetto). W przypadku korekt wysyłanych metodą przed/po korekcie ww. wartości odpowiednio: przed korektą/po korekcie. W przypadku korekty ceny dla części ilości wysyłana jest sumę ww. wartości obu elementów „pary” elementów C/I. Wartość netto wysyłana jest dla dokumentów rejestrowanych metodę od netto. | |
| P_11A | Wartość brutto elementu | Dla (A)FS, (A)FSK rejestrowanych bez użycia elementów a jedynie za pomocą rekordów tabeli VAT wysyłana jest wartość brutto danego rekordu tabeli VAT (TrV_NettoR+TrV_VatR). Dla dokumentów FSE, (s)FSE, (S)FSE oraz FKE, (s)FKE, (S)FKE, (Z)FKE wysyłanych metodą różnicową: wartość elementu w walucie dokumentu (TrE_WartoscPoRabacie). Dla dokumentów FS, (s)FS, (S)FSE, RA oraz ich korekt wysyłanych metodą różnicową: wartość brutto w PLN (Tre_KsiegowaBrutto). W przypadku korekt wysyłanych metodą przed/po korekcie ww. wartości odpowiednio: przed korektą/po korekcie. W przypadku korekty ceny dla części ilości wysyłana jest sumę ww. wartości obu elementów „pary” elementów C/I. Wartość brutto wysyłana jest dla dokumentów rejestrowanych metodę od brutto. | |
| P_12 | Stawka podatku: 23, 22, 8, 7, 5, 4, 3, 0 KR, 0 WDT, 0 EX, np I, np II, zw, oo | Wysyłana stawka VAT elementu (Tre_StawkaPod) z wyjątkami j.n. Stawka 0 KR wysyłana jest jeżeli na dokumencie użyto transakcji krajowej (ExpoNorm 1, 20, 23) a na elemencie użyto stawki 0%. Stawka 0 WDT wysyłana jest jeżeli na dokumencie użyto transakcji wewnątrzwspólnotowej (ExpoNorm 6, 7, 8, 9, 16, 17, 18, 19, 21) a na elemencie użyto stawki 0%. Stawka 0 EX wysyłana jest jeżeli na dokumencie użyto transakcji inna zagraniczna (ExpoNorm 2, 3, 4, 5) a na elemencie użyto stawki 0%. Stawka np I wysyłana jest w przypadku niepodlegających opodatkowaniu dostaw towarów/usług z wyłączeniem transakcji, o których mowa w art. 100 ust. 1 pkt 4 ustawy tj. w poniższych przypadkach: - ExpoNorm 1, 2, 3, 4, 5, 8, 9, 23 i na elemencie użyto stawki np. - ExpoNorm 6, 7, 16, 17, 18, 19, 21, rodzaj zakupu inny niż „usługi rozlicza odbiorca” i na elemencie użyto stawki np. Stawka np II wysyłana jest w przypadku niepodlegającego opodatkowaniu na terytorium kraju, świadczenia usług o których mowa w art. 100 ust. 1 pkt 4 ustawy tj. ExpoNorm 6, 7, 16, 17, 18, 19, 21, rodzaj zakupu „usługi rozlicza odbiorca” i na elemencie użyto stawki np. Stawka oo wysyłana jest wówczas, jeżeli na dokumencie użyto transakcji Podatnikiem jest Nabywca a na elemencie użyto stawki np (TrN_ExpoNorm = 20 i Tre_flagavat = 2). Stawka zw wysyłana jest wówczas, jeżeli na elemencie użyto stawki zw. Pole nie jest wypełniane w przypadku dokumentów zarejestrowanych w Procedurze OSS oraz oznaczonych jako procedura Vat-marża, o czym więcej w dalszej części dokumentu. | |
| P_12_XII | Stawka podatku w kraju odbiory (WSTO/OSS) | Pole wypełniana jest dla dokumentów zarejestrowanych w procedurze. Wysyłana jest stawka VAT elementu (Tre_StawkaPod). | |
| P_12_Zal_15 | Znacznik dla towaru lub usługi wymienionych w załączniku nr 15 do ustawy. | Pole z wartością 1 wysyłane jest wówczas, jeżeli na karcie towaru zaznaczono parametr Podzielona płatność (MPP) (Twr_MPP=1). | |
| KursWaluty | Kurs waluty stosowany do wyliczenia kwoty podatku w przypadkach, o których mowa w dziale VI ustawy. | Informacja o kursie wysyłana jest wyłącznie dla dokumentów FSE, (s)FSE, (S)FSE, FKE, (s)FKE, (S)FKE, (Z)FKE w walucie innej niż waluta systemowa. Wysyłany jest kurs użyty na wysyłanym dokumencie, z wyjątkiem szczególnych przypadków utworzenia dokumentu powiązanego (A)FS aplikacją CDNAVAT, o czym więcej w dalszej części dokumentu. | |
| StanPrzed | Znacznik stanu przed korektą w przypadku faktury korygującej. | Znacznik oznaczający że dana sekwencja pól dotyczy stanu elementu przed korektą. Znacznik wysyłany dla korekt w przypadku wyboru metody Przed/Po wysyłania elementów korekt. | |
Wysyłanie elementów faktur korekt
Struktura faktury KSeF przewiduje dwie alternatywne metody przekazywania informacji o elementach korekty: Metoda różnicowa polega na wykazywaniu różnic tj. wielkości korekty, w której to metodzie dla danej korygowanej pozycji przesyłany jest jeden zestaw pól sekcji FaWiersz Metoda przed/po polega na przekazaniu dla danej korygowanej pozycji informacji o stanie elementu przed korektą oraz o stanie elementu po korekcie, w której to metodzie dla danej korygowanej pozycji przesyłane są dwa zestawy pól sekcji FaWiersz![]() |
Przykład:
FS:
T1 3szt x 90 PLN zł, wartość netto 270
FSK: -1szt
|
Metoda wysyłania do KSeF informacji o elementach korekt
W zakresie metody wysyłania elementów korekt występują pewne wyjątki – dla poniższych przypadków, niezależnie od wskazanej w Konfiguracji opcji wysyłanie elementów odbywa się metodą różnicową:- (A)FSK do (A)FS bez elementów
- (S)FSK/FKE/RAK spinająca dokument nie będący korektą
- Dokument zawierający element korekty ceny dla części ilości
Faktura: Rozliczenie
Sekcja Rozliczenie w schemacie FA(3
W sekcji Rozliczenie wysyłana jest informacje o płatnościach dokumentów WKA/WKK związanych z wysyłaną fakturą sprzedaży/korektą faktury sprzedaży. W tym zakresie obowiązują poniższe zasady: Płatności WKA/WKK typu należność wysyłane są w sekcji Obciazenia. W polu Kwota wysyłana jest wielkość płatności, w polu Powod zaś fraza Płatność z tytułu kaucji Płatności WKA/WKK typu zobowiązanie wysyłane są w sekcji Odliczenia. W polu Kwota wysyłana jest wielkość płatności, w polu Powod zaś fraza Zwrot z tytułu kaucji W przypadku dokumentów eksportowych tj. FSE, (s)FSE, (S)FSE, FKE, (s)FKE, (S)FKE ww. płatności wykazywane są w wielkości walutowej (Trp_Kwota), w przypadku pozostałych typów dokumentów tj. FS, (s)FS, (S)FS, RA, FSK, (s)FSK, (S)FSK, RAK wykazywane są w walucie systemowej (Trp_KwotaSys).| Nazwa linii KSEF | Znaczenie | Obsługa | |
| Obciazenia | Element zawierający informacje w zakresie obciążeń | ||
| Kwota | Kwota obciążenia doliczonego do kwoty należności ogółem, wynikającej z faktury. | - Wielkość płatności typu należność powiązanych WKA/WKK - wartość atrybutu KSEF_Obciazenia_Kwota | |
| Powod | Powód obciążenia. | - Płatność z tytułu kaucji - Wartość atrybutu KSEF_Obciazenia_Powod | |
| SumaObciazan | Suma obciążeń. | Suma wartości wykazanych w poszczególnych powtórzeniach pól Obciazenia/Kwota. | |
| Odliczenia | Element zawierający informacje w zakresie odliczeń | ||
| Kwota | Kwota odliczona od kwoty należności ogółem, wynikającej z faktury. | - Wielkość płatności typu zobowiązanie powiązanych WKA/WKK - wartość atrybutu KSEF_Odliczenia_Kwota | |
| Powod | Powód odliczenia. | - Zwrot z tytułu kaucji - Wartość atrybutu KSEF_Odliczenia_Powod | |
| SumaOdliczen | Suma odliczeń. | Suma wartości wykazanych w poszczególnych powtórzeniach pól Odliczenia/Kwota. | |
| DoZaplaty | Kwota należności do zapłaty równa polu P_15 powiększonemu o Obciazenia i pomniejszonemu o Odliczenia. | P_15 + SumaObciazen – SumaOdliczen, wysyłana wówczas, gdy jest wartością >=0,00 | |
| DoRozliczenia | Kwota nadpłacona do rozliczenia/zwrotu Podaje się kwotę nadpłaconą do rozliczenia/zwrotu stanowiącą wynik powiększenia kwoty należności wynikającej z faktury (P_15) o sumę obciążeń i pomniejszenia jej o sumę odliczeń. | P_15 + SumaObciazen – SumaOdliczen, wysyłana wówczas, gdy jest wartością <0,00 | |
Faktura: Płatność
Sekcja Płatności w schemacie FA(3)
W ramach ww. sekcji wysyłane są poniższe informacje Informacja o dokonanej zapłacie Jeżeli przyjęto całościową zapłatę za fakturę, wówczas wysyłany jest stosowny znacznik zapłaty całościowej oraz termin dokonania takiej zapłaty, tj. wysyłane jest pole Zaplacono oraz DataZaplaty. W przypadku całościowej zapłaty, ale dokonanej w wielu różnych terminach wysyłany jest ZnacznikZaplatyCzesciowej z wartością 2. W przypadku zapłaty częściowej wysyłany jest ZnacznikZaplatyCzesciowej z wartością 1. W sekcji ZaplataCzesciowa wysyłane są informacje o kwotach i terminach zapłat częściowych, w tym takich, które łącznie stanowią całościową zapłatę. Jeżeli z wysyłanym dokumentem powiązane są kaucje WKA/WKK generujące płatności, wówczas ww. znaczniki i informacje o dokonanych zapłatach ustalane są w oparciu o płatności dokumentu oraz płatności tychże WKA/WKK. Termin płatności W sekcji tej wysyłane są w kolejnych powtórzeniach pola Termin terminu płatności na podstawie daty Do tych płatności dokumentu oraz płatności powiązanych z nimi kaucji WKA/WKK, które nie zostały rozliczone. Alternatywnie, zamiast wysyłania ww. terminów płatności System wysyła sekwencję pól TerminOpis służącą do innego niż data sposobu określenia terminu płatności np. 12 dni od daty wystawienia. Pola te zostały obsłużone w oparciu o atrybuty KSEF_TerminPlatnosci_Ilosc, KSEF_TerminPlatnosci_Jednostka, KSEF_TerminPlatnosci_ZdarzeniePoczatkowe Forma płatności Na formatce formy płatności udostępniona została kontrolka Płatność KSeF, w której Użytkownik ma możliwość jednoznacznego przypisania tej formie odpowiadającej jej nazwy KSeF poprzez wybór wartości spośród przewidzianych w schemacie e-faktury. Przypisanie to pozwala na jednoznaczne mapowanie użytej na wysyłanym dokumencie formy płatności na formę dozwoloną w KSeF.
Forma płatności KSeF na formatce systemowej formy płatności
W zakresie wysyłania informacji o formie płatności obowiązują poniższe zasady:- Forma płatności wysyłana jest na podstawie formy użytej w nagłówku dokumentu (Trn_FormaNr), niezależnie od formy użytej na poszczególnych płatnościach dokumentu
- Dla ww. systemowej formy płatności ustalana jest przypisana przez Użytkownika w kontrolce Płatność KSeF nazwa formy płatności właściwa dla KSeF i to ona jest wysyłana
- Jeżeli dla danej systemowej formy płatności nie przypisano ww. wartości, wówczas zamiast pola FormaPlatnosci wysyłany jest znacznik PlatnoscInna a w polu OpisPlatnosci wysyłana jest wprost nazwa systemowa formy płatności
Parametryzacja sposobu ustalania rachunku bankowego dla wysyłanej faktury
Link do płatności Ww. pole obsłużone jest w oparciu o atrybut KSEF_LinkDoPlatnosci przypisany do nagłówka dokumentu Identyfikator płatności Ww. pole obsłużone jest w oparciu o atrybut KSEF_IPKSeF przypisany do nagłówka dokumentu. Informacja o kwotach nierozliczonych płatności w sekcji Dodatkowy opis W związku ze zmianą budowy schematu FA(3) e-faktury w zakresie sekcji Terminy Płatności nie ma już możliwości przekazania w węźle Płatności informacji o tym w taki sposób tj. na jakie kwoty, terminy i formy zostały rozbite płatności dokumentu. W przykładach przygotowanych przez Ministerstwo informacje takie wysyłane są jako dodatkowe opisy dokumentu. Taki też sposób przekazywania tych danych został przyjęty w Systemie Comarch ERP XL. W sekcji Dodatkowy Opis wysyłane są dane o nierozliczonych płatnościach dokumentu oraz powiązanych z nim kaucji WKA/WKK. W polu Klucz wysyłana jest wartość zbudowana w oparciu o stałą frazę j.n., zależną od typu płatności oraz termin płatności. Wdrożeniowo, poprzez modyfikację stosownej procedury można tą frazę zmieniać.| Typ płatności | Fraza użyta w polu Klucz |
| Należność z wysyłanego dokumentu | Kwota do zapłaty w terminie |
| Zobowiązanie z wysyłanego dokumentu | Kwota do zwrotu w terminie |
| Należność z WKA/WKK powiązanego z wysyłanym dokumentem | Kwota kaucji do zapłaty w terminie |
| Zobowiązanie z WKA/WKK powiązanego z wysyłanym dokumentem | Kwota kaucji do zwrotu w terminie |
Wysyłka faktury do KSeF - informacja o kwotach do zapłaty
| Nazwa linii KSEF | Znaczenie | Obsługa | |
| Zaplacono | Znacznik informujący, że kwota należności wynikająca z faktury została zapłacona w całości. | Pole z wartością 1 wysyłane jest wówczas, jeżeli faktura została w całości zapłacona w jednym terminie. W ww. uwzględniane są płatności/zapłaty dokumentu oraz powiązanych z nimi WKA/WKK. | |
| DataZaplaty | Data zapłaty, jeśli do wystawienia faktury płatność została dokonana. | Pole wysyłane jest wówczas, jeżeli faktura została w całości zapłacona w jednym terminie. Wypełniane jest wówczas datą zapłaty. W ww. uwzględniane są płatności/zapłaty dokumentu oraz powiązanych z nimi WKA/WKK. | |
| ZnacznikZaplatyCzesciowej | Znacznik z wartością 1: kwota należności wynikająca z faktury została zapłacona w części. Znacznik z wartością 2: należność wynikająca z faktury została zapłacona w całości - w dwóch lub więcej częściach, a ostatnia płatność jest płatnością końcową. | Pole z wartością 1 wysyłane jest wówczas, jeżeli faktura została zapłacona częściowo. Pole z wartością 2 wysyłane jest wówczas, jeżeli faktura została zapłacona całościowo w wielu częściach. W ww. uwzględniane są płatności/zapłaty dokumentu oraz powiązanych z nimi WKA/WKK. | |
| KwotaZaplatyCzesciowej | Kwota zapłaty częściowej. | Kolejne powtórzenie kwot i dat zapłaty częściowej/całościowej w wielu częściach. | |
| DataZaplatyCzesciowej | Data zapłaty częściowej | ||
| Termin | Termin płatności podany w formie daty | Kolejne powtórzeniach pola na podstawie daty Do nierozliczonych płatności dokumentu oraz powiązanych z nim WKA/WKK. | |
| TerminOpis (Ilość, jednostka, zdarzenie początkowe) | Termin płatności podany w formie opisowej np. 14 dni od dnia wystawienia faktury. | Wartości atrybutów KSEF_TerminPlatnosci_Ilosc, KSEF_TerminPlatnosci_Jednostka, KSEF_TerminPlatnosci_ZdarzeniePoczatkowe przypisane do nagłówka dokumentu. | |
| FormaPlatnosci | Forma płatności spośród dozwolonych w KSeF form płatności | Forma płatności KSeF przypisana do użytej na nagłówku dokumentu formy płatności. | |
| PlatnoscInna | Znacznik innej niż przewidziana w KSeF formie płatności | Znacznik wysyłany wówczas, jeżeli do użytej w nagłówku dokumentu formy płatności nie przypisano formy płatności KSeF. | |
| OpisPlatnosci | Opis innej niż przewidziana w KSeF formy płatności | Systemowa nazwa formy płatności przypisanej do nagłówka dokumentu, wysyłana wówczas, jeżeli nie przypisano do niej formy płatności KSeF. | |
| NrRB | Numer rachunku bankowego. | Numer rachunku bankowego ustalony na podstawie rejestru przypisanego do dokumentu lub na podstawie rejestru/ów przypisanych do poszczególnych płatności dokumentu, zależnie od parametru Podczas eksportu wysyłaj/Rachunek bankowy w Konfiguracji Systemu. | |
| SWIFT | Kod SWIFT. Identyfikator (cyfrowo - literowy) instytucji finansowej prowadzącej zagraniczny rachunek. | Kod SWIFT na karcie banku, na który wskazuje rejestr dokumentu/płatności. | |
| NazwaBanku | Nazwa banku. | Nazwa banku na który wskazuje rejestr dokumentu/płatności. | |
| OpisRachunku | Opis rachunku. | Waluta rejestru dokumentu/płatności. | |
| LinkDoPlatnosci | Link do płatności bezgotówkowej. | Wartość atrybutu KSEF_LinkDoPlatnosci przypisanego do nagłówka dokumentu. | |
| IPKSeF | Identyfikator płatności bezgotówkowej, wygenerowany przez agenta rozliczeniowego dla należności wynikającej z faktury. | Wartość atrybutu KSEF_IPKSeF przypisanego do nagłówka dokumentu. | |
Warunki transakcji: Umowy, Zamówienia i Numery partii towaru
Informacja o umowach, zamówieniach i numerach partii w schemacie FA(3)
Numer umowy
W sekcji tej wysyłane są daty i numery Umów powiązanych z daną fakturą. O tym, czy System wysyła numer pod jakim ta umowa została zarejestrowana w Systemie czy też numer jakim posługuje się Nabywca decyduje parametr w Konfiguracji/KSeF/Eksport/Podczas eksportu wysyłaj/Numer dokumentu: Obcy lub Systemowy
Umowy powiązane z fakturą
Parametryzacja w zakresie wysyłania do KSeF numeru umowy powiązanej z fakturą
Dodatkowo dla Użytkowników którzy nie rejestrują Umów jako obiektów w Systemie Comarch ERP XL obsłużono wysyłanie numeru umowy w oparciu o wartość atrybutu u nazwie KSEF_NrUmowy przypisanego do nagłówka wysyłanej faktury. Jeżeli takich umów jest wiele, wówczas należy zdefiniować i przypisać atrybut wielowartościowy.Numer zamówienia
W sekcji Zamowienia wysyłana jest informacja o numerze/numerach zamówienia, które jest związane z fakturą/realizowane daną fakturą. Informacja ta jest wysyłana dla faktur zaliczkowych FSL i FEL oraz tych faktur sprzedaży, które są związane z zamówieniem/wieloma zamówieniami. Sekcja nie jest wysyłana dla faktur korygujących. W zakresie wysyłania informacji o zamówieniach powiązanych z fakturą obowiązują poniższe zasady: O tym, czy System wysyła numer pod jakim to zamówienie zostało zarejestrowane w Systemie Comarch ERP XL czy też numer zamówienia jakim posługuje się Nabywca decyduje parametr w Konfiguracji/KSeF/Eksport/Podczas eksportu wysyłaj/Numer zamówienia: Obcy lub Systemowy
Parametryzacja w zakresie wysyłania numeru zamówienia powiązanego w fakturą KSeF
Wysyłane są kolejno wszystkie numery zamówień realizowane daną fakturą (w przypadku (S)FS/(s)FS realizowane spiętymi w nich dokumentami/elementami) Dla dokumentu FS/FSE niezwiązanego z zamówieniem systemowym wysyłany jest numer zamówienia wprowadzony przez Użytkownika samodzielnie w kontrolce U kontrahentaNumer partii towaru
Struktura e-faktury umożliwia przesyłanie informacji o numerach partii towarów, z której/których pochodzą towary będące przedmiotem transakcji dokumentowanej fakturą. Ww. dane przesyłane są wówczas, jeżeli w Konfiguracji systemu włączony zostanie parametr Podczas eksportu wysyłaj/ Numer partii towaru.
Parametr decydujący o wysyłaniu do KSeF informacji o partiach sprzedanego towaru
Jako partia towaru wysyłana jest wartość tekstowa ustalona na podstawie: kodu towaru, cechy dostawy, EAN-u dostawy i daty ważności dostawy, o ile dostawy posiadają takie dane.| Nazwa linii KSEF | Obsługa | |
| DataUmowy | Data zawarcia umowy j.n. | |
| NrUmowy | - Zależnie od Konfiguracji - numer systemowy lub numer obcy umowy/umów związanych z daną fakturą. - Wartość atrybutu KSEF_NRUmowy przypisanego do nagłówka dokumentu | |
| NrZamowienia | Zależnie od Konfiguracji - numer systemowy lub numer obcy zamówienia/zamówień realizowanych daną fakturą. Dla dokumentu FS/FSE niezwiązanego z zamówieniem systemowym: numer zamówienia wprowadzony przez Użytkownika w kontrolce U kontrahenta. | |
| NrPartiiTowaru | Pole wysyłane o ile w Konfiguracji włączono parametr Podczas eksportu wysyłaj/ Numer partii towaru, wypełniane wartością zbudowana w oparciu o: kodu towaru, cechy dostawy, EAN-u dostawy i daty ważności dostawy użytej na dokumencie. | |
Wartość i elementy zamówienia dla faktury zaliczkowej
Wartość i elementy zamówienia dla faktury zaliczkowej w schemacie FA(3)
Pola sekcji Zamowienie wysyłane są dla faktur zaliczkowych FSL, FEL. Wartość zamówienia| Nazwa linii KSEF | Obsługa | |
| WartoscZamowienia | Wartość brutto zamówienia. Dla dokumentu FEL jest to wartość w walucie zamówienia, dla dokumentu FSL natomiast wartość w PLN bez względu na walutę użytą na ZS/FSL. | |
| Nazwa linii KSEF | Znaczenie | Obsługa | |
| NrWierszaZam | Kolejny numer wiersza zamówienia | Kolejny Lp wysyłanych elementów | |
| P_7Z | Nazwa towaru lub usługi | Nazwa z elementu zamówienia (Zae_TwrNazwa) | |
| IndeksZ | Pole przeznaczone do wpisania wewnętrznego kodu zamawianego towaru lub usługi nadanego przez podatnika albo dodatkowego opisu zamawianego towaru lub usługi [pole fakultatywne] | Wysyłany jest kod towaru z elementu zamówienia (Zae_TwrKod). | |
| GTINZ | Globalny Numer Jednostki Handlowej, cyfrowy odpowiednik kodu EAN | Numer EAN towaru z elementu zamówienia, wysyłany zależnie od ustalonej opcji w Konfiguracja/KSeF/Podczas eksportu wysyłaj/Ilość/cenę dla jednostki: - Jeżeli ww. opcja ustawiona jest na pomocnicza i na elemencie użyto jednostki pomocniczej, wówczas wysyłany jest EAN przypisany do tejże jednostki pomocniczej towaru, a jeżeli takiego EAN-u nie zdefiniowano, wówczas kod u kontrahenta z karty Odbiorcy zgodnego z kontrahentem głównym dokumentu, o ile na karcie Odbiorcy wskazano tą jednostką. Jeżeli na elemencie nie została użyta jednostka pomocnicza, wówczas poszukiwany jest EAN jednostki podstawowej tj. EAN z karty towaru, a jeżeli go tam nie zdefiniowano, wówczas kod u kontrahenta z karty Odbiorcy, o ile nie przypisano na niej żadnej jednostki. - Jeżeli ww. opcja ustawiona jest na podstawowej wówczas wysyłany jest EAN jednostki podstawowej, a jeżeli go nie zdefiniowano, wówczas kod u kontrahenta z karty Odbiorcy, o ile nie przypisano na niej żadnej jednostki. | |
| P_8AZ | Jednostka miary | Symbol jednostki podstawowej lub pomocniczej elementu, zależnie od ustawienia parametru Ilość/cenę dla jednostki: podstawowej/pomocniczej sekcji Podczas eksportu wysyłaj w Konfiguracji Systemu, zakładka {KSeF} | |
| P_8BZ | Ilość | Ilość w jednostce podstawowej lub pomocniczej elementu, zależnie od ustawienia parametru Ilość/cenę dla jednostki: podstawowej/pomocniczej sekcji Podczas eksportu wysyłaj w Konfiguracji Systemu, zakładka {KSeF}.. | |
| P_9AZ | Cena netto | Cena dla jednostki podstawowej lub pomocniczej elementu, zależnie od ustawienia parametru Ilość/cenę dla jednostki: podstawowej/pomocniczej sekcji Podczas eksportu wysyłaj w Konfiguracji Systemu, zakładka {KSeF}. | |
| P_11NettoZ | Wartość netto elementu | Wartość netto elementu zamówienia. W przypadku FEL jest to wartość w walucie ZS, natomiast w przypadku FSL wartość w PLN bez względu na walutę użytą na ZS. | |
| P_11VatZ | Kwota podatku od zamówionego towaru lub usługi | Wartość obliczona na podstawie ww. wartości netto i stawki VAT użytej na elemencie ZS. Pole nie jest wysyłane w przypadku FEL w Procedurze OSS. | |
| P_12Z | Stawka podatku: 23, 22, 8, 7, 5, 4, 3, 0 KR, 0 WDT, 0 EX, np I, np II, zw, oo | Wysyłana stawka VAT elementu (Zae_StawkaPod) z wyjątkami j.n. Stawka 0 KR wysyłana jest jeżeli na dokumencie użyto transakcji krajowej (ExpoNorm 1, 20, 23) a na elemencie zamówienia użyto stawki 0%. Stawka 0 WDT wysyłana jest jeżeli na dokumencie użyto transakcji wewnątrzwspólnotowej (ExpoNorm 6, 7, 8, 9, 16, 17, 18, 19, 21) i na elemencie zamówienia użyto stawki 0%. Stawka 0 EX wysyłana jest jeżeli na dokumencie użyto transakcji inna zagraniczna (ExpoNorm 2, 3, 4, 5) i na elemencie zamówienia użyto stawki 0%. Stawka np I wysyłana jest w przypadku niepodlegających opodatkowaniu dostaw towarów/usług z wyłączeniem transakcji, o których mowa w art. 100 ust. 1 pkt 4 ustawy tj. w poniższych przypadkach: - ExpoNorm 1, 2, 3, 4, 5, 8, 9, 23 i na elemencie użyto stawki np. - ExpoNorm 6, 7, 16, 17, 18, 19, 21, rodzaj zakupu inny niż „usługi rozlicza odbiorca” i na elemencie użyto stawki np. Stawka np II wysyłana jest w przypadku niepodlegającego opodatkowaniu na terytorium kraju, świadczenia usług o których mowa w art. 100 ust. 1 pkt 4 ustawy tj. ExpoNorm 6, 7, 16, 17, 18, 19, 21, rodzaj zakupu „usługi rozlicza odbiorca” i na elemencie użyto stawki np. Stawka oo wysyłana jest wówczas, jeżeli na dokumencie użyto transakcji Podatnikiem jest Nabywca a na elemencie użyto stawki np (ExpoNorm = 20 i Zae_flagavat = 2). Stawka zw wysyłana jest wówczas, jeżeli na elemencie użyto stawki zw. Pole nie jest wypełniane w przypadku dokumentów zarejestrowanych w Procedurze OSS oraz oznaczonych jako procedura Vat-marża, o czym więcej w dalszej części dokumentu. | |
| P_12_XIIZ | Stawka podatku w kraju odbiory (WSTO/OSS) | Pole wypełniana jest dla dokumentów w Procedurze OSS. Wysyłana jest stawka VAT elementu (Zae_StawkaPod). | |
| P_12Z_Zal_15 | Znacznik dla towaru lub usługi wymienionych w załączniku nr 15 do ustawy. | Pole z wartością 1 wysyłane jest wówczas, jeżeli na karcie towaru zaznaczono parametr Podzielona płatność (MPP) (Twr_MPP=1). | |
Stopka faktury i dodatkowe oznaczenie Sprzedawcy
Stopka faktury i dodatkowe oznaczenie Sprzedawcy w schemacie FA(3)
| Nazwa linii KSEF | Obsługa | |
| StopkaFaktury | Wysyłana jest treść stopki wydruku przypisanej do definicji dokumentu danego centrum (w kontrolce Stopka wydruku zakładki {Ogólne} definicji dokumentu). | |
| KRS | Numer wprowadzony w kontrolce Numer w rejestrze zakładki {Deklaracje} pieczątki firmy przypisanej na dokumencie, a jeżeli brak takiej pieczątki wówczas z pieczątki centrum głównego (Frm_DNumerRej). | |
| REGON | Wartość wprowadzona w kontrolce Identyfikator REGON zakładki {Deklaracje} pieczątki firmy jw. (Frm_DRegon) | |
| BDO | Wartość wprowadzona w kontrolce Numer BDO zakładki {Deklaracje} pieczątki firmy jw. (Frm_NumerBDO) | |
Wykorzystanie atrybutów podczas wysyłki dokumentu do KSeF
W poniższej tabeli zebrano wszystkie atrybuty za pomocą których można przekazać do KSeF te informacje, które nie są obsługiwane/zapisywane wprost w Systemie Comarch ERP XL. Atrybuty te zostały omówione we wcześniejszej części dokumentu.| Nazwa klasy atrybutu | Obsługa | |
| KSEF_Nabywca_NrID | Za pomocą tego atrybutu można podać inny identyfikator podatkowy Nabywcy (kontrahenta głównego), dla którego standardowy sposób obsługi pola jest zawodny. | |
| KSEF_Odbiorca_NrID | Za pomocą tego atrybutu można podać inny identyfikator podatkowy Odbiorcy (Podmiotu3 z rolą 2), dla którego standardowy sposób obsługi pola jest zawodny. | |
| KSEF_Platnik_NrID | Za pomocą tego atrybutu można podać inny identyfikator podatkowy Płatnika (Podmiotu3 z rolą 6), dla którego standardowy sposób obsługi pola jest zawodny. | |
| KSEF_Podmiot3_IDWew | Za pomocą tego atrybutu, przypisanego do adresu kontrahenta docelowego, adresu płatnika oraz formatki karty osoby u kontrahenta można przekazać informację w polu IDWew. | |
| KSEF_DataDostawy | Przypisanie do dokumentu tego atrybutu i podanie dla niego wartości <Nieokreślona> skutkuje tym, że System nie wyśle pola P_6 (data zakończenia dostawy). Należy go stosować, gdy data zakończenia dostawy nie jest znana w chwili wysyłania dokumentu do KSeF. | |
| KSEF_P_6_Od | Za pomocą tych atrybutów można podać okres Od-Do, którego dotyczy faktura, zamiast przesyłania jednej daty dostawy. | |
| KSEF_P_6_Od | ||
| KSEF_P_6A | Za pomocą tego atrybutu przypisanego do poszczególnych elementów faktury można przekazać różne daty dostawy tych elementów, zamiast przesyłania jednej wspólnej daty dostawy. | |
| KSEF_WZ | Za pomocą tego atrybutu (w tym wielowartościowego) można przekazać numer wydania zewnętrznego w przypadku, gdy Użytkownik nie stosuje dokumentów WZ jako obiektów w systemie. | |
| JPK_P_16 | Przypisanie do dokumentu jednego z tych atrybutów z wartością TAK oznacza Metoda kasowa | |
| KSEF_P_16 | ||
| JPK_P_17 | Przypisanie do dokumentu jednego z tych atrybutów z wartością TAK oznacza Samofakturowanie | |
| KSEF_P_17 | ||
| JPK_P_22 | Przypisanie do dokumentu jednego z tych atrybutów z wartością TAK oznacza Wewnątrzwspólnotowa dostawa nowych środków transportu | |
| KSEF_P_22 | ||
| KSEF_P_42_5 | Przypisanie do dokumentu atrybutu z wartością TAK oznacza, że występuje obowiązek posiadania dodatkowego dokumentu o którym mowa w art. 42 ust 5 (dotyczy Wewnątrzwspólnotowej dostawy nowych środków transportu) | |
| JPK_P_22A | Data dopuszczenia nowego środka transportu do użytku | |
| KSEF_P_22A | ||
| JPK_P_22B | Przebieg pojazdu lądowego | |
| KSEF_P_22B | ||
| JPK_P_22C | Liczba godzin używania jednostki pływającej | |
| KSEF_P_22C | ||
| JPK_P_22D | Liczba godzin używania statku powietrznego | |
| KSEF_P_22D | ||
| JPK_P_23 | Przypisanie do dokumentu jednego z tych atrybutów z wartością TAK oznacza adnotację VAT: Faktura WE uproszczona(…). | |
| KSEF_P_23 | ||
| KSEF_P_PMarzy_3_1 | Przypisanie do dokumentu atrybutu z wartością TAK oznacza procedura marży dla biur podróży | |
| KSEF_P_PMarzy_3_2 | Przypisanie do dokumentu atrybutu z wartością TAK oznacza procedura marży – towary używane | |
| KSEF_P_PMarzy_3_3 | Przypisanie do dokumentu atrybutu z wartością TAK oznacza procedura marży – dzieła sztuki | |
| KSEF_ZwrotAkcyzy | Przypisanie do dokumentu atrybutu z wartością TAK oznacza przekazanie informacji dodatkowej dotyczącej zwrotu akcyzy, niezbędnej dla rolników ubiegających się o zwrot podatku akcyzowego zawartego w cenie oleju napędowego. | |
| KSEF_TerminPlatnosci_Ilosc | Za pomocą tych atrybutów przypiętych do nagłówka dokumentu można przesłać informację o terminie płatności w formie „opisowej” zamiast podawania konkretnej daty jako terminu płatności. | |
| KSEF_TerminPlatnosci_Jednostka | ||
| KSEF_TerminPlatnosci_ZdarzeniePoczatkowe | ||
| KSEF_LinkDoPlatnosci | Na podstawie tego atrybutu wypełniane jest pole LinkDoPlatnosci. | |
| KSEF_IPKSeF | Na podstawie tego atrybutu wypełniane jest pole IPKSeF (identyfikator płatności bezgotówkowej, wygenerowany przez agenta rozliczeniowego dla należności wynikającej z faktury). | |
| KSEF_NrUmowy | Za pomocą tego atrybutu (w tym wielowartościowego) można przekazać numer umowy w przypadku, gdy Użytkownik nie stosuje umów jako obiektów w systemie. | |
| KSEF_Obciazenia_Kwota | Kwota dodatkowego obciążenia (wykazywana w sekcji Rozliczenie) | |
| KSEF_Obciazenia_Powod | Powód ww. dodatkowego obciążanie | |
| KSEF_Odliczenia_Kwota | Kwota dodatkowego odliczenia (wykazywana w sekcji Rozliczenie) | |
| KSEF_Odliczenia_Powod | Powód ww. dodatkowego odliczenia | |
Procedury wykorzystywane podczas wysyłki dokumentu do KSeF
Wszystkie dane przesyłane przez Comarch ERP XL w pliku e-faktury ustalane są za pomocą funkcji/procedur przedstawionych w poniższej tabeli. Procedury te mogą być stosownie modyfikowane przez Partnerów/zespoły IT na potrzeby konkretnego Klienta.| Procedury główne | Procedury pomocnicze | |
| CDN.KSEF_Dane3 | CDN.KSeF_DaneFaKorygowanej_FA3 | Dane dotyczące faktury korygowanej. |
| CDN.KSeF_Atrybuty_FA3 | Tabela atrybutów przypisanych do nagłówka dokumentu. | |
| CDN.KSeF_Atrybuty_Korygowanych_FA3 | Tabela atrybutów przypisanych do faktury pierwotnej przy korekcie danych (dane adresowe nabywcy). | |
| CDN.KSeF_Umowy_FA3 | Datę zawarcia i numer umowy powiązanej z fakturą. | |
| CDN.KSeF_CzyMetodaPrzedPo_FA3 | Zwraca informację wskazującą czy korekta ma być przekazana metodą „przed/po”. | |
| CDN.KSeF_Podmiot3_Odbiorca_FA3 | Dane dodatkowego odbiorcy jeśli różni się od nabywcy. Rola 2. | |
| CDN.KSeF_Podmiot3_Platnik_FA3 | Dane płatnika gdy jest inny niż nabywca. Rola 6. | |
| CDN.KSeF_Podmiot2K_FA3 | Skorygowane dane nabywcy przy korekcie jego danych. | |
| CDN.KSeF_KorDokNiespietyLubSpinElemPrzedPo_FA3 | Pozycje korekty w układzie „stan przed” i „stan po” dla zwykłych lub spiętych elementów. | |
| CDN.KSeF_DokNiespietyLubSpinElemZKorRoznicowa_FA3 | Pozycje korekty różnicowej (tylko zmiany) dla dokumentu niespiętego lub elementów spiętych oraz pozycje dokumentów nieskorygowanych (innych niż spinacze nagłówkowe). | |
| CDN.KSeF_KorSpinNaglPrzedPo_FA3 | Pozycje korekty dla spinaczy nagłówkowych metodą „przed/po”. | |
| CDN.KSeF_KorSpinNaglRoznicowa_FA3 | Pozycje korekty różnicowej dla spinaczy nagłówkowych (tylko zmienione wartości). | |
| CDN.KSeF_KorRecznaPrzedPo_FA3 | Pozycje ręcznej korekty metodą „przed/po”. | |
| CDN.KSeF_Atrybuty_WZ_FA3 | Lista numerów WZ powiązanych z fakturą. | |
| CDN.KSeF_Atrybuty_Umowy_FA3 | Lista numerów umów powiązanych (w atrybucie) z fakturą . | |
| CDN.KSeF_Podmiot3_JST_Odbiorca_FA3 | Dane odbiorcy w roli jednostki samorządowej (JST). Rola 8. | |
| CDN.KSeF_Podmiot3_GV_Odbiorca_FA3 | Dane odbiorcy w roli GV. Rola 10. | |
| CDN.KSeF_Podmiot3_Pracownik_FA3 | Dane pracownika powiązanego z dokumentem. Rola 11. | |
| CDN.KSeF_Dane3_ZAM | Dane pozycji zamówienia powiązanego z dokumentem. | |
| CDN.KSeF_Obciazenia_FA3 | Zwraca informacje o dodatkowych obciążeniach przypisanych do konkretnej faktury za pomocą atrybutu. | |
| CDN.KSeF_Odliczenia_FA3 | Zwraca informacje o dodatkowych odliczeniach przypisanych do konkretnej faktury za pomocą atrybutu. | |
| CDN.KSEF_DanePlatnosci3 | CDN.KSeF_Platnosci3 | Lista płatności dokumentu i powiązanych z nim kaucji WKA/WKK, dane dotyczące formy płatności, statusu zapłaty za dokument, kwot i terminów zapłaty za dokument, lista rachunków bankowych. |
| CDN.KSeF_Zapisy3 | ||
| CDN. KSeF_RachunkiBankowe3 | ||
| CDN. KSeF_Dokumenty3 |
Specyficzne transakcje w wysyłce do KSeF
Faktury sprzedaży w walucie obcej
W Systemie Comarch ERP XL jako dokumenty w walucie obcej traktowane są wyłącznie faktury FSE, (S)FSE, (s)FSE, FEL oraz ich korekty FKE, (S)FKE, (s)FKE, (Z)FKE, KEL w walucie innej niż PLN. Pozostałe dokumenty sprzedaży podlegające wysyłce do KSeF traktowane są jak dokumenty w PLN, niezależnie od waluty na nich użytej i dla takowych wysyłane jest wyłącznie cena/wartość/tabela VAT w PLN.Faktura VAT marża w wysyłce KSeF
W Systemie Comarch ERL XL nie są obsługiwane faktury VAT-marża. Dla tych, Klientów, którzy zobowiązani są je rejestrować proponowane jest rozwiązanie pomocnicze, pozwalające na ich prawidłowe ujęcie w JPK a obecnie również prawidłowo wysłanie do KSeF poprzez wystawianie na tą okoliczność dwóch dokumentów: Faktura sprzedaży: udokumentowanie sprzedaży VAT brutto w stawce np Faktura wewnętrzna: wprowadzenie marży, z dwoma rekordami tabeli Vat- Rekord in minus w stawce np
- Rekord in plus w stawce krajowej na kwotę marży
Kwalifikacja transakcji wg jej rodzaju a stawki Vat na elementach
Stawka VAT elementu (pole P_12) wysłana jest na podstawie stawki użytej na elemencie, z wyjątkiem transakcji Podatnikiem jest Nabywca w stawce NP, kiedy to wysyłane jest oznaczenie oo, z wyjątkiem faktur oznaczonych znacznikiem Vat-marża w stawce np, kiedy to stawka nie jest wysyłana oraz z wyjątkiem WSTO w procedurze OSS, kiedy to zamiast stawki krajowej wysyłane jest w polu P-12_XII stawka kraju konsumenta. Użytkownik powinien więc stosować na elementach stawki właściwe dla danego rodzaju transakcji, w przeciwnym razie faktura może zostać potraktowana przez organy kontrolne jako niewłaściwa. Jeżeli przyjęty w Systemie sposób mapowania poszczególnych rodzajów transakcji na pola struktury e-faktury czy też sposób obsługi pola P_12 nie odpowiada Użytkownikowi, wówczas może on dokonać stosownych zmian w procedurach obsługujących te pola. Szczególne przypadki przedstawiono poniżej: Transakcja „Usługi rozlicza odbiorca” (ExpoNorm 6, 7, 21 i RodzajZakupu=8). Tego typu transakcje wykazywane są w polu P_13_9. Właściwą dla niej stawką jest stawka NP (do KSeF wysyłana np II) i to taką stawkę powinien użyć Użytkownik. System nie dokonuje żadnej podmiany stawki VAT, wysyła w polu P_12 wprost stawkę podaną przez Operatora. Transakcja wewnątrzwspólnotowej dostawy opodatkowanej poza terytorium kraju o rodzaju innym niż ww. (ExpoNorm=21, RodzajZakupu<>8). W polu P_13_8 (dostawa opodatkowana poza terytorium kraju) ujmowane są wartości w stawce NP, ZW i 0, natomiast System nie dokonuje żadnej podmiany stawki, wysyła w polu P_12 wprost stawkę podaną przez Operatora. Użytkownik powinien więc rozważyć rezygnację użycia stawki innej niż NP. Transakcja inna zagraniczna opodatkowana poza terytorium kraju (ExpoNorm=23) w stawce NP i ZW wykazywana jest w polu P_13_8 (dostawa opodatkowana poza terytorium kraju), natomiast System nie dokonuje żadnej podmiany stawki, wysyła w polu P_12 wprost stawkę podaną przez Operatora. Użytkownik powinien więc rozważyć rezygnację ze stawki ZW na takim dokumencie. Transakcja inna zagraniczna opodatkowana poza terytorium kraju (ExpoNorm=23) w stawce 0% wykazywana jest zależnie od ustawienia parametru Interpretuj transakcje dost. opodatkowanej poza terytorium kraju w stawce 0% jako krajowe. Jeżeli parametr jest włączony, wówczas transakcja taka wykazywana jest w polu P_13_6_1 (kraj 0%), jeżeli wyłączony, wówczas w polu P-13_8 (dostawa opodatkowana poza terytorium kraju), natomiast System nie dokonuje żadnej podmiany stawki, wysyła w polu P_12 wprost stawkę użytą na elemencie. Jeżeli więc ww. parametr jest wyłączony, wówczas Użytkownik nie powinien używać stawki 0% na takim dokumencie.Faktury rejestrowane aplikacją CDNAVAT a wysyłka do KSeF
Aplikacja CDNAVAT ma za zadanie wspierać Użytkowników w tych sytuacjach, kiedy to dla danej transakcji zastosowanie ma inny kurs dla podatku dochodowego (CIT/PIT) a inny dla podatku VAT. W Systemie Comarch ERP XL na dokumentach w walucie obcej kurs ustalany jest wg zasad obowiązujących dla podatku dochodowego, tj. na podstawie mniejszej z dat: wystawienia i sprzedaży. Jeżeli kurs dla VAT jest inny, wówczas przy użyciu CDNAVAT Użytkownicy mogą wygenerować do takich dokumentów fakturę (A)FS po innym kursie. W takiej sytuacji to nie dokument źródłowy, ale powiązana z nim (A)FS jest ujmowana w JPK_VAT. Jeżeli chodzi o kwestię CDNAVAT w KSeF, to przyjęte zostały poniższe założenia: na dokumentach pierwotnych (FSE, FEL) parametr Wyślij do KSeF ustalany jest wg ogólnych zasad, tj. na podstawie definicji dokumentu i karty kontrahenta na generowanych aplikacją CDNAVAT dokumentach (A)FS ww. parametr jest ustalany na podstawie dokumentu źródłowego, przy czym dla dokumentu podlegającego wysyłce dodatkowo taka (A)FS oznaczana jest parametrem Poza systemem. Na tak generowaną (A)FS kopiowane są również dane KSeF takie jak: numer KSeF, status, data wysłania do KSeF, data przyjęcia w KSeF oraz data pobrania UPO. Dane te są aktualizowane podczas ich zmiany na dokumencie źródłowym. Więcej informacji na ten temat znajduje się w dokumencie o nowościach do wersji 2025.1.3. jeżeli dla dokumentu FEL/FSE w walucie obcej czy też ich korekcie wygenerowana zostanie aplikacją CDNAVAT faktura (A)FS, wówczas- jako kurs wysyłanego dokumentu ustalony zostaje kurs z powiązanej (A)FS
- kwota podatku VAT w PLN zostaje obliczona na podstawie kursu z (A)FS.
Specjalna obsługa dokumentu (A)FSK związanego z rabatem retro
Rabat retrospektywny (rabat retro) polega na udzieleniu rabatu posprzedażowego, zazwyczaj z tytułu osiągnięcia w danym okresie określonej wielkości obrotu. W Systemie Comarch ERP XL należny Nabywcy rabat retro można rozliczać nie tylko za pomocą korekty zbiorczej (Z)FSK/FKE, ale również za pomocą ręcznej korekty A-vista (A)FSK. Taki dokument (A)FSK jest traktowany w sposób szczególny, jako zbiorcza korekta rabatowa z zastosowaniem poniższych zasad: W sekcji DaneFaKorygowanej wysyłane są dane dotyczące faktur, dla których naliczono rabat retro Wysyłane jest pole OkresFaKorygowanej, a w nim zakres dat ustalony na podstawie okresu retro Sekcja FaWiersz nie jest wysyłana. Jeżeli Użytkownik chce, aby elementy korekty były wysyłane, wówczas do rozliczania rabatu retro powinien stosować korekty zbiorcze (Z)FSK/FKE zamiast dokumentu (A)FSK.Wysyłka do KSeF a nieznana data zakończenia dostawy
W Systemie Comarch ERP XL jako data zakończania dostawy rozumiana jest data sprzedaży podana na formatce faktury. Podanie tej daty jest obowiązkowe, w oparciu o nią ustalana jest bowiem cena początkowa, promocje itp. warunki handlowe. Użytkownik nie ma możliwości, aby na dokumencie w jakiś sposób podać informację o tym, że ostateczna data zakończenia dostawy nie jest jeszcze znana. Dotychczas Użytkownik ustalał datę sprzedaży na określonym poziomie, zatwierdzał fakturę, drukował ją bez daty sprzedaży (możliwość wskazania stosownej opcji w parametrach wydruku okna pojawiającego się podczas drukowania faktury), a następnie uprawniony do tego Operator zmieniał datę sprzedaży na fakturze wówczas, gdy okazała się ona inna, niż pierwotnie ustalona na fakturze. Aby realizacja ww. scenariusza była nadal możliwa z chwilą gdy Użytkownik zamiast drukowania faktury będzie zobowiązany wysłać ją do KSeF dokonane zostały poniższe zmiany w zakresie obsługi daty sprzedaży: Pole P_6 (data zakończenia dostawy) nie jest wysyłane, jeżeli do dokumentu przypisany zostanie atrybut o nazwie KSEF_DataDostawy z wartością <Nieokreślona> i/lub data sprzedaży jest taka sama jak data wystawienia. Operator z prawem Edycja daty sprzedaży na zatwierdzonym dokumencie może edytować datę sprzedaży na dokumencie zatwierdzonym, w tym również na fakturach wysłanych do KSeFXL182 - Mapowanie danych na strukturę logiczną schematu FA(3) e-faktury KSeF w wersji 2025.1.5
Wstęp
Celem niniejszego biuletynu jest zapoznanie Użytkowników systemu Comarch ERP XL z zasadami wypełniania poszczególnych linii pliku .xml faktury wysyłanej do KSeF wg schematu FA(3). Budowa ww. pliku omówiona jest w broszurze udostępnionej przez Ministerstwo Finansów pod adresem j.n..: https://ksef.podatki.gov.pl/pliki-do-pobrania-ksef-20/ Wszystkie dane przesyłane przez Comarch ERP XL w ww. pliku ustalane są za pomocą funkcji/procedur, o których mowa w dalszej części dokumentu. Jeżeli standardowy sposób ustalania przez System tych danych jest niewystarczający/niesatysfakcjonujący Klienta, wówczas Partner/ zespoły IT Klienta mogą je zamienić poprzez modyfikację stosownej procedury. Nie ma natomiast możliwości, aby Użytkownik samodzielnie dodał obsługę pola nieprzewidzianego w standardowej obsłudze w Comarch ERP XL. Jeżeli Klient będzie miał potrzebę obsługi pola niewymienionego w niniejszym biuletynie, wówczas powinien to zgłosić. Obsługa nowych, zgłaszanych przez Klientów pól będzie sukcesywnie dodawana w kolejnych wersjach Systemu. Zmiany w zakresie wysyłki do KSeF w wersji 2025.1.5 w stosunku do funkcjonalności dostępnej w wersji 2025.1.3 obejmują wymienione poniżej pola, omówione również w dalszej części dokumentu, obsługa pozostałych pól nie uległa zmianie. Wysyłanie do KSeF faktur dla wielu Nabywców- Obsługa Podmiotu3 z określoną rolą na podstawie atrybutu
- Parametryzacja wysyłania Podmiotu3 w roli Odbiorcy na podstawie adresu kontrahenta docelowego
- Zmiana zasad wysyłania danych identyfikacyjnych Podmiotu3, pozwalająca na wysyłanie właściwego rodzaju identyfikatora gdy podmiotem tym jest kontrahent o innych rodzaju niż rodzaj transakcji na który wskazuje faktura
- Zmiany w wysyłce znacznika JST i GV sekcji Podmiot2 – uwzględnienie przypadku przypisania Podmiotu3 z rolą 8 lub 10 za pomocą atrybutu
- Obsługa Rachunku bankowego faktora podczas wysyłki faktur
- Obsługa daty zamówienia podczas wysyłki dokumentów i rozszerzenie zakresu identyfikacji zamówień
- Obsługa sekcji Transport podczas wysyłki do KSeF
- Zmiana w zakresie wyliczania i wysyłania wartości netto dokumentów walutowych FEL/KEL oraz FSE/FKE rejestrowanych metodą od brutto
- Zmiana w zakresie obsługi pola P_18 (znacznik odwrotnego obciążenia): znacznik ten jest wysyłany obecnie dla transakcji Podatnikiem jest nabywca (Trn_ExpoNorm=20), transakcji typu Dostawa opodatkowana poza terytorium kraju (TrN_ExpoNorm=21 i 23) oraz dla transakcji Usługi rozlicza odbiorca (Trn_RodzajZakupu=8
Mapowanie danych na schemat e-faktury
Struktura schematu głównego FA(3)
Podmiot1 (Sprzedawca)
Sekcja Podmiot1 schematu FA(3)
Dane dotyczące Sprzedawcy wysyłane są na podstawie danych zdefiniowanych na pieczątce przypisanej do dokumentu, a jeżeli dokument nie ma przypisanej pieczątki, wówczas z pieczątki przypisanej do centrum głównego struktury Firmy.Prefiks NIP Sprzedawcy
| Nazwa linii KSEF | Obsługa | |
| PrefiksPodatnika | Prefiks NIP z pieczątki firmy, wysyłany w przypadku transakcji wewnątrzwspólnotowych. Jeżeli nie jest wypełniony, wówczas wysyłana jest wartość PL. | |
Dane identyfikacyjne Sprzedawcy
Dane identyfikacyjne sprzedawcy w schemacie FA(3)
Nazwa Sprzedawcy ustalana jest na podstawie na podstawie poszczególnych kontrolek nazwy z zakładki {Ogólne} pieczątki firmy.
Nazwa Sprzedawcy na pieczątce firmy
| Nazwa linii KSEF | Obsługa | |
| NIP | NIP z pieczątki firmy | |
| Nazwa | Wartość z kontrolek Nazwa w pieczątce firmy | |
Adres Sprzedawcy
Dane adresowe sprzedawcy w schemacie FA(3)
Dane adresowe ustalane są na podstawie danych wprowadzonych na zakładce {Deklaracje cd.} pieczątki firmy. System ustala ich składowe i wysyła je wszystkie w polu AdresL1. Dane ustalane są w kolejności: ulica wraz z numerem domu i numerem lokalu, kod pocztowy, miasto, województwo, gmina, powiat, poczta, przy czym nazwą składowej adresowej poprzedzone są: gmina, powiat i poczta.
Dane adresowe Sprzedawcy w pliku .xml faktury
Kraj Sprzedawcy identyfikowany jest na podstawie kraju przypisanego na zakładce {Deklaracje cd.} pieczątki firmy. Użytkownik powinien na pieczątce wprowadzić nazwę kraju, a na jej podstawie System ustali jego symbol. Aby System prawidłowo zidentyfikował dany kraj konieczne jest, aby wprowadzona w pieczątce firmy nazwa kraju była zgodna z nazwą kraju w tabeli KrajeCelne (KPC_NazwaPL). W przypadku błędnego podania nazwy kraju lub nie podania go w ogóle jako kraj przyjmowana jest Polska.| Nazwa linii KSEF | Obsługa | |
| KodKraju | Symbol kraju ustalony na podstawie nazwy kraju wprowadzonego na zakładce {Deklaracje cd.} pieczątki firmy. | |
| AdresL1 | Dane adresowe wprowadzone na zakładce {Deklaracje cd.} pieczątki firmy. Składowe adresu: ulica, nr domu, nr lokalu, kod pocztowy, miasto, województwo, gmina, powiat i poczta. | |
| GLN | Numer GLN wprowadzony na zakładce {Ogólne} pieczątki firmy. | |
Dane kontaktowe Sprzedawcy
Dane kontaktowe sprzedawcy w schemacie FA(3)
Ww. dane wysyłane są wyłącznie, jeżeli w Konfiguracji systemu włączony jest parametr Podczas eksportu wysyłaj/Dane kontaktowe Sprzedawcy.
Parametryzacja wysyłania do KSeF danych kontaktowych Sprzedawcy
Ww. informacje wysyłane są na podstawie adresu E-mail sekretariatu oraz numeru telefonu zdefiniowanych na zakładce {Deklaracje c.d.} pieczątki firmy.| Nazwa linii KSEF | Obsługa | |
| Adres zdefiniowany w kontrolce Email sekretariatu zakładki {Deklaracje cd.} pieczątki firmy. | ||
| Telefon | Zawartość kontrolki Telefon sekcji Adres siedziby zakładki {Deklaracje cd.} pieczątki firmy. | |
Podmiot2 (Nabywca)
Sekcja Podmiot2 schematu FA(3)
Dane jw. wysyłane są na podstawie adresu kontrahenta głównego użytego na wysyłanym dokumencie, z zastrzeżeniem pól JST i GV o czym w dalszej części dokumentu.Dane identyfikacyjne Nabywcy
Dane identyfikacyjne nabywcy w schemacie FA(3)
Dla Nabywcy należy podać numer, przy pomocy którego można go zidentyfikować. Służy do tego pole NIP lub komplet linii: KodUE (kod kraju UE) i NrVatUE lub pole NrId (identyfikator inny). Pole BrakID z wartością 1 należy przesłać dla podmiotu nieposiadającego numeru NIP, ani też innego identyfikatora podatkowego. Wartość dla ww. linii ustalana jest w oparciu o NIP przypisany do adresu kontrahenta głównego dokumentu (KnA_NIP) oraz dodatkowo w oparciu o wartość atrybutu KSEF_Nabywca_NrID przypisanego do wysyłanego dokumentu wg poniższych zasad:- NIP wysyłany jest dla transakcji krajowej (ExpoNorm 1 i 20) przy poniższych warunkach
- prefiks NIP pusty i kraj adresu PL (KnA_NIPPrefiks pusty i KnA_Kraj=PL) lub
- w prefiksie NIP podano PL (KnA_NIPPrefiks=PL, a wówczas KnA_Kraj nieistotny)
- Linie: KodUE i NrVatUE wysyłane są dla transakcji wewnątrzwspólnotowych. KodUE ustalany jest na podstawie prefiksu NIP, NrVatUE zaś na podstawie KnA_NIP.
- NrID wysyłany jest w poniższych przypadkach
- transakcja inna zagraniczna
- transakcji krajowa przy poniższych warunkach
- prefiks NIP pusty i kraj adresu <>PL lub
- w prefiksie NIP podano wartość inną niż PL (a wówczas KnA_Kraj nieistotny)
- do dokumentu przypisano atrybut o nazwie KSEF_Nabywca _NrID i podano jego wartość
- Pole BrakID jest wysyłane wówczas, jeżeli NIP nie został podany (KnA_NIP jest pusty) i do dokumentu nie przypisano wartości ww. atrybutu
| Nazwa linii KSEF | Obsługa | |
| NIP | Numer NIP (KnA_NIP) z adresu kontrahenta głównego dokumentu, wysyłany dla transakcji krajowej (ExpoNorm 1 i 20) przy poniższych warunkach - prefiks NIP pusty i kraj adresu PL (KnA_NIPPrefiks pusty i KnA_Kraj=PL) lub - w prefiksie NIP podano PL (KnA_NIPPrefiks=PL, a wówczas KnA_Kraj nieistotny) | |
| KodUE | Prefiks NIP (KnA_NIPPrefiks) z adresu kontrahenta głównego dokumentu wysyłany w przypadkach j.n. | |
| NrVatUE | Numer NIP (KnA_NIP) z adresu kontrahenta głównego dokumentu, wysyłany dla transakcji wewnątrzwspólnotowej | |
| NrID | Pole wypełniane jest w następujących przypadkach: 1. transakcja inna zagraniczna 2. transakcji krajowa przy poniższych warunkach - prefiks NIP pusty i kraj adresu <>PL lub - w prefiksie NIP podano wartość inną niż PL (a wówczas KnA_Kraj nieistotny) 3. do dokumentu przypisano atrybut o nazwie KSEF_Nabywca _NrID i podano jego wartość. | |
| BrakID | Pole z wartością 1 wysyłane jest wówczas, gdy nabywca nie posiada ani numeru NIP, ani innego identyfikatora tj. wówczas, jeżeli KnA_NIP jest puste i do dokumentu nie przepisano atrybutu KSEF_Nabywca _NrID | |
| Nazwa | Zawartości kontrolki/kontrolek Nazwa formatki adresu kontrahenta (Kna_Nazwa1, Kna_Nazwa2 i Kna_Nazwa3) | |
Adres Nabywcy
Adres nabywcy w schemacie FA(3)
Dane adresowe Nabywcy ustalane są na podstawie danych wprowadzonych na formatce adresu kontrahenta głównego na dokumencie i wysyłane w polu AdresL1. Ww. dane wysyłane są w kolejności: ulica wraz z numerem domu i numerem lokalu, kod pocztowy, miejscowość, województwo, gmina, powiat, przy czym nazwą składowej adresowej poprzedzone są: gmina i powiat.
Dane adresowe Nabywcy w pliku .xml faktury
W Systemie Comarch ERP XL na formatkach kart kontrahentów i ich adresów nie ma odrębnych pól na miasto (miejscowość) i pocztę, stąd informacja ta wysyłana jest jeden raz i traktowana jest jako miejscowość.
Ulica, numer domu i numer lokalu wysyłane są na podstawie zawartości obu kontrolek Ulica formatki adresu kontrahenta (KnA_Ulica, KnA_Adres)
W przypadku miejscowości bez nazw ulic Użytkownicy powinni stosować jedną z poniższych zasad definiowania adresu:
- Kontrolkę Ulica pozostawić pustą, natomiast w kontrolce Miasto podać zarówno nazwę miejscowości jak i numer domu i lokalu
Definiowanie adresu kontrahenta dla miejscowości bez ulic – propozycja I
- Numer domu i lokalu wpisać w kontrolce Ulica, ale poprzedzić ją nazwą miejscowości
Definiowanie adresu kontrahenta dla miejscowości bez ulic – propozycja II
| Nazwa linii KSEF | Obsługa | |
| KodKraju | Dane z formatki adresu kontrahenta głównego. | |
| AdresL1 | ||
| GLN | ||
Dane kontaktowe Nabywcy
Dane kontaktowe Nabywcy w schemacie FA(3)
| Nazwa linii KSEF | Obsługa | |
| Zawartość kontrolki E-Mail adresu kontrahenta głównego (KnA_Email). | ||
| Telefon | Zawartość kontrolki Telefon1 adresu kontrahenta głównego (KnA_Telefon1) | |
ID Nabywcy
ID Nabywcy to unikalny klucz powiązania danych nabywcy w fakturach korygujących, w przypadku gdy dane nabywcy w fakturze korygującej zmieniły się w stosunku do danych w fakturze korygowanej. Pole IDNabywcy przewidziane zostało dla sekcji Podmiot2 (nabywca), sekcji Podmiot3 z rolą=4 (dodatkowy Nabywca) oraz sekcji Podmiot2K. Są to pola właściwe dla korekt typu korekta danych. Za pomocą tego dodatkowego identyfikatora podaje się informację o tym, którego nabywcę dotyczy zmiana danych dokonywana tą korektą. W standardzie Systemu Comarch ERP XL dodatkowi Nabywcy oraz ich identyfikatory nie są obsługiwani, taką obsługę może wprowadzić Partner/dział IT Klienta stosownie modyfikując procedury zwracające ww. dane.
Pola JST i GV
| Nazwa linii KSEF | Obsługa | ||
| JST | Znacznik jednostki podrzędnej JST. Wartość "1" oznacza, że faktura dotyczy jednostki podrzędnej JST. | Wartość 1 wysyłana jest wówczas, jeżeli: - w karcie kontrahenta docelowego faktury włączono parametr JST (jednostka podrzędna samorządu terytorialnego) i/lub - do dokumentu przypisano atrybut KSEF_Podmiot3_JSTOdbiorca i wypełniono jego wartość | |
| GV | Znacznik członka grupy VAT. Wartość "1" oznacza, że faktura dotyczy członka grupy VAT. | Wartość 1 wysyłana jest wówczas, jeżeli: - w karcie kontrahenta docelowego FS włączono parametr GV (członek grupy VAT) i/lub do dokumentu przypisano atrybut KSEF_Podmiot3_GVOdbiorca i wypełniono jego wartość | |
- w sekcji Podmiot2 wysyłany jest znacznik JST=1
- w sekcji Podmiot3 wysyłane są dane kontrahenta docelowego z Rolą=8
- w sekcji Podmiot2 wysyłany jest znacznik GV=1
- w sekcji Podmiot3 wysłane są dane kontrahenta docelowego z Rolą=10
Znacznik JST i GV na wzorcu i karcie kontrahenta
W wersji 2025.1.5 obsłużono możliwość przypisywania do dokumenty Podmiotów3 za pomocą atrybutów, w tym jednostki podrzędnej samorządu terytorialnego jako odbiorcę i członka grupy VAT jako odbiorcę. Dla faktury, do której przypisano kontrahenta w atrybucie KSEF_Podmiot3_JSTOdbiorca wysyłane są poniższe dane:- w sekcji Podmiot2 wysyłany jest znacznik JST=1
- w sekcji Podmiot3 wysyłane są dane na podstawie adresu bieżącego (aktualnego) kontrahenta przypisanego w ww. atrybucie z Rolą=8
- w sekcji Podmiot2 wysyłany jest znacznik GV=1
- w sekcji Podmiot3 wysyłane są dane na podstawie adresu bieżącego (aktualnego) kontrahenta przypisanego w ww. atrybucie z Rolą=10
Podmiot3
Sekcja Podmiot3 schematu FA(3)
Schemat e-faktury umożliwia przesłanie informacji dotyczących podmiotów trzecich takich jak faktor, odbiorca, podmiot pierwotny, dodatkowy nabywca, wystawca faktury, dokonujący płatności, jednostka samorządu terytorialnego – wystawca, jednostka samorządu terytorialnego – odbiorca, członek grupy VAT – wystawca, członek grupy VAT – odbiorca, pracownik oraz innych podmiotów3 z rolą opisową.Podmiot3 – obsługiwane role
W Systemie Comarch ERP XL za pomocą ww. sekcji wysyłana były dotąd informacja o odbiorcy faktury, płatniku, jednostce samorządu terytorialnego – odbiorcy, członku grupy VAT – odbiorcy oraz o pracowniku. W wersji 2025.1.5 dokonano w tym zakresie poniższych zmian:- Obsłużono wysyłkę Podmiotu3 z rolą 4 (dodatkowy Nabywca) dla faktur dla wieli nabywców zapisywanych za pomocą atrybutów o czym więcej w rozdziale Wysyłanie do KSeF faktur dla wielu Nabywców
- Obsługę Podmiotu3 z określoną rolą na podstawie atrybutu
- Sparametryzowano wysyłania danych kontrahenta docelowego jako Podmiot3 z rolą 2
- Zmiana zasad wysyłania danych identyfikacyjnych Podmiotu3, pozwalająca na wysyłanie właściwego rodzaju identyfikatora gdy podmiotem tym jest kontrahent o innych rodzaju niż rodzaj transakcji na który wskazuje faktura
| Rola | Warunek wysyłania | ||
| 1 | Faktor | Na podstawie adresu bieżącego kontrahenta przypisanego w atrybucie KSEF_Podmiot3_Faktor | |
| 2 | Odbiorca | - Opcjonalnie na podstawie adresu kontrahenta docelowego na dokumencie. - Na podstawie adresu bieżącego kontrahenta przypisanego w atrybucie KSEF_Podmiot3_Odbiorca | |
| 3 | Podmiot pierwotny | Na podstawie adresu bieżącego kontrahenta przypisanego w atrybucie KSEF_Podmiot3_PodmiotPierwotny | |
| 4 | Dodatkowy nabywca | - Na podstawie adresu bieżącego kontrahenta przypisanego w atrybucie KSEF_Podmiot3_DodatkowyNabywca - Faktura dla wielu nabywców (wysyłka wielu Podmiotów3 z rolą 4 i obsługą pola Udział dla każdego z nabywców) opartą na powiązaniu faktury głównej z fakturami cząstkowymiza pomocą atrybutów | |
| 5 | Wystawca faktury | Na podstawie adresu bieżącego kontrahenta przypisanego w atrybucie KSEF_Podmiot3_WystawcaFaktury | |
| 6 | Dokonujący płatności | - Adres płatnika, gdy inny niż adres kontrahenta głównego - Na podstawie adresu bieżącego kontrahenta przypisanego w atrybucie KSEF_Podmiot3_DokonującyPłatności | |
| 7 | JST- wystawca | Na podstawie adresu bieżącego kontrahenta przypisanego w atrybucie KSEF_Podmiot3_JSTWystawca | |
| 8 | JST- odbiorca | - Na podstawie adresu kontrahenta głównego, jeśli na jego karcie włączono parametr „JST” - Na podstawie adresu bieżącego kontrahenta przypisanego w atrybucie KSEF_Podmiot3_JSTOdbiorca | |
| 9 | Członek GV- wystawca | Na podstawie adresu bieżącego kontrahenta przypisanego w atrybucie KSEF_Podmiot3_GVWystawca | |
| 10 | Członek GV- odbiorca | - Na podstawie adresu kontrahenta głównego, jeśli na jego karcie włączono parametr „GV” - Na podstawie adresu bieżącego kontrahenta przypisanego w atrybucie KSEF_Podmiot3_GVOdbiorca | |
| 11 | Pracownik | - Na podstawie osoby u kontrahenta głównego o ile osoba ta oznaczona jest parametrem KSeF - Na podstawie atrybutu KSEF_Podmiot3_Pracownik | |
| Rola inna | Na podstawie adresu bieżącego kontrahenta przypisanego w atrybucie KSEF_Podmiot3_RolaInna_XXX | ||
| Adres kontrahenta docelowego | Na karcie kontrahenta docelowego włączono parametr JST, o którym mowa w pkt 2.2.5 | 8 | |
| Na karcie kontrahenta docelowego włączono parametr GV, o którym mowa w pkt 2.2.5 | 10 | ||
| Do adresu kontrahenta docelowego przypisano atrybut KSeF_Podmiot3_IDWew | 2 | ||
| Adres kontrahenta docelowego jest inny niż adres kontrahenta głównego. | 2 | ||
| Adres Płatnika | Adres płatnika jest inny niż adres kontrahenta głównego. | 6 | |
| Dane osoby u kontrahenta | Na osobie u kontrahenta głównego włączono parametr Wysyłaj dane osoby do KSeF, o którym mowa w dalszej części dokumentu. | 11 | |
Podmiot3 z rolą 11 – pracownik
Na formatce osoby u kontrahenta dodany został parametr Wysyłaj dane osoby do KSeF. Jeżeli na karcie danej osoby zostanie włączony ten parametr i osoba ta zostanie przypisana jako osoba u kontrahenta głównego na wysyłanej fakturze, wówczas jej dane wysyłane są w sekcji Podmiot3 z rolą 11.
Parametryzacja wysyłania danych pracownika do KSeF
Obsługa Podmiotu3 z określoną rolą na podstawie atrybutu
Dotychczasowa obsługa sekcji Podmiot3 faktury ustrukturyzowanej oparta na danych kontrahenta docelowego, płatnika oraz osoby u kontrahenta głównego została wzbogacona o obsługę tychże podmiotów opartą na atrybutach, dzięki którym obsłużono wszystkie przewidziane przez KSeF role Podmiotów3, w tym rolę opisową.- Dla Podmiotu3 dedykowane są atrybuty o konkretnej nazwie, wskazujące na odpowiednią rolę Podmiotu3, dzięki czemu dla danej faktury można zdefiniować Podmioty3 z różnymi rolami.
- Dla podmiotu3 z rolami od 1 do 10 należy stosować atrybut o typie Kontrahent, przy czym obsłużone zostały dla nich również atrybuty wielowartościowe, dzięki czemu dla danej faktury można przypisać wiele Podmiotów3 z tą samą rolą.
- W specyficzny sposób obsłużony został Podmiot3 z rolą opisową: aby z niego skorzystać należy zdefiniować atrybut w nazwie którego zawarta będzie jednocześnie informacja o tym że jest to Podmiot3 z rolą inna oraz opis tejże roli
![]() |
Jeśli do faktury zostanie przypisany atrybut o nazwie KSEF_Podmiot3_RolaInna_Zamawiający z przypisanym w tymże atrybucie kontrahentem KNT_1, wówczas System wyśle dane z adresu kontrahenta KNT_1 w sekcji Podmiot3 ze znacznikiem <RolaInna>1 <RolaInna> i polem <RolaOpis>Zamawiający<RolaOpis> |
- Dane identyfikacyjne, adres oraz dane kontaktowe Podmiotu3 z rolą 1-10 oraz rolą opisową wysyłane są na podstawie adresu bieżącego (aktualnego) kontrahenta przypisanego w atrybucie. Jeśli więc jako identyfikator Podmiotu3 ma zostać wysłany jego identyfikator wewnętrzy KSeF Użytkownik powinien przypisać atrybut KSEF_Podmiot3_IDWew do jego adresu bieżącego (a nie do karty kontrahenta)
- Dla Podmiotu3 z rolą 11 (pracownik) oprócz dotychczasowego wysyłania danych na podstawie osoby u kontrahenta głównego dokumentu umożliwiono wysyłkę w oparciu o atrybut tekstowy KSEF_Podmiot3_Pracownik, w którym Użytkownik powinien podać imię i nazwisko pracownika i opcjonalnie w atrybucie KSEF_Podmiot3_Pracownik_IdWew jego identyfikator wewnętrzny w KSeF. Dzięki temu Użytkownik bez konieczności rejestrowania osoby u kontrahenta może podać takie dane bezpośrednio na konkretnej fakturze. W przypadku pracownika atrybuty wielowartościowe nie są obsługiwane.
- Dla Podmiotów3 z rolą 4 (faktura dla wielu nabywców) Użytkownicy mogą korzystać z atrybutu KSEF_Podmiot3_DodatkowyNabywca o ile udział procentowi poszczególnych nabywców jest taki sam, w przeciwnym razie powinni korzystać z opisanej wyżej funkcjonalności Wysyłanie do KSeF faktur dla wielu Nabywców.
| Klasa atrybutu | Typ atrybutu | Rola Podmiotu3 |
| KSEF_Podmiot3_Faktor | Kontrahent, w tym wielowartościowy | 1 |
| KSEF_Podmiot3_Odbiorca | 2 | |
| KSEF_Podmiot3_PodmiotPierwotny | 3 | |
| KSEF_Podmiot3_DodatkowyNabywca | 4 | |
| KSEF_Podmiot3_WystawcaFaktury | 5 | |
| KSEF_Podmiot3_DokonującyPłatności | 6 | |
| KSEF_Podmiot3_JSTWystawca | 7 | |
| KSEF_Podmiot3_JSTOdbiorca | 8 | |
| KSEF_Podmiot3_GVWystawca | 9 | |
| KSEF_Podmiot3_GVOdbiorca | 10 | |
| KSEF_Podmiot3_Pracownik | Tekst (bez obsługi wielowartościowego) | 11 |
| KSEF_Podmiot3_Pracownik_IDWew | ||
| KSEF_Podmiot3_RolaInna_XXX | Kontrahent, w tym wielowartościowy | Inna |
Parametryzacja wysyłania Podmiotu3 w roli Odbiorcy na podstawie adresu kontrahenta docelowego
Zgodnie z broszurą struktury logicznej FA(3) sekcja Podmiot3 z rolą 2 służy do oznaczenia „Odbiorcy - w przypadku gdy na fakturze występują dane jednostek wewnętrznych, oddziałów, wyodrębnionych w ramach nabywcy, które same nie stanowią nabywcy w rozumieniu ustawy”. W związku z powyższym dotychczasowe każdorazowe wysyłanie Podmiotu3 z rolą 2 w przypadkach użycia na fakturze innego adresu kontrahenta docelowego niż głównego dla niektórych Użytkowników jest zbędne lub wręcz niepożądane. Aby temu zaradzić wprowadzona została w tym zakresie parametryzacja zachowanie Systemu.
Parametryzacja wysyłania kontrahenta docelowego jako Podmiotu3 w roli Odbiorcy
Zasady wysyłania danych kontrahenta docelowego jako Odbiorcy, zależnie od ww. parametrów oraz warunków handlowych ustalonych na wysyłanym dokumencie przedstawia poniższa tabela.| Scenariusz | Warunek wysyłania | |
| Adresy kontrahenta głównego i docelowego są zgodne Trn_AdWNumer=Trn_KnANumer) | Jeśli zdefiniowano IDWew dla adresu kontrahenta docelowego i włączono parametr Dane odbiorcy na podstawie knt docelowego gdy/Zgodne nr NIP | |
| Ww. adresy są rożne, ale mają ten sam numer NIP | Jeśli włączono parametr Dane odbiorcy na podstawie knt docelowego gdy/Zgodne nr NIP | |
| Ww. adresy mają różne numery NIP | Jeśli włączono parametr Dane odbiorcy na podstawie knt docelowego gdy/Różne nr NIP | |
| Na adresie kontrahenta docelowego brak nr NIP | Jeśli włączono parametr Dane odbiorcy na podstawie knt docelowego gdy/Brak nr NIP docelowego | |
Podmiot3 – zasady wysyłania danych
| Nazwa sekcji/linii KSEF | Obsługa | |
| IDNabywcy | Pole nieobsługiwane w standardzie, możliwe do obsługi wdrożeniowej poprzez stosowną modyfikację procedury. | |
| DaneIdentyfikacyjne | Wg zasad opisanych w pkt 2.3.5.1 | |
| Adres | Dla Podmiotu3 wysyłanego na podstawie kontrahenta docelowego/płatnika informacje obsługiwane są wg identycznych zasad jak opisane w pkt 2.2.2, z tym, że ustalane są w oparciu o adres kontrahenta docelowego lub płatnika. Dla Podmiotu3 wysyłanego na podstawie osoby u kontrahenta dane te nie są wysyłane. | |
| DaneKontaktowe | Dla Podmiotu3 wysyłanego na podstawie kontrahenta docelowego/płatnika informacje obsługiwane są wg identycznych zasad jak opisane w pkt 2.2.3, z tym, że ustalane są w oparciu o adres kontrahenta docelowego lub płatnika. Dla Podmiotu3 wysyłanego na podstawie osoby u kontrahenta dane te nie są wysyłane. | |
| Rola | Dla Podmiotu3 wysyłanego na podstawie adresu kontrahenta docelowego: 2, 8, 10 Dla Podmiotu3 wysyłanego na podstawie adresu płatnika: 6 Dla Podmiotu3 wysyłanego na podstawie osoby u kontrahenta: 11 | |
| Udział | Pole nieobsługiwane w standardzie, możliwe do obsługi wdrożeniowej poprzez stosowną modyfikację procedury. | |
- Atrybuty pomocnicze: KSEF_ Odbiorca_NrID i KSEF_ Platnik_NrID nie są już obsługiwane
- Nadal nadrzędnym identyfikatorem jest IDWew (przypisywany do danego adresu za pomocą atrybutu o nazwie KSEF_Podmiot3_IdWew)
- W przypadku braku ww. IDWew wysyłany jest identyfikator podany w kontrolce NIP adresu kontrahenta, przy czym rodzaj identyfikatora ustalany jest na podstawie prefiksu NIP i prefiksu kraju w adresie wg zasad przedstawionych w poniższej tabeli
| Prefiks NIP | Prefiks kraju w adresie | Rodzaj identyfikatora | |
| Pusty | PL | NIP | |
| <>PL | NrID | ||
| PL | Bez znaczenia | NIP | |
| Niepusty <>PL | Bez znaczenia | KodUE NrVatUE | |
- Przy braku ww. IDWew oraz wartości w kontrolce NIP wysyłany jest znacznik BrakId
| Nazwa linii KSEF | Obsługa | |||
| Podmiot3 z rolą <>11 | Podmiot3 z rolą 11 (pracownik) | |||
| NIP | Numer NIP (KnA_NIP) z adresu, wysyłany o ile spełnione są poniższe warunki - prefiks NIP pusty i kraj adresu PL (KnA_NIPPrefiks pusty i KnA_Kraj=PL) lub w prefiksie NIP podano PL (czyli KnA_NIPPrefiks=PL, a wówczas KnA_Kraj nieistotny) - do adresu na podstawie którego ustalane są dane Podmiotu3 nie przypisano atrybutu/wartości atrybutu KSEF_Podmiot3_IDWew | - | ||
| IDWew | Wg zasad opisanych w pkt 2.3.5.2 | |||
| KodUE | Prefiks NIP (KnA_NIPPrefiks) z adresu, wysyłany w przypadkach j.n. | - | ||
| NrVatUE | Numer NIP (KnA_NIP) z adresu, wysyłany o ile spełnione są poniższe warunki: - prefiks NIP jest niepusty inny niż PL - do adresu na podstawie którego ustalane są dane Podmiotu3 nie przypisano atrybutu/wartości atrybutu KSEF_Podmiot3_IDWew | - | ||
| NrID | Numer NIP (KnA_NIP) z adresu, wysyłany o ile spełnione są poniższe warunki: - prefiks NIP pusty i kraj adresu <>PL (KnA_NIPPrefiks pusty i KnA_Kraj<>PL) - do adresu na podstawie którego ustalane są dane Podmiotu3 nie przypisano atrybutu/wartości atrybutu KSEF_Podmiot3_IDWew | - | ||
| BrakID | Pole z wartością 1 wysyłane jest wówczas, gdy podmiot nie posiada ani numeru NIP, ani innego identyfikatora tj. wówczas, jeżeli KnA_NIP jest puste i do adresu nie przepisano atrybutu KSEF_Podmiot3_IDWew | Znacznik 1 wysyłany wówczas, jeżeli nie przypisano IdWew | ||
| Nazwa | Zawartości kontrolki/kontrolek Nazwa formatki adresu kontrahenta (Kna_Nazwa1, Kna_Nazwa2 i Kna_Nazwa3) | - Imię i nazwisko z formatki osoby u kontrahenta - wartość atrybutu KSEF_Podmiot3_Pracownik | ||
- Dla Podmiotów3 z rolą 1-10 oraz rolą opisową: na podstawie wartości atrybutu KSEF_Podmiot3_IdWew przypisanego do adresu kontrahenta
- Dla Podmiotów3 z rolą 11 (pracownik)
- Jeśli pracownik wysyłany jest na podstawie osoby u kontrahenta, wówczas na podstawie wartości atrybutu KSEF_Podmiot3_IdWew przypisanego do formatki osoby u kontrahenta
- Jeśli pracownik wysyłany jest na podstawie atrybutu KSEF_Podmiot3_Pracownik, wówczas na podstawie wartości atrybutu KSEF_Podmiot3_Pracownik_IdWew przypisanego do wysyłanego dokumentu
| Podmiot3 – źródło wysyłanych danych | IdWew | |
| Adres kontrahenta | Wartość atrybutu KSEF_Podmiot3_IDWew przypisanego do adresu kontrahenta. | |
| Osoba u kontrahenta | Wartość atrybutu KSEF_Podmiot3_IDWew przypisanego do osoby u kontrahenta. Wartość atrybutu KSEF_Podmiot3_Pracownik_IDWew przypisanego do osoby u kontrahenta | |
Faktura: waluta, daty, numer oraz związane dokumenty WZ
Waluta, daty, numer i związane WZ w schemacie FA(3)
- Waluta faktury
- Data wystawienia [P_1] – data wystawienia wysyłanej faktury/korekty
- Data sprzedaży [P_6]
-
- Możliwość podania okresu którego dotyczy faktura zamiast podawania jednej daty sprzedaży tj. wysyłanie pól P_6_Od i P_6_Do w oparciu o atrybuty typu data o nazwach: KSEF_P_6_Od i KSEF_P_6_Do przypisane do nagłówka wysyłanego dokumentu
- Możliwość podania różnych dat sprzedaży dla poszczególnych elementów faktury zamiast podawania jednej daty sprzedaży, tj. wysyłanie pola P_6A dla poszczególnych elementów FAWiersz w oparciu o atrybut typu data o nazwie KSEF_P_6A przypisany do poszczególnych elementów faktury
- Możliwość nieprzesyłania daty sprzedaży (np. wówczas, gdy nie jest ona jeszcze znana): data ta nie jest wysyłana, jeżeli do nagłówka dokumentu przypisany zostanie atrybut o nazwie KSEF_DataDostawy z wartością <Nieokreślona>.
- Data P_6 nie jest również przesyłana wówczas, jeżeli data sprzedaży jest taka sama jak data wystawienia
- W innych niż ww. przypadkach w polu P_6 wysyłana jest data sprzedaży (Trn_Data3) faktury
-
- Możliwość nieprzesyłania daty korekty: data ta nie jest wysyłana, jeżeli do nagłówka dokumentu przypisany zostanie atrybut o nazwie KSEF_DataDostawy z wartością <Nieokreślona>.
- Data P_6 nie jest również przesyłana wówczas, jeżeli data korekty jest taka sama jak data jej wystawienia
- W innych niż ww. przypadkach w polu P_6 wysyłana jest data korekty (Trn_Data3 wysyłanego dokumentu)
- Numer faktury [P_2]
Parametryzacja numeru dokumentu wysyłanego do KSeF
- Dokumenty WZ
| Nazwa linii KSEF | Znaczenie | Obsługa | |
| KodWaluty | Waluta dokumentu | Dla dokumentów FSE, (s)FSE, (S)FSE, FEL i ich korekt - symbol waluty użytej na dokumencie. Dla dokumentów FS, (A)FS, (s)FS, (S)FS, RA, FSL i ich korekt - PLN. | |
| P_1 | Data wystawienia | Data wystawienia faktury/korekty | |
| P_2 | Numer faktury | Numer obcy faktury/korekty, tj. wartość z kontrolki Faktura zakładki {Nagłówek} formatki dokumentu lub numer własny, zależnie od parametru w Konfiguracji firmy. | |
| WZ | Numer dokumentu WZ | Kolejne numery dokumentów WZ/WZE/WKA, WZK/WKE/WKK, rozumiane jako Numer obcy tj. wartość z kontrolki Faktura zakładki {Nagłówek} formatki dokumentu, lub numer własny, zależnie od parametru w Konfiguracji firmy. Dane wysyłane dla dokumentów: (S)FS, (s)FS, (S)FSE, (s)FSE, (S)FSK, (s)FSK, (S)FKE, (s)FKE. oraz Numery WZ wysyłane w oparciu o wartość atrybutu u nazwie KSEF_WZ przypisanego do wysyłanej faktury. | |
| P_6 | Data sprzedaży | Dla faktur: data sprzedaży (Trn_Data3). Pole nie jest wysyłane jeżeli: - Do dokumentu został przypisany atrybut o nazwie KSEF_DataDostawy z wartością <Nieokreślona> - Do dokumentu został przypisany atrybut o nazwie KSEF_P_6_Od z niepustą wartością - Istnieje element dokumentu, dla którego przypisano atrybut KSEF_P_6A z niepustą wartością - Data sprzedaży jest taka sama jak data wystawienia Dla korekt: data korekty (Trn_Data3). Pole nie jest wysyłane jeżeli: - Do dokumentu został przypisany atrybut o nazwie KSEF_DataDostawy z wartością <Nieokreślona> - Data korekty jest taka sama jak data wystawienia | |
| P_6_Od | Data początkowa okresu, którego dotyczy faktura | Wartość atrybutu KSEF_P_6_Od przypisanego do nagłówka dokumentu. | |
| P_6_Do | Data końcowa okresu, którego dotyczy faktura | Wartość atrybutu KSEF_P_6_Do przypisanego do nagłówka dokumentu. | |
Faktura: wartość netto, kwota podatku, należność i kurs faktury zaliczkowej
Wartość netto, kwota podatku, należność i kurs fa zaliczkowej w schemacie FA(3)
Wartość netto, kwota podatku, należność
Zestaw pól dla wartości netto i kwot podatku to pola od P_13_1 do P_13_11, w polu P_15 podaje się łączną należność z tytułu faktury. To, w którym polu wykazuje się poszczególne wartości faktury zależy od stawki Vat i rodzaju transakcji. Dana faktura może więc być wykazana w wielu spośród ww. pól. Wartości netto dla poszczególnych typów transakcji i stawek VAT danej faktury oraz wielkości tegoż podatku należy wykazywać w walucie dokumentu. Dodatkowo, w przypadku dokumentów w walucie obcej wykazywana jest kwota podatku w PLN. Wielkość należności z tytułu faktury wykazywana jest w walucie dokumentu.- Wartość netto w walucie obcej
- VAT w walucie obcej
- VAT w PLN
- Należność w walucie obcej
| Nazwa linii KSEF | Opis w schemacie KSeF | Zasady kwalifikowania transakcji | |
| P_13_1 | Suma wartości sprzedaży netto ze stawką podstawową - aktualnie 23% albo 22%. W przypadku faktur zaliczkowych, kwota zaliczki netto. W przypadku faktur korygujących, kwota różnicy, o której mowa w art. 106j ust. 2 pkt 5 ustawy. | Sprzedaż netto w stawce 23% i 22% poza przypadkami opisanymi dla pola P_13_9. | |
| P_14_1 | Kwota podatku od sumy wartości sprzedaży netto ze stawką podstawową - aktualnie 23% albo 22%. W przypadku faktur zaliczkowych, kwota podatku wyliczona według wzoru, o którym mowa w art. 106f ust. 1 pkt 3 ustawy. W przypadku faktur korygujących, kwota różnicy, o której mowa w art. 106j ust. 2 pkt 5 ustawy. | Suma VAT od sprzedaży jw. (w walucie dokumentu) | |
| P_14_1W | W przypadku, gdy faktura jest wystawiona w walucie obcej, kwota podatku od sumy wartości sprzedaży netto objętej stawką podstawową, przeliczona zgodnie z przepisami Działu VI w związku z art. 106e ust. 11 ustawy - aktualnie 23% albo 22%. W przypadku faktur zaliczkowych, kwota podatku wyliczona według wzoru, o którym mowa w art. 106f ust. 1 pkt 3 ustawy. W przypadku faktur korygujących, kwota różnicy, o której mowa w art. 106j ust. 2 pkt 5 ustawy. | Suma VAT od sprzedaży jw. (w walucie systemowej) | |
| P_13_2 | Suma wartości sprzedaży netto ze stawką obniżoną pierwszą - aktualnie 8 % albo 7%. W przypadku faktur zaliczkowych, kwota zaliczki netto. W przypadku faktur korygujących, kwota różnicy, o której mowa w art. 106j ust. 2 pkt 5 ustawy. | Sprzedaż netto w stawce 8% i 7% poza przypadkami opisanymi dla pola P_13_9. | |
| P_14_2 | Kwota podatku od sumy wartości sprzedaży netto ze stawką obniżoną pierwszą - aktualnie 8% albo 7%. W przypadku faktur zaliczkowych, kwota podatku wyliczona według wzoru, o którym mowa w art. 106f ust. 1 pkt 3 ustawy. W przypadku faktur korygujących, kwota różnicy, o której mowa w art. 106j ust. 2 pkt 5 ustawy. | Suma VAT od sprzedaży jw. (w walucie dokumentu) | |
| P_14_2W | W przypadku, gdy faktura jest wystawiona w walucie obcej, kwota podatku od sumy wartości sprzedaży netto objętej stawką obniżoną, przeliczona zgodnie z przepisami Działu VI w związku z art. 106e ust. 11 ustawy - aktualnie 8% albo 7%. W przypadku faktur zaliczkowych, kwota podatku wyliczona według wzoru, o którym mowa w art. 106f ust. 1 pkt 3 ustawy. W przypadku faktur korygujących, kwota różnicy, o której mowa w art. 106j ust. 2 pkt 5 ustawy. | Suma VAT od sprzedaży jw. (w walucie systemowej) | |
| P_13_3 | Suma wartości sprzedaży netto ze stawką obniżoną drugą - aktualnie 5%. W przypadku faktur zaliczkowych, kwota zaliczki netto. W przypadku faktur korygujących, kwota różnicy, o której mowa w art. 106j ust. 2 pkt 5 ustawy. | Sprzedaż netto w stawce 5% poza przypadkami opisanymi dla pola P_13_9. | |
| P_14_3 | Kwota podatku od sumy wartości sprzedaży netto ze stawką obniżoną drugą - aktualnie 5%. W przypadku faktur zaliczkowych, kwota podatku wyliczona według wzoru, o którym mowa w art. 106f ust. 1 pkt 3 ustawy. W przypadku faktur korygujących, kwota różnicy, o której mowa w art. 106j ust. 2 pkt 5 ustawy. | Suma VAT od sprzedaży jw. (w walucie dokumentu) | |
| P_14_3W | W przypadku, gdy faktura jest wystawiona w walucie obcej, kwota podatku od sumy wartości sprzedaży netto objętej stawką obniżoną drugą, przeliczona zgodnie z 45 przepisami Działu VI w związku z art. 106e ust. 11 ustawy - aktualnie 5%. W przypadku faktur zaliczkowych, kwota podatku wyliczona według wzoru, o którym mowa w art. 106f ust. 1 pkt 3 ustawy. W przypadku faktur korygujących, kwota różnicy, o której mowa w art. 106j ust. 2 pkt 5 ustawy. | Suma VAT od sprzedaży jw. (w walucie systemowej) | |
| P_13_4 | Suma wartości sprzedaży netto objętej ryczałtem dla taksówek osobowych. W przypadku faktur zaliczkowych, kwota zaliczki netto. W przypadku faktur korygujących, kwota różnicy, o której mowa w art. 106j ust. 2 pkt 5 ustawy | Sprzedaż krajowa netto w stawce 4% i 3%. | |
| P_14_4 | Kwota podatku od sumy wartości sprzedaży netto w przypadku ryczałtu dla taksówek osobowych. W przypadku faktur zaliczkowych, kwota podatku wyliczona według wzoru, o którym mowa w art. 106f ust. 1 pkt 3 ustawy. W przypadku faktur korygujących, kwota różnicy, o której mowa w art. 106j ust. 2 pkt 5 ustawy. | Suma VAT od sprzedaży jw. (w walucie dokumentu) | |
| P_14_4W | W przypadku, gdy faktura jest wystawiona w walucie obcej, kwota podatku ryczałtu dla taksówek osobowych, przeliczona zgodnie z przepisami Działu VI w związku z art. 106e ust. 11 ustawy. W przypadku faktur zaliczkowych, kwota podatku wyliczona według wzoru, o którym mowa w art. 106f ust. 1 pkt 3 ustawy. W przypadku faktur korygujących, kwota różnicy, o której mowa w art. 106j ust. 2 pkt 5 ustawy. | Suma VAT od sprzedaży jw. (w walucie systemowej) | |
| P_13_5 | Suma wartości sprzedaży netto w przypadku procedury szczególnej, o której mowa w dziale XII w rozdziale 6a ustawy. W przypadku faktur zaliczkowych, kwota zaliczki netto. W przypadku faktur korygujących, kwota różnicy, o której mowa w art. 106j ust. 2 pkt 5 ustawy | Transakcje w procedurze OSS (Trn_ProceduraOSS=1) | |
| P_14_5 | Kwota podatku od wartości dodanej w przypadku procedury szczególnej, o której mowa w dziale XII w rozdziale 6a ustawy. W przypadku faktur zaliczkowych, kwota podatku wyliczona według wzoru, o którym mowa w art. 106f ust. 1 pkt 3 ustawy. W przypadku faktur korygujących, kwota różnicy, o której mowa w art. 106j ust. 2 pkt 5 ustawy. | Suma Vat od sprzedaży jw. | |
| P_13_6_1 | Suma wartości sprzedaży objętej stawką 0% z wyłączeniem wewnątrzwspólnotowej dostawy towarów i eksportu. W przypadku faktur zaliczkowych, kwota zaliczki. W przypadku faktur korygujących, kwota różnicy, o której mowa w art. 106j ust. 2 pkt 5 ustawy [pole opcjonalne]. | W polu tym wykazywane są transakcje j.n. - transakcja krajowa w stawce 0% - transakcja Podatnikiem jest Nabywca w stawce 0% (uwaga: zarejestrowanie takiego dokumentu jest błędem Użytkownika) - transakcja inna zagraniczna dostawa opodatkowana poza terytorium kraju (ExpoNorm=23) w stawce 0% o ile włączony jest parametr „Interpretuj transakcje dst. opodatk. poza terytorium kraju w stawce 0% jako krajową” | |
| P_13_6_2 | Suma wartości sprzedaży objętej stawką 0% w przypadku wewnątrzwspólnotowej dostawy towarów. W przypadku faktur korygujących, kwota różnicy, o której mowa w art. 106j ust. 2 pkt 5 ustawy. | Transakcje wewnątrzwspólnotowe, w tym trójstronne (ExpoNorm 6, 7, 8, 9, 16, 17, 18, 19) w stawce 0% dla rodzaju zakupu innego niż Usługi rozlicza odbiorca (RodzajZakupu<>8) | |
| P_13_6_3 | Suma wartości sprzedaży objętej stawką 0% w przypadku eksportu. W przypadku faktur zaliczkowych, kwota zaliczki. W przypadku faktur korygujących, kwota różnicy, o której mowa w art. 106j ust. 2 pkt 5 ustawy. | Transakcje inna zagraniczna (ExpoNorm 2, 3, 4, 5) w stawce 0%. | |
| P_13_7 | Suma wartości sprzedaży zwolnionej od podatku. W przypadku faktur zaliczkowych, kwota zaliczki. W przypadku faktur korygujących, kwota różnicy wartości sprzedaży. | Sprzedaż netto w stawce zw, poza przypadkami opisanymi dla pól P_13_8 i P_13_9. | |
| P_13_8 | Suma wartości sprzedaży w przypadku dostawy towarów oraz świadczenia usług poza terytorium kraju, z wyłączeniem kwot wykazanych w polach P_13_5 i P_13_9. W przypadku faktur zaliczkowych, kwota zaliczki. W przypadku faktur korygujących, kwota różnicy wartości sprzedaży. | W polu tym wykazywane są transakcje j.n. - transakcja krajowa, inna zagraniczna, trójstronna (ExpoNorm 1, 2, 3, 4, 5, 8, 9, 16, 17, 18, 19) w stawce np o ile faktura nie została oznaczona jako VAT marża (więcej na temat faktury VAT marża w dalszej części dokumentu) - transakcja wewnątrzwspólnotowa dostawa (Exponorm 6, 7) o rodzaju innym niż Usługi rozlicza odbiorca w stawce np - transakcja wewnątrzwspólnotowa dostawa transakcja opodatkowana poza terytorium kraju (ExpoNorm=21) o rodzaju innym niż Usługi rozlicza odbiorca w stawce 0%, zw i np. - transakcja inna zagraniczna transakcja opodatkowana poza terytorium kraju (ExpoNorm=23) w stawce zw i np. - transakcja inna zagraniczna transakcja opodatkowana poza terytorium kraju (ExpoNorm=23) w stawce 0% o ile wyłączony jest parametr konfiguracyjny Interpretuj Dost. Opodatkowana poza terytorium kraju w stawce 0% jako Kraj” | |
| P_13_9 | Suma wartości świadczenia usług, o których mowa w art. 100 ust. 1 pkt 4 ustawy. W przypadku faktur zaliczkowych, kwota zaliczki. W przypadku faktur korygujących, kwota różnicy wartości sprzedaży. | Transakcje wewnątrzwspólnotowe, w tym ww. dst. opodatkowana poza terytorium kraju (ExpoNorm 6, 7, 21) o rodzaju „Usługi rozlicza odbiorca”, bez względu na stawkę. | |
| P_13_10 | Suma wartości sprzedaży w procedurze odwrotnego obciążenia, dla której podatnikiem jest nabywca zgodnie z art. 17 ust. 1 pkt 7 i 8 ustawy oraz innych przypadków odwrotnego obciążenia występujących w obrocie krajowym. W przypadku faktur zaliczkowych, kwota zaliczki. W przypadku faktur korygujących, kwota różnicy, o której mowa w art. 106j ust. 2 pkt 5 ustawy. | Sprzedaż w transakcji Podatnikiem jest Nabywca (ExpoNorm=20) w stawce np. | |
| P_13_11 | Suma wartości sprzedaży w procedurze marży, o której mowa w art. 119 i art. 120 ustawy. W przypadku faktur zaliczkowych, kwota zaliczki. W przypadku faktur korygujących, kwota różnicy wartości sprzedaży. | Sprzedaż netto w stawce np faktur oznaczonych jako faktura VAT marża. Więcej na temat faktury VAT marża w dalszej części dokumentu. | |
| P_15 | Kwota należności ogółem. | Dla dokumentów FSE, (s)FSE, (S)FSE, FEL i ich korekt: - rejestrowanych metodą od brutto na podstawie wartości brutto dokumentu (TrN_WartoscWal), - rejestrowanych metodą od netto na podstawie sumy wartości netto w walucie i kwoty VAT w PLN przeliczonej na walutę dokumentu po kursie z jego nagłówka Dla dokumentów FS, (A)FS, (s)FS, (S)FS, RA i ich korekt – na podstawie wartości brutto (TrN_NettoR + TrN_VatR) | |
Kurs na fakturze zaliczkowej
| Nazwa linii KSEF | Znaczenie | Obsługa | |
| KursWalutyZ | Kursu waluty w fakturze zaliczkowej | Pole wysyłane dla dokumentów FEL i KEL w walucie obcej. Wysyłany jest kurs użyty na wysyłanym dokumencie, z wyjątkiem szczególnych przypadków utworzenia dokumentu powiązanego (A)FS aplikacją CDNAVAT, o czym więcej w dalszej części dokumentu. | |
Sekcja Adnotacje schematu FA(3)
Sekcja Adnotacje służy do wprowadzania na fakturze dodatkowych informacji dotyczących danej transakcji, np. metoda kasowa, mechanizm podzielonej płatności itp. Dla tych spośród ww. specyficznych transakcji, które nie są obsługiwane w Comarch ERP XL adnotacje zostały oparte na atrybutach o stosownej nazwie. Wiele spośród nich obsługiwanych jest już w JPK_FA. Aby Użytkownicy stosujący te specyficzne transakcje nie byli zmuszeni do definiowania odrębnych atrybutów na potrzeby JPK_FA i odrębnych na potrzeby KSeF podczas wysyłki faktur do KSeF System honoruje dwie nazwy atrybutów dla danego pola, zarówno te z JPK w nazwie, jak i te z KSeF w nazwie. Podobną dualność obsłużono w zakresie adnotacji faktura VAT-marża dla usług turystycznych - System honoruje tu zarówno procedurę MR_T przypisaną na zakładce {VAT} dokumentu jak i atrybut o stosownej nazwie.Adnotacje: metoda kasowa, samofakturowanie, odwrotne obciążenie i MPP
| Nazwa linii KSEF | Znaczenie | Obsługa | |
| P_16 | Metoda kasowa (1 – tak, 2 – nie) | Wartość 1-tak wysyłana jest wówczas, jeżeli do nagłówka dokumentu przypisano atrybut o nazwie JPK_P_16 lub KSEF_P_16 i ustalono dla niego wartość TAK. | |
| P_17 | Samofakturowanie (1 – tak, 2 – nie) | Wartość 1-tak dla tej adnotacji wysyłana jest wówczas, jeżeli do nagłówka dokumentu przypisano atrybut o nazwie JPK_P_17 lub KSEF_P_17 i ustalono dla niego wartość TAK. | |
| P_18 | Odwrotne obciążenie (1 – tak, 2 – nie) | Wartość 1-tak wysyłana jest dla transakcji Podatnikiem jest nabywca (Exponorm=20), transakcji typu Dostawa opodatkowana poza terytorium kraju (TrN_ExpoNorm=21 i 23) oraz transakcji Usługi rozlicza odbiorca (RodzajZakupu=8). | |
| P_18A | Mechanizm podzielonej płatności (1 – tak, 2 – nie) | Wartość 1-tak wysyłana jest wówczas, jeżeli na dokumencie włączony został parametr Podzielona płatność (MPP), czyli gdy Trn_MPP=1. | |
Adnotacje: Zwolnienie
Sekcja Adnotacje/zwolnienie w schemacie FA(3)
| Nazwa linii KSEF | Znaczenie | Obsługa | |
| P_19 | Sprzedaż zwolniona - tak | Wartość 1-tak wysyłana jest wówczas, jeżeli na dokumencie użyto stawki zw. | |
| P_19A | W jednym z tych pól podaje się podstawę zwolnienia z podatku VAT. Jeżeli podstawą tą jest Ustawa, wówczas należy przesłać linię P_19A z przepisem tej ustawy. Jeżeli podstawą tą jest Dyrektywa UE, wówczas należy przesłać linię P_19B z przepisem tej dyrektywy. Jeżeli podstawa jest inna niż ww. wówczas należy przesłać linię P_19C i podać w niej inną podstawę zwolnienia. | Linia wysyłana jest wówczas, jeżeli na fakturze, na zakładce {Nagłówek} przypisano wartość w kontrolce Zw.z VAT i jest to wartość ze słownika kategorii o podstawie zwolnienia: Polska ustawa. | |
| P_19B | Linia wysyłana jest wówczas, jeżeli na fakturze, na zakładce {Nagłówek} przypisano wartość w kontrolce Zw.z VAT i jest to wartość ze słownika kategorii o podstawie zwolnienia: Dyrektywa unijna. | ||
| P_19C | Linia wysyłana jest wówczas, jeżeli na fakturze, na zakładce {Nagłówek} przypisano wartość w kontrolce Zw.z VAT i jest to wartość ze słownika kategorii o podstawie zwolnienia: Inne. | ||
| P_19N | Sprzedaż zwolniona - nie | Wartość 1-nie wysyłana jest wówczas, jeżeli na dokumencie nie użyto stawki zw. | |
Adnotacje: Nowe środki transportu
Sekcja Adnotacje/nowe środki transportu w schemacie FA(3)
| Nazwa linii KSEF | Znaczenie | Obsługa | |
| P_22 | Znaczniki wewnątrzwspólnotowej dostawy nowych środków transportu (1 – tak) | Wartość 1-tak wysyłana jest wówczas, jeżeli do nagłówka dokumentu przypisano atrybut o nazwie JPK_P_22 lub KSEF_P_22 i ustalono dla niego wartość TAK. | |
| P_42_5 | Za pomocą tego pola przekazuje się informację o tym, czy występuje obowiązek posiadania dodatkowego dokumentu o którym mowa w art. 42 ust 5 | Pole wysyłane wówczas, jeżeli dokument oznaczono jako ww. dostawa nowych środków transportu (czyli gdy P_22=1). Jeżeli do nagłówka dokumentu przypisano atrybut o nazwie KSEF_P_42_5 i ustalono dla niego wartość TAK, wówczas wysyłana jest wartość 1, w przeciwnym razie wysyłana wartość 2. | |
| Uwaga: w przypadku ww. dostawy nowych środków transportu należy przesłać znacznik P_22=1, datę dopuszczenia P_22A oraz, w zależności od typu środka transportu wyłącznie jedno spośród pól: P_22B (dla pojazdów lądowych), P_22C (dla jednostek pływających), P_22D (dla statków powietrznych). Użytkownik powinien więc przypisać atrybuty dla P_22, P_22A oraz wyłącznie dla jednego spośród P_22B, P_22C i P_22D, jeżeli uczyni inaczej, wówczas faktura nie zostanie wysłana. | |||
| P_22A | Data dopuszczenia nowego środka transportu do użytku. | Wysyłana wartość atrybutu o nazwie JPK_P_22A lub KSEF_P_22A. | |
| P_NrWierszaNST | Numer wiersza faktury, w którym wykazano dostawę nowego środka transportu. | Wysyłana wartość 1 (Lp1) | |
| P_22B | Przebieg pojazdu lądowego | Wysyłana wartość atrybutu o nazwie JPK_P_22B lub KSEF_P_22B. | |
| P_22C | Liczba godzin używania jednostki pływającej | Wysyłana wartość atrybutu o nazwie JPK_P_22C lub KSEF_P_22C | |
| P_22D | Liczba godzin używania statku powietrznego | Wysyłana wartość atrybutu o nazwie JPK_P_22D lub KSEF_P_22D | |
| P_22N | Znacznik braku wystąpienia wewnątrzwspólnotowej dostawa nowych środków transportu. | „Odwrotność” pola P_22. | |
Adnotacje: P_23
| Nazwa linii KSEF | Znaczenie | Obsługa | |
| P_23 | Adnotacja "VAT: Faktura WE uproszczona na mocy art. 135-138 ustawy o ptu" lub "VAT: Faktura WE uproszczona na mocy artykułu 141 dyrektywy 2006/112/WE" (1 – tak, 2 – nie) | Wartość 1-tak wysyłana jest wówczas, jeżeli do nagłówka dokumentu przypisano atrybut o nazwie JPK_P_23 lub KSEF_P_23 i ustalono dla niego wartość TAK. | |
Adnotacje: Procedura marży
Adnotacje/Procedura marży w schemacie FA(3)
| Nazwa linii KSEF | Znaczenie | Obsługa | |
| P_PMarzy | Znacznik wystąpienia procedury marży | Wartość 1-tak wysyłana jest wówczas, jeżeli na dokumencie przypisano procedurę MR_T (Marża-usługi turystyczne) lub jeden z atrybutów j.n. z wartością TAK: KSEF_P_PMarzy_3_1 KSEF_P_PMarzy_3_2 KSEF_P_PMarzy_3_3 | |
| W przypadku procedury marży należy przesłać znacznik P_PMarzy=1 oraz dodatkowo jedno z pól: P_PMarzy_2, P_PMarzy_3_1, P_PMarzy_3_2, P_PMarzy_3_3 za pomocą których Użytkownik podaje czego dotyczy marża. Podczas obsługi pól dotyczących marży System opiera się na atrybutach dotyczących szczegółów procedur, a dodatkowo na procedurze MR_T przypisywanej na zakładce {VAT} dokumentu. Jeżeli któryś z atrybutów i/lub znacznik MR_T zostanie przypisany do dokumentu, wówczas wysłana zostanie zarówno linia P_PMarzy jak i jedna z pozostałych linii. Przykład: Użytkownik chce zarejestrować fakturę vat marża na dzieła sztuki – wystarczy aby przypisał do dokumentu atrybut KSEF_P_PMarzy_3_2 z wartością Tak a System wyśle P_PMarzy=1 i P_PMarzy_3_2=1 Uwaga: Użytkownik powinien przypisać tylko jedną sposób ww. procedur/atrybutów, jeżeli uczyni inaczej, wówczas faktura nie zostanie wysłana. | |||
| P_PMarzy_2 | Procedura marży dla biur podróży (1 – tak, brak linii – nie) | Linia jest wysyłana i wypełniana wartością 1-tak wówczas, jeżeli na dokumencie przypisano procedurę MR_T (Marża-usługi turystyczne). | |
| P_PMarzy_3_1 | Procedura marży- towary używane (1 – tak, brak linii – nie) | Linia jest wysyłana i wypełniana wartością 1-tak wówczas, jeżeli na dokumencie przypisano atrybut o nazwie KSEF_P_PMarzy_3_1 i wypełniono wartością TAK. | |
| P_PMarzy_3_2 | Procedura marży-dzieła sztuki (1 – tak, brak linii – nie) | Linia jest wysyłana i wypełniana wartością 1-tak wówczas, jeżeli na dokumencie przypisano atrybut o nazwie KSEF_P_PMarzy_3_2 i wypełniono wartością TAK. | |
| P_PMarzy_3_3 | Procedura marży-przedmioty kolekcjonerskie i antyki (1 – tak, brak linii – nie) | Linia jest wysyłana i wypełniana wartością 1-tak wówczas, jeżeli na dokumencie przypisano atrybut o nazwie KSEF_P_PMarzy_3_3 i wypełniono wartością TAK. | |
| P_PMarzyN | Znacznik braku wystąpienia procedury marży | „Odwrotność” linii P_PMarzy_2. | |
Rodzaj faktury
Rodzaj faktury w schemacie FA(3)
Schemat e-faktury przewiduje przedstawione w poniższej tabeli oznaczenia rodzaju faktur.| Symbol | Znaczenie | Obsługa | |
| ZAL | Faktury zaliczkowe | Tak oznaczane są faktury zaliczkowe FSL, FEL | |
| ROZ | Faktury obejmujące zaliczki | Tak oznaczane są faktury FS, (s)FS, FSE, (s)FSE odliczające FSL/FEL oraz te spinacze (S)FS, (S)FSE, w których dokument spięty (WZ/WZE) odlicza fakturę zaliczkową. Dodatkowo te FS, (A)FS, (s)FS, (S)FS, FSE, (s)FSE, (S)FSE które rozliczono zapisem kasowo-bankowym przyjętym przed datą sprzedaży. | |
| VAT | Faktury sprzedaży inne niż zaliczkowe i końcowe | Tak oznaczany jest RA oraz FS, (s)FS, FSE, (s)FSE, (S)FS, (S)FSE o ile nie odliczają faktur zaliczkowych. | |
| KOR_ZAL | Korekty faktur zaliczkowych | Tak oznaczane są korekty faktur zaliczkowych KSL, KEL | |
| KOR_ROZ | Korekty do faktur obejmujących zaliczki | Tak oznaczane są FSK, (s)FSK, (S)FSK, FKE, (s)FKE, (S)FKE których oryginał odlicza fakturę zaliczkową. Dodatkowo korekty FSK, (A)FSK, (s)FSK, (S)FSK, FKE, (s)FKE dokumentów, które rozliczono zapisem kasowo-bankowym przyjętym przed datą sprzedaży. | |
| KOR | Korekty do faktur innych niż zaliczkowe i końcowe | Tak oznaczane są korekty danych, korekty zbiorcze (Z)FSK, (Z)FKE oraz pozostałe korekty, o ile ich oryginał nie odlicza faktur zaliczkowych. | |
| UPR | Faktury uproszczone | Brak obsługi | |
Dane nagłówkowe na fakturze korygującej
Przyczyna, okres i inne dane na korekcie w schemacie FA(3)
- Przyczyna korekty wysyłana jest na podstawie wartości przypisanej w kontrolce Przyczyna kor. na zakładce {Nagłówek} korekty
- Dane dotyczące faktury korygowanej
-
- Data wystawienia i numer faktury korygowanej, rozumiany jako numer obcy z kontrolki Faktura zakładki [Nagłówek] formatki dokumentu korygowanego (Trn_DokumentObcy), lub numer własny dokumentu korygowanego, zależnie od parametru Podczas eksportu wysyłaj/Numer dokumentu: Obcy/Własny w Konfiguracji firmy
- Znacznik, informujący o tym, że faktura korygowana była wysyłana do KSeF (NrKseF=1) lub znacznik informujący o tym, że nie była ona wysyłana do KSeF (NrKSeFN=1)
- W przypadku znacznika NrKseF=1 wysyłany jest numer KSeF faktury korygowanej
- Okres faktury korygowanej
- Dane nabywcy na dokumencie korygowanym (Podmiot2K)
-
- Dane identyfikacyjne dla Podmiotu2K obsługiwane są wg identycznych zasad jak opisane w pkt 2.2.1
- Adres dla Podmiotu2K obsługiwany jest wg identycznych zasad jak opisane w pkt 2.2.2,
- IDNabywcy w standardzie Systemu Comarch ERP XL nie jest obsługiwane, taką obsługę może wprowadzić Partner/dział IT Klienta stosownie modyfikując procedurą zwracającą tą informację.
| Nazwa linii KSEF | Znaczenie | Obsługa | |
| PrzyczynaKorekty | Przyczyna wystawienia faktury korygującej | Wartości przypisanej w kontrolce Przyczyna kor. na zakładce {Nagłówek} korekty | |
| DataWystFaKorygowanej | Data wystawienia faktury korygowanej. | Data wystawienia faktury korygowanej (Trn_data2) W przypadku korekty ręcznej FSK, (A)FSK, FKE data wprowadzona w kontrolce Daty oryginału/wystawienia formatki korekty ręcznej. | |
| NrFaKorygowanej | Numer faktury korygowanej | Numer faktury korygowanej rozumiany jako numer obcy dokumentu (Trn_DokumentObcy), tj. wartość z kontrolki Faktura zakładki {Nagłówek} formatki dokumentu lub numer systemowy, zależnie od parametru Podczas eksportu wysyłaj/Numer dokumentu: Obcy/Własny w Konfiguracji firmy. W przypadku korekty ręcznej FSK, (A)FSK, FKE numer wprowadzony w kontrolce Korygowana formatki korekty ręcznej. | |
| NrKsef | Znacznik numeru KSeF faktury korygowanej. | Pole z wartością 1 wysyłane jest wówczas, jeżeli faktura korygowana była wysyłane do KSeF tj. posiada numer KSeF. | |
| NrKSeFFaKorygowanej | Numer nadany w KSeF fakturze korygowanej | Numer faktury korygowanej nadany w KSeF (ustalany na podstawie ksf_Numer tabeli KSeFDokumenty). W przypadku korekty ręcznej FSK, (A)FSK, FKE numer wprowadzony w kontrolce Nr KSeF oryg. formatki korekty ręcznej | |
| NrKSeFN | Znacznik faktury korygowanej wystawionej poza KSeF. | Pole z wartością 1 wysyłane jest wówczas, jeżeli faktura korygowana nie była wysyłane do KSeF tj. nie posiada numeru KSeF. | |
| OkresFaKorygowanej | Okres, do którego odnosi się udzielany opust lub obniżka. | Wysyłany wyłącznie dla korekt zbiorczych (Z)FSK, (Z)FKE. Okres korekty ustalany na podstawie dat w kontrolkach Data od i Data do formatki korekty zbiorczej. | |
| Podmiot2K | Dane Nabywcy na fakturze korygowanej w przypadku przesyłania korekty danych | Sekcja wysyłana dla faktur korygujących typu Korekta danych, na których użyto adresu kontrahenta głównego innego, niż na fakturze korygowanej. Dane identyfikacyjne oraz dane adresowe wysyłane są na podstawie adresu kontrahenta głównego faktury korygowanej wg zasad opisanych w pkt 2.2.1 i 2.2.2. IDNabywcy w standardzie Systemu Comarch ERP XL nie jest obsługiwane, taką obsługę może wprowadzić Partner/dział IT Klienta stosownie modyfikując procedurą zwracającą tą informację | |
Zaliczka Częściowa
Sekcja Zaliczka Częściowa w schemacie FA(3)
Ww. sekcja obsługiwana jest w poniższych okolicznościach:- W przypadku faktur zaliczkowych FSL, FEL wówczas, jeżeli dokumentuje ona więcej niż jedną wpłatę, a dokładniej rzecz ujmując, wpłaty dokonana w różnych datach
- W przypadku FS, (A)FS, (s)FS, (S)FS, FSE, (s)FSE, (S)FSE sekcja wysyłana jest wówczas, jeżeli dokonano na nich rozliczenia z zapisami kasowymi/bankowymi przyjętymi przed datą sprzedaży
| Nazwa linii KSEF | Znaczenie | Obsługa | |
| P_6Z | Data otrzymania płatności, o której mowa w art. 106b ust. 1 pkt 4 ustawy | Data otrzymania jednej z wielu zaliczek dokumentowanych daną FSL/FEL. Data wpłaty dokonanej przed datą sprzedaży dokumentowanej daną fakturą FS, (A)FS, (s)FS, (S)FS, FSE, (s)FSE, (S)FSE | |
| P_15Z | Kwota płatności, o której mowa w art. 106b ust. 1 pkt 4 ustawy | Kwota ww. wpłaty | |
Znaczniki FP i TP
Dodatkowe znaczniki na fakturze w schemacie FA(3)
| Nazwa linii KSEF | Znaczenie | Obsługa | |
| FP | Znacznik dla faktury rejestrowanej do paragonu. | Znacznik wysyłany jest wówczas, jeżeli w kontrolce JPK_Typ dok na zakładce {VAT} faktury przypisano wartość FP (Faktura do paragonu) | |
| TP | Znacznik dotyczący powiązania między nabywcą a dostawcą. | Znacznik wysyłany jest wówczas, jeżeli do faktury, zakładka {VAT} w JPK_Procedury przypisano wartość TP (Powiązania między nabywcą a dostawcą art. 32.2.1) | |
Dodatkowe opisy nagłówka i elementów dokumentu
Dodatkowe opisy na fakturze w schemacie FA(3)
W sekcji tej wysyłane są poniższe informacje- Opis z nagłówka dokumentu
- Opisy poszczególnych elementów dokumentu, o ile w Konfiguracji/KSeF włączony jest parametr Podczas eksportu wysyłaj/Opis elementu.
Parametr wysyłania opisu elementów faktury podczas wysyłki do KSeF
- Wartości atrybutów przypisanych czy to do nagłówka dokumentu, czy to do poszczególnych elementów faktury, które zostały oznaczone parametrem KSeF. Na podstawie każdego z tak oznaczonych atrybutów wysyłana jest sekwencja danych:
- Nr wiersza: numer elementu faktury, dla której zdefiniowano ten atrybut, pole nie jest wysyłane, jeżeli atrybut zdefiniowany został dla nagłówka dokumentu
- Klucz: nazwa klasy atrybutu
- Wartość: wartość atrybutu
Parametr KSeF na klasie atrybutu
- Kwoty do zapłaty z poszczególnych płatności dokumentu oraz płatności powiązanych z nim kaucji WKA/WKK
| Nazwa linii KSEF | Znaczenie | Obsługa | |
| DodatkowyOpis/NrWiersza | Sekcja przeznaczona dla wykazywania dodatkowych informacji na fakturze, w tym wymaganych przepisami prawa, dla których nie przewidziano innych pól/elementów. | W sekcji tej wysyłane są: 1. Opis umieszczony na zakładce {Nagłówek} formatki dokumentu. W polu Klucz wysyłana jest wartość Opis, w polu Wartosc zaś zawartość ww. kontrolki. Pole NrWiersza nie jest wysyłane. 2. Opcjonalnie, o ile włączony został parametr Podczas eksportu wysyłaj/opis elementu w Konfiguracji opisy umieszczone na formatkach poszczególnych elementów faktury. W polu NrWiersza wysłane jest LP elementu, w polu Klucz wysyłana jest wartość Opis, w polu Wartosc zaś zawartość ww. kontrolki 3. Atrybuty oznaczone parametrem KSeF przypisane do nagłówka dokumentu. W polu Klucz wysyłana jest nazwa klasy atrybutu, w polu Wartosc zaś wartość tego atrybutu. Pole NrWiersza nie jest wysyłane. 4. Atrybuty oznaczone parametrem KSeF przypisane do elementów dokumentu. W polu NrWiersza wysłane jest LP elementu, w polu Klucz wysyłana jest nazwa klasy atrybutu, w polu Wartosc zaś wartość tego atrybutu. 5. Kwoty do zapłaty z poszczególnych płatności dokumentu oraz płatności powiązanych z nimi WKA/WKK. W polu Klucz wysyłana jest wartość składająca się z frazy j.n. oraz terminu danej płatności - Kwota do zapłaty w terminie (dla należności z dokumentu) - Kwota do zwrotu w terminie (dla zobowiązania z dokumentu) - Kwota kaucji do zapłaty w terminie (dla należności WKA/WKK powiązanej z dokumentem) - Kwota kaucji do zwrotu w terminie (dla zobowiązania WKA/WKK powiązanej z dokumentem) W polu Wartość wysyłana jest wartość składająca się z formy płatności, kwoty pozostającej do zapłaty oraz waluty płatności. Ilość powtórzeń tej sekcji wynika z ilości nierozliczonych płatności dokumentu. Pole NrWiersza nie jest wysyłane. Przykład: Klucz: Kwota do zapłaty w terminie 2025-10-30 Wartość: Przelew 1000,00 PLN | |
| DodatkowyOpis/Klucz | |||
| DodatkowyOpis/Wartosc | |||
Numery faktur zaliczkowych i znacznik Zwrot Akcyzy
Lista faktur zaliczkowych i znacznik zwrotu akcyzy w schemacie FA(3)
Sekcja FakturaZaliczkowa wysyłana jest:- podczas wysyłania faktur końcowych (odliczających zaliczkowe). System wysyła wówczas kolejne numery tych odliczanych faktur
- podczas wysyłania faktury zaliczkowej FSL, FEL – System wysyła kolejne numery poprzednich faktur zaliczkowych zarejestrowanych do danego zamówienia
| Nazwa linii KSEF | Znaczenie | Obsługa | |
| NrKSeFZN | Znacznik faktury zaliczkowej wystawionej poza KSeF. | Pole z wartością 1 wysyłane jest dla faktury zaliczkowej, która nie została wysłana do KSeF. | |
| NrFaZaliczkowej | Numer faktury zaliczkowej wystawionej poza KSeF. | Numer faktury zaliczkowej, która nie została wysłana do KSeF. Ww. numer faktury rozumiany jest jako numer obcy dokumentu (Trn_DokumentObcy), tj. wartość z kontrolki Faktura zakładki {Nagłówek} formatki faktury zaliczkowej lub numer systemowy FSL/FEL zależnie od parametru Podczas eksportu wysyłaj/Numer dokumentu w Konfiguracji. | |
| NrKSeFFaZaliczkowej | Numer identyfikujący fakturę zaliczkową w KSeF. | Numer KSeF faktury zaliczkowej (KSF_Numer rekordu KSeFDokumenty). | |
| ZwrotAkcyzy | Podaje się „1” w celu zawarcia na fakturze informacji dodatkowej dotyczącej zwrotu akcyzy, niezbędnej dla rolników ubiegających się o zwrot podatku akcyzowego zawartego w cenie oleju napędowego. | Pole w wartością 1 wysyłane jest wówczas, jeżeli do nagłówka dokumentu przypisano atrybut o nazwie KSEF_ZwrotAkcyzy i ustalono dla niego wartość TAK. | |
Elementy towarowe faktury
Elementy towarowe w schemacie FA(3)
Ogólne zasady wysyłania elementów
W FAWiersz wykazuje się dane dotyczące poszczególnych elementów (towarów/usług) faktury/korekty faktury. W zakresie sekcji elementów obowiązują poniższe zasady:- Ww. sekcja elementów nie jest wysyłana dla faktur zaliczkowych i ich korekt, jak również dla korekty typu korekta danych
- W przypadku faktur (A)FS, (A)FSK rejestrowanych bez elementów a jedynie z użyciem tabeli VAT sekcja elementów ustalana jest w oparciu o kolejne rekordy tabeli VAT.
- W przypadku pozostałych dokumentów wysyłana jest lista elementów faktury/korekty
- Obsłużone są dwa modele wysyłania elementów korekt: metoda różnicowa oraz metoda Przed/Po korekcie. Więcej o tych metodach w dalszej części dokumentu.
- O tym, czy System prześle do KSeF ilość i cenę dla jednostki głównej czy pomocniczej elementu transakcji decyduje ustawienie opcji Ilość/cenę dla jednostki: podstawowej/pomocniczej sekcji Podczas eksportu wysyłaj w Konfiguracji Systemu, zakładka {KSeF}.
Parametryzacja w zakresie jednostki dla której ma być wysyłana ilość/cena
- W zakresie wysyłania informacji o elementach faktur typu spinacz nagłówkowy (S)FS, (S)FSE, RA obowiązują poniższe zasady:
- Lista elementów wysyłana jest w oparciu o elementy PA/WZ/WKA/WZE spięte w danym spinaczu
- Podczas ustalania ilości/ceny/wartości/stawki VAT dla każdego z ww. elementów System honoruje nie tylko dany element, ale również elementy korekt odwołujące się do tego elementu, spięte w tym spinaczu
| Nazwa linii KSEF | Znaczenie | Obsługa | |
| NrWierszaFa | Kolejny numer wiersza faktury | Kolejny Lp wysyłanych elementów | |
| P_7 | Nazwa towaru lub usługi | Dla (A)FS, (A)FSK rejestrowanych bez użycia elementów a jedynie za pomocą rekordów tabeli VAT wysyłana jest wartość Koszt. Dla dokumentów inne niż ww. wysyłana jest nazwa z elementu dokumentu (Tre_TwrNazwa) | |
| Indeks | Pole przeznaczone do wpisania wewnętrznego kodu towaru lub usługi, nadanego przez podatnika albo dodatkowego opisu towaru lub usługi | Dla (A)FS, (A)FSK rejestrowanych bez użycia elementów a jedynie za pomocą rekordów tabeli VAT wysyłana jest wartość Koszt. Dla dokumentów innych niż ww. wysyłany jest kod towaru z elementu dokumentu (Tre_TwrKod). | |
| GTIN | Globalny Numer Jednostki Handlowej, cyfrowy odpowiednik kodu EAN | Numer EAN towaru z elementu faktury, wysyłany zależnie od ustalonej opcji w Konfiguracja/KSeF/Podczas eksportu wysyłaj/Ilość/cenę dla jednostki: - Jeżeli ww. opcja ustawiona jest na pomocnicza i na elemencie użyto jednostki pomocniczej, wówczas wysyłany jest EAN przypisany do tejże jednostki pomocniczej towaru, a jeżeli takiego EAN-u nie zdefiniowano, wówczas kod u kontrahenta z karty Odbiorcy zgodnego z kontrahentem głównym dokumentu, o ile na karcie Odbiorcy wskazano tą jednostką. Jeżeli na elemencie nie została użyta jednostka pomocnicza, wówczas poszukiwany jest EAN jednostki podstawowej tj. EAN z karty towaru, a jeżeli go tam nie zdefiniowano, wówczas kod u kontrahenta z karty Odbiorcy, o ile nie przypisano na niej żadnej jednostki. - Jeżeli ww. opcja ustawiona jest na podstawowej wówczas wysyłany jest EAN jednostki podstawowej, a jeżeli go nie zdefiniowano, wówczas kod u kontrahenta z karty Odbiorcy, o ile nie przypisano na niej żadnej jednostki. | |
| CN | Symbol Nomenklatury Scalonej CN | Symbol symbol CN/PCN elementu (Tre_PCN) wg poniższych zasad - jeżeli na 9-tym i/lub 10-tym znaku występuje wartość inna niż 0, wówczas wysyłany jest pełny numer PCN - jeżeli na 9-tym oraz na 10 tym znaku występuje wartość 0, wówczas wysyłane jest 8 znaków ww. kodu PCN | |
| P_8A | Jednostka miary | Dla (A)FS, (A)FSK rejestrowanych bez użycia elementów a jedynie za pomocą rekordów tabeli VAT wysyłana jest jednostka podstawowa z kartu towaru A-vista. Dla pozostałych dokumentów wysyłany jest symbol jednostki podstawowej lub pomocniczej elementu, zależnie od ustawienia parametru Ilość/cenę dla jednostki: podstawowej/pomocniczej sekcji Podczas eksportu wysyłaj w Konfiguracji Systemu, zakładka {KSeF} | |
| P_8B | Ilość | Dla (A)FS, (A)FSK rejestrowanych bez użycia elementów a jedynie za pomocą rekordów tabeli VAT wysyłana jest ilość 1. Dla faktur innych niż ww. wysyłana jest ilość w jednostce podstawowej lub pomocniczej elementu, zależnie od ustawienia parametru Ilość/cenę dla jednostki: podstawowej/pomocniczej sekcji Podczas eksportu wysyłaj w Konfiguracji Systemu, zakładka {KSeF}. Dla faktur korygujących wysyłanych metodą różnicową: - dla korekty ilościowej: ilość o jaką jest korygowana transakcja wyrażona w jednostce podstawowej lub pomocniczej zależnie od ww. parametru - dla korekty ceny, w tym korekta ceny dla części ilości: ilość której dotyczy zmiana ceny, wyrażona w jednostce jw. - dla korekty stawki VAT : ilość której dotyczy zmiana stawki, wyrażona w jednostce jw. Dla faktur korygujących wysyłanych metodą przed/po korekcie: - dla elementu „przed korektą”: ilość przed korektą w jednostce jw. - dla elementu „po korekcie”: ilość po korekcie w jednostce jw. | |
| P_9A | Cena netto | Dla (A)FS, (A)FSK rejestrowanych bez użycia elementów a jedynie za pomocą rekordów tabeli VAT wysyłana jest wartość netto danego rekordu tabeli VAT (TrV_NettoR). Dla faktur innych niż ww. wysyłana jest cena dla jednostki podstawowej lub pomocniczej elementu, zależnie od ustawienia parametru Ilość/cenę dla jednostki: podstawowej/pomocniczej sekcji Podczas eksportu wysyłaj w Konfiguracji Systemu, zakładka {KSeF}. Dla faktur korygujących wysyłanych metodą różnicową.: - dla korekty ilościowej: cena zwracanego towaru, rozumiana jako cena dla jednostki podstawowej lub pomocniczej zależnie od ww. parametru - dla korekty ceny, w tym korekty ceny dla części ilości: wielkość o jaką zmienia się cena (dla jednostki jw.) - dla korekty stawki VAT wysyłana jest cena 0,00 Dla faktur korygujących wysyłanych metodą przed/po korekcie: - dla elementu „przed korektą”: cena przed korektą w jednostce jw. - dla elementu „po korekcie”: cena po korekcie w jednostce jw.. Cena netto wysyłana jest dla dokumentów rejestrowanych metodę od netto. | |
| P_9B | Cena brutto | Dla (A)FS, (A)FSK rejestrowanych bez użycia elementów a jedynie za pomocą rekordów tabeli VAT wysyłana jest wartość brutto danego rekordu tabeli VAT (TrV_NettoR+TrV_VatR). Dla dokumentów innych niż ww. wg zasad opisanych dla ceny netto. Cena brutto wysyłana jest dla dokumentów rejestrowanych metodę od brutto. | |
| P_11 | Wartość netto elementu | Dla (A)FS, (A)FSK rejestrowanych bez użycia elementów a jedynie za pomocą rekordów tabeli VAT wysyłana jest wartość netto danego rekordu tabeli VAT (TrV_NettoR). Dla dokumentów FSE, (s)FSE, (S)FSE oraz FKE, (s)FKE, (S)FKE, (Z)FKE wysyłanych metodą różnicową: wartość elementu w walucie dokumentu (TrE_WartoscPoRabacie) Dla dokumentów FS, (s)FS, (S)FSE, RA oraz ich korekt wysyłanych metodą różnicową: wartość netto w PLN (Tre_KsiegowaNetto). W przypadku korekt wysyłanych metodą przed/po korekcie ww. wartości odpowiednio: przed korektą/po korekcie. W przypadku korekty ceny dla części ilości wysyłana jest sumę ww. wartości obu elementów „pary” elementów C/I. Wartość netto wysyłana jest dla dokumentów rejestrowanych metodę od netto. | |
| P_11A | Wartość brutto elementu | Dla (A)FS, (A)FSK rejestrowanych bez użycia elementów a jedynie za pomocą rekordów tabeli VAT wysyłana jest wartość brutto danego rekordu tabeli VAT (TrV_NettoR+TrV_VatR). Dla dokumentów FSE, (s)FSE, (S)FSE oraz FKE, (s)FKE, (S)FKE, (Z)FKE wysyłanych metodą różnicową: wartość elementu w walucie dokumentu (TrE_WartoscPoRabacie). Dla dokumentów FS, (s)FS, (S)FSE, RA oraz ich korekt wysyłanych metodą różnicową: wartość brutto w PLN (Tre_KsiegowaBrutto). W przypadku korekt wysyłanych metodą przed/po korekcie ww. wartości odpowiednio: przed korektą/po korekcie. W przypadku korekty ceny dla części ilości wysyłana jest sumę ww. wartości obu elementów „pary” elementów C/I. Wartość brutto wysyłana jest dla dokumentów rejestrowanych metodę od brutto. | |
| P_12 | Stawka podatku: 23, 22, 8, 7, 5, 4, 3, 0 KR, 0 WDT, 0 EX, np I, np II, zw, oo | Wysyłana stawka VAT elementu (Tre_StawkaPod) z wyjątkami j.n. Stawka 0 KR wysyłana jest jeżeli na dokumencie użyto transakcji krajowej (ExpoNorm 1, 20, 23) a na elemencie użyto stawki 0%. Stawka 0 WDT wysyłana jest jeżeli na dokumencie użyto transakcji wewnątrzwspólnotowej (ExpoNorm 6, 7, 8, 9, 16, 17, 18, 19, 21) a na elemencie użyto stawki 0%. Stawka 0 EX wysyłana jest jeżeli na dokumencie użyto transakcji inna zagraniczna (ExpoNorm 2, 3, 4, 5) a na elemencie użyto stawki 0%. Stawka np I wysyłana jest w przypadku niepodlegających opodatkowaniu dostaw towarów/usług z wyłączeniem transakcji, o których mowa w art. 100 ust. 1 pkt 4 ustawy tj. w poniższych przypadkach: - ExpoNorm 1, 2, 3, 4, 5, 8, 9, 23 i na elemencie użyto stawki np. - ExpoNorm 6, 7, 16, 17, 18, 19, 21, rodzaj zakupu inny niż „usługi rozlicza odbiorca” i na elemencie użyto stawki np. Stawka np II wysyłana jest w przypadku niepodlegającego opodatkowaniu na terytorium kraju, świadczenia usług o których mowa w art. 100 ust. 1 pkt 4 ustawy tj. ExpoNorm 6, 7, 16, 17, 18, 19, 21, rodzaj zakupu „usługi rozlicza odbiorca” i na elemencie użyto stawki np. Stawka oo wysyłana jest wówczas, jeżeli na dokumencie użyto transakcji Podatnikiem jest Nabywca a na elemencie użyto stawki np (TrN_ExpoNorm = 20 i Tre_flagavat = 2). Stawka zw wysyłana jest wówczas, jeżeli na elemencie użyto stawki zw. Pole nie jest wypełniane w przypadku dokumentów zarejestrowanych w Procedurze OSS oraz oznaczonych jako procedura Vat-marża, o czym więcej w dalszej części dokumentu. | |
| P_12_XII | Stawka podatku w kraju odbiory (WSTO/OSS) | Pole wypełniana jest dla dokumentów zarejestrowanych w procedurze. Wysyłana jest stawka VAT elementu (Tre_StawkaPod). | |
| P_12_Zal_15 | Znacznik dla towaru lub usługi wymienionych w załączniku nr 15 do ustawy. | Pole z wartością 1 wysyłane jest wówczas, jeżeli na karcie towaru zaznaczono parametr Podzielona płatność (MPP) (Twr_MPP=1). | |
| KursWaluty | Kurs waluty stosowany do wyliczenia kwoty podatku w przypadkach, o których mowa w dziale VI ustawy. | Informacja o kursie wysyłana jest wyłącznie dla dokumentów FSE, (s)FSE, (S)FSE, FKE, (s)FKE, (S)FKE, (Z)FKE w walucie innej niż waluta systemowa. Wysyłany jest kurs użyty na wysyłanym dokumencie, z wyjątkiem szczególnych przypadków utworzenia dokumentu powiązanego (A)FS aplikacją CDNAVAT, o czym więcej w dalszej części dokumentu. | |
| StanPrzed | Znacznik stanu przed korektą w przypadku faktury korygującej. | Znacznik oznaczający że dana sekwencja pól dotyczy stanu elementu przed korektą. Znacznik wysyłany dla korekt w przypadku wyboru metody Przed/Po wysyłania elementów korekt. | |
Wysyłanie elementów faktur korekt
Struktura faktury KSeF przewiduje dwie alternatywne metody przekazywania informacji o elementach korekty:- Metoda różnicowa polega na wykazywaniu różnic tj. wielkości korekty, w której to metodzie dla danej korygowanej pozycji przesyłany jest jeden zestaw pól sekcji FaWiersz
- Metoda przed/po polega na przekazaniu dla danej korygowanej pozycji informacji o stanie elementu przed korektą oraz o stanie elementu po korekcie, w której to metodzie dla danej korygowanej pozycji przesyłane są dwa zestawy pól sekcji FaWiersz
Metoda wysyłania do KSeF informacji o elementach korekt
W zakresie metody wysyłania elementów korekt występują pewne wyjątki – dla poniższych przypadków, niezależnie od wskazanej w Konfiguracji opcji wysyłanie elementów odbywa się metodą różnicową:- (A)FSK do (A)FS bez elementów
- (S)FSK/FKE/RAK spinająca dokument nie będący korektą
- Dokument zawierający element korekty ceny dla części ilości
Faktura: Rozliczenie
Sekcja Rozliczenie w schemacie FA(3
W sekcji Rozliczenie wysyłana jest informacje o płatnościach dokumentów WKA/WKK związanych z wysyłaną fakturą sprzedaży/korektą faktury sprzedaży. W tym zakresie obowiązują poniższe zasady:- Płatności WKA/WKK typu należność wysyłane są w sekcji Obciazenia. W polu Kwota wysyłana jest wielkość płatności, w polu Powod zaś fraza Płatność z tytułu kaucji
- Płatności WKA/WKK typu zobowiązanie wysyłane są w sekcji Odliczenia. W polu Kwota wysyłana jest wielkość płatności, w polu Powod zaś fraza Zwrot z tytułu kaucji
- W sekcji Obciazenia wysyłana jest odpowiednio Kwota i Powod w oparciu o atrybuty KSEF_Obciazenia_Kwota i KSEF_Obciazenia_Powod
- W sekcji Odliczenia wysyłana jest odpowiednio Kwota i Powod w oparciu o atrybuty KSEF_Odliczenia_Kwota i KSEF_Odliczenia_Powod
| Nazwa linii KSEF | Znaczenie | Obsługa | |
| Obciazenia | Element zawierający informacje w zakresie obciążeń | ||
| Kwota | Kwota obciążenia doliczonego do kwoty należności ogółem, wynikającej z faktury. | - Wielkość płatności typu należność powiązanych WKA/WKK - wartość atrybutu KSEF_Obciazenia_Kwota | |
| Powod | Powód obciążenia. | - Płatność z tytułu kaucji - Wartość atrybutu KSEF_Obciazenia_Powod | |
| SumaObciazan | Suma obciążeń. | Suma wartości wykazanych w poszczególnych powtórzeniach pól Obciazenia/Kwota. | |
| Odliczenia | Element zawierający informacje w zakresie odliczeń | ||
| Kwota | Kwota odliczona od kwoty należności ogółem, wynikającej z faktury. | - Wielkość płatności typu zobowiązanie powiązanych WKA/WKK - wartość atrybutu KSEF_Odliczenia_Kwota | |
| Powod | Powód odliczenia. | - Zwrot z tytułu kaucji - Wartość atrybutu KSEF_Odliczenia_Powod | |
| SumaOdliczen | Suma odliczeń. | Suma wartości wykazanych w poszczególnych powtórzeniach pól Odliczenia/Kwota. | |
| DoZaplaty | Kwota należności do zapłaty równa polu P_15 powiększonemu o Obciazenia i pomniejszonemu o Odliczenia. | P_15 + SumaObciazen – SumaOdliczen, wysyłana wówczas, gdy jest wartością >=0,00 | |
| DoRozliczenia | Kwota nadpłacona do rozliczenia/zwrotu Podaje się kwotę nadpłaconą do rozliczenia/zwrotu stanowiącą wynik powiększenia kwoty należności wynikającej z faktury (P_15) o sumę obciążeń i pomniejszenia jej o sumę odliczeń. | P_15 + SumaObciazen – SumaOdliczen, wysyłana wówczas, gdy jest wartością <0,00 | |
Faktura: Płatność
Sekcja Płatności w schemacie FA(3)
W ramach ww. sekcji wysyłane są poniższe informacje- Informacja o dokonanej zapłacie
- Termin płatności
- Forma płatności
Forma płatności KSeF na formatce systemowej formy płatności
W zakresie wysyłania informacji o formie płatności obowiązują poniższe zasady:-
- Forma płatności wysyłana jest na podstawie formy użytej w nagłówku dokumentu (Trn_FormaNr), niezależnie od formy użytej na poszczególnych płatnościach dokumentu
- Dla ww. systemowej formy płatności ustalana jest przypisana przez Użytkownika w kontrolce Płatność KSeF nazwa formy płatności właściwa dla KSeF i to ona jest wysyłana
- Jeżeli dla danej systemowej formy płatności nie przypisano ww. wartości, wówczas zamiast pola FormaPlatnosci wysyłany jest znacznik PlatnoscInna a w polu OpisPlatnosci wysyłana jest wprost nazwa systemowa formy płatności
- Rachunek bankowy
Parametryzacja sposobu ustalania rachunku bankowego dla wysyłanej faktury
- Rachunek bankowy faktora
Sekcja Rachunek bankowy faktora w schemacie FA(3)
W wersji 2025.1.5 umożliwiono wysłanie w fakturze ustrukturyzowanej informacji o rachunkach bankowych faktora. Aby z tej możliwości skorzystać należy do faktury przypisać zestaw atrybutów o określonej nazwie. W przypadku rozliczeń w różnych walutach lub mechanizmu podzielonej płatności, czyli wówczas gdy istnieje potrzeba przesłania dwóch numerów rachunków faktora należy użyć dwóch zestawów atrybutów. Zasady nazewnictwa ww. atrybutów przedstawia poniższa tabela.| Nazwa linii w KSeF | Nazwa klasy atrybutów | |
| Sekwencja A | Sekwencja B | |
| NrRB | KSeF_RachunekFaktora_NrRB | KSeF_Rachunek2Faktora_NrRB |
| SWIFT | KSeF_RachunekFaktora_SWIFT | KSeF_Rachunek2Faktora_SWIFT |
| RachunekWlasnyBanku | KSeF_RachunekFaktora_RachunekWlasnyBanku | KSeF_Rachunek2Faktora_RachunekWlasnyBanku |
| NazwaBanku | KSeF_RachunekFaktora_NazwaBanku | KSeF_Rachunek2Faktora_NazwaBanku |
| OpisRachunku | KSeF_RachunekFaktora_OpisRachunku | KSeF_Rachunek2Faktora_OpisRachunku |
- Link do płatności
- Identyfikator płatności
- Informacja o kwotach nierozliczonych płatności w sekcji Dodatkowy opis
| Typ płatności | Fraza użyta w polu Klucz |
| Należność z wysyłanego dokumentu | Kwota do zapłaty w terminie |
| Zobowiązanie z wysyłanego dokumentu | Kwota do zwrotu w terminie |
| Należność z WKA/WKK powiązanego z wysyłanym dokumentem | Kwota kaucji do zapłaty w terminie |
| Zobowiązanie z WKA/WKK powiązanego z wysyłanym dokumentem | Kwota kaucji do zwrotu w terminie |
Wysyłka faktury do KSeF - informacja o kwotach do zapłaty
| Nazwa linii KSEF | Znaczenie | Obsługa | |
| Zaplacono | Znacznik informujący, że kwota należności wynikająca z faktury została zapłacona w całości. | Pole z wartością 1 wysyłane jest wówczas, jeżeli faktura została w całości zapłacona w jednym terminie. W ww. uwzględniane są płatności/zapłaty dokumentu oraz powiązanych z nimi WKA/WKK. | |
| DataZaplaty | Data zapłaty, jeśli do wystawienia faktury płatność została dokonana. | Pole wysyłane jest wówczas, jeżeli faktura została w całości zapłacona w jednym terminie. Wypełniane jest wówczas datą zapłaty. W ww. uwzględniane są płatności/zapłaty dokumentu oraz powiązanych z nimi WKA/WKK. | |
| ZnacznikZaplatyCzesciowej | Znacznik z wartością 1: kwota należności wynikająca z faktury została zapłacona w części. Znacznik z wartością 2: należność wynikająca z faktury została zapłacona w całości - w dwóch lub więcej częściach, a ostatnia płatność jest płatnością końcową. | Pole z wartością 1 wysyłane jest wówczas, jeżeli faktura została zapłacona częściowo. Pole z wartością 2 wysyłane jest wówczas, jeżeli faktura została zapłacona całościowo w wielu częściach. W ww. uwzględniane są płatności/zapłaty dokumentu oraz powiązanych z nimi WKA/WKK. | |
| KwotaZaplatyCzesciowej | Kwota zapłaty częściowej. | Kolejne powtórzenie kwot i dat zapłaty częściowej/całościowej w wielu częściach. | |
| DataZaplatyCzesciowej | Data zapłaty częściowej | ||
| Termin | Termin płatności podany w formie daty | Kolejne powtórzeniach pola na podstawie daty Do nierozliczonych płatności dokumentu oraz powiązanych z nim WKA/WKK. | |
| TerminOpis (Ilość, jednostka, zdarzenie początkowe) | Termin płatności podany w formie opisowej np. 14 dni od dnia wystawienia faktury. | Wartości atrybutów KSEF_TerminPlatnosci_Ilosc, KSEF_TerminPlatnosci_Jednostka, KSEF_TerminPlatnosci_ZdarzeniePoczatkowe przypisane do nagłówka dokumentu. | |
| FormaPlatnosci | Forma płatności spośród dozwolonych w KSeF form płatności | Forma płatności KSeF przypisana do użytej na nagłówku dokumentu formy płatności. | |
| PlatnoscInna | Znacznik innej niż przewidziana w KSeF formie płatności | Znacznik wysyłany wówczas, jeżeli do użytej w nagłówku dokumentu formy płatności nie przypisano formy płatności KSeF. | |
| OpisPlatnosci | Opis innej niż przewidziana w KSeF formy płatności | Systemowa nazwa formy płatności przypisanej do nagłówka dokumentu, wysyłana wówczas, jeżeli nie przypisano do niej formy płatności KSeF. | |
| RachunekBankowy/NrRB | Numer rachunku bankowego. | Numer rachunku bankowego ustalony na podstawie rejestru przypisanego do dokumentu lub na podstawie rejestru/ów przypisanych do poszczególnych płatności dokumentu, zależnie od parametru Podczas eksportu wysyłaj/Rachunek bankowy w Konfiguracji Systemu. | |
| RachunekBankowy/SWIFT | Kod SWIFT. Identyfikator (cyfrowo - literowy) instytucji finansowej prowadzącej zagraniczny rachunek. | Kod SWIFT na karcie banku, na który wskazuje rejestr dokumentu/płatności. | |
| RachunekBankowy/NazwaBanku | Nazwa banku. | Nazwa banku na który wskazuje rejestr dokumentu/płatności. | |
| RachunekBankowy/OpisRachunku | Opis rachunku. | Waluta rejestru dokumentu/płatności. | |
| RachunekBankowyFaktora/NrRB | Wartość atrybutu KSeF_RachunekFaktora_NrRB Wartość atrybutu KSeF_Rachunek2Faktora_NrRB | ||
| RachunekBankowyFaktora/SWIFT | Wartość atrybutu KSeF_RachunekFaktora_SWIFT Wartość atrybutu KSeF_Rachunek2Faktora_SWIFT | ||
| RachunekBankowyFaktora/RachunekWlasnyBanku | Wartość atrybutu KSeF_RachunekFaktora_RachunekWlasnyBanku Wartość atrybutu KSeF_Rachunek2Faktora_RachunekWlasnyBanku | ||
| RachunekBankowyFaktora/NazwaBanku | Wartość atrybutu KSeF_RachunekFaktora_NazwaBanku Wartość atrybutu KSeF_Rachunek2Faktora_NazwaBanku | ||
| RachunekBankowyFaktora/OpisRachunku | Wartość atrybutu KSeF_RachunekFaktora_OpisRachunku Wartość atrybutu KSeF_Rachunek2Faktora_OpisRachunku | ||
| LinkDoPlatnosci | Link do płatności bezgotówkowej. | Wartość atrybutu KSEF_LinkDoPlatnosci przypisanego do nagłówka dokumentu. | |
| IPKSeF | Identyfikator płatności bezgotówkowej, wygenerowany przez agenta rozliczeniowego dla należności wynikającej z faktury. | Wartość atrybutu KSEF_IPKSeF przypisanego do nagłówka dokumentu. | |
Warunki transakcji: Umowy, Zamówienia i Numery partii towaru
Informacja o umowach, zamówieniach i numerach partii w schemacie FA(3)
Numer umowy
W sekcji tej wysyłane są daty i numery Umów powiązanych z daną fakturą. O tym, czy System wysyła numer pod jakim ta umowa została zarejestrowana w Systemie czy też numer jakim posługuje się Nabywca decyduje parametr w Konfiguracji/KSeF/Eksport/Podczas eksportu wysyłaj/Numer dokumentu: Obcy lub Systemowy
Parametryzacja w zakresie wysyłania do KSeF numeru umowy powiązanej z fakturą
Dodatkowo dla Użytkowników którzy nie rejestrują Umów jako obiektów w Systemie Comarch ERP XL obsłużono wysyłanie numeru umowy w oparciu o wartość atrybutu u nazwie KSEF_NrUmowy przypisanego do nagłówka wysyłanej faktury. Jeżeli takich umów jest wiele, wówczas należy zdefiniować i przypisać atrybut wielowartościowy.Numer i data zamówienia
Schemat e-faktury umożliwia przesłanie informacji o numerach i datach zamówień realizowanych daną fakturą
Sekcja Zamówienia w schemacie FA(3)
Dotychczas Comarch ERP XL wysyłał numer/numery zamówień, data zamówienia nie była wysyłana. W wersji 2025.1.5 pole to zostało obsłużone, dokonano również rozszerzania zakresu identyfikacji zamówień. Zmiany w zakresie tej sekcji objęły poniższe zagadnienia:- Obsługa pola DataZamowienia
- Obsługa wysyłki numeru i daty zamówienia w oparciu o atrybut tekstowy nazwie KSEF_NrZamowienia i atrybyt typu data o nazwie KSEF_DataZamowienia przypisane do nagłówka wysyłanego dokumentu. Obsługa tych informacji w oparciu o atrybuty ma na celu głównie wysyłkę korekt, dla których niektóre sieci handlowe wymagają podania w tej sekcji specyficznych informacji np. numeru dokumentu zwrotu
- W przypadku, gdy dla numeru zamówienia użyto atrybutu wielowartościowego wysyłane są na jego podstawie kolejne powtórzenia sekcji Zamowienia, przy czym dla każdego z nich wysyłana jest ta sama data zamówienia – na podstawie wartości atrybutu KSEF_DataZamowienia
- Obsługa wysyłki numeru/numerów zamówienia dla faktur typu spinacz w przypadkach, gdy Użytkownik samodzielnie podał numer zamówienia czy to bezpośrednio na formatce spinacza, czy to na formatkach dokumentów w nich spiętych
- Dla numeru zamówienia podanych przez Użytkownika samodzielnie data zamówienia wysyłana jest na podstawie wartości atrybutu KSEF_DataZamowienia
- Obsługa wysyłania numerów i dat zamówień dla korekt, która została częściowo sparametryzowana.
- dla korekt faktur zaliczkowych KSL i KEL numer zamówienia wysyłany jest każdorazowo
- dla pozostałych typów korekt: numer i data zamówienia podane za pomocą atrybutów wysyłane są każdorazowo, w pozostałych przypadkach numer/numery zamówień dla korekt wysyłane są wówczas jeśli włączony zostanie parametr Podczas eksportu wysyłaj/Numer zamówienia dla korekt
Parametryzacja wysyłania numeru zamówienia dla korekt
- Nadal o tym, czy System wysyła numer pod jakim to zamówienie zostało zarejestrowane w Systemie Comarch ERP XL czy też numer zamówienia jakim posługuje się Nabywca decyduje parametr w Konfiguracji/KSeF/Eksport/Podczas eksportu wysyłaj/Numer zamówienia: Obcy lub Systemowy
Parametryzacja w zakresie wysyłania numeru zamówienia powiązanego w fakturą KSeF
Po wyżej opisanych zmianach obsługa sekcji Zamówienia podczas wysyłki określonych typów dokumentów przedstawia się jak niżej:- Wysyłka FS, (A)FS, FSE
| Obsługa sekcji Zamówienia podczas wysyłki FS, (A)FS, FSE | |||
| Scenariusz | Opcja w Konfiguracji: Podczas eksportu wysyłaj/Numer zamówienia | Data zamówienia | |
| Obcy | Systemowy | ||
| Numer zamówienia | |||
| Faktura wygenerowana z zamówienia/z wielu zamówień | Zan_DokumentObcy a jeżeli jest puste, wówczas numer systemowy realizowanych zamówień | Numer systemowy realizowanych zamówień | Data wystawienia poszczególnych zamówień (Zan_DataWystawienia) |
| Numer zamówienia podany samodzielnie przez Użytkownika na formatce dokumentu | Numer podany przez Użytkownika (Trn_ZamDokumentObcy) | Wartość atrybutu KSEF_DataZamowienia przypisanego do dokumentu | |
| Do dokumentu przypisano atrybut KSEF_NrZamowienia | Wartość atrybutu KSEF_NrZamowienia, wiele powtórzeń nr zamówienia, jeśli atrybut jest wielowartościowy | Wartość atrybutu KSEF_DataZamowienia przypisanego do dokumentu | |
- Wysyłka (S)FS, (S)FSE, RA, (s)FS, (s)FSE
| Obsługa sekcji Zamówienia podczas wysyłki (S)FS, (S)FSE, RA, (s)FS, (s)FSE | |||
| Scenariusz | Opcja w Konfiguracji: Podczas eksportu wysyłaj/Numer zamówienia | Data zamówienia | |
| Obcy | Systemowy | ||
| Numer zamówienia | |||
| Zamówienie/zamówienia realizowane przez dokumenty spięte w fakturze | Zan_DokumentObcy a jeżeli jest puste, wówczas numer systemowy realizowanych zamówień | Numer systemowy realizowanych zamówień | Data wystawienia poszczególnych zamówień (Zan_DataWystawienia) |
| Numer/numery zamówień podany samodzielnie przez Użytkownika na formatkach dokumentów spiętych w fakturze | Numer podany przez Użytkownika (Trn_ZamDokumentObcy) na formatce dokumentu spiętego | Wartość atrybutu KSEF_DataZamowienia przypisanego do dokumentu spiętego | |
| Numer zamówienia podany samodzielnie przez Użytkownika na formatce spinacza | Numer podany przez Użytkownika (Trn_ZamDokumentObcy) na formatce spinacza | Wartość atrybutu KSEF_DataZamowienia przypisanego do spinacza | |
| Do dokumentu przypisano atrybut KSEF_NrZamowienia | Wartość atrybutu KSEF_NrZamowienia, wiele powtórzeń nr zamówienia, jeśli atrybut jest wielowartościowy | Wartość atrybutu KSEF_DataZamowienia przypisanego do dokumentu | |
- Wysyłka FSL, FEL, KSL, KEL
| Obsługa sekcji Zamówienia podczas wysyłki FSL, FEL, KSL, KEL | |||
| Scenariusz | Opcja w Konfiguracji: Podczas eksportu wysyłaj/Numer zamówienia | Data zamówienia | |
| Obcy | Systemowy | ||
| Numer zamówienia | |||
| Zamówienie z którym powiązanych jest dokument | Zan_DokumentObcy a jeżeli jest puste, wówczas numer systemowy ZS | Numer systemowy ZS | Data wystawienia ZS (Zan_DataWystawienia) |
| Do dokumentu przypisano atrybut KSEF_NrZamowienia | Wartość atrybutu KSEF_NrZamowienia, wiele powtórzeń nr zamówienia, jeśli atrybut jest wielowartościowy | Wartość atrybutu KSEF_DataZamowienia przypisanego do dokumentu | |
- Wysyłka FSK, (A)FSK, FKE i korekt ręcznych
| Obsługa sekcji Zamówienia podczas wysyłki FSK, (A)FSK, FKE i korekt ręcznych | |||
| Scenariusz | Opcja w Konfiguracji: Podczas eksportu wysyłaj/Numer zamówienia | Data zamówienia | |
| Obcy | Systemowy | ||
| Numer zamówienia | |||
| Korekta do faktury wygenerowanej z zamówienia/z wielu zamówień | Zan_DokumentObcy a jeżeli jest puste, wówczas numer systemowy zamówień | Numer systemowy zamówień | Data wystawienia poszczególnych zamówień (Zan_DataWystawienia) |
| Numer zamówienia podany samodzielnie przez Użytkownika na formatce dokumentu korygowanego | Numer podany przez Użytkownika (Trn_ZamDokumentObcy) | Wartość atrybutu KSEF_DataZamowienia przypisanego do korekty | |
| Do korekty przypisano atrybut KSEF_NrZamowienia | Wartość atrybutu KSEF_NrZamowienia, wiele powtórzeń nr zamówienia, jeśli atrybut jest wielowartościowy | Wartość atrybutu KSEF_DataZamowienia przypisanego do korekty | |
- Wysyłka (S)FSK, (S)FKE, RAK, (s)FSK, (s)FKE, (Z)FSK, (Z)FKE
- Jeżeli parametr w Konfiguracji/KSeF/Eksport/Podczas eksportu wysyłaj/ Numer zamówienia dla korekt pozostanie wyłączony, wówczas numer/numery zamówień i data zamówienia wysyłane są wyłącznie na podstawie atrybutów KSEF_NrZamowienia i KSEF_DataZamowienia
- Jeśli ww. parametr zostanie włączony, wówczas obsługa sekcji Zamówienia przebiega jak w poniższej tabeli
| Obsługa sekcji Zamówienia podczas wysyłki (S)FSK, (S)FKE, RAK, (s)FSK, (s)FKE, (Z)FSK, (Z)FKE | |||
| Scenariusz | Opcja w Konfiguracji: Podczas eksportu wysyłaj/Numer zamówienia | Data zamówienia | |
| Obcy | Systemowy | ||
| Numer zamówienia | |||
| Zamówienia realizowane przez dokumenty korygowane dokumentami spiętymi w korekcie spinacza | Zan_DokumentObcy a jeżeli jest puste, wówczas numer systemowy zamówień | Numer systemowy zamówień | Data wystawienia poszczególnych zamówień (Zan_DataWystawienia) |
| Numery zamówień podane samodzielnie przez Użytkownika na formatkach dokumentów korygowanych dokumentami spiętymi w korekcie spinacza | Numer podany przez Użytkownika (Trn_ZamDokumentObcy) | Wartość atrybutu KSEF_DataZamowienia | |
| Do korekty przypisano atrybut KSEF_NrZamowienia | Wartość atrybutu KSEF_NrZamowienia, wiele powtórzeń nr zamówienia, jeśli atrybut jest wielowartościowy | Wartość atrybutu KSEF_DataZamowienia przypisanego do korekty | |
| Obsługa sekcji Zamówienia podczas wysyłki (s)FSK, (s)FKE | |||
| Scenariusz | Opcja w Konfiguracji: Podczas eksportu wysyłaj/Numer zamówienia | Data zamówienia | |
| Obcy | Systemowy | ||
| Numer zamówienia | |||
| Zamówienia realizowane przez dokumenty spięte w korygowanym spinaczu | Zan_DokumentObcy a jeżeli jest puste, wówczas numer systemowy zamówień | Numer systemowy zamówień | Data wystawienia poszczególnych zamówień (Zan_DataWystawienia) |
| Numery zamówień podane samodzielnie przez Użytkownika na formatkach dokumentów spiętych w korygowanym spinaczu | Numer podany przez Użytkownika (Trn_ZamDokumentObcy) | Wartość atrybutu KSEF_DataZamowienia | |
| Numer zamówienia podany samodzielnie przez Użytkownika na formatce korygowanego spinacza | Numer podany przez Użytkownika (Trn_ZamDokumentObcy) | Wartość atrybutu KSEF_DataZamowienia | |
| Do korekty przypisano atrybut KSEF_NrZamowienia | Wartość atrybutu KSEF_NrZamowienia, wiele powtórzeń nr zamówienia, jeśli atrybut jest wielowartościowy | Wartość atrybutu KSEF_DataZamowienia przypisanego do korekty | |
Numer partii towaru
Struktura e-faktury umożliwia przesyłanie informacji o numerach partii towarów, z której/których pochodzą towary będące przedmiotem transakcji dokumentowanej fakturą. Ww. dane przesyłane są wówczas, jeżeli w Konfiguracji systemu włączony zostanie parametr Podczas eksportu wysyłaj/ Numer partii towaru.
Parametr decydujący o wysyłaniu do KSeF informacji o partiach sprzedanego towaru
Jako partia towaru wysyłana jest wartość tekstowa ustalona na podstawie: kodu towaru, cechy dostawy, EAN-u dostawy i daty ważności dostawy, o ile dostawy posiadają takie dane.| Nazwa linii KSEF | Obsługa | |
| DataUmowy | Data zawarcia umowy j.n. | |
| NrUmowy | - Zależnie od Konfiguracji - numer systemowy lub numer obcy umowy/umów związanych z daną fakturą. - Wartość atrybutu KSEF_NRUmowy przypisanego do nagłówka dokumentu | |
| DataZamowienia | Wg zasad opisanych w pkt 2.16.2 | |
| NrZamowienia | ||
| NrPartiiTowaru | Pole wysyłane o ile w Konfiguracji włączono parametr Podczas eksportu wysyłaj/ Numer partii towaru, wypełniane wartością zbudowana w oparciu o: kodu towaru, cechy dostawy, EAN-u dostawy i daty ważności dostawy użytej na dokumencie. | |
Warunki transakcji/Transport
Zgodnie z budową sekcji Transport schematu e-faktury polami obowiązkowymi tej sekcji są: Rodzaj transportu oraz Opis ładunku, pozostałe pola są opcjonalne. W Systemie Comarch ERP XL nie ma pola dedykowanego do opisu ładunku, stąd obsługa tego pola została oparta na atrybucie o nazwie KSEF_OpisLadunku. W związku z tym przyjęta została zasada, zgodnie z którą sekcja Transport jest wysyłana wyłącznie wówczas, jeśli dla wysyłanego dokumentu podany zostanie ww. atrybut.
Sekcja Transport w schemacie FA(3)
| Nazwa linii KSEF | Obsługa | |
| RodzajTransportu | Na podstawie Rodzaju transportu wskazanego na formatce dokumentu (Trn_KodRodzajuTransportu) | |
| TransportInny | ||
| OpisInnegoTransportu | ||
| Przewoznik | Na podstawie aktualnego (bieżącego) adresu kontrahenta przypisanego w atrybucie KSEF_Przewoznik. | |
| NrZleceniaTransportu | ||
| OpisLadunku | Na podstawie atrybutu KSEF_OpisLadunku | |
| LadunekInny | ||
| OpisInnegoLadunku | ||
| JednostakOpakowania | Na podstawie atrybutu KSEF_JednostakOpakowania | |
| DataGodzRozpTransportu | Na podstawie atrybutów: KSEF_DataRozpTransportu i KSEF_GodzRozpTransportu | |
| DataGodzZakTransportu | Na podstawie atrybutów: KSEF_DataZakTransportu i KSEF_GodzZakTransportu | |
| WysylkaZ | Opcjonalnie, na podstawie domyślnego adresu wysyłkowego kontrahenta przypisanego do pieczątki lub z 1-go adresu wysyłkowego tegoż kontrahenta. Jeśli brak takiego adresu, wówczas z pieczątki firmy, zakładka [Ogólne]. | |
| WysylkaDo | Na podstawie adresu kontrahenta docelowego. | |
Rodzaj transportu
Rodzaj transportu wysyłany jest w oparciu o wartość wskazaną w kontrolce Rodzaj transportu formatki dokumentu. Jeśli wartość ta wskazuje na jeden z dozwolonych w KSeF rodzajów transportu, wówczas jego numer wysyłany jest w polu Rodzaj transportu, w przeciwnym razie wysyłany jest znacznik TransportInny a w polu OpisInnegoTransportu wysyłana jest nazwa danego rodzaju transportu.
Rodzaj transportu na formatce wysyłanego dokumentu
Rodzaj transportu w schemacie FA(3) i słownik rodzaju transportu w Systemie Comarch ERP XL
Transport/Przewoźnik
Dane dotyczące przewoźnika wysyłane są na podstawie atrybutu typu kontrahent o nazwie KSEF_Przewoznik przypisanego do wysyłanego dokumentu. Dane identyfikacyjne oraz adres Przewoźnika wysyłane są na podstawie adresu bieżącego (aktualnego) kontrahenta przypisanego w ww. atrybucie. Rodzaj identyfikatora wysyłanego dla Przewoźnika ustalany jest według identycznych zasad, jak opisane wyżej dla Podmiotu3.
Sekcja Przewoźnik w schemacie FA(3)
Transport/Numer zlecenia transportu
Pole NrZleceniaTransportu wysyłane jest w oparciu o wartość atrybutu tekstowego o nazwie KSEF_NrZleceniaTransportu przypisanego do wysyłanego dokumentu.Transport/Opis ładunku
Informacja o rodzaju ładunku wysyłana jest w oparciu o wartość atrybutu tekstowego o nazwie KSEF_OpisLadunku przypisanego do wysyłanego dokumentu, przy czym, jeśli w atrybucie tym podano jedną z wartości ujętych wśród dozwolonych w KSeF rodzajów opakowania zbiorczego, wówczas w polu OpisLadunku wysyłany jest numer rodzaju opakowania, w przeciwnym wypadku wysyłany jest znacznik LadunekInny oraz w polu OpisInnegoLadunku wysyłana jest wprost wartość ww. atrybutu.
Opis ładunku w schemacie FA(3)
Lista rodzajów opakowania zbiorczego dozwolona na fakturze KSeF
Transport/ Jednostka opakowania
Pole JednostkaOpakowania wysyłane jest w oparciu o wartość atrybutu tekstowego o nazwie KSEF_JednostkaOpakowania przypisanego do wysyłanego dokumentu.Transport/Daty i godziny rozpoczęcia/zakończenia transportu
Informacje o datach i godzinach rozpoczęcia i zakończenia transportu wysyłane są na podstawie atrybutów o nazwach j.n. przypisanych do wysyłanego dokumentu:- KSEF_DataRozpTransportu i KSEF_GodzRozpTransportu
- KSEF_DataZakTransportu i KSEF_GodzZakTransportu
Transport/Wysyłka Z
Sekcja Wysyłka Z jest wysyłana opcjonalnie, o ile w Konfiguracji włączony zostanie parametr Podczas eksportu wysyłaj/ Adres rozpoczęcia transportu.
Parametryzacja wysyłania adresu rozpoczęcia transportu
Dane adresowe sekcji Wysyłki Z są pobierane z domyślnego adresu wysyłkowego kontrahenta wewnętrznego przypisanego do pieczątki firmy właściwej dla wysyłanego dokumentu. Jeśli dla kontrahenta tego nie przypisano takiego adresu, wówczas z pierwszego adresu wysyłkowego. Jeśli dla kontrahenta wewnętrznego nie zdefiniowano żadnego adresu wysyłkowego lub na pieczątce w ogóle nie ma kontrahenta wewnętrznego, wówczas dane pobierane są z pieczątki firmy, zakładka [Ogólne].
Adres rozpoczęcia transportu w schemacie FA(3)
Transport/Wysyłka do
Adres docelowy transportu w schemacie FA(3)
Dane adresu docelowego transportu ustalane są na podstawie adresu kontrahenta docelowego ustalonego na wysyłanym do KSeF dokumencie.Wartość i elementy zamówienia dla faktury zaliczkowej
Wartość i elementy zamówienia dla faktury zaliczkowej w schemacie FA(3)
Pola sekcji Zamowienie wysyłane są dla faktur zaliczkowych FSL, FEL. Wartość zamówienia| Nazwa linii KSEF | Obsługa | |
| WartoscZamowienia | Wartość brutto zamówienia. Dla dokumentu FEL jest to wartość w walucie zamówienia, dla dokumentu FSL natomiast wartość w PLN bez względu na walutę użytą na ZS/FSL. | |
| Nazwa linii KSEF | Znaczenie | Obsługa | |
| NrWierszaZam | Kolejny numer wiersza zamówienia | Kolejny Lp wysyłanych elementów | |
| P_7Z | Nazwa towaru lub usługi | Nazwa z elementu zamówienia (Zae_TwrNazwa) | |
| IndeksZ | Pole przeznaczone do wpisania wewnętrznego kodu zamawianego towaru lub usługi nadanego przez podatnika albo dodatkowego opisu zamawianego towaru lub usługi [pole fakultatywne] | Wysyłany jest kod towaru z elementu zamówienia (Zae_TwrKod). | |
| GTINZ | Globalny Numer Jednostki Handlowej, cyfrowy odpowiednik kodu EAN | Numer EAN towaru z elementu zamówienia, wysyłany zależnie od ustalonej opcji w Konfiguracja/KSeF/Podczas eksportu wysyłaj/Ilość/cenę dla jednostki: - Jeżeli ww. opcja ustawiona jest na pomocnicza i na elemencie użyto jednostki pomocniczej, wówczas wysyłany jest EAN przypisany do tejże jednostki pomocniczej towaru, a jeżeli takiego EAN-u nie zdefiniowano, wówczas kod u kontrahenta z karty Odbiorcy zgodnego z kontrahentem głównym dokumentu, o ile na karcie Odbiorcy wskazano tą jednostką. Jeżeli na elemencie nie została użyta jednostka pomocnicza, wówczas poszukiwany jest EAN jednostki podstawowej tj. EAN z karty towaru, a jeżeli go tam nie zdefiniowano, wówczas kod u kontrahenta z karty Odbiorcy, o ile nie przypisano na niej żadnej jednostki. - Jeżeli ww. opcja ustawiona jest na podstawowej wówczas wysyłany jest EAN jednostki podstawowej, a jeżeli go nie zdefiniowano, wówczas kod u kontrahenta z karty Odbiorcy, o ile nie przypisano na niej żadnej jednostki. | |
| P_8AZ | Jednostka miary | Symbol jednostki podstawowej lub pomocniczej elementu, zależnie od ustawienia parametru Ilość/cenę dla jednostki: podstawowej/pomocniczej sekcji Podczas eksportu wysyłaj w Konfiguracji Systemu, zakładka {KSeF} | |
| P_8BZ | Ilość | Ilość w jednostce podstawowej lub pomocniczej elementu, zależnie od ustawienia parametru Ilość/cenę dla jednostki: podstawowej/pomocniczej sekcji Podczas eksportu wysyłaj w Konfiguracji Systemu, zakładka {KSeF}.. | |
| P_9AZ | Cena netto | Cena dla jednostki podstawowej lub pomocniczej elementu, zależnie od ustawienia parametru Ilość/cenę dla jednostki: podstawowej/pomocniczej sekcji Podczas eksportu wysyłaj w Konfiguracji Systemu, zakładka {KSeF}. | |
| P_11NettoZ | Wartość netto elementu | Wartość netto elementu zamówienia. W przypadku FEL jest to wartość w walucie ZS, natomiast w przypadku FSL wartość w PLN bez względu na walutę użytą na ZS. | |
| P_11VatZ | Kwota podatku od zamówionego towaru lub usługi | Wartość obliczona na podstawie ww. wartości netto i stawki VAT użytej na elemencie ZS. Pole nie jest wysyłane w przypadku FEL w Procedurze OSS. | |
| P_12Z | Stawka podatku: 23, 22, 8, 7, 5, 4, 3, 0 KR, 0 WDT, 0 EX, np I, np II, zw, oo | Wysyłana stawka VAT elementu (Zae_StawkaPod) z wyjątkami j.n. Stawka 0 KR wysyłana jest jeżeli na dokumencie użyto transakcji krajowej (ExpoNorm 1, 20, 23) a na elemencie zamówienia użyto stawki 0%. Stawka 0 WDT wysyłana jest jeżeli na dokumencie użyto transakcji wewnątrzwspólnotowej (ExpoNorm 6, 7, 8, 9, 16, 17, 18, 19, 21) i na elemencie zamówienia użyto stawki 0%. Stawka 0 EX wysyłana jest jeżeli na dokumencie użyto transakcji inna zagraniczna (ExpoNorm 2, 3, 4, 5) i na elemencie zamówienia użyto stawki 0%. Stawka np I wysyłana jest w przypadku niepodlegających opodatkowaniu dostaw towarów/usług z wyłączeniem transakcji, o których mowa w art. 100 ust. 1 pkt 4 ustawy tj. w poniższych przypadkach: - ExpoNorm 1, 2, 3, 4, 5, 8, 9, 23 i na elemencie użyto stawki np. - ExpoNorm 6, 7, 16, 17, 18, 19, 21, rodzaj zakupu inny niż „usługi rozlicza odbiorca” i na elemencie użyto stawki np. Stawka np II wysyłana jest w przypadku niepodlegającego opodatkowaniu na terytorium kraju, świadczenia usług o których mowa w art. 100 ust. 1 pkt 4 ustawy tj. ExpoNorm 6, 7, 16, 17, 18, 19, 21, rodzaj zakupu „usługi rozlicza odbiorca” i na elemencie użyto stawki np. Stawka oo wysyłana jest wówczas, jeżeli na dokumencie użyto transakcji Podatnikiem jest Nabywca a na elemencie użyto stawki np (ExpoNorm = 20 i Zae_flagavat = 2). Stawka zw wysyłana jest wówczas, jeżeli na elemencie użyto stawki zw. Pole nie jest wypełniane w przypadku dokumentów zarejestrowanych w Procedurze OSS oraz oznaczonych jako procedura Vat-marża, o czym więcej w dalszej części dokumentu. | |
| P_12_XIIZ | Stawka podatku w kraju odbiory (WSTO/OSS) | Pole wypełniana jest dla dokumentów w Procedurze OSS. Wysyłana jest stawka VAT elementu (Zae_StawkaPod). | |
| P_12Z_Zal_15 | Znacznik dla towaru lub usługi wymienionych w załączniku nr 15 do ustawy. | Pole z wartością 1 wysyłane jest wówczas, jeżeli na karcie towaru zaznaczono parametr Podzielona płatność (MPP) (Twr_MPP=1). | |
Stopka faktury i dodatkowe oznaczenie Sprzedawcy
Stopka faktury i dodatkowe oznaczenie Sprzedawcy w schemacie FA(3)
| Nazwa linii KSEF | Obsługa | |
| StopkaFaktury | Wysyłana jest treść stopki wydruku przypisanej do definicji dokumentu danego centrum (w kontrolce Stopka wydruku zakładki {Ogólne} definicji dokumentu). | |
| KRS | Numer wprowadzony w kontrolce Numer w rejestrze zakładki {Deklaracje} pieczątki firmy przypisanej na dokumencie, a jeżeli brak takiej pieczątki wówczas z pieczątki centrum głównego (Frm_DNumerRej). | |
| REGON | Wartość wprowadzona w kontrolce Identyfikator REGON zakładki {Deklaracje} pieczątki firmy jw. (Frm_DRegon) | |
| BDO | Wartość wprowadzona w kontrolce Numer BDO zakładki {Deklaracje} pieczątki firmy jw. (Frm_NumerBDO) | |
Wykorzystanie atrybutów podczas wysyłki dokumentu do KSeF
W poniższej tabeli zebrano wszystkie atrybuty za pomocą których można przekazać do KSeF te informacje, które nie są obsługiwane/zapisywane wprost w Systemie Comarch ERP XL. Atrybuty te zostały omówione we wcześniejszej części dokumentu.| Nazwa klasy atrybutu | Obsługa | |
| KSEF_Nabywca_NrID | Za pomocą tego atrybutu można podać inny identyfikator podatkowy Nabywcy (kontrahenta głównego), dla którego standardowy sposób obsługi pola jest zawodny. | |
| KSEF_Podmiot3_IDWew | Za pomocą tego atrybutu, przypisanego do adresu kontrahenta oraz formatki karty osoby u kontrahenta można przekazać informację w polu IDWew sekcji Podmiot3 oraz w sekcji Przewoźnik. | |
| KSEF_DataDostawy | Przypisanie do dokumentu tego atrybutu i podanie dla niego wartości <Nieokreślona> skutkuje tym, że System nie wyśle pola P_6 (data zakończenia dostawy). Należy go stosować, gdy data zakończenia dostawy nie jest znana w chwili wysyłania dokumentu do KSeF. | |
| KSEF_P_6_Od | Za pomocą tych atrybutów można podać okres Od-Do, którego dotyczy faktura, zamiast przesyłania jednej daty dostawy. | |
| KSEF_P_6_Od | ||
| KSEF_P_6A | Za pomocą tego atrybutu przypisanego do poszczególnych elementów faktury można przekazać różne daty dostawy tych elementów, zamiast przesyłania jednej wspólnej daty dostawy. | |
| KSEF_WZ | Za pomocą tego atrybutu (w tym wielowartościowego) można przekazać numer wydania zewnętrznego w przypadku, gdy Użytkownik nie stosuje dokumentów WZ jako obiektów w systemie. | |
| JPK_P_16 | Przypisanie do dokumentu jednego z tych atrybutów z wartością TAK oznacza Metoda kasowa | |
| KSEF_P_16 | ||
| JPK_P_17 | Przypisanie do dokumentu jednego z tych atrybutów z wartością TAK oznacza Samofakturowanie | |
| KSEF_P_17 | ||
| JPK_P_22 | Przypisanie do dokumentu jednego z tych atrybutów z wartością TAK oznacza Wewnątrzwspólnotowa dostawa nowych środków transportu | |
| KSEF_P_22 | ||
| KSEF_P_42_5 | Przypisanie do dokumentu atrybutu z wartością TAK oznacza, że występuje obowiązek posiadania dodatkowego dokumentu o którym mowa w art. 42 ust 5 (dotyczy Wewnątrzwspólnotowej dostawy nowych środków transportu) | |
| JPK_P_22A | Data dopuszczenia nowego środka transportu do użytku | |
| KSEF_P_22A | ||
| JPK_P_22B | Przebieg pojazdu lądowego | |
| KSEF_P_22B | ||
| JPK_P_22C | Liczba godzin używania jednostki pływającej | |
| KSEF_P_22C | ||
| JPK_P_22D | Liczba godzin używania statku powietrznego | |
| KSEF_P_22D | ||
| JPK_P_23 | Przypisanie do dokumentu jednego z tych atrybutów z wartością TAK oznacza adnotację VAT: Faktura WE uproszczona(…). | |
| KSEF_P_23 | ||
| KSEF_P_PMarzy_3_1 | Przypisanie do dokumentu atrybutu z wartością TAK oznacza procedura marży dla biur podróży | |
| KSEF_P_PMarzy_3_2 | Przypisanie do dokumentu atrybutu z wartością TAK oznacza procedura marży – towary używane | |
| KSEF_P_PMarzy_3_3 | Przypisanie do dokumentu atrybutu z wartością TAK oznacza procedura marży – dzieła sztuki | |
| KSEF_ZwrotAkcyzy | Przypisanie do dokumentu atrybutu z wartością TAK oznacza przekazanie informacji dodatkowej dotyczącej zwrotu akcyzy, niezbędnej dla rolników ubiegających się o zwrot podatku akcyzowego zawartego w cenie oleju napędowego. | |
| KSEF_TerminPlatnosci_Ilosc | Za pomocą tych atrybutów przypiętych do nagłówka dokumentu można przesłać informację o terminie płatności w formie „opisowej” zamiast podawania konkretnej daty jako terminu płatności. | |
| KSEF_TerminPlatnosci_Jednostka | ||
| KSEF_TerminPlatnosci_ZdarzeniePoczatkowe | ||
| KSEF_LinkDoPlatnosci | Na podstawie tego atrybutu wypełniane jest pole LinkDoPlatnosci. | |
| KSEF_IPKSeF | Na podstawie tego atrybutu wypełniane jest pole IPKSeF (identyfikator płatności bezgotówkowej, wygenerowany przez agenta rozliczeniowego dla należności wynikającej z faktury). | |
| KSEF_NrUmowy | Za pomocą tego atrybutu (w tym wielowartościowego) można przekazać numer umowy w przypadku, gdy Użytkownik nie stosuje umów jako obiektów w systemie. | |
| KSEF_Obciazenia_Kwota | Kwota dodatkowego obciążenia (wykazywana w sekcji Rozliczenie) | |
| KSEF_Obciazenia_Powod | Powód ww. dodatkowego obciążanie | |
| KSEF_Odliczenia_Kwota | Kwota dodatkowego odliczenia (wykazywana w sekcji Rozliczenie) | |
| KSEF_Odliczenia_Powod | Powód ww. dodatkowego odliczenia | |
| KSEF_FakturaDlaWieluNabywcow | Zdefiniowanie dla dokumentu tego atrybutu z wartością Tak oznacza, że jest to faktura/korekta dla wielu nabywców. | |
| FakturaDlaWieluNabywcow | Zdefiniowanie dla dokumentu tego atrybutu z wartością wskazującą na inny dokument oznacza, że jest to faktura cząstkowa faktury dla wielu nabywców. | |
| KSEF_Podmiot3_Udzial | Atrybut pozwalający na wysłanie wielkości udziału danej faktury cząstkowej (danego nabywcy dodatkowego) w łącznej wartości transakcji. | |
| KSEF_Podmiot3_Faktor | Po przypisaniu w tym atrybucie kontrahenta dane z jego adresu aktualnego zostaną wysłane w sekcji Podmiot3 z rolą 1 (faktor) | |
| KSEF_Podmiot3_Odbiorca | Po przypisaniu w tym atrybucie kontrahenta dane z jego adresu aktualnego zostaną wysłane w sekcji Podmiot3 z rolą 2 (odbiorca) | |
| KSEF_Podmiot3_PodmiotPierwotny | Po przypisaniu w tym atrybucie kontrahenta dane z jego adresu aktualnego zostaną wysłane w sekcji Podmiot3 z rolą 3 (podmiot pierwotny) | |
| KSEF_Podmiot3_DodatkowyNabywca | Po przypisaniu w tym atrybucie kontrahenta dane z jego adresu aktualnego zostaną wysłane w sekcji Podmiot3 z rolą 4 (dodatkowy nabywca) | |
| KSEF_Podmiot3_WystawcaFaktury | Po przypisaniu w tym atrybucie kontrahenta dane z jego adresu aktualnego zostaną wysłane w sekcji Podmiot3 z rolą 5 (wystawca faktury) | |
| KSEF_Podmiot3_DokonującyPłatności | Po przypisaniu w tym atrybucie kontrahenta dane z jego adresu aktualnego zostaną wysłane w sekcji Podmiot3 z rolą 6 (dokonujący płatności) | |
| KSEF_Podmiot3_JSTWystawca | Po przypisaniu w tym atrybucie kontrahenta dane z jego adresu aktualnego zostaną wysłane w sekcji Podmiot3 z rolą 7 (JST- wystawca) | |
| KSEF_Podmiot3_JSTOdbiorca | Po przypisaniu w tym atrybucie kontrahenta dane z jego adresu aktualnego zostaną wysłane w sekcji Podmiot3 z rolą 8 (JST - odbiorca) | |
| KSEF_Podmiot3_GVWystawca | Po przypisaniu w tym atrybucie kontrahenta dane z jego adresu aktualnego zostaną wysłane w sekcji Podmiot3 z rolą 9 (GV- wystawca) | |
| KSEF_Podmiot3_GVOdbiorca | Po przypisaniu w tym atrybucie kontrahenta dane z jego adresu aktualnego zostaną wysłane w sekcji Podmiot3 z rolą 10 (GV- odbiorca) | |
| KSEF_Podmiot3_Pracownik | Po przypisaniu tego atrybutu jego wartość zostanie wysłana w sekcji Podmiot3 z rolą 11 (pracownik) | |
| KSEF_Podmiot3_Pracownik_IDWew | Za pomocą tego atrybutu można wysłać IDWew pracownika jw. | |
| KSEF_Podmiot3_RolaInna_XXX | Po przypisaniu w tym atrybucie kontrahenta dane z jego adresu aktualnego zostaną wysłane w sekcji Podmiot3 z rolą opisową XXX | |
| KSeF_RachunekFaktora_NrRB | Za pomocą tych atrybutów można przesłać dane dotyczące rachunku bankowego faktora | |
| KSeF_RachunekFaktora_SWIFT | ||
| KSeF_RachunekFaktora_RachunekWlasnyBanku | ||
| KSeF_RachunekFaktora_NazwaBanku | ||
| KSeF_RachunekFaktora_OpisRachunku | ||
| KSeF_Rachunek2Faktora_NrRB | Za pomocą tych atrybutów można przesłać dane dotyczące kolejnego rachunku bankowego faktora | |
| KSeF_Rachunek2Faktora_SWIFT | ||
| KSeF_Rachunek2Faktora_RachunekWlasnyBanku | ||
| KSeF_Rachunek2Faktora_NazwaBanku | ||
| KSeF_Rachunek2Faktora_OpisRachunku | ||
| KSEF_NrZamowienia | Za pomocą tego atrybutu można przesłać numer zamówienia, jeśli standardowa identyfikacja zamówień realizowanych danym dokumentem jest niewystarczająca. | |
| KSEF_DataZamowienia | Za pomocą tego atrybutu można przesłać datę zamówienia dla numeru zamówienia podawanego samodzielnie przez Użytkownika czy to w ww. atrybucie czy to na formatce dokumentu. | |
| KSEF_Przewoznik | Po przypisaniu w tym atrybucie kontrahenta dane z jego adresu aktualnego zostaną wysłane w sekcji Transport/Przewoźnik | |
| KSEF_NrZleceniaTransportu | Za pomocą tego atrybutu można przesłać numer zlecenia transportu. | |
| KSEF_OpisLadunku | Za pomocą tego atrybutu można przesłać informację o rodzaju ładunku w sekcji Transport. | |
| KSEF_JednostkaOpakowania | Za pomocą tego atrybutu można przesłać informację o jednostce opakowania w sekcji Transport. | |
| KSEF_DataRozpTransportu | Za pomocą tych atrybutów można przesłać datę i godzinę rozpoczęcia transportu. | |
| KSEF_GodzRozpTransportu | ||
| KSEF_DataZakTransportu | Za pomocą tych atrybutów można przesłać datę i godzinę zakończenia transportu. | |
| KSEF_GodzZakTransportu | ||
Procedury wykorzystywane podczas wysyłki dokumentu do KSeF
Wszystkie dane przesyłane przez Comarch ERP XL w pliku e-faktury ustalane są za pomocą funkcji/procedur przedstawionych w poniższej tabeli. Procedury te mogą być stosownie modyfikowane przez Partnerów/zespoły IT na potrzeby konkretnego Klienta.| Procedury główne | Procedury pomocnicze | |
| CDN.KSEF_Dane3 | CDN.KSeF_DaneFaKorygowanej_FA3 | Dane dotyczące faktury korygowanej. |
| CDN.KSeF_Atrybuty_FA3 | Tabela atrybutów przypisanych do nagłówka dokumentu. | |
| CDN.KSeF_Atrybuty_Korygowanych_FA3 | Tabela atrybutów przypisanych do faktury pierwotnej przy korekcie danych (dane adresowe nabywcy). | |
| CDN.KSeF_Umowy_FA3 | Datę zawarcia i numer umowy powiązanej z fakturą. | |
| CDN.KSeF_CzyMetodaPrzedPo_FA3 | Zwraca informację wskazującą czy korekta ma być przekazana metodą „przed/po”. | |
| CDN.KSeF_Podmiot3_Odbiorca_FA3 | Dane dodatkowego odbiorcy jeśli różni się od nabywcy. Rola 2. | |
| CDN.KSeF_Podmiot3_Platnik_FA3 | Dane płatnika gdy jest inny niż nabywca. Rola 6. | |
| CDN.KSeF_Podmiot2K_FA3 | Skorygowane dane nabywcy przy korekcie jego danych. | |
| CDN.KSeF_KorDokNiespietyLubSpinElemPrzedPo_FA3 | Pozycje korekty w układzie „stan przed” i „stan po” dla zwykłych lub spiętych elementów. | |
| CDN.KSeF_DokNiespietyLubSpinElemZKorRoznicowa_FA3 | Pozycje korekty różnicowej (tylko zmiany) dla dokumentu niespiętego lub elementów spiętych oraz pozycje dokumentów nieskorygowanych (innych niż spinacze nagłówkowe). | |
| CDN.KSeF_KorSpinNaglPrzedPo_FA3 | Pozycje korekty dla spinaczy nagłówkowych metodą „przed/po”. | |
| CDN.KSeF_KorSpinNaglRoznicowa_FA3 | Pozycje korekty różnicowej dla spinaczy nagłówkowych (tylko zmienione wartości). | |
| CDN.KSeF_KorRecznaPrzedPo_FA3 | Pozycje ręcznej korekty metodą „przed/po”. | |
| CDN.KSeF_Atrybuty_WZ_FA3 | Lista numerów WZ powiązanych z fakturą. | |
| CDN.KSeF_Atrybuty_Umowy_FA3 | Lista numerów umów powiązanych (w atrybucie) z fakturą . | |
| CDN.KSeF_Podmiot3_JST_Odbiorca_FA3 | Dane odbiorcy w roli jednostki samorządowej (JST). Rola 8. | |
| CDN.KSeF_Podmiot3_GV_Odbiorca_FA3 | Dane odbiorcy w roli GV. Rola 10. | |
| CDN.KSeF_Podmiot3_Pracownik_FA3 | Dane pracownika powiązanego z dokumentem. Rola 11. | |
| CDN.KSeF_Dane3_ZAM | Dane pozycji zamówienia powiązanego z dokumentem. | |
| CDN.KSeF_Obciazenia_FA3 | Zwraca informacje o dodatkowych obciążeniach przypisanych do konkretnej faktury za pomocą atrybutu. | |
| CDN.KSeF_Odliczenia_FA3 | Zwraca informacje o dodatkowych odliczeniach przypisanych do konkretnej faktury za pomocą atrybutu. | |
| CDN.KSeF_Transport_FA3 | Zwraca podstawowe dane dotyczące transportu rodzaj transportu. | |
| CDN.KSeF_Transport_Przewoznik_FA3 | Zwraca dane przewoźnika. | |
| CDN.KSeF_Transport_Wysylka_Z_FA3 | Zwraca adres rozpoczęcia transportu. | |
| CDN.KSeF_Transport_Wysylka_Do_FA3 | Zwraca adres docelowy transportu. | |
| CDN.KSeF_RachunekBankowyFaktora_FA3 | Zwraca rachunki bankowe faktora. | |
| CDN. KSeF_Podmiot3_Dodatkowy_Nabywca_FA3 | Zwraca dane Podmiotu3 jako dodatkowego nabywcy faktury. | |
| CDN. KSeF_FakturyWieluNabywcow_Dok_FA3 | Zwraca listę faktur cząstkowych dla faktury dla wielu nabywców. | |
| CDN.KSeF_Podmiot3_ZAtrybutu | Zwraca dane Podmiotu3 przypisanego za pomocą atrybutu. | |
| CDN.KSEF_DanePlatnosci3 | CDN.KSeF_Platnosci3 | Lista płatności dokumentu i powiązanych z nim kaucji WKA/WKK, dane dotyczące formy płatności, statusu zapłaty za dokument, kwot i terminów zapłaty za dokument, lista rachunków bankowych. |
| CDN.KSeF_Zapisy3 | ||
| CDN. KSeF_RachunkiBankowe3 | ||
| CDN. KSeF_Dokumenty3 |
Specyficzne transakcje w wysyłce do KSeF
Faktury sprzedaży w walucie obcej
W Systemie Comarch ERP XL jako dokumenty w walucie obcej traktowane są wyłącznie faktury FSE, (S)FSE, (s)FSE, FEL oraz ich korekty FKE, (S)FKE, (s)FKE, (Z)FKE, KEL w walucie innej niż PLN. Pozostałe dokumenty sprzedaży podlegające wysyłce do KSeF traktowane są jak dokumenty w PLN, niezależnie od waluty na nich użytej i dla takowych wysyłane jest wyłącznie cena/wartość/tabela VAT w PLN.Faktura VAT marża w wysyłce KSeF
W Systemie Comarch ERL XL nie są obsługiwane faktury VAT-marża. Dla tych, Klientów, którzy zobowiązani są je rejestrować proponowane jest rozwiązanie pomocnicze, pozwalające na ich prawidłowe ujęcie w JPK a obecnie również prawidłowo wysłanie do KSeF poprzez wystawianie na tą okoliczność dwóch dokumentów:- Faktura sprzedaży: udokumentowanie sprzedaży VAT brutto w stawce np
- Faktura wewnętrzna: wprowadzenie marży, z dwoma rekordami tabeli Vat
- Rekord in minus w stawce np
- Rekord in plus w stawce krajowej na kwotę marży
Kwalifikacja transakcji wg jej rodzaju a stawki Vat na elementach
Stawka VAT elementu (pole P_12) wysłana jest na podstawie stawki użytej na elemencie, z wyjątkiem transakcji Podatnikiem jest Nabywca w stawce NP, kiedy to wysyłane jest oznaczenie oo, z wyjątkiem faktur oznaczonych znacznikiem Vat-marża w stawce np, kiedy to stawka nie jest wysyłana oraz z wyjątkiem WSTO w procedurze OSS, kiedy to zamiast stawki krajowej wysyłane jest w polu P-12_XII stawka kraju konsumenta. Użytkownik powinien więc stosować na elementach stawki właściwe dla danego rodzaju transakcji, w przeciwnym razie faktura może zostać potraktowana przez organy kontrolne jako niewłaściwa. Jeżeli przyjęty w Systemie sposób mapowania poszczególnych rodzajów transakcji na pola struktury e-faktury czy też sposób obsługi pola P_12 nie odpowiada Użytkownikowi, wówczas może on dokonać stosownych zmian w procedurach obsługujących te pola. Szczególne przypadki przedstawiono poniżej:- Transakcja „Usługi rozlicza odbiorca” (ExpoNorm 6, 7, 21 i RodzajZakupu=8). Tego typu transakcje wykazywane są w polu P_13_9. Właściwą dla niej stawką jest stawka NP (do KSeF wysyłana np II) i to taką stawkę powinien użyć Użytkownik. System nie dokonuje żadnej podmiany stawki VAT, wysyła w polu P_12 wprost stawkę podaną przez Operatora.
- Transakcja wewnątrzwspólnotowej dostawy opodatkowanej poza terytorium kraju o rodzaju innym niż ww. (ExpoNorm=21, RodzajZakupu<>8). W polu P_13_8 (dostawa opodatkowana poza terytorium kraju) ujmowane są wartości w stawce NP, ZW i 0, natomiast System nie dokonuje żadnej podmiany stawki, wysyła w polu P_12 wprost stawkę podaną przez Operatora. Użytkownik powinien więc rozważyć rezygnację użycia stawki innej niż NP.
- Transakcja inna zagraniczna opodatkowana poza terytorium kraju (ExpoNorm=23) w stawce NP i ZW wykazywana jest w polu P_13_8 (dostawa opodatkowana poza terytorium kraju), natomiast System nie dokonuje żadnej podmiany stawki, wysyła w polu P_12 wprost stawkę podaną przez Operatora. Użytkownik powinien więc rozważyć rezygnację ze stawki ZW na takim dokumencie.
- Transakcja inna zagraniczna opodatkowana poza terytorium kraju (ExpoNorm=23) w stawce 0% wykazywana jest zależnie od ustawienia parametru Interpretuj transakcje dost. opodatkowanej poza terytorium kraju w stawce 0% jako krajowe. Jeżeli parametr jest włączony, wówczas transakcja taka wykazywana jest w polu P_13_6_1 (kraj 0%), jeżeli wyłączony, wówczas w polu P-13_8 (dostawa opodatkowana poza terytorium kraju), natomiast System nie dokonuje żadnej podmiany stawki, wysyła w polu P_12 wprost stawkę użytą na elemencie. Jeżeli więc ww. parametr jest wyłączony, wówczas Użytkownik nie powinien używać stawki 0% na takim dokumencie.
Faktury rejestrowane aplikacją CDNAVAT a wysyłka do KSeF
Aplikacja CDNAVAT ma za zadanie wspierać Użytkowników w tych sytuacjach, kiedy to dla danej transakcji zastosowanie ma inny kurs dla podatku dochodowego (CIT/PIT) a inny dla podatku VAT. W Systemie Comarch ERP XL na dokumentach w walucie obcej kurs ustalany jest wg zasad obowiązujących dla podatku dochodowego, tj. na podstawie mniejszej z dat: wystawienia i sprzedaży. Jeżeli kurs dla VAT jest inny, wówczas przy użyciu CDNAVAT Użytkownicy mogą wygenerować do takich dokumentów fakturę (A)FS po innym kursie. W takiej sytuacji to nie dokument źródłowy, ale powiązana z nim (A)FS jest ujmowana w JPK_VAT. Jeżeli chodzi o kwestię CDNAVAT w KSeF, to przyjęte zostały poniższe założenia:- na dokumentach pierwotnych (FSE, FEL) parametr Wyślij do KSeF ustalany jest wg ogólnych zasad, tj. na podstawie definicji dokumentu i karty kontrahenta
- na generowanych aplikacją CDNAVAT dokumentach (A)FS ww. parametr jest ustalany na podstawie dokumentu źródłowego, przy czym dla dokumentu podlegającego wysyłce dodatkowo taka (A)FS oznaczana jest parametrem Poza systemem. Na tak generowaną (A)FS kopiowane są również dane KSeF takie jak: numer KSeF, status, data wysłania do KSeF, data przyjęcia w KSeF oraz data pobrania UPO. Dane te są aktualizowane podczas ich zmiany na dokumencie źródłowym. Więcej informacji na ten temat znajduje się w dokumencie o nowościach do wersji 2025.1.3.
- jeżeli dla dokumentu FEL/FSE w walucie obcej czy też ich korekcie wygenerowana zostanie aplikacją CDNAVAT faktura (A)FS, wówczas
- jako kurs wysyłanego dokumentu ustalony zostaje kurs z powiązanej (A)FS
- kwota podatku VAT w PLN zostaje obliczona na podstawie kursu z (A)FS.
Specjalna obsługa dokumentu (A)FSK związanego z rabatem retro
Rabat retrospektywny (rabat retro) polega na udzieleniu rabatu posprzedażowego, zazwyczaj z tytułu osiągnięcia w danym okresie określonej wielkości obrotu. W Systemie Comarch ERP XL należny Nabywcy rabat retro można rozliczać nie tylko za pomocą korekty zbiorczej (Z)FSK/FKE, ale również za pomocą ręcznej korekty A-vista (A)FSK. Taki dokument (A)FSK jest traktowany w sposób szczególny, jako zbiorcza korekta rabatowa z zastosowaniem poniższych zasad:- W sekcji DaneFaKorygowanej wysyłane są dane dotyczące faktur, dla których naliczono rabat retro
- Wysyłane jest pole OkresFaKorygowanej, a w nim zakres dat ustalony na podstawie okresu retro
- Sekcja FaWiersz nie jest wysyłana. Jeżeli Użytkownik chce, aby elementy korekty były wysyłane, wówczas do rozliczania rabatu retro powinien stosować korekty zbiorcze (Z)FSK/FKE zamiast dokumentu (A)FSK.
Wysyłka do KSeF a nieznana data zakończenia dostawy
W Systemie Comarch ERP XL jako data zakończania dostawy rozumiana jest data sprzedaży podana na formatce faktury. Podanie tej daty jest obowiązkowe, w oparciu o nią ustalana jest bowiem cena początkowa, promocje itp. warunki handlowe. Użytkownik nie ma możliwości, aby na dokumencie w jakiś sposób podać informację o tym, że ostateczna data zakończenia dostawy nie jest jeszcze znana. Dotychczas Użytkownik ustalał datę sprzedaży na określonym poziomie, zatwierdzał fakturę, drukował ją bez daty sprzedaży (możliwość wskazania stosownej opcji w parametrach wydruku okna pojawiającego się podczas drukowania faktury), a następnie uprawniony do tego Operator zmieniał datę sprzedaży na fakturze wówczas, gdy okazała się ona inna, niż pierwotnie ustalona na fakturze. Aby realizacja ww. scenariusza była nadal możliwa z chwilą gdy Użytkownik zamiast drukowania faktury będzie zobowiązany wysłać ją do KSeF dokonane zostały poniższe zmiany w zakresie obsługi daty sprzedaży: Pole P_6 (data zakończenia dostawy) nie jest wysyłane, jeżeli do dokumentu przypisany zostanie atrybut o nazwie KSEF_DataDostawy z wartością <Nieokreślona> i/lub data sprzedaży jest taka sama jak data wystawienia. Operator z prawem Edycja daty sprzedaży na zatwierdzonym dokumencie może edytować datę sprzedaży na dokumencie zatwierdzonym, w tym również na fakturach wysłanych do KSeFWysyłanie do KSeF faktur dla wielu Nabywców
W obrocie gospodarczym występują transakcje sprzedaży towarów i usług dla wielu nabywców przy określeniu procentowego udziału w transakcji dla każdego z kontrahentów. Zasady ujmowania takich faktur w JPK/KSeF są następujące:- W pliku JPK_V7 należy wykazywać taką transakcję oddzielnie dla każdego z nabywców i w wartości wynikającej z jego udziału w tej transakcji
- Do KSeF taką fakturę należy wysłać jeden raz na pełną wartość, przekazując w sekcji Podmiot2 jednego spośród nabywców, a w sekcji Podmiot3 z rolą 4 informacje o dodatkowych nabywcach. Dla dodatkowych nabywców podaje się w polu Udzial procentowy udział danego dodatkowego nabywcy w fakturze. Różnica pomiędzy wartością 100% a sumą udziałów dodatkowych nabywców jest udziałem nabywcy wysłanego w sekcji Podmiot2. W przypadku niewypełnienia pola przyjmuje się, że udziały występujących na fakturze nabywców są równe.
- Rejestrować fakturę główną na jednego spośród nabywców na pełną wartość transakcji, z elementami na sprzedawane pozycje towarowe/świadczone usługi
- Rejestrować oddzielne faktury cząstkowe dla poszczególnych nabywców o wartości wynikającej z procentowego udziału danego nabywcy w danej transakcji, z elementami z towarem A-vista.
- Ww. faktury oznaczyć stosownymi atrybutami:
- Do faktury głównej przypisać atrybut KSEF_FakturaDlaWieluNabywcow z wartością Tak
- Do faktur cząstkowych przypisać atrybut FakturaDlaWieluNabywcow o typie dokument z wartością wskazującą w Atr_AtrTyp/Numer na fakturę główną oraz atrybut KSEF_Podmiot3_Udzial z wartością zgodną z procentowym udziałem danego nabywcy (wartość należy podać jako liczbę, bez znaku %)
Przykład rejestrowania faktury dla wielu nabywców za pomocą atrybutów
- Wszystkim ww. fakturom (głównej i cząstkowym) nadać ten sam numer obcy (Trn_DokumentObcy)
- W Konfiguracja/KSeF/Eksport ustawić opcję Podczas eksportu wysyłaj/Numer dokumentu: obcy
- Stosownie oznaczyć dokumenty w zakresie ujmowania w JPK_V7 i KSeF wg zasad przedstawionych w poniższej tabeli
| Dokument | KSeF | JPK_V7 | |
| Faktura główna | Wyślij do KSeF | Nie | |
| Faktury cząstkowe | Wyślij do KSeF/Poza systemem | Tak | |
Obsługa Podmiotu3 z rolą 4 – dodatkowy nabywca
Wysyłka sekcji Podmiot3 z rolą 4 odbywa się dla faktur/korekt faktur, dla których przypisano atrybut KSEF_FakturaDlaWieluNabywcow z wartością Tak. Dane dotyczące kolejnych powtórzeń sekcji Podmiot3 ustalane są na podstawie adresu kontrahenta/kontrahentów głównych na fakturach cząstkowych tj. fakturach, dla których zdefiniowano atrybut FakturaDlaWieluNabywcow i przypisano ww. fakturę główną. Wyjątek w tej kwestii dotyczy faktury na kontrahenta głównego. Dane identyfikacyjne, adres oraz dane kontaktowe Pomiotów3 ustalane są na podstawie adresów kontrahentów głównych z tychże faktur, wartość pola Udzial wysyłana jest zaś na podstawie wartości atrybutu o nazwie KSEF_Podmiot3_Udzial przypisanego do danej faktury cząstkowej.Kopiowanie parametrów KSeF na faktury cząstkowe
Jak napisano powyżej wysyłce do KSeF podlega faktura główna, ona bowiem posiada elementy towarowe i inne szczegółowe dane transakcji. Na fakturach cząstkowych Użytkownik powinien natomiast włączyć parametry: Wyślij do KSeF oraz Poza systemem. Jest to podyktowane tym, że w JPK_VAT należy wykazywać numer KSeF faktury/faktur. Aby więc z jednej strony takie dokumenty nie zostały wysłane do KSeF (ponieważ do KSeF został/zostanie wysłany dokument główny) a z drugiej strony, aby można było na nie nanieść dane KSeF konieczne jest włączenie obu ww. parametrów. Zakres aktualizacji danych KSeF na fakturach cząstkowych wskutek zmian na fakturze głównej obejmuje poniżej opisane scenariusze.- Aktualizacja parametrów KSeF na fakturach cząstkowych wskutek zmiany na dokumencie głównym
- Wyłączenie parametru Wyślij do KSeF na dokumencie głównym powoduje jego wyłączenie na fakturach cząstkowych wyłącznie, jeżeli dotąd były one oznaczona parametrem Poza systemem. Podczas wyłączania ww. parametru System usuwa wszystkie dane KSeF dokumentu (tj. usuwa stosowne rekordy tabeli cdn.KSeFDokumenty).
- Włączenie parametru Wyślij do KSeF na dokumencie głównym powoduje jego włączenie na dokumentach cząstkowych jeżeli dotąd miały one ten parametr wyłączony, przy czym dodatkowo włączany jest na nich parametr Poza systemem. Jeśli dokument główny posiada już numer KSeF, wówczas System kopiuje dane KSeF na faktury cząstkowe.
- Zmiana trybu online na offline na dokumencie głównym powoduje ustalenie trybu offline/poza systemem na fakturach cząstkowych wówczas, jeżeli dotąd miały one ustawienie online/poza systemem
- Zmiana trybu offline na online na dokumencie głównym powoduje ustalenie trybu online/poza systemem na fakturach cząstkowych, jeżeli dotąd miały one ustawienie offline/poza systemem
- Podczas ww. aktualizacji System dokonuje stosownego kopiowania/usuwania typu trybu offline (Offline24, Niedostępność itd.)
- Pobieranie UPO a faktury cząstkowe
- Podczas pobierania UPO dokumentom nadawany jest numer KSeF i ustalane/aktualizowane są inne dane KSeF takie jak: status, data wysłania do KSeF, data przyjęcia w KSeF i data pobrania UPO. Obsłużone zostało kopiowanie zarówno numeru KSeF jak i innych, ww. parametrów na faktury cząstkowe. Dokonywane jest ono wyłącznie wówczas, jeśli faktury te są oznaczone parametrem Poza systemem.
- Faktury cząstkowe – inne zagadnienia
- Jeżeli dokument główny dla którego zostały utworzone faktury cząstkowe został oznaczony parametrem Poza systemem, wówczas podczas edycji parametrów KSeF takich jak numer KSeF, data wysłania itp. na takim dokumencie System nie dokonuje żadnych zmian na fakturach cząstkowych, takiej zmiany powinien dokonać Użytkownik samodzielnie.
- Faktury cząstkowe są udostępniona do edycji wg ogólnych zasad, Użytkownik może więc zmieniać na nich również parametry KSeF, niezależnie od ich ustawienia na fakturze głównej.










