Niniejszy artykuł zawiera instrukcje dotyczące pracy z aplikacjami Import danych oraz Eksport danych w kontekście informacji przetwarzanych w aplikacjach technologicznych. Do tej grupy należą:
- Operacje,
- Szablony operacji,
- Marszruty,
- Technologie,
- Listy zasobów,
- Zestawienia materiałowe.
Wszystkie wymienione aplikacje korzystają ze wspólnego zbioru danych, co pozwala na ich spójne zarządzanie i przetwarzanie.
Opisane procedury zawierają ogólne instrukcje, m.in. dotyczące kolejności wykonywania poszczególnych kroków, a także informacje o wymaganiach wstępnych i potencjalnych konsekwencjach działań.
Szczegółowy opis aplikacji Import danych, obejmujący m.in. opisy pól i przycisków, znajduje się w artykule Import danych.
Import danych
Instrukcje importu
- Należy otworzyć aplikację Import danych.
- Należy wyświetlić filtr dla obiektu biznesowego com.cisag.app.production.obj.ProductionPlan.
- Domyślnie zaznaczone są wybrane atrybuty filtra. W razie potrzeby można je dostosować.
- W standardowym pasku narzędzi należy wybrać przycisk [Import danych].
→ Otwiera się okno dialogowe Import danych. - W oknie dialogowym można określić ustawienia dotyczące pliku importowego. Szczegółowy opis pól znajduje się w artykule Import danych.
- Import można uruchomić, wybierając przycisk [W tle].
Wymagane atrybuty przy imporcie z systemów starszych
Podczas importu należy określić co najmniej następujące atrybuty dla obiektu biznesowego Operacja:
- atrybuty identyfikacyjne (Business Key)
- pola obowiązkowe
Brak atrybutów identyfikacyjnych uniemożliwia przypisanie obiektu Operacja. Jeżeli natomiast brakuje pola obowiązkowego, może zostać uruchomiony proces ręcznej korekty danych.
Szczegółowe zestawienie pól obowiązkowych i atrybutów identyfikacyjnych dla poszczególnych obiektów biznesowych znajduje się w rozdziale Przegląd: pola identyfikacyjne i obowiązkowe.
Relacje z innymi obiektami biznesowymi
Obiekt Operacja może być powiązany z innymi obiektami biznesowymi, które nie należą bezpośrednio do jego struktury. Relacje te są realizowane poprzez klucze obce.
Aby takie powiązania mogły zostać prawidłowo odwzorowane podczas importu, spełnione muszą być dwa warunki:
- powiązane obiekty biznesowe muszą już istnieć w systemie,
- ich atrybuty identyfikacyjne muszą zostać uwzględnione w filtrze.
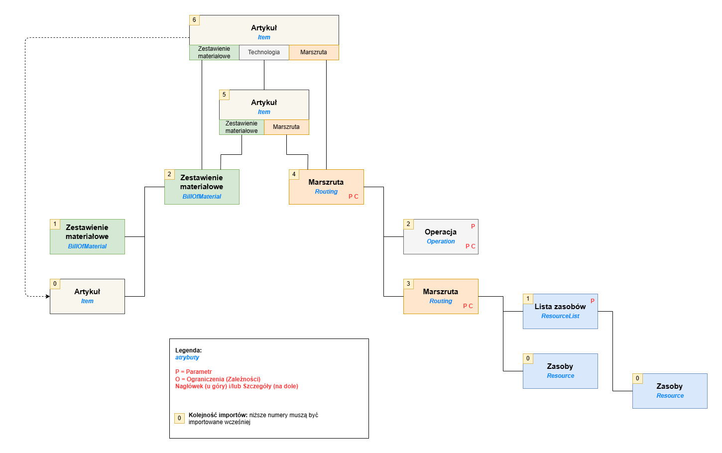
Kolejność importu danych
Poszczególne obiekty biznesowe technologii mogą być ze sobą wzajemnie powiązane. Przykładowo marszruta może zawierać inne marszruty.
Na poniższym schemacie przedstawiono kolejność zależności pomiędzy jednostkami biznesowymi:

Podczas importu należy w pierwszej kolejności wczytać wszystkie obiekty biznesowe technologii, które nie są referencjami dla innych obiektów. W przypadku, gdy występuje wiele poziomów powiązań, zawsze należy najpierw zaimportować obiekty z poziomu nadrzędnego.
Zalecana kolejność importu:
- Listy zasobów
- Szablony operacji
- Operacje
- Marszruty (które nie są referencjami dla innych marszrut)
- Marszruty (odwołujące się do już istniejących marszrut)
- Technologie
- Zestawienia materiałowe (które nie są referencjami dla innych zestawień)
- Zestawienia materiałowe (odwołujące się do istniejących marszrut)
Import operacji
Wymagania wstępne
Musi istnieć filtr dla obiektu biznesowego com.cisag.app.production.obj.ProductionPlan, zawierający wszystkie atrybuty przeznaczone do importu.
Instrukcja
- Należy upewnić się, że przygotowany plik importowy zawiera co najmniej atrybuty identyfikacyjne (Business Key) oraz pola obowiązkowe (szczegóły w rozdziale Przegląd: pola identyfikacyjne i obowiązkowe).
- Następnie należy wykonać czynności opisane w rozdziale Import danych.
Eksport operacji
Wymagania wstępne
Musi istnieć filtr dla obiektu biznesowego com.cisag.app.production.obj.ProductionPlan, zawierający wszystkie atrybuty przeznaczone do eksportu.
Instrukcja
- Ponieważ aplikacje technologiczne korzystają z tych samych obiektów biznesowych (Business Entities), przed eksportem należy zawęzić zakres danych do określonego typu (np. Operacje). W tym celu należy wybrać odpowiednie kryteria na zakładce Ograniczenia.
- W zakładce Filtr należy wskazać atrybuty, które mają zostać wyeksportowane.
- Następnie należy utworzyć plik eksportowy. Szczegółowe informacje znajdują się w artykule Eksport danych.
Przegląd: pola identyfikacyjne i obowiązkowe
Poniżej przedstawiono zestawienie pól obowiązkowych oraz atrybutów kluczowych (K) dla poszczególnych obiektów biznesowych. Należy pamiętać, że pola identyfikacyjne i obowiązkowe mogą ulegać zmianom oraz być rozszerzane w ramach dostosowań systemu.
Jak sprawdzić pola obowiązkowe?
Informacje te można uzyskać również bezpośrednio w aplikacji:
- Należy otworzyć wybraną aplikację w trybie pustym,
- Następnie użyć przycisku [Weryfikuj],
- Wszystkie pola oznaczone czerwoną krawędzią są polami obowiązkowymi.
Import dodatkowych danych
W zależności od obiektu biznesowego możliwy jest również import parametrów, formuł oraz zależności:
- Listy zasobów: parametry nagłówka,
- Operacje: parametry nagłówka, nadpisane parametry pozycji, zależności,
- Marszruty: nadpisane parametry pozycji, zależności,
- Technologie: nadpisane parametry pozycji (tylko dla pozycji operacyjnych).
Szczegółowy opis postępowania znajduje się w rozdziale Dane zależne.
Listy zasobów
Dane podstawowe
| Atrybut | Opis |
| code (K) | Kod listy zasobów |
| type (K) | Typ – wartość zawsze równa RESOURCE_LIST |
| description | Opis |
| factor.amount | Wartość współczynnika odniesienia (liczba dziesiętna).Domyślnie = 1. |
| factor.uom | Jednostka współczynnika odniesienia – zawsze wymagana |
Atrybuty wymagane w środowiskach wielofirmowych
W przypadku pracy w środowiskach wielofirmowych należy dodatkowo wskazać następujące atrybuty:
| Atrybut | Opis |
| OrganizationalUnit | Kod organizacji logistyki magazynowej (dopuszczalne są wyłącznie lokalizacje/oddziały) |
Na podstawie tej organizacji ustalana jest również strefa czasowa obowiązywania danych pozycji.
Pozycje (informacje szczegółowe)
Przynajmniej jedna pozycja musi zostać podana.
Atrybuty wymagane przy tworzeniu pozycji
| Atrybut | Opis |
| type (K) | Wartość = RESOURCE |
| Resource.code | Klucz biznesowy zasobu (również grupy zasobów) |
| variableQuantity.amount | Ilość (wartość dziesiętna) |
| variableQuantity.uom | Jednostka ilości. Domyślnie ustawiana zgodnie z jednostką zasobu. |
| activityType | Rodzaj czynności (typ wydajności) |
Atrybuty wymagane przy zmianie istniejącej pozycji
Jeżeli modyfikowana jest istniejąca pozycja, należy podać wszystkie atrybuty klucza biznesowego:
| Atrybut | Opis |
| number (K) | Numer pozycji |
| prodValidFrom (K) | Początek okresu ważności (zob. także rozdział Uwagi dotyczące danych czasowych) |
Operacje
Dane podstawowe
| Atrybut | Opis |
| code (K) | Kod operacji |
| type (K) | Wartość = OPERATION (operacja) |
| description | Opis |
| factor.amount | Wartość współczynnika odniesienia (liczba dziesiętna) |
| factor.uom | Jednostka współczynnika odniesienia. Domyślnie ustawiana na wartość = 1. Jednostka musi być zawsze określona. |
Atrybuty wymagane w środowiskach wielofirmowych:
W przypadku pracy w środowiskach wielofirmowych należy dodatkowo wskazać następujące atrybuty:
| Atrybut | Opis |
| OrganizationalUnit | Kod organizacji logistyki magazynowej (dopuszczalne są wyłącznie lokalizacje/oddziały) |
Na podstawie tej organizacji ustalana jest również strefa czasowa obowiązywania danych pozycji.
Pozycje (informacje szczegółowe)
Przynajmniej jedna pozycja musi zostać podana.
Atrybuty wymagane przy tworzeniu pozycji:
| Atrybut | Opis |
| type | Typ wartości: RESOURCE (zasób) lub RESOURCE_LIST (lista zasobów) |
| Resource.code | Klucz biznesowy zasobu (również grupy zasobów) |
| variableQuantity.amount | Ilość (wartość dziesiętna) |
| variableQuantity.uom | Jednostka ilości zmiennej |
| activityType | Rodzaj czynności (typ wydajności) |
Atrybuty wymagane przy zmianie istniejącej pozycji
Jeżeli modyfikowana jest istniejąca pozycja, należy podać wszystkie atrybuty klucza biznesowego:
| Atrybut | Opis |
| number (K) | Numer pozycji |
| prodValidFrom (K) | Początek okresu ważności |
Operacje produkcji obcej
Dane podstawowe
| Atrybut | Opis |
| code (K) | Kod operacji |
| type (K) | Wartość = OPERATION (operacja) |
| description | Opis |
| factor.amount | Wartość współczynnika odniesienia (liczba dziesiętna) |
| factor.uom | Jednostka współczynnika odniesienia. Domyślnie ustawiana na wartość 1. Jednostka musi być zawsze określona. |
| externalOperation | Oznaczenie operacji obcej (wartość = true) |
| externalSupplierData.shippingLotSize.uom.code | Jednostka miary wielkości partii dostaw |
| externalSupplierData.PurchasingOrganisation.number | Numer organizacji zakupowej |
| externalSupplierData.SupplierPartner.number | Numer dostawcy |
| quantityData.variableQuantity.uom.code | Jednostka zmiennej ilości |
| quantityData.fixQuantity.uom.code | Jednostka stałej ilości |
Atrybuty wymagane w środowiskach wielofirmowych
W przypadku pracy w środowiskach wielofirmowych należy dodatkowo wskazać następujące atrybuty:
| Atrybut | Opis |
| OrganizationalUnit | Kod organizacji logistyki magazynowej (dopuszczalne są wyłącznie lokalizacje/oddziały) |
Na podstawie tej organizacji ustalana jest również strefa czasowa obowiązywania danych pozycji.
Szablony operacji
Obowiązują te same pola identyfikacyjne i obowiązkowe co w przypadku operacji.
Marszruty
Dane podstawowe
| Atrybut | Opis |
| code (K) | Kod marszruty |
| type (K) | Wartość = ROUTING (marszruta) |
| description | Opis |
| factor.amount | Wartość współczynnika odniesienia (liczba dziesiętna). Domyślnie ustawiana na 1. Jednostka musi być zawsze określona. |
| factor.uom | Jednostka współczynnika odniesienia |
Środowiska wielofirmowe (Multi-Site)
W środowisku Multi-Site obowiązkowe jest podanie organizacji logistycznej.
- Dozwolone są wyłącznie lokalizacje i oddziały.
- Organizacje te muszą być przypisane do aktualnego użytkownika.
- Pozycje muszą odpowiadać wskazanej organizacji logistycznej.
| Atrybut | Opis |
| OrganizationalUnit.number | Kod organizacji logistycznej |
| OrganizationalUnit | Kod organizacji logistyki magazynowej (dopuszczalne są wyłącznie lokalizacje/oddziały). Na podstawie tej organizacji ustalana jest również strefa czasowa obowiązywania danych pozycji. |
Pozycje (Szczegóły)
Przynajmniej jedna pozycja musi zostać podana.
| Atrybut | Opis |
| type | Typ wartości: • EXTERNAL_OPERATION (operacja obca) • OPERATION (operacja) • ROUTING (marszruta) |
| ProductionPlan.code | Klucz biznesowy pozycji referencyjnej Uwaga Przed rozpoczęciem importu należy upewnić się, że wszystkie referencyjne operacje, marszruty i operacje obce zostały wcześniej zaimportowane. |
| ProductionPlan.type | Typ referencyjny zależny od wartości pola type.
|
| variableQuantity.amount | Wartość ilości zmiennej (liczba dziesiętna) |
| variableQuantity.uom | Jednostka miary ilości zmiennej |
Atrybuty wymagane przy modyfikacji istniejącej pozycji
Jeżeli edytowana jest już istniejąca pozycja, należy podać wszystkie atrybuty klucza biznesowego:
| Atrybut | Opis |
| number (K) | Numer pozycji |
| prodValidFrom (K) | Początek okresu ważności (zob. sekcja Uwagi dotyczące danych czasowych) |
Technologie
Dane podstawowe
| Atrybut | Opis |
| code (K) | Kod technologii |
| type (K) | Typ. Wartość = PROCESS (technologia) |
| description | Opis |
| Routing.code | Marszruta |
| Routing.type | Wartość = ROUTING (marszruta) |
| BillOfMaterial.code | Zestawienie materiałowe |
| BillOfMaterial.type | Wartość = BILL_OF_MATERIAL (zestawienie materiałowe) |
Atrybuty wymagane w środowiskach wielofirmowych
W przypadku pracy w środowiskach wielofirmowych należy dodatkowo wskazać następujące atrybuty:
| Atrybut | Opis |
| OrganizationalUnit | Kod organizacji logistyki magazynowej (dopuszczalne są wyłącznie lokalizacje/oddziały) |
Na podstawie tej organizacji ustalana jest również strefa czasowa obowiązywania danych pozycji.
Przypisania (pozycje zestawienia materiałowego do pozycji operacji)
| Atrybut | Opis |
| type | Typ. Wartość = ASSIGNMENT (przypisanie). |
| number (K) | Numer pozycji marszruty (zob. dane podstawowe) |
| subnumber | Numer przypisanej pozycji zestawienia materiałowego (zob. dane podstawowe) |
Zestawienia materiałowe
Dane podstawowe
| Atrybut | Opis |
| code (K) | Kod zestawienia materiałowego |
| type (K) | Typ. Wartość = BILL_OF_MATERIAL (zestawienie materiałowe). |
| description | Opis |
| factor.amount | Wartość współczynnika odniesienia (liczba dziesiętna). Domyślnie ustawiana na 1. Jednostka musi być zawsze podana. |
| factor.uom | Jednostka współczynnika odniesienia |
Atrybuty wymagane w środowiskach wielofirmowych
W przypadku pracy w środowiskach wielofirmowych należy dodatkowo wskazać następujące atrybuty:
| Atrybut | Opis |
| OrganizationalUnit | Kod organizacji logistyki magazynowej (dopuszczalne są wyłącznie lokalizacje/oddziały) |
Na podstawie tej organizacji ustalana jest również strefa czasowa obowiązywania danych pozycji.
Pozycje
Każde zestawienie materiałowe musi zawierać co najmniej jedną pozycję.
| Atrybut | Opis |
| type | Typ wartości: • BILL_OF_MATERIAL (zestawienie materiałowe) • COPRODUCT (produkt uboczny) • ITEM (artykuł) |
| Item.number | Klucz biznesowy artykułu lub produktu ubocznego |
| variableQuantity.amount | Ilość zmienna (wartość dziesiętna) |
| variableQuantity.uom | Jednostka miary ilości zmiennej |
| ProductionPlan.code | Klucz biznesowy referencyjnego zestawienia materiałowego Uwaga Przed importem należy upewnić się, że wszystkie referencyjne operacje, marszruty i operacje obce zostały wcześniej zaimportowane. |
| ProductionPlan.type | Klucz biznesowy referencyjnego zestawienia materiałowego Uwaga Przed importem należy upewnić się, że wszystkie referencyjne operacje, marszruty i operacje obce zostały wcześniej zaimportowane. |
Atrybuty wymagane przy modyfikacji istniejącej pozycji:
| Atrybut | Opis |
| number (K) | Numer pozycji |
| prodValidFrom (K) | Początek okresu ważności |
Dane zależne
- Parametry nagłówka: pola identyfikacyjne i obowiązkowe opisane są w artykule Import/eksport pól zdefiniowanych przez użytkownika.
- Parametry pozycji: można jedynie nadpisywać istniejące wartości, bez możliwości definiowania nowych parametrów.
- Parametry grupowe pozycji: mogą być nadpisywane wyłącznie w pozycjach operacji.
Formuły
| Atrybut | Opis |
| sequence | Kolejność |
| type | Typ formuły: • SELECTION_CONDITION (warunek) • SUBSTITUTION_CONDITION (funkcja zastępcza) • FORMULA (formuła) • ALTERNATIVE_ITEM (artykuł alternatywny) |
| formulaType | Typ wyniku formuły: • FIXTIME (czas przezbrojenia) • VARTIME (czas obróbki) • WAITTIME_BEFORE (czas buforowy przed) • WAITTIME_AFTER (czas buforowy po) • NUMBER_OF_RESOURCES (liczba zasobów) |
| substitutionType | Typ zastąpienia: • RESOURCE (artykuł/zasób) • FORMULA (formuła) |
| Condition.statement | Warunek w postaci tekstu, np. PRODPLAN.P1 = 1 |
| Formula.statement | Formuła w postaci tekstu, np. PRODPLAN.VARQTY * 2,0 |
Zależności
| Atrybut | Opis |
| sequence | Kolejność |
| prodValidFrom | Ważne od (równoważne okresowi ważności pozycji) |
| prodValidUntil | Ważne do (równoważne okresowi ważności pozycji) |
| referencePoint | Punkt odniesienia |
| constraint | Typ zależności |
| referenceDetailRefPoint | Punkt odniesienia pozycji referencyjnej |
| referenceDetail | Numer pozycji referencyjnej |
Atrybuty powinny być odwzorowane według poniższego schematu:
| Punkt odniesienia | Ograniczenie | Szczegóły punktu odniesienia | Zależność |
| BEGIN | MIN | BEGIN | BEGIN_NOT_BEFORE(Zaczyna się nie wcześniej niż) |
| BEGIN | MIN | END | BEGIN_AFTER(Zaczyna się po) |
| BEGIN | EXACT | BEGIN | BEGIN_PARALLEL (Zaczyna się równolegle do) |
| END | EXACT | END | END_PARALLEL (Kończy się równolegle do) |
| END | MAX | END | END_NOT_AFTER (Kończy się nie później niż) |
| BEGIN | MIN | BEGIN | BEGIN_OVERLAP (Zaczyna się z nakładaniem na) |



